Introduction

Purpose of the document

This document describes some examples of how to develop in Java using the DSS framework. The aim is to show to the developers, in a progressive manner, the different uses of the framework. It will familiarize them with the code step by step.

Scope of the document

This document provides examples of code which allow easy handling of digital signatures. The examples are consistent with the Release 5.7 of DSS framework which can be downloaded via https://ec.europa.eu/cefdigital/wiki/display/CEFDIGITAL/DSS+releases

Three main features can be distinguished within the framework :

  • The digital signature;

  • The extension of a digital signature and;

  • The validation of a digital signature.

On a more detailed manner the following concepts and features are addressed in this document:

  • Formats of the signed documents: XML, PDF, DOC, TXT, ZIP…​;

  • Packaging structures: enveloping, enveloped, detached and internally-detached;

  • Forms of digital signatures: XAdES, CAdES, PAdES and ASiC-S/ASiC-E;

  • Profiles associated to each form of the digital signature;

  • Trust management;

  • Revocation data handling (OCSP and CRL sources);

  • Certificate chain building;

  • Signature validation and validation policy;

  • Signature qualification;

  • Validation reports (Simple, Detailed, ETSI Validation report);

  • Management of signature tokens;

  • Validation of the signing certificate;

  • Timestamp creation;

  • Timestamp validation and qualification;

  • REST and SOAP webservices.

This is not an exhaustive list of all the possibilities offered by the framework and the proposed examples cover only the most useful features. However, to discover every detail of the operational principles of the framework, the JavaDoc is available within the source code.

Please note that the DSS framework is still under maintenance and new features will be released in the future.

Abbreviations and Acronyms

Table 1. Abbreviations and Acronyms

Code

Description

AdES

Advanced Electronic Signature

API

Application Programming Interface

ASiC

Associated Signature Containers

BB

Building Block (CEF)

CA

Certificate authority

CAdES

CMS Advanced Electronic Signatures

CD

Commission Decision

CEF

Connecting Europe Facility

CMS

Cryptographic Message Syntax

CRL

Certificate Revocation List

CSP

Core Service Platform (CEF)

CSP

Cryptographic Service Provider

DER

Distinguished Encoding Rules

DSA

Digital Signature Algorithm - an algorithm for public-key cryptography

DSI

Digital Service Infrastructure (CEF)

DSS

Digital Signature Service

EC

European Commission

eID

Electronic Identity Card

ESI

Electronic Signatures and Infrastructures

ETSI

European Telecommunications Standards Institute

EUPL

European Union Public License

FSF

Free Software Foundation

GS

Generic Service (CEF)

GUI

Graphical User Interface

HSM

Hardware Security Modules

HTTP

Hypertext Transfer Protocol

I18N

Internationalization

Java EE

Java Enterprise Edition

JavaDoc

JavaDoc is developed by Sun Microsystems to create API documentation in HTML format from the comments in the source code. JavaDoc is an industrial standard for documenting Java classes.

JAXB

Java Architecture for XML Binding

JCA

Java Cryptographic Architecture

JCE

Java Cryptography Extension

JDBC

Java DataBase Connectivity

LGPL

Lesser General Public License

LOTL

List of Trusted List or List of the Lists

LSP

Large Scale Pilot

MIT

Massachusetts Institute of Technology

MOCCA

Austrian Modular Open Citizen Card Architecture; implemented in Java

MS / EUMS

Member State

MS CAPI

Microsoft Cryptographic Application Programming Interface

OCF

OEBPS Container Format

OCSP

Online Certificate Status Protocol

ODF

Open Document Format

ODT

Open Document Text

OEBPS

Open eBook Publication Structure

OID

Object Identifier

OOXML

Office Open XML

OSI

Open Source Initiative

OSS

Open Source Software

PAdES

PDF Advanced Electronic Signatures

PC/SC

Personal computer/Smart Card

PDF

Portable Document Format

PDFBox

Apache PDFBox - A Java PDF Library: http://pdfbox.apache.org/

PKCS

Public Key Cryptographic Standards

PKCS#12

It defines a file format commonly used to store X.509 private key accompanying public key certificates, protected by symmetrical password

PKIX

Internet X.509 Public Key Infrastructure

RSA

Rivest Shamir Adleman - an algorithm for public-key cryptography

SCA

Signature Creation Application

SCD

Signature Creation Device

SME

Subject Matter Expert

SMO

Stakeholder Management Office (CEF)

SOAP

Simple Object Access Protocol

SSCD

Secure Signature-Creation Device

SVA

Signature Validation Application

TL

Trusted List

TLManager

Application for managing trusted lists.

TSA

Time Stamping Authority

TSL

Trust-service Status List

TSP

Time Stamp Protocol

TSP

Trusted Service Provider

TST

Time-Stamp Token

UCF

Universal Container Format

URI

Uniform Resource Identifier

WSDL

Web Services Description Language

WYSIWYS

What you see is what you sign

XAdES

XML Advanced Electronic Signatures

XML

Extensible Markup Language

ZIP

File format used for data compression and archiving

References

Table 2. References

Ref.

Title

Reference

Version

R01

ESI - XAdES digital signatures

ETSI EN 319 132 part 1-2

1.1.1

R02

ESI - CAdES digital signatures

ETSI EN 319 122 part 1-2

1.1.1

R03

ESI - PAdES digital signatures

ETSI EN 319 142 part 1-2

1.1.1

R04

ESI - Associated Signature Containers (ASiC)

ETSI EN 319 162 part 1-2

1.1.1

R05

Document management - Portable document format - Part 1: PDF 1.7

ISO 32000-1

1

R06

Directive 1999/93/EC of the European Parliament and of the Council of 13 December 1999 on a Community framework for electronic signatures.

DIRECTIVE 1999/93/EC

R07

Internet X.509 Public Key Infrastructure - Time-Stamp Protocol (TSP)

RFC 3161

R08

ESI - Procedures for Creation and Validation of AdES Digital Signatures

ETSI EN 319 102-1

1.1.1

R09

ESI - Signature validation policy for European qualified electronic signatures/seals using trusted lists

ETSI TS 119 172-4

draft

R10

ESI - Trusted Lists

ETSI TS 119 612

2.1.1

R11

eIDAS Regulation No 910/2014

910/2014/EU

R12

ESI - Procedures for Creation and Validation of AdES Digital Signatures

ETSI TS 119 102-2

1.2.1

R13

ESI - Procedures for using and interpreting EU Member States national trusted lists

ETSI TS 119 615

draft

Build instructions

The section explains the basic steps required to successfully build the DSS components.

DSS Core

This section explains the build and usage requirements for DSS framework.

Requirements

The latest version of DSS framework has the following minimal requirements:

  • Java 9 and higher (tested up to Java 14) for the build is required. For usage Java 8 is a mimimum requirement;

  • Maven 3.6 and higher;

  • Memory and Disk: see minimal requirements for the used JVM. In general the higher available is better;

  • Operating system: no specific requirements (tested on Windows and Linux).

We strongly recommend to use the latest available version of JDK, in order to have the latest security fixes and cryptographical algorithm updates.
Before processing the build steps, please, ensure you have successfully installed Maven and JVM with a required version.

Adding as Maven dependency

The simplest way to include DSS to your Maven project is to add a repository into pom.xml file in the root directory of your project as following:

<repositories>
	...

	<repository>
	  <id>cefdigital</id>
	  <name>cefdigital</name>
	  <url>https://ec.europa.eu/cefdigital/artifact/content/repositories/esignaturedss/</url>
	</repository>
</repositories>

After that specify a list of dependencies required for your project.

Refresh your project, in order to download the dependency and after you will be able to use all modules of DSS framework.

Maven build and profiles

In order to use a customized bundle of DSS, you may want to build the DSS Core framework modules.

If you have implemented a new feature or fixed a bug issue, your pull requests are welcome at our GitHub Repository

A simple build of the DSS Maven project can be done with the following command:

mvn clean install
All listed commands must be executed from the project directory via a Command Line Interface (CLI).

These installation will run all unit tests present in the modules, which can take more than one hour to do the complete build.

In addition to the general build, the framework provides a list of custom profiles, allowing a customized behavior:

  • quick - disables unit tests and java-doc check, in order to process the build as quick as possible (takes 2-3 minutes). Be aware, that some modules (dss-utils, dss-crl-parser and dss-pades) still have to be built completely.

  • slow-tests - executes all tests, including time-consuming unit tests.

  • owasp - runs validation of the project and using dependencies according to the National Vulnerability Database (NVD).

  • jdk19-plus - executed automatically for JDK version 9 and higher. Provides a support of JDK 8 with newer versions.

  • spotless - used to add a licence header into project files.

In order to run a build with a specific profile, the following command must be executed:

mvn clean install -P *profile_name*

Specific modules

Some modules of DSS framework have a specific behavior and need to be handled accordingly.

DSS contains a bundle of JAXB-based modules, generation Java classes in runtime based on XSD-schema. When any change is made in the XSD, the classes of the module are being re-generated according to the change. The following modules represent this behavior:

  • specs-xmldsig;

  • specs-xades;

  • specs-trusted-list;

  • specs-validation-report;

  • specs-asic-manifest;

  • specs-saml-assertion;

  • dss-policy-jaxb;

  • dss-diagnostic-jaxb;

  • dss-detailed-report-jaxb;

  • dss-simple-report-jaxb;

  • dss-simple-certificate-report-jaxb.

Also, as it was explained in the previous section, some modules are required to be built completely for a building of their dependent modules when using a quick profile, namely:

  • dss-test;

  • dss-utils;

  • dss-crl-parser;

  • dss-pades.

The modules contain common interfaces, used in other DSS modules, as well as unit tests to ensure the equal behavior between their implementations.

Documentation generation

In order to generate HTML and PDF documentation for DSS project, the module dss-cookbook of DSS Core must be build with the following command (please, ensure that you are located in the /dss-cookbook directory):

mvn clean install -P asciidoctor

Javadoc generation

In order to generate HTML Javadoc, you will need to build completely the DSS Core.

DSS Demonstrations

This section explains the build and usage requirements for DSS Demonstration Applications.

Requirements

The minimal requirements to build/run DSS Demonstrations:

  • Java 8 and higher (tested up to Java 14) is required;

  • Maven 3.6 and higher (if build required);

  • Tomcat 8.5+ for Java 8 and Tomcat 9+ for Java 9 and higher (for Web-application);

  • Memory and Disk: see minimal requirements for the used JVM. In general the higher available is better;

  • Operating system: no specific requirements (tested on Windows and Linux).

Maven build

The build of the project can be done similarly to DSS Core framework build with the command mvn clean install.

Please, ensure, that you build modules what you really need. Ignore, build failures for non-required modules.

DSS Standalone Application

In order to build the standalone application, the following modules are required:

  • dss-mock-tsa;

  • dss-standalone-app;

  • dss-standalone-package.

If the build is successfull, you will be able to find out the following containers in the directory /dss-standalone-app-package/target/:

  • dss-standalone-app-package-minimal.zip - contains the application code. Requires JDK ad JavaFX installed on a target machine in order to run the application;

  • dss-standalone-app-package-complete.zip - contains the application code, as well as JDK and JavaFX library code. Can be run on a machine whithout pre-installed libraries.

In order to launch the application, you will need to extract the archive and run the file dss-run.bat.

DSS Web Application

To build the DSS Web Application the following modules are required:

  • dss-mock-tsa;

  • dss-demo-webapp;

  • dss-demo-bundle.

After a successfull build, in the directory /dss-demo-bundle/target/ you will be able to find out two containers: dss-demo-bundle.zip and dss-demo-bundle.tar.gz. Despite the container type, the content of both files is the same. After extracting the content, you will need to run the file Webapp-Startup.bat in order to launch the server and the file Webapp-Shutdown.bat to stop the server. After running the server, the web-application will be availble at the address http://localhost:8080/.

If during TL/LOTL loading you experience problems with some particular Trusted Lists, please refer the chapter Java Keystore Management for a resolution.

The documentation and javadoc will be copied automatically from built DSS Core and available on the following addresses respectively:

In order to build a bundle for JDK 14, the following profile can be used from dss-demo-bundle module:

mvn clean install -P java14

This will create a bundle with Tomcat 9.

Integration tests

The dss-demo-webapp module provides a collection of integration tests in order to test the behavior of REST/SOAP web-services. In order to run the tests, a web-server with DSS Web Application shall be launched and the following profile need to be executed from the module:

mvn clean install -P run-integration-test

General framework structure

DSS framework is a multi-modules project which can be built with Maven.

Maven modules

Shared modules

dss-enumerations

Contains a list of all used enumerations in the DSS project.

dss-alerts

Allows configuration of triggers and handers for arbitrary defined events.

dss-jaxb-parsers

Contains a list of all classes used to transform JAXB objects/strings to Java objects and vice versa.

JAXB model modules

specs-xmldsig

W3C XSD schema for signatures http://www.w3.org/2000/09/xmldsig

specs-xades

ETSI EN 319 132-1 XSD schema for XAdES.

specs-trusted-list

ETSI TS 119 612 XSD schema for parsing Trusted Lists.

specs-validation-report

ETSI TS 119 102-2 XSD schema for the Validation report.

specs-asic-manifest

ETSI EN 319 162 schema for ASiCManifest.

specs-saml-assertion

OASIS schema for SAML Assertions.


dss-policy-jaxb

JAXB model of the validation policy.

dss-diagnostic-jaxb

JAXB model of the diagnostic data.

dss-detailed-report-jaxb

JAXB model of the detailed report.

dss-simple-report-jaxb

JAXB model of the simple report.

dss-simple-certificate-report-jaxb

JAXB model of the simple report for certificates.

Utils modules

dss-utils

API with utility methods for String, Collection, I/O,…​

dss-utils-apache-commons

Implementation of dss-utils with Apache Commons libraries.

dss-utils-google-guava

Implementation of dss-utils with Google Guava.

i18n

dss-i18n

a module allowing internationalization of generated reports.

Core modules

dss-model

Data model used in almost every module.

dss-crl-parser

API to validate CRLs and retrieve revocation data

dss-crl-parser-stream

Implementation of dss-crl-parser which streams the CRL.

dss-crl-parser-x509crl

Implementation of dss-crl-parser which uses the java object X509CRL.

dss-spi

Interfaces, util classes to manipulate ASN1, compute digests,…​

dss-document

Common module to sign and validate document. This module doen’t contain any implementation.

dss-service

Implementations to communicate with online resources (TSP, CRL, OCSP).

dss-token

Token definitions and implementations for MS CAPI, PKCS#11, PKCS#12.

validation-policy

Business of the signature’s validation (ETSI EN 319 102 / TS 119 172-4).

dss-xades

Implementation of the XAdES signature, extension and validation.

dss-cades

Implementation of the CAdES signature, extension and validation.

dss-pades

Common code which is shared between dss-pades-pdfbox and dss-pades-openpdf.

dss-pades-pdfbox

Implementation of the PAdES signature, extension and validation with PDFBox.

dss-pades-openpdf

Implementation of the PAdES signature, extension and validation with OpenPDF (fork of iText).

dss-asic-common

Common code which is shared between dss-asic-xades and dss-asic-cades.

dss-asic-cades

Implementation of the ASiC-S and ASiC-E signature, extension and validation based on CAdES signatures.

dss-asic-xades

Implementation of the ASiC-S and ASiC-E signature, extension and validation based on XAdES signatures.

dss-tsl-validation

Module which allows loading / parsing / validating of LOTL and TSLs.

WebServices

dss-common-remote-dto

Common classes between all remote services (REST and SOAP).

dss-common-remote-converter

Classes which convert the DTO to DSS Objects.


dss-signature-dto

Data Transfer Objects used for signature creation/extension (REST and SOAP).

dss-signature-remote

Common classes between dss-signature-rest and dss-signature-soap.

dss-signature-rest-client

Client for the REST webservices.

dss-signature-rest

REST webservices to sign (getDataToSign, signDocument methods) and extend a signature.

dss-signature-soap-client

Client for the SOAP webservices.

dss-signature-soap

SOAP webservices to sign (getDataToSign, signDocument methods) and extend a signature.


dss-server-signing-dto

Data Transfer Objects used for the server signing module (REST and SOAP).

dss-server-signing-common

Common classes for server signing.

dss-server-signing-rest

REST webservice for server signing.

dss-server-signing-rest-client

REST client for server signing (sign method).

dss-server-signing-soap

SOAP webservice for server signing.

dss-server-signing-soap-client

SOAP client for server signing (sign method).


dss-validation-dto

Data Transfer Objects used for signature validation (REST and SOAP).

dss-validation-common

Common classes between dss-validation-rest and dss-validation-soap.

dss-validation-rest-client

Client for the REST signature-validation webservices.

dss-validation-soap-client

Client for the SOAP signature-validation webservices.

dss-validation-rest

REST webservices to validate a signature.

dss-validation-soap

SOAP webservices to validate a signature.


dss-certificate-validation-dto

Data Transfer Objects used for certificate validation (REST and SOAP).

dss-certificate-validation-common

Common classes between dss-certificate-validation-rest and dss-certificate-validation-soap.

dss-certificate-validation-rest-client

Client for the REST certificate-validation webservice.

dss-certificate-validation-soap-client

Client for the SOAP certificate-validation webservice.

dss-certificate-validation-rest

REST webservice to validate a certificate.

dss-certificate-validation-soap

SOAP webservice to validate a certificate.


dss-timestamp-dto

Data Transfer Objects used for timestamp creation.

dss-timestamp-remote-common

Common classes between dss-timestamp-remote-rest and dss-timestamp-remote-soap.

dss-timestamp-remote-rest-client

Client for the REST timestamp webservice.

dss-timestamp-remote-soap-client

Client for the SOAP timestamp webservice.

dss-timestamp-remote-rest

REST webservice to create a timestamp.

dss-timestamp-remote-soap

SOAP webservice to create a timestamp.

Other modules

dss-test

Mocks and util classes for unit tests.

dss-cookbook

Samples and documentation of DSS used to generate this documentation.

DSS Utils

The module dss-utils offers an interface with utility methods to operate on String, Collection, I/O,…​ DSS framework provides two different implementations with the same behaviour :

  • dss-utils-apache-commons : this module uses Apache Commons libraries (commons-lang3, commons-collection4, commons-io and commons-codec).

  • dss-utils-google-guava : this module only requires Google Guava (recommended on Android).

If your integration include dss-utils, you will need to select an implementation.

DSS CRL Parser

DSS contains two ways to parse/validate a CRL and to retrieve revocation data. An alternative to the X509CRL java object was developed to face memory issues in case of large CRLs. The X509CRL object fully loads the CRL in memory and can cause OutOfMemoryError.

  • dss-crl-parser-x509crl : this module uses the X509CRL java object.

  • dss-crl-parser-streams : this module offers an alternative with a CRL streaming (experimental).

If your integration require dss-crl-parser, you will need to choose your implementation.

DSS PAdES

Since the version 5.4, DSS allows generation/extension/validation PAdES signatures with two different frameworks : PDFBox and OpenPDF (fork of iText). The dss-pades module only contains the common code and requires an underlying implementation :

  • dss-pades-pdfbox : Supports drawing of custom text, images, as well as text+image, in a signature field.

  • dss-pades-openpdf : Supports drawing of custom text OR images in a signature field.

DSS permits to override the visible signature generation with these interfaces :

  • eu.europa.esig.dss.pdf.IPdfObjFactory

  • eu.europa.esig.dss.pdf.visible.SignatureDrawerFactory (selects the SignatureDrawer depending on the SignatureImageParameters content)

  • eu.europa.esig.dss.pdf.visible.SignatureDrawer

A new instance of the IPdfObjFactory can be created with its own SignatureDrawerFactory and injected in the padesService.setPdfObjFactory(IPdfObjFactory). By default, DSS uses an instance of ServiceLoaderPdfObjFactory. This instance checks for any registered implementation in the classpath with the ServiceLoader (potentially a service from dss-pades-pdfbox, dss-pades-openpdf or your own(s)).

DSS PDFBox

Since the version 5.5, DSS allows switching between two implementations of the framework PDFBox : default (original) and native.

  • Default Drawer : The original drawer implemented on the PDFBox framework, supports displaying of custom text, images, text+image combination in a signature field. The implementation does not include the provided custom text to the inner PDF structure, instead of it, the drawer creates an image representation of the provided text, which is added to the signature field (i.e. the text is not selectable and not searchable).

  • Native Drawer : Since the version 5.5, DSS includes a new implementation of PDFBox Drawer, that allows a user to add a real custom text, image or combination of text and image to a visible signature field. The native implementation embeds the provided custom text to the inner PDF structure, that makes the text selectable and searchable, and also clearer and smoother in comparison with the original implementation.

By default DSS uses "Default Drawer" as the PDFBox implementation. In order to switch the implementation, that allowed in runtime, you have to set a new instance for PdfObjFactory as following:

Runtime PDF Object Factory changing
service.setPdfObjFactory(new PdfBoxNativeObjectFactory());

Available demonstrations

With the framework, some demonstrations are provided.

dss-mock-tsa

The class which generate false timestamps from a self-signed certificate.

sscd-mocca-adapter

Adapter for the MOCCA connection.

dss-standalone-app

Standalone application which allows signing a document with different formats and tokens (JavaFX).

dss-standalone-app-package

Packaging module for dss-standalone-app.

dss-demo-webapp

Demonstration web application which presents a part of the DSS possibilities.

dss-demo-bundle

Packaging module for dss-demo-webapp.

The demonstrations use a simulated timestamp service (Mock) so that is not recommended for a production usage.

The requirements and build instructions for DSS demonstrations can be found in the chapter DSS Demonstrations.

Signature’s profile simplification

The different formats of the digital signature make possible to cover a wide range of real live cases of use of this technique. Thus we distinguish the following formats: XAdES, CAdES, PAdES and ASIC. To each one of them a specific standard is dedicated. The wide variety of options, settings and versions of the standards makes their interoperability very difficult. This is the main reason for which new standards commonly called "baseline profiles" were published. Their goal is to limit the number of options and variants thereby making possible a better interoperability between different actors.

In general can be said that for each format of the digital signature the number of security levels defined in the new standards has been reduced. Below is a comparative table of old and new levels for each format of the signature:

Table 3. Signature supported profiles

XAdES

CAdES

PAdES

STANDARD

BASELINE

STANDARD

BASELINE

STANDARD

BASELINE

XAdES-BES

XAdES-B

CAdES-BES

CAdES-B

PAdES-BES

PAdES-B

XAdES-EPES

CAdES-EPES

PAdES-EPES

XAdES-T

XAdES-T

CAdES-T

CAdES-T

PAdES-T

PAdES-T

XAdES-XL

XAdES-LT

CAdES-XL

CAdES-LT

PAdES-XL

PAdES-LT

XAdES-A

XAdES-LTA

CAdES-A

CAdES-LTA

PAdES-LTV

PAdES-LTA

Note that the new version (v4) of the DSS framework is compatible with the baseline profiles, it is no longer possible to use the standard profiles for signing purpose. The validation of the signature still takes into account the old profiles.

Signature profile guide

Below you can find a table specifying various signature possibilities with available in DSS signature’s profiles/formats. The vertical column specifies available signature profiles and their extensions. The horizontal row specifies types of documents to be signed with the formats.

Table 4. File formats and Signature types conformance

Signature profiles

XML

PDF

Binary

Digest

Multi files

Parallel signatures

XAdES

Enveloping

Base64 encoded

Embed XML

XML only

Manifest

Canonicalization

XML only

Enveloped

enveloped transformation

based on XPath

based on Filter2

Canonicalization

XML only

Detached

Internally Detached

XML only

CAdES

Enveloping

Detached

PAdES

Enveloped

ASiC

ASiCS

CAdES/XAdES

ASiCE

CAdES/XAdES

The XML Signature (XAdES)

The simplest way to address the digital signature passes through the XAdES format. Indeed, it allows visualization of the signature content with a simple text editor. Thus it becomes much easier to make the connection between theoretical concepts and their implementation. Before embarking on the use of the DSS framework, it is advisable to read the following documents:

  • XAdES Specifications (cf. [R01])

After reading these documents, it is clear that:

  • To electronically sign a document, a signing certificate (that proves the signer’s identity) and the access to its associated private key is needed.

  • To electronically validate a signed document the signer’s certificate containing the public key is needed. To give a more colourful example: when a digitally signed document is sent to a given person or organization in order to be validated, the certificate with the public key used to create the signature must also be provided.

XAdES Profiles

The new ETSI standard defines four conformance levels to address the growing need to protect the validity of the signature in time. Henceforth to denote the level of the signature the word "level" will be used. Follows the list of levels defined in the standard:

  • XAdES-BASELINE-B: Basic Electronic Signature The lowest and simplest version just containing the SignedInfo, SignatureValue, KeyInfo and SignedProperties. This level combines the old -BES and -EPES levels. This form extends the definition of an electronic signature to conform to the identified signature policy.

  • XAdES-BASELINE-T: Signature with a timestamp A timestamp regarding the time of signing is added to protect against repudiation.

  • XAdES-BASELINE-LT: Signature with Long Term Data Certificates and revocation data are embedded to allow verification in future even if their original source is not available. This level is equivalent to the old -XL level.

  • XAdES-BASELINE-LTA: Signature with Long Term Data and Archive timestamp By using periodical timestamping (e.g. each year) compromising is prevented which could be caused by weakening previous signatures during a long-time storage period. This level is equivalent to the old -A level.

Old levels: -BES, -EPES, -C, -X, -XL, -A are not supported any more when signing.

XAdES-BASELINE-B

To start, let’s take a simple XML document:

xml_example.xml
<?xml version="1.0"?>
<test>Hello World !</test>

Since this is an XML document, we will use the XAdES signature and more particularly XAdES-BASELINE-B level, which is the lowest level of protection: just satisfying Directive (cf. [R06]) legal requirements for advanced signature. The normal process of signing wants to sign first with the level -B or level-T, and then later when it becomes necessary to complete the signature with superior levels. However, the framework allows signing directly with any level. When signing data, the resulting signature needs to be linked with the data to which it applies. This can be done either by creating a data set which combines the signature and the data (e.g. by enveloping the data with the signature or including a signature element in the data set) or placing the signature in a separate resource and having some external means for associating the signature with the data. So, we need to define the packaging of the signature, namely ENVELOPED, ENVELOPING, DETACHED or INTERNALLY-DETACHED. More information about supported reference transformations for each signature packaging (except 'Detached'), can be found in the section Reference Transformations

  • ENVELOPED : when the signature applies to data that surround the rest of the document;

  • ENVELOPING : when the signed data form a sub-element of the signature itself;

    • Base64 encoded binaries;

    • Embed XML object(s);

    • Embed Manifest object(s).

  • DETACHED : when the signature relates to the external resource(s) separated from it.

  • INTERNALLY-DETACHED : when the signature and the related signed data are both included in a parent element (only XML).

For our example, we will use ENVELOPED packaging.

The DSS framework uses 3 atomic steps to sign a document :

  1. Compute the digest to be signed;

  2. Sign the digest;

  3. Sign the document (add the signed digest).

The DSS fully manages the steps 1 and 3. We need to specify how to do the signature operation. DSS offers some implementations in the dss-token module

To write our Java code, we still need to specify the type of KeyStore to use for signing our document, more simply, where the private key can be found. In the package "eu.europa.esig.dss.token", we can choose between different connection tokens :

  • Pkcs11SignatureToken : allows communicating with SmartCards with the PKCS#11 interface. It requires some installed drivers (dll, sso,…​) .

  • Pkcs12SignatureToken : allows signing with a PKC#12 keystore (.p12 file).

  • MSCAPISignatureToken : handles the signature with MS CAPI (the Microsoft interface to communicate with SmartCards).

  • JKSSignatureToken : allows signing with a Java Key Store (.jks file).

The DSS also provides the support for MOCCA framework to communicate with the Smartcard with PC/SC, but it involves the installation of the MOCCA and IAIK libraries.

To know more about the use of the different signature tokens, please consult "Management of Signature Tokens" chapter.

In our example the class: "Pkcs12SignatureToken" will be used. A file in PKCS#12 format must be provided to the constructor of the class. It contains an X.509 private key accompanying the public key certificate and protected by symmetrical password. The certification chain can also be included in this file. It is possible to generate dummy certificates and their chains with OpenSSL. Please visit http://www.openssl.org/ for more details.

This is the complete code that allows you to sign our XML document.

Create a XAdES signature
// Preparing parameters for the XAdES signature
XAdESSignatureParameters parameters = new XAdESSignatureParameters();
// We choose the level of the signature (-B, -T, -LT, -LTA).
parameters.setSignatureLevel(SignatureLevel.XAdES_BASELINE_B);
// We choose the type of the signature packaging (ENVELOPED, ENVELOPING, DETACHED).
parameters.setSignaturePackaging(SignaturePackaging.ENVELOPED);
// We set the digest algorithm to use with the signature algorithm. You must use the
// same parameter when you invoke the method sign on the token. The default value is SHA256
parameters.setDigestAlgorithm(DigestAlgorithm.SHA256);

// We set the signing certificate
parameters.setSigningCertificate(privateKey.getCertificate());
// We set the certificate chain
parameters.setCertificateChain(privateKey.getCertificateChain());

// Create common certificate verifier
CommonCertificateVerifier commonCertificateVerifier = new CommonCertificateVerifier();

// Create XAdES service for signature
XAdESService service = new XAdESService(commonCertificateVerifier);

// Get the SignedInfo XML segment that need to be signed.
ToBeSigned dataToSign = service.getDataToSign(toSignDocument, parameters);

// This function obtains the signature value for signed information using the
// private key and specified algorithm
SignatureValue signatureValue = signingToken.sign(dataToSign, parameters.getDigestAlgorithm(), privateKey);

// We invoke the service to sign the document with the signature value obtained in
// the previous step.
DSSDocument signedDocument = service.signDocument(toSignDocument, parameters, signatureValue);

What you may notice is that to sign a document we need to:

  • Create an object based on SignatureParameters class. The number of specified parameters depends on the type of signature. Generally, the number of specified parameters depends on the profile of signature. This object also defines some default parameters.

  • Choose the profile, packaging, signature digest algorithm.

  • Indicate the private key entry to be used.

  • Instantiate the adequate signature service.

  • Carry out the signature process.

The encryption algorithm is determined by the private key and therefore cannot be compelled by the setter of the signature parameters object. It will cause an inconsistency in the signature making its validation impossible. This setter can be used in a particular context where the signing process is distributed on different machines and the private key is known only to the signature value creation process. See clause "Signing process" for more information. In the case where the private key entry object is not available, it is possible to choose the signing certificate and its certificate chain as in the following example:

// We set the signing certificate
parameters.setSigningCertificate(certificateToken);
// We set the certificate chain
parameters.setCertificateChain(certificateChain);

Integrating the certificate chain in the signature simplifies the build of a prospective certificate chain during the validation process.

By default the framework uses the current date time to set the signing date, but in the case where it is necessary to indicate the different time it is possible to use the setter "setSigningDate(Date)" as in the example:

// We set the date of the signature.
parameters.bLevel().setSigningDate(new Date());

When the specific service is instantiated a certificate verifier must be set. This object is used to provide four different sources of information:

  • the source of trusted certificates (based on the trusted list(s) specific to the context);

  • the source of intermediate certificates used to build the certificate chain till the trust anchor. This source is only needed when these certificates are not included in the signature itself;

  • the source of OCSP;

  • the source of CRL.

In the current implementation this object is only used when profile -LT or -LTA are created.

Signing process

Once the parameters of the signature were identified the service object itself must be created. The service used will depend on the type of document to sign. In our case it is an XML file, so we will instantiate a XAdES service. The process of signing takes place in three stages. The first is the getDataToSign() method call, passing as a parameter the document to be signed and the previously selected settings. This step returns the data which is going to be digested and encrypted. In our case it corresponds to the SignedInfo XMLDSig element.

// Create XAdES service for signature
XAdESService service = new XAdESService(commonCertificateVerifier);

// Get the SignedInfo XML segment that need to be signed.
ToBeSigned dataToSign = service.getDataToSign(toSignDocument, parameters);

The next step is a call to the function sign() which is invoked on the object token representing the KeyStore and not on the service. This method takes three parameters. The first is the array of bytes that must be signed. It is obtained by the previous method invocation. The second is the algorithm used to create the digest. You have the choice between SHA1, SHA256, and SHA512 (this list is not exhaustive). And the last one is the private key entry.

DigestAlgorithm digestAlgorithm = parameters.getDigestAlgorithm();
SignatureValue signatureValue = signingToken.sign(dataToSign, digestAlgorithm, privateKey);

The last step of this process is the integration of the signature value in the signature and linking of that one to the signed document based on the selected packaging method. This is the method signDocument() on the service. We must pass to it three parameters: again the document to sign, the signature parameters and the value of the signature obtained in the previous step.

This separation into three steps allows use cases where different environments have their precise responsibilities: specifically the distinction between communicating with the token and executing the business logic.

When the breakdown of this process is not necessary, than a simple call to only one method can be done as in the following example:

DSSDocument signedDocument = service.signDocument(toSignDocument, parameters, signatureValue);
Additional attributes

For this type (XAdES-BASELINE-B) of signature it is possible to identify some additional attributes.

XAdES signature with additional signed attributes
XAdESSignatureParameters parameters = new XAdESSignatureParameters();

// Basic signature configuration
parameters.setSignaturePackaging(SignaturePackaging.ENVELOPED);
parameters.setSignatureLevel(SignatureLevel.XAdES_BASELINE_B);
parameters.setDigestAlgorithm(DigestAlgorithm.SHA512);
parameters.setSigningCertificate(privateKey.getCertificate());
parameters.setCertificateChain(privateKey.getCertificateChain());

// Configuration of several signed attributes like ...
BLevelParameters bLevelParameters = parameters.bLevel();

// Contains claimed roles assumed by the signer when creating the signature
bLevelParameters.setClaimedSignerRoles(Arrays.asList("Manager"));

// signer location
SignerLocation signerLocation = new SignerLocation();
signerLocation.setCountry("BE");
signerLocation.setStateOrProvince("Luxembourg");
signerLocation.setPostalCode("1234");
signerLocation.setLocality("SimCity");
// Contains the indication of the purported place where the signer claims to have produced the signature
bLevelParameters.setSignerLocation(signerLocation);

// Identifies the commitment undertaken by the signer in signing (a) signed data object(s)
// in the context of the selected signature policy
List<CommitmentType> commitmentTypeIndications = new ArrayList<CommitmentType>();
commitmentTypeIndications.add(CommitmentTypeEnum.ProofOfOrigin);
commitmentTypeIndications.add(CommitmentTypeEnum.ProofOfApproval);
// NOTE: CommitmentType supports also IDQualifier and documentationReferences.
// To use it, you need to have a custom implementation of the interface.
bLevelParameters.setCommitmentTypeIndications(commitmentTypeIndications);

CommonCertificateVerifier verifier = new CommonCertificateVerifier();
XAdESService service = new XAdESService(verifier);
service.setTspSource(getOnlineTSPSource());

// Allows setting of content-timestamp (part of the signed attributes)
TimestampToken contentTimestamp = service.getContentTimestamp(toSignDocument, parameters);
parameters.setContentTimestamps(Arrays.asList(contentTimestamp));

// Signature process with its 3 stateless steps
ToBeSigned dataToSign = service.getDataToSign(toSignDocument, parameters);
SignatureValue signatureValue = signingToken.sign(dataToSign, parameters.getDigestAlgorithm(), privateKey);
DSSDocument signedDocument = service.signDocument(toSignDocument, parameters, signatureValue);

In XAdES format the following types of a Content Timestamp can be used:

  • AllDataObjectsTimeStamp - each time-stamp token within this property covers the full set of references defined in the Signature’s SignedInfo element, excluding references of type "SignedProperties".

  • IndividualDataObjectsTimeStamp - each time-stamp token within this property covers selected signed data objects.

The code above produces the following signature :

XAdES signature example
<xades:SignedProperties Id="xades-id-ea3e16770317bb1a3e97244292931644">
	<xades:SignedSignatureProperties>
		<xades:SigningTime>2018-03-20T08:17:35Z</xades:SigningTime>
		<xades:SigningCertificateV2>
			<xades:Cert>
				<xades:CertDigest>
					<ds:DigestMethod Algorithm="http://www.w3.org/2000/09/xmldsig#sha1" />
					<ds:DigestValue>2FeANjXziO9x2877SfclRlRVjlE=</ds:DigestValue>
				</xades:CertDigest>
				<xades:IssuerSerialV2>MD4wNKQyMDAxGzAZBgNVBAMMElJvb3RTZWxmU2lnbmVkRmFrZTERMA8GA1UECgwIRFNTLXRlc3QCBi7WFNe7Vw==</xades:IssuerSerialV2>
			</xades:Cert>
		</xades:SigningCertificateV2>
		<xades:SignatureProductionPlaceV2>
			<xades:City>SimCity</xades:City>
			<xades:StateOrProvince>Luxembourg</xades:StateOrProvince>
			<xades:PostalCode>1234</xades:PostalCode>
			<xades:CountryName>BE</xades:CountryName>
		</xades:SignatureProductionPlaceV2>
		<xades:SignerRoleV2>
			<xades:ClaimedRoles>
				<xades:ClaimedRole>Manager</xades:ClaimedRole>
			</xades:ClaimedRoles>
		</xades:SignerRoleV2>
	</xades:SignedSignatureProperties>
	<xades:SignedDataObjectProperties>
		<xades:DataObjectFormat ObjectReference="#r-id-1">
			<xades:MimeType>text/xml</xades:MimeType>
		</xades:DataObjectFormat>
		<xades:CommitmentTypeIndication>
			<xades:CommitmentTypeId>
				<xades:Identifier>http://uri.etsi.org/01903/v1.2.2#ProofOfOrigin</xades:Identifier>
			</xades:CommitmentTypeId>
			<xades:AllSignedDataObjects />
		</xades:CommitmentTypeIndication>
		<xades:CommitmentTypeIndication>
			<xades:CommitmentTypeId>
				<xades:Identifier>http://uri.etsi.org/01903/v1.2.2#ProofOfApproval</xades:Identifier>
			</xades:CommitmentTypeId>
			<xades:AllSignedDataObjects />
		</xades:CommitmentTypeIndication>
		<xades:AllDataObjectsTimeStamp Id="TS-678B5861DBA1469B3AA3DD49DD54D7046BADA578C5561F8ABDA935CE0825279E">
			<ds:CanonicalizationMethod
				Algorithm="http://www.w3.org/2001/10/xml-exc-c14n#" />
			<xades:EncapsulatedTimeStamp>MIAGCSqGSIb3DQEHAq...aAAAAAA=</xades:EncapsulatedTimeStamp>
		</xades:AllDataObjectsTimeStamp>
	</xades:SignedDataObjectProperties>
</xades:SignedProperties>
Handling signature policy

With the new standards the policy handling is linked to -B level. The old -EPES level is not used anymore by the framework. This does not alter the structure of the old signature but only modifies how to control the process of its creation.

The DSS framework allows you to reference a signature policy, which is a set of rules for the creation and validation of an electronic signature. It includes two kinds of text:

  • In a human readable form: It can be assessed to meet the requirements of the legal and contractual context in which it is being applied.

  • In a machine processable form: To facilitate its automatic processing using the electronic rules.

If no signature policy is identified then the signature may be assumed to have been generated or verified without any policy constraints, and hence may be given no specific legal or contractual significance through the context of a signature policy.

The signer may reference the policy either implicitly or explicitly. An implied policy means the signer follows the rules of the policy but the signature does not indicate which policy. It is assumed the choice of policy is clear from the context in which the signature is used and SignaturePolicyIdentifier element will be empty. When the policy is not implied, the signature contains an ObjectIdentier that uniquely identifies the version of the policy in use. The signature also contains a hash of the policy document to make sure that the signer and verifier agree on the contents of the policy document.

This example demonstrates an implicit policy identifier. To implement this alternative you must set SignaturePolicyId to empty string.

XAdES with implicit policy
XAdESSignatureParameters parameters = new XAdESSignatureParameters();
parameters.setSignatureLevel(SignatureLevel.XAdES_BASELINE_B);
parameters.setSignaturePackaging(SignaturePackaging.ENVELOPED);
parameters.setDigestAlgorithm(DigestAlgorithm.SHA256);

// We set the signing certificate
parameters.setSigningCertificate(privateKey.getCertificate());
// We set the certificate chain
parameters.setCertificateChain(privateKey.getCertificateChain());

BLevelParameters bLevelParameters = parameters.bLevel();

Policy policy = new Policy();
policy.setId("");

bLevelParameters.setSignaturePolicy(policy);

// Create common certificate verifier
CommonCertificateVerifier commonCertificateVerifier = new CommonCertificateVerifier();
// Create xadesService for signature
XAdESService service = new XAdESService(commonCertificateVerifier);

// Get the SignedInfo segment that need to be signed.
ToBeSigned dataToSign = service.getDataToSign(toSignDocument, parameters);

// This function obtains the signature value for signed information using the
// private key and specified algorithm
DigestAlgorithm digestAlgorithm = parameters.getDigestAlgorithm();
SignatureValue signatureValue = signingToken.sign(dataToSign, digestAlgorithm, privateKey);

// We invoke the xadesService to sign the document with the signature value obtained in
// the previous step.
DSSDocument signedDocument = service.signDocument(toSignDocument, parameters, signatureValue);

An XML segment will be added to the signature’s qualified and signed properties:

<xades:SignaturePolicyIdentifier>
	<xades:SignaturePolicyImplied/>
</xades:SignaturePolicyIdentifier>

The next example demonstrates an explicit policy identifier. This is obtained by setting -B profile signature policy and assigning values to the policy parameters. The Signature Policy Identifier is a URI or OID that uniquely identifies the version of the policy document. The signature will contain the identifier of the hash algorithm and the hash value of the policy document. The DSS framework does not automatically calculate the hash value; it is to the developer to proceed with the calculation using for example java.security.MessageDigest class (rt.jar). It is important to keep the policy file intact in order to keep the hash constant. It would be wise to make the policy file read-only. See also chapter 7 for further information.

XAdES with explicit policy
XAdESSignatureParameters parameters = new XAdESSignatureParameters();
parameters.setSignatureLevel(SignatureLevel.XAdES_BASELINE_B);
parameters.setSignaturePackaging(SignaturePackaging.ENVELOPED);
parameters.setDigestAlgorithm(DigestAlgorithm.SHA256);

// We set the signing certificate
parameters.setSigningCertificate(privateKey.getCertificate());
// We set the certificate chain
parameters.setCertificateChain(privateKey.getCertificateChain());

BLevelParameters bLevelParameters = parameters.bLevel();

// Get and use the explicit policy
String signaturePolicyId = "http://www.example.com/policy.txt";
DigestAlgorithm signaturePolicyHashAlgo = DigestAlgorithm.SHA256;
String signaturePolicyDescription = "Policy text to digest";
byte[] signaturePolicyDescriptionBytes = signaturePolicyDescription.getBytes();
byte[] digestedBytes = DSSUtils.digest(signaturePolicyHashAlgo, signaturePolicyDescriptionBytes);

Policy policy = new Policy();
policy.setId(signaturePolicyId);
policy.setDigestAlgorithm(signaturePolicyHashAlgo);
policy.setDigestValue(digestedBytes);

bLevelParameters.setSignaturePolicy(policy);

// Create common certificate verifier
CommonCertificateVerifier commonCertificateVerifier = new CommonCertificateVerifier();
// Create xadesService for signature
XAdESService service = new XAdESService(commonCertificateVerifier);

// Get the SignedInfo segment that need to be signed.
ToBeSigned dataToSign = service.getDataToSign(toSignDocument, parameters);

// This function obtains the signature value for signed information using the
// private key and specified algorithm
DigestAlgorithm digestAlgorithm = parameters.getDigestAlgorithm();
SignatureValue signatureValue = signingToken.sign(dataToSign, digestAlgorithm, privateKey);

// We invoke the xadesService to sign the document with the signature value obtained in
// the previous step.
DSSDocument signedDocument = service.signDocument(toSignDocument, parameters, signatureValue);

The following XML segment will be added to the signature qualified & signed properties (<QualifyingProperties><SignedProperties>):

XAdES Signature Policy element
<xades:SignaturePolicyIdentifier>
	<xades:SignaturePolicyId>
		<xades:SigPolicyId>
			<xades:Identifier>http://www.example.com/policy.txt</xades:Identifier>
		</xades:SigPolicyId>
		<xades:SigPolicyHash>
			<ds:DigestMethod Algorithm="http://www.w3.org/2001/04/xmlenc#sha256"/>
		<ds:DigestValue>Uw3PxkrX4SpF03jDvkSu6Zqm9UXDxs56FFXeg7MWy0c=</ds:DigestValue>
		</xades:SigPolicyHash>
	</xades:SignaturePolicyId>
</xades:SignaturePolicyIdentifier>

XAdES-BASELINE-T

XAdES-BASELINE-T is a signature for which there exists a trusted time associated to the signature. It provides the initial steps towards providing long term validity and more specifically it provides a protection against repudiation. This extension of the signature can be created as well during the generation process as validation process. However, the case when these validation data are not added during the generation process should no longer occur. The XAdES-BASELINE-T trusted time indications must be created before the signing certificate has been revoked or expired and close to the time that the XAdES signature was produced. The XAdES-BASELINE-T form must be built on a XAdES-BASELINE-B form. The DSS framework allows extending the old -BES and -EPES profiles to the new BASELINE-T profile, indeed there is no difference in the structure of the signature.

To implement this profile of signature you must indicate to the service the TSA source, which delivers from each Timestamp Request a Timestamp Response (RFC 3161 (cf. [R07])) containing tokens. Below is the source code that creates a XAdES-BASELINE-T signature. For our example, we will use the Belgian provider and an instance of OnlineTSPSource (see "TSP Sources" chapter for more details).

Create a XAdES-Baseline-T with an OnlineTSPSource
// Preparing parameters for the XAdES signature
XAdESSignatureParameters parameters = new XAdESSignatureParameters();
// We choose the level of the signature (-B, -T, -LT, -LTA).
parameters.setSignatureLevel(SignatureLevel.XAdES_BASELINE_T);
// We choose the type of the signature packaging (ENVELOPED, ENVELOPING, DETACHED).
parameters.setSignaturePackaging(SignaturePackaging.ENVELOPED);
// We set the digest algorithm to use with the signature algorithm. You must use the
// same parameter when you invoke the method sign on the token. The default value is SHA256
parameters.setDigestAlgorithm(DigestAlgorithm.SHA256);

// We set the signing certificate
parameters.setSigningCertificate(privateKey.getCertificate());
// We set the certificate chain
parameters.setCertificateChain(privateKey.getCertificateChain());

// Create common certificate verifier
CommonCertificateVerifier commonCertificateVerifier = new CommonCertificateVerifier();
// Create XAdES service for signature
XAdESService service = new XAdESService(commonCertificateVerifier);

// Set the Timestamp source
String tspServer = "http://dss.nowina.lu/pki-factory/tsa/good-tsa";
OnlineTSPSource onlineTSPSource = new OnlineTSPSource(tspServer);
onlineTSPSource.setDataLoader(new TimestampDataLoader()); // uses the specific content-type
service.setTspSource(onlineTSPSource);

// Get the SignedInfo XML segment that need to be signed.
ToBeSigned dataToSign = service.getDataToSign(toSignDocument, parameters);

// This function obtains the signature value for signed information using the
// private key and specified algorithm
SignatureValue signatureValue = signingToken.sign(dataToSign, parameters.getDigestAlgorithm(), privateKey);

// We invoke the service to sign the document with the signature value obtained in
// the previous step.
DSSDocument signedDocument = service.signDocument(toSignDocument, parameters, signatureValue);

If the timestamp source is not set a NullPointerException is thrown.

The SignatureTimeStamp mandated by the XAdES-T form appears as an unsigned property within the QualifyingProperties:

XAdES Signature Timestamp
<SignatureTimeStamp Id="time-stamp-28a441da-4030-46ef-80e1-041b66c0cb96">
	<ds:CanonicalizationMethod Algorithm="http://www.w3.org/2001/10/xml-exc-c14n#" />
	<EncapsulatedTimeStamp
		Id="time-stamp-token-76234ed8-cc15-46fc-aa95-9460dd601cad">
			MIAGCSqGSIb3DQEHAqCAMIACAQMxCzAJBgUrDgMCGg
			UAMIAGCyqGSIb3DQEJEAEEoIAkgARMMEoCAQEGBoIS
			...
	</EncapsulatedTimeStamp>
</SignatureTimeStamp>

XAdES-BASELINE-LT

This level has to prove that the certification path was valid, at the time of the validation of the signature, up to a trust point according to the naming constraints and the certificate policy constraints from the "Signature Validation Policy". It will add to the signature the CertificateValues and RevocationValues unsigned properties. The CertificateValues element contains the full set of certificates that have been used to validate the electronic signature, including the signer’s certificate. However, it is not necessary to include one of those certificates, if it is already present in the ds:KeyInfo element of the signature. This is like DSS framework behaves. In order to find a list of all the certificates and the list of all revocation data, an automatic process of signature validation is executed. To carry out this process an object called CertificateVerifier must be passed to the service. The implementer must set some of its properties (e.g. a source of trusted certificates). The code below shows how to use the default parameters with this object. Please refer to "The Signature Validation" chapter to have the further information. It also includes an example of how to implement this level of signature:

SignXmlXadesLTTest.java
// Preparing parameters for the XAdES signature
XAdESSignatureParameters parameters = new XAdESSignatureParameters();
// We choose the level of the signature (-B, -T, -LT, -LTA).
parameters.setSignatureLevel(SignatureLevel.XAdES_BASELINE_LT);
// We choose the type of the signature packaging (ENVELOPED, ENVELOPING, DETACHED).
parameters.setSignaturePackaging(SignaturePackaging.ENVELOPED);
// We set the digest algorithm to use with the signature algorithm. You must use the
// same parameter when you invoke the method sign on the token. The default value is SHA256
parameters.setDigestAlgorithm(DigestAlgorithm.SHA256);

// We set the signing certificate
parameters.setSigningCertificate(privateKey.getCertificate());
// We set the certificate chain
parameters.setCertificateChain(privateKey.getCertificateChain());

// Create common certificate verifier
CommonCertificateVerifier commonCertificateVerifier = new CommonCertificateVerifier();

CommonsDataLoader commonsHttpDataLoader = new CommonsDataLoader();
OCSPDataLoader ocspDataLoader = new OCSPDataLoader();

KeyStoreCertificateSource keyStoreCertificateSource = new KeyStoreCertificateSource(new File("src/main/resources/keystore.p12"), "PKCS12",
		"dss-password");

LOTLSource lotlSource = new LOTLSource();
lotlSource.setUrl("https://ec.europa.eu/tools/lotl/eu-lotl.xml");
lotlSource.setCertificateSource(keyStoreCertificateSource);
lotlSource.setPivotSupport(true);

TrustedListsCertificateSource tslCertificateSource = new TrustedListsCertificateSource();

FileCacheDataLoader onlineFileLoader = new FileCacheDataLoader(commonsHttpDataLoader);

CacheCleaner cacheCleaner = new CacheCleaner();
cacheCleaner.setCleanFileSystem(true);
cacheCleaner.setDSSFileLoader(onlineFileLoader);

TLValidationJob validationJob = new TLValidationJob();
validationJob.setTrustedListCertificateSource(tslCertificateSource);
validationJob.setOnlineDataLoader(onlineFileLoader);
validationJob.setCacheCleaner(cacheCleaner);
validationJob.setListOfTrustedListSources(lotlSource);
validationJob.onlineRefresh();

commonCertificateVerifier.setTrustedCertSources(tslCertificateSource);

OnlineCRLSource onlineCRLSource = new OnlineCRLSource();
onlineCRLSource.setDataLoader(commonsHttpDataLoader);
commonCertificateVerifier.setCrlSource(onlineCRLSource);

OnlineOCSPSource onlineOCSPSource = new OnlineOCSPSource();
onlineOCSPSource.setDataLoader(ocspDataLoader);
commonCertificateVerifier.setOcspSource(onlineOCSPSource);

// For test purpose
// Will request unknown OCSP responder / download untrusted CRL
commonCertificateVerifier.setCheckRevocationForUntrustedChains(true);

// Create XAdES service for signature
XAdESService service = new XAdESService(commonCertificateVerifier);
service.setTspSource(getOnlineTSPSource());

// Get the SignedInfo XML segment that need to be signed.
ToBeSigned dataToSign = service.getDataToSign(toSignDocument, parameters);

// This function obtains the signature value for signed information using the
// private key and specified algorithm
SignatureValue signatureValue = signingToken.sign(dataToSign, parameters.getDigestAlgorithm(), privateKey);

// We invoke the service to sign the document with the signature value obtained in
// the previous step.
DSSDocument signedDocument = service.signDocument(toSignDocument, parameters, signatureValue);

The following XML segment will be added to the signature qualified and unsigned properties:

Validation data values
<CertificateValues>
	<EncapsulatedX509Certificate>
		MIIFNTCCBB2gAwIBAgIBATANB...
	</EncapsulatedX509Certificate>
	<EncapsulatedX509Certificate>
		MIIFsjCCBJqgAwIBAgIDAMoBM...
	</EncapsulatedX509Certificate>
	<EncapsulatedX509Certificate>
		MIIFRjCCBC6gAwIBAgIBATANB...
	</EncapsulatedX509Certificate>
</CertificateValues>
<RevocationValues>
	<OCSPValues>
		<EncapsulatedOCSPValue>
			MIIGzAoBAKCCBsUwggbBBgkr...
		</EncapsulatedOCSPValue>
	</OCSPValues>
</RevocationValues>
The use of online sources can significantly increase the execution time of the signing process. For testing purpose you can create your own source of data.

In last example the CommonsHttpDataLoader is used to provide the communication layer for HTTP protocol. Each source which need to go through the network to retrieve data need to have this component set.

XAdES-BASELINE-LTA

When the cryptographic data becomes weak and the cryptographic functions become vulnerable the auditor should take steps to maintain the validity of the signature. The XAdES-BASELINE-A form uses a simple approach called "archive validation data". It adds additional time-stamps for archiving signatures in a way that they are still protected, but also to be able to prove that the signatures were validated at the time when the used cryptographic algorithms were considered safe. The time-stamping process may be repeated every time the protection used becomes weak. Each time-stamp needs to be affixed before either the signing key or the algorithms used by the TSA are no longer secure. XAdES-A form adds the ArchiveTimestamp element within the UnsignedSignatureProperties and may contain several ArchiveTimestamp elements.

Below is an example of the implementation of this level of signature (but in practice, we will rather extend the signature to this level when there is a risk that the cryptographic functions become vulnerable or when one of certificates arrives to its expiration date):

Signature level setting
// Allows to set a final signature level
parameters.setSignatureLevel(SignatureLevel.XAdES_BASELINE_LTA);

The following XML segment will be added to the signature qualified and unsigned properties:

XAdES Archive Timestamp
<ns4:ArchiveTimeStamp
	Id="time-stamp-22b92602-2670-410e-888f-937c5777c685">
	<ds:CanonicalizationMethod
		Algorithm="http://www.w3.org/2001/10/xml-exc-c14n#" />
	<EncapsulatedTimeStamp
		Id="time-stamp-token-0bd5aaf3-3850-4911-a22d-c98dcaca5cea">MIAGCSqGSDHAqCAM…
	</EncapsulatedTimeStamp>
</ns4:ArchiveTimeStamp>

Various settings

Versions support

DSS supports the following XAdES formats :

Table 5. Supported XAdES versions
B-level T-level LT-level LTA-level

XAdES 1.1.1

XAdES 1.2.2

XAdES 1.3.2

XAdES 1.4.1

The format contains qualifying properties for XAdES 1.3.2 LTA level

The XAdES Profile, as well as a customizable prefixes can be set with following methods :

XAdES formats and prefixes
// Allows setting of a XAdES namespace (changes a XAdES format)
// Default : XAdESNamespaces.XADES_132 (produces XAdES 1.3.2)
parameters.setXadesNamespace(XAdESNamespaces.XADES_132);

// Defines an XmlDSig prefix
// Default : XAdESNamespaces.XMLDSIG
parameters.setXmldsigNamespace(new DSSNamespace(XMLSignature.XMLNS, "myPrefix"));

// Defines a XAdES 1.4.1 format prefix
// Default : XAdESNamespaces.XADES_141
parameters.setXades141Namespace(XAdESNamespaces.XADES_141);

Reference Transformations

In case of 'Enveloping', 'Enveloped' and 'Internally Detached' signatures, it is possible to apply custom transformations for signing references in order to compute proper digest result. Example of a definition reference transformations, you can find below:

Custom transformations definition
// Prepare transformations in the proper order
List<DSSTransform> transforms = new ArrayList<>();
DSSTransform envelopedTransform = new EnvelopedSignatureTransform();
transforms.add(envelopedTransform);
DSSTransform canonicalization = new CanonicalizationTransform(CanonicalizationMethod.EXCLUSIVE_WITH_COMMENTS);
transforms.add(canonicalization);

// Assign reference to the document
List<DSSReference> references = new ArrayList<>();
DSSReference dssReference = new DSSReference();
dssReference.setContents(toSignDocument);
dssReference.setId("r-" + toSignDocument.getName());
dssReference.setTransforms(transforms);
// set empty URI to cover the whole document
dssReference.setUri("");
dssReference.setDigestMethodAlgorithm(DigestAlgorithm.SHA256);
references.add(dssReference);

// Initialize signature parameters
XAdESSignatureParameters parameters = new XAdESSignatureParameters();
parameters.setSignaturePackaging(SignaturePackaging.ENVELOPED);
parameters.setSignatureLevel(SignatureLevel.XAdES_BASELINE_B);
// set references
parameters.setReferences(references);

Current version of DSS supports the following transformations:

  • Enveloped - removes the current Signature element from the digest calculation of the reference.

Enveloped Signature Transform does not support parallel signatures!
DSSTransform envelopedTransform = new EnvelopedSignatureTransform();
  • Canonicalization - any canonicalization algorithm that can be used for 'CanonicalizationMethod' can be used as a transform:

DSSTransform canonicalization = new CanonicalizationTransform(CanonicalizationMethod.EXCLUSIVE_WITH_COMMENTS);
  • Base64 - the transform is used if application needs to sign a RAW data (binaries, images, audio or other formats). The 'Base64 Transform' is not compatible with following signature parameters:

    • Reference contains more than one transform (must be a sole element of the reference transforms);

    • setEmbedXML(true) - embedded setting cannot be used;

    • setManifestSignature(true) - As is apparent from the previous point, Manifest cannot be used with the Base64 Transform as well since it also must be embedded to the signature.

DSSDocument document = new InMemoryDocument("Hello World!".getBytes(), "Hello.txt", MimeType.BINARY);
List<DSSTransform> transforms = new ArrayList<>();
DSSTransform base64Transform = new Base64Transform();
transforms.add(base64Transform);
  • XPath - allows signing a custom nodes in a signature or embedded document. DSS contains an additional class XPathEnvelopedSignatureTransform allowing to exclude signatures from the digested content (used for Enveloped signatures by default). Additional information about the 'XPath Transform' can be found by the link.

List<DSSTransform> transforms = new ArrayList<>();
DSSTransform envelopedTransform = new XPathTransform("not(ancestor-or-self::ds:Signature)");
transforms.add(envelopedTransform);
  • XPath-2-Filter - an alternative to 'XPath Transform'. Additional information about the 'XPath2Filter Transform' can be found by the link. DSS contains an additional class XPath2FilterEnvelopedSignatureTransform allowing to exclude signatures from the digest calculation.

Since DSS 5.7 the XPath-2-Filter transform is used by default for ENVELOPED signature packaging.
List<DSSTransform> transforms = new ArrayList<>();
DSSTransform envelopedTransform = new XPath2FilterTransform("descendant::ds:Signature", "subtract");
transforms.add(envelopedTransform);
  • XSLT Transform - This transform requires a 'org.w3.dom.Document' as an input, compatible with the normative XSLT Specification. Must be a sole transform.

All transformations, except Base64, can be applied only to XML objects.

Trust anchor inclusion policy

It is possible to indicate to the framework if the certificate related to the trust anchor should be included to the signature or not. The setter #setTrustAnchorBPPolicy of the BLevelParameters class should be used for this purpose.

This rule applies as follows: when -B level is constructed the trust anchor is not included, when -LT level is constructed the trust anchor is included.

When trust anchor baseline profile policy is defined only the certificates previous to the trust anchor are included when -B level is constructed.

Multiple signatures

In everyday life, there are many examples where it is necessary to have multiple signatures covering the same document, such as a contract to purchase a vehicle. Independent signatures are parallel signatures where the ordering of the signatures is not important. The computation of these signatures is performed on exactly the same input but using different private keys.

The XML Signature Extension (XAdES)

The -B level contains immutable signed properties. Once this level is created, these properties cannot be changed.

The levels -T/-LT/-LTA add unsigned properties to the signature. This means that the properties of these levels could be added afterwards to any AdES signature. This addition helps to make the signature more resistant to cryptographic attacks on a longer period of time. The extension of the signature is incremental, i.e. when you want to extend the signature to the level -LT the lower level (-T) will also be added. The whole extension process is implemented by reusing components from signature production. To extend a signature we proceed in the same way as in the case of a signature, except that you have to call the function "extendDocument" instead of the "sign" function. Note that when the document is signed with several signatures then they are all extended.

XAdES-BASELINE-T

The XAdES-BASELINE-T trusted time indications have to be created before a certificate has been revoked or expired and close to the time that the XAdES signature was produced. It provides a protection against repudiation. The framework adds the timestamp only if there is no timestamp or there is one but the creation of a new extension of the level-T is deliberate (using another TSA). It is not possible to extend a signature which already incorporates higher level as -LT or -LTA. In the theory it would be possible to add another -T level when the signature has already reached level -LT but the framework prevents this operation. Note that if the signed document contains multiple signatures, then all the signatures will be extended to level -T. It is also possible to sign a document directly at level -T.

Here is an example of creating an extension of type T:

Extend a XAdES signature
DSSDocument document = new FileDocument("src/test/resources/signature-pool/signedXmlXadesB.xml");

XAdESSignatureParameters parameters = new XAdESSignatureParameters();
parameters.setSignatureLevel(SignatureLevel.XAdES_BASELINE_T);

CommonCertificateVerifier certificateVerifier = new CommonCertificateVerifier();
XAdESService xadesService = new XAdESService(certificateVerifier);
xadesService.setTspSource(getOnlineTSPSource());

DSSDocument extendedDocument = xadesService.extendDocument(document, parameters);

Here is the result of adding a new extension of type-T to an already existing -T level signature:

XAdES Unsigned Signature Properties
<UnsignedSignatureProperties>
	<SignatureTimeStamp Id="time-stamp-b16a2552-b218-4231-8982-40057525fbb5">
		<ds:CanonicalizationMethod Algorithm="http://www.w3.org/2001/10/xml-exc-c14n#" />
		<EncapsulatedTimeStamp Id="time-stamp-token-39fbf78c-9cec-4cc1-ac21-a467d2238405"> 			MIAGCSqGSIb3DQEHAq...
		</EncapsulatedTimeStamp>
	</SignatureTimeStamp>
	<SignatureTimeStamp Id="time-stamp-5ffab0d9-863b-414a-9690-a311d3e1af1d">
		<ds:CanonicalizationMethod Algorithm="http://www.w3.org/2001/10/xml-exc-c14n#" />
		<EncapsulatedTimeStamp Id="time-stamp-token-87e8c599-89e5-4fb3-a32a-e5e2a40073ad"> 			MIAGCSqGSIb3DQEHAq...
		</EncapsulatedTimeStamp>
	</SignatureTimeStamp>
</UnsignedSignatureProperties>

XAdES-BASELINE-LT and -LTA

For these types of extensions, the procedure to follow is the same as the case of the extension of type T. Please refer to the chapter XAdES Profiles (XAdES) to know specific parameters for each level of signature and which must be positioned.

XAdES and specific schema version

Some signatures may have been created with an older version of XAdES standard using different schema definition. To take into account the validation of such signatures the interface eu.europa.esig.dss.xades.definition.XAdESPaths was created. This interface allows to provide the different needed XPath expressions which are used to explore the elements of the signature. The DSS framework proposes 3 implementations :

  • XAdES132Paths (XAdES 1.3.2 / 1.4.1)

  • XAdES122Paths (XAdES 1.2.2)

  • XAdES111Paths (XAdES 1.1.1)

By default, all XAdES are supported and DSS loads/parses all versions of XAdES. That’s possible to restrict to only one version of XAdES with the following code :

Customize the supported XAdES version(s) at the validation
XMLDocumentValidator xmlDocumentValidator = new XMLDocumentValidator(xmlDocument);
xmlDocumentValidator.setCertificateVerifier(certificateVerifier);

// Restrict the current XMLDocumentValidator to XAdES 1.3.2 (and 1.4.1 for
// archival timestamps)
List<XAdESPaths> xadesPathsHolders = xmlDocumentValidator.getXAdESPathsHolder();
xadesPathsHolders.clear();
xadesPathsHolders.add(new XAdES132Paths());

Reports reports = xmlDocumentValidator.validateDocument();

The signature validation

Generally and following ETSI standard, the validation process of an electronic signature must provide one of these three following statuses: TOTAL-FAILED, TOTAL-PASSED or INDETERMINATE. A TOTAL-PASSED response indicates that the signature has passed verification and it complies with the signature validation policy. A TOTAL_FAILED response indicates that either the signature format is incorrect or that the digital signature value fails the verification. An INDETERMINATE validation response indicates that the format and digital signature verifications have not failed but there is an insufficient information to determine if the electronic signature is valid. For each of the validation checks, the validation process must provide information justifying the reasons for the resulting status indication as a result of the check against the applicable constraints. In addition, the ETSI standard defines a consistent and accurate way for justifying statuses under a set of sub-indications.

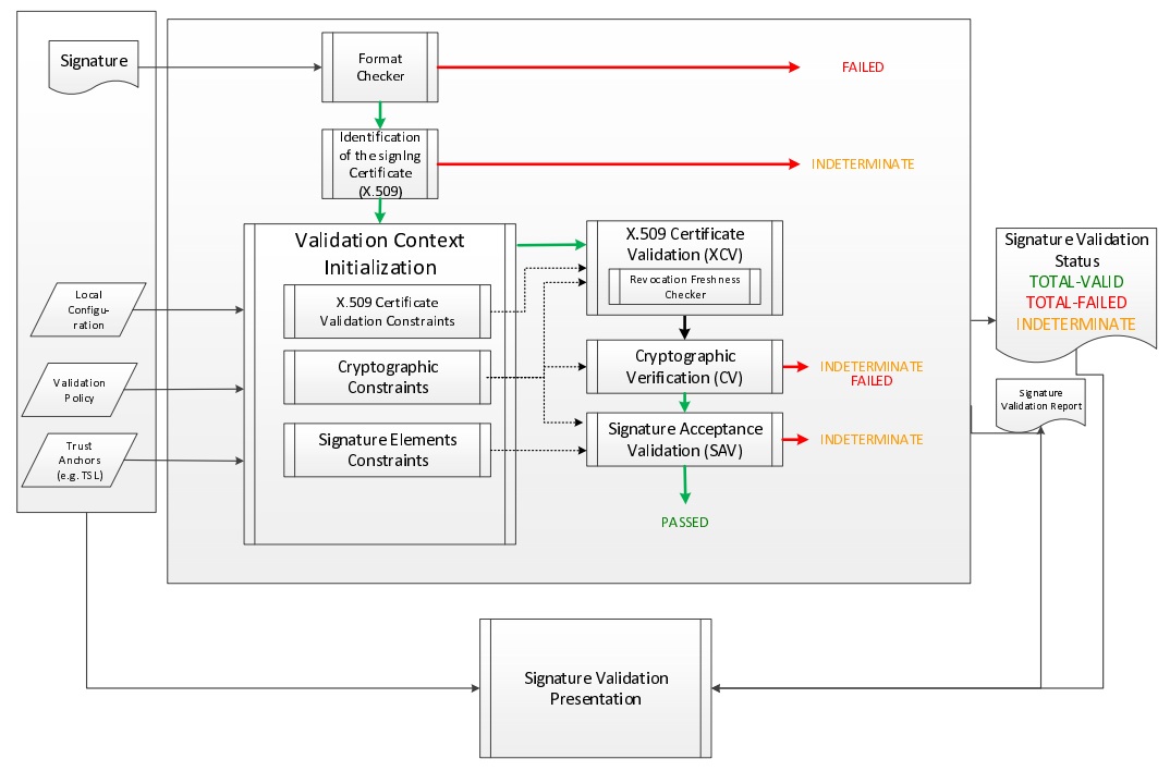
Validation Process

Since version 4.7 of the DSS framework the validation process is based on the latest ETSI standard [R08]. It is driven by the validation policy and allows long term signature validation. It not only verifies the existence of certain data and their validity, but it also checks the temporal dependences between these elements. The signature check is done following basic building blocks. On the simplified diagram below, showing the process of the signature validation, you can follow the relationships between each building block which represents a logic set of checks used in validation process.

sig validation process
Figure 1. Signature Validation Process

Note that the current version of the framework during the validation process does not indicate what part of a document was signed. However, in a case of XAdES signature XPath transformations presented in the signature will be applied, in the case of CAdES or PAdES signature the whole document must be signed.

At the end of the validation process four reports are created. They contain the different detail levels concerning the validation result. They provide four kinds of visions for the validation process: macroscopic, microscopic, input data and ETSI Validation report conformant with the standard [R08]. For more information about these reports, please refer to "Simple Report" chapter.

Below is the simplest example of the validation of the signature of a document. The first thing to do is instantiating an object named validator, which orchestrates the verification of the different rules. To perform this it is necessary to invoke a static method fromDocument() on the abstract class SignedDocumentValidator. This method returns the object in question whose type is chosen dynamically based on the type of source document.

The next step is to create an object that will check the status of a certificate using the Trusted List model (see "Trusted Lists of Certification Service Provider" for more information). In order to achieve this, an instance of a CertificateVerifier must be created with a defined source of trusted certificates. In our example, the trusted source is instantiated with CommonTrustedCertificateSource class. As well as a trusted source the CertificateVerifier object needs an OCSP and/or CRL source and a TSL source (which defines how the certificates are retrieved from the Trusted Lists). See chapter "Management of CRL and OCSP Sources" for more information concerning sources.

Validation of a signature
// First, we need a Certificate verifier
CertificateVerifier cv = new CommonCertificateVerifier();

// We can inject several sources. eg: OCSP, CRL, AIA, trusted lists

// Capability to download resources from AIA
cv.setDataLoader(new CommonsDataLoader());

// Capability to request OCSP Responders
cv.setOcspSource(new OnlineOCSPSource());

// Capability to download CRL
cv.setCrlSource(new OnlineCRLSource());

// Create an instance of a trusted certificate source
CommonTrustedCertificateSource trustedCertSource = new CommonTrustedCertificateSource();
// import the keystore as trusted
trustedCertSource.importAsTrusted(keystoreCertSource);

// Add trust anchors (trusted list, keystore,...) to a list of trusted certificate sources
// Hint : use method {@code CertificateVerifier.setTrustedCertSources(certSources)} in order to overwrite the existing list
cv.addTrustedCertSources(trustedCertSource);

// Additionally add missing certificates to a list of adjunct certificate sources
cv.addAdjunctCertSources(adjunctCertSource);

// Here is the document to be validated (any kind of signature file)
DSSDocument document = new FileDocument(new File("src/test/resources/signature-pool/signedXmlXadesLT.xml"));

// We create an instance of DocumentValidator
// It will automatically select the supported validator from the classpath
SignedDocumentValidator documentValidator = SignedDocumentValidator.fromDocument(document);

// We add the certificate verifier (which allows to verify and trust certificates)
documentValidator.setCertificateVerifier(cv);

// Here, everything is ready. We can execute the validation (for the example, we use the default and embedded
// validation policy)
Reports reports = documentValidator.validateDocument();

// We have 3 reports
// The diagnostic data which contains all used and static data
DiagnosticData diagnosticData = reports.getDiagnosticData();

// The detailed report which is the result of the process of the diagnostic data and the validation policy
DetailedReport detailedReport = reports.getDetailedReport();

// The simple report is a summary of the detailed report (more user-friendly)
SimpleReport simpleReport = reports.getSimpleReport();
When using the TrustedListsCertificateSource class, for performance reasons, consider creating a single instance of this class and initialize it only once.
In general, the signature must cover the entire document so that the DSS framework can validate it. However, for example in the case of a XAdES signature, some transformations can be applied on the XML document. They can include operations such as canonicalization, encoding/decoding, XSLT, XPath, XML schema validation, or XInclude. XPath transforms permit the signer to derive an XML document that omits portions of the source document. Consequently those excluded portions can change without affecting signature validity.

SignedDocumentValidator

For execution of the validation process, DSS uses the 'SignedDocumentValidator' class. The DSS framework provides five implementations of validator:

  • XMLDocumentValidator - validates documents in XML format (XAdES format);

  • CMSDocumentValidator - validates documents in CMS format (CAdES format);

  • PDFDocumentValidator - validates documents in PDF format (PADES format);

  • ASiCContainerWithXAdESValidator - validates ASiC with XAdES containers;

  • ASiCContainerWithCAdESValidator - validates ASiC with CAdES containers;

  • DetachedTimestampValidator - validates CMS timestamps provided alone.

DSS initializes a relevant validator based on specific characteristics of an input file (e.g. a PDF file version declaration for a PDF file). It checks the file format and loads the required validator from a classpath. Below you can find a list of settings that can be used for the configuration of the class.

SignedDocumentValidator usage
// The method allows instantiation of a related validator for a provided document
// independently on its format (the target dss module must be added as dependency)
SignedDocumentValidator documentValidator = SignedDocumentValidator.fromDocument(document);

// Allows specifying a custom certificate verifier (online or offline)
documentValidator.setCertificateVerifier(new CommonCertificateVerifier());

// Allows specifying which tokens need to be extracted in the diagnostic data (Base64).
// Default : NONE)
documentValidator.setTokenExtractionStategy(TokenExtractionStategy.EXTRACT_CERTIFICATES_AND_TIMESTAMPS);

// Allows defining of a signing certificate in the explicit way, in case if the certificate
// is not provided in the signature itself (can be used for non-ASiC signatures)
documentValidator.defineSigningCertificate(DSSUtils.loadCertificateFromBase64EncodedString(
		"MIIC9TCCAd2gAwIBAgIBAjANBgkqhkiG9w0BAQUFADArMQswCQYDVQQGEwJBQTEMMAoGA1UEChMDRFNTMQ4wDAYDVQQDEwVJQ0EgQTAeFw0xMzEyMDIxNzMzMTBaFw0xNTEyMDIxNzMzMTBaMDAxCzAJBgNVBAYTAkFBMQwwCgYDVQQKEwNEU1MxEzARBgNVBAMTCnVzZXIgQSBSU0EwgZ8wDQYJKoZIhvcNAQEBBQADgY0AMIGJAoGBAJUHHAphmSDdQ1t62tppK+dLTANsE2nAj+HCpasS3ohlBsrhteRsvTAbrDyIzCmTYWu/nVI4TGvbzBESwV/QitlkoMLpYFw32MIBf2DLmECzGJ3vm5haw6u8S9quR1h8Vu7QWd+5KMabZuR+j91RiSuoY0xS2ZQxJw1vhvW9hRYjAgMBAAGjgaIwgZ8wCQYDVR0TBAIwADAdBgNVHQ4EFgQU9ESnTWfwg13c3LQZzqqwibY5WVYwUwYDVR0jBEwwSoAUIO1CDsBSUcEoFZxKaWf1PAL1U+uhL6QtMCsxDDAKBgNVBAoTA0RTUzELMAkGA1UEBhMCQUExDjAMBgNVBAMTBVJDQSBBggEBMAsGA1UdDwQEAwIHgDARBgNVHSAECjAIMAYGBFUdIAAwDQYJKoZIhvcNAQEFBQADggEBAGnhhnoyVUhDnr/BSbZ/uWfSuwzFPG+2V9K6WxdIaaXOORFGIdFwGlAwA/Qzpq9snfBxuTkAykxq0uEDhHTj0qXxWRjQ+Dop/DrmccoF/zDvgGusyY1YXaABd/kc3IYt7ns7z3tpiqIz4A7a/UHplBRXfqjyaZurZuJQRaSdxh6CNhdEUiUBxkbb1SdMjuOgjzSDjcDjcegjvDquMKdDetvtu2Qh4ConBBo3fUImwiFRWnbudS5H2HE18ikC7gY/QIuNr7USf1PNyUgcG2g31cMtemj7UTBHZ2V/jPf7ZXqwfnVSaYkNvM3weAI6R3PI0STjdxN6a9qjt9xld40YEdw="));


// Sets the detached contents that were used for the detached signature creation
documentValidator.setDetachedContents(Arrays.asList(new InMemoryDocument("Hello world!".getBytes())));

// Allows defining a custom Process Executor
// By default used {@code new DefaultSignatureProcessExecutor()}
documentValidator.setProcessExecutor(new DefaultSignatureProcessExecutor());

// Sets custom Signature Policy Provider
documentValidator.setSignaturePolicyProvider(new SignaturePolicyProvider());

// Sets an expected signature validation level
// The recommended level is ARCHIVAL_DATA (maximal level of the validation)
// Default : ValidationLevel.ARCHIVAL_DATA
documentValidator.setValidationLevel(ValidationLevel.ARCHIVAL_DATA);

// Sets if the ETSI validation report must be created
// If true, it will become accessible through the method below
// Default : true
documentValidator.setEnableEtsiValidationReport(true);

// Sets if the semantics for Indication / SubIndication must be included in the
// Simple Report (see table 5 / 6 of the ETSI TS 119 102-1)
// Default : false
documentValidator.setIncludeSemantics(true);

// Executes the validation process and produces validation reports:
// Simple report, Detailed report, Diagnostic data and ETSI Validation Report (if enabled)
Reports reports = documentValidator.validateDocument();

// Returns ETSI Validation Report (if enabled, NULL otherwise)
ValidationReportType etsiValidationReport = reports.getEtsiValidationReportJaxb();

Validation Result Materials

The result of the validation process consists of three elements:

  • the Simple Report,

  • the Detailed Report,

  • the Diagnostic Data and

  • the ETSI Validation Report.

All these reports are encoded using XML, which allows the implementer to easily manipulate and extract information for further analysis. For each report, XML Schema and JaxB model are available as maven dependencies.

DSS also provides XSLT to able to generate PDF or HTML reports (simple and detailed reports).

You will find below a detailed description of each of these elements.

Simple Report

This is a sample of the simple validation report:

Simple Report
<?xml version="1.0" encoding="UTF-8" standalone="yes"?>
<SimpleReport xmlns="http://dss.esig.europa.eu/validation/simple-report">
    <ValidationPolicy>
        <PolicyName>QES AdESQC TL based</PolicyName>
        <PolicyDescription>Validate electronic signatures and indicates whether they are Advanced electronic Signatures (AdES), AdES supported by a Qualified Certificate (AdES/QC) or a
                Qualified electronic Signature (QES). All certificates and their related chains supporting the signatures are validated against the EU Member State Trusted Lists (this includes
                signer's certificate and certificates used to validate certificate validity status services - CRLs, OCSP, and time-stamps).
        </PolicyDescription>
    </ValidationPolicy>
    <ValidationTime>2020-01-21T06:07:03</ValidationTime>
    <DocumentName>EmptyPage-signed-pades-baseline-b.pdf</DocumentName>
    <ValidSignaturesCount>1</ValidSignaturesCount>
    <SignaturesCount>1</SignaturesCount>
    <Signature SignatureFormat="PAdES-BASELINE-B" Id="S-3723FC8ECE93FD281E21E7239EFAFA0E286306CB5F57F777F5E3A0A3426CA6B1">
        <CertificateChain>
            <Certificate>
                <id>C-4FAB29027727E58E4518ED0B6AE554D055F05B3D9197E0D16B20028D227D1A9F</id>
                <qualifiedName>Pierrick Vandenbroucke (Signature)</qualifiedName>
            </Certificate>
            <Certificate>
                <id>C-293D0BA3A31E5D82A8E3FAE12709932FFDDA44423E0F733FB01EF123E73EB4DA</id>
                <qualifiedName>Citizen CA</qualifiedName>
            </Certificate>
            <Certificate>
                <id>C-C3FBF37259AF0954EEEA4282DD1C7226A54E7150F7C29A2C495BA34DBFE09CA0</id>
                <qualifiedName>Belgium Root CA4</qualifiedName>
            </Certificate>
        </CertificateChain>
        <Indication>TOTAL_PASSED</Indication>
        <Warnings>The organization name is missing in the trusted certificate!</Warnings>
        <SigningTime>2019-08-27T14:06:11</SigningTime>
        <BestSignatureTime>2020-01-21T06:07:03</BestSignatureTime>
        <SignedBy>Pierrick Vandenbroucke (Signature)</SignedBy>
        <SignatureLevel description="Qualified Electronic Signature">QESig</SignatureLevel>
        <SignatureScope name="Full PDF" scope="FULL">Full document</SignatureScope>
    </Signature>
</SimpleReport>

The result of the validation process is based on very complex rules. The purpose of this report is to make as simple as possible the information while keeping the most important elements. Thus the end user can, at a glance, have a synthetic view of the validation. To build this report the framework uses some simple rules and the detailed report as input.

Detailed Report

This is a sample of the detailed validation report. Its structure is based on the ETSI standard [R08] and is built around Basic Building Blocks, Basic Validation Data, Timestamp Validation Data, AdES-T Validation Data and Long Term Validation Data. Some segments were deleted to make reading easier. They are marked by three dots:

Detailed Report
<?xml version="1.0" encoding="UTF-8" standalone="yes"?>
<DetailedReport xmlns="http://dss.esig.europa.eu/validation/detailed-report">
    <Signature Id="S-3723FC8ECE93FD281E21E7239EFAFA0E286306CB5F57F777F5E3A0A3426CA6B1">
        <ValidationProcessBasicSignature Title="Validation Process for Basic Signatures">
            <Constraint Id="S-3723FC8ECE93FD281E21E7239EFAFA0E286306CB5F57F777F5E3A0A3426CA6B1">
                <Name NameId="ADEST_ROBVPIIC">Is the result of the Basic Validation Process conclusive?</Name>
                <Status>OK</Status>
            </Constraint>
            <Conclusion>
                <Indication>PASSED</Indication>
            </Conclusion>
            <ProofOfExistence>
                <Time>2020-01-21T06:07:03</Time>
            </ProofOfExistence>
        </ValidationProcessBasicSignature>
        <ValidationProcessLongTermData Title="Validation Process for Signatures with Time and Signatures with Long-Term Validation Data">
            <Constraint>
                <Name NameId="LTV_ABSV">Is the result of the Basic Validation Process acceptable?</Name>
                <Status>OK</Status>
            </Constraint>
            <Constraint Id="R-5E2868FF9EE4FC069B79171D768B0A90AB137847ADD4F5344EB5F153BB1F19C9">
                <Name NameId="ADEST_RORPIIC">Is the result of the revocation data validation process acceptable?</Name>
                <Status>OK</Status>
            </Constraint>
            <Constraint>
                <Name NameId="BBB_XCV_IRDC">Is the revocation data consistent?</Name>
                <Status>OK</Status>
                <AdditionalInfo>Revocation R-5E2868FF9EE4FC069B79171D768B0A90AB137847ADD4F5344EB5F153BB1F19C9 thisUpdate 2020-01-21 06:07 is in the certificate validity range : 2017-01-25 22:12 - 2027-01-21 23:59</AdditionalInfo>
            </Constraint>
            <Constraint>
                <Name NameId="BBB_XCV_IARDPFC">Is an acceptable revocation data present for the certificate?</Name>
                <Status>OK</Status>
                <AdditionalInfo>Certificate Id = C-4FAB29027727E58E4518ED0B6AE554D055F05B3D9197E0D16B20028D227D1A9F</AdditionalInfo>
            </Constraint>
            <Constraint Id="R-4B614C6CFB8CF6B1F9E9C74E07464CE6483EA31E0C3D58A7D4C56D540EDF40FB">
                <Name NameId="ADEST_RORPIIC">Is the result of the revocation data validation process acceptable?</Name>
                <Status>OK</Status>
            </Constraint>
            <Constraint>
                <Name NameId="BBB_XCV_IRDC">Is the revocation data consistent?</Name>
                <Status>OK</Status>
                <AdditionalInfo>Revocation R-4B614C6CFB8CF6B1F9E9C74E07464CE6483EA31E0C3D58A7D4C56D540EDF40FB thisUpdate 2020-01-01 11:00 is in the certificate validity range : 2015-11-25 10:00 - 2027-07-25 10:00</AdditionalInfo>
            </Constraint>
            <Constraint>
                <Name NameId="BBB_XCV_IARDPFC">Is an acceptable revocation data present for the certificate?</Name>
                <Status>OK</Status>
                <AdditionalInfo>Certificate Id = C-293D0BA3A31E5D82A8E3FAE12709932FFDDA44423E0F733FB01EF123E73EB4DA</AdditionalInfo>
            </Constraint>
            <Constraint>
                <Name NameId="BBB_SAV_ISVA">Is the signature acceptable?</Name>
                <Status>OK</Status>
            </Constraint>
            <Conclusion>
                <Indication>PASSED</Indication>
            </Conclusion>
            <ProofOfExistence>
                <Time>2020-01-21T06:07:03</Time>
            </ProofOfExistence>
        </ValidationProcessLongTermData>
        <ValidationProcessArchivalData Title="Validation Process for Signatures with Archival Data">
            <Constraint>
                <Name NameId="ARCH_LTVV">Is the result of the LTV validation process acceptable?</Name>
                <Status>OK</Status>
            </Constraint>
            <Conclusion>
                <Indication>PASSED</Indication>
            </Conclusion>
            <ProofOfExistence>
                <Time>2020-01-21T06:07:03</Time>
            </ProofOfExistence>
        </ValidationProcessArchivalData>
        <ValidationSignatureQualification Id="S-3723FC8ECE93FD281E21E7239EFAFA0E286306CB5F57F777F5E3A0A3426CA6B1" SignatureQualification="QESig" Title="Signature Qualification">
            <Constraint>
                <Name NameId="QUAL_IS_ADES">Is the signature/seal an acceptable AdES digital signature (ETSI EN 319 102-1)?</Name>
                <Status>OK</Status>
            </Constraint>
            <Constraint>
                <Name NameId="QUAL_CERT_TRUSTED_LIST_REACHED">Has a trusted list been reached for the certificate chain?</Name>
                <Status>OK</Status>
            </Constraint>
            <Constraint Id="LOTL-EC2AE37FE9A43B48B1CFE2A57EBEE2BD6373EDFF36537EB1BC905747ACBF4C3B">
                <Name NameId="QUAL_TRUSTED_LIST_ACCEPT">Is the trusted list acceptable?</Name>
                <Status>OK</Status>
                <AdditionalInfo>Trusted List : https://ec.europa.eu/tools/lotl/eu-lotl.xml</AdditionalInfo>
            </Constraint>
            <Constraint Id="TL-61C0487109BE27255C19CFF26D8F56BEA621E7F381A7B4CBE7FB4750BD477BF9">
                <Name NameId="QUAL_TRUSTED_LIST_ACCEPT">Is the trusted list acceptable?</Name>
                <Status>OK</Status>
                <AdditionalInfo>Trusted List : https://tsl.belgium.be/tsl-be.xml</AdditionalInfo>
            </Constraint>
            <Constraint>
                <Name NameId="QUAL_QC_AT_ST">Is the certificate qualified at (best) signing time?</Name>
                <Status>OK</Status>
            </Constraint>
            <Constraint>
                <Name NameId="QUAL_FOR_SIGN_AT_ST">Is the certificate for eSig at (best) signing time?</Name>
                <Status>OK</Status>
            </Constraint>
            <Constraint>
                <Name NameId="QUAL_QC_AT_CC">Is the certificate qualified at issuance time?</Name>
                <Status>OK</Status>
            </Constraint>
            <Constraint>
                <Name NameId="QUAL_QSCD_AT_ST">Does the private key reside in a QSCD at (best) signing time?</Name>
                <Status>OK</Status>
            </Constraint>
            <Conclusion>
                <Indication>PASSED</Indication>
            </Conclusion>
            <ValidationCertificateQualification Id="C-4FAB29027727E58E4518ED0B6AE554D055F05B3D9197E0D16B20028D227D1A9F" DateTime="2017-01-25T22:12:12" ValidationTime="CERTIFICATE_ISSUANCE_TIME" CertificateQualification="QC for eSig with QSCD" Title="Certificate Qualification at certificate issuance time">
                <Constraint>
                    <Name NameId="QUAL_HAS_CAQC">Is the certificate related to a CA/QC?</Name>
                    <Status>OK</Status>
                </Constraint>
                ...
                <Conclusion>
                    <Indication>PASSED</Indication>
                </Conclusion>
            </ValidationCertificateQualification>
            <ValidationCertificateQualification Id="C-4FAB29027727E58E4518ED0B6AE554D055F05B3D9197E0D16B20028D227D1A9F" DateTime="2020-01-21T06:07:03" ValidationTime="BEST_SIGNATURE_TIME" CertificateQualification="QC for eSig with QSCD" Title="Certificate Qualification at best signature time">
                <Constraint>
                    <Name NameId="QUAL_HAS_CAQC">Is the certificate related to a CA/QC?</Name>
                    <Status>OK</Status>
                </Constraint>
                ...
                <Conclusion>
                    <Indication>PASSED</Indication>
                </Conclusion>
            </ValidationCertificateQualification>
        </ValidationSignatureQualification>
    </Signature>
    <BasicBuildingBlocks Id="R-4B614C6CFB8CF6B1F9E9C74E07464CE6483EA31E0C3D58A7D4C56D540EDF40FB" Type="REVOCATION">
        <ISC Title="Identification of the Signing Certificate">
            ...
        </ISC>
        <XCV Title="X509 Certificate Validation">
            ...
        </XCV>
        <CV Title="Cryptographic Verification">
            ...
        </CV>
        <SAV ValidationTime="2020-01-21T06:07:03" Title="Signature Acceptance Validation">
            ...
        </SAV>
        <CertificateChain>
            <ChainItem Id="C-C3FBF37259AF0954EEEA4282DD1C7226A54E7150F7C29A2C495BA34DBFE09CA0">
                <Source>TRUSTED_LIST</Source>
            </ChainItem>
        </CertificateChain>
        <Conclusion>
            <Indication>PASSED</Indication>
        </Conclusion>
    </BasicBuildingBlocks>
    <BasicBuildingBlocks Id="R-5E2868FF9EE4FC069B79171D768B0A90AB137847ADD4F5344EB5F153BB1F19C9" Type="REVOCATION">
        <ISC Title="Identification of the Signing Certificate">
            ...
        </ISC>
        <XCV Title="X509 Certificate Validation">
           ...
        </XCV>
        <CV Title="Cryptographic Verification">
            ...
        </CV>
        <SAV ValidationTime="2020-01-21T06:07:03" Title="Signature Acceptance Validation">
            ...
        </SAV>
        <Conclusion>
            <Indication>PASSED</Indication>
        </Conclusion>
    </BasicBuildingBlocks>
    <BasicBuildingBlocks Id="S-3723FC8ECE93FD281E21E7239EFAFA0E286306CB5F57F777F5E3A0A3426CA6B1" Type="SIGNATURE">
        <FC Title="Format Checking">
            <Constraint>
                <Name NameId="BBB_FC_IEFF">Does the signature format correspond to an expected format?</Name>
                <Status>OK</Status>
            </Constraint>
            <Constraint>
                <Name NameId="BBB_FC_ISD">Is the signature identification not ambiguous?</Name>
                <Status>OK</Status>
            </Constraint>
            <Constraint>
                <Name NameId="BBB_FC_IOSIP">Is only one SignerInfo present?</Name>
                <Status>OK</Status>
            </Constraint>
            <Conclusion>
                <Indication>PASSED</Indication>
            </Conclusion>
        </FC>
        <ISC Title="Identification of the Signing Certificate">
            <Constraint>
                <Name NameId="BBB_ICS_ISCI">Is there an identified candidate for the signing certificate?</Name>
                <Status>OK</Status>
            </Constraint>
            <Constraint>
                <Name NameId="BBB_ICS_ISASCP">Is the signed attribute: signing-certificate present?</Name>
                <Status>OK</Status>
            </Constraint>
            <Constraint>
                <Name NameId="BBB_ICS_ISACDP">Is the signed attribute: cert-digest of the certificate present?</Name>
                <Status>OK</Status>
            </Constraint>
            <Constraint>
                <Name NameId="BBB_ICS_ICDVV">Does the certificate digest value match a digest value found in the certificate reference(s)?</Name>
                <Status>OK</Status>
            </Constraint>
            <Constraint>
                <Name NameId="BBB_ICS_AIDNASNE">Are the issuer distinguished name and the serial number equal?</Name>
                <Status>OK</Status>
            </Constraint>
            <Conclusion>
                <Indication>PASSED</Indication>
            </Conclusion>
            <CertificateChain>
                <ChainItem Id="C-4FAB29027727E58E4518ED0B6AE554D055F05B3D9197E0D16B20028D227D1A9F">
                    <Source>SIGNATURE</Source>
                </ChainItem>
                <ChainItem Id="C-293D0BA3A31E5D82A8E3FAE12709932FFDDA44423E0F733FB01EF123E73EB4DA">
                    <Source>SIGNATURE</Source>
                </ChainItem>
                <ChainItem Id="C-C3FBF37259AF0954EEEA4282DD1C7226A54E7150F7C29A2C495BA34DBFE09CA0">
                    <Source>TRUSTED_LIST</Source>
                </ChainItem>
            </CertificateChain>
        </ISC>
        <VCI Title="Validation Context Initialization">
            <Constraint>
                <Name NameId="BBB_VCI_ISPK">Is the signature policy known?</Name>
                <Status>OK</Status>
            </Constraint>
            <Conclusion>
                <Indication>PASSED</Indication>
            </Conclusion>
        </VCI>
        <XCV Title="X509 Certificate Validation">
            <Constraint>
                <Name NameId="BBB_XCV_CCCBB">Can the certificate chain be built till a trust anchor?</Name>
                <Status>OK</Status>
            </Constraint>
            <Constraint Id="C-4FAB29027727E58E4518ED0B6AE554D055F05B3D9197E0D16B20028D227D1A9F">
                <Name NameId="BBB_XCV_SUB">Is the certificate validation conclusive?</Name>
                <Status>OK</Status>
            </Constraint>
            <Constraint Id="C-293D0BA3A31E5D82A8E3FAE12709932FFDDA44423E0F733FB01EF123E73EB4DA">
                <Name NameId="BBB_XCV_SUB">Is the certificate validation conclusive?</Name>
                <Status>OK</Status>
            </Constraint>
            <Constraint Id="C-C3FBF37259AF0954EEEA4282DD1C7226A54E7150F7C29A2C495BA34DBFE09CA0">
                <Name NameId="BBB_XCV_SUB">Is the certificate validation conclusive?</Name>
                <Status>OK</Status>
            </Constraint>
            <Conclusion>
                <Indication>PASSED</Indication>
            </Conclusion>
            <SubXCV Id="C-4FAB29027727E58E4518ED0B6AE554D055F05B3D9197E0D16B20028D227D1A9F" TrustAnchor="false" Title="Certificate">
                <Constraint>
                    <Name NameId="QUAL_UNIQUE_CERT">Is the certificate unique?</Name>
                    <Status>OK</Status>
                </Constraint>
                <Constraint>
                    <Name NameId="BBB_XCV_PSEUDO_USE">Is a pseudonym used?</Name>
                    <Status>OK</Status>
                </Constraint>
                <Constraint>
                    <Name NameId="BBB_XCV_ISNSSC">Is certificate not self-signed?</Name>
                    <Status>OK</Status>
                </Constraint>
                ...
                <Constraint>
                    <Name NameId="BBB_XCV_ICTIVRSC">Is the current time in the validity range of the signers certificate?</Name>
                    <Status>OK</Status>
                    <AdditionalInfo>Certificate validity : 2017-01-25 22:12 to 2027-01-21 23:59</AdditionalInfo>
                </Constraint>
                <Conclusion>
                    <Indication>PASSED</Indication>
                </Conclusion>
                <RAC Id="R-5E2868FF9EE4FC069B79171D768B0A90AB137847ADD4F5344EB5F153BB1F19C9" Title="Revocation Acceptance Validation">
                    <Constraint>
                        <Name NameId="BBB_XCV_IRDC">Is the revocation data consistent?</Name>
                        <Status>OK</Status>
                        <AdditionalInfo>Revocation R-5E2868FF9EE4FC069B79171D768B0A90AB137847ADD4F5344EB5F153BB1F19C9 thisUpdate 2020-01-21 06:07 is in the certificate validity range : 2017-01-25 22:12 - 2027-01-21 23:59</AdditionalInfo>
                    </Constraint>
                    ...
                    <Conclusion>
                        <Indication>PASSED</Indication>
                    </Conclusion>
                    <RevocationProductionDate>2020-01-21T06:07:03</RevocationProductionDate>
                </RAC>
                <RFC Id="R-5E2868FF9EE4FC069B79171D768B0A90AB137847ADD4F5344EB5F153BB1F19C9" Title="Revocation Freshness Checker">
                    <Constraint>
                        <Name NameId="BBB_XCV_IARDPFC">Is an acceptable revocation data present for the certificate?</Name>
                        <Status>OK</Status>
                    </Constraint>
                    ...
                    <Conclusion>
                        <Indication>PASSED</Indication>
                    </Conclusion>
                </RFC>
            </SubXCV>
            <SubXCV Id="C-293D0BA3A31E5D82A8E3FAE12709932FFDDA44423E0F733FB01EF123E73EB4DA" TrustAnchor="false" Title="Certificate">
                ...
                <Conclusion>
                    <Indication>PASSED</Indication>
                </Conclusion>
            </SubXCV>
            <SubXCV Id="C-C3FBF37259AF0954EEEA4282DD1C7226A54E7150F7C29A2C495BA34DBFE09CA0" TrustAnchor="true" Title="Certificate">
                <Conclusion>
                    <Indication>PASSED</Indication>
                </Conclusion>
            </SubXCV>
        </XCV>
        <CV Title="Cryptographic Verification">
            <Constraint>
                <Name NameId="BBB_CV_IRDOF">Has the reference data object been found?</Name>
                <Status>OK</Status>
                <AdditionalInfo>Reference : MESSAGE_DIGEST</AdditionalInfo>
            </Constraint>
            <Constraint>
                <Name NameId="BBB_CV_IRDOI">Is the reference data object intact?</Name>
                <Status>OK</Status>
                <AdditionalInfo>Reference : MESSAGE_DIGEST</AdditionalInfo>
            </Constraint>
            <Constraint>
                <Name NameId="BBB_CV_ISI">Is the signature intact?</Name>
                <Status>OK</Status>
                <AdditionalInfo>Id = S-3723FC8ECE93FD281E21E7239EFAFA0E286306CB5F57F777F5E3A0A3426CA6B1</AdditionalInfo>
            </Constraint>
            <Conclusion>
                <Indication>PASSED</Indication>
            </Conclusion>
        </CV>
        <SAV ValidationTime="2020-01-21T06:07:03" Title="Signature Acceptance Validation">
            <Constraint>
                <Name NameId="BBB_SAV_ISSV">Is the structure of the signature valid?</Name>
                <Status>OK</Status>
            </Constraint>
            <Constraint>
                <Name NameId="BBB_SAV_ISQPSTP">Is the signed qualifying property: signing-time present?</Name>
                <Status>OK</Status>
            </Constraint>
            <Constraint>
                <Name NameId="BBB_SAV_ISQPMDOSPP">Is the signed qualifying property: message-digest or SignedProperties present?</Name>
                <Status>OK</Status>
            </Constraint>
            <Constraint>
                <Name NameId="ASCCM">Are signature cryptographic constraints met?</Name>
                <Status>OK</Status>
                <AdditionalInfo>Validation time : 2020-01-21 06:07 for token with ID : [S-3723FC8ECE93FD281E21E7239EFAFA0E286306CB5F57F777F5E3A0A3426CA6B1]</AdditionalInfo>
            </Constraint>
            <Conclusion>
                <Indication>PASSED</Indication>
            </Conclusion>
            <CryptographicInfo>
                <Algorithm>http://www.w3.org/2001/04/xmldsig-more#rsa-sha256</Algorithm>
                <KeyLength>2048</KeyLength>
                <Secure>true</Secure>
                <NotAfter>2022-12-31T23:00:00</NotAfter>
            </CryptographicInfo>
        </SAV>
        <CertificateChain>
            <ChainItem Id="C-4FAB29027727E58E4518ED0B6AE554D055F05B3D9197E0D16B20028D227D1A9F">
                <Source>SIGNATURE</Source>
            </ChainItem>
            <ChainItem Id="C-293D0BA3A31E5D82A8E3FAE12709932FFDDA44423E0F733FB01EF123E73EB4DA">
                <Source>SIGNATURE</Source>
            </ChainItem>
            <ChainItem Id="C-C3FBF37259AF0954EEEA4282DD1C7226A54E7150F7C29A2C495BA34DBFE09CA0">
                <Source>TRUSTED_LIST</Source>
            </ChainItem>
        </CertificateChain>
        <Conclusion>
            <Indication>PASSED</Indication>
        </Conclusion>
    </BasicBuildingBlocks>
    <TLAnalysis CountryCode="EU" URL="https://ec.europa.eu/tools/lotl/eu-lotl.xml" Id="LOTL-EC2AE37FE9A43B48B1CFE2A57EBEE2BD6373EDFF36537EB1BC905747ACBF4C3B" Title="List Of Trusted Lists EU">
        <Constraint>
            <Name NameId="QUAL_TL_FRESH">Is the trusted list fresh?</Name>
            <Status>OK</Status>
        </Constraint>
        <Constraint>
            <Name NameId="QUAL_TL_EXP">Is the trusted list not expired?</Name>
            <Status>OK</Status>
        </Constraint>
        <Constraint>
            <Name NameId="QUAL_TL_VERSION">Does the trusted list have the expected version?</Name>
            <Status>OK</Status>
        </Constraint>
        <Constraint>
            <Name NameId="QUAL_TL_WS">Is the trusted list well signed?</Name>
            <Status>OK</Status>
        </Constraint>
        <Conclusion>
            <Indication>PASSED</Indication>
        </Conclusion>
    </TLAnalysis>
    <TLAnalysis CountryCode="BE" URL="https://tsl.belgium.be/tsl-be.xml" Id="TL-61C0487109BE27255C19CFF26D8F56BEA621E7F381A7B4CBE7FB4750BD477BF9" Title="Trusted List BE">
        <Constraint>
            <Name NameId="QUAL_TL_FRESH">Is the trusted list fresh?</Name>
            <Status>OK</Status>
        </Constraint>
        <Constraint>
            <Name NameId="QUAL_TL_EXP">Is the trusted list not expired?</Name>
            <Status>OK</Status>
        </Constraint>
        <Constraint>
            <Name NameId="QUAL_TL_VERSION">Does the trusted list have the expected version?</Name>
            <Status>OK</Status>
        </Constraint>
        <Constraint>
            <Name NameId="QUAL_TL_WS">Is the trusted list well signed?</Name>
            <Status>OK</Status>
        </Constraint>
        <Conclusion>
            <Indication>PASSED</Indication>
        </Conclusion>
    </TLAnalysis>
</DetailedReport>

For example the Basic Building Blocks are divided into seven elements:

  • FC - Format Checking

  • ISC - Identification of the Signing Certificate

  • VCI - Validation Context Initialization

  • RFC - Revocation Freshness Checker

  • XCV - X.509 certificate validation

  • CV - Cryptographic Verification

  • SAV - Signature Acceptance Validation

The following additional elements also can be executed in case of validation in the past :

  • PCV - Past Certificate Validation

  • VTS - Validation Time Sliding process

  • POE extraction - Proof Of Existence extraction

  • PSV - Past Signature Validation

Past certificate/signature validation is used when basic validation of a certificate/signature fails at the current time with an INDETERMINATE status such that the provided proofs of existence may help to go to a determined status. The process shall initialize the best-signature-time either to a time indication for a related POE provided, or the current time when this parameter has not been used by the algorithm.

  • Best-signature-time is an internal variable for the algorithm denoting the earliest time when it can be trusted by the SVA (either because proven by some POE present in the signature or passed by the DA and for this reason assumed to be trusted) that a signature has existed. [R08]

Each block contains a number of rules that are executed sequentially. The rules are driven by the constraints defined in the validation policy. The result of each rule is OK or NOT OK. The process is stopped when the first rule fails. Each block also contains a conclusion. If all rules are met then the conclusion node indicates PASSED. Otherwise FAILED or INDETERMINATE indication is returned depending on the ETSI standard definition.

Diagnostic Data

This is a data set constructed from the information contained in the signature itself, but also from information retrieved dynamically as revocation data and information extrapolated as the mathematical validity of a signature. All this information is independent of the applied validation policy. Two different validation policies applied to the same diagnostic data can lead to different results.

This is an example of the diagnostic data for a XAdES signature. Certain fields and certain values were trimmed or deleted to make reading easier:

Diagnostic Data
<?xml version="1.0" encoding="UTF-8" standalone="yes"?>
<DiagnosticData xmlns="http://dss.esig.europa.eu/validation/diagnostic">
    <DocumentName>EmptyPage-signed-pades-baseline-b.pdf</DocumentName>
    <ValidationDate>2020-01-21T06:07:03</ValidationDate>
    <Signatures>
        <Signature Id="S-3723FC8ECE93FD281E21E7239EFAFA0E286306CB5F57F777F5E3A0A3426CA6B1">
            <SignatureFilename>EmptyPage-signed-pades-baseline-b.pdf</SignatureFilename>
            <ClaimedSigningTime>2019-08-27T14:06:11</ClaimedSigningTime>
            <SignatureFormat>PAdES-BASELINE-B</SignatureFormat>
            <StructuralValidation>
                <Valid>true</Valid>
            </StructuralValidation>
            <DigestMatchers>
                <DigestMatcher type="MESSAGE_DIGEST">
                    <DigestMethod>SHA256</DigestMethod>
                    <DigestValue>SGEPVFOj/zskv8+nlzixt+PbLxWE9SS67rkpd0V5Wi4=</DigestValue>
                    <DataFound>true</DataFound>
                    <DataIntact>true</DataIntact>
                </DigestMatcher>
            </DigestMatchers>
            <BasicSignature>
                <EncryptionAlgoUsedToSignThisToken>RSA</EncryptionAlgoUsedToSignThisToken>
                <KeyLengthUsedToSignThisToken>2048</KeyLengthUsedToSignThisToken>
                <DigestAlgoUsedToSignThisToken>SHA256</DigestAlgoUsedToSignThisToken>
                <SignatureIntact>true</SignatureIntact>
                <SignatureValid>true</SignatureValid>
            </BasicSignature>
            <SigningCertificate Certificate="C-4FAB29027727E58E4518ED0B6AE554D055F05B3D9197E0D16B20028D227D1A9F">
                <AttributePresent>true</AttributePresent>
                <DigestValuePresent>true</DigestValuePresent>
                <DigestValueMatch>true</DigestValueMatch>
                <IssuerSerialMatch>true</IssuerSerialMatch>
            </SigningCertificate>
            <CertificateChain>
                <ChainItem Certificate="C-4FAB29027727E58E4518ED0B6AE554D055F05B3D9197E0D16B20028D227D1A9F"/>
                <ChainItem Certificate="C-293D0BA3A31E5D82A8E3FAE12709932FFDDA44423E0F733FB01EF123E73EB4DA"/>
                <ChainItem Certificate="C-C3FBF37259AF0954EEEA4282DD1C7226A54E7150F7C29A2C495BA34DBFE09CA0"/>
            </CertificateChain>
            <ContentType>1.2.840.113549.1.7.1</ContentType>
            <CommitmentTypeIndication/>
            <Policy>
                <Id>IMPLICIT_POLICY</Id>
                <ZeroHash>false</ZeroHash>
                <Asn1Processable>false</Asn1Processable>
                <Identified>false</Identified>
                <Status>false</Status>
                <DigestAlgorithmsEqual>false</DigestAlgorithmsEqual>
            </Policy>
            <PDFRevision>
                <SignatureFieldName>Signature1</SignatureFieldName>
                <SignerInformationStore>
                    <SignerInfo Processed="true">
                        <Issuer>C=BE,CN=Citizen CA,SERIALNUMBER=201631</Issuer>
                        <SerialNumber>21267647932559346000444903846468827673</SerialNumber>
                    </SignerInfo>
                </SignerInformationStore>
                <PDFSignatureDictionary>
                    <SignerName>Pierrick Vandenbroucke (Signature) 70a3cb70f0f4d6513fb12cf0691965c58c7e7679</SignerName>
                    <Type>Sig</Type>
                    <Filter>Adobe.PPKLite</Filter>
                    <SubFilter>ETSI.CAdES.detached</SubFilter>
                    <SignatureByteRange>0 5340 43230 342</SignatureByteRange>
                </PDFSignatureDictionary>
            </PDFRevision>
            <SignerDocumentRepresentations HashOnly="false" DocHashOnly="false"/>
            <FoundCertificates>
                <RelatedCertificate Certificate="C-C3FBF37259AF0954EEEA4282DD1C7226A54E7150F7C29A2C495BA34DBFE09CA0">
                    <Origin>KEY_INFO</Origin>
                </RelatedCertificate>
                <RelatedCertificate Certificate="C-4FAB29027727E58E4518ED0B6AE554D055F05B3D9197E0D16B20028D227D1A9F">
                    <Origin>KEY_INFO</Origin>
                    <CertificateRef>
                        <Origin>SIGNING_CERTIFICATE</Origin>
                        <IssuerSerial>MEswN6Q1MDMxCzAJBgNVBAYTAkJFMRMwEQYDVQQDEwpDaXRpemVuIENBMQ8wDQYDVQQFEwYyMDE2MzECEBAAAAAAAJKLPMkehMM6uhk=</IssuerSerial>
                        <DigestAlgoAndValue>
                            <DigestMethod>SHA256</DigestMethod>
                            <DigestValue>T6spAncn5Y5FGO0LauVU0FXwWz2Rl+DRayACjSJ9Gp8=</DigestValue>
                        </DigestAlgoAndValue>
                    </CertificateRef>
                </RelatedCertificate>
                <RelatedCertificate Certificate="C-293D0BA3A31E5D82A8E3FAE12709932FFDDA44423E0F733FB01EF123E73EB4DA">
                    <Origin>KEY_INFO</Origin>
                </RelatedCertificate>
            </FoundCertificates>
            <FoundRevocations/>
            <FoundTimestamps/>
            <SignatureScopes>
                <SignatureScope SignerData="D-BD598965790CA5673910D64EFEDA798485364C66B6F4E7C49D23E1FF8BAFBBE8">
                    <Scope>FULL</Scope>
                    <Name>Full PDF</Name>
                    <Description>Full document</Description>
                </SignatureScope>
            </SignatureScopes>
            <SignatureDigestReference>
                <DigestMethod>SHA256</DigestMethod>
                <DigestValue>uZKN338SfkpJkk+eM3bEDx3UgdcPW41o7liEALTjb9M=</DigestValue>
            </SignatureDigestReference>
            <SignatureValue>m2sMUIIfYKHDVr1IMTyVufWJcwuxwhWjGvkF/xa/rOAKieZCe4LZPa0/uwzgwM4QAbPstdy4gHSQzCF0R6/fT9hv639kQS3TyZedw1raMeDj9mQOwKOlMl1OIxEI7jSf7xP6n62s0wQAhTJlARnOY1G5vppziVKb1vPED27HPBB4Yljn8j6hse+EJ0bwxAN1gwufbxZBvjHYgz/U/9EHafa1oGPcoIBrXvoUdzVX76sVE3nlDvX4psEU4eq7paIZA7AWGSfWk8/k98pPqFcP2VYJaAju9GI+uZNMfRgPdOvGPxTjUBYiEyr3satod+cMQGiAzie80n0ovQrfn7ebcA==</SignatureValue>
        </Signature>
    </Signatures>
    <UsedCertificates>
        <Certificate Id="C-293D0BA3A31E5D82A8E3FAE12709932FFDDA44423E0F733FB01EF123E73EB4DA">
            <SubjectDistinguishedName Format="CANONICAL">2.5.4.5=#1306323031363331,cn=citizen ca,c=be</SubjectDistinguishedName>
            <SubjectDistinguishedName Format="RFC2253">2.5.4.5=#1306323031363331,CN=Citizen CA,C=BE</SubjectDistinguishedName>
            <IssuerDistinguishedName Format="CANONICAL">cn=belgium root ca4,c=be</IssuerDistinguishedName>
            <IssuerDistinguishedName Format="RFC2253">CN=Belgium Root CA4,C=BE</IssuerDistinguishedName>
            <SerialNumber>31132611405554350463745259366034815060</SerialNumber>
            <CommonName>Citizen CA</CommonName>
            <CountryName>BE</CountryName>
            <AuthorityInformationAccessUrls/>
            <CRLDistributionPoints>
                <crlUrl>http://crl.eid.belgium.be/belgium4.crl</crlUrl>
            </CRLDistributionPoints>
            <OCSPAccessUrls/>
            <Sources>
                <Source>SIGNATURE</Source>
            </Sources>
            <NotAfter>2027-07-25T10:00:00</NotAfter>
            <NotBefore>2015-11-25T10:00:00</NotBefore>
            <PublicKeySize>4096</PublicKeySize>
            <PublicKeyEncryptionAlgo>RSA</PublicKeyEncryptionAlgo>
            <KeyUsageBits>
                <KeyUsage>keyCertSign</KeyUsage>
                <KeyUsage>crlSign</KeyUsage>
            </KeyUsageBits>
            <ExtendedKeyUsages/>
            <IdPkixOcspNoCheck>false</IdPkixOcspNoCheck>
            <BasicSignature>
                <EncryptionAlgoUsedToSignThisToken>RSA</EncryptionAlgoUsedToSignThisToken>
                <KeyLengthUsedToSignThisToken>4096</KeyLengthUsedToSignThisToken>
                <DigestAlgoUsedToSignThisToken>SHA256</DigestAlgoUsedToSignThisToken>
                <SignatureIntact>true</SignatureIntact>
                <SignatureValid>true</SignatureValid>
            </BasicSignature>
            <SigningCertificate Certificate="C-C3FBF37259AF0954EEEA4282DD1C7226A54E7150F7C29A2C495BA34DBFE09CA0"/>
            <CertificateChain>
                <ChainItem Certificate="C-C3FBF37259AF0954EEEA4282DD1C7226A54E7150F7C29A2C495BA34DBFE09CA0"/>
            </CertificateChain>
            <Trusted>false</Trusted>
            <SelfSigned>false</SelfSigned>
            <CertificatePolicies>
                <certificatePolicy cpsUrl="http://repository.eid.belgium.be">2.16.56.12.1.1.2</certificatePolicy>
            </CertificatePolicies>
            <QCStatementIds/>
            <QCTypes/>
            <TrustedServiceProviders>
                <TrustedServiceProvider TL="TL-61C0487109BE27255C19CFF26D8F56BEA621E7F381A7B4CBE7FB4750BD477BF9" LOTL="LOTL-EC2AE37FE9A43B48B1CFE2A57EBEE2BD6373EDFF36537EB1BC905747ACBF4C3B">
                    <TSPNames>
                        <TSPName lang="en">Certipost n.v./s.a.</TSPName>
                    </TSPNames>
                    <TSPRegistrationIdentifiers>
                        <TSPRegistrationIdentifier>VATBE-0475396406</TSPRegistrationIdentifier>
                    </TSPRegistrationIdentifiers>
                    <TrustedServices>
                        <TrustedService ServiceDigitalIdentifier="C-C3FBF37259AF0954EEEA4282DD1C7226A54E7150F7C29A2C495BA34DBFE09CA0">
                            <ServiceNames>
                                <ServiceName lang="en">CN=Belgium Root CA4, C=BE</ServiceName>
                            </ServiceNames>
                            <ServiceType>http://uri.etsi.org/TrstSvc/Svctype/CA/QC</ServiceType>
                            <Status>http://uri.etsi.org/TrstSvc/TrustedList/Svcstatus/granted</Status>
                            <StartDate>2016-06-30T22:00:00</StartDate>
                            <AdditionalServiceInfoUris>
                                <AdditionalServiceInfoUri>http://uri.etsi.org/TrstSvc/TrustedList/SvcInfoExt/RootCA-QC</AdditionalServiceInfoUri>
                                <AdditionalServiceInfoUri>http://uri.etsi.org/TrstSvc/TrustedList/SvcInfoExt/ForeSignatures</AdditionalServiceInfoUri>
                            </AdditionalServiceInfoUris>
                        </TrustedService>
                        <TrustedService ServiceDigitalIdentifier="C-C3FBF37259AF0954EEEA4282DD1C7226A54E7150F7C29A2C495BA34DBFE09CA0">
                            <ServiceNames>
                                <ServiceName lang="en">CN=Belgium Root CA4, C=BE</ServiceName>
                            </ServiceNames>
                            <ServiceType>http://uri.etsi.org/TrstSvc/Svctype/CA/QC</ServiceType>
                            <Status>http://uri.etsi.org/TrstSvc/TrustedList/Svcstatus/undersupervision</Status>
                            <StartDate>2013-06-26T12:00:00</StartDate>
                            <EndDate>2016-06-30T22:00:00</EndDate>
                            <AdditionalServiceInfoUris>
                                <AdditionalServiceInfoUri>http://uri.etsi.org/TrstSvc/TrustedList/SvcInfoExt/RootCA-QC</AdditionalServiceInfoUri>
                            </AdditionalServiceInfoUris>
                        </TrustedService>
                    </TrustedServices>
                </TrustedServiceProvider>
            </TrustedServiceProviders>
            <Revocations>
                <CertificateRevocation Revocation="R-4B614C6CFB8CF6B1F9E9C74E07464CE6483EA31E0C3D58A7D4C56D540EDF40FB">
                    <Status>true</Status>
                </CertificateRevocation>
            </Revocations>
            <DigestAlgoAndValue>
                <DigestMethod>SHA256</DigestMethod>
                <DigestValue>KT0Lo6MeXYKo4/rhJwmTL/3aREI+D3M/sB7xI+c+tNo=</DigestValue>
            </DigestAlgoAndValue>
        </Certificate>
        <Certificate Id="C-4FAB29027727E58E4518ED0B6AE554D055F05B3D9197E0D16B20028D227D1A9F">
            <SubjectDistinguishedName Format="CANONICAL">2.5.4.5=#130b3837303132373330373338,2.5.4.42=#130d506965727269636b205061636f,2.5.4.4=#130d56616e64656e62726f75636b65,cn=pierrick vandenbroucke (signature),c=be</SubjectDistinguishedName>
            <SubjectDistinguishedName Format="RFC2253">2.5.4.5=#130b3837303132373330373338,2.5.4.42=#130d506965727269636b205061636f,2.5.4.4=#130d56616e64656e62726f75636b65,CN=Pierrick Vandenbroucke (Signature),C=BE</SubjectDistinguishedName>
            <IssuerDistinguishedName Format="CANONICAL">2.5.4.5=#1306323031363331,cn=citizen ca,c=be</IssuerDistinguishedName>
            <IssuerDistinguishedName Format="RFC2253">2.5.4.5=#1306323031363331,CN=Citizen CA,C=BE</IssuerDistinguishedName>
            <SerialNumber>21267647932559346000444903846468827673</SerialNumber>
            <CommonName>Pierrick Vandenbroucke (Signature)</CommonName>
            <CountryName>BE</CountryName>
            <GivenName>Pierrick Paco</GivenName>
            <Surname>Vandenbroucke</Surname>
            <AuthorityInformationAccessUrls>
                <aiaUrl>http://certs.eid.belgium.be/belgiumrs4.crt</aiaUrl>
            </AuthorityInformationAccessUrls>
            <CRLDistributionPoints>
                <crlUrl>http://crl.eid.belgium.be/eidc201631.crl</crlUrl>
            </CRLDistributionPoints>
            <OCSPAccessUrls>
                <ocspServerUrl>http://ocsp.eid.belgium.be/2</ocspServerUrl>
            </OCSPAccessUrls>
            <Sources>
                <Source>SIGNATURE</Source>
            </Sources>
            <NotAfter>2027-01-21T23:59:59</NotAfter>
            <NotBefore>2017-01-25T22:12:12</NotBefore>
            <PublicKeySize>2048</PublicKeySize>
            <PublicKeyEncryptionAlgo>RSA</PublicKeyEncryptionAlgo>
            <KeyUsageBits>
                <KeyUsage>nonRepudiation</KeyUsage>
            </KeyUsageBits>
            <ExtendedKeyUsages/>
            <IdPkixOcspNoCheck>false</IdPkixOcspNoCheck>
            <BasicSignature>
                <EncryptionAlgoUsedToSignThisToken>RSA</EncryptionAlgoUsedToSignThisToken>
                <KeyLengthUsedToSignThisToken>4096</KeyLengthUsedToSignThisToken>
                <DigestAlgoUsedToSignThisToken>SHA256</DigestAlgoUsedToSignThisToken>
                <SignatureIntact>true</SignatureIntact>
                <SignatureValid>true</SignatureValid>
            </BasicSignature>
            <SigningCertificate Certificate="C-293D0BA3A31E5D82A8E3FAE12709932FFDDA44423E0F733FB01EF123E73EB4DA"/>
            <CertificateChain>
                <ChainItem Certificate="C-293D0BA3A31E5D82A8E3FAE12709932FFDDA44423E0F733FB01EF123E73EB4DA"/>
                <ChainItem Certificate="C-C3FBF37259AF0954EEEA4282DD1C7226A54E7150F7C29A2C495BA34DBFE09CA0"/>
            </CertificateChain>
            <Trusted>false</Trusted>
            <SelfSigned>false</SelfSigned>
            <CertificatePolicies>
                <certificatePolicy cpsUrl="http://repository.eid.belgium.be">2.16.56.12.1.1.2.1</certificatePolicy>
            </CertificatePolicies>
            <QCStatementIds>
                <qcStatementOid Description="qc-compliance">0.4.0.1862.1.1</qcStatementOid>
                <qcStatementOid Description="qc-sscd">0.4.0.1862.1.4</qcStatementOid>
            </QCStatementIds>
            <QCTypes/>
            <TrustedServiceProviders>
                <TrustedServiceProvider TL="TL-61C0487109BE27255C19CFF26D8F56BEA621E7F381A7B4CBE7FB4750BD477BF9" LOTL="LOTL-EC2AE37FE9A43B48B1CFE2A57EBEE2BD6373EDFF36537EB1BC905747ACBF4C3B">
                    <TSPNames>
                        <TSPName lang="en">Certipost n.v./s.a.</TSPName>
                    </TSPNames>
                    <TSPRegistrationIdentifiers>
                        <TSPRegistrationIdentifier>VATBE-0475396406</TSPRegistrationIdentifier>
                    </TSPRegistrationIdentifiers>
                    <TrustedServices>
                        <TrustedService ServiceDigitalIdentifier="C-C3FBF37259AF0954EEEA4282DD1C7226A54E7150F7C29A2C495BA34DBFE09CA0">
                            <ServiceNames>
                                <ServiceName lang="en">CN=Belgium Root CA4, C=BE</ServiceName>
                            </ServiceNames>
                            <ServiceType>http://uri.etsi.org/TrstSvc/Svctype/CA/QC</ServiceType>
                            <Status>http://uri.etsi.org/TrstSvc/TrustedList/Svcstatus/granted</Status>
                            <StartDate>2016-06-30T22:00:00</StartDate>
                            <CapturedQualifiers>
                                <Qualifier>http://uri.etsi.org/TrstSvc/TrustedList/SvcInfoExt/QCQSCDStatusAsInCert</Qualifier>
                            </CapturedQualifiers>
                            <AdditionalServiceInfoUris>
                                <AdditionalServiceInfoUri>http://uri.etsi.org/TrstSvc/TrustedList/SvcInfoExt/RootCA-QC</AdditionalServiceInfoUri>
                                <AdditionalServiceInfoUri>http://uri.etsi.org/TrstSvc/TrustedList/SvcInfoExt/ForeSignatures</AdditionalServiceInfoUri>
                            </AdditionalServiceInfoUris>
                        </TrustedService>
                    </TrustedServices>
                </TrustedServiceProvider>
            </TrustedServiceProviders>
            <Revocations>
                <CertificateRevocation Revocation="R-5E2868FF9EE4FC069B79171D768B0A90AB137847ADD4F5344EB5F153BB1F19C9">
                    <Status>true</Status>
                </CertificateRevocation>
            </Revocations>
            <DigestAlgoAndValue>
                <DigestMethod>SHA256</DigestMethod>
                <DigestValue>T6spAncn5Y5FGO0LauVU0FXwWz2Rl+DRayACjSJ9Gp8=</DigestValue>
            </DigestAlgoAndValue>
        </Certificate>
        <Certificate Id="C-702DD5C1A093CF0A9D71FADD9BF9A7C5857D89FB73B716E867228B3C2BEB968F">
            <SubjectDistinguishedName Format="CANONICAL">cn=belgium root ca4,c=be</SubjectDistinguishedName>
            <SubjectDistinguishedName Format="RFC2253">CN=Belgium Root CA4,C=BE</SubjectDistinguishedName>
            <IssuerDistinguishedName Format="CANONICAL">cn=belgium root ca4,c=be</IssuerDistinguishedName>
            <IssuerDistinguishedName Format="RFC2253">CN=Belgium Root CA4,C=BE</IssuerDistinguishedName>
            <SerialNumber>5706940941790920504</SerialNumber>
            <CommonName>Belgium Root CA4</CommonName>
            <CountryName>BE</CountryName>
            <AuthorityInformationAccessUrls/>
            <CRLDistributionPoints/>
            <OCSPAccessUrls/>
            <Sources>
                <Source>SIGNATURE</Source>
                <Source>TRUSTED_LIST</Source>
            </Sources>
            <NotAfter>2032-10-22T12:00:00</NotAfter>
            <NotBefore>2013-06-26T12:00:00</NotBefore>
            <PublicKeySize>4096</PublicKeySize>
            <PublicKeyEncryptionAlgo>RSA</PublicKeyEncryptionAlgo>
            <KeyUsageBits>
                <KeyUsage>keyCertSign</KeyUsage>
                <KeyUsage>crlSign</KeyUsage>
            </KeyUsageBits>
            <ExtendedKeyUsages/>
            <IdPkixOcspNoCheck>false</IdPkixOcspNoCheck>
            <BasicSignature>
                <EncryptionAlgoUsedToSignThisToken>RSA</EncryptionAlgoUsedToSignThisToken>
                <KeyLengthUsedToSignThisToken>4096</KeyLengthUsedToSignThisToken>
                <DigestAlgoUsedToSignThisToken>SHA256</DigestAlgoUsedToSignThisToken>
                <SignatureIntact>true</SignatureIntact>
                <SignatureValid>true</SignatureValid>
            </BasicSignature>
            <Trusted>true</Trusted>
            <SelfSigned>true</SelfSigned>
            <CertificatePolicies>
                <certificatePolicy cpsUrl="http://repository.eid.belgium.be">2.16.56.12.1.1</certificatePolicy>
            </CertificatePolicies>
            <QCStatementIds/>
            <QCTypes/>
            <TrustedServiceProviders>
                <TrustedServiceProvider TL="TL-61C0487109BE27255C19CFF26D8F56BEA621E7F381A7B4CBE7FB4750BD477BF9" LOTL="LOTL-EC2AE37FE9A43B48B1CFE2A57EBEE2BD6373EDFF36537EB1BC905747ACBF4C3B">
                    <TSPNames>
                        <TSPName lang="en">Certipost n.v./s.a.</TSPName>
                    </TSPNames>
                    <TSPRegistrationIdentifiers>
                        <TSPRegistrationIdentifier>VATBE-0475396406</TSPRegistrationIdentifier>
                    </TSPRegistrationIdentifiers>
                    <TrustedServices>
                        <TrustedService ServiceDigitalIdentifier="C-702DD5C1A093CF0A9D71FADD9BF9A7C5857D89FB73B716E867228B3C2BEB968F">
                            <ServiceNames>
                                <ServiceName lang="en">CN=Belgium Root CA4, C=BE</ServiceName>
                            </ServiceNames>
                            <ServiceType>http://uri.etsi.org/TrstSvc/Svctype/CA/QC</ServiceType>
                            <Status>http://uri.etsi.org/TrstSvc/TrustedList/Svcstatus/granted</Status>
                            <StartDate>2016-06-30T22:00:00</StartDate>
                            <AdditionalServiceInfoUris>
                                <AdditionalServiceInfoUri>http://uri.etsi.org/TrstSvc/TrustedList/SvcInfoExt/RootCA-QC</AdditionalServiceInfoUri>
                                <AdditionalServiceInfoUri>http://uri.etsi.org/TrstSvc/TrustedList/SvcInfoExt/ForeSignatures</AdditionalServiceInfoUri>
                            </AdditionalServiceInfoUris>
                        </TrustedService>
                        <TrustedService ServiceDigitalIdentifier="C-702DD5C1A093CF0A9D71FADD9BF9A7C5857D89FB73B716E867228B3C2BEB968F">
                            <ServiceNames>
                                <ServiceName lang="en">CN=Belgium Root CA4, C=BE</ServiceName>
                            </ServiceNames>
                            <ServiceType>http://uri.etsi.org/TrstSvc/Svctype/CA/QC</ServiceType>
                            <Status>http://uri.etsi.org/TrstSvc/TrustedList/Svcstatus/undersupervision</Status>
                            <StartDate>2013-06-26T12:00:00</StartDate>
                            <EndDate>2016-06-30T22:00:00</EndDate>
                            <AdditionalServiceInfoUris>
                                <AdditionalServiceInfoUri>http://uri.etsi.org/TrstSvc/TrustedList/SvcInfoExt/RootCA-QC</AdditionalServiceInfoUri>
                            </AdditionalServiceInfoUris>
                        </TrustedService>
                    </TrustedServices>
                </TrustedServiceProvider>
            </TrustedServiceProviders>
            <Revocations/>
            <DigestAlgoAndValue>
                <DigestMethod>SHA256</DigestMethod>
                <DigestValue>cC3VwaCTzwqdcfrdm/mnxYV9iftztxboZyKLPCvrlo8=</DigestValue>
            </DigestAlgoAndValue>
        </Certificate>
        <Certificate Id="C-B336CAA1F3C4930E4EF9C803C12877A004991EE9206C0D4AD3891688C1E478FF">
            <SubjectDistinguishedName Format="CANONICAL">c=be,cn=belgium ocsp responder</SubjectDistinguishedName>
            <SubjectDistinguishedName Format="RFC2253">C=BE,CN=Belgium OCSP Responder</SubjectDistinguishedName>
            <IssuerDistinguishedName Format="CANONICAL">2.5.4.5=#1306323031363331,cn=citizen ca,c=be</IssuerDistinguishedName>
            <IssuerDistinguishedName Format="RFC2253">2.5.4.5=#1306323031363331,CN=Citizen CA,C=BE</IssuerDistinguishedName>
            <SerialNumber>4835703278460092155009866</SerialNumber>
            <CommonName>Belgium OCSP Responder</CommonName>
            <CountryName>BE</CountryName>
            <AuthorityInformationAccessUrls/>
            <CRLDistributionPoints/>
            <OCSPAccessUrls/>
            <Sources>
                <Source>OCSP_RESPONSE</Source>
            </Sources>
            <NotAfter>2021-01-29T11:00:00</NotAfter>
            <NotBefore>2019-12-10T11:00:00</NotBefore>
            <PublicKeySize>2048</PublicKeySize>
            <PublicKeyEncryptionAlgo>RSA</PublicKeyEncryptionAlgo>
            <KeyUsageBits>
                <KeyUsage>digitalSignature</KeyUsage>
            </KeyUsageBits>
            <ExtendedKeyUsages>
                <extendedKeyUsagesOid Description="ocspSigning">1.3.6.1.5.5.7.3.9</extendedKeyUsagesOid>
            </ExtendedKeyUsages>
            <IdPkixOcspNoCheck>true</IdPkixOcspNoCheck>
            <BasicSignature>
                <EncryptionAlgoUsedToSignThisToken>RSA</EncryptionAlgoUsedToSignThisToken>
                <KeyLengthUsedToSignThisToken>4096</KeyLengthUsedToSignThisToken>
                <DigestAlgoUsedToSignThisToken>SHA256</DigestAlgoUsedToSignThisToken>
                <SignatureIntact>true</SignatureIntact>
                <SignatureValid>true</SignatureValid>
            </BasicSignature>
            <SigningCertificate Certificate="C-293D0BA3A31E5D82A8E3FAE12709932FFDDA44423E0F733FB01EF123E73EB4DA"/>
            <CertificateChain>
                <ChainItem Certificate="C-293D0BA3A31E5D82A8E3FAE12709932FFDDA44423E0F733FB01EF123E73EB4DA"/>
                <ChainItem Certificate="C-C3FBF37259AF0954EEEA4282DD1C7226A54E7150F7C29A2C495BA34DBFE09CA0"/>
            </CertificateChain>
            <Trusted>false</Trusted>
            <SelfSigned>false</SelfSigned>
            <CertificatePolicies/>
            <QCStatementIds/>
            <QCTypes/>
            <TrustedServiceProviders>
                <TrustedServiceProvider TL="TL-61C0487109BE27255C19CFF26D8F56BEA621E7F381A7B4CBE7FB4750BD477BF9" LOTL="LOTL-EC2AE37FE9A43B48B1CFE2A57EBEE2BD6373EDFF36537EB1BC905747ACBF4C3B">
                    <TSPNames>
                        <TSPName lang="en">Certipost n.v./s.a.</TSPName>
                    </TSPNames>
                    <TSPRegistrationIdentifiers>
                        <TSPRegistrationIdentifier>VATBE-0475396406</TSPRegistrationIdentifier>
                    </TSPRegistrationIdentifiers>
                    <TrustedServices>
                        <TrustedService ServiceDigitalIdentifier="C-C3FBF37259AF0954EEEA4282DD1C7226A54E7150F7C29A2C495BA34DBFE09CA0">
                            <ServiceNames>
                                <ServiceName lang="en">CN=Belgium Root CA4, C=BE</ServiceName>
                            </ServiceNames>
                            <ServiceType>http://uri.etsi.org/TrstSvc/Svctype/CA/QC</ServiceType>
                            <Status>http://uri.etsi.org/TrstSvc/TrustedList/Svcstatus/granted</Status>
                            <StartDate>2016-06-30T22:00:00</StartDate>
                            <AdditionalServiceInfoUris>
                                <AdditionalServiceInfoUri>http://uri.etsi.org/TrstSvc/TrustedList/SvcInfoExt/RootCA-QC</AdditionalServiceInfoUri>
                                <AdditionalServiceInfoUri>http://uri.etsi.org/TrstSvc/TrustedList/SvcInfoExt/ForeSignatures</AdditionalServiceInfoUri>
                            </AdditionalServiceInfoUris>
                        </TrustedService>
                    </TrustedServices>
                </TrustedServiceProvider>
            </TrustedServiceProviders>
            <Revocations/>
            <DigestAlgoAndValue>
                <DigestMethod>SHA256</DigestMethod>
                <DigestValue>szbKofPEkw5O+cgDwSh3oASZHukgbA1K04kWiMHkeP8=</DigestValue>
            </DigestAlgoAndValue>
        </Certificate>
        <Certificate Id="C-C3FBF37259AF0954EEEA4282DD1C7226A54E7150F7C29A2C495BA34DBFE09CA0">
            <SubjectDistinguishedName Format="CANONICAL">cn=belgium root ca4,c=be</SubjectDistinguishedName>
            <SubjectDistinguishedName Format="RFC2253">CN=Belgium Root CA4,C=BE</SubjectDistinguishedName>
            <IssuerDistinguishedName Format="CANONICAL">cn=belgium root ca4,c=be</IssuerDistinguishedName>
            <IssuerDistinguishedName Format="RFC2253">CN=Belgium Root CA4,C=BE</IssuerDistinguishedName>
            <SerialNumber>5706940941790920504</SerialNumber>
            <CommonName>Belgium Root CA4</CommonName>
            <CountryName>BE</CountryName>
            <AuthorityInformationAccessUrls/>
            <CRLDistributionPoints/>
            <OCSPAccessUrls/>
            <Sources>
                <Source>SIGNATURE</Source>
                <Source>TRUSTED_LIST</Source>
            </Sources>
            <NotAfter>2028-01-28T12:00:00</NotAfter>
            <NotBefore>2013-06-26T12:00:00</NotBefore>
            <PublicKeySize>4096</PublicKeySize>
            <PublicKeyEncryptionAlgo>RSA</PublicKeyEncryptionAlgo>
            <KeyUsageBits>
                <KeyUsage>keyCertSign</KeyUsage>
                <KeyUsage>crlSign</KeyUsage>
            </KeyUsageBits>
            <ExtendedKeyUsages/>
            <IdPkixOcspNoCheck>false</IdPkixOcspNoCheck>
            <BasicSignature>
                <EncryptionAlgoUsedToSignThisToken>RSA</EncryptionAlgoUsedToSignThisToken>
                <KeyLengthUsedToSignThisToken>4096</KeyLengthUsedToSignThisToken>
                <DigestAlgoUsedToSignThisToken>SHA256</DigestAlgoUsedToSignThisToken>
                <SignatureIntact>true</SignatureIntact>
                <SignatureValid>true</SignatureValid>
            </BasicSignature>
            <CertificateChain/>
            <Trusted>true</Trusted>
            <SelfSigned>true</SelfSigned>
            <CertificatePolicies>
                <certificatePolicy cpsUrl="http://repository.eid.belgium.be">2.16.56.12.1.1</certificatePolicy>
            </CertificatePolicies>
            <QCStatementIds/>
            <QCTypes/>
            <TrustedServiceProviders>
                <TrustedServiceProvider TL="TL-61C0487109BE27255C19CFF26D8F56BEA621E7F381A7B4CBE7FB4750BD477BF9" LOTL="LOTL-EC2AE37FE9A43B48B1CFE2A57EBEE2BD6373EDFF36537EB1BC905747ACBF4C3B">
                    <TSPNames>
                        <TSPName lang="en">Certipost n.v./s.a.</TSPName>
                    </TSPNames>
                    <TSPRegistrationIdentifiers>
                        <TSPRegistrationIdentifier>VATBE-0475396406</TSPRegistrationIdentifier>
                    </TSPRegistrationIdentifiers>
                    <TrustedServices>
                        <TrustedService ServiceDigitalIdentifier="C-C3FBF37259AF0954EEEA4282DD1C7226A54E7150F7C29A2C495BA34DBFE09CA0">
                            <ServiceNames>
                                <ServiceName lang="en">CN=Belgium Root CA4, C=BE</ServiceName>
                            </ServiceNames>
                            <ServiceType>http://uri.etsi.org/TrstSvc/Svctype/CA/QC</ServiceType>
                            <Status>http://uri.etsi.org/TrstSvc/TrustedList/Svcstatus/granted</Status>
                            <StartDate>2016-06-30T22:00:00</StartDate>
                            <AdditionalServiceInfoUris>
                                <AdditionalServiceInfoUri>http://uri.etsi.org/TrstSvc/TrustedList/SvcInfoExt/RootCA-QC</AdditionalServiceInfoUri>
                                <AdditionalServiceInfoUri>http://uri.etsi.org/TrstSvc/TrustedList/SvcInfoExt/ForeSignatures</AdditionalServiceInfoUri>
                            </AdditionalServiceInfoUris>
                        </TrustedService>
                        <TrustedService ServiceDigitalIdentifier="C-C3FBF37259AF0954EEEA4282DD1C7226A54E7150F7C29A2C495BA34DBFE09CA0">
                            <ServiceNames>
                                <ServiceName lang="en">CN=Belgium Root CA4, C=BE</ServiceName>
                            </ServiceNames>
                            <ServiceType>http://uri.etsi.org/TrstSvc/Svctype/CA/QC</ServiceType>
                            <Status>http://uri.etsi.org/TrstSvc/TrustedList/Svcstatus/undersupervision</Status>
                            <StartDate>2013-06-26T12:00:00</StartDate>
                            <EndDate>2016-06-30T22:00:00</EndDate>
                            <AdditionalServiceInfoUris>
                                <AdditionalServiceInfoUri>http://uri.etsi.org/TrstSvc/TrustedList/SvcInfoExt/RootCA-QC</AdditionalServiceInfoUri>
                            </AdditionalServiceInfoUris>
                        </TrustedService>
                    </TrustedServices>
                </TrustedServiceProvider>
            </TrustedServiceProviders>
            <Revocations/>
            <DigestAlgoAndValue>
                <DigestMethod>SHA256</DigestMethod>
                <DigestValue>w/vzclmvCVTu6kKC3RxyJqVOcVD3wposSVujTb/gnKA=</DigestValue>
            </DigestAlgoAndValue>
        </Certificate>
    </UsedCertificates>
    <UsedRevocations>
        <Revocation Id="R-4B614C6CFB8CF6B1F9E9C74E07464CE6483EA31E0C3D58A7D4C56D540EDF40FB">
            <Origin>EXTERNAL</Origin>
            <Type>CRL</Type>
            <SourceAddress>http://crl.eid.belgium.be/belgium4.crl</SourceAddress>
            <ProductionDate>2020-01-01T11:00:00</ProductionDate>
            <ThisUpdate>2020-01-01T11:00:00</ThisUpdate>
            <NextUpdate>2020-07-31T11:00:00</NextUpdate>
            <CertHashExtensionPresent>false</CertHashExtensionPresent>
            <CertHashExtensionMatch>false</CertHashExtensionMatch>
            <BasicSignature>
                <EncryptionAlgoUsedToSignThisToken>RSA</EncryptionAlgoUsedToSignThisToken>
                <KeyLengthUsedToSignThisToken>4096</KeyLengthUsedToSignThisToken>
                <DigestAlgoUsedToSignThisToken>SHA256</DigestAlgoUsedToSignThisToken>
                <SignatureIntact>true</SignatureIntact>
                <SignatureValid>true</SignatureValid>
            </BasicSignature>
            <SigningCertificate Certificate="C-C3FBF37259AF0954EEEA4282DD1C7226A54E7150F7C29A2C495BA34DBFE09CA0"/>
            <CertificateChain>
                <ChainItem Certificate="C-C3FBF37259AF0954EEEA4282DD1C7226A54E7150F7C29A2C495BA34DBFE09CA0"/>
            </CertificateChain>
            <DigestAlgoAndValue>
                <DigestMethod>SHA256</DigestMethod>
                <DigestValue>S2FMbPuM9rH56cdOB0ZM5kg+ox4MPVin1MVtVA7fQPs=</DigestValue>
            </DigestAlgoAndValue>
        </Revocation>
        <Revocation Id="R-5E2868FF9EE4FC069B79171D768B0A90AB137847ADD4F5344EB5F153BB1F19C9">
            <Origin>EXTERNAL</Origin>
            <Type>OCSP</Type>
            <SourceAddress>http://ocsp.eid.belgium.be/2</SourceAddress>
            <ProductionDate>2020-01-21T06:07:03</ProductionDate>
            <ThisUpdate>2020-01-21T06:07:03</ThisUpdate>
            <NextUpdate>2020-01-21T06:08:03</NextUpdate>
            <CertHashExtensionPresent>false</CertHashExtensionPresent>
            <CertHashExtensionMatch>false</CertHashExtensionMatch>
            <BasicSignature>
                <EncryptionAlgoUsedToSignThisToken>RSA</EncryptionAlgoUsedToSignThisToken>
                <KeyLengthUsedToSignThisToken>2048</KeyLengthUsedToSignThisToken>
                <DigestAlgoUsedToSignThisToken>SHA256</DigestAlgoUsedToSignThisToken>
                <SignatureIntact>true</SignatureIntact>
                <SignatureValid>true</SignatureValid>
            </BasicSignature>
            <SigningCertificate Certificate="C-B336CAA1F3C4930E4EF9C803C12877A004991EE9206C0D4AD3891688C1E478FF"/>
            <CertificateChain>
                <ChainItem Certificate="C-B336CAA1F3C4930E4EF9C803C12877A004991EE9206C0D4AD3891688C1E478FF"/>
                <ChainItem Certificate="C-293D0BA3A31E5D82A8E3FAE12709932FFDDA44423E0F733FB01EF123E73EB4DA"/>
                <ChainItem Certificate="C-C3FBF37259AF0954EEEA4282DD1C7226A54E7150F7C29A2C495BA34DBFE09CA0"/>
            </CertificateChain>
            <DigestAlgoAndValue>
                <DigestMethod>SHA256</DigestMethod>
                <DigestValue>Xiho/57k/AabeRcddosKkKsTeEet1PU0TrXxU7sfGck=</DigestValue>
            </DigestAlgoAndValue>
        </Revocation>
    </UsedRevocations>
    <UsedTimestamps/>
    <OrphanTokens/>
    <OriginalDocuments>
        <SignerData Id="D-BD598965790CA5673910D64EFEDA798485364C66B6F4E7C49D23E1FF8BAFBBE8">
            <ReferencedName>Full PDF</ReferencedName>
            <DigestAlgoAndValue>
                <DigestMethod>SHA256</DigestMethod>
                <DigestValue>XC6PrKORnL59qX5UJCibBUw/kPLQNtqQx81H+vdlPXw=</DigestValue>
            </DigestAlgoAndValue>
        </SignerData>
    </OriginalDocuments>
    <TrustedLists>
        <TrustedList Id="TL-61C0487109BE27255C19CFF26D8F56BEA621E7F381A7B4CBE7FB4750BD477BF9">
            <CountryCode>BE</CountryCode>
            <Url>https://tsl.belgium.be/tsl-be.xml</Url>
            <SequenceNumber>45</SequenceNumber>
            <Version>5</Version>
            <LastLoading>2020-01-21T06:03:59</LastLoading>
            <IssueDate>2019-12-17T00:00:00</IssueDate>
            <NextUpdate>2020-06-16T00:00:00</NextUpdate>
            <WellSigned>true</WellSigned>
        </TrustedList>
        <TrustedList Id="LOTL-EC2AE37FE9A43B48B1CFE2A57EBEE2BD6373EDFF36537EB1BC905747ACBF4C3B" LOTL="true">
            <CountryCode>EU</CountryCode>
            <Url>https://ec.europa.eu/tools/lotl/eu-lotl.xml</Url>
            <SequenceNumber>255</SequenceNumber>
            <Version>5</Version>
            <LastLoading>2020-01-21T06:03:59</LastLoading>
            <IssueDate>2020-01-07T10:00:00</IssueDate>
            <NextUpdate>2020-07-07T00:00:00</NextUpdate>
            <WellSigned>true</WellSigned>
        </TrustedList>
    </TrustedLists>
</DiagnosticData>

ETSI Validation Report

The ETSI Validation Report represents an implementation of TS 119 102-2 (cf. [R12]). The report contains a standardized result of an ASiC digital signature validation. It includes the original validation input data, the applied validation policy, as well as the validation result of one or more signature(s) and its(their) constraints.

This is an example of the ETSI validation report:

ETSI Validation Report (TS 119 102-2)
<?xml version="1.0" encoding="UTF-8" standalone="yes"?>
<ns2:ValidationReport xmlns="http://www.w3.org/2000/09/xmldsig#" xmlns:ns2="http://uri.etsi.org/19102/v1.2.1#" xmlns:ns4="http://uri.etsi.org/02231/v2#" xmlns:ns3="http://uri.etsi.org/01903/v1.3.2#">
    <ns2:SignatureValidationReport>
        <ns2:SignatureIdentifier id="S-3723FC8ECE93FD281E21E7239EFAFA0E286306CB5F57F777F5E3A0A3426CA6B1">
            <ns2:DigestAlgAndValue>
                <DigestMethod Algorithm="http://www.w3.org/2001/04/xmlenc#sha256"/>
                <DigestValue>SGEPVFOj/zskv8+nlzixt+PbLxWE9SS67rkpd0V5Wi4=</DigestValue>
            </ns2:DigestAlgAndValue>
            <SignatureValue>m2sMUIIfYKHDVr1IMTyVufWJcwuxwhWjGvkF/xa/rOAKieZCe4LZPa0/uwzgwM4QAbPstdy4gHSQzCF0R6/fT9hv639kQS3TyZedw1raMeDj9mQOwKOlMl1OIxEI7jSf7xP6n62s0wQAhTJlARnOY1G5vppziVKb1vPED27HPBB4Yljn8j6hse+EJ0bwxAN1gwufbxZBvjHYgz/U/9EHafa1oGPcoIBrXvoUdzVX76sVE3nlDvX4psEU4eq7paIZA7AWGSfWk8/k98pPqFcP2VYJaAju9GI+uZNMfRgPdOvGPxTjUBYiEyr3satod+cMQGiAzie80n0ovQrfn7ebcA==</SignatureValue>
            <ns2:HashOnly>false</ns2:HashOnly>
            <ns2:DocHashOnly>false</ns2:DocHashOnly>
        </ns2:SignatureIdentifier>
        <ns2:ValidationConstraintsEvaluationReport>
            <ns2:ValidationConstraint>
                <ns2:ValidationConstraintIdentifier>urn:cef:dss:bbb:formatChecking</ns2:ValidationConstraintIdentifier>
                <ns2:ConstraintStatus>
                    <ns2:Status>urn:etsi:019102:constraintStatus:applied</ns2:Status>
                </ns2:ConstraintStatus>
                <ns2:ValidationStatus>
                    <ns2:MainIndication>urn:etsi:019102:mainindication:passed</ns2:MainIndication>
                </ns2:ValidationStatus>
            </ns2:ValidationConstraint>
            ...
            <ns2:ValidationConstraint>
                <ns2:ValidationConstraintIdentifier>urn:cef:dss:bbb:validationTimeSliding</ns2:ValidationConstraintIdentifier>
                <ns2:ConstraintStatus>
                    <ns2:Status>urn:etsi:019102:constraintStatus:disabled</ns2:Status>
                </ns2:ConstraintStatus>
            </ns2:ValidationConstraint>
        </ns2:ValidationConstraintsEvaluationReport>
        <ns2:ValidationTimeInfo>
            <ns2:ValidationTime>2020-01-21T06:07:03Z</ns2:ValidationTime>
            <ns2:BestSignatureTime>
                <ns2:POETime>2020-01-21T06:07:03Z</ns2:POETime>
                <ns2:TypeOfProof>urn:etsi:019102:poetype:validation</ns2:TypeOfProof>
            </ns2:BestSignatureTime>
        </ns2:ValidationTimeInfo>
        <ns2:SignersDocument>
            <ns2:DigestAlgAndValue>
                <DigestMethod Algorithm="http://www.w3.org/2001/04/xmlenc#sha256"/>
                <DigestValue>XC6PrKORnL59qX5UJCibBUw/kPLQNtqQx81H+vdlPXw=</DigestValue>
            </ns2:DigestAlgAndValue>
            <ns2:SignersDocumentRef VOReference="D-BD598965790CA5673910D64EFEDA798485364C66B6F4E7C49D23E1FF8BAFBBE8"/>
        </ns2:SignersDocument>
        <ns2:SignatureAttributes>
            <ns2:SigningTime Signed="true">
                <ns2:Time>2019-08-27T14:06:11Z</ns2:Time>
            </ns2:SigningTime>
            <ns2:SigningCertificate Signed="true">
                <ns2:AttributeObject VOReference="C-4FAB29027727E58E4518ED0B6AE554D055F05B3D9197E0D16B20028D227D1A9F"/>
                <ns2:CertID>
                    <ns2:X509IssuerSerial>MEswN6Q1MDMxCzAJBgNVBAYTAkJFMRMwEQYDVQQDEwpDaXRpemVuIENBMQ8wDQYDVQQFEwYyMDE2MzECEBAAAAAAAJKLPMkehMM6uhk=</ns2:X509IssuerSerial>
                    <DigestMethod Algorithm="http://www.w3.org/2001/04/xmlenc#sha256"/>
                    <DigestValue>T6spAncn5Y5FGO0LauVU0FXwWz2Rl+DRayACjSJ9Gp8=</DigestValue>
                </ns2:CertID>
            </ns2:SigningCertificate>
            <ns2:DataObjectFormat Signed="true">
                <ns2:ContentType>1.2.840.113549.1.7.1</ns2:ContentType>
            </ns2:DataObjectFormat>
            <ns2:MessageDigest Signed="true">
                <ns2:Digest>SGEPVFOj/zskv8+nlzixt+PbLxWE9SS67rkpd0V5Wi4=</ns2:Digest>
            </ns2:MessageDigest>
            <ns2:Name>
                <ns2:NameElement>Pierrick Vandenbroucke (Signature) 70a3cb70f0f4d6513fb12cf0691965c58c7e7679</ns2:NameElement>
            </ns2:Name>
            <ns2:SubFilter>
                <ns2:SubFilterElement>ETSI.CAdES.detached</ns2:SubFilterElement>
            </ns2:SubFilter>
            <ns2:ByteRange>0 5340 43230 342</ns2:ByteRange>
            <ns2:Filter>
                <ns2:Filter>Adobe.PPKLite</ns2:Filter>
            </ns2:Filter>
        </ns2:SignatureAttributes>
        <ns2:SignerInformation Pseudonym="false">
            <ns2:SignerCertificate VOReference="C-4FAB29027727E58E4518ED0B6AE554D055F05B3D9197E0D16B20028D227D1A9F"/>
            <ns2:Signer>Pierrick Vandenbroucke (Signature)</ns2:Signer>
        </ns2:SignerInformation>
        <ns2:SignatureQuality>
            <ns2:SignatureQualityInformation>urn:cef:dss:signatureQualification:QESig</ns2:SignatureQualityInformation>
        </ns2:SignatureQuality>
        <ns2:SignatureValidationProcess>
            <ns2:SignatureValidationProcessID>urn:etsi:019102:validationprocess:LTA</ns2:SignatureValidationProcessID>
        </ns2:SignatureValidationProcess>
        <ns2:SignatureValidationStatus>
            <ns2:MainIndication>urn:etsi:019102:mainindication:total-passed</ns2:MainIndication>
            <ns2:AssociatedValidationReportData>
                <ns2:TrustAnchor VOReference="C-C3FBF37259AF0954EEEA4282DD1C7226A54E7150F7C29A2C495BA34DBFE09CA0"/>
                <ns2:CertificateChain>
                    <ns2:SigningCertificate VOReference="C-4FAB29027727E58E4518ED0B6AE554D055F05B3D9197E0D16B20028D227D1A9F"/>
                    <ns2:IntermediateCertificate VOReference="C-293D0BA3A31E5D82A8E3FAE12709932FFDDA44423E0F733FB01EF123E73EB4DA"/>
                    <ns2:TrustAnchor VOReference="C-C3FBF37259AF0954EEEA4282DD1C7226A54E7150F7C29A2C495BA34DBFE09CA0"/>
                </ns2:CertificateChain>
                <ns2:CryptoInformation>
                    <ns2:ValidationObjectId VOReference="S-3723FC8ECE93FD281E21E7239EFAFA0E286306CB5F57F777F5E3A0A3426CA6B1"/>
                    <ns2:Algorithm>http://www.w3.org/2001/04/xmldsig-more#rsa-sha256</ns2:Algorithm>
                    <ns2:SecureAlgorithm>true</ns2:SecureAlgorithm>
                    <ns2:NotAfter>2022-12-31T23:00:00Z</ns2:NotAfter>
                </ns2:CryptoInformation>
            </ns2:AssociatedValidationReportData>
        </ns2:SignatureValidationStatus>
    </ns2:SignatureValidationReport>
    <ns2:SignatureValidationObjects>
        <ns2:ValidationObject id="C-293D0BA3A31E5D82A8E3FAE12709932FFDDA44423E0F733FB01EF123E73EB4DA">
            <ns2:ObjectType>urn:etsi:019102:validationObject:certificate</ns2:ObjectType>
            <ns2:ValidationObjectRepresentation>
                <ns2:DigestAlgAndValue>
                    <DigestMethod Algorithm="http://www.w3.org/2001/04/xmlenc#sha256"/>
                    <DigestValue>KT0Lo6MeXYKo4/rhJwmTL/3aREI+D3M/sB7xI+c+tNo=</DigestValue>
                </ns2:DigestAlgAndValue>
            </ns2:ValidationObjectRepresentation>
            <ns2:POE>
                <ns2:POETime>2020-01-21T06:07:03Z</ns2:POETime>
                <ns2:TypeOfProof>urn:etsi:019102:poetype:validation</ns2:TypeOfProof>
            </ns2:POE>
        </ns2:ValidationObject>
        <ns2:ValidationObject id="C-4FAB29027727E58E4518ED0B6AE554D055F05B3D9197E0D16B20028D227D1A9F">
            <ns2:ObjectType>urn:etsi:019102:validationObject:certificate</ns2:ObjectType>
            <ns2:ValidationObjectRepresentation>
                <ns2:DigestAlgAndValue>
                    <DigestMethod Algorithm="http://www.w3.org/2001/04/xmlenc#sha256"/>
                    <DigestValue>T6spAncn5Y5FGO0LauVU0FXwWz2Rl+DRayACjSJ9Gp8=</DigestValue>
                </ns2:DigestAlgAndValue>
            </ns2:ValidationObjectRepresentation>
            <ns2:POE>
                <ns2:POETime>2020-01-21T06:07:03Z</ns2:POETime>
                <ns2:TypeOfProof>urn:etsi:019102:poetype:validation</ns2:TypeOfProof>
            </ns2:POE>
        </ns2:ValidationObject>
        <ns2:ValidationObject id="C-702DD5C1A093CF0A9D71FADD9BF9A7C5857D89FB73B716E867228B3C2BEB968F">
            <ns2:ObjectType>urn:etsi:019102:validationObject:certificate</ns2:ObjectType>
            <ns2:ValidationObjectRepresentation>
                <ns2:DigestAlgAndValue>
                    <DigestMethod Algorithm="http://www.w3.org/2001/04/xmlenc#sha256"/>
                    <DigestValue>cC3VwaCTzwqdcfrdm/mnxYV9iftztxboZyKLPCvrlo8=</DigestValue>
                </ns2:DigestAlgAndValue>
            </ns2:ValidationObjectRepresentation>
            <ns2:POE>
                <ns2:POETime>2020-01-21T06:07:03Z</ns2:POETime>
                <ns2:TypeOfProof>urn:etsi:019102:poetype:validation</ns2:TypeOfProof>
            </ns2:POE>
        </ns2:ValidationObject>
        <ns2:ValidationObject id="C-B336CAA1F3C4930E4EF9C803C12877A004991EE9206C0D4AD3891688C1E478FF">
            <ns2:ObjectType>urn:etsi:019102:validationObject:certificate</ns2:ObjectType>
            <ns2:ValidationObjectRepresentation>
                <ns2:DigestAlgAndValue>
                    <DigestMethod Algorithm="http://www.w3.org/2001/04/xmlenc#sha256"/>
                    <DigestValue>szbKofPEkw5O+cgDwSh3oASZHukgbA1K04kWiMHkeP8=</DigestValue>
                </ns2:DigestAlgAndValue>
            </ns2:ValidationObjectRepresentation>
            <ns2:POE>
                <ns2:POETime>2020-01-21T06:07:03Z</ns2:POETime>
                <ns2:TypeOfProof>urn:etsi:019102:poetype:validation</ns2:TypeOfProof>
            </ns2:POE>
        </ns2:ValidationObject>
        <ns2:ValidationObject id="C-C3FBF37259AF0954EEEA4282DD1C7226A54E7150F7C29A2C495BA34DBFE09CA0">
            <ns2:ObjectType>urn:etsi:019102:validationObject:certificate</ns2:ObjectType>
            <ns2:ValidationObjectRepresentation>
                <ns2:DigestAlgAndValue>
                    <DigestMethod Algorithm="http://www.w3.org/2001/04/xmlenc#sha256"/>
                    <DigestValue>w/vzclmvCVTu6kKC3RxyJqVOcVD3wposSVujTb/gnKA=</DigestValue>
                </ns2:DigestAlgAndValue>
            </ns2:ValidationObjectRepresentation>
            <ns2:POE>
                <ns2:POETime>2020-01-21T06:07:03Z</ns2:POETime>
                <ns2:TypeOfProof>urn:etsi:019102:poetype:validation</ns2:TypeOfProof>
            </ns2:POE>
        </ns2:ValidationObject>
        <ns2:ValidationObject id="R-4B614C6CFB8CF6B1F9E9C74E07464CE6483EA31E0C3D58A7D4C56D540EDF40FB">
            <ns2:ObjectType>urn:etsi:019102:validationObject:CRL</ns2:ObjectType>
            <ns2:ValidationObjectRepresentation>
                <ns2:DigestAlgAndValue>
                    <DigestMethod Algorithm="http://www.w3.org/2001/04/xmlenc#sha256"/>
                    <DigestValue>S2FMbPuM9rH56cdOB0ZM5kg+ox4MPVin1MVtVA7fQPs=</DigestValue>
                </ns2:DigestAlgAndValue>
            </ns2:ValidationObjectRepresentation>
            <ns2:POE>
                <ns2:POETime>2020-01-21T06:07:03Z</ns2:POETime>
                <ns2:TypeOfProof>urn:etsi:019102:poetype:validation</ns2:TypeOfProof>
            </ns2:POE>
            <ns2:ValidationReport>
                <ns2:ValidationConstraintsEvaluationReport>
                    <ns2:ValidationConstraint>
                        <ns2:ValidationConstraintIdentifier>urn:cef:dss:bbb:formatChecking</ns2:ValidationConstraintIdentifier>
                        <ns2:ConstraintStatus>
                            <ns2:Status>urn:etsi:019102:constraintStatus:disabled</ns2:Status>
                        </ns2:ConstraintStatus>
                    </ns2:ValidationConstraint>
                    ...
                    <ns2:ValidationConstraint>
                        <ns2:ValidationConstraintIdentifier>urn:cef:dss:bbb:x509CertificateValidation</ns2:ValidationConstraintIdentifier>
                        <ns2:ConstraintStatus>
                            <ns2:Status>urn:etsi:019102:constraintStatus:applied</ns2:Status>
                        </ns2:ConstraintStatus>
                        <ns2:ValidationStatus>
                            <ns2:MainIndication>urn:etsi:019102:mainindication:passed</ns2:MainIndication>
                        </ns2:ValidationStatus>
                    </ns2:ValidationConstraint>
                </ns2:ValidationConstraintsEvaluationReport>
                <ns2:SignerInformation>
                    <ns2:SignerCertificate VOReference="C-C3FBF37259AF0954EEEA4282DD1C7226A54E7150F7C29A2C495BA34DBFE09CA0"/>
                    <ns2:Signer>Belgium Root CA4</ns2:Signer>
                </ns2:SignerInformation>
                <ns2:SignatureValidationStatus>
                    <ns2:MainIndication>urn:etsi:019102:mainindication:passed</ns2:MainIndication>
                    <ns2:AssociatedValidationReportData>
                        <ns2:TrustAnchor VOReference="C-C3FBF37259AF0954EEEA4282DD1C7226A54E7150F7C29A2C495BA34DBFE09CA0"/>
                        <ns2:CertificateChain>
                            <ns2:SigningCertificate VOReference="C-C3FBF37259AF0954EEEA4282DD1C7226A54E7150F7C29A2C495BA34DBFE09CA0"/>
                            <ns2:TrustAnchor VOReference="C-C3FBF37259AF0954EEEA4282DD1C7226A54E7150F7C29A2C495BA34DBFE09CA0"/>
                        </ns2:CertificateChain>
                        <ns2:CryptoInformation>
                            <ns2:ValidationObjectId VOReference="R-4B614C6CFB8CF6B1F9E9C74E07464CE6483EA31E0C3D58A7D4C56D540EDF40FB"/>
                            <ns2:Algorithm>http://www.w3.org/2001/04/xmldsig-more#rsa-sha256</ns2:Algorithm>
                            <ns2:SecureAlgorithm>true</ns2:SecureAlgorithm>
                            <ns2:NotAfter>2025-12-31T23:00:00Z</ns2:NotAfter>
                        </ns2:CryptoInformation>
                    </ns2:AssociatedValidationReportData>
                </ns2:SignatureValidationStatus>
            </ns2:ValidationReport>
        </ns2:ValidationObject>
        <ns2:ValidationObject id="R-5E2868FF9EE4FC069B79171D768B0A90AB137847ADD4F5344EB5F153BB1F19C9">
            <ns2:ObjectType>urn:etsi:019102:validationObject:OCSPResponse</ns2:ObjectType>
            <ns2:ValidationObjectRepresentation>
                <ns2:DigestAlgAndValue>
                    <DigestMethod Algorithm="http://www.w3.org/2001/04/xmlenc#sha256"/>
                    <DigestValue>Xiho/57k/AabeRcddosKkKsTeEet1PU0TrXxU7sfGck=</DigestValue>
                </ns2:DigestAlgAndValue>
            </ns2:ValidationObjectRepresentation>
            <ns2:POE>
                <ns2:POETime>2020-01-21T06:07:03Z</ns2:POETime>
                <ns2:TypeOfProof>urn:etsi:019102:poetype:validation</ns2:TypeOfProof>
            </ns2:POE>
            <ns2:ValidationReport>
                <ns2:ValidationConstraintsEvaluationReport>
                    <ns2:ValidationConstraint>
                        <ns2:ValidationConstraintIdentifier>urn:cef:dss:bbb:formatChecking</ns2:ValidationConstraintIdentifier>
                        <ns2:ConstraintStatus>
                            <ns2:Status>urn:etsi:019102:constraintStatus:disabled</ns2:Status>
                        </ns2:ConstraintStatus>
                    </ns2:ValidationConstraint>
                    ...
                    <ns2:ValidationConstraint>
                        <ns2:ValidationConstraintIdentifier>urn:cef:dss:bbb:x509CertificateValidation</ns2:ValidationConstraintIdentifier>
                        <ns2:ConstraintStatus>
                            <ns2:Status>urn:etsi:019102:constraintStatus:applied</ns2:Status>
                        </ns2:ConstraintStatus>
                        <ns2:ValidationStatus>
                            <ns2:MainIndication>urn:etsi:019102:mainindication:passed</ns2:MainIndication>
                        </ns2:ValidationStatus>
                    </ns2:ValidationConstraint>
                </ns2:ValidationConstraintsEvaluationReport>
                <ns2:SignerInformation>
                    <ns2:SignerCertificate VOReference="C-B336CAA1F3C4930E4EF9C803C12877A004991EE9206C0D4AD3891688C1E478FF"/>
                    <ns2:Signer>Belgium OCSP Responder</ns2:Signer>
                </ns2:SignerInformation>
                <ns2:SignatureValidationStatus>
                    <ns2:MainIndication>urn:etsi:019102:mainindication:passed</ns2:MainIndication>
                    <ns2:AssociatedValidationReportData>
                        <ns2:TrustAnchor VOReference="C-C3FBF37259AF0954EEEA4282DD1C7226A54E7150F7C29A2C495BA34DBFE09CA0"/>
                        <ns2:CertificateChain>
                            <ns2:SigningCertificate VOReference="C-B336CAA1F3C4930E4EF9C803C12877A004991EE9206C0D4AD3891688C1E478FF"/>
                            <ns2:IntermediateCertificate VOReference="C-293D0BA3A31E5D82A8E3FAE12709932FFDDA44423E0F733FB01EF123E73EB4DA"/>
                            <ns2:TrustAnchor VOReference="C-C3FBF37259AF0954EEEA4282DD1C7226A54E7150F7C29A2C495BA34DBFE09CA0"/>
                        </ns2:CertificateChain>
                        <ns2:CryptoInformation>
                            <ns2:ValidationObjectId VOReference="R-5E2868FF9EE4FC069B79171D768B0A90AB137847ADD4F5344EB5F153BB1F19C9"/>
                            <ns2:Algorithm>http://www.w3.org/2001/04/xmldsig-more#rsa-sha256</ns2:Algorithm>
                            <ns2:SecureAlgorithm>true</ns2:SecureAlgorithm>
                            <ns2:NotAfter>2022-12-31T23:00:00Z</ns2:NotAfter>
                        </ns2:CryptoInformation>
                    </ns2:AssociatedValidationReportData>
                </ns2:SignatureValidationStatus>
            </ns2:ValidationReport>
        </ns2:ValidationObject>
        <ns2:ValidationObject id="D-BD598965790CA5673910D64EFEDA798485364C66B6F4E7C49D23E1FF8BAFBBE8">
            <ns2:ObjectType>urn:etsi:019102:validationObject:signedData</ns2:ObjectType>
            <ns2:ValidationObjectRepresentation>
                <ns2:DigestAlgAndValue>
                    <DigestMethod Algorithm="http://www.w3.org/2001/04/xmlenc#sha256"/>
                    <DigestValue>XC6PrKORnL59qX5UJCibBUw/kPLQNtqQx81H+vdlPXw=</DigestValue>
                </ns2:DigestAlgAndValue>
            </ns2:ValidationObjectRepresentation>
            <ns2:POE>
                <ns2:POETime>2020-01-21T06:07:03Z</ns2:POETime>
                <ns2:TypeOfProof>urn:etsi:019102:poetype:validation</ns2:TypeOfProof>
            </ns2:POE>
        </ns2:ValidationObject>
    </ns2:SignatureValidationObjects>
</ns2:ValidationReport>

Customised Validation Policy

The validation process may be driven by a set of constraints that are contained in the XML file constraint.xml.

constraint.xml (default policy is provided in dss-policy-jaxb module)
<ConstraintsParameters Name="QES AdESQC TL based" xmlns="http://dss.esig.europa.eu/validation/policy">
	<Description>Validate electronic signatures and indicates whether they are Advanced electronic Signatures (AdES), AdES supported by a Qualified Certificate (AdES/QC) or a
		Qualified electronic Signature (QES). All certificates and their related chains supporting the signatures are validated against the EU Member State Trusted Lists (this includes
		signer's certificate and certificates used to validate certificate validity status services - CRLs, OCSP, and time-stamps).
	</Description>
	<ContainerConstraints>
		<AcceptableContainerTypes Level="FAIL">
			<Id>ASiC-S</Id>
			<Id>ASiC-E</Id>
		</AcceptableContainerTypes>
<!-- 		<ZipCommentPresent Level="WARN" /> -->
<!-- 		<AcceptableZipComment Level="WARN"> -->
<!-- 			<Id>mimetype=application/vnd.etsi.asic-s+zip</Id> -->
<!-- 			<Id>mimetype=application/vnd.etsi.asic-e+zip</Id> -->
<!-- 		</AcceptableZipComment> -->
		<MimeTypeFilePresent Level="FAIL" />
		<AcceptableMimeTypeFileContent Level="WARN">
			<Id>application/vnd.etsi.asic-s+zip</Id>
			<Id>application/vnd.etsi.asic-e+zip</Id>
		</AcceptableMimeTypeFileContent>
		<ManifestFilePresent Level="FAIL" />
		<SignedFilesPresent Level="FAIL" />
		<AllFilesSigned Level="WARN" />
	</ContainerConstraints>
	<SignatureConstraints>
		<StructuralValidation Level="WARN" />
		<AcceptablePolicies Level="FAIL">
			<Id>ANY_POLICY</Id>
			<Id>NO_POLICY</Id>
		</AcceptablePolicies>
		<PolicyAvailable Level="FAIL" />
		<PolicyHashMatch Level="FAIL" />
		<AcceptableFormats Level="FAIL">
			<Id>*</Id>
		</AcceptableFormats>
		<BasicSignatureConstraints>
			<ReferenceDataExistence Level="FAIL" />
			<ReferenceDataIntact Level="FAIL" />
			<ManifestEntryObjectExistence Level="WARN" />
			<SignatureIntact Level="FAIL" />
			<SignatureDuplicated Level="FAIL" />
			<ProspectiveCertificateChain Level="FAIL" />
			<SignerInformationStore Level="FAIL" />
			<SigningCertificate>
				<Recognition Level="FAIL" />
				<Signature Level="FAIL" />
				<NotExpired Level="FAIL" />
				<AuthorityInfoAccessPresent Level="WARN" />
				<RevocationInfoAccessPresent Level="WARN" />
				<RevocationDataAvailable Level="FAIL" />
				<RevocationDataNextUpdatePresent Level="WARN" />
				<RevocationDataFreshness Level="FAIL" />
				<KeyUsage Level="WARN">
					<Id>nonRepudiation</Id>
				</KeyUsage>
				<SerialNumberPresent Level="WARN" />
				<NotRevoked Level="FAIL" />
				<NotOnHold Level="FAIL" />
				<NotSelfSigned Level="WARN" />
<!-- 				<Qualification Level="WARN" /> -->
<!-- 				<SupportedByQSCD Level="WARN" /> -->
<!-- 				<IssuedToNaturalPerson Level="INFORM" /> -->
<!-- 				<IssuedToLegalPerson Level="INFORM" /> -->
				<UsePseudonym Level="INFORM" />
				<Cryptographic />
			</SigningCertificate>
			<CACertificate>
				<Signature Level="FAIL" />
				<NotExpired Level="FAIL" />
				<RevocationDataAvailable Level="FAIL" />
				<RevocationDataNextUpdatePresent Level="WARN" />
				<RevocationDataFreshness Level="FAIL" />
				<NotRevoked Level="FAIL" />
				<NotOnHold Level="FAIL" />
				<Cryptographic />
			</CACertificate>
			<Cryptographic />
		</BasicSignatureConstraints>
		<SignedAttributes>
			<SigningCertificatePresent Level="FAIL" />
			<UnicitySigningCertificate Level="WARN" />
			<CertDigestPresent Level="FAIL" />
			<CertDigestMatch Level="FAIL" />
			<IssuerSerialMatch Level="WARN" />
			<SigningTime Level="FAIL" />
			<MessageDigestOrSignedPropertiesPresent Level="FAIL" />
<!--		<ContentType Level="FAIL" value="1.2.840.113549.1.7.1" />
			<ContentHints Level="FAIL" value="*" />
			<CommitmentTypeIndication Level="FAIL">
				<Id>1.2.840.113549.1.9.16.6.1</Id>
				<Id>1.2.840.113549.1.9.16.6.4</Id>
				<Id>1.2.840.113549.1.9.16.6.5</Id>
				<Id>1.2.840.113549.1.9.16.6.6</Id>
			</CommitmentTypeIndication>
			<SignerLocation Level="FAIL" />
			<ContentTimeStamp Level="FAIL" /> -->
		</SignedAttributes>
		<UnsignedAttributes>
<!--		<CounterSignature Level="IGNORE" /> check presence -->
		</UnsignedAttributes>
	</SignatureConstraints>
	<CounterSignatureConstraints>
		<BasicSignatureConstraints>
			<ReferenceDataExistence Level="FAIL" />
			<ReferenceDataIntact Level="FAIL" />
			<SignatureIntact Level="FAIL" />
			<SignatureDuplicated Level="FAIL" />
			<ProspectiveCertificateChain Level="FAIL" />
			<SigningCertificate>
				<Recognition Level="FAIL" />
				<Signature Level="FAIL" />
				<NotExpired Level="FAIL" />
				<AuthorityInfoAccessPresent Level="WARN" />
				<RevocationInfoAccessPresent Level="WARN" />
				<RevocationDataAvailable Level="FAIL" />
				<RevocationDataNextUpdatePresent Level="WARN" />
				<RevocationDataFreshness Level="FAIL" />
				<KeyUsage Level="WARN">
					<Id>nonRepudiation</Id>
				</KeyUsage>
				<SerialNumberPresent Level="WARN" />
				<NotRevoked Level="FAIL" />
				<NotOnHold Level="FAIL" />
				<NotSelfSigned Level="WARN" />
				<UsePseudonym Level="INFORM" />
				<Cryptographic />
			</SigningCertificate>
			<CACertificate>
				<Signature Level="FAIL" />
				<NotExpired Level="FAIL" />
				<RevocationDataAvailable Level="FAIL" />
				<RevocationDataNextUpdatePresent Level="WARN" />
				<RevocationDataFreshness Level="FAIL" />
				<NotRevoked Level="FAIL" />
				<NotOnHold Level="FAIL" />
				<Cryptographic />
			</CACertificate>
			<Cryptographic />
		</BasicSignatureConstraints>
		<SignedAttributes>
			<SigningCertificatePresent Level="FAIL" />
			<CertDigestPresent Level="FAIL" />
			<CertDigestMatch Level="FAIL" />
			<IssuerSerialMatch Level="WARN" />
			<SigningTime Level="FAIL" />
			<MessageDigestOrSignedPropertiesPresent Level="FAIL" />
<!--		<ContentType Level="FAIL" value="1.2.840.113549.1.7.1" />
			<ContentHints Level="FAIL" value="*" />
			<CommitmentTypeIndication Level="FAIL">
				<Id>1.2.840.113549.1.9.16.6.1</Id>
				<Id>1.2.840.113549.1.9.16.6.4</Id>
				<Id>1.2.840.113549.1.9.16.6.5</Id>
				<Id>1.2.840.113549.1.9.16.6.6</Id>
			</CommitmentTypeIndication>
			<SignerLocation Level="FAIL" />
			<ContentTimeStamp Level="FAIL" /> -->
		</SignedAttributes>
	</CounterSignatureConstraints>
	<Timestamp>
		<TimestampDelay Level="IGNORE" Unit="DAYS" Value="0" />
		<RevocationTimeAgainstBestSignatureTime	Level="FAIL" />
		<BestSignatureTimeBeforeExpirationDateOfSigningCertificate Level="FAIL" />
		<Coherence Level="WARN" />
		<BasicSignatureConstraints>
			<ReferenceDataExistence Level="FAIL" />
			<ReferenceDataIntact Level="FAIL" />
			<SignatureIntact Level="FAIL" />
			<ProspectiveCertificateChain Level="FAIL" />
			<SigningCertificate>
				<Recognition Level="FAIL" />
				<Signature Level="FAIL" />
				<NotExpired Level="FAIL" />
				<RevocationDataAvailable Level="FAIL" />
				<RevocationDataNextUpdatePresent Level="WARN" />
				<RevocationDataFreshness Level="FAIL" />
				<ExtendedKeyUsage Level="WARN">
					<Id>timeStamping</Id>
				</ExtendedKeyUsage>
				<NotRevoked Level="FAIL" />
				<NotOnHold Level="FAIL" />
				<NotSelfSigned Level="WARN" />
				<Cryptographic />
			</SigningCertificate>
			<CACertificate>
				<Signature Level="FAIL" />
				<NotExpired Level="FAIL" />
				<RevocationDataAvailable Level="WARN" />
				<RevocationDataNextUpdatePresent Level="WARN" />
				<RevocationDataFreshness Level="FAIL" />
				<NotRevoked Level="FAIL" />
				<NotOnHold Level="FAIL" />
				<Cryptographic />
			</CACertificate>
			<Cryptographic />
		</BasicSignatureConstraints>
		<SignedAttributes>
			<SigningCertificatePresent Level="WARN" />
			<UnicitySigningCertificate Level="WARN" />
			<CertDigestPresent Level="WARN" />
			<CertDigestMatch Level="WARN" />
			<IssuerSerialMatch Level="WARN" />
		</SignedAttributes>
	</Timestamp>
	<Revocation>
        <RevocationFreshness Level="IGNORE" Unit="DAYS" Value="0" />
        <UnknownStatus Level="FAIL" />
		<BasicSignatureConstraints>
			<ReferenceDataExistence Level="FAIL" />
			<ReferenceDataIntact Level="FAIL" />
			<SignatureIntact Level="FAIL" />
			<ProspectiveCertificateChain Level="FAIL" />
			<SigningCertificate>
				<Recognition Level="FAIL" />
				<Signature Level="FAIL" />
				<NotExpired Level="FAIL" />
				<RevocationDataAvailable Level="FAIL" />
				<RevocationDataNextUpdatePresent Level="WARN" />
				<RevocationDataFreshness Level="FAIL" />
				<NotRevoked Level="FAIL" />
				<NotOnHold Level="FAIL" />
				<Cryptographic />
			</SigningCertificate>
			<CACertificate>
				<Signature Level="FAIL" />
				<NotExpired Level="FAIL" />
				<RevocationDataAvailable Level="WARN" />
				<RevocationDataNextUpdatePresent Level="WARN" />
				<RevocationDataFreshness Level="FAIL" />
				<NotRevoked Level="FAIL" />
				<NotOnHold Level="FAIL" />
				<Cryptographic />
			</CACertificate>
			<Cryptographic />
		</BasicSignatureConstraints>
	</Revocation>
	<Cryptographic Level="FAIL">
		<AcceptableEncryptionAlgo>
			<Algo>RSA</Algo>
			<Algo>DSA</Algo>
			<Algo>ECDSA</Algo>
			<Algo>PLAIN-ECDSA</Algo>
<!-- 		<Algo>Ed25519</Algo> 				Not referenced in ETSI/SOGIS -->
		</AcceptableEncryptionAlgo>
		<MiniPublicKeySize>
			<Algo Size="160">DSA</Algo>
			<Algo Size="1024">RSA</Algo>
			<Algo Size="160">ECDSA</Algo>
			<Algo Size="160">PLAIN-ECDSA</Algo>
<!-- 		<Algo Size="24">Ed25519</Algo> 		Not referenced in ETSI/SOGIS -->
		</MiniPublicKeySize>
		<AcceptableDigestAlgo>
			<Algo>MD2</Algo>
			<Algo>MD5</Algo>
			<Algo>SHA1</Algo>
			<Algo>SHA224</Algo>
			<Algo>SHA256</Algo>
			<Algo>SHA384</Algo>
			<Algo>SHA512</Algo>
			<Algo>SHA3-224</Algo>
			<Algo>SHA3-256</Algo>
			<Algo>SHA3-384</Algo>
			<Algo>SHA3-512</Algo>
			<Algo>RIPEMD160</Algo>
			<Algo>WHIRLPOOL</Algo>
		</AcceptableDigestAlgo>
		<AlgoExpirationDate Format="yyyy">
			<!-- Digest algorithms -->
			<Algo Date="2005">MD2</Algo> <!-- The same as for MD5 -->
			<Algo Date="2005">MD5</Algo> <!-- ETSI TS 102 176-1 (Historical) V2.1.1 -->
			<Algo Date="2009">SHA1</Algo> <!-- ETSI TS 102 176-1 (Historical) V2.0.0 -->
			<Algo Date="2023">SHA224</Algo> <!-- ETSI 119 312 V1.3.1 -->
			<Algo Date="2026">SHA256</Algo> <!-- ETSI 119 312 V1.3.1 -->
			<Algo Date="2026">SHA384</Algo> <!-- ETSI 119 312 V1.3.1 -->
			<Algo Date="2026">SHA512</Algo> <!-- ETSI 119 312 V1.3.1 -->
			<Algo Date="2026">SHA3-224</Algo> <!-- ETSI 119 312 V1.3.1 -->
			<Algo Date="2026">SHA3-256</Algo> <!-- ETSI 119 312 V1.3.1 -->
			<Algo Date="2026">SHA3-384</Algo> <!-- ETSI 119 312 V1.3.1 -->
			<Algo Date="2026">SHA3-512</Algo> <!-- ETSI 119 312 V1.3.1 -->
			<Algo Date="2011">RIPEMD160</Algo> <!-- ETSI TS 102 176-1 (Historical) V2.0.0 -->
			<Algo Date="2015">WHIRLPOOL</Algo> <!-- ETSI 119 312 V1.1.1 -->
			<!-- end Digest algorithms -->
			<!-- Encryption algorithms -->
			<Algo Date="2013" Size="160">DSA</Algo> <!-- ETSI TS 102 176-1 (Historical) V2.1.1 -->
			<Algo Date="2013" Size="192">DSA</Algo> <!-- ETSI TS 102 176-1 (Historical) V2.1.1 -->
			<Algo Date="2023" Size="224">DSA</Algo> <!-- ETSI 119 312 V1.3.1 -->
			<Algo Date="2026" Size="256">DSA</Algo> <!-- ETSI 119 312 V1.3.1 -->
			<Algo Date="2009" Size="1024">RSA</Algo> <!-- ETSI TS 102 176-1 (Historical) V2.0.0 -->
			<Algo Date="2016" Size="1536">RSA</Algo> <!-- ETSI 119 312 V1.1.1 -->
			<Algo Date="2023" Size="1900">RSA</Algo> <!-- ETSI 119 312 V1.3.1 -->
			<Algo Date="2026" Size="3000">RSA</Algo> <!-- ETSI 119 312 V1.3.1 -->
			<Algo Date="2013" Size="160">ECDSA</Algo> <!-- ETSI TS 102 176-1 (Historical) V2.1.1 -->
			<Algo Date="2013" Size="192">ECDSA</Algo> <!-- ETSI TS 102 176-1 (Historical) V2.1.1 -->
			<Algo Date="2016" Size="224">ECDSA</Algo> <!-- ETSI 119 312 V1.1.1 -->
			<Algo Date="2026" Size="256">ECDSA</Algo> <!-- ETSI 119 312 V1.3.1 -->
			<Algo Date="2026" Size="384">ECDSA</Algo> <!-- ETSI 119 312 V1.3.1 -->
			<Algo Date="2026" Size="512">ECDSA</Algo> <!-- ETSI 119 312 V1.3.1 -->
			<Algo Date="2013" Size="160">PLAIN-ECDSA</Algo> <!-- ETSI TS 102 176-1 (Historical) V2.1.1 -->
			<Algo Date="2013" Size="192">PLAIN-ECDSA</Algo> <!-- ETSI TS 102 176-1 (Historical) V2.1.1 -->
			<Algo Date="2016" Size="224">PLAIN-ECDSA</Algo> <!-- ETSI 119 312 V1.1.1 -->
			<Algo Date="2026" Size="256">PLAIN-ECDSA</Algo> <!-- ETSI 119 312 V1.3.1 -->
			<Algo Date="2026" Size="384">PLAIN-ECDSA</Algo> <!-- ETSI 119 312 V1.3.1 -->
			<Algo Date="2026" Size="512">PLAIN-ECDSA</Algo> <!-- ETSI 119 312 V1.3.1 -->
<!-- 		<Algo Date="2026" Size="32">Ed25519</Algo> 		Not referenced in ETSI/SOGIS -->
			<!-- end Encryption algorithms -->
		</AlgoExpirationDate>
	</Cryptographic>

	<Model Value="SHELL" />

	<!-- eIDAS REGL 910/EU/2014 -->
	<eIDAS>
		<TLFreshness Level="WARN" Unit="HOURS" Value="6" />
		<TLNotExpired Level="WARN" />
		<TLWellSigned Level="WARN" />
		<TLVersion Level="FAIL" value="5" />
	</eIDAS>
</ConstraintsParameters>

CAdES signature (CMS)

To familiarize yourself with this type of signature it is advisable to read the following document:

  • CAdES Specifications (cf. [R02])

To implement this form of signature you can use the XAdES examples. You only need to instantiate the CAdES object service and change the SignatureLevel parameter value. Below is an example of the CAdES-Baseline-B signature:

Signing a file with CAdES
// Preparing parameters for the CAdES signature
CAdESSignatureParameters parameters = new CAdESSignatureParameters();
// We choose the level of the signature (-B, -T, -LT, -LTA).
parameters.setSignatureLevel(SignatureLevel.CAdES_BASELINE_B);
// We choose the type of the signature packaging (ENVELOPING, DETACHED).
parameters.setSignaturePackaging(SignaturePackaging.ENVELOPING);
// We set the digest algorithm to use with the signature algorithm. You must use the
// same parameter when you invoke the method sign on the token. The default value is
// SHA256
parameters.setDigestAlgorithm(DigestAlgorithm.SHA256);

// We set the signing certificate
parameters.setSigningCertificate(privateKey.getCertificate());
// We set the certificate chain
parameters.setCertificateChain(privateKey.getCertificateChain());

// Create common certificate verifier
CommonCertificateVerifier commonCertificateVerifier = new CommonCertificateVerifier();
// Create CAdES xadesService for signature
CAdESService service = new CAdESService(commonCertificateVerifier);

// Get the SignedInfo segment that need to be signed.
ToBeSigned dataToSign = service.getDataToSign(toSignDocument, parameters);

// This function obtains the signature value for signed information using the
// private key and specified algorithm
DigestAlgorithm digestAlgorithm = parameters.getDigestAlgorithm();
SignatureValue signatureValue = signingToken.sign(dataToSign, digestAlgorithm, privateKey);

// We invoke the xadesService to sign the document with the signature value obtained in
// the previous step.
DSSDocument signedDocument = service.signDocument(toSignDocument, parameters, signatureValue);

PAdES signature (PDF)

The standard ISO 32000-1 (cf. [R05]) allows defining a file format for portable electronic documents. It is based on PDF 1.7 of Adobe Systems. Concerning the digital signature it supports three operations:

  • Adding a digital signature to a document,

  • Providing a placeholder field for signatures,

  • Checking signatures for validity.

PAdES defines eight different profiles to be used with advanced electronic signature in the meaning of European Union Directive 1999/93/EC (cf. [R06]):

  • PAdES Basic - PDF signature as specified in ISO 32000-1 (cf. [R05]). The profile is specified in ETSI EN 319 142 (cf. [R03]).

  • PAdES-BES Profile - based upon CAdES-BES as specified in ETSI EN 319 122 (cf. [R02]) with the option of a signature time-stamp (CAdES-T).

  • PAdES-EPES profile - based upon CAdES-EPES as specified in ETSI EN 319 122 (cf. [R02]). This profile is the same as the PAdES - BES with the addition of a signature policy identifier and optionally a commitment type indication.

  • PAdES-LTV Profile - This profile supports the long term validation of PDF Signatures and can be used in conjunction with the above-mentioned profiles.

  • Four other PAdES profiles for XML Content.

To familiarize yourself with this type of signature it is advisable to read the documents referenced above.

Below is an example of code to perform a PAdES-BASELINE-B type signature:

Signing a PDF file with PAdES
// Preparing parameters for the PAdES signature
PAdESSignatureParameters parameters = new PAdESSignatureParameters();
// We choose the level of the signature (-B, -T, -LT, -LTA).
parameters.setSignatureLevel(SignatureLevel.PAdES_BASELINE_B);
// We set the digest algorithm to use with the signature algorithm. You must use the
// same parameter when you invoke the method sign on the token. The default value is
// SHA256
parameters.setDigestAlgorithm(DigestAlgorithm.SHA256);

// We set the signing certificate
parameters.setSigningCertificate(privateKey.getCertificate());
// We set the certificate chain
parameters.setCertificateChain(privateKey.getCertificateChain());

// Create common certificate verifier
CommonCertificateVerifier commonCertificateVerifier = new CommonCertificateVerifier();
// Create PAdESService for signature
PAdESService service = new PAdESService(commonCertificateVerifier);

// Get the SignedInfo segment that need to be signed.
ToBeSigned dataToSign = service.getDataToSign(toSignDocument, parameters);

// This function obtains the signature value for signed information using the
// private key and specified algorithm
DigestAlgorithm digestAlgorithm = parameters.getDigestAlgorithm();
SignatureValue signatureValue = signingToken.sign(dataToSign, digestAlgorithm, privateKey);

// We invoke the xadesService to sign the document with the signature value obtained in
// the previous step.
DSSDocument signedDocument = service.signDocument(toSignDocument, parameters, signatureValue);

In order too add a timestamp to the signature (PAdES-T or LTA), a TSP source must be provided to the service.

To create PAdES-BASELINE-B level with additional options: signature policy identifier and optionally a commitment type indication, please observe the following example in code 5.

All these parameters are optional.

Defining a Signature Policy
// Instantiate a Policy object
Policy signaturePolicy = new Policy();
// The string representation of the OID of the signature policy to use when signing.
signaturePolicy.setId("1.2.3.4.5.6");
// Defines a policy identifier qualifier
signaturePolicy.setQualifier(ObjectIdentifierQualifier.OID_AS_URN);
// Defines a description for a signature policy
signaturePolicy.setDescription("Perfect Signature Policy");
// The hash function used to compute the value of the SignaturePolicyHashValue entry.
// Entries must be represented the same way as in table 257 of ISO 32000-1 (cf. <<R05>>).
signaturePolicy.setDigestAlgorithm(DigestAlgorithm.SHA1);
// The value of the hash of the signature policy, computed the same way as
// in clause 5.2.9 of CAdES (ETSI EN 319 122 (cf. <<R02>>)).
signaturePolicy.setDigestValue(new byte[] { 'd', 'i', 'g', 'e', 's', 't', 'v', 'a', 'l', 'u', 'e' });
// Defines a URI where the policy can be accessed from
signaturePolicy.setSpuri("http://spuri.test");
parameters.bLevel().setSignaturePolicy(signaturePolicy);

The extension of a signature of the level PAdES-BASELINE-B up to PAdES-BASELINE-LTA profile will add the following features:

  • Addition of validation data to an existing PDF document which may be used to validate earlier signatures within the document (including PDF signatures and time-stamp signatures).

  • Addition of a document time-stamp which protects the existing document and any validation data.

  • Further validation data and document time-stamp may be added to a document over time to maintain its authenticity and integrity.

PAdES Visible Signature

The framework also allows creation of PDF files with visible signature as specified in ETSI EN 319 142 (cf. [R03]). In the SignatureParameters object, there’s a special attribute named SignatureImageParameters. This parameter allows you customize the visual signature (with text, with image or with image and text). Below there is an example of code to perform a PADES-BASELINE-B type signature with a visible signature:

Add a visible signature to a PDF document
// Preparing parameters for the PAdES signature
PAdESSignatureParameters parameters = new PAdESSignatureParameters();
// We choose the level of the signature (-B, -T, -LT, -LTA).
parameters.setSignatureLevel(SignatureLevel.PAdES_BASELINE_B);

// We set the signing certificate
parameters.setSigningCertificate(privateKey.getCertificate());
// We set the certificate chain
parameters.setCertificateChain(privateKey.getCertificateChain());

// Initialize visual signature and configure
SignatureImageParameters imageParameters = new SignatureImageParameters();
// set an image
imageParameters.setImage(new InMemoryDocument(getClass().getResourceAsStream("/signature-pen.png")));
// the origin is the left and top corner of the page
imageParameters.setxAxis(200);
imageParameters.setyAxis(400);
imageParameters.setWidth(300);
imageParameters.setHeight(200);
parameters.setImageParameters(imageParameters);

// Create common certificate verifier
CommonCertificateVerifier commonCertificateVerifier = new CommonCertificateVerifier();
// Create PAdESService for signature
PAdESService service = new PAdESService(commonCertificateVerifier);
service.setPdfObjFactory(new PdfBoxNativeObjectFactory());
// Get the SignedInfo segment that need to be signed.
ToBeSigned dataToSign = service.getDataToSign(toSignDocument, parameters);

// This function obtains the signature value for signed information using the
// private key and specified algorithm
DigestAlgorithm digestAlgorithm = parameters.getDigestAlgorithm();
SignatureValue signatureValue = signingToken.sign(dataToSign, digestAlgorithm, privateKey);

// We invoke the xadesService to sign the document with the signature value obtained in
// the previous step.
DSSDocument signedDocument = service.signDocument(toSignDocument, parameters, signatureValue);

Additionally, DSS also allows you to insert a visible signature to an existing field :

Add a visible signature to an existing field
parameters.setSignatureFieldId("field-id");

In case of placing an image or text to an existing field, the visible signature will fill out the whole available area of the field.

Visible signature parameters (image and text)

This chapter introduces existing parameters for creation of visible signatures with DSS. DSS has three implementations for visible signature drawing:

  • OpenPDF (iText) - supports separate image and text drawing;

  • PDFBox Default - supports separate image and text drawing, as well as a joint drawing of image and text together. Transforms text to an image;

  • PDFBox Native - supports separate image and text drawing, as well as a joint drawing of image and text together. Prints text in a native way, that increases quality of the produced signature.

Positioning

DSS provides a set of functions allowing to place the signature field on a specific place in the PDF page :

Visible signature positioning
// Object containing a list of visible signature parameters
SignatureImageParameters signatureImageParameters = new SignatureImageParameters();

// Allows defining of a specific page in a PDF document where the signature must be placed.
// The counting of pages starts from 1 (the first page)
// (the default value = 1).
signatureImageParameters.setPage(1);

// Absolute positioning functions, allowing to specify a margin between
// the left page side and the top page side respectively, and
// a signature field (if no rotation and alignment is applied).
signatureImageParameters.setxAxis(10);
signatureImageParameters.setyAxis(10);

// Allows alignment of a signature field horizontally to a page. Allows the following values:
/* _NONE_ (_DEFAULT value._ None alignment is applied, coordinates are counted from the left page side);
   _LEFT_ (the signature is aligned to the left side, coordinated are counted from the left page side);
   _CENTER_ (the signature is aligned to the center of the page, coordinates are counted automatically);
   _RIGHT_ (the signature is aligned to the right side, coordinated are counted from the right page side). */
signatureImageParameters.setAlignmentHorizontal(VisualSignatureAlignmentHorizontal.CENTER);

// Allows alignment of a signature field vertically to a page. Allows the following values:
/* _NONE_ (_DEFAULT value._ None alignment is applied, coordinated are counted from the top side of a page);
   _TOP_ (the signature is aligned to a top side, coordinated are counted from the top page side);
   _MIDDLE_ (the signature aligned to a middle of a page, coordinated are counted automatically);
   _BOTTOM_ (the signature is aligned to a bottom side, coordinated are counted from the bottom page side). */
signatureImageParameters.setAlignmentVertical(VisualSignatureAlignmentVertical.TOP);

// Rotates the signature field and changes the coordinates' origin respectively to its values as following:
/* _NONE_ (_DEFAULT value._ No rotation is applied. The origin of coordinates begins from the top left corner of a page);
   _AUTOMATIC_ (Rotates a signature field respectively to the page's rotation. Rotates the signature field on the same value as a defined in a PDF page);
   _ROTATE_90_ (Rotates a signature field for a 90&#176; clockwise. Coordinates' origin begins from top right page corner);
   _ROTATE_180_ (Rotates a signature field for a 180&#176; clockwise. Coordinates' origin begins from the bottom right page corner);
   _ROTATE_270_ (Rotates a signature field for a 270&#176; clockwise. Coordinates' origin begins from the bottom left page corner). */
signatureImageParameters.setRotation(VisualSignatureRotation.AUTOMATIC);

padesSignatureParameters.setImageParameters(signatureImageParameters);
Dimensions

DSS framework provides a set of functions to manage the signature field size :

Visible signature dimensions
// Object containing a list of visible signature parameters
SignatureImageParameters signatureImageParameters = new SignatureImageParameters();

// Allows defining of a specific page in a PDF document where the signature must be placed.
// The counting of pages starts from 1 (the first page)
// (the default value = 1).
signatureImageParameters.setPage(1);

// Absolute positioning functions, allowing to specify a margin between
// the left page side and the top page side respectively, and
// a signature field (if no rotation and alignment is applied).
signatureImageParameters.setxAxis(10);
signatureImageParameters.setyAxis(10);

// Allows alignment of a signature field horizontally to a page. Allows the following values:
/* _NONE_ (_DEFAULT value._ None alignment is applied, coordinates are counted from the left page side);
   _LEFT_ (the signature is aligned to the left side, coordinated are counted from the left page side);
   _CENTER_ (the signature is aligned to the center of the page, coordinates are counted automatically);
   _RIGHT_ (the signature is aligned to the right side, coordinated are counted from the right page side). */
signatureImageParameters.setAlignmentHorizontal(VisualSignatureAlignmentHorizontal.CENTER);

// Allows alignment of a signature field vertically to a page. Allows the following values:
/* _NONE_ (_DEFAULT value._ None alignment is applied, coordinated are counted from the top side of a page);
   _TOP_ (the signature is aligned to a top side, coordinated are counted from the top page side);
   _MIDDLE_ (the signature aligned to a middle of a page, coordinated are counted automatically);
   _BOTTOM_ (the signature is aligned to a bottom side, coordinated are counted from the bottom page side). */
signatureImageParameters.setAlignmentVertical(VisualSignatureAlignmentVertical.TOP);

// Rotates the signature field and changes the coordinates' origin respectively to its values as following:
/* _NONE_ (_DEFAULT value._ No rotation is applied. The origin of coordinates begins from the top left corner of a page);
   _AUTOMATIC_ (Rotates a signature field respectively to the page's rotation. Rotates the signature field on the same value as a defined in a PDF page);
   _ROTATE_90_ (Rotates a signature field for a 90&#176; clockwise. Coordinates' origin begins from top right page corner);
   _ROTATE_180_ (Rotates a signature field for a 180&#176; clockwise. Coordinates' origin begins from the bottom right page corner);
   _ROTATE_270_ (Rotates a signature field for a 270&#176; clockwise. Coordinates' origin begins from the bottom left page corner). */
signatureImageParameters.setRotation(VisualSignatureRotation.AUTOMATIC);

padesSignatureParameters.setImageParameters(signatureImageParameters);
Text Parameters

The available implementations allow placing of a visible text to a signature field :

List of available visible text parameters
// Instantiates a SignatureImageTextParameters object
SignatureImageTextParameters textParameters = new SignatureImageTextParameters();
// Allows you to set a DSSFont object that defines the text style (see more information in the section "Fonts usage")
textParameters.setFont(font);
// Defines the text content
textParameters.setText("My visual signature \n #1");
// Defines the color of the characters
textParameters.setTextColor(Color.BLUE);
// Defines the background color for the area filled out by the text
textParameters.setBackgroundColor(Color.YELLOW);
// Defines a padding between the text and a border of its bounding area
textParameters.setPadding(20);
// Set textParameters to a SignatureImageParameters object
imageParameters.setTextParameters(textParameters);
Text and image combination

DSS provides a set of functions to align a text respectively to an image. The parameters must be applied to a 'SignatureImageTextParameters' object :

Combination of text and image parameters
// Specifies a text position relatively to an image (Note: applicable only for joint image+text visible signatures).
// Thus with _SignerPosition.LEFT_ value, the text will be placed on the left side,
// and image will be aligned to the right side inside the signature field
textParameters.setSignerTextPosition(SignerTextPosition.LEFT);
// Specifies a horizontal alignment of a text with respect to its area
textParameters.setSignerTextHorizontalAlignment(SignerTextHorizontalAlignment.RIGHT);
// Specifies a vertical alignment of a text block with respect to a signature field area
textParameters.setSignerTextVerticalAlignment(SignerTextVerticalAlignment.TOP);

The result of applying the foregoing transformations is provided on the image below:

visual sig text parameters

Fonts usage

Since version 5.5, DSS supports two types of fonts. The custom font must be added as an instance of DSSFont interface to a SignatureImageTextParameters object. DSSFont interface has following common implementations:

  • DSSFileFont for using of physical fonts, which must be embedded to the produced PDF document. To create an instance of the class, you must pass to a DSSFileFont constructor an object of DSSDocument type or InputStream of the font file;

  • DSSJavaFont for using of logical fonts (default Java fonts). The logical Java fonts allow you to significantly reduce the document size, because these fonts cannot be embedded to the final PDF document. Be aware, because of the fact, using of logical fonts does not allow producing PDF documents satisfying the PDF/A standard. To create an instance of this class, you should pass as an input a java.awt.Font object or target font parameters (name, style, size).

Logical fonts may have different implementations depending on a used PAdES Visible signature service or Operating System (OS). Keep this in mind when switching an implementation or system environment.

As well as classes allowing to define native fonts for used implementations (available since DSS 5.7):

  • ITextNativeFont to be used with ITextSignatureDrawerFactory;

  • PdfBoxNativeFont to be used with PdfBoxNativeObjectFactory.

You can create a custom font as following (for a physical font):

Add a custom font as a file
// Initialize text to generate for visual signature
DSSFont font = new DSSFileFont(getClass().getResourceAsStream("/fonts/OpenSansRegular.ttf"));

For a logical font:

Java font usage
SignatureImageTextParameters textParameters = new SignatureImageTextParameters();
DSSFont font = new DSSJavaFont(Font.SERIF);
font.setSize(16); // Specifies the text size value (the default font size is 12pt)
textParameters.setFont(font);
textParameters.setTextColor(Color.BLUE);
textParameters.setText("My visual signature");
imageParameters.setTextParameters(textParameters);

For a native font:

Native font usage
textParameters.setFont(new PdfBoxNativeFont(PDType1Font.HELVETICA));

By default, DSS uses a Google font : 'PT Serif Regular' (its physical implementation).

'Native PDFBox Drawer' implementation supports only one of the following fonts: SERIF, SANS-SERIF, MONOSPACED, DIALOG and DIALOG_INPUT.

ASiC signature (containers)

When creating a digital signature, the user must choose between different packaging elements, namely enveloping, enveloped or detached. This choice is not obvious, because in one case the signature will alter the signed document and in the other case it is possible to lose the association between the signed document and its signature. That’s where the standard ETSI EN 319 162 (cf. [R04]) offers a standardized use of container forms to establish a common way for associating data objects with advanced signatures or time-stamp tokens.

A number of application environments use ZIP based container formats to package sets of files together with meta-information. ASiC technical specification is designed to operate with a range of such ZIP based application environments. Rather than enforcing a single packaging structure, ASiC describes how these package formats can be used to associate advanced electronic signatures with any data objects.

The standard defines two types of containers; the first (ASiC-S) allows you to associate one or more signatures with a single data element. In this case the structure of the signature can be based (in a general way) on a single CAdES signature or on multiple XAdES signatures or finally on a single TST; the second is an extended container (ASiC-E) that includes multiple data objects. Each data object may be signed by one or more signatures which structure is similar to ASiC-S. This second type of container is compatible with OCF, UCF and ODF formats.

For the moment the DSS framework has some restrictions on the containers you can generate, depending on the input file. If the input file is already an ASiC container, the output container must be the same type of container based on the same type of signature. If the input is any other file, the output does not have any restriction.

Table 6. ASiC containers
Input Output

ASiC-S CAdES

ASiC-S CAdES

ASiC-S XAdES

ASiC-S XAdES

ASiC-E CAdES

ASiC-E CAdES

ASiC-E XAdES

ASiC-E XAdES

Binary

ASiC-S CAdES, ASiC-S XAdES, ASiC-E CAdES, ASiC-E XAdES

This is an example of the source code for signing a document using ASiCS-S based on XAdES-B:

Sign a file within an ASiC-S container
// Preparing parameters for the AsicS signature
ASiCWithXAdESSignatureParameters parameters = new ASiCWithXAdESSignatureParameters();
// We choose the level of the signature (-B, -T, -LT, LTA).
parameters.setSignatureLevel(SignatureLevel.XAdES_BASELINE_B);
// We choose the container type (ASiC-S or ASiC-E)
parameters.aSiC().setContainerType(ASiCContainerType.ASiC_S);

// We set the digest algorithm to use with the signature algorithm. You must use the
// same parameter when you invoke the method sign on the token. The default value is
// SHA256
parameters.setDigestAlgorithm(DigestAlgorithm.SHA256);

// We set the signing certificate
parameters.setSigningCertificate(privateKey.getCertificate());
// We set the certificate chain
parameters.setCertificateChain(privateKey.getCertificateChain());

// Create common certificate verifier
CommonCertificateVerifier commonCertificateVerifier = new CommonCertificateVerifier();
// Create ASiC service for signature
ASiCWithXAdESService service = new ASiCWithXAdESService(commonCertificateVerifier);

// Get the SignedInfo segment that need to be signed.
ToBeSigned dataToSign = service.getDataToSign(toSignDocument, parameters);

// This function obtains the signature value for signed information using the
// private key and specified algorithm
DigestAlgorithm digestAlgorithm = parameters.getDigestAlgorithm();
SignatureValue signatureValue = signingToken.sign(dataToSign, digestAlgorithm, privateKey);

// We invoke the xadesService to sign the document with the signature value obtained in
// the previous step.
DSSDocument signedDocument = service.signDocument(toSignDocument, parameters, signatureValue);

This is another example of the source code for signing multiple documents using ASiCS-E based on CAdES:

Sign multiple files within an ASiC-E container
// Preparing the documents to be embedded in the container and signed
List<DSSDocument> documentsToBeSigned = new ArrayList<>();
documentsToBeSigned.add(new FileDocument("src/main/resources/hello-world.pdf"));
documentsToBeSigned.add(new FileDocument("src/main/resources/xml_example.xml"));

// Preparing parameters for the ASiC-E signature
ASiCWithCAdESSignatureParameters parameters = new ASiCWithCAdESSignatureParameters();

// We choose the level of the signature (-B, -T, -LT or -LTA).
parameters.setSignatureLevel(SignatureLevel.CAdES_BASELINE_B);
// We choose the container type (ASiC-S pr ASiC-E)
parameters.aSiC().setContainerType(ASiCContainerType.ASiC_E);

// We set the digest algorithm to use with the signature algorithm. You
// must use the
// same parameter when you invoke the method sign on the token. The
// default value is
// SHA256
parameters.setDigestAlgorithm(DigestAlgorithm.SHA256);

// We set the signing certificate
parameters.setSigningCertificate(privateKey.getCertificate());
// We set the certificate chain
parameters.setCertificateChain(privateKey.getCertificateChain());

// Create common certificate verifier
CommonCertificateVerifier commonCertificateVerifier = new CommonCertificateVerifier();
// Create ASiC service for signature
ASiCWithCAdESService service = new ASiCWithCAdESService(commonCertificateVerifier);

// Get the SignedInfo segment that need to be signed.
ToBeSigned dataToSign = service.getDataToSign(documentsToBeSigned, parameters);

// This function obtains the signature value for signed information
// using the
// private key and specified algorithm
DigestAlgorithm digestAlgorithm = parameters.getDigestAlgorithm();
SignatureValue signatureValue = signingToken.sign(dataToSign, digestAlgorithm, privateKey);

// We invoke the xadesService to sign the document with the signature
// value obtained in
// the previous step.
DSSDocument signedDocument = service.signDocument(documentsToBeSigned, parameters, signatureValue);

Please note that you need to pass only few parameters to the service. Other parameters, although are positioned, will be overwritten by the internal implementation of the service. Therefore, the obtained signature is always based on CAdES and of DETACHED packaging.

It is also possible with the framework DSS to make an extension of an ASiC container to the level XAdES-BASELINE-T or -LT.

Timestamps

Timestamp creation

Since DSS 5.6 the framework allows an independent document timestamping (without a signature). The following Document Signature Services support the timestamping :

  • PAdESService - adds a timestamp to a PDF document;

  • ASiCWithCAdESService - creates a timestamped ASiC container with provided documents.

PDF timestamping
// Loads a document to be timestamped
DSSDocument documentToTimestamp = new FileDocument(new File("src/main/resources/hello-world.pdf"));

// Configure a PAdES service for PDF timestamping
PAdESService service = new PAdESService(getCompleteCertificateVerifier());
service.setTspSource(getGoodTsa());

// Execute the timestamp method
DSSDocument timestampedDoc = service.timestamp(documentToTimestamp, new PAdESTimestampParameters());

Timestamp validation

As well as a single timestamp creation, DSS provides a validation service for timestamped documents. The timestamp validation process represents "5.4 Time-stamp validation building block" (cf. [R08]). The validation process is identical to The signature validation process. An appropriate validator will be selected automatically. In total, DSS supports timestamp-alone validation for the following file formats:

  • Detached CMS timestamp (DetachedTimestampValidator) - a detached signed content must be provided (or its digest);

  • PDF document (PDFDocumentValidator);

  • ASiC CAdES container with a timestamp (ASiCEWithCAdESTimestampValidator).

The validation process can be run with the following inputs :

Timestamped document validation
// Load a document validator. The appropriate validator class will be determined automatically.
SignedDocumentValidator validator = SignedDocumentValidator.fromDocument(timestampedDoc);
// Configure the validator. Provide a certificate verifier.
validator.setCertificateVerifier(getCompleteCertificateVerifier());
// Validate the document
Reports reports = validator.validateDocument();

The produced reports use the same structure as for The signature validation.

Timestamp qualification

DSS is also able to determine a qualification level of a timestamp, if a relative information about TrustServiceProviders is provided to a certificate verifier (loaded automatically to a trusted certificate source with TLValidationJob) (cf. [R13]).

Three qualification levels are supported by DSS and can be obtained :

  • QTSA (issued from a granted trust service with TSA/QTST type at the timestamp production time);

  • TSA any other from a known trust anchor;

  • N/A for others.

An example of a produced Detailed Report you can see below:

Timestamp Detailed Report
<?xml version="1.0" encoding="UTF-8" standalone="yes"?>
<DetailedReport xmlns="http://dss.esig.europa.eu/validation/detailed-report">
    <Timestamp Id="T-1F9F5B92B9DF5678CD57A7B47FEEADDE365017BD67E5E7468A5ADF14F6CC901F">
        <ValidationProcessTimestamp Type="CONTENT_TIMESTAMP" ProductionTime="2018-05-23T13:18:29" Title="Validation Process for Timestamps">
            <Constraint Id="T-1F9F5B92B9DF5678CD57A7B47FEEADDE365017BD67E5E7468A5ADF14F6CC901F">
                <Name NameId="ADEST_ROTVPIIC">Is the result of the timestamps validation process conclusive?</Name>
                <Status>OK</Status>
            </Constraint>
            <Conclusion>
                <Indication>PASSED</Indication>
            </Conclusion>
        </ValidationProcessTimestamp>
        <ValidationTimestampQualification TimestampQualification="QTSA" Title="Timestamp Qualification">
            <Constraint>
                <Name NameId="QUAL_CERT_TRUSTED_LIST_REACHED">Has a trusted list been reached for the certificate chain?</Name>
                <Status>OK</Status>
            </Constraint>
            <Constraint Id="LOTL-EC2AE37FE9A43B48B1CFE2A57EBEE2BD6373EDFF36537EB1BC905747ACBF4C3B">
                <Name NameId="QUAL_TRUSTED_LIST_ACCEPT">Is the trusted list acceptable?</Name>
                <Status>OK</Status>
                <AdditionalInfo>Trusted List : https://ec.europa.eu/tools/lotl/eu-lotl.xml</AdditionalInfo>
            </Constraint>
            <Constraint Id="TL-B66584674C05B72F6BB09FF13C632EB1BA72A0DD0DCF9A6822EF73374F6DFC48">
                <Name NameId="QUAL_TRUSTED_LIST_ACCEPT">Is the trusted list acceptable?</Name>
                <Status>OK</Status>
                <AdditionalInfo>Trusted List : https://www.nrca-ds.de/st/TSL-XML.xml</AdditionalInfo>
            </Constraint>
            <Constraint>
                <Name NameId="QUAL_HAS_QTST">Is the certificate related to a TSA/QTST?</Name>
                <Status>OK</Status>
            </Constraint>
            <Constraint>
                <Name NameId="QUAL_HAS_GRANTED">Is the certificate related to a trust service with a granted status?</Name>
                <Status>OK</Status>
            </Constraint>
            <Constraint>
                <Name NameId="QUAL_HAS_GRANTED_AT">Is the certificate related to a trust service with a granted status at the production time?</Name>
                <Status>OK</Status>
            </Constraint>
            <Conclusion>
                <Indication>PASSED</Indication>
            </Conclusion>
        </ValidationTimestampQualification>
    </Timestamp>
    <BasicBuildingBlocks Id="T-1F9F5B92B9DF5678CD57A7B47FEEADDE365017BD67E5E7468A5ADF14F6CC901F" Type="TIMESTAMP">
        <ISC Title="Identification of the Signing Certificate">
            <Constraint>
                <Name NameId="BBB_ICS_ISCI">Is there an identified candidate for the signing certificate?</Name>
                <Status>OK</Status>
            </Constraint>
            <Conclusion>
                <Indication>PASSED</Indication>
            </Conclusion>
            <CertificateChain>
                <ChainItem Id="C-9ACF4D4E37AD647B1310D55800234BBF17FFFE01CAF7E63ED7223B770CB0D2E9">
                    <Source>TRUSTED_LIST</Source>
                </ChainItem>
                <ChainItem Id="C-5F522A439611DEC501F0468FF6A455D23DFBD08EEB33964A0C5EDE95593E1FA8">
                    <Source>TIMESTAMP</Source>
                </ChainItem>
                <ChainItem Id="C-4D24807B9CAD5110F40ED79D934346D7C9B0290431DC9B11A40BBB86FCF2AEF6">
                    <Source>TIMESTAMP</Source>
                </ChainItem>
            </CertificateChain>
        </ISC>
        <XCV Title="X509 Certificate Validation">
            <Constraint>
                <Name NameId="BBB_XCV_CCCBB">Can the certificate chain be built till a trust anchor?</Name>
                <Status>OK</Status>
            </Constraint>
            <Constraint Id="C-9ACF4D4E37AD647B1310D55800234BBF17FFFE01CAF7E63ED7223B770CB0D2E9">
                <Name NameId="BBB_XCV_SUB">Is the certificate validation conclusive?</Name>
                <Status>OK</Status>
            </Constraint>
            <Conclusion>
                <Indication>PASSED</Indication>
            </Conclusion>
            <SubXCV Id="C-9ACF4D4E37AD647B1310D55800234BBF17FFFE01CAF7E63ED7223B770CB0D2E9" TrustAnchor="true" Title="Certificate">
                <Conclusion>
                    <Indication>PASSED</Indication>
                </Conclusion>
            </SubXCV>
        </XCV>
        <CV Title="Cryptographic Verification">
            <Constraint>
                <Name NameId="BBB_CV_IRDOF">Has the reference data object been found?</Name>
                <Status>OK</Status>
                <AdditionalInfo>Reference : MESSAGE_IMPRINT</AdditionalInfo>
            </Constraint>
            <Constraint>
                <Name NameId="BBB_CV_IRDOI">Is the reference data object intact?</Name>
                <Status>OK</Status>
                <AdditionalInfo>Reference : MESSAGE_IMPRINT</AdditionalInfo>
            </Constraint>
            <Constraint>
                <Name NameId="BBB_CV_ISIT">Is timestampss signature intact?</Name>
                <Status>OK</Status>
                <AdditionalInfo>Id = T-1F9F5B92B9DF5678CD57A7B47FEEADDE365017BD67E5E7468A5ADF14F6CC901F</AdditionalInfo>
            </Constraint>
            <Conclusion>
                <Indication>PASSED</Indication>
            </Conclusion>
        </CV>
        <SAV ValidationTime="2020-01-23T13:09:12" Title="Signature Acceptance Validation">
            <Constraint>
                <Name NameId="ATCCM">Are timestamp cryptographic constraints met?</Name>
                <Status>OK</Status>
                <AdditionalInfo>Validation time : 2020-01-23 13:09 for token with ID : [T-1F9F5B92B9DF5678CD57A7B47FEEADDE365017BD67E5E7468A5ADF14F6CC901F]</AdditionalInfo>
            </Constraint>
            <Conclusion>
                <Indication>PASSED</Indication>
            </Conclusion>
            <CryptographicInfo>
                <Algorithm>http://www.w3.org/2007/05/xmldsig-more#sha256-rsa-MGF1</Algorithm>
                <KeyLength>2048</KeyLength>
                <Secure>true</Secure>
                <NotAfter>2022-12-31T23:00:00</NotAfter>
            </CryptographicInfo>
        </SAV>
        <CertificateChain>
            <ChainItem Id="C-9ACF4D4E37AD647B1310D55800234BBF17FFFE01CAF7E63ED7223B770CB0D2E9">
                <Source>TRUSTED_LIST</Source>
            </ChainItem>
            <ChainItem Id="C-5F522A439611DEC501F0468FF6A455D23DFBD08EEB33964A0C5EDE95593E1FA8">
                <Source>TIMESTAMP</Source>
            </ChainItem>
            <ChainItem Id="C-4D24807B9CAD5110F40ED79D934346D7C9B0290431DC9B11A40BBB86FCF2AEF6">
                <Source>TIMESTAMP</Source>
            </ChainItem>
        </CertificateChain>
        <Conclusion>
            <Indication>PASSED</Indication>
        </Conclusion>
    </BasicBuildingBlocks>
    <TLAnalysis CountryCode="EU" URL="https://ec.europa.eu/tools/lotl/eu-lotl.xml" Id="LOTL-EC2AE37FE9A43B48B1CFE2A57EBEE2BD6373EDFF36537EB1BC905747ACBF4C3B" Title="List Of Trusted Lists EU">
        <Constraint>
            <Name NameId="QUAL_TL_FRESH">Is the trusted list fresh?</Name>
            <Status>WARNING</Status>
            <Warning NameId="QUAL_TL_FRESH_ANS">The trusted list is not considered as fresh!</Warning>
        </Constraint>
        <Constraint>
            <Name NameId="QUAL_TL_EXP">Is the trusted list not expired?</Name>
            <Status>OK</Status>
        </Constraint>
        <Constraint>
            <Name NameId="QUAL_TL_VERSION">Does the trusted list have the expected version?</Name>
            <Status>OK</Status>
        </Constraint>
        <Constraint>
            <Name NameId="QUAL_TL_WS">Is the trusted list well signed?</Name>
            <Status>OK</Status>
        </Constraint>
        <Conclusion>
            <Indication>PASSED</Indication>
            <Warnings NameId="QUAL_TL_FRESH_ANS">The trusted list is not considered as fresh!</Warnings>
        </Conclusion>
    </TLAnalysis>
    <TLAnalysis CountryCode="DE" URL="https://www.nrca-ds.de/st/TSL-XML.xml" Id="TL-B66584674C05B72F6BB09FF13C632EB1BA72A0DD0DCF9A6822EF73374F6DFC48" Title="Trusted List DE">
        <Constraint>
            <Name NameId="QUAL_TL_FRESH">Is the trusted list fresh?</Name>
            <Status>OK</Status>
        </Constraint>
        <Constraint>
            <Name NameId="QUAL_TL_EXP">Is the trusted list not expired?</Name>
            <Status>OK</Status>
        </Constraint>
        <Constraint>
            <Name NameId="QUAL_TL_VERSION">Does the trusted list have the expected version?</Name>
            <Status>OK</Status>
        </Constraint>
        <Constraint>
            <Name NameId="QUAL_TL_WS">Is the trusted list well signed?</Name>
            <Status>OK</Status>
        </Constraint>
        <Conclusion>
            <Indication>PASSED</Indication>
        </Conclusion>
    </TLAnalysis>
</DetailedReport>

Available implementations of DSSDocument

DSS allows creation of different kinds of DSSDocument :

  • InMemoryDocument : fully loads in memory. This type of DSSDocument can be instantiated with an array of bytes, an InputStream,…​

  • FileDocument : refers an existing File

  • DigestDocument : only contains pre-computed digest values for a given document. That allows a user to avoid sending the full document (detached signatures).

DigestDocument
// Firstly, we load a basic DSSDocument (FileDocument or InMemoryDocument)
DSSDocument fileDocument = new FileDocument("src/main/resources/xml_example.xml");

// After that, we create a DigestDocument
DigestDocument digestDocument = new DigestDocument(DigestAlgorithm.SHA1, fileDocument.getDigest(DigestAlgorithm.SHA1));
digestDocument.setName(fileDocument.getName());

// We can add an additional needed digest value(s). Eg : for a SHA-256 based signature
digestDocument.addDigest(DigestAlgorithm.SHA256, fileDocument.getDigest(DigestAlgorithm.SHA256));

Management of signature tokens

The DSS framework is able to create signatures from PKCS#11, PKCS#12 and MS CAPI. Java 6 is inherently capable of communicating with these kinds of KeyStores. To be independent of the signing media, DSS framework uses an interface named SignatureTokenConnection to manage different implementations of the signing process. The base implementation is able to sign a stream of the data in one step. That means that all the data to be signed needs to be sent to the SSCD. This is the case for MS CAPI. As to the PKCS#11 and PKCS#12, which give to the developer a finer control in the signature operation, the DSS framework implements the AsyncSignatureTokenConnection abstract class that permits to execute the digest operation and signature operation in two different threads or even two different hardwares.

This design permits also other card providers/adopters to create own implementations. For example, this can be used for a direct connection to the Smartcard through Java 6 PC/SC.

PKCS#11

PKCS#11 is widely used to access smart cards and HSMs. Most commercial software uses PKCS#11 to access the signature key of the CA or to enrol user certificates. In the DSS framework, this standard is encapsulated in the class Pkcs11SignatureToken.

Pkcs11SignatureToken usage
try (Pkcs11SignatureToken token = new Pkcs11SignatureToken("C:\\Windows\\System32\\beidpkcs11.dll")) {

	List<DSSPrivateKeyEntry> keys = token.getKeys();
	for (DSSPrivateKeyEntry entry : keys) {
		System.out.println(entry.getCertificate().getCertificate());
	}

	ToBeSigned toBeSigned = new ToBeSigned("Hello world".getBytes());
	SignatureValue signatureValue = token.sign(toBeSigned, DigestAlgorithm.SHA256, keys.get(0));

	System.out.println("Signature value : " + Utils.toBase64(signatureValue.getValue()));
}

PKCS#12

This standard defines a file format commonly used to store the private key and corresponding public key certificate protecting them by password.

In order to use this format with the DSS framework you have to go through the class Pkcs12SignatureToken.

Pkcs12SignatureToken usage
try (Pkcs12SignatureToken token = new Pkcs12SignatureToken("src/main/resources/user_a_rsa.p12", new PasswordProtection("password".toCharArray()))) {

	List<DSSPrivateKeyEntry> keys = token.getKeys();
	for (DSSPrivateKeyEntry entry : keys) {
		System.out.println(entry.getCertificate().getCertificate());
	}

	ToBeSigned toBeSigned = new ToBeSigned("Hello world".getBytes());
	SignatureValue signatureValue = token.sign(toBeSigned, DigestAlgorithm.SHA256, keys.get(0));

	System.out.println("Signature value : " + Utils.toBase64(signatureValue.getValue()));
}

MS CAPI

If the middleware for communicating with an SSDC provides a CSP based on MS CAPI specification, then to sign the documents you can use MSCAPISignatureToken class.

MSCAPISignatureToken usage
try (MSCAPISignatureToken token = new MSCAPISignatureToken()) {

	List<DSSPrivateKeyEntry> keys = token.getKeys();
	for (DSSPrivateKeyEntry entry : keys) {
		System.out.println(entry.getCertificate().getCertificate());
	}

	ToBeSigned toBeSigned = new ToBeSigned("Hello world".getBytes());
	SignatureValue signatureValue = token.sign(toBeSigned, DigestAlgorithm.SHA256, keys.get(0));

	System.out.println("Signature value : " + Utils.toBase64(signatureValue.getValue()));
}

Other Implementations

As you can see, it is easy to add another implementation of the SignatureTokenConnection, thus enabling the framework to use other API than the provided three (PKCS#11, PKCS#12 and MS CAPI). For example, it is likely that in the future PC/SC will be the preferred way of accessing a Smartcard. Although PKCS#11 is currently the most used API, DSS framework is extensible and can use PC/SC. For our design example we propose to use PC/SC to communicate with the Smartcard.

Management of certificates sources

The validation of a certificate requires the access to some other certificates from multiple sources like trusted lists, trust store, the signature itself: certificates can be contained inside or any other source. Within the framework, an X509 certificate is wrapped through the class:

  • eu.europa.esig.dss.model.x509.CertificateToken

This encapsulation helps make certificate handling more suited to the needs of the validation in the context of trust. The framework associates two internal identifiers to the certificate : the DSS Id based on the certificate binary (unique for each certificate) and the Entity Id based on its public key (common to cross-signed certificates).

Certificate tokens are grouped into sources. A certificate token can be declared in several sources. The class that models a source is called:

  • eu.europa.esig.dss.spi.x509.CertificateSource

This class stores all extracted/injected certificates for a specific source (Signature, OCSP Response, Trust store, Trusted-list,…​). All source types are specified in the enumeration :

  • eu.europa.esig.dss.enumerations.CertificateSourceType

This information is used, for example, to distinguish between the certificate from a trusted source and the others. A source has one and only one type, but a certificate token can be found in multiple sources. The DSS framework supplies some standard implementations, but also gives the possibility to implement owner solutions. Among the standard solutions you can find:

  • eu.europa.esig.dss.spi.x509.CommonCertificateSource

This is the superclass of almost of the certificate sources. It stores the extracted certificates and implements the common methods from the CertificateSource to retrieve certificate(s) by subject, public key, subject key identifier (ski),…​

It also exposes the method CommonCertificateSource#addCertificate which gives the possibility to add manually any CertificateToken as a part of this source.

  • eu.europa.esig.dss.spi.x509.CommonTrustedCertificateSource

The CommonTrustedCertificateSource is a certificate source for trusted certificates. All added certificates are marked as trust anchors and no revocation data are required for these certificates.

  • eu.europa.esig.dss.validation.SignatureCertificateSource

This class and its sub-classes are used to extract and collect certificates from signatures / timestamps. It also has methods to retrieve certificates / certificate references by their origin (eg : SigningCertificate attribute, DSS Dictionary,…​).

  • eu.europa.esig.dss.spi.tsl.TrustedListsCertificateSource

Certificates coming from the list of Trusted Lists. This class inherits of CommonTrustedCertificateSource and gives the mechanism to define the set of trusted certificates (trust anchors). They are used in the validation process to decide if the prospective certificate chain has a trust anchor. See chapter TLValidationJob to get more information about trusted lists loading (e.g. EU Trusted List).

  • eu.europa.esig.dss.spi.x509.ListCertificateSource

This class follows the composite design pattern with a list of CertificateSources. That’s used in the validation to retrieve all sources from the signatures / timestamps / revocation data / trusted lists /…​ It contains some methods which check over all sources to retrieve certificates or verify if a certificate is trusted.

Management of CRL and OCSP sources

A CRL is a time-stamped list identifying revoked certificates. It is signed by a Certificate Authority (CA) and made freely available in a public repository. Each revoked certificate is identified in a CRL by its certificate serial number.

The Online Certificate Status Protocol (OCSP) is an Internet protocol used for obtaining the revocation status of an unique X.509 digital certificate.

For every certificate, the validity has to be checked via CRL or OCSP responses. The information may originate from different CRLSources or OCSPSources: For easing the usage of such sources, DSS implements a CRLSource and OCSPSource interfaces (which inherit from RevocationSource), which offer a generic, uniform way of accessing CRL and OCSP sources. Furthermore, a caching mechanism can be easily attached to those sources, optimizing the access time to revocation information by reducing network connections to online servers.

The interface CRLSource defines the method which returns CRLToken for the given certificate/issuer certificate couple:

CRLSource usage
CRLToken crlToken = crlSource.getRevocationToken(certificateToken, issuerCertificateToken);

The interface OCSPSource defines the method which returns OCSPToken for the given certificate/issuer certificate couple:

OCSPSource usage
OCSPToken ocspToken = ocspSource.getRevocationToken(certificateToken, issuerCertificateToken);

We use these classes during the certificate validation process through "validationContext" object (based on ValidationContext class) which is a "cache" for one validation request that contains every object retrieved so far. This object in turn instantiates a "verifier" based on OCSPAndCRLRevocationSource class whose role is to fetch revocation data by querying an OCSP server first and then a CRL server if no OCSP response could be retrieved. In general, we can distinguish three main sources:

  • Offline sources (OfflineRevocationSource);

  • Online sources (OnlineRevocationSource);

  • Sources with the cache mechanism;

  • List of sources (ListRevocationSource) with a collection of several sources.

Repository Revocation Source

The above-mentioned class allows caching of CRL and OCSP responses to a user-chosen source. By default DSS provides a JDBC based implementation for this class, but other implementations also can be created. The class contains a complete set of functions to save revocation data to a database, extract, update and remove it.
Furthermore, the RepositoryRevocationSource allows the implementer to define a backup revocation source, for the case if the database does not contains the certificate’s revocation data yet.

List of cached Revocation sources implemented in DSS:

  • JdbcRevocationSource

    • JdbcCacheCRLSource

    • JdbcCacheOCSPSource

The classes allow the following configuration :

JdbcCacheCRLSource usage
// Creates an instance of JdbcCacheCRLSource
JdbcCacheCRLSource cacheCRLSource = new JdbcCacheCRLSource();

// Set dataSource for the repository
cacheCRLSource.setDataSource(dataSource);

// Allows definition of an alternative dataLoadet to be used to access a revocation
// from online sources if a requested revocation is not present in the repository or has been expired (see below).
cacheCRLSource.setProxySource(onlineCRLSource);

// All setters accept values in seconds
Long oneWeek = (long) (60 * 60 * 24 * 7); // seconds * minutes * hours * days

// If "nextUpdate" field is not defined for a revocation token, the value of "defaultNextUpdateDelay"
// will be used in order to determine when a new revocation data should be requested.
// If the current time is not beyond the "thisUpdate" time + "defaultNextUpdateDelay",
// then a revocation data will be retrieved from the repository source, otherwise a new revocation data
// will be requested from a proxiedSource.
// Default : null (a new revocation data will be requested of "nestUpdate" field is not defined).
cacheCRLSource.setDefaultNextUpdateDelay(oneWeek);

// Defines a custom maximum possible nextUpdate delay. Allows limiting of a time interval
// from "thisUpdate" to "nextUpdate" defined in a revocation data.
// Default : null (not specified, the "nextUpdate" value provided in a revocation is used).
cacheCRLSource.setMaxNextUpdateDelay(oneWeek); // force refresh every week (eg : ARL)

// Defines if a revocation should be removed on its expiration.
// Default : true (removes revocation from a repository if expired).
cacheCRLSource.setRemoveExpired(true);

// Creates an SQL table
cacheCRLSource.initTable();

// Extract CRL for a certificate
CRLToken crlRevocationToken = cacheCRLSource.getRevocationToken(certificateToken, issuerCertificateToken);

And an example for JdbcCacheOCSPSource :

JdbcCacheOCSPSource usage
JdbcCacheOCSPSource cacheOCSPSource = new JdbcCacheOCSPSource();
cacheOCSPSource.setDataSource(dataSource);
cacheOCSPSource.setProxySource(onlineOCSPSource);
Long threeMinutes = (long) (60 * 3);
cacheOCSPSource.setDefaultNextUpdateDelay(threeMinutes); // default nextUpdateDelay (if not defined in the revocation data)
cacheOCSPSource.initTable();
OCSPToken ocspRevocationToken = cacheOCSPSource.getRevocationToken(certificateToken, certificateToken);

Be aware that you have to initialize a table before start of working with the cached revocation repository.

Other implementations of CRL and OCSP Sources

Such sources find the status of a certificate either from a list stored locally or using the information contained in the advanced signature or online way. Here is the list of sources already implemented in the DSS framework:

  • CRL sources

    • OfflineCRLSource : This class implements the OfflineRevocationSource and retrieves the revocation data from extracted information. The code is common for all signature formats and CRL contents are injected by its sub-classes :

      • CMSCRLSource : Extracts CRLs and CRL references from a CMS Signed Data :

        • CAdESCRLSource : Sub-class of CMSCRLSource for a CAdES Signature;

        • TimestampCRLSource: Sub-class of CMSCRLSource for a Timestamp token (RFC 3161);

      • PAdESCRLSource : Extracts CRLs and CRL references from a PAdES signature.

      • XAdESCRLSource : Extracts CRLs and CRL references from a XAdES signature.

      • ExternalResourcesCRLSource : A class that can instantiate a list of certificate revocation lists from a directory where should be the individual lists.

    • OnlineCRLSource : Retrieves CRL files from online sources with the CRL Distribution Points information from the certificate.

    • JdbcCacheCrlSource : Implementation of the JdbcRevocationSource. This implementation allows storage of valid CRL entries to a defined DataSource' and retrieve them locally.

  • OCSP sources

    • OfflineOCSPSource : This class implements the OfflineRevocationSource and retrieves the revocation data from extracted information. The code is common for all signature formats and OCSP responses are injected by its sub-classes :

      • CMSOCSPSource : Extracts OCSP responses and OCSP references from a CMS Signed Data :

        • CAdESOCSPSource : Sub-class of CMSOCSPSource for a CAdES Signature;

        • TimestampOCSPSource: Sub-class of CMSOCSPSource for a Timestamp token (RFC 3161);

      • PAdESOCSPSource : Extracts OCSP responses and OCSP references from a PAdES signature.

      • XAdESOCSPSource : Extracts OCSP responses and OCSP references from a XAdES signature.

        • ExternalResourcesOCSPSource : A class that can instantiate a list of OCSPToken from a directory where should be the individual DER Encoded X509 certificates files.

    • OnlineOCSPSource : Retrieves OCSP responses from online source.

    • JdbcCacheOcspSource : Implementation of the JdbcRevocationSource. This implementation allows storage of valid OCSP entries to a defined DataSource and retrieve them locally.

Online CRL Source

This is a representation of an Online CRL repository. This implementation will contact using HTTP protocol the CRL Responder to download the CRLs from the given URI. Note that certificate"s Authority Information Access (AIA) extension is used to find issuer’s resources location like CRL file and/or Online Certificate Status Protocol (OCSP). The URIs of CRL server will be extracted from this property (OID value: 1.3.6.1.5.5.7.48.1.3).

It allows the following configuration :

OnlineCRLSource usage
// Instantiates a new OnlineCRLSource
OnlineCRLSource onlineCRLSource = new OnlineCRLSource();

// Allows setting an implementation of `DataLoader` interface,
// processing a querying of a remote revocation server.
// `CommonsDataLoader` instance is used by default.
onlineCRLSource.setDataLoader(new CommonsDataLoader());

// Aets a preferred protocol that will be used for obtaining a CRL.
// E.g. for a list of urls with protocols HTTP, LDAP and FTP, with a defined preferred protocol as FTP,
// the FTP url will be called first, and in case of an unsuccessful result other url calls will follow.
// Default : null (urls will be called in a provided order).
onlineCRLSource.setPreferredProtocol(Protocol.FTP);

Online OCSP Source

This is a representation of an Online OCSP repository. This implementation will contact using HTTP protocol the OCSP Responder to retrieve the OCSP response. Note that certificate’s Authority Information Access (AIA) extension is used to find issuer’s resources location like CRT file and/or Online Certificate Status Protocol (OCSP). The URIs of OCSP server will be extracted from this property (OID value: 1.3.6.1.5.5.7.48.1).

It allows the following configuration :

OnlineOCSPSource usage
// Instantiates a new OnlineOCSPSource object
OnlineOCSPSource onlineOCSPSource = new OnlineOCSPSource();

// Allows setting an implementation of `DataLoader` interface,
// processing a querying of a remote revocation server.
// `CommonsDataLoader` instance is used by default.
onlineOCSPSource.setDataLoader(new OCSPDataLoader());

// Defines an arbitrary integer used in OCSP source querying in order to prevent a replay attack.
// Default : null (not used by default).
onlineOCSPSource.setNonceSource(new SecureRandomNonceSource());

// Defines a DigestAlgorithm being used to generate a CertificateID in order to complete an OCSP request.
// OCSP servers supporting multiple hash functions may produce a revocation response
// with a digest algorithm depending on the provided CertificateID's algorithm.
// Default : SHA1 (as a mandatory requirement to be implemented by OCSP servers. See RFC 5019).
onlineOCSPSource.setCertIDDigestAlgorithm(DigestAlgorithm.SHA1);

CertificateVerifier configuration

The CertificateVerifier and its implementation CommonCertificateVerifier determines how DSS accesses the external resources and how it should react in some occasions. This configuration is used in both extension and validation mode.

CertificateVerifier usage
		CertificateVerifier cv = new CommonCertificateVerifier();

		// This data loader is used to collect certificates from external resources
		// (AIA)
		cv.setDataLoader(dataLoader);

		// The adjunct certificate source is used to provide missing intermediate certificates
		// (not trusted certificates)
		cv.setAdjunctCertSources(adjunctCertSource);

		// The trusted certificate source is used to provide trusted certificates
		// (the trust anchors where the certificate chain building should stop)
		cv.setTrustedCertSources(trustedCertSource);

		// The CRL Source to be used for external accesses (can be configured with a
		// cache,...)
		cv.setCrlSource(crlSource);

		// The OCSP Source to be used for external accesses (can be configured with a
		// cache,...)
		cv.setOcspSource(ocspSource);

		// Sets the default digest algorithm that will be used for digest calculation
		// of tokens used during the validation process.
		// The values will be used in validation reports.
		// Default : DigestAlgorithm.SHA256
		cv.setDefaultDigestAlgorithm(DigestAlgorithm.SHA512);

		// Define the behavior to be followed by DSS in case of revocation checking for
		// certificates issued from an unsure source (DSS v5.4+)
		// Default : revocation check is disabled for unsure sources (security reasons)
		cv.setCheckRevocationForUntrustedChains(false);

		// DSS v5.4+ : The 3 below configurations concern the extension mode (LT/LTA
		// extension)

		// DSS throws an exception by default in case of missing revocation data
		// Default : ExceptionOnStatusAlert
		cv.setAlertOnMissingRevocationData(new ExceptionOnStatusAlert());

		// DSS logs a warning if a TSU certificate chain is not covered with a
		// revocation data (timestamp generation time > CRL/OCSP production time).
		// Default : LogOnStatusAlert
		cv.setAlertOnUncoveredPOE(new LogOnStatusAlert(Level.WARN));

		// DSS interrupts by default the extension process if a revoked certificate is
		// present
		// Default : ExceptionOnStatusAlert
		cv.setAlertOnRevokedCertificate(new ExceptionOnStatusAlert());

		// DSS stops the extension process if an invalid timestamp is met
		// Default : ExceptionOnStatusAlert
		cv.setAlertOnInvalidTimestamp(new ExceptionOnStatusAlert());

		// DSS v5.5+ : logs a warning message in case if there is no valid revocation
		// data
		// with thisUpdate time after the best signature time
		// Example: if a signature was extended to T level then the obtained revocation
		// must have thisUpdate time after production time of the signature timestamp.
		// Default : LogOnStatusAlert
		cv.setAlertOnNoRevocationAfterBestSignatureTime(new LogOnStatusAlert(Level.ERROR));

		// 5.7 : The below methods have been moved to DocumentValidator /
		// CertificateValidator
//		cv.setIncludeCertificateRevocationValues(true);
//		cv.setIncludeCertificateRevocationValues(true);
//		cv.setIncludeTimestampTokenValues(true);

Trust Anchor(s) configuration

Trust anchors represent an important part in the signature creation / validation. That defines which are the trusted entities, which signatures can be trusted,…​ Do I trust certificates/signatures from another company / country / …​ ?

Since the version 5.6, DSS allows to configure one or more trusted certificate source(s). These sources can be configured from a TrustStore (kind of keystore which only contains certificates), a trusted list and/or a list of trusted lists.

Multiple trusted certificate sources usage
CertificateVerifier cv = new CommonCertificateVerifier();
cv.setTrustedCertSources(trustStoreSource(), trustedListSource());

Trust store initialization

If you have a collection of certificates to trust, the easier way to provide them to DSS it to use a KeyStore / TrustStore.

Trust anchor initialization from a Trust Store
public CertificateSource trustStoreSource() throws IOException {
	KeyStoreCertificateSource keystore = new KeyStoreCertificateSource(new File("src/main/resources/keystore.p12"), "PKCS12", getPassword());

	CommonTrustedCertificateSource trustedCertificateSource = new CommonTrustedCertificateSource();
	trustedCertificateSource.importAsTrusted(keystore);

	// Optionally, certificates can also be directly added
	trustedCertificateSource.addCertificate(DSSUtils.loadCertificateFromBase64EncodedString(
			"MIIC9TCCAd2gAwIBAgIBAjANBgkqhkiG9w0BAQUFADArMQswCQYDVQQGEwJBQTEMMAoGA1UEChMDRFNTMQ4wDAYDVQQDEwVJQ0EgQTAeFw0xMzEyMDIxNzMzMTBaFw0xNTEyMDIxNzMzMTBaMDAxCzAJBgNVBAYTAkFBMQwwCgYDVQQKEwNEU1MxEzARBgNVBAMTCnVzZXIgQSBSU0EwgZ8wDQYJKoZIhvcNAQEBBQADgY0AMIGJAoGBAJUHHAphmSDdQ1t62tppK+dLTANsE2nAj+HCpasS3ohlBsrhteRsvTAbrDyIzCmTYWu/nVI4TGvbzBESwV/QitlkoMLpYFw32MIBf2DLmECzGJ3vm5haw6u8S9quR1h8Vu7QWd+5KMabZuR+j91RiSuoY0xS2ZQxJw1vhvW9hRYjAgMBAAGjgaIwgZ8wCQYDVR0TBAIwADAdBgNVHQ4EFgQU9ESnTWfwg13c3LQZzqqwibY5WVYwUwYDVR0jBEwwSoAUIO1CDsBSUcEoFZxKaWf1PAL1U+uhL6QtMCsxDDAKBgNVBAoTA0RTUzELMAkGA1UEBhMCQUExDjAMBgNVBAMTBVJDQSBBggEBMAsGA1UdDwQEAwIHgDARBgNVHSAECjAIMAYGBFUdIAAwDQYJKoZIhvcNAQEFBQADggEBAGnhhnoyVUhDnr/BSbZ/uWfSuwzFPG+2V9K6WxdIaaXOORFGIdFwGlAwA/Qzpq9snfBxuTkAykxq0uEDhHTj0qXxWRjQ+Dop/DrmccoF/zDvgGusyY1YXaABd/kc3IYt7ns7z3tpiqIz4A7a/UHplBRXfqjyaZurZuJQRaSdxh6CNhdEUiUBxkbb1SdMjuOgjzSDjcDjcegjvDquMKdDetvtu2Qh4ConBBo3fUImwiFRWnbudS5H2HE18ikC7gY/QIuNr7USf1PNyUgcG2g31cMtemj7UTBHZ2V/jPf7ZXqwfnVSaYkNvM3weAI6R3PI0STjdxN6a9qjt9xld40YEdw="));

	return trustedCertificateSource;
}

To generate the trust store, there’s an utility class CreateKeyStoreApp in the dss-cookbook module.

Trusted List Certificate Source

In several countries, a list of Trust Service Providers (TSP) is published. This list is usually published in a machine processable format (XML) and sometimes in a human-readable format (PDF). A standard (ETSI TS 119 612) exists with the specifications for the XML format.

DSS contains all needed resources to download, parse, validate and interpret the trusted list contents. Since DSS 5.6, that’s possible to configure one or more independent trusted list(s) (aka not linked to a list of trusted lists) and/or one or more list of trusted lists.

If you want to collect your trusted certificates from trusted list(s), the TrustedListsCertificateSource is required. The trusted list(s) loading can require some times (connection time-out, xml parsing, xml validation,…​). This process is usually executed in background. An instance of TrustedListsCertificateSource needs to be created. That will be synchronized with the TLValidationJob.

Trusted List Certificate Source
public CertificateSource trustedListSource() {
	return new TrustedListsCertificateSource();
}

TLValidationJob

The TLValidationJob allows to download, parse, validate the Trusted List(s) and Lists Of Trusted Lists (LOTL). Once the task is done, its result is stored in the TrustedListsCertificateSource. The job uses 3 different caches (download, parsing and validation) and a state-machine to be efficient.

Trusted lists are stored on the file system. That offers the possibility to run in offline mode with the stored trusted lists. Trusted Lists can be loaded from the file system and/or from Internet.

In the next sections the different configurations will be covered.

TLSource and LOTLSource

Several TLSources and several LOTLSources can be injected in a TLValidationJob. The only constraint is the uniqueness of the Trusted List URLs.

Multiple TLSources and multiple LOTLSources configuration
TLValidationJob validationJob = new TLValidationJob();
// Specify where is the TL/LOTL is hosted and which are the signing certificate(s) for these TL/LOTL.
validationJob.setTrustedListSources(boliviaTLSource(), costaRicaTLSource());
validationJob.setListOfTrustedListSources(europeanLOTLSource(), unitedStatesLOTLSource());

Trusted List Source (TLSource)

A TLSource allows to quickly setup a trusted list configuration. The URL and the signing certificates for this TL are mandatory. Optionally, predicates / filters can be configured to retrieve only a part of the trust service providers or trust services.

TLSource configuration
TLSource tlSource = new TLSource();

// Mandatory : The url where the TL needs to be downloaded
tlSource.setUrl("http://www.ssi.gouv.fr/eidas/TL-FR.xml");

// A certificate source which contains the signing certificate(s) for the
// current trusted list
tlSource.setCertificateSource(getSigningCertificatesForFrenchTL());

// Optional : predicate to filter trust services which are/were granted or
// equivalent (pre/post eIDAS).
// Input : implementation of TrustServicePredicate interface.
// Default : none (select all)
tlSource.setTrustServicePredicate(new GrantedTrustService());

// Optional : predicate to filter the trust service providers
// Input : implementation of TrustServiceProviderPredicate interface.
// Default : none (select all)
tlSource.setTrustServiceProviderPredicate(new CryptologOnlyTrustServiceProvider());

//instance of CertificateSource where all trusted certificates and their properties (service type,...) are stored.
tlValidationJob.setTrustedListSources(tlSource);

List Of Trusted Lists Source (LOTLSource)

A similar configuration is possible for Lists Of Trusted Lists (LOTL). That requires an URL and the possible LOTL signers. Some other parameters are possible. By default, all listed trusted lists are loaded.

LOTLSource configuration
LOTLSource lotlSource = new LOTLSource();

// Mandatory : The url where the LOTL needs to be downloaded
lotlSource.setUrl("https://ec.europa.eu/tools/lotl/eu-lotl.xml");

// A certificate source which contains the signing certificate(s) for the
// current list of trusted lists
lotlSource.setCertificateSource(getSigningCertificatesForEuropeanLOTL());

// true or false for the pivot support. Default = false
// More information :
// https://ec.europa.eu/tools/lotl/pivot-lotl-explanation.html
lotlSource.setPivotSupport(true);

// Optional : the predicate which allows to find the LOTL definition in the LOTL
// Input : implementation of Predicate<OtherTSLPointerType> interface (e.g. OtherTSLPointerPredicate)
// Default : European configuration
lotlSource.setLotlPredicate(new EULOTLOtherTSLPointer().and(new XMLOtherTSLPointer()));

// Optional : the predicate which allows to find and/or filter the TL
// definitions in the LOTL
// Input : implementation of Predicate<OtherTSLPointerType> interface (e.g. OtherTSLPointerPredicate)
// Default : all found trusted lists in the European LOTL
lotlSource.setTlPredicate(new EUTLOtherTSLPointer().and(new XMLOtherTSLPointer()));

// Optional : a predicate which allows to find back the signing certificates for
// the current LOTL
// Input : implementation of LOTLSigningCertificatesAnnouncementSchemeInformationURI interface.
// Default : not defined
//
// OfficialJournalSchemeInformationURI allows to specify the Official Journal
// URL where are published the signing certificates
lotlSource.setSigningCertificatesAnnouncementPredicate(
		new OfficialJournalSchemeInformationURI("https://eur-lex.europa.eu/legal-content/EN/TXT/?uri=uriserv:OJ.C_.2019.276.01.0001.01.ENG"));

// Optional : predicate to filter trust services which are/were granted or
// equivalent (pre/post eIDAS). This parameter is applied on the related trusted
// lists
// Input : implementation of TrustServicePredicate interface.
// Default : none (select all)
lotlSource.setTrustServicePredicate(new GrantedTrustService());

// Optional : predicate to filter the trust service providers. This parameter is
// applied on the related trusted lists
// Input : implementation of TrustServiceProviderPredicate interface.
// Default : none (select all)
lotlSource.setTrustServiceProviderPredicate(new CryptologOnlyTrustServiceProvider());

tlValidationJob.setListOfTrustedListSources(lotlSource);

DSSFileLoader

The FileCacheDataLoader is used to download the trusted list contents on the file-system. Two different configurations are needed. Both of them share the same folder :

  • offline refresh : disabled download from Internet and unlimited cache expiration

  • online refresh : enabled download from Internet and limited cache expiration

Offline and Online refresh configuration
public DSSFileLoader offlineLoader() {
	FileCacheDataLoader offlineFileLoader = new FileCacheDataLoader();
	offlineFileLoader.setCacheExpirationTime(Long.MAX_VALUE);
	offlineFileLoader.setDataLoader(new IgnoreDataLoader()); // do not download from Internet
	offlineFileLoader.setFileCacheDirectory(tlCacheDirectory());
	return offlineFileLoader;
}

public DSSFileLoader onlineLoader() {
	FileCacheDataLoader onlineFileLoader = new FileCacheDataLoader();
	onlineFileLoader.setCacheExpirationTime(0);
	onlineFileLoader.setDataLoader(dataLoader()); // instance of DataLoader which can access to Internet (proxy,...)
	onlineFileLoader.setFileCacheDirectory(tlCacheDirectory());
	return onlineFileLoader;
}

The SynchronizationStrategy

The SynchronizationStrategy defines which are the trusted lists or list of trusted lists to be synchronized. By default, DSS synchronizes all of them. DSS don’t reject any expired / invalid /…​ trusted lists. The content is trusted and a warning is added in a signature / certificate validation.

The strategy is configurable via the interface SynchronizationStrategy :

Example of a custom SynchronizationStrategy
public SynchronizationStrategy allValidTrustedListsStrategy() {

	return new SynchronizationStrategy() {

		@Override
		public boolean canBeSynchronized(TLInfo trustedList) {
			return trustedList.getValidationCacheInfo().isValid();
		}

		@Override
		public boolean canBeSynchronized(LOTLInfo listOfTrustedList) {
			return listOfTrustedList.getValidationCacheInfo().isValid();
		}

	};

}

DSS provides two implementations : ExpirationAndSignatureCheckStrategy and AcceptAllStrategy (default).

The CacheCleaner

The CacheCleaner specifies how DSS clear the cache in case of expired URL,…​ 2 options are available : memory and file-system.

CacheCleaner Configuration
public CacheCleaner cacheCleaner() {
	CacheCleaner cacheCleaner = new CacheCleaner();

	cacheCleaner.setCleanMemory(true); // free the space in memory

	cacheCleaner.setCleanFileSystem(true); // remove the stored file(s) on the file-system

	// if the file-system cleaner is enabled, inject the configured loader from the
	// online or offline refresh data loader.
	cacheCleaner.setDSSFileLoader(offlineLoader());

	return cacheCleaner;
}

Alerting from TL Loading

DSS allows running of custom alerts in some situations (eg : invalid TL signature, LOTL location change,…​). Alert works with two concepts : detection and alert handler. After the download/parsing/validation and before the synchronization, the results are tested to detect events and launch alert(s).

Examples of Alerting
TLValidationJob job = new TLValidationJob();
// ...

// Add a log message in case of invalid signatures
TLAlert tlBrokenSignatureAlert = new TLAlert(new TLSignatureErrorDetection(), new LogTLSignatureErrorAlertHandler());

// Send an email in case of new Official Journal detected
AlertHandler<LOTLInfo> mailSender = new AlertHandler<LOTLInfo>() {

	@Override
	public void process(LOTLInfo currentInfo) {
		String newOJUrl = currentInfo.getParsingCacheInfo().getSigningCertificateAnnouncementUrl();
		// code to send an email
		SampleUtils.sendEmail(newOJUrl);
	}

};

// The europeanLOTLSource is configured with an
// OfficialJournalSchemeInformationURI
LOTLAlert officialJournalDesynchronizationAlert = new LOTLAlert(new OJUrlChangeDetection(europeanLOTLSource()), mailSender);

// Update a database in case of LOTL location change
AlertHandler<LOTLInfo> databaseUpgrader = new AlertHandler<LOTLInfo>() {

	@Override
	public void process(LOTLInfo currentInfo) {
		String newLOTLUrl = null;

		String currentLOTLUrl = currentInfo.getUrl();
		List<PivotInfo> pivots = currentInfo.getPivotInfos();
		for (PivotInfo pivot : pivots) {
			if (!Utils.areStringsEqual(currentLOTLUrl, pivot.getLOTLLocation())) {
				newLOTLUrl = pivot.getLOTLLocation();
				break;
			}
		}

		// code to update a database
		SampleUtils.updateDatabase(newLOTLUrl);
	}

};
LOTLAlert lotlLocationChangeAlert = new LOTLAlert(new LOTLLocationChangeDetection(europeanLOTLSource()), databaseUpgrader);

// add all alerts on the job
job.setLOTLAlerts(Arrays.asList(officialJournalDesynchronizationAlert, lotlLocationChangeAlert));
job.setTLAlerts(Arrays.asList(tlBrokenSignatureAlert));

Executor Service

An Executor Service parameter allows you to customize a way of the program execution on your Java machine, by configuring a number of possible threads to be running, await time and so on.

Executor Service
// Allows configuration of the execution process
// Default : Executors.newCachedThreadPool() is used
tlValidationJob.setExecutorService(Executors.newSingleThreadExecutor());

Complete configuration for the European LOTL

Below, you can find a complete configuration for the European List Of Trusted Lists. The URLs need to be externalized.

European LOTL Configuration
	// Should be externalized
	private static final String LOTL_URL = "https://ec.europa.eu/tools/lotl/eu-lotl.xml";
	private static final String OJ_URL = "https://eur-lex.europa.eu/legal-content/EN/TXT/?uri=uriserv:OJ.C_.2019.276.01.0001.01.ENG";

	@Test
	public void test() {
		CommonCertificateVerifier commonCertificateVerifier = new CommonCertificateVerifier();
		TLValidationJob job = job();
		TrustedListsCertificateSource trustedListsCertificateSource = new TrustedListsCertificateSource();
		job.setTrustedListCertificateSource(trustedListsCertificateSource);
		job.onlineRefresh();
		commonCertificateVerifier.setTrustedCertSources(trustedListsCertificateSource);
		CommonsDataLoader commonsDataLoader = new CommonsDataLoader();
		commonCertificateVerifier.setCrlSource(new OnlineCRLSource());
		commonCertificateVerifier.setOcspSource(new OnlineOCSPSource());
		commonCertificateVerifier.setDataLoader(commonsDataLoader);

		SignedDocumentValidator validator = SignedDocumentValidator.fromDocument(
				new FileDocument("C:\\Users\\aleksandr.beliakov\\Downloads\\prova_firma.pdf"));
		validator.setCertificateVerifier(commonCertificateVerifier);

		Reports reports = validator.validateDocument();
		reports.print();
	}

	public TLValidationJob job() {
		TLValidationJob job = new TLValidationJob();
		job.setOfflineDataLoader(offlineLoader());
		job.setOnlineDataLoader(onlineLoader());
		job.setTrustedListCertificateSource(trustedCertificateSource());
		job.setSynchronizationStrategy(new AcceptAllStrategy());
		job.setCacheCleaner(cacheCleaner());

		LOTLSource europeanLOTL = europeanLOTL();
		job.setListOfTrustedListSources(europeanLOTL);

		job.setLOTLAlerts(Arrays.asList(ojUrlAlert(europeanLOTL), lotlLocationAlert(europeanLOTL)));
		job.setTLAlerts(Arrays.asList(tlSigningAlert(), tlExpirationDetection()));

		return job;
	}

	public TrustedListsCertificateSource trustedCertificateSource() {
		return new TrustedListsCertificateSource();
	}

	public LOTLSource europeanLOTL() {
		LOTLSource lotlSource = new LOTLSource();
		lotlSource.setUrl(LOTL_URL);
//		lotlSource.setCertificateSource(officialJournalContentKeyStore());
		lotlSource.setCertificateSource(new CommonCertificateSource());
		lotlSource.setSigningCertificatesAnnouncementPredicate(new OfficialJournalSchemeInformationURI(OJ_URL));
		lotlSource.setPivotSupport(true);
		return lotlSource;
	}

	public CertificateSource officialJournalContentKeyStore() {
		try {
			return new KeyStoreCertificateSource(new File("src/main/resources/keystore.p12"), "PKCS12", "dss-password");
		} catch (IOException e) {
			throw new DSSException("Unable to load the keystore", e);
		}
	}

	public DSSFileLoader offlineLoader() {
		FileCacheDataLoader offlineFileLoader = new FileCacheDataLoader();
		offlineFileLoader.setCacheExpirationTime(Long.MAX_VALUE);
		offlineFileLoader.setDataLoader(new IgnoreDataLoader());
		offlineFileLoader.setFileCacheDirectory(tlCacheDirectory());
		return offlineFileLoader;
	}

	public DSSFileLoader onlineLoader() {
		FileCacheDataLoader onlineFileLoader = new FileCacheDataLoader();
		onlineFileLoader.setCacheExpirationTime(0);
		onlineFileLoader.setDataLoader(dataLoader());
		onlineFileLoader.setFileCacheDirectory(tlCacheDirectory());
		return onlineFileLoader;
	}

	public File tlCacheDirectory() {
		File rootFolder = new File(System.getProperty("java.io.tmpdir"));
		File tslCache = new File(rootFolder, "dss-tsl-loader");
		if (tslCache.mkdirs()) {
			LOG.info("TL Cache folder : {}", tslCache.getAbsolutePath());
		}
		return tslCache;
	}

	public CommonsDataLoader dataLoader() {
		return new CommonsDataLoader();
	}

	public CacheCleaner cacheCleaner() {
		CacheCleaner cacheCleaner = new CacheCleaner();
		cacheCleaner.setCleanMemory(true);
		cacheCleaner.setCleanFileSystem(true);
		cacheCleaner.setDSSFileLoader(offlineLoader());
		return cacheCleaner;
	}

	// Optionally : alerting.
	// Recommended detections : OJUrlChangeDetection + LOTLLocationChangeDetection

	public TLAlert tlSigningAlert() {
		TLSignatureErrorDetection signingDetection = new TLSignatureErrorDetection();
		LogTLSignatureErrorAlertHandler handler = new LogTLSignatureErrorAlertHandler();
		return new TLAlert(signingDetection, handler);
	}

	public TLAlert tlExpirationDetection() {
		TLExpirationDetection expirationDetection = new TLExpirationDetection();
		LogTLExpirationAlertHandler handler = new LogTLExpirationAlertHandler();
		return new TLAlert(expirationDetection, handler);
	}

	public LOTLAlert ojUrlAlert(LOTLSource source) {
		OJUrlChangeDetection ojUrlDetection = new OJUrlChangeDetection(source);
		LogOJUrlChangeAlertHandler handler = new LogOJUrlChangeAlertHandler();
		return new LOTLAlert(ojUrlDetection, handler);
	}

	public LOTLAlert lotlLocationAlert(LOTLSource source) {
		LOTLLocationChangeDetection lotlLocationDetection = new LOTLLocationChangeDetection(source);
		LogLOTLLocationChangeAlertHandler handler = new LogLOTLLocationChangeAlertHandler();
		return new LOTLAlert(lotlLocationDetection, handler);
	}

The TL / LOTL refresh

The TL / LOTL loading in DSS works as below :

  • Download / parse / validate all LOTLSources from the configuration with/without pivot support (multi-threaded)

  • Analyze introduced changes and expire cache entries (new TL URLs, new signing certificates for a TL,…​)

  • Create TLSources from the retrieved LOTLs

  • Combine these TLSources with independent TLSources (from the configuration)

  • Download / parse / validate all TLs (multi-threaded)

  • If alerts are configured, test if an alert needs to be launched

  • If the debug is enabled, print in the log the cache status

  • Synchronize the TrustedListCertificateSource

  • If the cache cleaner is configured, execute it

  • If the debug is enabled, print in the log the cache status

The refresh can be called with the offline or the online loader and run exactly the same code

How to refresh the Trusted List(s) and Lists of Trusted Lists
TLValidationJob validationJob = new TLValidationJob();

// call with the Offline Loader (application initialization)
validationJob.offlineRefresh();

// call with the Online Loader (callable every day/hour in a cron)
validationJob.onlineRefresh();

Java Keystore Management

Generally (like in case of European LOTL) DSS downloads Trusted Lists by using the SSL protocol (for resources using HTTPS extension), that requires to have a certificate of a remote source in the Java trust store. The certificates have their own validity period and can expire. If a certificated is expired, it will be replaced on a server by a new one in order to support a secure SSL connection. The easiest way to know if your Java trust store is outdated and new certificates need to be added is to check your logs during a TLValidationJob update :

ERROR 14052 --- [pool-2-thread-30] e.e.e.dss.tsl.runnable.AbstractAnalysis  : Unable to process GET call for url [https://sr.riik.ee/tsl/estonian-tsl.xml]. Reason : [PKIX path building failed: sun.security.provider.certpath.SunCertPathBuilderException: unable to find valid certification path to requested target]

The SunCertPathBuilderException means that the certificate established the secure connection is not trusted by your Java Virtual Machine. In order to add the certificate to the trust store, you need to do the following steps (the example is based on Windows OS and Google Chrome browser):

  1. Open the failed URL in your browser. In our case it will be 'https://sr.riik.ee/tsl/estonian-tsl.xml' obtained from the logs.

  2. Click on a lock icon next to the URL in the tab you just opened. It will open a window about the current connection status.

  3. Click on 'Certificate' button to open the Certificate window.

  4. Go to 'Details' tab and choose 'Copy to File…​'.

  5. Process the 'Certificate Export Wizard', by saving the certificate in one of '.CER' formats. Store the file in your file system. For us it will create a file 'ee.cer'.

  6. Run 'Command Prompt' with administrator permissions (right click → 'Run As Administrator').

  7. Execute the following line (ensure that 'keytool' is installed) :

Certificate import
keytool -import -alias newCert -file pathToCert\ee.cer -keystore pathToJavaDirectory\lib\security\cacerts -storepass changeit

The default password for a Java keystore is "changeit". Ensure that you have a default configuration, or use another password you have configured.

In order to apply changes, the application using Java must be rebooted.

After these steps the TLValidationJob will successfully download the target Trusted List (i.e. Estonian in our example).

This described algorithm is not only one available solution, if you have difficulties with this, you can search in the Internet for another working for you solution.

TLValidationJobSummary

The class TLValidationJobSummary contains all processed data about the download (time, error,…​), the parsing (extracted information, parsing error,…​) and the signature validation (signing certificate, signing time,…​).

How to retrieve the information about the TLValidationJob process
TrustedListsCertificateSource trustedListCertificateSource = new TrustedListsCertificateSource();

TLValidationJob job = new TLValidationJob();
job.setTrustedListCertificateSource(trustedListCertificateSource);

// ... config & refresh ...

// A cache content summary can be computed on request
TLValidationJobSummary summary = job.getSummary();

// All information about processed LOTLSources
List<LOTLInfo> lotlInfos = summary.getLOTLInfos();
LOTLInfo lotlInfo = lotlInfos.get(0);
// All data about the download (last occurrence, cache status, error,...)
DownloadInfoRecord downloadCacheInfo = lotlInfo.getDownloadCacheInfo();

// All data about the parsing (date, extracted data, cache status,...)
ParsingInfoRecord parsingCacheInfo = lotlInfo.getParsingCacheInfo();

// All data about the signature validation (signing certificate, validation
// result, cache status,...)
ValidationInfoRecord validationCacheInfo = lotlInfo.getValidationCacheInfo();

// All information about processed TLSources (which are not linked to a
// LOTLSource)
List<TLInfo> otherTLInfos = summary.getOtherTLInfos();

// or the last update can be collected from the TrustedListsCertificateSource
TLValidationJobSummary lastSynchronizedSummary = trustedListCertificateSource.getSummary();

TSP Sources

The Time Stamp Authority by creating time-stamp tokens provides independent and irrefutable proof of time for business transactions, e-documents and digital signatures. The TSA must comply with the IETF RFC 3161 specifications (cf. [R07]). A time-stamp is obtained by sending the digest value of the given data and digest algorithm to the Time Stamp Authority. The returned time-stamp is a signed data that contains the digest value, the identity of the TSA, and the time of stamping. This proves that the given data existed before the time of stamping. The DSS framework proposes TSPSource interface to implement the communication with TSA. The class OnlineTSPSource is the default implementation of TSP using HTTP(S) communication layer. The following bit of Java code illustrates how you might use this class:

OnlineTSPSource usage
final String tspServer = "http://dss.nowina.lu/pki-factory/tsa/good-tsa";
OnlineTSPSource tspSource = new OnlineTSPSource(tspServer);
tspSource.setDataLoader(new TimestampDataLoader()); // uses the specific content-type

final DigestAlgorithm digestAlgorithm = DigestAlgorithm.SHA256;
final byte[] toDigest = "Hello world".getBytes("UTF-8");
final byte[] digestValue = DSSUtils.digest(digestAlgorithm, toDigest);
final TimestampBinary tsBinary = tspSource.getTimeStampResponse(digestAlgorithm, digestValue);

LOG.info(DSSUtils.toHex(tsBinary.getBytes()));

Time-stamp policy

A time-stamp policy is a "named set of rules that indicates the applicability of a time-stamp token to a particular community and/or class of application with common security requirements". A TSA may define its own policy which enhances the policy defined in RFC 3628. Such a policy shall incorporate or further constrain the requirements identified in RFC 3628. A time-stamp policy may be defined by the user of times-stamp services.

Composite TSP Source

Sometimes, timestamping servers may encounter interruptions (restart,…​). To avoid failing signature extension, DSS allows a user to configure several TSP Sources. DSS will try source by source until getting an usable timestamp token.

Configuration of a CompositeTSPSource
// Create a map with several TSPSources
TimestampDataLoader timestampDataLoader = new TimestampDataLoader();// uses the specific content-type

OnlineTSPSource tsa1 = new OnlineTSPSource("http://dss.nowina.lu/pki-factory/tsa/ee-good-tsa");
tsa1.setDataLoader(timestampDataLoader);
OnlineTSPSource tsa2 = new OnlineTSPSource("http://dss.nowina.lu/pki-factory/tsa/good-tsa");
tsa2.setDataLoader(timestampDataLoader);

Map<String, TSPSource> tspSources = new HashMap<>();
tspSources.put("TSA1", tsa1);
tspSources.put("TSA2", tsa2);

// Instantiate a new CompositeTSPSource and set the different sources
CompositeTSPSource tspSource = new CompositeTSPSource();
tspSource.setTspSources(tspSources);

final DigestAlgorithm digestAlgorithm = DigestAlgorithm.SHA256;
final byte[] toDigest = "Hello world".getBytes("UTF-8");
final byte[] digestValue = DSSUtils.digest(digestAlgorithm, toDigest);

// DSS will request the tsp sources (one by one) until getting a valid token.
// If none of them succeed, a DSSException is thrown.
final TimestampBinary tsBinary = tspSource.getTimeStampResponse(digestAlgorithm, digestValue);

LOG.info(DSSUtils.toHex(tsBinary.getBytes()));

Supported algorithms

DSS supports several signature algorithms (combination of an encryption algorithm and a digest algorithm). Below, you can find the supported combinations. The support of the algorithms depends on the registered OID (ASN1) or URI (XML).

In the next table, XAdES also applies to ASiC with embedded XAdES signatures and CAdES also concerns PAdES and ASiC with embedded CAdES signatures.

SmartCards/HSMs don’t allow signing with all digest algorithms. Please refer to your SmartCard/HSM provider.
Table 7. Supported algorithms
SHA-1 SHA-224 SHA-256 SHA-384 SHA-512 SHA3-224 SHA3-256 SHA3-384 SHA3-512 MD2 MD5 RIPEMD160

RSA

XAdES

CAdES

RSA-PSS

XAdES

CAdES

ECDSA

XAdES

CAdES

Ed25519

XAdES

CAdES

DSA

XAdES

CAdES

HMAC

XAdES

CAdES

Multi-threading

DSS can be used in multi-threaded environments but some points need to be considered like resources sharing and caching. All operations are stateless and this fact requires to be maintained. Some resources can be shared, others are proper to an operation.

For each provided operation, DSS requires a CertificateVerifier object. This object is responsible to provide certificates and accesses to external resources (AIA, CRL, OCSP,…​). At the beginning of all operation, CertificateSources and RevocationSources are created for each signature / timestamp / revocation data. Extracted information are combined with the configured sources in the CertificateVerifier. For these reasons, integrators need to be careful about the CertificateVerifier configuration.

Resource sharing

The trusted certificates can be shared between multiple threads because these certificates are static. This means they don’t require more analysis. Their status won’t evolve. For these certificates, DSS doesn’t need to collect issuer certificate and/or their revocation data.

In opposition, the adjunct certificates cannot be shared. These certificates concern a specific signature/validation operation. This parameter is used to provide missing certificate(s). When DSS is unable to build the complete certificate path with the provided certificates (as signature parameters or embedded within a signature), it is possible to inject not present certificates. These certificates are not necessarily trusted and may require future "modifications" like revocation data collection,…​

Caching

In case of multi-threading usage, we strongly recommend caching of external resources. All external resources can be cached (AIA, CRL, OCSP) to improve performances and to avoid requesting too much time the same resources. FileCacheDataLoader and JdbcCacheCRLSource can help you in this way.

XML Securities

Since DSS 5.7, the framework allows custom configuration of XML-related modules for enabling/disabling of XML securities (e.g. in order to use Xalan or Xerces).

We strongly do not recommend disabling of security features and usage of deprecated dependencies. Be aware: the feature is designed only for experienced users, and all changes made in the module are at your own risk.

The configuration is available for the following classes:

  • javax.xml.transform.TransformerFactory with a TransformerFactoryBuilder - loads XML templates and builds DOM objects;

  • javax.xml.validation.SchemaFactory with a SchemaFactoryBuilder - loads XML Schema;

  • javax.xml.validation.Validator with a ValidatorConfigurator - configures a validator to validate an XML document against an XML Schema.

All the classes can be configured with the following methods (example for TransformerFactory):

XMLSecurities configuration
// Obtain a singleton instance of {@link XmlDefinerUtils}
XmlDefinerUtils xmlDefinerUtils = XmlDefinerUtils.getInstance();

// returns a predefined {@link TransformerFactoryBuilder} with all securities in place
TransformerFactoryBuilder transformerBuilder = TransformerFactoryBuilder.getSecureTransformerBuilder();

// sets an alert in case of exception on feature/attribute setting
transformerBuilder.setSecurityExceptionAlert(new LogOnStatusAlert(Level.WARN));

// allows to enable a feature
transformerBuilder.enableFeature(XMLConstants.FEATURE_SECURE_PROCESSING);

// allows to disable a feature
transformerBuilder.disableFeature("FEATURE_TO_DISABLE");

// allows to set an attribute with a value
transformerBuilder.setAttribute(XMLConstants.ACCESS_EXTERNAL_DTD, "");

// sets the transformer (will be applied for all calls)
xmlDefinerUtils.setTransformerFactoryBuilder(transformerBuilder);

The javax.xml.parsers.DocumentBuilderFactory in DomUtils, which allows you to parse and create XML Document object, also can be configured with the methods:

DocumentBuilderFactory configuration
// allows enabling of a feature
DomUtils.enableFeature("http://xml.org/sax/features/external-general-entities");

// allows disabling of a feature
DomUtils.disableFeature("http://apache.org/xml/features/nonvalidating/load-external-dtd");

The classes XmlDefinerUtils and DomUtils are singletons, therefore all changes performed on the instances will applied on all calls of the related methods.

JAXB modules

Since the version 5.5, DSS provides the following JAXB modules with a harmonized structure :

  • dss-policy-jaxb - defines validation policy JAXB model

  • dss-diagnostic-jaxb - defines Diagnostic Data JAXB model

  • dss-detailed-report-jaxb - defines Detailed Report JAXB model

  • dss-simple-report-jaxb - defines Simple Report JAXB model

  • dss-simple-certificate-report-jaxb - defines Certificate Simple Report JAXB model

All modules share the same logic and have the following structure (where *** is a model name):

dss-***-jaxb
src/main/java
eu.europa.esig.dss.***
  • ***.java - wrapper(s) which eases the JAXB manipulation

  • …​

  • ***Facade.java - class which allows marshalling/unmarshalling of jaxb objects, generation of HTML/PDF content, etc.

  • ***XmlDefiner.java - class which contains the model definition (XSD, XSLT references, ObjectFactory)

  • jaxb - generated on compile time

    • Xml***.java - JAXB model

    • …​

src/main/resources
xsd
  • ***.xsd - XML Schema (XSD) for the Detailed Report model

  • binding.xml - XJC instructions to generate the JAXB model from the XSD

xslt
  • html

    • ***.xslt - XML Stylesheet for the HTML generation

  • pdf

    • ***.xslt - XML Stylesheet for the PDF generation

In the main classes, a Facade is present to quickly operate with the JAXB objects (eg: marshall, unmarshall, generate the HTML/PDF, validate the XML structure,…​).

DetailedReportFacade usage
Reports completeReports = documentValidator.validateDocument();

DetailedReportFacade detailedReportFacade = DetailedReportFacade.newFacade();

// Transforms the JAXB object to String (xml content)
String marshalledDetailedReport = detailedReportFacade.marshall(completeReports.getDetailedReportJaxb());

// Transforms the String (xml content) to a JAXB Object
XmlDetailedReport xmlDetailedReport = detailedReportFacade.unmarshall(marshalledDetailedReport);

// Generates the HTML content for the given Detailed Report (compatible with
// BootStrap)
// Similar method is available for PDF generation (requires Apache FOP)
String htmlDetailedReport = detailedReportFacade.generateHtmlReport(completeReports.getDetailedReportJaxb());

A XmlDefiner is also available with the access to the embedded XML Schemas (XSD), the XML Stylesheets (XSLT) to be able to generate the HTML or the PDF content (for DSS specific JAXB) and the JAXB Object Factory.

DetailedReportXmlDefiner usage
// The JAXB Object Factory
ObjectFactory objectFactory = DetailedReportXmlDefiner.OBJECT_FACTORY;

// The JAXBContext (cached)
JAXBContext jaxbContext = DetailedReportXmlDefiner.getJAXBContext();

// The XML Schema to validate a XML content (cached)
Schema schema = DetailedReportXmlDefiner.getSchema();

// The Templates object with the loaded XML Stylesheet to generate the HTML
// content from the JAXB Object (cached)
Templates bootstrap3Templates = DetailedReportXmlDefiner.getHtmlBootstrap3Templates();

// The Templates object with the loaded XML Stylesheet to generate the PDF
// content from the JAXB Object (cached)
Templates pdfTemplates = DetailedReportXmlDefiner.getPdfTemplates();

Report stylesheets

The report modules (namely: dss-simple-report-jaxb, dss-simple-certificate-report-jaxb and dss-detailed-report-jaxb) contain two XSLT style sheets for final reports generation:

  • Bootstrap 3 XSLT;

  • Bootstrap 4 XSLT.

By default, in DSS since version 5.6 the style sheet for Bootstrap 4 is used. In order to generate a report with a selected style sheet you need to call a relevant method in a Facade class (see classes definition above):

Bootstrap 3 generation
String bootstrap3Report = SimpleReportFacade.newFacade().generateHtmlBootstrap3Report(xmlSimpleReport);

Otherwise, in case if you need to customize the transformer, you can create a report by using an XmlDefiner:

Bootstrap 3 custom generation
try (Writer writer = new StringWriter()) {
	Transformer transformer = SimpleCertificateReportXmlDefiner.getHtmlBootstrap3Templates().newTransformer();
	// specify custom parameters if needed
	transformer.transform(new StreamSource(new StringReader(simpleReport)), new StreamResult(writer));
	String bootstrap3Report = writer.toString();
}

Alerts

Since DSS 5.7 the framework includes an extended possibility to execute custom processes in case of arbitrary defined events.

The Alert is a basic interface used to trigger a process on a passed object. DSS provides an AbstractAlert implementation of the interface with a clearly defined structure. The class must be instantiated with two attributes:

  • AlertDetector - used to detect an event/state of the object and trigger a process;

  • AlertHandler - defines a process to be executed on an object.

In its basic module, framework provides a few alerts based on a Status:

  • ExceptionOnStatusAlert - throws an AlertException (RuntimeException) when the status reports an issue;

  • LogOnStatusAlert - logs a message with the defined log level;

  • SilentOnStatusAlert - ignores the reported issue and does nothing.

The usage of alerts is available in the following classes:

  • XML Securities configurators from dss-jaxb-parsers module : TransformerFactoryBuilder, SchemaFactoryBuilder, ValidatorConfigurator;

  • CertificateVerifier configuration - to handle the unexpected situation(s) in a custom way (introduced AlertException to re-throw exceptions);

  • TLValidationJob - to process custom actions on change/state on loading of LOTL/TLs (see LOTLAlert and TLAlert).

I18N (Internationalization)

Since DSS 5.6 a new module has been introduced allowing changing of a language for reports generated by DSS. The current version of the framework allows customization of text values only for a DetailedReport.

A target language of the report can be set with the following code:

Language customization
SignedDocumentValidator validator = SignedDocumentValidator.fromDocument(signedDocument);
// A target Locale must be defined for the validator
validator.setLocale(Locale.FRENCH); // for French language

In case if no language is specified, the framework will use a default Locale obtained from OS on a running machine. If a requested language is not found, a default translation will be used.

As a default configuration DSS provides English translation.

In order to provide a custom translation, a new file must be created inside src\main\resources directory of your project with a name followed by one of the patterns:

dss-messages_XX.properties or dss-messages_XX_YY.properties, where:

  • XX - an abbreviation of a target language;

  • YY - a country code.

For example, for a French language a file with a name dss-messages_fr.properties need to be created, or dss-messages_fr_FR.properties to use it only in France local.

Additional features

Certificate validation

DSS offers the possibility to validate a certificate. For a given certificate, the framework builds a certificate path until a known trust anchor (trusted list, keystore,…​), validates each found certificate (OCSP / CRL) and determines its European "qualification".

To determine the certificate qualification, DSS follows the draft standard ETSI TS 119 172-4 ([R09]). It analyses the certificate properties (QCStatements, Certificate Policies,…​) and applies possible overrules from the related trusted list ("catched" qualifiers from a trust service). More information about qualifiers can be found in the standard ETSI TS 119 612 ([R10]).

DSS always computes the status at 2 different times : certificate issuance and signing/validation time. The certificate qualification can evolve in the time, its status is not immutable (eg: a trust service provider lost its granted status). The eIDAS regulation ([R11]) clearly defines these different times in the Article 32 and related Annex I.

Validate a certificate and retrieve its qualification level
// Firstly, we load the certificate to be validated
CertificateToken token = DSSUtils.loadCertificate(new File("src/main/resources/keystore/ec.europa.eu.1.cer"));

// We need a certificate verifier and configure it  (see specific chapter about the CertificateVerifier configuration)
CertificateVerifier cv = new CommonCertificateVerifier();

// We create an instance of the CertificateValidator with the certificate
CertificateValidator validator = CertificateValidator.fromCertificate(token);
validator.setCertificateVerifier(cv);

// Allows specifying which tokens need to be extracted in the diagnostic data (Base64).
// Default : NONE)
validator.setTokenExtractionStategy(TokenExtractionStategy.EXTRACT_CERTIFICATES_AND_REVOCATION_DATA);

// We execute the validation
CertificateReports certificateReports = validator.validate();

// We have 3 reports
// The diagnostic data which contains all used and static data
DiagnosticData diagnosticData = certificateReports.getDiagnosticData();

// The detailed report which is the result of the process of the diagnostic data and the validation policy
DetailedReport detailedReport = certificateReports.getDetailedReport();

// The simple report is a summary of the detailed report or diagnostic data (more user-friendly)
SimpleCertificateReport simpleReport = certificateReports.getSimpleReport();

SSL Certificate validation (QWAC)

With DSS, that’s also possible to validate SSL certificate against the EUMS TL and the ETSI TS 119 615 to determine if it is a Qualified certificate for WebSite Authentication (QWAC).

Validate a SSL certificate and retrieve its qualification level
// We firstly need an Internet Access. Additional configuration may be required
// (proxy,...)
CommonsDataLoader dataLoader = new CommonsDataLoader();

// We set an instance of TrustAllStrategy to rely on the Trusted Lists content
// instead of the JVM trust store.
dataLoader.setTrustStrategy(TrustAllStrategy.INSTANCE);

// Secondly, we create an instance of SSLCertificateLoader which is responsible
// of the SSL certificate(s) download.
SSLCertificateLoader sslCertificateLoader = new SSLCertificateLoader();
// We set the configured dataLoader
sslCertificateLoader.setCommonsDataLoader(dataLoader);

// Thirdly, we need to configure the CertificateVerifier
CertificateVerifier cv = new CommonCertificateVerifier();
cv.setTrustedCertSources(trustedListsCertificateSource); // configured trusted list certificate source
cv.setDataLoader(dataLoader); // configured AIA Access
cv.setOcspSource(ocspSource); // configured OCSP Access
cv.setCrlSource(crlSource); // configured CRL Access

// We retrieve the SSL certificates for the given URL
List<CertificateToken> certificates = sslCertificateLoader.getCertificates("https://www.microsec.hu");

CertificateToken sslCertificate = certificates.get(0);

// Add intermediate certificates as non trusted certificates (adjunct)
CertificateSource adjunctCertSource = new CommonCertificateSource();
for (CertificateToken certificateToken : certificates) {
	adjunctCertSource.addCertificate(certificateToken);
}
cv.setAdjunctCertSources(adjunctCertSource);

// Create an instance of CertificateValidator for the SSL Certificate with the
// CertificateVerifier
CertificateValidator validator = CertificateValidator.fromCertificate(sslCertificate);
validator.setCertificateVerifier(cv);

CertificateReports reports = validator.validate();
SimpleCertificateReport simpleReport = reports.getSimpleReport();
DetailedReport detailedReport = reports.getDetailedReport();
DiagnosticData diagnosticData = reports.getDiagnosticData();

Extract the signed data from a signature

DSS is able to retrieve the original data from a valid signature.

Retrieve original data from a signed document
// We have our signed document, we want to retrieve the original/signed data
DSSDocument signedDocument = new FileDocument("src/test/resources/signature-pool/signedXmlXadesB.xml");

// We create an instance of DocumentValidator. DSS automatically selects the validator depending of the
// signature file
SignedDocumentValidator documentValidator = SignedDocumentValidator.fromDocument(signedDocument);

// We set a certificate verifier. It handles the certificate pool, allows to check the certificate status,...
documentValidator.setCertificateVerifier(new CommonCertificateVerifier());

// We retrieve the found signatures
List<AdvancedSignature> signatures = documentValidator.getSignatures();

// We select the wanted signature (the first one in our current case)
AdvancedSignature advancedSignature = signatures.get(0);

// We call get original document with the related signature id (DSS unique ID)
List<DSSDocument> originalDocuments = documentValidator.getOriginalDocuments(advancedSignature.getId());

// We can have one or more original documents depending of the signature (ASiC, PDF,...)
DSSDocument original = originalDocuments.get(0);

original.save("target/original.xml");

REST and SOAP Services

DSS offers REST and SOAP web services. Additionally, we also provide a SOAP-UI project and Postman samples in the dss-cookbook module.

The different webservices are :

  • Signature webservices (dss-signature-soap / dss-signature-rest) and their clients : they expose methods to allow signing or extending a signature from a client.

  • Server-signing webservice (dss-server-signing-soap / dss-server-signing-rest) and their clients : they expose method to retrieve keys from a server (PKCS#11, PKCS#12, HSM,…​) and to sign the digest on the server side.

  • Signature validation webservices (dss-validation-soap / dss-validation-rest) and their clients : they expose methods to allow signature validation, with an optional detached file and an optional validation policy.

  • Certificate validation webservices (dss-certificate-validation-soap / dss-certificate-validation-rest) and their clients : they expose methods to allow certificate validation, with an optional provided certificate chain and custom validation time.

  • Timestamp webservices (dss-timestamp-remote-soap / dss-timestamp-remote-rest) and their clients : they expose methos to allow remote timestamp creation, by providing digest value to be timestamped and a digest algorithm, used for the digets calculation.

The data structure in webservices is similar in both REST and SOAP modules.

The documentation will covers the REST calls. All the REST services present in DSS are compliant with OpenAPI Specification.

REST signature service

This service exposes 4 methods for one or more document(s) :

Rest signature service
// Initializes the rest client
RestDocumentSignatureService restClient = new RestDocumentSignatureServiceImpl();

// Defines RemoteSignatureParameters
RemoteSignatureParameters parameters = new RemoteSignatureParameters();
parameters.setSignatureLevel(SignatureLevel.PAdES_BASELINE_B);
parameters.setSigningCertificate(new RemoteCertificate(privateKey.getCertificate().getEncoded()));
parameters.setSignaturePackaging(SignaturePackaging.ENVELOPING);
parameters.setDigestAlgorithm(DigestAlgorithm.SHA256);

// Initialize a RemoteDocument object to be signed
FileDocument fileToSign = new FileDocument(new File("src/test/resources/sample.xml"));
RemoteDocument toSignDocument = new RemoteDocument(Utils.toByteArray(fileToSign.openStream()), fileToSign.getName());

// computes the digest to be signed
ToBeSignedDTO dataToSign = restClient.getDataToSign(new DataToSignOneDocumentDTO(toSignDocument, parameters));

// Creates a SignOneDocumentDTO
SignatureValue signatureValue = signingToken.sign(DTOConverter.toToBeSigned(dataToSign), DigestAlgorithm.SHA256, privateKey);
SignOneDocumentDTO signDocument = new SignOneDocumentDTO(toSignDocument, parameters,
		new SignatureValueDTO(signatureValue.getAlgorithm(), signatureValue.getValue()));

// Adds the signature value to the document
RemoteDocument signedDocument = restClient.signDocument(signDocument);

// Define the extention parameters
RemoteSignatureParameters extendParameters = new RemoteSignatureParameters();
extendParameters.setSignatureLevel(SignatureLevel.PAdES_BASELINE_T);

// Extends the existing signature
RemoteDocument extendedDocument = restClient.extendDocument(new ExtendDocumentDTO(signedDocument, extendParameters));

// Defines timestamp parameters
RemoteTimestampParameters remoteTimestampParameters = new RemoteTimestampParameters();
remoteTimestampParameters.setDigestAlgorithm(DigestAlgorithm.SHA256);

// Defines a Timestamp document DTO
TimestampOneDocumentDTO timestampOneDocumentDTO = new TimestampOneDocumentDTO(extendedDocument, remoteTimestampParameters);

// Timestamps a provided document (available for PDF, ASiC-E and ASiC-S container formats)
RemoteDocument timestampedDocument = restClient.timestampDocument(timestampOneDocumentDTO);

Get data to sign

The method allows retrieving the data to be signed. The user sends the document to be signed, the parameters (signature level,…​) and the certificate chain.

The parameters in getDataToSign and signDocument MUST be the same (especially the signing date).
Request
POST /services/rest/signature/one-document/getDataToSign HTTP/1.1
Accept: application/json, application/javascript, text/javascript, text/json
Content-Type: application/json; charset=UTF-8
Host: localhost:8080
Content-Length: 2975

{
  "parameters" : {
    "signingCertificate" : {
      "encodedCertificate" : "MIIC6jCCAdKgAwIBAgIGLtYU17tXMA0GCSqGSIb3DQEBCwUAMDAxGzAZBgNVBAMMElJvb3RTZWxmU2lnbmVkRmFrZTERMA8GA1UECgwIRFNTLXRlc3QwHhcNMTcwNjA4MTEyNjAxWhcNNDcwNzA0MDc1NzI0WjAoMRMwEQYDVQQDDApTaWduZXJGYWtlMREwDwYDVQQKDAhEU1MtdGVzdDCCASIwDQYJKoZIhvcNAQEBBQADggEPADCCAQoCggEBAMI3kZhtnipn+iiZHZ9ax8FlfE5Ow/cFwBTfAEb3R1ZQUp6/BQnBt7Oo0JWBtc9qkv7JUDdcBJXPV5QWS5AyMPHpqQ75Hitjsq/Fzu8eHtkKpFizcxGa9BZdkQjh4rSrtO1Kjs0Rd5DQtWSgkeVCCN09kN0ZsZ0ENY+Ip8QxSmyztsStkYXdULqpwz4JEXW9vz64eTbde4vQJ6pjHGarJf1gQNEc2XzhmI/prXLysWNqC7lZg7PUZUTrdegABTUzYCRJ1kWBRPm4qo0LN405c94QQd45a5kTgowHzEgLnAQI28x0M3A59TKC+ieNc6VF1PsTLpUw7PNI2VstX5jAuasCAwEAAaMSMBAwDgYDVR0PAQH/BAQDAgEGMA0GCSqGSIb3DQEBCwUAA4IBAQCK6LGA01TR+rmU8p6yhAi4OkDN2b1dbIL8l8iCMYopLCxx8xqq3ubZCOxqh1X2j6pgWzarb0b/MUix00IoUvNbFOxAW7PBZIKDLnm6LsckRxs1U32sC9d1LOHe3WKBNB6GZALT1ewjh7hSbWjftlmcovq+6eVGA5cvf2u/2+TkKkyHV/NR394nXrdsdpvygwypEtXjetzD7UT93Nuw3xcV8VIftIvHf9LjU7h+UjGmKXG9c15eYr3SzUmv6kyOI0Bvw14PWtsWGl0QdOSRvIBBrP4adCnGTgjgjk9LTcO8B8FKrr+8lHGuc0bp4lIUToiUkGILXsiEeEg9WAqm+XqO"
    },
    "certificateChain" : [ ],
    "detachedContents" : null,
    "asicContainerType" : null,
    "signatureLevel" : "XAdES_BASELINE_B",
    "signaturePackaging" : "ENVELOPING",
    "signatureAlgorithm" : "RSA_SHA256",
    "digestAlgorithm" : "SHA256",
    "encryptionAlgorithm" : "RSA",
    "referenceDigestAlgorithm" : null,
    "maskGenerationFunction" : null,
    "contentTimestamps" : null,
    "contentTimestampParameters" : {
      "digestAlgorithm" : "SHA256",
      "canonicalizationMethod" : "http://www.w3.org/2001/10/xml-exc-c14n#",
      "timestampContainerForm" : null
    },
    "signatureTimestampParameters" : {
      "digestAlgorithm" : "SHA256",
      "canonicalizationMethod" : "http://www.w3.org/2001/10/xml-exc-c14n#",
      "timestampContainerForm" : null
    },
    "archiveTimestampParameters" : {
      "digestAlgorithm" : "SHA256",
      "canonicalizationMethod" : "http://www.w3.org/2001/10/xml-exc-c14n#",
      "timestampContainerForm" : null
    },
    "signWithExpiredCertificate" : false,
    "generateTBSWithoutCertificate" : false,
    "imageParameters" : null,
    "blevelParams" : {
      "trustAnchorBPPolicy" : true,
      "signingDate" : 1593006511083,
      "claimedSignerRoles" : null,
      "policyId" : null,
      "policyQualifier" : null,
      "policyDescription" : null,
      "policyDigestAlgorithm" : null,
      "policyDigestValue" : null,
      "policySpuri" : null,
      "commitmentTypeIndications" : null,
      "signerLocationPostalAddress" : [ ],
      "signerLocationPostalCode" : null,
      "signerLocationLocality" : null,
      "signerLocationStateOrProvince" : null,
      "signerLocationCountry" : null,
      "signerLocationStreet" : null
    }
  },
  "toSignDocument" : {
    "bytes" : "SGVsbG8=",
    "digestAlgorithm" : null,
    "name" : "RemoteDocument"
  }
}
Response
HTTP/1.1 200 OK
Date: Wed, 24 Jun 2020 13:48:31 GMT
X-Content-Type-Options: nosniff
X-XSS-Protection: 1; mode=block
Cache-Control: no-cache, no-store, max-age=0, must-revalidate
Pragma: no-cache
Expires: 0
X-Frame-Options: DENY
Server: ESIG-DSS
Content-Type: application/json
Transfer-Encoding: chunked
Keep-Alive: timeout=20
Connection: keep-alive
Content-Length: 1536

{
  "bytes" : "PGRzOlNpZ25lZEluZm8geG1sbnM6ZHM9Imh0dHA6Ly93d3cudzMub3JnLzIwMDAvMDkveG1sZHNpZyMiPjxkczpDYW5vbmljYWxpemF0aW9uTWV0aG9kIEFsZ29yaXRobT0iaHR0cDovL3d3dy53My5vcmcvMjAwMS8xMC94bWwtZXhjLWMxNG4jIj48L2RzOkNhbm9uaWNhbGl6YXRpb25NZXRob2Q+PGRzOlNpZ25hdHVyZU1ldGhvZCBBbGdvcml0aG09Imh0dHA6Ly93d3cudzMub3JnLzIwMDEvMDQveG1sZHNpZy1tb3JlI3JzYS1zaGEyNTYiPjwvZHM6U2lnbmF0dXJlTWV0aG9kPjxkczpSZWZlcmVuY2UgSWQ9InItaWQtNmY5OTA4NmE1NDMwZjVmNTdjNDZhYzcyMDEzNWQxYjAtMSIgVHlwZT0iaHR0cDovL3d3dy53My5vcmcvMjAwMC8wOS94bWxkc2lnI09iamVjdCIgVVJJPSIjby1pZC02Zjk5MDg2YTU0MzBmNWY1N2M0NmFjNzIwMTM1ZDFiMC0xIj48ZHM6VHJhbnNmb3Jtcz48ZHM6VHJhbnNmb3JtIEFsZ29yaXRobT0iaHR0cDovL3d3dy53My5vcmcvMjAwMC8wOS94bWxkc2lnI2Jhc2U2NCI+PC9kczpUcmFuc2Zvcm0+PC9kczpUcmFuc2Zvcm1zPjxkczpEaWdlc3RNZXRob2QgQWxnb3JpdGhtPSJodHRwOi8vd3d3LnczLm9yZy8yMDAxLzA0L3htbGVuYyNzaGEyNTYiPjwvZHM6RGlnZXN0TWV0aG9kPjxkczpEaWdlc3RWYWx1ZT5HRitOc3lKeC9pWDFZYWI4azRzdUprTUc3REJPMmxHQUI5RjJTQ1k0R1drPTwvZHM6RGlnZXN0VmFsdWU+PC9kczpSZWZlcmVuY2U+PGRzOlJlZmVyZW5jZSBUeXBlPSJodHRwOi8vdXJpLmV0c2kub3JnLzAxOTAzI1NpZ25lZFByb3BlcnRpZXMiIFVSST0iI3hhZGVzLWlkLTZmOTkwODZhNTQzMGY1ZjU3YzQ2YWM3MjAxMzVkMWIwIj48ZHM6VHJhbnNmb3Jtcz48ZHM6VHJhbnNmb3JtIEFsZ29yaXRobT0iaHR0cDovL3d3dy53My5vcmcvMjAwMS8xMC94bWwtZXhjLWMxNG4jIj48L2RzOlRyYW5zZm9ybT48L2RzOlRyYW5zZm9ybXM+PGRzOkRpZ2VzdE1ldGhvZCBBbGdvcml0aG09Imh0dHA6Ly93d3cudzMub3JnLzIwMDEvMDQveG1sZW5jI3NoYTI1NiI+PC9kczpEaWdlc3RNZXRob2Q+PGRzOkRpZ2VzdFZhbHVlPm5DMEZxakpXY0U2bE9pc2ZSSmZnR2J0WTlSZm1RUVpxZHBqTWp2MXJCak09PC9kczpEaWdlc3RWYWx1ZT48L2RzOlJlZmVyZW5jZT48L2RzOlNpZ25lZEluZm8+"
}

Sign document

The method allows generation of the signed document with the received signature value.

The parameters in getDataToSign and signDocument MUST be the same (especially the signing date).
Request
POST /services/rest/signature/one-document/signDocument HTTP/1.1
Accept: application/json, application/javascript, text/javascript, text/json
Content-Type: application/json; charset=UTF-8
Host: localhost:8080
Content-Length: 3400

{
  "parameters" : {
    "signingCertificate" : {
      "encodedCertificate" : "MIIC6jCCAdKgAwIBAgIGLtYU17tXMA0GCSqGSIb3DQEBCwUAMDAxGzAZBgNVBAMMElJvb3RTZWxmU2lnbmVkRmFrZTERMA8GA1UECgwIRFNTLXRlc3QwHhcNMTcwNjA4MTEyNjAxWhcNNDcwNzA0MDc1NzI0WjAoMRMwEQYDVQQDDApTaWduZXJGYWtlMREwDwYDVQQKDAhEU1MtdGVzdDCCASIwDQYJKoZIhvcNAQEBBQADggEPADCCAQoCggEBAMI3kZhtnipn+iiZHZ9ax8FlfE5Ow/cFwBTfAEb3R1ZQUp6/BQnBt7Oo0JWBtc9qkv7JUDdcBJXPV5QWS5AyMPHpqQ75Hitjsq/Fzu8eHtkKpFizcxGa9BZdkQjh4rSrtO1Kjs0Rd5DQtWSgkeVCCN09kN0ZsZ0ENY+Ip8QxSmyztsStkYXdULqpwz4JEXW9vz64eTbde4vQJ6pjHGarJf1gQNEc2XzhmI/prXLysWNqC7lZg7PUZUTrdegABTUzYCRJ1kWBRPm4qo0LN405c94QQd45a5kTgowHzEgLnAQI28x0M3A59TKC+ieNc6VF1PsTLpUw7PNI2VstX5jAuasCAwEAAaMSMBAwDgYDVR0PAQH/BAQDAgEGMA0GCSqGSIb3DQEBCwUAA4IBAQCK6LGA01TR+rmU8p6yhAi4OkDN2b1dbIL8l8iCMYopLCxx8xqq3ubZCOxqh1X2j6pgWzarb0b/MUix00IoUvNbFOxAW7PBZIKDLnm6LsckRxs1U32sC9d1LOHe3WKBNB6GZALT1ewjh7hSbWjftlmcovq+6eVGA5cvf2u/2+TkKkyHV/NR394nXrdsdpvygwypEtXjetzD7UT93Nuw3xcV8VIftIvHf9LjU7h+UjGmKXG9c15eYr3SzUmv6kyOI0Bvw14PWtsWGl0QdOSRvIBBrP4adCnGTgjgjk9LTcO8B8FKrr+8lHGuc0bp4lIUToiUkGILXsiEeEg9WAqm+XqO"
    },
    "certificateChain" : [ ],
    "detachedContents" : null,
    "asicContainerType" : null,
    "signatureLevel" : "XAdES_BASELINE_B",
    "signaturePackaging" : "ENVELOPING",
    "signatureAlgorithm" : "RSA_SHA256",
    "digestAlgorithm" : "SHA256",
    "encryptionAlgorithm" : "RSA",
    "referenceDigestAlgorithm" : null,
    "maskGenerationFunction" : null,
    "contentTimestamps" : null,
    "contentTimestampParameters" : {
      "digestAlgorithm" : "SHA256",
      "canonicalizationMethod" : "http://www.w3.org/2001/10/xml-exc-c14n#",
      "timestampContainerForm" : null
    },
    "signatureTimestampParameters" : {
      "digestAlgorithm" : "SHA256",
      "canonicalizationMethod" : "http://www.w3.org/2001/10/xml-exc-c14n#",
      "timestampContainerForm" : null
    },
    "archiveTimestampParameters" : {
      "digestAlgorithm" : "SHA256",
      "canonicalizationMethod" : "http://www.w3.org/2001/10/xml-exc-c14n#",
      "timestampContainerForm" : null
    },
    "signWithExpiredCertificate" : false,
    "generateTBSWithoutCertificate" : false,
    "imageParameters" : null,
    "blevelParams" : {
      "trustAnchorBPPolicy" : true,
      "signingDate" : 1593006511083,
      "claimedSignerRoles" : null,
      "policyId" : null,
      "policyQualifier" : null,
      "policyDescription" : null,
      "policyDigestAlgorithm" : null,
      "policyDigestValue" : null,
      "policySpuri" : null,
      "commitmentTypeIndications" : null,
      "signerLocationPostalAddress" : [ ],
      "signerLocationPostalCode" : null,
      "signerLocationLocality" : null,
      "signerLocationStateOrProvince" : null,
      "signerLocationCountry" : null,
      "signerLocationStreet" : null
    }
  },
  "signatureValue" : {
    "algorithm" : "RSA_SHA256",
    "value" : "FhYWIR6/F5riYu17R7flXaAmqAu8Kbdt5/gABhefeqb1qwEHGpSnXEINegYY5lDXVZ/QdIJ+6HHHuN6dlVC8gnxyafCWHGcJRkF/V20n7JKKwBrXxsbWR/KJFoVnTe40PZNX/hAPBkHf7jIqkadZJxE7Fz5e9yuY2gK+L1hKe+ruxst9oxnm7zoMqYtQw6gPGFMSeFJPKHRY3KhYHo6NTC8rn4myb7XqC5cmDj5w4OAW9AL5dJHVHM68UgKANHIYGkBx8XNew3A3LZa+tU8nTb194AhJiKRA6vkpBZXKuySmgD7H6+sTEMykaTIfXLhr0BBdCv38HZqyw0ZE8mwd7Q=="
  },
  "toSignDocument" : {
    "bytes" : "SGVsbG8=",
    "digestAlgorithm" : null,
    "name" : "RemoteDocument"
  }
}
Response
HTTP/1.1 200 OK
Date: Wed, 24 Jun 2020 13:48:31 GMT
X-Content-Type-Options: nosniff
X-XSS-Protection: 1; mode=block
Cache-Control: no-cache, no-store, max-age=0, must-revalidate
Pragma: no-cache
Expires: 0
X-Frame-Options: DENY
Server: ESIG-DSS
Content-Type: application/json
Transfer-Encoding: chunked
Keep-Alive: timeout=20
Connection: keep-alive
Content-Length: 5339

{
  "bytes" : "PD94bWwgdmVyc2lvbj0iMS4wIiBlbmNvZGluZz0iVVRGLTgiIHN0YW5kYWxvbmU9Im5vIj8+PGRzOlNpZ25hdHVyZSB4bWxuczpkcz0iaHR0cDovL3d3dy53My5vcmcvMjAwMC8wOS94bWxkc2lnIyIgSWQ9ImlkLTZmOTkwODZhNTQzMGY1ZjU3YzQ2YWM3MjAxMzVkMWIwIj48ZHM6U2lnbmVkSW5mbz48ZHM6Q2Fub25pY2FsaXphdGlvbk1ldGhvZCBBbGdvcml0aG09Imh0dHA6Ly93d3cudzMub3JnLzIwMDEvMTAveG1sLWV4Yy1jMTRuIyIvPjxkczpTaWduYXR1cmVNZXRob2QgQWxnb3JpdGhtPSJodHRwOi8vd3d3LnczLm9yZy8yMDAxLzA0L3htbGRzaWctbW9yZSNyc2Etc2hhMjU2Ii8+PGRzOlJlZmVyZW5jZSBJZD0ici1pZC02Zjk5MDg2YTU0MzBmNWY1N2M0NmFjNzIwMTM1ZDFiMC0xIiBUeXBlPSJodHRwOi8vd3d3LnczLm9yZy8yMDAwLzA5L3htbGRzaWcjT2JqZWN0IiBVUkk9IiNvLWlkLTZmOTkwODZhNTQzMGY1ZjU3YzQ2YWM3MjAxMzVkMWIwLTEiPjxkczpUcmFuc2Zvcm1zPjxkczpUcmFuc2Zvcm0gQWxnb3JpdGhtPSJodHRwOi8vd3d3LnczLm9yZy8yMDAwLzA5L3htbGRzaWcjYmFzZTY0Ii8+PC9kczpUcmFuc2Zvcm1zPjxkczpEaWdlc3RNZXRob2QgQWxnb3JpdGhtPSJodHRwOi8vd3d3LnczLm9yZy8yMDAxLzA0L3htbGVuYyNzaGEyNTYiLz48ZHM6RGlnZXN0VmFsdWU+R0YrTnN5SngvaVgxWWFiOGs0c3VKa01HN0RCTzJsR0FCOUYyU0NZNEdXaz08L2RzOkRpZ2VzdFZhbHVlPjwvZHM6UmVmZXJlbmNlPjxkczpSZWZlcmVuY2UgVHlwZT0iaHR0cDovL3VyaS5ldHNpLm9yZy8wMTkwMyNTaWduZWRQcm9wZXJ0aWVzIiBVUkk9IiN4YWRlcy1pZC02Zjk5MDg2YTU0MzBmNWY1N2M0NmFjNzIwMTM1ZDFiMCI+PGRzOlRyYW5zZm9ybXM+PGRzOlRyYW5zZm9ybSBBbGdvcml0aG09Imh0dHA6Ly93d3cudzMub3JnLzIwMDEvMTAveG1sLWV4Yy1jMTRuIyIvPjwvZHM6VHJhbnNmb3Jtcz48ZHM6RGlnZXN0TWV0aG9kIEFsZ29yaXRobT0iaHR0cDovL3d3dy53My5vcmcvMjAwMS8wNC94bWxlbmMjc2hhMjU2Ii8+PGRzOkRpZ2VzdFZhbHVlPm5DMEZxakpXY0U2bE9pc2ZSSmZnR2J0WTlSZm1RUVpxZHBqTWp2MXJCak09PC9kczpEaWdlc3RWYWx1ZT48L2RzOlJlZmVyZW5jZT48L2RzOlNpZ25lZEluZm8+PGRzOlNpZ25hdHVyZVZhbHVlIElkPSJ2YWx1ZS1pZC02Zjk5MDg2YTU0MzBmNWY1N2M0NmFjNzIwMTM1ZDFiMCI+RmhZV0lSNi9GNXJpWXUxN1I3ZmxYYUFtcUF1OEtiZHQ1L2dBQmhlZmVxYjFxd0VIR3BTblhFSU5lZ1lZNWxEWFZaL1FkSUorNkhISHVONmRsVkM4Z254eWFmQ1dIR2NKUmtGL1YyMG43SktLd0JyWHhzYldSL0tKRm9WblRlNDBQWk5YL2hBUEJrSGY3aklxa2FkWkp4RTdGejVlOXl1WTJnSytMMWhLZStydXhzdDlveG5tN3pvTXFZdFF3NmdQR0ZNU2VGSlBLSFJZM0toWUhvNk5UQzhybjRteWI3WHFDNWNtRGo1dzRPQVc5QUw1ZEpIVkhNNjhVZ0tBTkhJWUdrQng4WE5ldzNBM0xaYSt0VThuVGIxOTRBaEppS1JBNnZrcEJaWEt1eVNtZ0Q3SDYrc1RFTXlrYVRJZlhMaHIwQkJkQ3YzOEhacXl3MFpFOG13ZDdRPT08L2RzOlNpZ25hdHVyZVZhbHVlPjxkczpLZXlJbmZvPjxkczpYNTA5RGF0YT48ZHM6WDUwOUNlcnRpZmljYXRlPk1JSUM2akNDQWRLZ0F3SUJBZ0lHTHRZVTE3dFhNQTBHQ1NxR1NJYjNEUUVCQ3dVQU1EQXhHekFaQmdOVkJBTU1FbEp2YjNSVFpXeG1VMmxuYm1Wa1JtRnJaVEVSTUE4R0ExVUVDZ3dJUkZOVExYUmxjM1F3SGhjTk1UY3dOakE0TVRFeU5qQXhXaGNOTkRjd056QTBNRGMxTnpJMFdqQW9NUk13RVFZRFZRUUREQXBUYVdkdVpYSkdZV3RsTVJFd0R3WURWUVFLREFoRVUxTXRkR1Z6ZERDQ0FTSXdEUVlKS29aSWh2Y05BUUVCQlFBRGdnRVBBRENDQVFvQ2dnRUJBTUkza1podG5pcG4raWlaSFo5YXg4RmxmRTVPdy9jRndCVGZBRWIzUjFaUVVwNi9CUW5CdDdPbzBKV0J0Yzlxa3Y3SlVEZGNCSlhQVjVRV1M1QXlNUEhwcVE3NUhpdGpzcS9GenU4ZUh0a0twRml6Y3hHYTlCWmRrUWpoNHJTcnRPMUtqczBSZDVEUXRXU2drZVZDQ04wOWtOMFpzWjBFTlkrSXA4UXhTbXl6dHNTdGtZWGRVTHFwd3o0SkVYVzl2ejY0ZVRiZGU0dlFKNnBqSEdhckpmMWdRTkVjMlh6aG1JL3ByWEx5c1dOcUM3bFpnN1BVWlVUcmRlZ0FCVFV6WUNSSjFrV0JSUG00cW8wTE40MDVjOTRRUWQ0NWE1a1Rnb3dIekVnTG5BUUkyOHgwTTNBNTlUS0MraWVOYzZWRjFQc1RMcFV3N1BOSTJWc3RYNWpBdWFzQ0F3RUFBYU1TTUJBd0RnWURWUjBQQVFIL0JBUURBZ0VHTUEwR0NTcUdTSWIzRFFFQkN3VUFBNElCQVFDSzZMR0EwMVRSK3JtVThwNnloQWk0T2tETjJiMWRiSUw4bDhpQ01Zb3BMQ3h4OHhxcTN1YlpDT3hxaDFYMmo2cGdXemFyYjBiL01VaXgwMElvVXZOYkZPeEFXN1BCWklLRExubTZMc2NrUnhzMVUzMnNDOWQxTE9IZTNXS0JOQjZHWkFMVDFld2poN2hTYldqZnRsbWNvdnErNmVWR0E1Y3ZmMnUvMitUa0treUhWL05SMzk0blhyZHNkcHZ5Z3d5cEV0WGpldHpEN1VUOTNOdXczeGNWOFZJZnRJdkhmOUxqVTdoK1VqR21LWEc5YzE1ZVlyM1N6VW12Nmt5T0kwQnZ3MTRQV3RzV0dsMFFkT1NSdklCQnJQNGFkQ25HVGdqZ2prOUxUY084QjhGS3JyKzhsSEd1YzBicDRsSVVUb2lVa0dJTFhzaUVlRWc5V0FxbStYcU88L2RzOlg1MDlDZXJ0aWZpY2F0ZT48L2RzOlg1MDlEYXRhPjwvZHM6S2V5SW5mbz48ZHM6T2JqZWN0Pjx4YWRlczpRdWFsaWZ5aW5nUHJvcGVydGllcyB4bWxuczp4YWRlcz0iaHR0cDovL3VyaS5ldHNpLm9yZy8wMTkwMy92MS4zLjIjIiBUYXJnZXQ9IiNpZC02Zjk5MDg2YTU0MzBmNWY1N2M0NmFjNzIwMTM1ZDFiMCI+PHhhZGVzOlNpZ25lZFByb3BlcnRpZXMgSWQ9InhhZGVzLWlkLTZmOTkwODZhNTQzMGY1ZjU3YzQ2YWM3MjAxMzVkMWIwIj48eGFkZXM6U2lnbmVkU2lnbmF0dXJlUHJvcGVydGllcz48eGFkZXM6U2lnbmluZ1RpbWU+MjAyMC0wNi0yNFQxMzo0ODozMVo8L3hhZGVzOlNpZ25pbmdUaW1lPjx4YWRlczpTaWduaW5nQ2VydGlmaWNhdGVWMj48eGFkZXM6Q2VydD48eGFkZXM6Q2VydERpZ2VzdD48ZHM6RGlnZXN0TWV0aG9kIEFsZ29yaXRobT0iaHR0cDovL3d3dy53My5vcmcvMjAwMS8wNC94bWxlbmMjc2hhNTEyIi8+PGRzOkRpZ2VzdFZhbHVlPjE0d01qREZ6ZnNxa2RaVXNuUEgwL2grWm84cno4REV3aU1xMllPMXdOVGZwbEwzd2tRN0UwbDJ5WlBZZGVxR0s5U3hDVGx6cDExUk5FVWVMS01zQ2VRPT08L2RzOkRpZ2VzdFZhbHVlPjwveGFkZXM6Q2VydERpZ2VzdD48eGFkZXM6SXNzdWVyU2VyaWFsVjI+TUQ0d05LUXlNREF4R3pBWkJnTlZCQU1NRWxKdmIzUlRaV3htVTJsbmJtVmtSbUZyWlRFUk1BOEdBMVVFQ2d3SVJGTlRMWFJsYzNRQ0JpN1dGTmU3Vnc9PTwveGFkZXM6SXNzdWVyU2VyaWFsVjI+PC94YWRlczpDZXJ0PjwveGFkZXM6U2lnbmluZ0NlcnRpZmljYXRlVjI+PHhhZGVzOlNpZ25hdHVyZVBvbGljeUlkZW50aWZpZXI+PHhhZGVzOlNpZ25hdHVyZVBvbGljeUltcGxpZWQvPjwveGFkZXM6U2lnbmF0dXJlUG9saWN5SWRlbnRpZmllcj48L3hhZGVzOlNpZ25lZFNpZ25hdHVyZVByb3BlcnRpZXM+PHhhZGVzOlNpZ25lZERhdGFPYmplY3RQcm9wZXJ0aWVzPjx4YWRlczpEYXRhT2JqZWN0Rm9ybWF0IE9iamVjdFJlZmVyZW5jZT0iI3ItaWQtNmY5OTA4NmE1NDMwZjVmNTdjNDZhYzcyMDEzNWQxYjAtMSI+PHhhZGVzOk1pbWVUeXBlPmFwcGxpY2F0aW9uL29jdGV0LXN0cmVhbTwveGFkZXM6TWltZVR5cGU+PC94YWRlczpEYXRhT2JqZWN0Rm9ybWF0PjwveGFkZXM6U2lnbmVkRGF0YU9iamVjdFByb3BlcnRpZXM+PC94YWRlczpTaWduZWRQcm9wZXJ0aWVzPjwveGFkZXM6UXVhbGlmeWluZ1Byb3BlcnRpZXM+PC9kczpPYmplY3Q+PGRzOk9iamVjdCBJZD0iby1pZC02Zjk5MDg2YTU0MzBmNWY1N2M0NmFjNzIwMTM1ZDFiMC0xIj5TR1ZzYkc4PTwvZHM6T2JqZWN0PjwvZHM6U2lnbmF0dXJlPg==",
  "digestAlgorithm" : null,
  "name" : "RemoteDocument-signed-xades-baseline-b.xml"
}

Extend document

The method allows extension of an existing signature to a stronger level.

Request
POST /services/rest/signature/one-document/extendDocument HTTP/1.1
Accept: application/json, application/javascript, text/javascript, text/json
Content-Type: application/json; charset=UTF-8
Host: localhost:8080
Content-Length: 7184

{
  "toExtendDocument" : {
    "bytes" : "PD94bWwgdmVyc2lvbj0iMS4wIiBlbmNvZGluZz0iVVRGLTgiIHN0YW5kYWxvbmU9Im5vIj8+PGRzOlNpZ25hdHVyZSB4bWxuczpkcz0iaHR0cDovL3d3dy53My5vcmcvMjAwMC8wOS94bWxkc2lnIyIgSWQ9ImlkLTZmOTkwODZhNTQzMGY1ZjU3YzQ2YWM3MjAxMzVkMWIwIj48ZHM6U2lnbmVkSW5mbz48ZHM6Q2Fub25pY2FsaXphdGlvbk1ldGhvZCBBbGdvcml0aG09Imh0dHA6Ly93d3cudzMub3JnLzIwMDEvMTAveG1sLWV4Yy1jMTRuIyIvPjxkczpTaWduYXR1cmVNZXRob2QgQWxnb3JpdGhtPSJodHRwOi8vd3d3LnczLm9yZy8yMDAxLzA0L3htbGRzaWctbW9yZSNyc2Etc2hhMjU2Ii8+PGRzOlJlZmVyZW5jZSBJZD0ici1pZC02Zjk5MDg2YTU0MzBmNWY1N2M0NmFjNzIwMTM1ZDFiMC0xIiBUeXBlPSJodHRwOi8vd3d3LnczLm9yZy8yMDAwLzA5L3htbGRzaWcjT2JqZWN0IiBVUkk9IiNvLWlkLTZmOTkwODZhNTQzMGY1ZjU3YzQ2YWM3MjAxMzVkMWIwLTEiPjxkczpUcmFuc2Zvcm1zPjxkczpUcmFuc2Zvcm0gQWxnb3JpdGhtPSJodHRwOi8vd3d3LnczLm9yZy8yMDAwLzA5L3htbGRzaWcjYmFzZTY0Ii8+PC9kczpUcmFuc2Zvcm1zPjxkczpEaWdlc3RNZXRob2QgQWxnb3JpdGhtPSJodHRwOi8vd3d3LnczLm9yZy8yMDAxLzA0L3htbGVuYyNzaGEyNTYiLz48ZHM6RGlnZXN0VmFsdWU+R0YrTnN5SngvaVgxWWFiOGs0c3VKa01HN0RCTzJsR0FCOUYyU0NZNEdXaz08L2RzOkRpZ2VzdFZhbHVlPjwvZHM6UmVmZXJlbmNlPjxkczpSZWZlcmVuY2UgVHlwZT0iaHR0cDovL3VyaS5ldHNpLm9yZy8wMTkwMyNTaWduZWRQcm9wZXJ0aWVzIiBVUkk9IiN4YWRlcy1pZC02Zjk5MDg2YTU0MzBmNWY1N2M0NmFjNzIwMTM1ZDFiMCI+PGRzOlRyYW5zZm9ybXM+PGRzOlRyYW5zZm9ybSBBbGdvcml0aG09Imh0dHA6Ly93d3cudzMub3JnLzIwMDEvMTAveG1sLWV4Yy1jMTRuIyIvPjwvZHM6VHJhbnNmb3Jtcz48ZHM6RGlnZXN0TWV0aG9kIEFsZ29yaXRobT0iaHR0cDovL3d3dy53My5vcmcvMjAwMS8wNC94bWxlbmMjc2hhMjU2Ii8+PGRzOkRpZ2VzdFZhbHVlPm5DMEZxakpXY0U2bE9pc2ZSSmZnR2J0WTlSZm1RUVpxZHBqTWp2MXJCak09PC9kczpEaWdlc3RWYWx1ZT48L2RzOlJlZmVyZW5jZT48L2RzOlNpZ25lZEluZm8+PGRzOlNpZ25hdHVyZVZhbHVlIElkPSJ2YWx1ZS1pZC02Zjk5MDg2YTU0MzBmNWY1N2M0NmFjNzIwMTM1ZDFiMCI+RmhZV0lSNi9GNXJpWXUxN1I3ZmxYYUFtcUF1OEtiZHQ1L2dBQmhlZmVxYjFxd0VIR3BTblhFSU5lZ1lZNWxEWFZaL1FkSUorNkhISHVONmRsVkM4Z254eWFmQ1dIR2NKUmtGL1YyMG43SktLd0JyWHhzYldSL0tKRm9WblRlNDBQWk5YL2hBUEJrSGY3aklxa2FkWkp4RTdGejVlOXl1WTJnSytMMWhLZStydXhzdDlveG5tN3pvTXFZdFF3NmdQR0ZNU2VGSlBLSFJZM0toWUhvNk5UQzhybjRteWI3WHFDNWNtRGo1dzRPQVc5QUw1ZEpIVkhNNjhVZ0tBTkhJWUdrQng4WE5ldzNBM0xaYSt0VThuVGIxOTRBaEppS1JBNnZrcEJaWEt1eVNtZ0Q3SDYrc1RFTXlrYVRJZlhMaHIwQkJkQ3YzOEhacXl3MFpFOG13ZDdRPT08L2RzOlNpZ25hdHVyZVZhbHVlPjxkczpLZXlJbmZvPjxkczpYNTA5RGF0YT48ZHM6WDUwOUNlcnRpZmljYXRlPk1JSUM2akNDQWRLZ0F3SUJBZ0lHTHRZVTE3dFhNQTBHQ1NxR1NJYjNEUUVCQ3dVQU1EQXhHekFaQmdOVkJBTU1FbEp2YjNSVFpXeG1VMmxuYm1Wa1JtRnJaVEVSTUE4R0ExVUVDZ3dJUkZOVExYUmxjM1F3SGhjTk1UY3dOakE0TVRFeU5qQXhXaGNOTkRjd056QTBNRGMxTnpJMFdqQW9NUk13RVFZRFZRUUREQXBUYVdkdVpYSkdZV3RsTVJFd0R3WURWUVFLREFoRVUxTXRkR1Z6ZERDQ0FTSXdEUVlKS29aSWh2Y05BUUVCQlFBRGdnRVBBRENDQVFvQ2dnRUJBTUkza1podG5pcG4raWlaSFo5YXg4RmxmRTVPdy9jRndCVGZBRWIzUjFaUVVwNi9CUW5CdDdPbzBKV0J0Yzlxa3Y3SlVEZGNCSlhQVjVRV1M1QXlNUEhwcVE3NUhpdGpzcS9GenU4ZUh0a0twRml6Y3hHYTlCWmRrUWpoNHJTcnRPMUtqczBSZDVEUXRXU2drZVZDQ04wOWtOMFpzWjBFTlkrSXA4UXhTbXl6dHNTdGtZWGRVTHFwd3o0SkVYVzl2ejY0ZVRiZGU0dlFKNnBqSEdhckpmMWdRTkVjMlh6aG1JL3ByWEx5c1dOcUM3bFpnN1BVWlVUcmRlZ0FCVFV6WUNSSjFrV0JSUG00cW8wTE40MDVjOTRRUWQ0NWE1a1Rnb3dIekVnTG5BUUkyOHgwTTNBNTlUS0MraWVOYzZWRjFQc1RMcFV3N1BOSTJWc3RYNWpBdWFzQ0F3RUFBYU1TTUJBd0RnWURWUjBQQVFIL0JBUURBZ0VHTUEwR0NTcUdTSWIzRFFFQkN3VUFBNElCQVFDSzZMR0EwMVRSK3JtVThwNnloQWk0T2tETjJiMWRiSUw4bDhpQ01Zb3BMQ3h4OHhxcTN1YlpDT3hxaDFYMmo2cGdXemFyYjBiL01VaXgwMElvVXZOYkZPeEFXN1BCWklLRExubTZMc2NrUnhzMVUzMnNDOWQxTE9IZTNXS0JOQjZHWkFMVDFld2poN2hTYldqZnRsbWNvdnErNmVWR0E1Y3ZmMnUvMitUa0treUhWL05SMzk0blhyZHNkcHZ5Z3d5cEV0WGpldHpEN1VUOTNOdXczeGNWOFZJZnRJdkhmOUxqVTdoK1VqR21LWEc5YzE1ZVlyM1N6VW12Nmt5T0kwQnZ3MTRQV3RzV0dsMFFkT1NSdklCQnJQNGFkQ25HVGdqZ2prOUxUY084QjhGS3JyKzhsSEd1YzBicDRsSVVUb2lVa0dJTFhzaUVlRWc5V0FxbStYcU88L2RzOlg1MDlDZXJ0aWZpY2F0ZT48L2RzOlg1MDlEYXRhPjwvZHM6S2V5SW5mbz48ZHM6T2JqZWN0Pjx4YWRlczpRdWFsaWZ5aW5nUHJvcGVydGllcyB4bWxuczp4YWRlcz0iaHR0cDovL3VyaS5ldHNpLm9yZy8wMTkwMy92MS4zLjIjIiBUYXJnZXQ9IiNpZC02Zjk5MDg2YTU0MzBmNWY1N2M0NmFjNzIwMTM1ZDFiMCI+PHhhZGVzOlNpZ25lZFByb3BlcnRpZXMgSWQ9InhhZGVzLWlkLTZmOTkwODZhNTQzMGY1ZjU3YzQ2YWM3MjAxMzVkMWIwIj48eGFkZXM6U2lnbmVkU2lnbmF0dXJlUHJvcGVydGllcz48eGFkZXM6U2lnbmluZ1RpbWU+MjAyMC0wNi0yNFQxMzo0ODozMVo8L3hhZGVzOlNpZ25pbmdUaW1lPjx4YWRlczpTaWduaW5nQ2VydGlmaWNhdGVWMj48eGFkZXM6Q2VydD48eGFkZXM6Q2VydERpZ2VzdD48ZHM6RGlnZXN0TWV0aG9kIEFsZ29yaXRobT0iaHR0cDovL3d3dy53My5vcmcvMjAwMS8wNC94bWxlbmMjc2hhNTEyIi8+PGRzOkRpZ2VzdFZhbHVlPjE0d01qREZ6ZnNxa2RaVXNuUEgwL2grWm84cno4REV3aU1xMllPMXdOVGZwbEwzd2tRN0UwbDJ5WlBZZGVxR0s5U3hDVGx6cDExUk5FVWVMS01zQ2VRPT08L2RzOkRpZ2VzdFZhbHVlPjwveGFkZXM6Q2VydERpZ2VzdD48eGFkZXM6SXNzdWVyU2VyaWFsVjI+TUQ0d05LUXlNREF4R3pBWkJnTlZCQU1NRWxKdmIzUlRaV3htVTJsbmJtVmtSbUZyWlRFUk1BOEdBMVVFQ2d3SVJGTlRMWFJsYzNRQ0JpN1dGTmU3Vnc9PTwveGFkZXM6SXNzdWVyU2VyaWFsVjI+PC94YWRlczpDZXJ0PjwveGFkZXM6U2lnbmluZ0NlcnRpZmljYXRlVjI+PHhhZGVzOlNpZ25hdHVyZVBvbGljeUlkZW50aWZpZXI+PHhhZGVzOlNpZ25hdHVyZVBvbGljeUltcGxpZWQvPjwveGFkZXM6U2lnbmF0dXJlUG9saWN5SWRlbnRpZmllcj48L3hhZGVzOlNpZ25lZFNpZ25hdHVyZVByb3BlcnRpZXM+PHhhZGVzOlNpZ25lZERhdGFPYmplY3RQcm9wZXJ0aWVzPjx4YWRlczpEYXRhT2JqZWN0Rm9ybWF0IE9iamVjdFJlZmVyZW5jZT0iI3ItaWQtNmY5OTA4NmE1NDMwZjVmNTdjNDZhYzcyMDEzNWQxYjAtMSI+PHhhZGVzOk1pbWVUeXBlPmFwcGxpY2F0aW9uL29jdGV0LXN0cmVhbTwveGFkZXM6TWltZVR5cGU+PC94YWRlczpEYXRhT2JqZWN0Rm9ybWF0PjwveGFkZXM6U2lnbmVkRGF0YU9iamVjdFByb3BlcnRpZXM+PC94YWRlczpTaWduZWRQcm9wZXJ0aWVzPjwveGFkZXM6UXVhbGlmeWluZ1Byb3BlcnRpZXM+PC9kczpPYmplY3Q+PGRzOk9iamVjdCBJZD0iby1pZC02Zjk5MDg2YTU0MzBmNWY1N2M0NmFjNzIwMTM1ZDFiMC0xIj5TR1ZzYkc4PTwvZHM6T2JqZWN0PjwvZHM6U2lnbmF0dXJlPg==",
    "digestAlgorithm" : null,
    "name" : "RemoteDocument-signed-xades-baseline-b.xml"
  },
  "parameters" : {
    "signingCertificate" : null,
    "certificateChain" : [ ],
    "detachedContents" : null,
    "asicContainerType" : null,
    "signatureLevel" : "XAdES_BASELINE_T",
    "signaturePackaging" : null,
    "signatureAlgorithm" : "RSA_SHA256",
    "digestAlgorithm" : "SHA256",
    "encryptionAlgorithm" : "RSA",
    "referenceDigestAlgorithm" : null,
    "maskGenerationFunction" : null,
    "contentTimestamps" : null,
    "contentTimestampParameters" : {
      "digestAlgorithm" : "SHA256",
      "canonicalizationMethod" : "http://www.w3.org/2001/10/xml-exc-c14n#",
      "timestampContainerForm" : null
    },
    "signatureTimestampParameters" : {
      "digestAlgorithm" : "SHA256",
      "canonicalizationMethod" : "http://www.w3.org/2001/10/xml-exc-c14n#",
      "timestampContainerForm" : null
    },
    "archiveTimestampParameters" : {
      "digestAlgorithm" : "SHA256",
      "canonicalizationMethod" : "http://www.w3.org/2001/10/xml-exc-c14n#",
      "timestampContainerForm" : null
    },
    "signWithExpiredCertificate" : false,
    "generateTBSWithoutCertificate" : false,
    "imageParameters" : null,
    "blevelParams" : {
      "trustAnchorBPPolicy" : true,
      "signingDate" : 1593006511164,
      "claimedSignerRoles" : null,
      "policyId" : null,
      "policyQualifier" : null,
      "policyDescription" : null,
      "policyDigestAlgorithm" : null,
      "policyDigestValue" : null,
      "policySpuri" : null,
      "commitmentTypeIndications" : null,
      "signerLocationPostalAddress" : [ ],
      "signerLocationPostalCode" : null,
      "signerLocationLocality" : null,
      "signerLocationStateOrProvince" : null,
      "signerLocationCountry" : null,
      "signerLocationStreet" : null
    }
  }
}
Response
HTTP/1.1 200 OK
Date: Wed, 24 Jun 2020 13:48:31 GMT
X-Content-Type-Options: nosniff
X-XSS-Protection: 1; mode=block
Cache-Control: no-cache, no-store, max-age=0, must-revalidate
Pragma: no-cache
Expires: 0
X-Frame-Options: DENY
Server: ESIG-DSS
Content-Type: application/json
Transfer-Encoding: chunked
Keep-Alive: timeout=20
Connection: keep-alive
Content-Length: 8845

{
  "bytes" : "PD94bWwgdmVyc2lvbj0iMS4wIiBlbmNvZGluZz0iVVRGLTgiIHN0YW5kYWxvbmU9Im5vIj8+PGRzOlNpZ25hdHVyZSB4bWxuczpkcz0iaHR0cDovL3d3dy53My5vcmcvMjAwMC8wOS94bWxkc2lnIyIgSWQ9ImlkLTZmOTkwODZhNTQzMGY1ZjU3YzQ2YWM3MjAxMzVkMWIwIj48ZHM6U2lnbmVkSW5mbz48ZHM6Q2Fub25pY2FsaXphdGlvbk1ldGhvZCBBbGdvcml0aG09Imh0dHA6Ly93d3cudzMub3JnLzIwMDEvMTAveG1sLWV4Yy1jMTRuIyIvPjxkczpTaWduYXR1cmVNZXRob2QgQWxnb3JpdGhtPSJodHRwOi8vd3d3LnczLm9yZy8yMDAxLzA0L3htbGRzaWctbW9yZSNyc2Etc2hhMjU2Ii8+PGRzOlJlZmVyZW5jZSBJZD0ici1pZC02Zjk5MDg2YTU0MzBmNWY1N2M0NmFjNzIwMTM1ZDFiMC0xIiBUeXBlPSJodHRwOi8vd3d3LnczLm9yZy8yMDAwLzA5L3htbGRzaWcjT2JqZWN0IiBVUkk9IiNvLWlkLTZmOTkwODZhNTQzMGY1ZjU3YzQ2YWM3MjAxMzVkMWIwLTEiPjxkczpUcmFuc2Zvcm1zPjxkczpUcmFuc2Zvcm0gQWxnb3JpdGhtPSJodHRwOi8vd3d3LnczLm9yZy8yMDAwLzA5L3htbGRzaWcjYmFzZTY0Ii8+PC9kczpUcmFuc2Zvcm1zPjxkczpEaWdlc3RNZXRob2QgQWxnb3JpdGhtPSJodHRwOi8vd3d3LnczLm9yZy8yMDAxLzA0L3htbGVuYyNzaGEyNTYiLz48ZHM6RGlnZXN0VmFsdWU+R0YrTnN5SngvaVgxWWFiOGs0c3VKa01HN0RCTzJsR0FCOUYyU0NZNEdXaz08L2RzOkRpZ2VzdFZhbHVlPjwvZHM6UmVmZXJlbmNlPjxkczpSZWZlcmVuY2UgVHlwZT0iaHR0cDovL3VyaS5ldHNpLm9yZy8wMTkwMyNTaWduZWRQcm9wZXJ0aWVzIiBVUkk9IiN4YWRlcy1pZC02Zjk5MDg2YTU0MzBmNWY1N2M0NmFjNzIwMTM1ZDFiMCI+PGRzOlRyYW5zZm9ybXM+PGRzOlRyYW5zZm9ybSBBbGdvcml0aG09Imh0dHA6Ly93d3cudzMub3JnLzIwMDEvMTAveG1sLWV4Yy1jMTRuIyIvPjwvZHM6VHJhbnNmb3Jtcz48ZHM6RGlnZXN0TWV0aG9kIEFsZ29yaXRobT0iaHR0cDovL3d3dy53My5vcmcvMjAwMS8wNC94bWxlbmMjc2hhMjU2Ii8+PGRzOkRpZ2VzdFZhbHVlPm5DMEZxakpXY0U2bE9pc2ZSSmZnR2J0WTlSZm1RUVpxZHBqTWp2MXJCak09PC9kczpEaWdlc3RWYWx1ZT48L2RzOlJlZmVyZW5jZT48L2RzOlNpZ25lZEluZm8+PGRzOlNpZ25hdHVyZVZhbHVlIElkPSJ2YWx1ZS1pZC02Zjk5MDg2YTU0MzBmNWY1N2M0NmFjNzIwMTM1ZDFiMCI+RmhZV0lSNi9GNXJpWXUxN1I3ZmxYYUFtcUF1OEtiZHQ1L2dBQmhlZmVxYjFxd0VIR3BTblhFSU5lZ1lZNWxEWFZaL1FkSUorNkhISHVONmRsVkM4Z254eWFmQ1dIR2NKUmtGL1YyMG43SktLd0JyWHhzYldSL0tKRm9WblRlNDBQWk5YL2hBUEJrSGY3aklxa2FkWkp4RTdGejVlOXl1WTJnSytMMWhLZStydXhzdDlveG5tN3pvTXFZdFF3NmdQR0ZNU2VGSlBLSFJZM0toWUhvNk5UQzhybjRteWI3WHFDNWNtRGo1dzRPQVc5QUw1ZEpIVkhNNjhVZ0tBTkhJWUdrQng4WE5ldzNBM0xaYSt0VThuVGIxOTRBaEppS1JBNnZrcEJaWEt1eVNtZ0Q3SDYrc1RFTXlrYVRJZlhMaHIwQkJkQ3YzOEhacXl3MFpFOG13ZDdRPT08L2RzOlNpZ25hdHVyZVZhbHVlPjxkczpLZXlJbmZvPjxkczpYNTA5RGF0YT48ZHM6WDUwOUNlcnRpZmljYXRlPk1JSUM2akNDQWRLZ0F3SUJBZ0lHTHRZVTE3dFhNQTBHQ1NxR1NJYjNEUUVCQ3dVQU1EQXhHekFaQmdOVkJBTU1FbEp2YjNSVFpXeG1VMmxuYm1Wa1JtRnJaVEVSTUE4R0ExVUVDZ3dJUkZOVExYUmxjM1F3SGhjTk1UY3dOakE0TVRFeU5qQXhXaGNOTkRjd056QTBNRGMxTnpJMFdqQW9NUk13RVFZRFZRUUREQXBUYVdkdVpYSkdZV3RsTVJFd0R3WURWUVFLREFoRVUxTXRkR1Z6ZERDQ0FTSXdEUVlKS29aSWh2Y05BUUVCQlFBRGdnRVBBRENDQVFvQ2dnRUJBTUkza1podG5pcG4raWlaSFo5YXg4RmxmRTVPdy9jRndCVGZBRWIzUjFaUVVwNi9CUW5CdDdPbzBKV0J0Yzlxa3Y3SlVEZGNCSlhQVjVRV1M1QXlNUEhwcVE3NUhpdGpzcS9GenU4ZUh0a0twRml6Y3hHYTlCWmRrUWpoNHJTcnRPMUtqczBSZDVEUXRXU2drZVZDQ04wOWtOMFpzWjBFTlkrSXA4UXhTbXl6dHNTdGtZWGRVTHFwd3o0SkVYVzl2ejY0ZVRiZGU0dlFKNnBqSEdhckpmMWdRTkVjMlh6aG1JL3ByWEx5c1dOcUM3bFpnN1BVWlVUcmRlZ0FCVFV6WUNSSjFrV0JSUG00cW8wTE40MDVjOTRRUWQ0NWE1a1Rnb3dIekVnTG5BUUkyOHgwTTNBNTlUS0MraWVOYzZWRjFQc1RMcFV3N1BOSTJWc3RYNWpBdWFzQ0F3RUFBYU1TTUJBd0RnWURWUjBQQVFIL0JBUURBZ0VHTUEwR0NTcUdTSWIzRFFFQkN3VUFBNElCQVFDSzZMR0EwMVRSK3JtVThwNnloQWk0T2tETjJiMWRiSUw4bDhpQ01Zb3BMQ3h4OHhxcTN1YlpDT3hxaDFYMmo2cGdXemFyYjBiL01VaXgwMElvVXZOYkZPeEFXN1BCWklLRExubTZMc2NrUnhzMVUzMnNDOWQxTE9IZTNXS0JOQjZHWkFMVDFld2poN2hTYldqZnRsbWNvdnErNmVWR0E1Y3ZmMnUvMitUa0treUhWL05SMzk0blhyZHNkcHZ5Z3d5cEV0WGpldHpEN1VUOTNOdXczeGNWOFZJZnRJdkhmOUxqVTdoK1VqR21LWEc5YzE1ZVlyM1N6VW12Nmt5T0kwQnZ3MTRQV3RzV0dsMFFkT1NSdklCQnJQNGFkQ25HVGdqZ2prOUxUY084QjhGS3JyKzhsSEd1YzBicDRsSVVUb2lVa0dJTFhzaUVlRWc5V0FxbStYcU88L2RzOlg1MDlDZXJ0aWZpY2F0ZT48L2RzOlg1MDlEYXRhPjwvZHM6S2V5SW5mbz48ZHM6T2JqZWN0Pjx4YWRlczpRdWFsaWZ5aW5nUHJvcGVydGllcyB4bWxuczp4YWRlcz0iaHR0cDovL3VyaS5ldHNpLm9yZy8wMTkwMy92MS4zLjIjIiBUYXJnZXQ9IiNpZC02Zjk5MDg2YTU0MzBmNWY1N2M0NmFjNzIwMTM1ZDFiMCI+PHhhZGVzOlNpZ25lZFByb3BlcnRpZXMgSWQ9InhhZGVzLWlkLTZmOTkwODZhNTQzMGY1ZjU3YzQ2YWM3MjAxMzVkMWIwIj48eGFkZXM6U2lnbmVkU2lnbmF0dXJlUHJvcGVydGllcz48eGFkZXM6U2lnbmluZ1RpbWU+MjAyMC0wNi0yNFQxMzo0ODozMVo8L3hhZGVzOlNpZ25pbmdUaW1lPjx4YWRlczpTaWduaW5nQ2VydGlmaWNhdGVWMj48eGFkZXM6Q2VydD48eGFkZXM6Q2VydERpZ2VzdD48ZHM6RGlnZXN0TWV0aG9kIEFsZ29yaXRobT0iaHR0cDovL3d3dy53My5vcmcvMjAwMS8wNC94bWxlbmMjc2hhNTEyIi8+PGRzOkRpZ2VzdFZhbHVlPjE0d01qREZ6ZnNxa2RaVXNuUEgwL2grWm84cno4REV3aU1xMllPMXdOVGZwbEwzd2tRN0UwbDJ5WlBZZGVxR0s5U3hDVGx6cDExUk5FVWVMS01zQ2VRPT08L2RzOkRpZ2VzdFZhbHVlPjwveGFkZXM6Q2VydERpZ2VzdD48eGFkZXM6SXNzdWVyU2VyaWFsVjI+TUQ0d05LUXlNREF4R3pBWkJnTlZCQU1NRWxKdmIzUlRaV3htVTJsbmJtVmtSbUZyWlRFUk1BOEdBMVVFQ2d3SVJGTlRMWFJsYzNRQ0JpN1dGTmU3Vnc9PTwveGFkZXM6SXNzdWVyU2VyaWFsVjI+PC94YWRlczpDZXJ0PjwveGFkZXM6U2lnbmluZ0NlcnRpZmljYXRlVjI+PHhhZGVzOlNpZ25hdHVyZVBvbGljeUlkZW50aWZpZXI+PHhhZGVzOlNpZ25hdHVyZVBvbGljeUltcGxpZWQvPjwveGFkZXM6U2lnbmF0dXJlUG9saWN5SWRlbnRpZmllcj48L3hhZGVzOlNpZ25lZFNpZ25hdHVyZVByb3BlcnRpZXM+PHhhZGVzOlNpZ25lZERhdGFPYmplY3RQcm9wZXJ0aWVzPjx4YWRlczpEYXRhT2JqZWN0Rm9ybWF0IE9iamVjdFJlZmVyZW5jZT0iI3ItaWQtNmY5OTA4NmE1NDMwZjVmNTdjNDZhYzcyMDEzNWQxYjAtMSI+PHhhZGVzOk1pbWVUeXBlPmFwcGxpY2F0aW9uL29jdGV0LXN0cmVhbTwveGFkZXM6TWltZVR5cGU+PC94YWRlczpEYXRhT2JqZWN0Rm9ybWF0PjwveGFkZXM6U2lnbmVkRGF0YU9iamVjdFByb3BlcnRpZXM+PC94YWRlczpTaWduZWRQcm9wZXJ0aWVzPjx4YWRlczpVbnNpZ25lZFByb3BlcnRpZXM+PHhhZGVzOlVuc2lnbmVkU2lnbmF0dXJlUHJvcGVydGllcz48eGFkZXM6U2lnbmF0dXJlVGltZVN0YW1wIElkPSJUUy04NDZhMjljOC1lNjZhLTQ1OTQtOGQ5Mi1kMWQwN2U3MjI5YjQiPjxkczpDYW5vbmljYWxpemF0aW9uTWV0aG9kIEFsZ29yaXRobT0iaHR0cDovL3d3dy53My5vcmcvMjAwMS8xMC94bWwtZXhjLWMxNG4jIi8+PHhhZGVzOkVuY2Fwc3VsYXRlZFRpbWVTdGFtcCBJZD0iRVRTLTg0NmEyOWM4LWU2NmEtNDU5NC04ZDkyLWQxZDA3ZTcyMjliNCI+TUlJR2NBWUpLb1pJaHZjTkFRY0NvSUlHWVRDQ0JsMENBUU14RHpBTkJnbGdoa2dCWlFNRUFnRUZBREJ5QmdzcWhraUc5dzBCQ1JBQkJLQmpCR0V3WHdJQkFRWURLZ01FTURFd0RRWUpZSVpJQVdVREJBSUJCUUFFSUFCYnN3dmxaNjE1dzF0L2ptdEZUMDRSN1ZUZnMyYkowTDFRMGI3OW1CMUxBaEVBbXFLbmwxdm5mL3ZPRXhzd2ljTUxFUmdQTWpBeU1EQTJNalF4TXpRNE16RmFvSUlEY2pDQ0EyNHdnZ0pXb0FNQ0FRSUNBV1F3RFFZSktvWklodmNOQVFFTEJRQXdWVEVZTUJZR0ExVUVBd3dQYzJWc1ppMXphV2R1WldRdGRITmhNUmt3RndZRFZRUUtEQkJPYjNkcGJtRWdVMjlzZFhScGIyNXpNUkV3RHdZRFZRUUxEQWhRUzBrdFZFVlRWREVMTUFrR0ExVUVCaE1DVEZVd0hoY05NVGt3TnpFeE1EUTFNakU1V2hjTk1qRXdOVEV4TURRMU1qRTVXakJWTVJnd0ZnWURWUVFEREE5elpXeG1MWE5wWjI1bFpDMTBjMkV4R1RBWEJnTlZCQW9NRUU1dmQybHVZU0JUYjJ4MWRHbHZibk14RVRBUEJnTlZCQXNNQ0ZCTFNTMVVSVk5VTVFzd0NRWURWUVFHRXdKTVZUQ0NBU0l3RFFZSktvWklodmNOQVFFQkJRQURnZ0VQQURDQ0FRb0NnZ0VCQUxEMldvS0l1RzBISWR5V2NqOGl5blF1clRod2NaQnIxTkNKbmRoUzhiU0phRk9SU0NZd2ZVeWlPdlVFZEZlQVVPR0hCcEpMRzhQbXRCNVVBbm40bytzaWNnSERPK0JhQTk2RjlFTVBhWms1TWpJNDlSNWFWdGl4aGFkTmQ0MWtXeGV5c0JmL0taR3VUaHJPWGlWOVZrN083bWc5TUVHajM4S1I0Nkcxbndaci85QS9CNDdqVHhMZXJCWFM5NVArbWJjaXVjajdXV25ZT3JQTDRFY0pYM3JpaU5iSnlveFlGaGxMQWVMVWJxU2tMaXFKaC9Ga0VaNnBndE9zUHVZZmQzUjYwYUZtdUxlTURwR1NVb0dibGlwcWI4dDRxR2xEYkkzU3FoSTBERFZvaVFZNStvckpZOWIya2lHRmdqM0xySjRWSEtIaUNubE1iSlBPYnh5Nks5RUNBd0VBQWFOSk1FY3dEZ1lEVlIwUEFRSC9CQVFEQWdlQU1CWUdBMVVkSlFFQi93UU1NQW9HQ0NzR0FRVUZCd01JTUIwR0ExVWREZ1FXQkJRZ0dOTWh1eTh3cnU3VERZSzkvdGlLZkVUSStUQU5CZ2txaGtpRzl3MEJBUXNGQUFPQ0FRRUFsMHlKU3pMejM0eG9yd3FnZTRIWUdwYUdXMFF4bkY4N3lPRUJBMGFYOCsrRU5RdUNDNU9WTXlHeUw3WG15M0tnZ2dLbGZzMjVFMXBZdnJ3eHozMWpUTHY5TVBkVnhuYlczd2J2VU5hNG9TMllCUEt0Uy8zNE9zVXpLa0UwSkFXZzZTM2xobWtVb001OVVaVkdLTVVEaHN4WWJkYjEvZkYrRU9xNHpweXV6NFl5SXE3dXRFNE14STZjYlNFUTJpeXNsb0swQU1oQUNjdklIMGtwSXBpbm5MeUY3SnN0TlFFQTBydEZ3eFRSemIzRXYySlIvQWhxZ1VzZ0ZUSEtKR2lkVnk5QkdXeW9NT05JQUQzTXdBSS9MeklZZUZ6WlFSTVJHZEYvV2FFZ0hyd2NsTWtjVTN5YjFCT3ppZnpnVjNhNDZXNjJuNWFMSzVyTUdWSnQ1RTQ4UERHQ0Fsc3dnZ0pYQWdFQk1Gb3dWVEVZTUJZR0ExVUVBd3dQYzJWc1ppMXphV2R1WldRdGRITmhNUmt3RndZRFZRUUtEQkJPYjNkcGJtRWdVMjlzZFhScGIyNXpNUkV3RHdZRFZRUUxEQWhRUzBrdFZFVlRWREVMTUFrR0ExVUVCaE1DVEZVQ0FXUXdEUVlKWUlaSUFXVURCQUlCQlFDZ2dkTXdHZ1lKS29aSWh2Y05BUWtETVEwR0N5cUdTSWIzRFFFSkVBRUVNQndHQ1NxR1NJYjNEUUVKQlRFUEZ3MHlNREEyTWpReE16UTRNekZhTUMwR0NTcUdTSWIzRFFFSk5ERWdNQjR3RFFZSllJWklBV1VEQkFJQkJRQ2hEUVlKS29aSWh2Y05BUUVMQlFBd0x3WUpLb1pJaHZjTkFRa0VNU0lFSUNWdStCSEFSZmt4K1JvV0hMMktFZXQyVmJtUmNtekRTVkRjZWdwVkxZSURNRGNHQ3lxR1NJYjNEUUVKRUFJdk1TZ3dKakFrTUNJRUlPRjdoNGd1cnZhdFFJU2hPM0xpZGgxMnNCMTFSSGxoeWc4LzZocVNNbjdUTUEwR0NTcUdTSWIzRFFFQkN3VUFCSUlCQUE2MzVRTW4vcm1XTDRMa3ZiU2RoOWJQa1NCcWxUWVYxSXFoa01uT0g5bkFyNVI4eFhxR1J2RUVKWkY0Z3l5QlRtMEYzaFR6eHpTS1Q5UWNHQkQyRUZ0cnlqV3c4K1FlRHoxbzFWb1RNNVlNMzZTcHRuZDBvUWFiQlpQdlBVUys1aUxVNmMxT1V3OHJSQUYva25id3dSd0hBazdPVm8zd1o5SmhKQkdKa05TT1ViKzNhVnZpL0tyYTM1aEgzYjdtQlJwdWtQSzZOWFhYN3ZXa2R2YjZncE5yMmpiSnNBMjBLbm5JV0lQdWFvUzFlcHVQdUMxQTN3T3RKVEJteHM4emFscWlHTUJXaGlLQklHNS9NMlFzOUx0ZHZpVXFRb1N5NGhNMGJaU2hhNnUyanpyNVROMUYyTEZBM3JDWXdKVG1DWStFeHF6Y2QwU3l1UlJ2Tjd6eHpKdz08L3hhZGVzOkVuY2Fwc3VsYXRlZFRpbWVTdGFtcD48L3hhZGVzOlNpZ25hdHVyZVRpbWVTdGFtcD48L3hhZGVzOlVuc2lnbmVkU2lnbmF0dXJlUHJvcGVydGllcz48L3hhZGVzOlVuc2lnbmVkUHJvcGVydGllcz48L3hhZGVzOlF1YWxpZnlpbmdQcm9wZXJ0aWVzPjwvZHM6T2JqZWN0PjxkczpPYmplY3QgSWQ9Im8taWQtNmY5OTA4NmE1NDMwZjVmNTdjNDZhYzcyMDEzNWQxYjAtMSI+U0dWc2JHOD08L2RzOk9iamVjdD48L2RzOlNpZ25hdHVyZT4=",
  "digestAlgorithm" : null,
  "name" : "RemoteDocument-signed-xades-baseline-b-extended-xades-baseline-t.xml"
}

Timestamp document

The method allows timestamping of a provided document. Available for PDF, ASiC-E and ASiC-S container formats.

Request
POST /services/rest/signature/one-document/timestampDocument HTTP/1.1
Accept: application/json, application/javascript, text/javascript, text/json
Content-Type: application/json; charset=UTF-8
Host: localhost:8080
Content-Length: 182846

{
  "timestampParameters" : {
    "digestAlgorithm" : "SHA256",
    "canonicalizationMethod" : "http://www.w3.org/2001/10/xml-exc-c14n#",
    "timestampContainerForm" : "PDF"
  },
  "toTimestampDocument" : {
    "bytes" : "JVBERi0xLjQKJcOkw7zDtsOfCjIgMCBvYmoKPDwvTGVuZ3RoIDMgMCBSL0ZpbHRlci9GbGF0ZURlY29kZT4+CnN0cmVhbQp4nGWTPWvEMAyG9/wKz4Wkki3ZDhhD7y43dCscdCjd+rEV2qV/v5LsHLmUgHAkRXr0WoEJ3e/w7cCBnHjmybtMOGX38z4837kviaHEvGT8fA6Hy+DzxC6DF9flzd2f0aGcPl4K5colch2xxGMdvVpxnNXhoY5UOFXfHcnXvKZRzwgloB6Dtwwwmy1Ai5aaLf0UW9w6pWBxDtE+jcvGScf6enkclsvwpBNOJDPgdoqU0xTbFH6dArBiAesAQXCbEUQuwBArs76FAkmNBXMdkwZn9TyoOWgNGS6r+6SeVnDRdJ3fF4SaYkEERq/ZZxUIA9INs1BHU39Lnbxcj1GHDTVJE+EZDXk0ZmzI1M+pB3ILzDUqrnJ1XnOfJM/LswgSKqZg4a2QvokpaFssnteVoA0Wdyz+p2RK69uNlPNeyrFpGZqWejlXHYPyRQMUB+s9iJpeU7Qmas2dogYfd3tAvKLzBl21srvZ7IE0QeGONeseSBe944au2PAABzgaqF+vu9WwTKHFDmsxElrbHSEdsXdLFttj0/+fMIWwrm/cra8gUWmGuqRtD5QDeyTb8Sq27YHKbH+lzUDKGfSzU/s6tDU7yyBXuif3B+aa6fYKZW5kc3RyZWFtCmVuZG9iagoKMyAwIG9iago0NTkKZW5kb2JqCgo0IDAgb2JqCjw8L0xlbmd0aCA1IDAgUj4+CnN0cmVhbQpQSwMEFAAACAAAJme5Sl7GMgwnAAAAJwAAAAgAAABtaW1ldHlwZWFwcGxpY2F0aW9uL3ZuZC5vYXNpcy5vcGVuZG9jdW1lbnQudGV4dFBLAwQUAAAIAAAmZ7lKScopFokGAACJBgAAGAAAAFRodW1ibmFpbHMvdGh1bWJuYWlsLnBuZ4lQTkcNChoKAAAADUlIRFIAAAC1AAABAAgDAAAAwv3H6QAAAblQTFRFeEseflMoWrx6ZcGDbsWLdMeQd8iSesmUgFYshV00imM9jmlElHFOl3RSmHZUm3pYn4BgoYJjpolsqIxvqo5xrJB1rpR5sJZ9sph//5F1/5N5s5qBuKGJvKaQv6mVs4H/u4//vJH/pLrRqL7Thc2dis+hjdCjktOnlNSqmdWtndewo9m1ptu4qty7msz/sMPXtMbZtsjau8zcsd/Aoc//o9D/rtb/sNf/s9j/vN3/tOHDueLGveTKw7CdxrShyLakzLur/5uD/5+I/6GK/6qV/62Z/7Ge/7Si/7yrw5z/xqD/yab/za3/z7D/0bT/1rv/2L7/1ci6/8Ky/8e5/8q9wM/fwNDf2s7C3dLH3tPIxNLhydbjzNjlwN7/2sP/3sn/0Nvn093owOXMxujSyOjS0OvZ2O/fxOH/yuT/1uDq2+Ts0Ob+1On+2uz/3fHk/83B/9XL/9jO/93V4c7/5NP/6dv/6uPc/+Pc4Ofv7+rl5Ovx4O//7eH/6O3z6/bv4/D+7PH06vT+8e3o/+fh/+nk/+3p8Ob/8+z/9PHu9PTz8/X69Pr29fn9+/b0+PT///j3/v7+AAAA////LxzPJgAABItJREFUeNrt2I1T2mYcB3D30rPacU5bWZ3arU5Bypg1Oz2x1L4ggpuXZJReXWBxTDdCTBQlVJcLBVo1F5Lq70/uA1y3219A3H3z5HnJ7wl3nzx5wpPLAF3HbQBqqKGGGuprpj6uEFVYpmzuKEt0dkYVOnqfOe/0nWSPzlhV6Z2ZybDi6t/jPqrfJ5PHExOHL9KUSaeepyvJDMOlzyuZVPrZ+XEqk0snN55lcrlUljLZykQ6lU1Rrv/qyuHJxvphLk3H68kX6eNcNpOlw6NnuVQm+e7k3deHbGNXsp5LUXoj+zzDuohdgU/n9dm5r+e1zRLZdrfV7lVsNy4to9dvVD/Gup2yL9SXoi3yF6IgGiTLoshXt3ib52nHqskCb9cMEm1BrlYtWaZNqtFWzRIMoSbU+qzeFO/zhsjLIlk/b4nVTUOW2zzVLFvg2/LmDokk3BdE8dva1ualyMb6J/4bEnijzzPkgmqyZVkyG72qcSkbtnUp1lhTFrdE26qxO2AbVcHgSb4QLdoRa4JMlmz5dpVp/9O6tH32NHqJvTfubsylg71woulS4s0fdBBLRDyXdYZ2ySWPVmN/uuSQ6x+1OzgbGlydC0fc0GwkEg5F5mZdirqRUCQco8Hd0KfRz79/FH1wIzQfmXf9o15NRGM/hsNRGjwIReajj0JMHXsQm4vMx4ilSGI+sRr7LDS7t3rD8f3b01/+fnvKs0TlYrdZdn5nVZlIpbJTzPdOKBRMoiaL1YusNAtqJ9gsqn1VLxQkiSsU6lKR8py0KEkPOVOSSDXb5TxXeClRgaQCJ6mLXkHK56mcr3P5hWJ+xuurWiJpgVnLp8xXmJFMTpWKKlOfqpxaZNdDUlPiHkrcjCMVpEU24tJ3HPvNy/7OEJNMp1k3PbPzN+jRadOsU3evM3S7zrpVaktc22y3qWmSp1K9rXaCfVUzaTezRaVTeh9jvWXmP/OgF/b88DSurLT0Ukn3WooS11paSY9TvBVv6A2dVkhbbumNhlZSPF1r0UpDa2j6D/5Q7y8rbKNSvBRXtE5LIVZprPYUpbS0oi3FWa10okvLLOQH9b7e0jRWXDXqrf0WG0udSg3lN03TidHZ6OsNRVdaeue4oWkNXfODeuSxQ6Ov3zrB7bEr9+3a07VutM5ykJwrch7T9pXvVpnXAzenp28FpmhoeHQoMH5n6NdXt16NTAbpl7Gbd4bvjg7fDgw9CTh+U9+dDgaDX2zT9NTUl5NPJ8fo70++GhqfpnsjwbHx8cDoZPD2k8C9a/AVZ+1afntyrqUa3/mghhpqqKGGGmqooYYaaqihhhpqqKGGGmqooYYaaqihhhpqqKGGGmqooYYaaqihhhpqqKGGGmqooYYaaqihhhpqqKGGGmqooYYaaqihhhpqqKGGGmqooYYaaqihhhpqqKGGGmqooYYaaqihhhpqqKGGGmqooYYaaqihhhpqqKGGGmqooYYaaqihhhpqqKGGGmqooYYaaqihhhpqqKGGGmqooYYaaqihhhpqqKGGGmqooYYaaqihhhpqqKGGGmqooYb6f6T+ADi3IN/f+8NVAAAAAElFTkSuQmCCUEsDBBQACAgIACZnuUoAAAAAAAAAAAAAAAALAAAAY29udGVudC54bWzNWVtzmzgUft9fwdCZfSPYJnEDG6cPm+l0Z9LOTpO9vCogsHaFxErCdv59j8BgQYGocezZFyfofOeqc8O++bDLqbPBQhLOVu78YuY6mMU8ISxbuX88fvSu3Q+3P93wNCUxjhIelzlmyos5U/DXAW4mo5q6ckvBIo4kkRFDOZaRiiNeYNZwRSY6qnTVJ1I9U2v2CmxyK7xTtswa2+FFT/aaK7DJnQi0tWXWWAiqyZ5yW+adpF7KIep5gRTpWbGjhP27ctdKFZHvb7fbi21wwUXmz8Mw9Ctqa3Dc4opS0AqVxD6mWCuT/vxi7jfYHCtka5/GmiaxMn/Cwjo0SKHvblVuMuuM2GQjoYnXSFjnRgXuXm+Q2F9vkJi8OVLrkTu59j8Dsfr4fH/IBZHb6tLYTqhiQQprN2u0yc85b03VDHWBVuYuZrNLv3420NtJ+FYQhYUBjyfhMaJxG3GeDwUNcHMfEB7e6DRtE18HQo4wLPya3IJlMir678/3D/Ea5+gAJi+DPcKkQuwQGaEvYdTTK1/gggvVBia1b5hwW4vWtrXK6Xi5a2oDzUSSDELBnMCH0ofC8zYEb9+5nU4+nRBhLyGqtvgSSwUy++Ykw3zma0xbxpAihyYvsnYOpbxk4ATMrn0A8a7AgmgSohVb1JFgZj3lrxC5n12GhE5DJ5g2HaN1aVAM514uIYGgUHgRGdzd+SDynZ04XRw8SfsSe40iljJQQ/nw+NXXNE+PRxgAe03GWrBwb5sdoO4f0m8PUtgFvBTF2EtwTOXtTd3L22OnftZ2r9x7vibKucMbxFCGBJm7DrTvBpwT+rxyf0YFl7/0kfWp60/Lv8P/oD9L5wExOSrZwOyFOobIgqgYWvcGVFY5a6kQbiN9UaMGHa/yo8B4xEGD9GrxX0j+VMoqPM79qEsd1PE+xWsecwprxIBCk/ZqBfcENpKqrl+4qz5wwLeawcswAwBMN8FzxN7KuKnM7eEsTJNbIo/Khn4Z/mi9Thr3LBXOj7HugZcCjj6hOiDOr1+crzgrKRKjdo6zvJnF/lhn3J+jUkHGKBJ7lZy2ZVafHf9+n7e69k4USKBMoGLdEOBAv5FVD94+KrCWJEgkbiNY93WvgMGAhSJYOu2Yj6DDw8SCvQZdPs1S16C0irweRjto2Dth/OIkxhux7/fDM/kVnMevXiM+k3OXJ3Eu5RH0cA7vhO/SNAhmM/f/4u/Vqf1dLmezNB3wt7OrnMnb5am9hWU/DIIBb89epe9P7WoQLJdhOHGx9Z5xJnevT+9uGKbn8yc8fV2O9CFj33xbX/3R+b8nPPHkuX3QphsvWSLX1sML3YE7hXdWuXJTRCW8W9fEooB9JcGSZMzLeYIbMhhTffkp8X8lZoeV5PtDpzpKiCwoevZ4qShh2KN4gyk459bkOlK/UVpKVW+kwxp+QNhjsz4dJwX+PVrIXf1lbXWD41ErahYz/2B63n7ClHLnLy5o4swXxc7pzLW9wGJCxtWADGNWWEhYDkho+q8F+/sJA3RPsxBxPSCi/2ZlISYcENOWpwV/YK7jdUH5nVprnvq/bNx+A1BLBwi3Yk2llAQAABoZAABQSwMEFAAICAgAJme5SgAAAAAAAAAAAAAAAAoAAABzdHlsZXMueG1s7Vpfj9s2En+/T2Go6L3Rsry7zdoXpw8pihTY5IA2vdeCliiLDSUKJGWv8+k7JEWJkiVbWW+BO5zzsIE4fzjz48xwSPrtj885m+2JkJQXmyCaL4IZKWKe0GK3CX7//DN6DH5894+3PE1pTNYJj6ucFApJdWREzkC4kGtL3ASVKNYcSyrXBc6JXKt4zUtSOKG1z702U9kRo2yquGH2pRV5VlOFNW9HFm+nz2yYfelE4MNUYc0LmPriKZ8q/CwZSjmKeV5iRXtWPDNafNkEmVLlOgwPh8P8cDfnYhdGq9UqNNTG4LjhKyvBDFcSh4QRPZkMo3kUOt6cKDzVPs3rm1RU+ZaIydBghU9WVe53kyNivxuBJs6wmBwbhrm7vHfJ9OW9S3zZHKtsZE0ew49ANH8+PrWxIPKpc2neDlSxoOVkNy23L885b0zVAjZBjbnLxeI+tN8e9+Es+0FQRYTHHp9ljzGLG8R5PgQa8EUhcCCy12HquIV2elTzQyhIyYVqDEmnFyhAZ9mkV6ZyNp5emupYdyJJBlnBnLsQUg0CHe0pOXwXdCrn+QVY9RbAlKFLIobJr1NnBaJFqHmatIElaYuq2DVlP+VVAU7AVlEDSJ5LIqgmYWbE1h0NfpQx/gKV9V7haegUUEqYy9DGpUE1nKNcIlpAYPJy7Ul3qoWUd2po+T7/Gmoa0rsH1Md6Hm/TXAbv3A6ZctgdUxwTlJCYyXdvbWVrhmf2Wxu5CZ54RtXsJ7LHBd5hQaNgBsXMMeeUHTfBP3HJ5b/6nHY0CM/r/4n8if9TzX7DhRzV7PHUSmeeypKqGArZHqY0ETVxQoA+vTijZrp+yp8FISMOeqQXq/9E820lDTyzp1GXOlzX+xRnPOYMNtWBCX3aiyd4orA/m6y7sFZ9xgHfrADakQIYoNYLnuPitYw7F7k9vgmmyQOVV0VDPw2/NV/PGneUiuTXWPcbrwQMfcAWkNn7T7Nfya5iWIzaOS7yahaHY5WxHrdHCedZQlJcsfqA4TTXJu8ELjMaB463/kYlFHUiFIUDiXZTKsG/EGgJGYce9Lu7+x8e8H0w0zscFH3GGsqb5SqNIfZTvj6AKsRLZQp6wZH+rkVkhhN+QGCtJAo9b4LF/C7OB4nHHlFBR4mgASdIljiG9h9lXNCvXG9KmnX5eJZ5r52KT1mhY5mq9YR1QGcNMgM/DlRlyB6oUsykF3ElFtjg3UHbkDQ/wpXieg4IQ5oQblkxK7OmThkztoJgOKzAEtFYOYruGLVtOU9AnAmktp2gokVCdJumD56+M85IZyM0PRA3vJQ66sbNbti13SfeVJIADIVeVTN5HSxKVKRj1FghhWAydEm/Aj1alsqMMVzsKryDoawyAzE0PkpAxHz4vUGIKGhQ0BciCuPd4JwI+ldcXEj2VkSb4USixfyhbFB3Fjnq18xRatMc4f2nUyP0eYuR58GK2Ju8YbVY9CZvqBntT9+QfvkUtCvaKRBTqkYTAsHZWIYl4QLCtZCbYGlrAoUgaL6yY5mRwiw1YjhJYKGMoaZcMJrTxreJ+VBWRawqq1CXG4AAQIGFv5wwLtBRQqFsFHoSaEIfojabuylVAtJtKt/i/n8n7v3II67e9cNRkBzTAukLDBeTpzFbVjLrsVyRVPZ86RVeRvyQsldlWy50mugYhP0GAorhUuoAv3ZiJPihNzmM9LL5CyElUnxHVKbvonRCXprYn7BuqSC9EiySYLSouMVjWEKt0LnVZtqpvg8EJ16Kj6qDgeaaFQ2bUug09hk+w8Afy8UfW54ch8y6VP5yLKD8AGSlbg7ul6Y5aMe3XCl9PwN9Q7TUJHsejyHg4f8Ks/623CyC6SoK01VgdsBHeakWjRQacxhwdebvPwv0S9p9m8YvrUq1EbXQ1S24UzTWiDt669JYhRz0bVqxq01qmF94AGoVjHrTcIz70xZd7VGb7hfSfCh1YG8tGT56yTXzydek7ouzcjQj799MzUjTVWSE7jKlt6bF99NReoJu4yXunylMTKucUAw6wbr8pmCNXh6tk5F5j83R8RVjA6AQ+BtLdl2XrynZ5oHMPt+Yo5bsUkzwuNedxXgZH2kG7ZiWgK4YTqtwlp+8yBazmjog/LcFwbTGzrOxoddWTo6iX+CI+/yKMUSNvrMx9Err/d+XqcZ8Xil7X3AC9b8tJegxMrInrGa3AOgBcKRpuqoc6fc3DMWzQVYXsVq0D61P4pKaThzWyuQdcRceeAtkCJVdod8rhtT2WGrdZjCFtpofSIK2R1tOoR/24Bi0Dahjbk8EZHkDpAvI3Q2QLiD3N0C6gDzcAOkC8sMNkC4gb26AdAF5vAHSBWR1A6TXmC3+jxDpknyYCq6IhFa5SOmuqu/BGgKqjwMp50p/DyEW1Q2/fYXcY1YR3fDbQScoG6TqJwVfxp4S9JuD1ud+3qP9nW4hKZIxA+mwgU69RqS1YGia0TOOfbs1V56rVfuCMoROraRFgZFU1TRaxML8jFLv9N6zt9HWvnbra2jQSWPkCO50toPVxkdY3c5B5WOZR8EAU++0bSgHmuhfHS6j+WIR1TcBhuCue5ar+ZtRD+spAECFuKD6l1P1UnOhBKYq6N84RMO3Db1hjdHJoKjvn8ZerHqPwDb+UI6fG1/0XVj7c4iaQZLSqbNYLOaL6LGdxL2XoS0Bzw2/5okW0QAPTvWr1BBLm3+bQHJGm4M3Tv6spLJRYGPDjgtIYrc6D9+3Dz72dwgL8y/wX62H1tl5mxGsn1XMR+hD4A2eKmoj8jQEa0KOZaOjma0e1JrOvoz4Nnuh62VCT304/Jvyd38BUEsHCLzDyaM6CAAAky4AAFBLAwQUAAgICAAmZ7lKAAAAAAAAAAAAAAAACAAAAG1ldGEueG1sjZPNjpswEMfvfQpE9wrmM4BFWKmHPW3VSk2lqpfIsWeJW2Ij2yzpI/U5+mI1XynZ5NCj//Obmf8MQ/l4PjXOKyjNpdi6oR+4DggqGRf11v26e/Jy97F6V8qXF04BM0m7EwjjncAQx6YKjafQ1u2UwJJorrEgJ9DYUCxbEEsKXtN4bDQp54aLn1v3aEyLEer73u9jX6oahUVRoDG6oIxeuLZTzUgxiqCBoYNGoR+ihR0c/q+pgV1bklJeGg34ZHpsFwVBgqb3QteKsebeAJaNkXVIDPFeOfTvXWcef7XwyK2W7Q42qnI0wwU3nDQeVUCMVNUTMX9+K+e7lo0p0V1kShxftrRnu0IVBWHmBakXpbswwUmBg9zfRHEQREkSz3WuM0pG8Z3UNMNh7GdFkWabIi9KtGADf9/kKjBZA2YNi9pjnRobVp934cc4/TL7uAlfZ9FftAFdRW/oWZ7Yy3lqY0tow6kz6oYcGvCo7ITZuvYrT/s7kfpGlIcfQM1btV2R4UVTpFakPS6BzRzopWKLFhWzSI8WpwbUpUy2FBJ29f2RG9AtobbNDZnkLpoHrEGAGlf6zA8KPo13g1I/8jM/enjmojvvv+Wb/SZxVsC+VXIYyx7kw4eON8xbtvivXomujhDd++Grv1BLBwh4qlPx5wEAAC4EAABQSwMEFAAICAgAJme5SgAAAAAAAAAAAAAAAAwAAABzZXR0aW5ncy54bWy9Wlt32jgQft9fkcN7SkJC2nASegwpbRoSOECbs30T9gBaZI2PJAf49zuSTZoSvE1ttE8hvsxIM983N/nq4zoWR0+gNEd5XTt9d1I7AhlixOX8uvZt0jv+UPvY/usKZzMeQivCMI1BmmMNxtAj+ohel7qV3b6upUq2kGmuW5LFoFsmbGECcvta6+XTLacsu7IWXC6vawtjkla9vlqt3q3O3qGa108vLy/r7u720RDljM/fqip7+qUqRHxWZF/IFuOUNU5OzuvZ/7WjfJEvTNOotbd22G6/fZUryP4ccwOxtc1Rftku7bpGKltPHFbPVqvte+/Xd77T84ECNsGktr1jNgndESjntfbJVf21iLeL7cPM+JD7yCOz2Cu40Tg5b1YT/gX4fLF/2afn56en5aSPF7gaQUQYg+6CyTnoHQ1TRAFM1tpGpVBOx63sKFxpuMcIiqTPmNBvFn8cs+SYywjWEL021n6AuXeIGmrzNpPfRjtL1UZxa2yL5UZ5VxZi7/1Z87K82CKmnDUbJZHxnWs+FXB4rjixB2e2kzoqpIgl4Fkl2R00BuMi/p2U9N0PxHhConbBtkBlyHsVcMY2mJouijSWu5zOpZcGxlZ6B3F5MFK/tkuPhQZVwdqb70sGIz0GAaGBqKfoQoml77n4MrgU3c7j1f4HKDe+PZtmF1LFDOXmP0mrQ4pgZqhQJ2QAD05z8m3AGDIviSRbP8nusHA5V5jK3SB9KCVdJGei8LWHQEo0zn176JMjvGQkdPI/K5YseOhr+S7M+vRxj60fXpMzz8D1NwMlAdVTGI/BpLvZ5mBwn8DaDAULYYEigt1odQg1QZKIzZApNrdevWdq2UMVMzPBhzSegrOJp82NwHYAUMiyCvInbDog4bSdOZce5H8i00Q9onEhRisIH6fKRR/r/EfyyjhmQnjQ8zPOWf9be90otnLR/vDKuoInCURDHppUFVO7goaeQGYMo2LqAWPneB9avskptUtLp2ZLEB96HMLGG003fOEsJ8lM4MpTpJ1YM/kK42OyvICvOPXCQcu5Lkv0EFRItRelo4sLH7RAIUgLfIoTs+mCEJaKhzfYhDCbGywr2jsWxIF25Y796WFr98wsOkyD7f4DwefSzo4Ov7UgymrtwWxGxaoPLNzqPpuCuMnHX77SIahKVckgNdbSfUqq4m8OItI+E/jtXKKCHlfa9EnrLbUf0txKnyq/JREzYEuuCcSJoN+eAkuHCq6lx6ArYISrOwAfVaNLGxFEN4wyIZGvEqQyJ9OKdSAjsopcaioOrb+7TISpcD2GD09rGIgoJ8U90HqLm40qGJaU/UwHFVXW44SFfmA7Zk/wWeCUPQcQMuDSE7T0CKxXnmCCGSUPT5GR5rsVO/mp1j790GxeND5U6b3z2cFo0vcVY12a/c/esmorRdhVlnyeYtMXTuyWtjPwsYHIdQIuROWECMzYMOUBRj2booLUYBbWD68gCyI+E9Iecx1+G90FqQgpDnYxTqhxsidmxSPdkmMdG6O+Z6dxA9kVqH0MXe1OjE+P5wnDBj57WmkjrRskFxy1LPh8cUwWpXrY5rGyteEdKBlozuQwldTbesyJdjADajD9h2LkEDW3mrwhm+BgeMiE59p6nE6NxXdPbKjICAnFEAXuP3+Ezbk6Qcdc23R5aFFJ16c1oVEy0QcW+YkNqVKE8m2tZ/+OMVVh+YovEAJXjkfUV3eZDKFw8FSFp2gIwhbOPoli61R/ZZ0z0u/mZZWyV7aL7RAw8dRUyTXpCeEHKCS8/gaq1YrTwJ3eZHUpKX0eOutb2efaR0GTf3uQA47C5R1sdtUQcS7OO1wytXnb8B+TF8gaL5St5p8bYQ8kR0kV908gDCRlAAr/PsxFikaIu57Iyvv3jbPTZtnvQMxGgH7AG5ixVPjwtO2psrqi+Myr5OLd7IrgOzaYbNPu4d18gw9ovqba8NnGAkk/crO4ZzJlwteAzqkcAWV2S8XAGGXbe6qY7ezDRwH4a7qigjZmMtpTzDrAlSxl+8iiEUUxlOIV1Q9lsy5L7CGGjf7ERT2QtqP83wxW7dwS1N4Dyz+MgvY0J9DPvcm2cntU9Kii6s1VjWVCVOHnC/VXnwfWiz6cbP8LUEsHCCh8lF80BgAAeikAAFBLAwQUAAAIAAAmZ7lKAAAAAAAAAAAAAAAAHAAAAENvbmZpZ3VyYXRpb25zMi9hY2NlbGVyYXRvci9QSwMEFAAACAAAJme5SgAAAAAAAAAAAAAAABoAAABDb25maWd1cmF0aW9uczIvdG9vbHBhbmVsL1BLAwQUAAAIAAAmZ7lKAAAAAAAAAAAAAAAAGAAAAENvbmZpZ3VyYXRpb25zMi9mbG9hdGVyL1BLAwQUAAAIAAAmZ7lKAAAAAAAAAAAAAAAAGAAAAENvbmZpZ3VyYXRpb25zMi9tZW51YmFyL1BLAwQUAAAIAAAmZ7lKAAAAAAAAAAAAAAAAHwAAAENvbmZpZ3VyYXRpb25zMi9pbWFnZXMvQml0bWFwcy9QSwMEFAAACAAAJme5SgAAAAAAAAAAAAAAABoAAABDb25maWd1cmF0aW9uczIvcG9wdXBtZW51L1BLAwQUAAAIAAAmZ7lKAAAAAAAAAAAAAAAAHAAAAENvbmZpZ3VyYXRpb25zMi9wcm9ncmVzc2Jhci9QSwMEFAAACAAAJme5SgAAAAAAAAAAAAAAABgAAABDb25maWd1cmF0aW9uczIvdG9vbGJhci9QSwMEFAAACAAAJme5SgAAAAAAAAAAAAAAABoAAABDb25maWd1cmF0aW9uczIvc3RhdHVzYmFyL1BLAwQUAAgICAAmZ7lKAAAAAAAAAAAAAAAADAAAAG1hbmlmZXN0LnJkZs2TzW6DMBCE7zyFZc7YQC8FBXIoyrlqn8A1hlgFL/KaEt6+jpNWUaSq6p/U465GM9+OtJvtYRzIi7KowVQ0YyklykhotekrOrsuuaXbOtrYtisfmh3xaoOlnyq6d24qOV+WhS03DGzPs6IoeJrzPE+8IsHVOHFIDMa0jggJHo1CafXkfBo5zuIJZldRdOugkHn3ID2L3TqpoLIKYbZSvYe2IJGBQI0JTMqEdIMcuk5LxTOW81E5waHt4sdgvdODojxg8CuOz9jeiAym5V7gvbDuXIPffJVoeu5jenXTxfHfI5RgnDLuT+q7O3n/5/4uz/8Z4q+0dkRsQM6jZ/qQ57TyH1VHr1BLBwi092jSBQEAAIMDAABQSwMEFAAICAgAJme5SgAAAAAAAAAAAAAAABUAAABNRVRBLUlORi9tYW5pZmVzdC54bWytk0tqwzAQhvc5hdG2WGqzKsJOFoGeID2AKo8dgTQy1ijEt69sktilGGLwbp7/fBpGxfHmbHaFLhiPJfvg7ywD1L4y2JTs+/yVf7LjYVc4haaGQPJhZKkPw9MtWexQehVMkKgcBEla+haw8jo6QJJ/6+U46enNAPbssMumebWxkKf+rp+q62ht3iq6lEwsiUxhB5VROfUtlEy1rTVaUSoTV6z4CMznnJzgRkysYThfovtBZWwQ9DB5i80Cg3GqATHkV03RHmngS3tcEB7IxZBepRuotxA2l3VAantWIEqHuT3tyWNtmtiNlxH24sXzCREHFB4N13OFlau6x3hX1S8MTlVv9wcW4t+/PPwCUEsHCJu2OBwMAQAA0gMAAFBLAQIUABQAAAgAACZnuUpexjIMJwAAACcAAAAIAAAAAAAAAAAAAAAAAAAAAABtaW1ldHlwZVBLAQIUABQAAAgAACZnuUpJyikWiQYAAIkGAAAYAAAAAAAAAAAAAAAAAE0AAABUaHVtYm5haWxzL3RodW1ibmFpbC5wbmdQSwECFAAUAAgICAAmZ7lKt2JNpZQEAAAaGQAACwAAAAAAAAAAAAAAAAAMBwAAY29udGVudC54bWxQSwECFAAUAAgICAAmZ7lKvMPJozoIAACTLgAACgAAAAAAAAAAAAAAAADZCwAAc3R5bGVzLnhtbFBLAQIUABQACAgIACZnuUp4qlPx5wEAAC4EAAAIAAAAAAAAAAAAAAAAAEsUAABtZXRhLnhtbFBLAQIUABQACAgIACZnuUoofJRfNAYAAHopAAAMAAAAAAAAAAAAAAAAAGgWAABzZXR0aW5ncy54bWxQSwECFAAUAAAIAAAmZ7lKAAAAAAAAAAAAAAAAHAAAAAAAAAAAAAAAAADWHAAAQ29uZmlndXJhdGlvbnMyL2FjY2VsZXJhdG9yL1BLAQIUABQAAAgAACZnuUoAAAAAAAAAAAAAAAAaAAAAAAAAAAAAAAAAABAdAABDb25maWd1cmF0aW9uczIvdG9vbHBhbmVsL1BLAQIUABQAAAgAACZnuUoAAAAAAAAAAAAAAAAYAAAAAAAAAAAAAAAAAEgdAABDb25maWd1cmF0aW9uczIvZmxvYXRlci9QSwECFAAUAAAIAAAmZ7lKAAAAAAAAAAAAAAAAGAAAAAAAAAAAAAAAAAB+HQAAQ29uZmlndXJhdGlvbnMyL21lbnViYXIvUEsBAhQAFAAACAAAJme5SgAAAAAAAAAAAAAAAB8AAAAAAAAAAAAAAAAAtB0AAENvbmZpZ3VyYXRpb25zMi9pbWFnZXMvQml0bWFwcy9QSwECFAAUAAAIAAAmZ7lKAAAAAAAAAAAAAAAAGgAAAAAAAAAAAAAAAADxHQAAQ29uZmlndXJhdGlvbnMyL3BvcHVwbWVudS9QSwECFAAUAAAIAAAmZ7lKAAAAAAAAAAAAAAAAHAAAAAAAAAAAAAAAAAApHgAAQ29uZmlndXJhdGlvbnMyL3Byb2dyZXNzYmFyL1BLAQIUABQAAAgAACZnuUoAAAAAAAAAAAAAAAAYAAAAAAAAAAAAAAAAAGMeAABDb25maWd1cmF0aW9uczIvdG9vbGJhci9QSwECFAAUAAAIAAAmZ7lKAAAAAAAAAAAAAAAAGgAAAAAAAAAAAAAAAACZHgAAQ29uZmlndXJhdGlvbnMyL3N0YXR1c2Jhci9QSwECFAAUAAgICAAmZ7lKtPdo0gUBAACDAwAADAAAAAAAAAAAAAAAAADRHgAAbWFuaWZlc3QucmRmUEsBAhQAFAAICAgAJme5Spu2OBwMAQAA0gMAABUAAAAAAAAAAAAAAAAAECAAAE1FVEEtSU5GL21hbmlmZXN0LnhtbFBLBQYAAAAAEQARAGUEAABfIQAAAAAKZW5kc3RyZWFtCmVuZG9iagoKNSAwIG9iago5NjkwCmVuZG9iagoKNyAwIG9iago8PC9MZW5ndGggOCAwIFIvRmlsdGVyL0ZsYXRlRGVjb2RlL0xlbmd0aDEgMTE3NzY+PgpzdHJlYW0KeJzlem1UXNeR4K37Xn833a+/Hh9N06/1aL66oRENEkh8PBA0LSFLLQQKICMaQSPQByBAKLbjCNv6sJC1ZmLFliNNonidbGJr143kZOU4G5NznMzJcZw4ux5PMrEdkvFMJicmVhwnm7UttHVfN1jy5OOcnT1nf2yr37t161bVvbeqblXdRlMTRxLETGYIR5SBQ/3jSl11BSHk+4SAfWB6SrrZpEgILxJCxaHxfYeKwj/9DSHcHwnRafYdvGuoZM/9DYSYkCUzfzjRP9j44blqQtbkI2LdMCJ2L9+lw/6d2M8fPjT1ya9pn4lifwb7HQfHBvq/XrutHPuvYj94qP+T41/RzvGEyNgl0mj/ocS2xBPnsI9r0G8dH5ucGiT5NwkJHGTj4xOJ8d/3PKbH/kO4vinEAf5jHzOCWtanHK/R6vQGo8mcYbEKNrvDSf5/+mjOEheJauqIlYyr79s+3GWSzdqbb9/+Xt568/3/m6vQp5rz5MvkWXKW/IT0pgciJEZGyBHE3Pr5NvkRYtknRnrIU2T2z4i9TK7heIouTh4mj/8Zuhh5jFwlf3fbLDFyiNyDa/ka+QmsJd9DVxkj74Ke3Ee+g1LfRdwdf0oUteBrSAWHbsH+lFygZ8gW+hZ2HmcjNEQF8iK5CHtQ8hTu8+zqjmv/jdBT5F587yTDZBph9aOp+/AfieHm73BX95It5H7SSA7ewvFN+AJnRPt1kC+gTr+t4kIrg7oot59+ndIbj2Dnb8g+fPoB907Pco2kWWODZwlRWrq7Ojt2tu+Ibd92x9a2LZujrZGW5k1NjUpDfV3txg011evXVa0tD5WVBosKC/z58hqfN8tpE6yWDJPRoNdpNTxHgQRb5EhcShbEk3yBHI2Wsr7cj4j+WxDxpISoyO00SSmukkm3UypIOfQxSiVFqaxSgiDVktrSoNQiS8mXm2XpGvTs6EL4bLPcLSWXVPgOFeYL1E4Gdnw+5JBasoabpSTEpZZkZHp4tiXejPLmTcZN8qaEsTRI5o0mBE0IJYvk8XkoqgcVoEUtG+Yp0WewaZOcv6V/MBnb0dXS7Pb5ukuDm5MWuVkdIptUkUntpqROFSmNsKWTM9J8cGH2oWsC2RsPmAflwf47u5JcP/LOci2zs6eStkCyWG5OFt/9VhbuPJEMys0tyQCT2ta+Ok/bR1NCUuMXZGn29wS3Iy+9fTumP43R+oXfEwZGUL2zsxFZiszGZ/uv3ZzZK0uCPDtvNs+Ot6CGSawLua7d/MYZdzLyUHdSiA/DhvRmI+1tSceO3V1J6o9Iw/2IwW+D7Kt2+2zdKzSxPzdMUBGoDtSpz8c2fuaaQvZiJzmzoyvVl8he9xWihALdSRpnIwsrI65ONjKzMrLKHpfRmm07u2aTvH/zoNyCOj7Tn5zZi/60n5lCFpKWP7h98qzdJtWEulVaCVe1eXBESmoKUC3IdSsDegpjmRXUjuUPqWbJjRMU2OxSjYximJwWuSWe/k4PZ6EAqTSYjAZSpu/oSirNCCj9aRu1zJeHkKM/jiYaaVbNlwzJ40mn3LRqT7aslpGdXSpLmi3p3JQk8YE0VzLU0sxmllpm482pJTBZ8o6u50j45uJ8peS+GiaVpLuZEYub0K8KWma7BoeS3rh7EE/akNTl9iWVbjRwt9yV6GaOhhoqXsTpfOqMSbqpo6ttp9y2o6erOr2Q1AATx/tbPiZG7nKnxKDLJfV+vdRF3Vw3EgqIkCIIyE21+E7q/Hp8BFS4imWu2lQrdYGbrFDjMpLFUkuiOU3H+rcJ1TB32hRdkaZlXZSzKer2dftSn9IgxWEpPTFy6JlSoytDnB8jAeIoilFRTJdZzOelLjkhd8vDUlKJdbG9MfWoWk4rQ9V52lYdt/VuURaqifhweKXDlJmMBNy3KjfZqvZXu9GPDW9eGZZm9XLbzlkmXE4LJLjyzUnCXFiptrnV08/Osxzpx0OMJ1o9z7PzisLO8jA7trPy5sFZeWdXrUqNEeRe991sLjtpg7aOptIgBrOmeRke3DGvwIM7e7qeE7CkerCj6woFuine1D2fj2Ndz0mYK1QsZViGZB2JdZikduzoVXr3cwohM+ooryLU/sA1ICpOv4IDMnCNpnDCCo4ijk/hFBXHPmilrGHUMcbvFmmQ2edT3cOz8W7m40REjeAXkiDXo3bk+nmgWnPSKCeakia5ieEbGL4hhdcyvA49A0QoDd49K7TIv88qVVM3acbXoKYTK2AdKZsHEqq9ouP1SxXzWs3rtVc4iiCZ5xhaw9BXdFrDh7VXgOHDNp/N77P5mqm0nA/nl4c1ne8/3cy/TFgluhGz+BmsudxkTinWu0DvBH0G6M2gN4o9u21QaWu2UZun2TPoedHD5XsqEeQ8124uXN1QF2WtUlZYEl30AI15xj2XPK94eEN2T4wuoimy4gYDFUx6ri9Dw2WLNtrnJHbSULFUUVHREGZve01oCUK9SxW9fb2BwOEJ4fVe7Kwt39OLn3DVelthlc+lw/Wn2kyXD3E+bDdevkyzL9Ojl2nW5cs3/vXyjdOXq9z853OqqnJu/JZaWfvBXndVlZtW3XjJXZXSYezm21yE+w7xkhIypZSedsJ5B5gcZxxUdBe4qSErO6s46/EsXl8Q9ZpM3iAJQv1M8FLwepALsh1v2hJlrZJZUhb1Q/RBEUQS8/u1Uixb0O6wiaRhqWFpdUu4nz29wg8qQsJSekO94HLm0XBFPV3vsnDymjJaVbkuXJFHPQBrLNTlqyyjwLsaJnrzmprqczIbt3WVHvniYPAHL7Q9sLdm+bHqHVXZ8BlbIAo/sW8+ua9Oozdqq61uMUP59Dfu+sO7RXs+P90OF0O77tm69Z5daqEFpBg3LmB9bSCnlCJNa4CAicCG3eQA1pUXCO8mu8nz5CXCs97T6F2mF01gYpttiERZq+RWb4zOmYASk2CKmS6ZkqYFk3YOgesmTiUsLU8RmjOEqDZmQH+KcS5URUXDEgQCvYf7JgIBZtjDE3t6D6Mq/CkrokVh7IvL2ZcuQSSSXVqaraErvr4N7XQF7WRCSz2k1B43njNSjRHO6C/oqVEPZ/gLPDXwcJyeo1RL0VmjxEd8ko8KvnJfzLfo41lP8XEbfWxhYuOW6Bd8MO4DxRf3zfgu+fi4D9Qhi78sKka1tphBcMe4lAEhtISrnpgI4HInhDdXjcfs56TymgLVaKIOjSUzq6VNyl157Rev/vjHr7/2j8/m1A1u3hKvFsXq+JbNg3U58NN3bpLl3/7mw//5u/7HR9avH3m8f+/nDtTUHPhcykb05s91p/EMOukPlSs6K2Ra4J4M6MqAQAYMayCLggZAz2mg3WQ29Wg1Tq1WkwHtPMffac5wms0ZFNotVksPR50c1rvQLliFOwngHRJOmkFnLjSvNx8184ZPWPdZ6TprxEp11kxroZUzmjmrlTNzWiJ+T4TnRfiqCBdEOC1CgbhLnBa518R/Eemz4osi/bKKvkeEIRE6RIiIYBCzxWKR+4XIFHnwJ29Gz4lPivSkCO0i5IuVYrPIiSJQEd4V4S0RXhPhSZGJ4u4ST4sUBRTj+RELcJqT4tdFjUGEp34l/i+RisqXvhJ9Sfwpgz73t1GccoTNt0ukBeI6pOTYhFfnHomqE/tPnYk6RdCK8AcRXhWBSfuuyHWL0MawIrJwEyrHgbEUR2hoJPqcCPeLAOMiDDKut0R6RrwgPi1y42x3gyJVRHCKbBfqbEpwUyR6RgRFjImURyyteY/p6yXWc4rnRM4pTqmbe1XUqAxVzsyoWwyIbSKn5RS5KBriGrjtHOfmIIMDTjFnRYuxzciwWAQT0fbZ9ZzVbGacdiSWzOVmxcw5zUDZV/VUS1a00txspmYe3cFBGsL46Q30HT58OGALp6JpRSgcQhxDYQTCcDoxwVyXIfAzMdGHTh1IOzPSqAQB/LeHddM07BNYdfg0XviuLbOmLhQKsQF8TmUJgVOBF/9ks7Yc+lb5DSDjF9TobYCwIQU5l7dULT+5fKFqufkIJd+BBhgphTuh/EfwTf437/+Ou/jhoCaDhfAPt3NPfLiHm0d4JZadx7iQRQ5c5Y1Ar938sRIyWKMOL4zBMeAADK3EIlgky4LlFcuiRau3eHP6cqiSA7scQw7q4LIo06VgMEcxOwnWmN1qsMTM6WjVEA4FhO+Fe+HwBG50qSLUi5kogEFbLsRzvpJ9cAeZ9VyYng9syFWUjeIXl5uOHgW7ITPW25vPfWd5VJ9hN95oYhGNk7JLjzjWBvMwpm3BmPZLjMM5uItPKVVDRdNF9LweDPrTenqRh7M8mHnQ24ncmhkgAWjFRwnMBBYCnBSIqwAfUMNxoCzqjm7XgCYzluNyxERSGDMKMlZFO9T4FRa+x4JYg5qDAmrQFV5H51iNYn4LyJKtsh6DlphZxtUxk7CtgRrH1q23lYG8Rkv/R/CB7uVj4f1PjIUnqygGlc9D89TyH5e9/ub4xtr9/pLR8IljEXk9/PzI8w+0mE2mwNpy63tZpe8/l10KL4/MdRdmCvSXesNraDe8yXMnNFFiJPVKiWCOmWnMPG5Omq+beTKqCBogGkUT01zSJDUavUY3Y9QSzSSXpVol52VAYxzOWeo9jKlDgybw2zRV/jCdBPuNEDiWfwunKmMs0/OR/qo31Xjag/M9rNlK1pBjSqc/DzTZn82merM9115r32rnT1uhhAenkxrGctasyckn+Uo+VfLj+ZfyF/P5Sl+zj/rKscSj1JDpe9gOxC7Yqd1unjyVCZla6puG1NJ6l8Kh3l6bvQZVHcajksr1tprQ2nKCuYIdlGKoqtdUVRawRGEF2VYPqHWX08LrfNzDH76U+OqpxCbf9Mm8jetCdrlp6yO7Xn8jEJs6Nz9Irzyy57P3Tc+c673/QYPVYXwSqD37v/6n9ofuu/fkY7vRn3zLW7kkngUfKcfKLTESuitEtR44bjtno1obHDedM1HOBHotHoo1UUuFUgGkYqaC1iAQqxivmKt4peJ6hSYFcNsrICDyua3EJ2DmfMXH632+3FieuyzmEEsKd/AGgcQ4K0uPYfWkLFWAekQqKnpVF1vJk2kfc6QPCZY2uFmWMwvzOA+oBwjUvKnV2fJQF+vOHwA9ddU0bSnoemhvuHL4b0fCh8PsJD+5rBylg2sa92wsP1RQMhQ+/kluKLt0vd3jMtff87XpyeceiJhMZq8v17CcFQplcduG5naX2IQbNr3hp8wH7OgDv+QuEzd8S1kz7XzUSTXuE266P+funM/lcJocyJT0GVGRvY44wH7t5uJVBG3YKhkIGDNmM6gBq2BDekTPRsoR4BkLx15uB9FaNLocndNBMiwas8vsRsihRdjS4oATDnBcu/mvykMFxdEtGpjVAKfJQtgF7cjTZnZh5nZhTkeWVovGabFoXFtyICfHiXIzULCGJ05CjcTjUfoHo7zH6aGp8nvQc9zzJFbjr3re8hgYPh+RDPUsIt/yvOcx1jBspWfKc07F6irx9SoO8Grh7vGlCvdKa2Y0hoW74FE81LHXAhaLjpgFs2Tm9GaHK4ezxLQZbidvzBSsRKPjzDHOiKEyvJSJ1bs9swZb5gXhcOjwSv3OSqaA8P09vRV4LGrYg4PhU7fmBwj09R7GwCScWlhIPfoFffqNuSMQUFMUFo747e0lvaly0ZRynnQCcaca4O4aXd5170+W71v+L4egavn6GDx179deuQ/aDy7/sclVWpoJdyzPYyvAefgbjMju5XdBwNa1/FT67sMPY90lkEXFqNG5dNTA6e3oCzNKeXwwqrWL9gJ7xL7LPmTXvmeHf7HDq3YYsk/bv2z/uv27dk2HHdg4fc0OKlNNY0uUDdNme4edVtgBJDs4WQCBGqe90j5oP2d/1f6W/T27DlF03A6KPWYft3N2ZhZ/UVRtczxqq+Q6MqO0J2ZexJwPGX1Yp/UZY3rQ67m40c4ifahXSJ1EDPSpQltN930s5acTNxrjB2vLMR8DXqIwuDvCXDqH0aM/BP29n8+rb7R/8M94marV6HM+GLZoIXP5WOomlarFA/iyYyx1EA+5qOwkW0zGC8anjdyvjR8Y6XEjGLNbTc6Ak7Y5dzsvOD9w8qy30fm083nnr51awanU1EWdXt7r9GLN5IU5L14UvZe8Se+Cl59DgHrTdwi1zXKrrSLgXUKz08rnxDxWZ3YscyVDsxvFyk6F19UK/carveq1AtRAw65ULLXlUe6ja8Y9trwiUSzMs9nyCkWxKM9mZPeOExDgf3YrFqk+2LGSt9neCbuHYM4W8L74sCKYZFS+NctKLVyeI4/msfJjg94UJVGdlClRQQoqQSDBmSCtEYJzQaoE49iZCyaDC8HFoE5SuwtBPsfU+rMSKGH7dODdpcQS84s5RqNmh0ewxbBoV+MrS+MQCrCrcTrAYrzFxIL1yJ5eggZNXz/ScVTN4qgB3UqGUXVRSJf9Lf0bs9avq7CXHAzPfurGmdMQAoyvpfdtW3i58uCXDpcPxHsK4PrQmV1+3mDW38jU63/Ml2WVLicda6uqsuTAr94++sLJqMmebVX9IYo6Ocx9GzWyjjym+A4UgDszkEktYr1I7ZLJGvXYS+3UbIcMGwAPHAubHoMtinPqc43rWrXVM9XQVw1KNSCwttVZyPTgNVqihYXbneAsKFgTiOXmknXhHUariPdJ15oYGkCtaTD3YHZlN2yWcbFYW2L3tNXyhsUL9QUs77CapnDlll3PN0BVKvFgGq6qB4fOwrmcrN6BHymjsdIjy8sOazjat6G5tzorb93mzr7ysxZfdUn5Xv+a6sYzrz2wcVd17sPNAxXct7M2DLTdOJFdusdaJGeVtO2rrd9dXyjqgX+kpKUiN8d15GWLazmPp46yWH3Sm4VxxnnzbVrK30eyySeUGlqtt0V5LTzjhgU3NLi3u6nR0srFnHEndTp1hBM4ieP0HG+OGRSDJWrQmawu2w6iFncN4R8EllaiLh5/TL8Ta8t7Axq8ldrkqgYIu8Iu2eYU2c5cFg62xfvuuTfR8A//sLHcv9lrXbuxyTmxjz5SWvj3f99x41hjk1HbaHRajal7aAhz5s+xppDJ158jejRciUGI8hhyrKxitgqtJtOvTVQ0+Z/0A+93+l/0v+Xna570v+enfmbFrEB5NOAHpx8W/HjM/TDun/HP+Tk2eNW7JqoSlTrEKMlpncEAQIlX8EoIvOJd9Gr1XikmW3MEkzdm8biyCXG2a5jhwyvXG3Yg2E8IFWoIYDd0lm+E11khElAdANI1R7pUT9VdtxTu0Jx7R0dH/rqeRv/E8oF7d3Tm1tdW2Y8t7z98GMxcXMjHc920v+3GoywK0K6dfVq9ib/h+CgmADmN/v8exsON5J+VJ5zefG+llzM5IAAbgeYAGCtzKunxEJwsA1dZVRltLAE+y5lF9cUOMNrBZLKAWWsUjdSa582jQl6euWdtHamD6sW663WU1L1SR8vrFGy4oh4XGsVV7lJcMRevdw0VQUcRPBCE6SB0BAeD1B8EMQinBdgi3C1QsxAs4nN0fesA1jnkvhziBa83h8d0raaJMFammLJX73WqC4XUA4SR9E1MJnt6WdmqlnDpKg7UUi6cmcex3zfw+Gir0tcGm1zIbgnqjx/a1WBzplF2NO+8M7h1fHN+3cCnT3x6oK526qsHB660NcrBmdiWA5E1dQPHThwbqKuZ/M9H6j+5v8cHI1/LCvgcxdG9G6J7GkvLqncd6912rLs8x7b8qyelEml9W6BxV10wtHH3A/HeRw/UmJ05GSlfbcBg9JTmCeKDZ5QMgzZbW6zl9Bihb8jMyfb88YPoGRkq5WZ5UOaOy6/Kb8nvyfy4DE5EdSCSZ68p+Vl1QGuS3TL9/nUZXlRJOZWXjXNPrvCm6BmoUacwJq9GVbaLatd8/kL0ggxT8nGZqoi1p89Gn5aBsR2XObcMvAzvyfC8DEyOigrIFJEHGME5mVO55hLD0bYV2qfl52V6ToaAvJtROmXKMC/JHIPZNqZkzYYPZHgW10gvyZAvsw1PqeK0ggyUyCDJ5XJMnpHn5KS8KF+X9YIsYXdB5rMyMnJbuVTFP8Mq/lxfzOsiOTEu22qPGfpYPWiAVQdi+VeNPBV4M2ZJqU/9rWDlt4PUaVz5ySCg/oig/oy2QqJi2Cl1yFXrVxzJteJIHmBxSz2oP3/iicCOI5tLI7lrS4WCXDmYY3z//ZeW+TNc19rCpv1fPFRt0r98j9HkbRyMXOz48A++0lJfyifwsf16yy/Wn++z1v6eeFN/z//vP/6P+z/6k/TyVt1p9Br2x36aRiGfzrfcQj6xSgQf+8u3i75NmjV/RzZyZ0mM1pBinpBtjF13llD6lNrfgs+z+PTg48PHzv8T2Yi0AYQJ8kURdiIc4ifJaeRB/yVB8gTkwjT8Bn7D3c8t8nv4R/H+e177lK5W9w19s/5NQ4XhReODps+oK3KR2vSaKSbEELvl8iZtDeFUbC7sWl13fHUPgJTxNEyJjoynYY64ydE0zCPNZ9KwhljIE2lYS6wkmYZ15G7yQhrWEyfUpGEDscAdadiEa9i9+j9bymBFfgYZgy+lYQupp06cHXgD9hZoexoGInH2NEyJhatIwxxZxylpmEea6TSsIbnco2lYS/K4K2lYR97jXknDelLEv5iGDSSXfzsNm0i1Rp+GzeROzYr8DPKm5mIatpBPae/eNDZ+18TIvuEpqWigWKooL18vtScGpWj/VFDaPDpQJjUePCipBJPSRGIyMTGdGCyTtm5uamlv7Ni8fZs0Min1S1MT/YOJQ/0TB6Sxodv5t47sTUz0T42MjUo7ExMjQ+2JfUcO9k80Tg4kRgcTE1Kp9HGKj/d3JSYmWWdtWfn6ssqPRj9O/FcWgqvfNzI5lZhA5Mio1Fm2s0yK9U8lRqek/tFBqWOVcfvQ0MhAQkUOJCam+pF4bGoYl7r/yMTI5ODIAJttsmx1B5vGJsbH0kuaSkwnpDv6p6YSk2Ojw1NT4xtCoaNHj5b1p4kHkLZsYOxQ6C+NTd01nhhMTI7sG8Wdlw1PHTq4FRc0OokLP6LOiKu5VWuRsVE0zsEUTVCaTCQkJn4S5Q8lBnFp4xNj+xMDU2VjE/tCR0cOjIRS8kZG94U+EsOkpOf593GTTWQMz+BdZIKMkH1kmEwRiRSRAVKMbQUpx3/rEWonCTKIbZT0I0UQoc1kFKnKEGL/w+Ygth9JmFR7CWwT2E6rvIxyK3I1kRaU1kg6EN5OtiF2RKXvx2cKqfuRNkEOYTtBDiBujAz9xfm3Iv9edR42MoL0ozi6U8WMIC/j3EeO4AqZxEacawAxo+osE0hZqq7rL8v4a+O7VGhydWQtrovprYxU/knevyb536eRlO73qVKmVNkpyhFVdidS7FSpYion08WUOtuoStXxJ2bcjjMOIT/T3EeUA6rsKeynJI8hPJzW6n7U+IS6gkGVb2Vvkzjzv7UB88EJ9MKxj2mJrW5anfMOFT+l+hQbG1Z742QDZp0Q5g32rwxpbpc8kJZbpkKHkPL/lG8KT8i4qseEaud9SJuyeZkq8xD619a0hkZVv2caOnLLHlO6+XO+FlHb1Mk5eJscZlnWMt6V1U+m1z+kzpPS2ji+x1DvCVXbZSp2n7rHEbThCEK3ro9ZbF8a9/HVrKzl9v38v5ybSxURN30445/4zBvi3wIdq8DV9wvAK92weAN+eAOkG3DsA4h9ADPvzr1Lf3u92PvM9Reu0+3v9L3zzDtc+TtgfQf0ZElYii3Fl8aXLi1pjda3wUx+DbZ/Wqz2/iz8Rueb4dc7yRtQG3tj5o3kGxwriXve0JsibwDX+ToneoUFaaF8YXxhZuGVhcWF6wv6mW/NfYv+t2+GvNZver9JvVe3Xz12lYt/Baxf8X6Fxi7EL9C5i2C96L0Yush97vEy7+Oted7HHi30Lj56/VH1j0FVj2bYIn2fhWOfefgzdPzkzMm5k9zMibkT9JnpF6bpZKzYOzYa8I62lnizw1mdujDXqeVuqj9SNe/1F0XifYq3D4l295R7e1qLvY6wvVODi+WR0Mp51b/6jXEPcy9wOn17LM+7A5/F2PUYtW73bg9tV38f6W/zoaAt41tmtnCbI8XeaGu119rqbQ21/rD1Z63vtGr7WuEL+I08E3khwimR4lBEieT5IrlRd6cYdnUKYWsnBdIJYdIZst60Uqu1z3rMyn6wJ3RGBA1cg7n5jp2BQNs13c32tqQ+tjsJDyb9O9lb2dGT1D6YJJ09u7vmAf5D94mzZ0mTpy1ZsbMrGfd0tyUHEVAYMIOA4JkXSVP35OQU+6k2AIEAgkfwTQJHELVnMoUkgZVhEpiEyUkyOQkBNqaCiCGTAYZmGMYDyLlnkrAXGw2oVAyanMza878BOUzSmgplbmRzdHJlYW0KZW5kb2JqCgo4IDAgb2JqCjc3NzEKZW5kb2JqCgo5IDAgb2JqCjw8L1R5cGUvRm9udERlc2NyaXB0b3IvRm9udE5hbWUvRkFBQUFBK0xpYmVyYXRpb25TZXJpZgovRmxhZ3MgNAovRm9udEJCb3hbLTE3NiAtMzAzIDEwMDUgOTgxXS9JdGFsaWNBbmdsZSAwCi9Bc2NlbnQgODkxCi9EZXNjZW50IC0yMTYKL0NhcEhlaWdodCA5ODEKL1N0ZW1WIDgwCi9Gb250RmlsZTIgNyAwIFIKPj4KZW5kb2JqCgoxMCAwIG9iago8PC9MZW5ndGggMzE1L0ZpbHRlci9GbGF0ZURlY29kZT4+CnN0cmVhbQp4nF2STW6DMBCF95zCy3QRYZMQEgkhpSRILPqj0h4A7CG1VIxlyILb1zOmrdQF6BvNm/HjmbisL7XRc/zqRtnAzHptlINpvDsJrIObNpFImNJyXit6y6G1Uexnm2WaYahNP+Z5FL/53jS7hW3OauzgIYpfnAKnzY1tPsrG183d2i8YwMyMR0XBFPR+z1Nrn9sBYpra1sq39bxs/cif4H2xwBKqRbAiRwWTbSW41twgyjkvWF5VRQRG/eslPIx0vfxsnZcKL+V8fyw8J8SHFHkXuETeB66QU+KEIx+I0ww5I84S5GPQ75FPxDuBfA5Mmsegpz1lYPJwCX7o3GvYc0KuAuOs4IFxpwj+MzxLrP6vyMF/ukNe/R8okPXLMRq8u5/Imbw75+OmC6acMWFtgP3+BHa0OEbPN3QjmgkKZW5kc3RyZWFtCmVuZG9iagoKMTEgMCBvYmoKPDwvVHlwZS9Gb250L1N1YnR5cGUvVHJ1ZVR5cGUvQmFzZUZvbnQvRkFBQUFBK0xpYmVyYXRpb25TZXJpZgovRmlyc3RDaGFyIDAKL0xhc3RDaGFyIDIwCi9XaWR0aHNbMzY1IDcyMiA0NDMgMjc3IDUwMCAyNTAgOTQzIDMzMyA1MDAgNTAwIDUwMCA1MDAgNTAwIDYxMCAyNzcgNTAwCjQ0MyAyNzcgNTAwIDU1NiAzMzMgXQovRm9udERlc2NyaXB0b3IgOSAwIFIKL1RvVW5pY29kZSAxMCAwIFIKPj4KZW5kb2JqCgoxMiAwIG9iago8PC9MZW5ndGggMTMgMCBSL0ZpbHRlci9GbGF0ZURlY29kZS9MZW5ndGgxIDEzOTkyPj4Kc3RyZWFtCnic5Xt5lGRXed/d71uqXq3vveq1qqum603P0lt1Vc2MRt3SjGa0gxCSLCAgekYtzcAsYhaEIITNYkfIZjGWg0jYsTFgGwIBTCDYgBEkQMD2AXwi4pjNHLE6BiR15/fdV9IBzDn2Sc7JP+nuqXrLfffd5ft+3+/33TvnzpzfYD57PpOsfPTk+m0Lc7Mtxti/ZYxXbz1xxy0/ufxFn8bx+xibv//YxvrNb/j3r1libPFulBkcw4XG1vcFzj+D823HTp571o/1dBXn38P5JSdOH10/cIo9ibGlRbp/cv1Zt+0TV+Jw6Tp8tE6tn9w496wv0/1zjOnKbafPnltmH9pC1S+l+/jH8Us/BRwaOhdSaWM9PwgLxahUZv/f/RQZ29oSr5M+22BPY6fYWfZM9mzM30vYK9nd7A3sXvZmDFPELf6MnefZPF/lQzoX09xYMy+yeTEY4hruTfN0uLIq6GxV0hn9Sfq0q7yHq4N5MexNSxu5i3XLB2bYsYN6RjXHwyytdbM4TdJ53k+7y1nSTYedum1yKoHHO3gvyqeDYQ1XxKsqs4VCUgxUOp+OV3hR737i7sAKwaWpT0+MRd3ZgmeFEqZorA2ltr6SVtpGVRYL2qtuqxbjehxpXy/vuG7RFoyUWkq5dHguDIU1QiZjodi83QhlPCHeL7goezIU6kKjOW8o7uHvISn0E4SIjJae0GLMk3jOoAkDabzDz71EcK9oC/sOXTqG13hZb99gviiFF+rCvsc8cVd9e92reBrly/Wo6I8tNiZ2715u6aIxodFRKVJ+1b9fm9nLZmvddqvoTyxcsafQmmkV5VjRePxyvP1mJdQNwsjwRult3i2M91aptdWJlj6Xn+fCaCXVKSXQcTmBDgqYvFAsxrw/xH/Kv8BugEcdYcfZbewO9jz2YvYK9tvsd9mb2FvY77M/Yh9gH2IfZZ9lX2BfYWy2HgnMXUZm4D6TFBNNc91PMO2DZLhMV/gwn/pI2kWL7yQ3idgkzorqmGy9yjMzHKzQ9A5XMOmDZbIXVGnN0qLt9QftzNAdm5uVpaJZN0vqTU5VdvE06lp1J1Rlz5mmK7qynNk0kzAeOkX7cD1yDZrnw6xtOvxzpWQiaKxdce2uoOpXC0r61khP+SYs1isqtFyXa6ViGCbheFaWXHBdMKau4sU9B+cExnH52sNrrWiqpmFsRQy3Vpv/WmNUz3MuxKtQnifaN9rTAsMNKxHK8lhyDROyVERJzvUMZkmFQpCByga+xnGRozBXnGPyxLzVZTyBsjxsTifSVIvlnUfo/eY+qubd5cm0ZquzDVXxil5hfGqmJpQWwnR6O7LURFEEw/KLkVTSRAGHeepQl8aqc4f3LycKXSrVdvRrfqp1WAw9rWGKUk0KoU0bZaX5NIylwIc6ULDGQ9IYsQbT4eIo+oeOXQUrLxpYoBCzaCKs7APoiuDzirqEXvJDcCe4Q8zFPmE2PyGcPXIbj01Gflk0Lvwunpb6Fk6YvBf2uMmb4n5mgc5/zf6G/S37DvsB+wn7OdvEuPi8wqd5h2cck8jX+CF+BX8sv54/hR/ht/AT/Bn83/AX8ZfzV/PX8zfyt/P38D/mH+Yf45/k9/Gv8K/xb/Bv8x/wTWFEKKoiEZOiLbaLedEXe4BvK4Nhr25iCStNarCrJM0Rj/4k2Z6tmymepINev7u0mCVDlI/zm10YWcTj5YTwLbZdmxh7AWFkD/cHKNwxFl4xydNON3NVE4r1BkM8nybLae4UhJz0DF2EubZtAk8zXbrlrJc+eyjU6zv8paL9HIf7+SnMvJcmdWo3NUQmabc+7K4AQocdONcaBi9d6fYtYWruaMlgja8MM/gOILWXLQ96QFyTrfLlZNjuZg5rcaVOTwD6exiFrI5qUSJzz6fdFTggudZ+XJHJ0mKT2taJaQRTaoVNuk0U7NboMiqqp9koUpglNMJI8uQUV9CybGXQ7xAiwEHTbpvwHmOT0fA20Xg0dDkbJkMzdK+0PQSL3rDfsTE93+52suGKG9562pO2s7KGwe2ihTQ8ie1Q9EhM3M2/LXVimNTtIj0SpzVc6tAcxO1Mpl24GpWrubLDQb8HJMK/Tt+2484AVZuMj8Hi+evIzO+CB3AlCnA8EVUCLbUXcG44XB9eYsl0laeUJu83cGYJ9wEoFxBFlEIxeIjwDD3gWQln4kYqbgSeAlgAXJw34bEQHwI1aWEKCEkKJ9IvKFuiwIPoAt/3atJXJSsCpUJdb9ccbknl160Uyh8bTxEBne8SMH0ffupzAjeLs20EOwlhEzm0kJK7MMYjRf3CDwqOSxAlraucLq3ikzoe0Big9wodk9RnuDSXysNXSaMOvBBDFaMUHYm6Ky5odLgk+kUhyXIrNL1SKKWm0Bo+ASzUVNLS41wg1qIo6pSG02u0UUbHVJLAFnja1ErTMX4sITaacSNGU9JoU4+55e7VUlnqXAFwjzaiTdSwQ+4OlTLX4UPKgjRykQbCLtN8GWA7P0d134WCH8Tgo+zDn1ZW++KwDrQf2lBHU1FyYaM4NdkgzoE5l1bRRKKnRZ8jkINbWMuF73uex6XVpoR21CJbtP4EYgVmnSYSRmE9rmAKgG2ECAxERVgvREMVjEYExApgMdOtSYXKEQ3QeAQf2wz92Kja0kovvuat18DFE2GUqs3VPFgE7AdlMGNAcC0ffhW6CxCl2Z/HtNxJwyj4+zEnZzG1Wj4GQ9jKh6RqDsISZc+4GUTXv40hmEaF5zEfXF1qiFFgDv+Kghum8Vp6CV80FDsOS/Fuah1/CoU5zMYtOPMxOJvfgtmpEG8xO7gcTQOqq9EcP9VNH5Bd8AM05u8mb+KrznA02ayLnw3f45e5OCWvkvo3cXNI3QG/ULmBbX6U7LZGvskjFPTNMzEvEgNQhq3pFLHbgyeJqntM8BUe5yYkNt9GVvOjWoCwuvnv4Fqy+HfS8+RQemSUUuxzIYvNbW1t/SP/mhiwC9jF7FL2GHCpJ7J1doydYM9gt7PnOhb92+x3wKbeCjb1fvaf2WfYf2VfQnz7GruffYt9j/0Y0c1DABnnLd7lO/ki2rGfH2BsOE/EathdFYTXFxB+E+pP8zzsmCSlEEGY5eKUoz8cgD8NbOw7HjVIQYoocBAmZkOQou4CRRpHo9Ke7aRDh6RxTqSS5V7XsWyAP06ArfUOBZgL+LCbZGlm4h4gesVSEKSokaS2nVHcQ+SQCAJ4YpDYYT8bcTabhyI57FBQGgwtETjEQ7o+HCwjkKRDuwguD9iHHlgVeG0G4K8jZqxxHExzVGtRuwsZwOwEjTZLKV7xCBvsOomA19WTOHVBNNtbaFQ0jMCv1sXE3O5KFAZyFt43d8mUioMgKehKtSxNmfycwFBUbjpUyWanfWn53WRPnRpmvE53OAexgamJaYCFr2HSyvPosjC+VbBDThamVKDIxj7ijNEZnxC3OhveTx+JIFsXElVqUxbGoZRIJPk7fMEI66MAqiGk0CrRuqgs8LuvREk4wkUO4gHZJ6nJF5XHKj6f7JSEty5cY/AoYIBiC9m3yK2Z0BJER6gazkLqTBX3I3gLYERbYOQwShrNRn15ftZWVhabUtYMosv0xduTfr9X88Kg6JdroY3jqgIzFGtPjiS3IIoV/jqCUDNPL5rRAsj19xgWIFgHrX2sgZ4W+s/RKCNv0/x9aM97iBeK/fg44zqvIPvEfRiuLrzJCOOQ9w9x+zPUAfUPIqBCpmBFpIoUHszzFQH0c50+4xv6adoqkFZ7qxZlwh79JMF9sReYJnZBZO1p8G391fH3Y3oVYUWRIglgCN+YWs6fiBeqb+CWuBo3mjSKhG67aKDxd4OmcAn/niYnFw9AGxsWsNeO1PA72B+w90IV/Sf2Z+y/sb9kX2X/g32bPcD+F3uYMx7wGL68Df7Ygx9fxC+DaoJddub5bL+ekheDa+TMMldIzldyghdDYOeyCp7dNtY9J0dSi1R2MiA5baYJEiLQInDAR2S2092QzQP4+aDvRNmwl6ROi2n47zCBg2ZwOvgeKBrIT2rJrd1b8GCai6cOEbw052gRB93rDSCjYhLdI4G/lnO8lJR7zmWJKo20Gzz6kWdtjSRe3TrKO8CFbFW6MiQOM1ekNqB6iQ12qBE4Bgsl0mrEcYezfPMawX9SnrG6JAt+VNwGKaICq2wAJROoMI4ai2NczeyYqHralsx4twvti7ipZG1mMkWgxUwX0jLRKl0fj72kMVbQ3PjCVY9g2qiHcvnQtG75OoiK0PBA+AnhBVbLsJFWFfQTImzaffjl0okbEtouOgnobT0lSbUpKPgg1DWEJlRZVcbYMNQac0tBD/gxkLBis1yABtcyuAOPe+AzwhOHA6Jbnj4qKQcgykYf4i6aglhdEFTBfTSam9ZAWiD3Dfih8uMqBSQ0ivMmUZiecjSMgEfqAF0Hwfk4op3yvuoBbA5WZsfrE4XsYKf12Dbe5o1PTRXwhnC4d0F5ZU97YTS9vT/b2B2NHbr8EtBauqi9cqW0c7mXXP/B68uD4Tz4io5q5VJQ3NbtRs3V/Xsa0sRrhw40xHjz8O8/QSbt5gyQC+I1BOPUk5120L3yisu3cfipFs1vobt/hC6aTyiubxDGe6rh6qm4+CDAz4NULvcDxGQQJlUs7qF4j76ONyd13HxhGE6H8mUgxxgDfZcpmMYrJDfmneT4NCVgWxiNa415AZ4HcBgVbn5WhSHmAmc6VAXlXaKISPlCNP4CI1V2xIffpIz3KQwlJWzOC/M4kt+CsoJVaNEH+Zf459ll7Cp2LbuRPZkdZbciqt/OnsNeyF7M7mKvARq8kb2FvdNF6owczhk+PpeHiJ7k3E7mUdZrWsAN4MoUuB9xebL77g7EfMQ/eqq9wEnruDiL4E1+ZEkRkSwiH0UcxBMdOzCZJF1Xp5yaC6YQmUPrtJBBmM0ooNIDiLjkX+OUkPIxxkZ7kUc9B8n0qvVK2C5QpLImnh2fu3KpGHtVL6zUkvL4fDYdQmcUECY9EidK+/V6jT/DmD7lpcx2RYqEBvgEUXhxvRAHOY8JPB3XJtJFyIu5wMMVipeiAPN1IN6DdvFJz/DJUqjjCeuDEFfmdi025q7ZEcZhrjaiWhHTbayXGD9ZvKiFqqam6yrctefCidrC/HaoJ4EoCY+DILhMqBLFwbokz0S8Vc8jeSG+pcQ3UNcppzW0IFLLt0OcYAQuwOcamY85r8VrOYLlzzjVhlarn/PAZ9Wtza2fwyzuZxeyQ+wKdg27nj2dnWbn2bPZb7KXOgu4B/GAsmTvY4wDl4Haj4C7dIwMHyXuMqQc9oESlCnLEVuPaJnskLwlLDVpRgC46vCeKFIWQR4PB/UFThre1Aith4Nehu/Y3chqOdGjRJftgTIlOCb4pmknQAXXImHb5z+Mu60JX9swICeoL7e1MYFfGkuSYnGseN3E3v6OoOFXs97eiaTXW6hpgCymqQwZ5Fmz+cmcZyCuCzlF4k7cS6TjlZV9Ky1fjk1PGRCEgpjeOeYVZj7kWDpc8wISeRc69YqBBxW5k55XbvRzhh5wC8SAQE1IW4AR0M99sJlaUphptyOv4j/2nkNhc3rMBqT5gnqwzStObitve9L6TY/bF4alqBpZf7I5FdRazU6sIvlTTbpOb74OtlajBniY0TV/176LJk1jvC4o66XkzgsP7d/+EejNP6Aim88h4jZGsoXk5gtwna8Tl6jQ9XXgK5fPKZqgh8ByF2kioBSMhbGU2a1NRPwvsgXWZ/vY1Q4p1tnNQIozQIrnsZeD+9/L3ua4/4fYR9gnwP+/CsSgFETE2xlxfE6kN3LZS/zlgLHiPpPUsegMs79s046xvRRokBE2pHUTgxHHefKHonAKSu1SKKDEFgHe1F2yKHZIU0PQX+n2OyU+6K6RVrAgzMmyyzm1u/Q4TmoDSrxn4OYEZGmHEmKDOuh2d5CZGmrLEsropF3K/GTUmjz49/qOUeCk/ZDy66Zcq9oqHJmTpSgRlmumYgPgSbHSqWgvqHqtPXXEAC2/4BKFVeCvl1CaBPwMAwugqhFAUCqBcxx2gCtl/CoH25iUIwEBjHcdntYOSmBNZYhksFvSw4iv2iCIGhLfcPwiqXHS15CcXASUqSDCTkKSy4p2BgtT9OlJfmZuWKUrYXdxMFGYAVRBaIaBH7WqyqYLDa+kUTkvhDuOLTavej2eLgvedZkKYuBkRZQUEa/L45PmJ9HFCbzx03qVeifU9rxnCXepEe9LuP+yPCuCXj0j4E5lc77541wTO8zmR6jsb5CW1kBfs/kpz3uj1qkiQvzHmlTtPkJ2dCsogtmEGnFsG7Nsij3Av8B2sxVo1EOIZb/B/hU7AoV6ip1jd7DnI5bdDWZ7j4tl72F/wj4IXvsp9jkw26+zv2XfZT9kP0WDAl4FrwUfHuZKU1LE6jrGmS8IAd+WKcpJ64yW0G1pkYwU0EYSDiZu2lbmhkbpyH7m0qouo2gdjI3SknmaftDGm2DydTvsDsi+02wncU9U5TKTvSxZGTFS0pX5QZrnOLsIpRQJKfxl0KdwnzqFTxTpu4IZ2oVnY5dGRCuku9rklIVMHuG5I79yuhTfVH1+g67bmOjqyHuM/fvS7uXFKsKRoVwcBGEggFW+FZ5RtST1Z/ozYWDqcV3vnuTloSOQZLVFaWSuF19KJuh+fRFQtCIroFOXW5TcJeUoe+hyIQgrhKviJRKSUsbOWXJl5VKGUoRaFp2oDCQpHh1oSwi7AwSS6CunNQmX/aMlL+05+cNdVu6AVk6Gcl/JCGYECyyRF8FNVdGK0CNWJTNBAli7zBOIAAcjdTlKdXESmXpB0dIV3hJNT02GIICFhd586IV4ptk/0K53Ou2arJUm3eJH0XVbFl3qjr/MEVv4HJcbZPd7YeAmdYr5RtewZbci0qTwfiOunoRba/VCXeC7XVwfx/Wh830llzTht0/1OdcKaKDv5fJJ5HhdGv8TkvjLZA40XUoXotFbDIQSQHI1dcjomESnll9041MNkyQOgyRpFPZpErIfRkltxZvkEk2o5Gxia2vzo/w7iAnPA094BXu14wlvBk98L/sA+4/sk+w+9gX2ZfbX7L+z/wn/eoBtYkaLgLkx3uYZgoojD5awtZOtwPZi53Lwgm6+jIYT0nqJcaa5SrqKGGYK9HYW3c/X39qOQqKCHmlGuFTiyImrnLzXCb+uW2XgdQvvcCn9nluMTdqphY8QBV3lPVq2oKWF7vKQvHUFEYZcIU1W8ny/k7L5atwwk04doro4Ba/FUzkZGfZlngTqrWQu24M2d/FKuQPeuJInotA5uUwEBj3I2hbRbJhTaAprb4vqpaJVkF9E+2idrBiFBZpSbQplQ7rHVyD0kPseEBCyQsqJmbqv07FyMewc7JIcAJkBiYG8MQWbZ/2kpqrKIaiDLtanaqV0grLhBQgZiMOx1Pen+ATCxCRlYjSgnqqhZ6T4HMhLYLiYJdCFxhC8GPoQcyFaRLlWDUuWJzSJQyN3k9iEtRtdIS818BvbFJQ8OSHE9dFssy4KWbdlbAEC9sWOmBphlCf1MyhlKSU82kQ5uxb4jtK9q2uT6IJfbpUlqoUvSQ/9s/W9q/uTykwFw2SbM+MABBFMTE6G1VrZ7t67NsYL8XihIiFGSyD24NhTIXQpuG8F6rVaK/FQ6V3d+kJtaq45XiqMucyScMGThLPw+DJI2wxASZtX4caT3SIn/YyrPEMLFaVLlBHS3m20SiGWceUKrTwX1hZJ3KIYOHBBf13oq7mmHL9Sl9PaCD+iUAFolil66fRs3fcL1Uo0CaTafBB4pvXLTWSVF2wewiP2MloxeLwOjYVpXIp2MDa59eDWN6HdHoJiO44o9yz2XPYC8LB8LwOx9fey/8A+zD7GPs/+kn2NfYP9HbzwB+zH7GfsIfJExnRO2dtkn4B+OWL0iEUdl7bIHg18FAjJ9WDzFOt6cLR4lNuBHKBkTewyO5R0TV3OkrwDXkG23l/M3LqYJWbVzYxbl8vg1m51fOjckdjWctqhZbTcvyztirBmCX6SlXhviJopIZPly4aJW3Uj5yYpCQKZ1YcdtGONUw2IyG4ZsAsaN8wQuJLUZjEhSAexOU7z1sT83TM7m42SgvjSNK6qGNEikFCTM9OYKQsTDQLPm15YKYWNkBakypWS6Ax2duud3XEb7jLWnDJhozC1NF6q0soyuF+lHFKkoSXwgHA8Ihtockl+1qGAVDd8yrEjWu12q+CbHxypyRlaEgM/w1zP0wKQFYsUFEO3dEScsKo8E/LQbcHwSN9JO6dxBjtV8FjRCyWtq1B4k2qXA/JVyrfSYhvCB4cOhreoXZJWxFLZXBzUSQt4Vd8Lg8DCTs10qwFWJnEO9+8eXtvTKE1TXDStbTNWx+3txYlrdpDxF9I4CYxf9Sf3N3mlMYb26PLsjl0Ngi0irzcAoTTR3sd7tDUDTk6MVixZsdvTysX1vZYW36bz5Sx1FbyHVnz47QrcVtsewvoC8d+itU/WRhS9MRsFFEZpX8oOQWIW5cANlNhG/reKvpyVfMnxyEukfBdKnFL2IHeEWmze4xbFwBfjrQe2HuIPgy9eCab4hBFPPAsl83x2J2LZb0HNEE98F/tDp2c+xv6csh88T35QACKzrz+yHrFKH5FI0jwb+UjGMxc1tFAbqe4sBZLBMnBrOFpx7dYhLWI428DlEhFEEB/c0i6dkQNlVE+fUv6Dvst/dCWq6HdscgElSFKQvAV6NYJZYnJDX3aszq089OPBkLjoYK6p24vw292xA5AiLaZ55QLkZkMWfOGbdNovxY2Z8bQ4tu+iAy3iAS5fglGDOo4BV978gWtuuJEfR/TB0/cBkTDCoSUMpCUqQcpD6ElH3mhPDjEKn1KRXPRcImYWLiEmgOKwLFoYKAJrjd2uXQAQlOaCsUBwyFjRYgWfGLv82uuu3FcqwM41oqFXjCu1XTs6PohmpcSrSV0W9x++JOZRrREmBw70ffSN6EshKuHDejWPcvwHL1hM7VdhJT6/Rwe0asGvEflSh7zDmQnJKtEHB5UlB+9cHCCWdif15Plu0SFwpGrzfqV0V0A7kbW+mvjrnSh3E0zrFlzqwsl8se62tDDWZGzry/y74v7R7rLXw5be7rLpf8I+zj7L/gv7iuNFlE//EftHMCMJIlgCN5rg2/gc7/E9/GJ+mLItox1pGYRo23Ty9DmtSJnuSEcDo7NIlrjboQHoBeo54dB5dDtF37qNAI5CdVYGQOERwXp0Q4XL6Siyu0jGTpA7/LaQHtkQatqC7KRZbtfzDsk7Jl6jbI6FfqGo4HZ8NHl3kLq8Nm02IMGfkqJ2+y6cxbezGuhSXgl0Ssf1BcCdKxxKpbvcT3dlASKlQytv9Mywu0QSHceojNyJpIxzI+gd0jHdpcUF2tniGjGkpTL+ru6ErPs2KEtnfqJAbIaAopIVRZlW4KUNrJzqTibQJo5bS7J2CASAD+VZdS20oUeP2wCGYdQ4UNYzpaqG0KjOTNGep3KceIXpydRA81cqYFYQ32HoVWeTdHCOjGcmX0hT39PGgqYo2uWgp5QoaWF7tPqPQmW3cg7lIsDYKrn2F1P4LLp1u5CYvZVubcy5CyjWaB1ZVHxpdM76LyTQvw56QjXQBcrGwx5Re0nmq8igcm4hC7e4nIBnotMEvqGTBC+KVq9+3MzESs1lCDzQSgJvxCbfKyXFYhJ6szvmivHicG12u7AeGirdQjdiR9mzRUgDlIQ8oLiH+oLYhzIUxfFG4peny1fedVFltlRdWtoZ6bBcL/jZ8nA58yjMVKtV368a7b8FbVtDr66miPHwzyhPAW9FlcouyMzkronAM5nvuaLBMqT1RL4Jqwe5VqAMm1XdAv9TF1E2v2XtlW5p//v5UuEefD41X/vavIEk010Uduw3SWiV0Fc39NaCO9PrHkfPPJ6KE1ogGCUerYwa4zVIyNGSWeL2cn1f3ADm9RLEjdey33Mr4O903OtP2afcfsK/Yn/DvunWzX7GtrgPr85zXm7Nt8lHuXK3q8o5e76XFJdWnEHTTkK30ux2pXadViDHJ/I2SsULVzBPVriE+CAZPqLvnZpKEGNcoKBsalrvEkeb5/GAGFrPpV7JS2sgSqOEPXlXVjdu8Qtf06NdrzVoHdvJo5KTTVl9aTHtjjIJA9fCJF0e0F1KREiQQCJiy1m+T6zEM0C/1eNTRRHphSt3cF5vTo6XyuNJDdbje8rCUIOxxJ+YHDPCLxSAzFqrSiEMOyFQUlsTkpalTYikT+r1sts2U9CU4lJe0a92psdcYIIv2mi8TB4CGtYqa10ZK0GcfxXMytgLhDjkIg0PwYqIM5AktgXpF6RjK7QPBRJL0y6fGVhiSHm7Y9bqijZejawikzBIKBaKJwHttcED0y641CQPXW7hHnguLb+hsZfSYleh1D3YIQmnGpNTgR8W61UNziY9NdHb0bS07GZkFIXcgyVHlkeK6Bxt5oC1G/AoUvxw3KhWU7boeVOene/toN0/cbEwOZtvLgk1ZFKEUCdpPxa4ww4fMuzrFLJCNPHVhrsYxg+Hvme9q3D9x5TG3nyKlQ3u1oZO0JdQvycJDluk4zyFkH9e2D0kO1u5O70dcqxNIZSyCQdpKTkQe6j76uHvqHcQps171SCoeoqcxd/6+dbD4jj/IptnffCux41Wm57GbmMMgFk3iGGinS+YunTxKDUcW0rtmmlFcUYjNAH1h3mBTr69Ot/5Os3jfMcc7DCDHE8yBCSnD1La15HE4smeqhnhzV94qFmZiKauuvrS5XqxeuRQpV1pHyiVwoKHtvvlRmXu4Pjm7bSdmAPtKNtFu2LnWhUpC43iRBy0HexQrsiIMoxoD+Ws1JuNJdJeo/2vXzdiop3Mpp16aOpea1q09t8wfMyzKAPDJ2qGKLqu7V1bW5kR6XL3Mw52t/xareJBnlZ39tey1lRod/b3PJFEJm9i2mFK7yRbeIyktGkzT+beQJyZKK3b749/9Q9c/2c3lfb/A/Plt+nyF3/3pu89sgV+64HNj7pVfswGE6OLnFb+t8wv7JTnv7JzvsLvRhn6nw2vxhntkv+drS137Uc4fge+JVAwYhba0vIf4N79Ww/yF209wL+J+3+Bfw9u/dzV9JC4RN9r77J3+S8PXhneW3ggemf5WNXUBvGO5OPpbe7NFbGX9sj+mnbQzxQ/8uj13qNlOPrTGx0LtGP/6FiyBjs4OlYo86TRscHxzaNjy7axk6NjD2e/NTr2cfyG0XGA2t80Og7B7r706P+uaLIfjo6LaFt5dByxJt89Oq4yn1+FlsCycHYLv350zFmVf2R0LFjEPz86lmyRf210rFhVhKNjg+Op0bFll4mF0bHHInH76NjH8Z2j44DdIl4zOg7ZqvjZ6LjA4C6j4yLbJ8+PjiMM13sPnr7tjjPHbz12rrX96FxreXGp3zpyR+vomfPPPn5qY7518YkTLXf7bOvMxtmNM8/cuHn+6LHTR0+f2Di3fu3GredPrJ8ZFd7XevTGPlfRo6f/9KB1/GxrvXXuzPrNGyfXzzy9dfqWR185+h59/R8079i5c7ed3bewcPvtt88f2Ti2furoxvypjXMLo4f+mdvXbJw5e/rU+onW9Wc3Wt3WwdMnT26cOXo8v/DPPPto92CCp91/OjjDjrNbITXPsRbbDuibw/cyW2RLAMQWROgd+DyKUrT0SimdDUBli13MTuC39QtPn3VnG/jewPcz8XkzSh7FvdP4PI3SGyi1Dmm7gSfO43wd5X655n3uXb/6xL5faNE/vfsvudJC/dQ+OjqHN9Ii4QYcjFrwdFw7zW75Nb385fNfPvt/M3p05xzecxZjsIDf293vPOrdwL111HfU1XjK9XPhV970f/f0Na4lZ9HPUyhLrb3eta7FuvhH/T+J3w03h8d/qYTDuBzbP4DB+DU//xvo2dLfCmVuZHN0cmVhbQplbmRvYmoKCjEzIDAgb2JqCjg5MjQKZW5kb2JqCgoxNCAwIG9iago8PC9UeXBlL0ZvbnREZXNjcmlwdG9yL0ZvbnROYW1lL0dBQUFBQStjaG9jb2xldGEKL0ZsYWdzIDQKL0ZvbnRCQm94Wy0xNDkgLTQ5MiAxMTMzIDc4OV0vSXRhbGljQW5nbGUgMAovQXNjZW50IDc1MAovRGVzY2VudCAtMjUwCi9DYXBIZWlnaHQgNzg5Ci9TdGVtViA4MAovRm9udEZpbGUyIDEyIDAgUgo+PgplbmRvYmoKCjE1IDAgb2JqCjw8L0xlbmd0aCAyOTYvRmlsdGVyL0ZsYXRlRGVjb2RlPj4Kc3RyZWFtCnicXZHLbsQgDEX3fAXL6WIUyDwrRZGmmUbKog817Qck4EyRGoIIs8jfF5tpK3UBOsb3WtjOqubcWBOyVz+pFgIfjNUe5unqFfAeLsYymXNtVLhFdKuxcyyL3naZA4yNHaaiYNlbzM3BL3x10lMPdyx78Rq8sRe++qjaGLdX575gBBu4YGXJNQyxzlPnnrsRMnKtGx3TJizraPkTvC8OeE6xTF9Rk4bZdQp8Zy/ACiFKXtR1ycDqfzm5T5Z+UJ+dj1IZpUJsj2XknHi/Q94krpC3iWvkHXEukPfEuwPygfiQIx+Tfot8T7yRyKfEpHlIeqpTJaY/nJN3g/yYmN7rpMGaUqR3SQ3eOsFWcRc/I+Tq6n0cHy2M5oYTMxb471Ld5NBG5xugzJDCCmVuZHN0cmVhbQplbmRvYmoKCjE2IDAgb2JqCjw8L1R5cGUvRm9udC9TdWJ0eXBlL1RydWVUeXBlL0Jhc2VGb250L0dBQUFBQStjaG9jb2xldGEKL0ZpcnN0Q2hhciAwCi9MYXN0Q2hhciAxNgovV2lkdGhzWzQwMCA2NjggMzk5IDE2MiA0MDcgNDAwIDc1NCA0MjMgNTE1IDI3MCAyNDMgNDk2IDQ4MCAzODcgNDg2IDQ1Nwo1MDcgXQovRm9udERlc2NyaXB0b3IgMTQgMCBSCi9Ub1VuaWNvZGUgMTUgMCBSCj4+CmVuZG9iagoKMTcgMCBvYmoKPDwvTGVuZ3RoIDE4IDAgUi9GaWx0ZXIvRmxhdGVEZWNvZGUvTGVuZ3RoMSAxMDAzNj4+CnN0cmVhbQp4nOVaeXAb13l/b3dxEgBxkARJkOKDwEMUQIAExJsySVGiRPMQw0MCFMkySCwI2LiKgzQzie3USetwmsRJ0ybjHH8knaaZjJtdiG5zdDJKHGeaiVtPnQwbe5pJ3ZmmVdLU7SSZ1G1F9XtvFyApKUebyV8FjN3vffu9933f7zveW8rFfElEJvQk4tHEejqam+juIAihlxDC9vXNInlB/xgH9N8D72w8t5H+9onyPyHEtcNP3Ehtxz+Rbv5LhITfQ8g0lxCjMffeA4MIWb8D8gMJYMzeucUjZLPCuD2RLj52TLfTBuNTML6Qyq5Hv96YcML47TDuTEcfy/2tZgDD+I9gTDLRtPjXn32Jzv8aQnVv5rKFYhAt3wHRm/R5Li/mEukPR2BM7VuCH4Yv/ZiA1NIxxwsarU5vMNaYzJZaqw39v/twJu4vuFcBnWvwfRCdQm9FK2gRiagNuVATmkQL6DKaQ0E0hiJoCE2haXQBjaAGNID8qBc50MMS8knIMSudXAxLD25GJOQZb5S03vDpCOO9I0K+LWGHv7FHwj7ymmTy9kicb3YpfM4TcfdIvC/ZSKSJxbBbmoj0SIKPTnV73G8Lf9f1VxEXyIVvu34UcXncksYblqY3I+xBJALraXzmq1d6JK1PPo6fBu3k6atXXRKCZXQ+uZ2xJqosvc9uI8OBHsngI++gSr4GyxCJ75jxEEnofFBCi+EdcSdKKDHkcrsjrh02WlJGVKFRsc7qsrphxRofeYW5Y/KRgKTzXg0Tct4zHX2EhElsTVmCypmpZlBNdsj5nemoZ4fseJg6D11cmgBJ8I8ypAmRDmCOhWk6vdfodrvI3g7AAJNmwJpV1TY3E6v1ecieqtxDwrPLLreEI+EdcGjGs+MhOzM7niidoEyhtx7JSsNgB7tt1AFK2O9yYIfePNFHHj7sCZ3q8IETO79LYXsw5tnRSWQxPOa6CU/qfDfQBJ44cwbPft6K1hG7UuHVML0uhT1rYL3njAtu2HMGkJ9YCpcRQVPrZ8qYYLhJZF1qElsquup9EnABF7j00FQVkOdOibvNE+RBXciLAuj9qBzgkXe3W0CDglc6Edj1KVRnYLdLQK1AOQMyEW5hqTcgndjb9WnQGDB9VrkFe2WX5pbkssqd2CsZg3IHjPRBqcMqO+AZghGyyj3Yu+tlk+Q+4HZ02uwSGZYcNlmoHR5GsrPLZr8hGFwt7c7h3j5cp9PSbyv29J8aHKDf/lNdnZ7jOm29BxihoLOBr/f0a2xuW4fb5uYePVtTP2CpuTJhcIxYzaePdTxqF1Z3HXWPD7XduLL/Ivfa7W3u1O2XOP3SlNHR1+psDAxOjBvs/W5Xy/Qxi9h07Fv13HJgX5NI7PGf/e/VaR66J/S4Rajrd0JV16BxVIYGCf6FygIgJelDu1rMC2avrKWomAISvydz4KsmKHFWuQag0AVlo+aWbMZeBB65bR5bCMwN2Txc+/57rl3DW/Cb29/lXt1/EY/e7gJV6NidW/hnnAs5IZ5zqAzt1StrhFtljcnovTGh0Rm85ToMvFbh1m4jNtWZvbuNAvIKXiy5A5J1T8ZgQWOwjK1UHiODFyqaqu9wNzgbQgODIQDVc7yrs18FscOtwop/tv84N+v2xT0rDQnfwNPjXQ+dXv1WHbf/JO4a6wysdtf9oORzcBvbXnvm3Pon5vv+q/nEJX/LbAfDaQyuzwBOPHKjMmxk3jIPIGFJCEgcM4r9NMwUBwDxzAr36u0umKD6/B/gcy10yiFU1lOfG8FnRB21UnChpkx7ch24VqfkmwCLuWEx2doIaWSiCQO+1Ncd+OakmVIHLgeVzMHGjwy3xocXnhlzJwfnr3U6FsiJK131S22c651nrnz6fNfW1PU/ne6Yv9o78Z5eR7h38gN+KxhQixD/LJhpQiVUFqhlmA+Fyhpwrqw31IRCISyZA7IFoj3Q/MXTX3kjiOq9Rknvt0i6mzInvKmR+Jtf/Gr0Xz/P+Ngv85xe4m5aZKMRnhlu8gCXzuj3+/GfwR5KN1C/8pEmmgErt6cGe/iQC9P/uNfjf/Kp+JcS7/lk7I9/J8Fdvv0ZAFHiFulPiQEeYjj2o7KWxkAHCJbNFEZEYbQGJO2erNHc2jVoUCcUoo1CiLQAoYFCCKlRT5O0foDlBh7aaG9dmR8ZMVtMdfgFrt/7lv1/40zXr1kgtmrcfgzY2NFxdF2Nuo5C5ILg2SlCtVS1g6r2BKSaPdkJEXRa5TZAyxbcxUoLwdZdToNcQHEB2Gu8cpsTDNJBS3C4bHbZxg9T22ye/sOZ2+C08XdH+McPjlyqMf32WGdk+OKjA7+/2t083eFf7mq84Ka5dm5Zj3PnN56dDeBFXLv/k6XQ9NsGXEuhs0+FnIjlcBwub+VehFqfQuUa6o2eg5bI4Ro9lBknoDZaZibmCdR1ucZIa6wGG6ApWHf1GmQDH/SBSr17+lnbGoR6x/zH48eO1XPcSBi/OW52NpzXam+PUp3H4XIHdLahLCpbKXhmAI/jVBRdHFXhgjJmRYD25DaAsM0qOwEnC5DaYNlpoTJOK5S6m6KHbPYyNrcODw9LTltZb6yjlMUu1QKiLjMgqq+jiDoGBmnJaGtp2HXuejfYOo4HBpV2UFcf1P/D9sRJ/Aexa416Hpf2T+iC3vWr1/GYp+cpE375p3hxcOZdSwPBIXvD5SenhoZODa1c6Gr4FE0NyI2xO52cDXLRCn0sjMpm6lkTOGRuosaawaEypsmpoRlioxniZu5Zwaf64C7P8lOyWuVWcMkA1U67mNwE5oMfks0m8eCCk6VqpfA7u2yOu1JibH7s0SdoPiysjX8QMuHcce/Kyebznte471+8hrMXWDbM77/BfXoleO4dp5rfEjr7RH8zjYsRLq9wJsiFTlTW0L6PQ6ycoP/THGBBlnUagJM3sAR1eLp0Hgcfcg6GcOvz0afeff0Ln7v++OMPQa79+ze+gWsw/vKXUXVPGYa6MaCJQ72SbiO7OsTxsKPoKCDGSuukQcYsEbDGQK8GCHVNtZVC6OD73DV8a7+IryobytKtJUVX751bXJr7Rzh1PofK3UjpBGXUTVdDPRCFWl7tto21lNfooKkWYjneAqp7yJ5NDgDRYpUFum3THkx5DojJKaXr/csnX0C0u1kkg1XS3pSJ4U3JfRMGN/QGrYP2SS09uHi0Fpt9GO1q9QbiZi0OH6Kh3WEkN0LySkaAs0ONYAB3dqk7lRMirBwAIMJtuOGg33eFKAtf+kSjkDGZnn8fTkxekcZdOIzT7q5Et32gqfvPH2vRzcw9/dyFbi68HByNWa1zHoHv7Xrq7UPHs31nsq36B1zHh1rMNX3uaLNr7YHxxOkrmpi3Se1zXA3kcgA9AO9vZQvNhrrQrkE5IPUGyxxNYi9g6GVR8rJyHQ9IjXvyKOA1apUCFDJ2EAowNEetFDzZ3hkM7uqUQ9EEjEep+3hYPhWAGj7WOzRMD0ZeAxyMtPaWfnYwUsvW1uAMDtYr3mt1alccHMWDoxzU8Wmsbuo6R5CO2FGKYtSv+6bk4DivUe9pOG/G+PJbM17Hgu9dmH1mavi32BwbNg4vh/3O5msPtTimrPi3PoOLZsv+SycwN24Y1+nm8KynZ629zoYNrXpTw4SJmzUY9r8y3Nr6kMlS21ZPJmuFypkAf5edZWZQ2UlRqwmxTb2shcuuTUBTtKE2BiTnntwAuxKnVH2DVTbBYbFGwaWJFpqNbgkcdb+yOTXQnapyIrR5xuYH5uqdyZOO5dEG10pH/QpnCq9ahGnSDUXx6HSjYd47vP89pSaOw771TbCrD30JlXtoTQgQO6GHxk7og5qop/FsAV5LPeW1NNN4BgOSbU8mELxqMIlV1kPUuoHstkpNlN0MdHNAboLqCCnV8caHv9quVIfFKpluyu3Cm1LnTRjcgG3V4ZXarTc62juhTOB6UCZleEir5YbJ3N7BaqVKsUrp7RtsOOhztEqqJ7p6qJP7VUn/2wy9rSdXWowDZsvCVpt1JTj1AY8xrIktObVnaq2Lm07dlf6Zr1rwx87VmyAB/Q5BcLSGWk9eO9kkutzLuK+2tqcBeC3TDc0P+5o/adAreCL8sZHab95++cb12rGfcm38P1P2K9+JfP/g3fhOJ/8svG0gpK+yYB7/rjtDKHaYc+Rjp+8n3N+gRa4eHUN7aIxrgPt/wrzPoFo8B+MAOsb5UBx+x4Eew3+HjNxlkP8o6uXa4FkT8H5E91j0IfQSPoGn8Yfg+wPuOLfDfY3v5Z/hv8z/RPhDTVDzuLZTtcAOJ31BeaGHMQfv53DTPAOWU26Qe6hq53zVZgxP51WaQzq0qtI8akZXVVoAmU2V1oCWx1VaC/xnVFoPMz6i0jXwXvZRlTYL30BfV2kLate8H+SwwIEuq+YGo3mgTZoXGK1h/JcZrWX87zFax+gfMlrP6J8x2gCrPqvlVRojq/bjKs0hi/Y5lebRKe2XVFoAmTdUWoPatXdUWousOo9K65FWF1LpGnQJznMKbTZ8UPd+lbagCzY3o43UHluS0TXUfluJ0SbGfzejLYz+AKOtQBttip0OoO22TzO6jsl8gdH1QLfYXmR0A+O/zuhGRv+I0U3UR9ubjHZRvXYdo1upjN3J6DZGK365mUyA0ccZf5zR7XQd+yyjOxk/wuguoOvsIqNPAq21bzO6h8k/wehhRr93Kpvbzic3EkUS7O0N+ug1xK797DrErsP02tfLrkFyfmGVTOdFMZ7NFMk6XPLJtVIxmy/4KXc5miksiRulVDQPgiOkwiML2Xw6mhpha1SYl8R8IZnNkN5TfUF/MDgwVBWHuYliMVcYCQQK0c1oJhNN+DcyJX82vxHI5bOPiOvFQiCuWhFYSSQLYEo6VyqKecIMA0Yumi+SbLxq8DTw/YTMsId0Lilk48WtaF4cIdvZElmPZkhejCULikciSRZJNBMLZPMknY0l49uUUcrEQEUxIRJQlS7Q9emA6jgvZsR8NEUWS2up5DqZS66LmYJIomAJ5RQSYoysbTNxag5ZVrWT6SysGi0CEj4iJuF5nmyqyIQqCtTVfASsOREtUoPzJJujk7rBym2SihYP5vmNRoZJBYoDp2IkmWELJrI58CEBS4FXW8lUiqyJpFQQ46WUj4AkuTyzcuHi6gqZXIiQy5NLS5MLK5FRkCwmsvBU3BSVdZLpXCoJy4In+WimuE0Nnj+3NHUB5CfPzMzNrESozdMzKwvnlpfJ9MUlMkkWJ5dWZqZW5yaXyOLq0uLF5XMQmGVR/GVYxlksALKYWIwmUwXwMwKRK4BJqRhJRDdFiOC6mNwEg6KQEbntXyVAqWxmgzkGkipoNE/iJJMt+kgBzDIS+NCEhHzc2tqqpmJKWaIQMBonC6CxkBPXk6BBfGxdzCkBTcaV5MqLECAQiWXXS2kRwrKVSK4nKOKFA7U+mnBETK+B/VUmha+UiaYgvsDOZfN0YTXzqjHOFLPMz8ryvkMPY1nQAb7Q7EsWC2IqDrkOitmEvFgopYpJQKBqGSwFubCe3WQK1ZT9+QD6Ccu1qs8H+hLZLciTPFi3GU0lYwwASNUsS3EApED92EpsH7GcpFk/+t9ZMKOgrNbpITwZN7oN1hXFjArqgaXgKSukSrmpyaJMpUVAp9MSpd5kQeVGlJYQTItloXtU9cKISmxBkVcf+iBJU2JRvFtnoQhrMEfj+Wz6iH7/fVKMJnFKjBcDG7kUPE+nhNPCA8KEMCb0CqNCv3AaLcBrfB6lURSlgFpD29iMRPQIyqBb8Dt4No+SqAhfEejn+ef5F3iZ/xwvoymQyaFtkEuiDZQACQKvbr3wDSJflQ4dovsP0UOH6OEq3Qe/AzoI1HmwcxXu06BHhG8ctGaYrnWVovrXUAkoanMB+auyy2B/BjhLQG+ARArGeXXFkUNrVuTIEUxGDtlxt+QloKmuJLOBgNQpJueHXxANgHf3rq7oTTAsczAegZe0ANyjcNSiEhm4JmCFDaBKcKeWbIBEDu5ZiIsIHhdBPgAYHMUigFZgZpJ5QFFJw5wSi1geOAeIKRI5hgIdZ+HZvQhPq/J+4BF4HTqYWdFLYETnFtEWW0tkWG0Dr8QsiDJMKD/GZh6OkchWo2tSqRjYnmVWpuFOpeOwTkWixCQUL4rgocjuIotQoWp/5UnFj/MwyjApGkWCFmGdNaCSYBn9QzW9iywiIrNCwaQiU2CrxYC3xiyprD5d9X35Lt8JQ0yxNQp8JSdoFovMj4TqweZdORO6x4OjtvnYczrzBFu3gnCe8XNVTd0qltTaFJO8nz4/MsL3IE/uzor7RSrGnmYOWZhgmkWVE1Xn0+sW3FMM7zX2vMR8iLOq8zFuicldhoxaQRfQRYjVCozpPzVGGH8S6nSJjVeAM6quWWQ6lbki8+mwPUmW6zRuirVKTPIMjyJDREF4Hp2DtadAr7L+JDoDdswxWyJVnKfZeAFkl+FLxxdhFrWRZhG1bwUkpsDyOTai3FW4L4LcMsxSKmZZzZNfLy/jh+pCyTJaCUWYS3EuqPGMqDVXUFFKMRQSrKeIag2uszzcVBGKqj0idwidX7eCUiyXNg5FTFnzaKZV+gnVSPeXIsuLgoqWkT0lzHqlQyr9cYt97+2KqSNW0K5I8ZhkGqNs3RzzPan6IKLHmHzuSIUmmTUHnYviFVW7VJRhngVuCaIgqtWyxfxaZz6WVN3389ZX7XBUd5pVRey+kpXsK7EdIKXWryKdY88qFh/teffWcYbtgQfxvNt638+ZSeUUP5S4VHpfku03dN+Pq329pMa8oiHP5pWY1Uk1B+7FTLFK6Qs09zYPeXi0y/5fMpDm1UFfuzfO9/OPVsuW2k/yKnabTFdS7eLioa6aPdTFlQwpVONB82H7F2BOK/jgfPSbxGDmSC4f3U/vn58HslEmRbErsjWPZur9MFVierAj3b27He0sh7VWdoKK9souWolNVvVyQ41DrKotxq4U+3v9VZ5V1thSd/J7Z/rUTppi3VT8pX4WWM8tshquRDTOTmTpX+C//1fsYpVOnGJ7JT3JbbD9TJmfBurwifSAVjL1fs9eZyd25eSVZTmUZjmt+Bw7MucijNOsQ2ZYt7sCNm6jR/EZGN1fb0o4JvQJs8J5eJuYFYaPaKW5+nNmqdiJrEPAKVcYhzeRi/AucomtoZyAYyx6m9Ra7IDzbuHIW0iJYVtAm8d+CONJtsuXWDyihiHDAwY//E4Y5g0B5W+Zyl9yF+Ewfp/P5/Gdd0v4vWhW0i+GZYzfF5Gn6f/hI1kjs1LdEhBPRlolrfdqGEkCOSfx3rNY0iiEpCXnvog0T9xBnFfmpze9ZyNSnReh/wGKk3dsCmVuZHN0cmVhbQplbmRvYmoKCjE4IDAgb2JqCjU0OTEKZW5kb2JqCgoxOSAwIG9iago8PC9UeXBlL0ZvbnREZXNjcmlwdG9yL0ZvbnROYW1lL0RBQUFBQStGcmVlU2FucwovRmxhZ3MgNAovRm9udEJCb3hbLTExNjYgLTYzOCAyMjU5IDEwNTBdL0l0YWxpY0FuZ2xlIDAKL0FzY2VudCA5MDAKL0Rlc2NlbnQgLTIwMAovQ2FwSGVpZ2h0IDEwNTAKL1N0ZW1WIDgwCi9Gb250RmlsZTIgMTcgMCBSCj4+CmVuZG9iagoKMjAgMCBvYmoKPDwvTGVuZ3RoIDMwMi9GaWx0ZXIvRmxhdGVEZWNvZGU+PgpzdHJlYW0KeJxdkctqwzAQRff6Ci3TRbBsJ3EKxpA6MXjRB3X6AY40TgW1LGRl4b+vZpS20IXEGebOZR5J3R5bo33y5ibZgeeDNsrBPN2cBH6BqzYszbjS0t8j+uXYW5aE2m6ZPYytGaayZMl7yM3eLXx1UNMFHljy6hQ4ba589VF3Ie5u1n7BCMZzwaqKKxiCz3NvX/oREqpatyqktV/WoeRPcF4s8IziNLYiJwWz7SW43lyBlUJUvGyaioFR/3JpEUsug/zsXZCmQSrEZl8Fzoh3W+Q8co28idwgb4kzgbwj3hbIBXGRIe+jfoP8SJynyIfIpHmKevKpI1MPx9jPDvkU/XPkJnqiTyoin5Bj/0VOw96nwrHxLj/r5PLmXFglHY92iNvTBvjvge1ksYzeN+4VkxgKZW5kc3RyZWFtCmVuZG9iagoKMjEgMCBvYmoKPDwvVHlwZS9Gb250L1N1YnR5cGUvVHJ1ZVR5cGUvQmFzZUZvbnQvREFBQUFBK0ZyZWVTYW5zCi9GaXJzdENoYXIgMAovTGFzdENoYXIgMTcKL1dpZHRoc1s4MDAgNzIxIDUzMyAyMTQgNTM0IDI1MCA5MzcgMzMyIDU1OSA1NTYgNTU2IDU1OSA0NzYgNTk5IDY2NyA1NDMKNTM3IDQ5MyBdCi9Gb250RGVzY3JpcHRvciAxOSAwIFIKL1RvVW5pY29kZSAyMCAwIFIKPj4KZW5kb2JqCgoyMiAwIG9iago8PC9MZW5ndGggMjMgMCBSL0ZpbHRlci9GbGF0ZURlY29kZS9MZW5ndGgxIDIyMjY4Pj4Kc3RyZWFtCnic7XsLfBTVufiZ+Wb2cTZZdkMWCOQxCQYILkkM8lbZPDYQCElMlkC0tNlkN2Qhya67mwREDOoFxNKLVQlqrVKLqGgtWqoBqdWWahW47b9i/7W9Xmulf+u/kXJ7aW+LMNzvnJnNbkKgCPi4v3uzZOfMme9879d8QDTc6SdJZB0B4mpu94Zc184sIoQcIkRIae6KKrPHtP4I17/FX7UltLy9u7vIRwjgPXlqedvqlsdmvtNFiLSZkBGmVr/X17t78wxCRt6Hz6e34sZUtcOI94iPXNHaHl01x/DzL+H9cbz3tAWbveqEX2cQklqG985276rQO+IiCe9DeK90eNv9nT8MV+L93YRc814oGIneQG47Q8j1UfY8FPaHWo5Lb+M90pNbcU/AD/tJwqWB3YsgyQajyUwtScnWETZ7yshU8j/pR5hG+shB/LxCdpGHhJ1414LbN+HOdvE5sp504s6PhYPCJnEK7u0kx8mbCLmRHIRdEhEWkKm4S8jbskhOCB6yB3HMElKFWUaDRKQqaY9UK/VJH0iHyQwpIh2WGqWIMBUelevlnfg7C34ippDXSRbpE94lEbIPPoSpsF8qk6zkXTgMu8jvkQraG2lsITvIGuQlVQiSHnGNWIs7r8mHyYP4CeLzw8LDwpvI3T7hDvIWuR8kcT55WHgL5TpI/kruAI/Yg345VWxB/l9DXIfx/IMkIhH5LYESVbwS95B7pNXEvzNgivwW/xwnPUjZQ3YY+gypxvFIhWlsp/Bjod9wL9lO3oQvwU3wG2G9NF56QppPtmgagEayBXE/yM4YWoTVKDv7rGHYxW6pUdhFPpQajU2I+ydMIqS5R6xFiVrIfvztNthQpjnCetiEnLKnGeSwcYFUgOcRg3EtSk1IEKaRFbhaQ54hz5Ep0Eu2ICYur2GG/Fc8+ZD0Hsq8Rfia+FdyGMpIHmmRjqGuCfp5LyEvGA2yBKJAnIptt5hb4dvtun6p8tOG7CnOIbeKzajsJjW7k1crfWfO1CyVxskNu+X03ZBr2i3ljn/vXA/fm+JcWLNU2X3aXaZjdTeW4V7dUlyyO9zGfXcZf8aI7pZz8U9F426luVW5y3bX+Nl32fyzp6DaSIvaK7XIOzAbGclYV5L0MTF8LJjkHlEiBQeO9F9FbEf6j/QXjrRn23Oz7dktEjkVgXGnfq/2Gq1/+3PYkIfx/zrmgjnyW8RCnK5U01bxOxK5jRqMkC7PNAvpREqyneovwj9XkYJrjuKi8LmaZEFYNnIqIp1qH4/f419/Q/y3N944nfOG/Nbph0TfySvF107PYvzddOZ9qQdtnErGkZDrCuIQzBtMd8qOJwV5b5Lw4pi9KX1Jm9PHOUSTw0QWiikj3OlI7UT/AXvKLGT+6In+o7Zj+DlxDDcKXXlzM0IZ2zN+nnE8Q55L5gpzxbmOueNkp7HAVGB20iAJCkEx6AiOMy+7SVgmOLIzhalF02c4rMJ4hdhtZGoRMeYL43MMRqnn1HNJh19Y8VpT889XqifU14S8U78TjH3iY3c+uNcqfvmGl167+upnJjuFmQIVRgql6jsHtu155mGWMV/Br9WGVNR5zgtkmyiYSLmETKN6+gtdyTbZJdfIjXJIPi4buJbGv9KHgfL3/pg+OlEfFjKaLHCNNOxNIXuT+lI2jzGnjLgeUhzuMVx8TXTbsULX+Llpa8gaQ4+xx9Rj7qE9ljVJPck91p4RPbYe+5qU7WnH0+woaY7BkToKRZ129YSJRUzS8TnsW4zc9/RTW+99+ul7jwsp6rHj/67+SbDDux+8/voHf/jpax8+pP5U7Vc/QuFnoYypwkyWAAnWFuNO9IckYY2rQh5rkM3ULI2lZhhLLVQcK4gWCzXYjSajbJdkk8ko2kFMQmg7lpESKotgAPJdiynJQs0mLZgsRpJsO3Jo9CzmQv1FRaNnFaK7G23yR0abSf+V41dt2ZDzHLGin7n+bBANskgJflLoJPkKqtDrxOvkq2khrRQXySXURRvEFeJKeTltpGvEHvEWuUdeR3vFrXKGkZhFExDJIBOZGASjZCImo5mYJUqTiHUsOCSHKS3JZlWkbFkxKEbFNN58Bc21KFbFeo04G6ZJU+VC03TzLMvcpEJrOSkXFoguyY02LjGUGEtMLpPLXEYXJbmsLutSsd7UkFRjbRGXg1dqkhsNjcZGk8/soz5LN+kS1oiroFuKyqsNq43dppBpVVJPUo91g7gR7pQ2yevNd1m2WLdJj1i/a71xGUHHMQvsjzDeLIwvOyTMFma9z74Oq5tU9Sfqj1T5rY9TpGPs9+SVsu3kcW67fZjTF6B/2UmhK9WAerdbYKO1z7zfSA0oenmK7dQBHsnoXgeOHGJBtadm5CMjRfQhHhgODOipjuswbEaNhgVZFc6HHt+7d/a+9SPz02FPiv3gS6efkxqfaWmWZRLz5xswFmwkncx0pY3dS6ype2XTZmufsA1GS8QkzrOnWNwZ3KuLGOH+oycO9NsOHCt8vjFzXeb2TEDKLI1MwxjNEXmMjhJivowMwaN9fbOfveXgGXLm4C3Pnn7t8XvueeKJe+55HJ4Xv/z3/id8XqFMMOGnzKs6Dn7wwUH8RT28hz3WDejDlLhcjhLYLonb5duMZLvZlGVIB5IlWGxHFu4e4Vm6F4FdMxv6D2gBXHSCpUt0zoYcYc8IGCGJy2Zk2+VpuZjsHNmqsEB9QPC/ISw4tWOXFJnfN//kW7u43rFySAuwMqaTh10T08aOgzHpdlkidlmWSmzfst+XvD316xJ2EMRGRYGmj7aBAXWycLfDs3D3KM+NC3enem5EXuDMyzMbMG+//DLPf5yfE/0DwSJ/JOxOt9lHz0LuXEWLpXq53nizdLPcNW5jmhH7izRpLBaa9CjpMnSOjYyLpt9ONqTdPvb2cbenP0GeGGdHt8pFMaZNJzOuEzT1GqcxW0uOVIPRQLCpeeVUZUT42lTvosc3fOXNVTcfWfoHIdV9Y5p6YteuXd3C12e3b6vo7i0pPXRV0R9+9KXHQhnqH7kf7FPrpR3od8wPrnONi/lBn3Wz8APYn4E+MI97QznzhKIiLcMdjbmCy6z5wm8zJWFZ7oAHYgYTx+dMEDijWn4TIuiNz645RM6cObTmWXEmesPj7PeJ088Y6C6fV92v/g0/+73CH2POwO0zB+2DHQexCKWuctmOwkp2kIzsIkuCKIBdxDRlR0hqN1OBXSwUU5zZjgmuhBolATPHDzELaSvRZEhiDkQ9zInQfDb2Zec2NDB/YgZla82eB+yx1HeuzDf4npn3fipJdKzkoBPotdJVdLG0xLiUttAu4WapyxilX5Nupw9Ij0jbjPfQu+lO4Unpu9Jjxm/T7TSdYguPOduC2U12mMda8mCCnGuebFGSMX3ADPlqI8tnhckVUC67zQssruQGUi80iA2wRK43NBjrTfXmBktNcjB5ldCT/A3hPuNTwg7j7uSfJb+bfCa5AJ3ILLKkxPOT5FNXCrveVvep+94WvqeG3xbyhDyp8fS7p18R+tT54gJxlHqTsIX5COszdmNMmjA75bscZKv5NmGrzSTaKJHTkotIullK4XnCPgt/mPej6z/XOFLgGYLX7+zcbH7NE4R7TwjThCz1PfWgWiI8Ijwn9Kqtao3qlQs+7hbGYDJzCqN3qtvUdeqtai/z0TO/Uet53baQEaTMlW4RjcT6UpJxo/wDsj/pWZvJJhuqkwVTEim32U6hrY7O4j1IP6/EGI/Yf1hsdpe9xt5oD9llXttTDVcK01iuQpfFOv/t75dfFajs65MaP978y5cf8j5gmPQhj481mCenYHxQkkv2Y4bIsow2W8mTow17rXZlQ9a+9L3j++ybRyeR0TAm2WyyZIEp1T0BtXHoCIaLnavjwNETp5CVV7Efss+yz2L9UEdhRmFmYVahUphdmDN3oivDlenKcimubFdOTUZNZk1WjVKTXZNTMzE0cX3GxsyNWRuVjdnrc+6euH3i8YmZsaOxQ7EDjZmNWY1KY3YoM5QVUkLZ6zLXZa1T1mWPWZbQaVwrzNCT9oRpV0+fmp2YTkaJL7379G3BB/b29c3df+fTB09/LIiPb2t83uN/6Yb/OC5ObVnTFHl7T17l6dt2tXhfefQHL6f0fDU/f9fEiadYrNrYuyn6iYG84JqI8WmQMTrBwC4S4HPRjvFZApLwXWLA7oLIsmC0HTkwWkuYwwYY9hI1JtZLNBGYDPOkefINsBbuAMx5RtEkmQ0OIVUcK42VJ5MJwgQxT8qTcw2KaSaZKkwVr5GukWcY5hO34BYrpAp5ngHjxdAiBqSAfDPW9S5xtbRa7jSsM91PthnyMD6ytcotLjj96pvC28Kvf3H6NazWo6UPT16JvvAM+sJS9IWR2BXPcaWDmYBVMGy02jdTYX9qXxLaP9VSJWJb6WDhMEur10eLMFnaUzCB7Ak6XnZgwR6JZVMrlAP1c4LwTN8tt2z9Tl9f6bOdr/xU+JmwT9x52vvIIy/tENd8vP3plubj8ATT8Ubk4VGsVxPJra5rkpNEq0XMzMo0mUUjFbOyMkuoJTNLcgjE8a3U+8ZstUtbyX25X7dvnpRJLVnjjCRnXJp1ijEtNWeS7V8P9J/qP8rCY5bWsR/FaPnrMdur9lius36ES/2ChhiBwbvs+ay8grzqPMAeXWs7UkdlCZmCI1XKzpkwcRpv29GjCjCOp119BXqUND9y6CuPfa97582/+7/qO+oHK/60bk1/+Dv7Nz645ndvCKP/Evi1vOMnM6av62r2Z6Vd+fbzb/+2sODn7vI7b+24JWvMlJefevXoBL0/knxc99NdaXHN9yXtpwJqvIrFXnkqq1GsROH7zoDSGx0/Y0oXsDpp9SjeKEk+pvSn9+4t+V7nK6+KO05/SXz4kYdf2nF6I7ZKft+fkG7wzPvwGtKdSD7Q9V2nq7surm6yQdgkpW5wbBqz1y7tze2L67t2nMlqNKXmuCex/u3IIH3329S/HLP95VjKYH3H1E0mMr9vT6fplvSkfHxJclqcSXPMc+gcy5wki0IU4QpxEp1kmTyyILXAMXnUpMxJWXlKXvYVEzfQDZYNSRuSU1gFFUUDNVggCZLBCiPABmkwFsZBupRhnliQNzfvK3k9eevy7s7bnnc8bwyGwE1DDWsYf7Zhp6Py4KtVT9ywaVPTfXMPPPafv7rhx20tr3pv3+x/yvXU/b/9l5Y90txnJk3yeFwV2dbJD2x66Pnx41+aNq3h+oU1uSOu2Hr7w09navUdc2zDA3ev/+j0V0Zc8xeSZeKznF/8KnlrbK7Dsr9xp4ENs0zxYQ++6bSrGYnjnyHjIId0mLQYJPK61E9uEmeRV6Tf4/WreO5DUgYLyD45ldwkjybv4W8vrvdJ+8kcfKt+XZx15jfSB2SNvJrY5BTyDD7biNd90pV8TpFDatAXfyVMFiaLJtElbhYPQBncJ9VLvdIReYX8a0O64X7DEeM/cY4cZBLmDcIriY08wCSQHOIovLJZ0FjhugG+7x+QQcA6d7++FhHu2/oacP9xfS3h+jl9LZMk8gN9bcA69bq+ZtX6TX1tIRnkqL5OTvmmEJseWsnVIx/W1zZiGfkLfW0n0sh3kKIgmZGhwpHv6WuBjHLY9bVITI6J+hpwv0BfS7h262uZjHHcqK8NJNUR0dcmkuPYqK8tZLbjSX2dnDvb8b6+tpLWORn62kZGzVmvr+3ENOcbpcHQ6nBgeWtUmdScpxQVFk5VmlYrJYFoJBr2e9udSkVHc75S3Nam1DKoiFLrj/jDXX5fPj3r6HR21OPtal8R7FiulHhbz3GwzL/CW9+pNLd6O5b7I4o37FcCHUqos6kt0Kz4gu3eQEcMps7bESkJBlcm3CYs6/3hSCDYoRTlT52mbScAtAQ7kGoUhWiNRkOzCwp8uN/VmR8Jdoab/S3B8HJ/foc/Ws7BGA9MigHBlUkRv19p8rcFu/PylQvgOF+Z17Y61BpRAu2hYDjq9ykt4WC7Uhz2d+msxGhwDXVqGkokQ2mcOkrmVTTWBtRMp5z3h55tkAu2pTKEciBCvUo07PX5273hlUqwZSgWSmv84fZAhKs/EFFa/WE/0loe9nag6E6UHcXCY6gx1LNTiQYVb8dqJYQGwwPBpihqLIAq8CrNyDRFyGirP6an5uZgewjBGUC0FbGjlv0dEdReDldJTh4i8yneSCTYHPAiPeoLNne2+zui3ijjpyXQhkaaxDDyA0pdsCXajerPyeOchP2hcNDX2eznaHwBFCzQ1Bn1Mx7ooANONHNzW6ePcdIdiLYGO6PITHtAJ8QohDVVItrOCMIzcZxKu59JTbmDRFqdCTScjGZBMKxE/GgHhA4gq7r4Q0gz5hBtiCk6SjXVcULdrehYZx1gZmjpDHcgQT8/6AsqkaBTiXQ2rfA3R9kOk68l2IbOxgRqDnb4AkyOyGxKPYjO2xTs8nMJNC/iDAw4QUcwimaIaLvMKqG4B2jPlEirt62NNvl1rSEbGCXeQXIGO9Avwkp7MOwfVmwlujrkb/EioXyNqcFP272rMVrwuC/QEmCO5m2LouvhApF6fT4uuaY6FqDeMPLV2eYNU0bI548ElndwNpZrsYqHmId6mxFJhJ2I8RMZSomhpEiAK8zbNjwC/UyMjzg2ZK+jbbUSSHBzysQJ+9nfWHFYtogwRTK7xMLDjz7nD/ND3cGwL6LkDMRhDqMde0BzWNjmcJWhZSr1eGnyYyQxrJ1oA6aTrmBggDH/qihGjOINhTC8vE1tfvZAkx0xswWNG6XVG1VavRHE6O8YpBPmdXHv9imdHT6d4TirlDOnSXg+q0aCbSyqudmYkbxKG8seGCsxwJC3eaV3OQqGcdgRpMxVP5lTDSKFCQtZ9Le1MKbmu5Xy6iqPUldd7llSXOtWKuqUmtrq+ooyd5mSU1yH9zlOZUmFZ371Yo+CELXFVZ4GpbpcKa5qUBZWVJU5FffSmlp3XR2trlUqFtVUVrhxr6KqtHJxWUXVPKUEz1VVe5TKikUVHkTqqeZHdVQV7jqGbJG7tnQ+3haXVFRWeBqctLzCU4U4kblapVipKa71VJQuriyuVWoW19ZU17kRRxmiraqoKq9FKu5FbhQCEZVW1zTUVsyb73HiIQ9uOqmntrjMvai4dqFTQWTVKHKtwkHykUvEobjr2eG6+cWVlUpJhafOU+suXsRgmXbmVVUvctPy6sVVZcWeiuoqpcSNohSXVLo13lCU0sriikVOpax4UfE8Jk6MCAPTxImrg7ID89xV7triSqdSV+MurWAL1GNFrbvUwyFR96iJSs5uaXVVnfv6xbiBcDESTrpkvpuTQAGK8U8p54yLX4XiMjye6lrPACtLKurcTqW4tqKOWaS8thrZZfasLucesBj1yYxXpfPLbMT2zvYOhGKndQHL3MWViLCOsYEbdBAsepd7VbM/FGW+rQe3lhp5GtVyp5N7rZYE0IXndWDgant8iWUJI4tXHS27xQs2K8dOLfXy9IHejZVIS72+Lj9mwAhLJcEwDbJk0h2I8EjHEtge1GqeEvG2ITE8xaKIQ2Gu9LbhscgAm4MCisaKYSgcwCPd4UAUk4ni7cTdcOBmvQyH9TLFJVDiEjAq8eSg8R/2R0JYpQJd/rbV+QgbZrWMcxLowF6tXRedq685OjvWKkSV5Ry5Lxil2NHlK5TyjuuSW6cL7WUvTx9EtT5IuZg+iMb7IOUi+yB6dh+kJ/lmjikSqxnDNKjxhoVeSq+kxHol+sXolahmh0+tV6JawF5Sr0QvY69E472ScpG9Eh3UF1xEr0TP1SspF94r0YReKTF8B7VLWM8xSVyudonq7ZJySe0SHcQuf2+83C0T7Qgql9wy0cvaMlG9ZVIuvmWiQ1sm5WJaJjpsy6R8kpaJeorrFy2oZmwXz7+o7ojGJb+U7ojGuiPlUrojmtgdKRfVHdFhuyPlUroj5qyDAmWg8aHnbHyUT9D40PM3PsoFND6UNz6De4d/3NBEY/Au3jTQfLzkn3dyVdAdWBkoCGAGWZUfag0V6GlsyOSMlJIgCZHVJEwCZDlpJVGikEmkmeThtYgU4mcqrpoQQiElCBMlEfwNEz/xknbixN0K0oHw+bgqJm34UUjtAK4Iv/Pj1Y9nuvDbh5D0AqhOH6DqQUpdSIv9s7UOhGZ8ePHMJ6NYhqsVeK6edCJEM8J6OTY/P+HlEimIpQO/QwjThHgDCKfg+SBS9/JnQ/HUcSwR5CiIn5XneDr8bj3nMIJ4g5xqEfI5lUwbBD08hhZ+QpM1qluCyR5FzmeTAvz4dPguhM9HuCBewyiNn58Nc7nzEYcfz5QnYIvpIWaLsy3OnjHd+rl9/KilIOlGWGaNy6NjhmkePlmNMK38ZACfhTjfUW5PpoEwP8E8gGHtGqKVoXLEfahzkA+dSxr2j6mGk12zmRdXiVo725spmXIJH3pBEXL543J4e8dlDuATyldRvsO8rJ3reiXuBdEC/4gXJlkNx9fOscW9P8B5auXP/LpcyzmVDt3qTt3umrU0apqPaf7s5HwFufU7+PmQHmEahSBijeo+FtC9wMtxaJqmOs4o52KoPzVzOOaHGvYYBgat8a75sp/Hq+Z7OQleksMtx876+DXC+WrGM15dPsqjoBk9tJ1jifInMf204KpNj6RJAzzGKbC8wviPov9q3s8oxnXCdkI8anxIoZmfjnHj4xJEua814dMof6rRoOeh4NSjuRk56+RYNJ10cx9o5Vknqmumne8lShSTITzIKzVuO7kOnQnWYet2bk/N1jQhg0TwtPMccjgH5CzgGUThmLV40HAHdK0Otv75pY5pTuM2NODRUc5X3OviEnVzfbRfEIVYNLTwrN2hS+hPoOjj34yGk1+ZJlYgRDPHp8HE7Mf8uE3PbDELNXPaPs5xQOd0No9Oj86dFzEGeWaI2yAxF8U1cHYm6ED4qB4NkUGwsViJaywxBySeU7jMXs455bl5sK9p2tBqifc89gzyKqfotm/n13j+uBBbRHklYpXTq0uUP0hT5zvLdLJary0adabzFs6jT/ekNu6n4YEdjVOmU1+CzRO9LlZBvbwiBnjOaON3dEAiH+eU2asjQRvLB9VVjVIsh3q592i+G6MxVD+RfyhTjEuqSxD3MC+30YVzMJjOUH0Mx5tTt3cbPxc4RzanA9YJ8zzr5Xkljje2ExnwyFi8DK0efj3P+bkUMUrdXCofP58zTD3MGZB76AmKz2LVNifBy7SYqRxSX5p4vAcTeO3U4yDmJ134NDCMxvxkFddzhx7JIfxo1cvLM6p/4ESi3TWeYzt02Ehp5Rle4deIzqOfe9K5/CSW64bL3T5eCTq43RP1NZxWaYLmEm14sbEa4VkzVqvj0RaLJNY5tA30HmH9xGCMIe7RK/F7uW4xrR4yr6IDWfXTzFTnlqpJj5GoXg9bBjQ1n7g5nWpShXeMTjXeecgS7CNr+bMK3FOwj6vFJ/V4V4a7ZdwuxfwJe57Do3EJrhnGarKY49Jw1OI3w92AOwy3wu/Z3UKEr0Jc7KybLOU03IitDjmrxjXDvQh3K/Hq1uHYiVLcWYz3bD2PsC5Uo1eFpzw8dtg5xovGqQf341QHc1XBKcY4W4R3tYh/vv60GHFXcHyMfyfvj9i6SudT01wtx850xDAznKXIUSW/Y7uL8VqDcHVcn8VcZo3bKi5DOT7XZHFzDjRLaByV4rUGaTOIeciXh2uBUfLokE5uRyZPGT/PqC7kUBpn1bqV2TqOJV/XpcYH03/9AOU6Ln8lfhQuvwd3PNw2xYg/hjfmO/M4BsY35dpYzOUr5nqo5hRKOBzTItNn5YDH1SZYpZTri9mNcV7GKRVzjdQNK0kMW6J1hvMOOkBhHpfPzTVVyaHrUI9uhK8Y2NH8sYLLWqrrWsOp+b3mE5UJ2i3lMjLLXo9U3bpPFXPdDZaC2WkJ5z8uhWaBYv27NEFncetX6daN8ePhlD3DaGUJj0U3hyrmtq4biJFyHr+LdM4XD3hYPAcs1v2zeoCzwfqNxVEM7kJyh4YrRnuwBcu4P1XqHNYNaEODoOfBq+UuN9a1Zv6eEx3I24Mrd2LXGO9GE/tOZ0KuTewEtCw8j8O2D4GL72pvS1rNir/rJPZuw71hx96OtV4+1vXGuw8td2vvRIldr4/351oPGBnoSoK8DwwOdCbd/Gm8pof02Ulw0Hseo+zltd85QCtWi+K4tL7Sy7sFRi0yjDbPXaHoWW+GIV7vNSrdfB3VOxMmX6cOy/ZvHvI2HJv/nG0DZVgbxGQZrnNI1H+Y2zukv0sFuIZZP5mv4w2T2HtZXCdMA9pcrX2I1ePex7DNJkOnCkwHyxM493FdU6LN6BhNyvNVbMb1+U+dLvdc9os0D6KD5kFDO69Pbx5Eh50HKZ/xPIhe0DxocCffnMBTfNYRg7ywCepwExb6uc2VlLPmSvR/50oJc6X4hOG/51yJDqqwn99ciQ7ztvZFmCvRYedKcYk+m7kSPc+84LOZK1HySedK8b91upxzpXi8DZ4rnav6nnu6pL2fa53EF226RMng6dLw043PZrpEz6NdJUGDX+wpE+U+dnY389lPmegXeMpEh0yZ4u+6n+WUif7DKZPymU2Z6CeYMimf2pSJch3UI9YFnFtN28X4/LObHdFhbf55zY7oWbMj5XObHdFzzo7iM6BPf3ZEP8Hs6Hx4P93ZUSyznruinD3xoRcx8Umc0lzOiQ+9pInP2e9sFzfxoQkTn/PNHS7HhCZ6Fn4XiU8aKKfD7vIv4d9cFXC9rMTfAs6bj3dN+bx/DeHe4G7s/P/mjP+fZe3/cN9KbiDD/PSJ61xnPlbhZCr8PRf+VgT/2Qt/tcJfVDihwn/kwp+t8O+9cDwX/nRXsfwnFY71wke90H8S/ngS/r8KH86GP5TAByr8vyL4/dE6+fe9cBQBj9bB+78rkN8/Cb8rgPdU+K0K7xbBv6XCO73wryr8JgV+vRbefhF+pcIvEfyXa+GtI/Pkt9bCkXnw5i/GyW+q8Itx8H9U+LkKP1PhX1Q43AuHDmbKh1Q4mAlvFMHrKry63i6/mg4/GQUHVPixCj9S4RUVXlbhhyq8pMIPVNivwosq7LPD3g258l4V+l54Ue5T4YXnl8kvvAgvrJOe/36u/Pwy1xl43iV9Pxf2qPC9XnhOhWdV2K3Cd1V4xgffscLTT+XKT/vgqV0p8lO5sCsFnkSmnzwJT6jwuAo7VXgsBXao8O1HrfK3i+BRK3zLB9sRZHsvPKLCw99Mkh9W4ZtJ8NA30uSHfPCNB23yN9LgQRs8QOF+Fbb1JsvbVOhNhq14aGsv3HevVb5vEtxrhXtOwtfvflH+ugp3b1km3/0i3L1O2vLPufKWZbDFJf1zLnxNhc1fzZc3q/DVfLgLxbyrGDbdaZE3pcKdFtiIGxt9sAE1tSEX1tvhn1S443a7fIcKt9vhNhXWqdCjguvMrWvXyreqsHYt3OKDNR6HvCYXblZhtQqrrNCdBF0UOlWInoTISQifhJtOQkiFoAodKrRlw0oVVthL5BV1EFChdS0sx5sWFfwq+FRoVqFJBe9saDwJX06CZSrcqMINKjQspXLDSVhKYcmoNHlJEdSrsBgpLy4BjwPqBJtcNwZqU+H6BSPl61WosUC1ClWLbHKVCotsUKnCQnyyUIUFFTZ5wUioyEiWK2wwPxnmqVDeC+5eKFOhVJwil56EkheheCG4VJirwnXXpsjXpcK114yQr02Ba+Yky9e4zoyAOckwW4VZKsyckSrPPAkzptvkGakwfZpFnm6DaRa4OhOmJkPRVRa5SIWrLFBYYJELk6HAAvlTzHK+DaaYwVkEV07Ola/0weS8FHlyLuSlwKSJufKkYpiYCxNyLfKEEZBrgStUGK9CzgjIRjmzU0DxQdZJyEQRMn2QkQzpqMF0FcadhLElkIY3aSqM8cFo1NRoFUbhoVFp4FAhVYWRKqQgQIoKdpTVXgK2tTDCB1YVkpNGyckqJCF00iiwqEBtYFbBhGAmFYypYPCBhA8l9AAH4C6oIOK9OAUEGxAVhD7Bt/5rwpX/HX7I583AeX8y/gvbpQKHCmVuZHN0cmVhbQplbmRvYmoKCjIzIDAgb2JqCjkwMjMKZW5kb2JqCgoyNCAwIG9iago8PC9UeXBlL0ZvbnREZXNjcmlwdG9yL0ZvbnROYW1lL0NBQUFBQStEZWphVnVTYW5zCi9GbGFncyA0Ci9Gb250QkJveFstMTAyMCAtNDYyIDE3OTIgMTIzMl0vSXRhbGljQW5nbGUgMAovQXNjZW50IDkyOAovRGVzY2VudCAtMjM1Ci9DYXBIZWlnaHQgMTIzMgovU3RlbVYgODAKL0ZvbnRGaWxlMiAyMiAwIFIKPj4KZW5kb2JqCgoyNSAwIG9iago8PC9MZW5ndGggMzE2L0ZpbHRlci9GbGF0ZURlY29kZT4+CnN0cmVhbQp4nF2STW6DMBCF95zCy3QRYSCEVkJIKQkSi/6otAcg9pBaKsYyZMHt65lJW6kL0Dea98aPMXHdHltrlvjVT6qDRQzGag/zdPUKxBkuxkZJKrRRy62itxp7F8XB263zAmNrh6kso/gt9ObFr2Jz0NMZ7qL4xWvwxl7E5qPuQt1dnfuCEewiZFRVQsMQ5jz17rkfISbXttWhbZZ1Gyx/gvfVgUipTjiKmjTMrlfge3uBqJSyEmXTVBFY/a+XSracB/XZ+yBNglTK3X0VOCXe58gZc428Y26Qc+JUIu+J8wK5IC5S5HvW75AfiLME+cBMmkfW05yamTIcOQ95TzzngNww45xE8rl7ZM5fYOaE8+cZ8i3/CZnzFxkt5PbluBq8u5+VC3X1PqybLpj2jBs2FsTvT+AmhzZ6vgFvv5oECmVuZHN0cmVhbQplbmRvYmoKCjI2IDAgb2JqCjw8L1R5cGUvRm9udC9TdWJ0eXBlL1RydWVUeXBlL0Jhc2VGb250L0NBQUFBQStEZWphVnVTYW5zCi9GaXJzdENoYXIgMAovTGFzdENoYXIgMjAKL1dpZHRoc1s2MDAgNzUxIDYxNSAyNzcgNjExIDMxNyA5ODggNDExIDYzNCA2MzYgNjM2IDYzNCA1OTEgNzcwIDI3NyA2MTIKNjg0IDYzMyA2MzQgNjMzIDUyMCBdCi9Gb250RGVzY3JpcHRvciAyNCAwIFIKL1RvVW5pY29kZSAyNSAwIFIKPj4KZW5kb2JqCgoyNyAwIG9iago8PC9MZW5ndGggMjggMCBSL0ZpbHRlci9GbGF0ZURlY29kZS9MZW5ndGgxIDE1NTYwPj4Kc3RyZWFtCnic5XsLeFNVvu/ae+2d97NN2qaldPdFKYS201KggJi0TUuktJ02PCoykDZJk/SRkKSUtiKoRxEBGQTxMYwyDmdmDuPR4jgeFGTQqXp1ZLx3xOP16HzHGXFm9FS+++D4zUXY3P9aeydNK6LfOfd+537f7TbZa6/1X//H7/9Y/x01ERvyIx3aiTBy9Ax4o46bllQjhN5CiMno2ZoQLv2sJgTjj+BzKBDtHTj3r3d9iBBOAM2e3v6RgLjrybcR4uDRXBL0e30jz4wsQchaAhOLgjBRIw4q4fk2eC4JDiS2/UXNrIfnnfDs6Y/0eJfP+20pPJ+HZ/uAd1v0NFMPzLLgEQmD3gF/7Wfvt8KzgFBhWTQST9yK7ryG0OKVZD0a80ebFIlyeA4ixH8P5hi4yJ8OhgryzGKOVyhVao1WpzcYTeaMTAv6/+mP0aA4YtFJ9Bu43oFRCwqjLWgXOgrjT9AYnX+ZU5ELZt7nCe076CRTDnQsuZhKYMOiM8CnBtY+AfoAPB9F3XT9Mj5Hr8fwOXYYsbgdRu10x1F0Ei/jOHxO+tBdv0E3oRfRcTLmz6HDQNeB3oOrHrjfgk6j95m70THmXbQd7UNxElUon9Hw74IuYdTNv0uv/4Zuo5LJXJh/V2EBSWGw8zRwPybNM+VMB96MAxBrY2DBcbwSZu9BYW4zXGX0aqT2STaw7BjIl+1F59jb2HKujDkOcoiMc8D/OLoJ9A2ApivhwxL98afoKIY4Qzb+ZXSL8haFjlEotyMPrI7hGuYxRT7ajLZjD3Bohbl9qJV5D6QgC3pewXOYZZBdMI2zpW7fuOO764X/1FW4wD7jUTAphXHUPq4fEU5eu9a+nsvju8b5WeO4VDXOlRb/4esW/7DAvqp9vTD+hqtR5ura3AhznethSJ5gGuZdjQuInwLiYS7AH4MKoES5Dh33OlK8zqj4jSyHKifOT34Hmc5Pnp+syjQXmksLzYUBDl2J47wrn4iHlYa//o+YohxybgtCit3gpzz0PUdF9k61UavEOKLnu21WM2Yi6jsykUVXoslVlKgyDCVZGrOJQyU5KjNbOMt0abL6QvV58mWi/3wHVS6/eDG7+ovl8GW6WOVQC/nR/J35v8rnmI01tTXm4tpCazFoI91rrIUwVwj3LWfOsM1nsIJ8n7n6wpkrl8+EedTXd/UKy/X1fYnCYfauq3eEqc3XPubWQgxYQONWx2xWZR1Fqkf5/bqc/egHGXt1m2ep1NZclMfkGudRDQGCtwCJC1cmJ03iBdPFjLoqR4aQ78jfkY/fRm8zb7NvW9/O4zcyG5lCqyWrpnrR4hoDU1yEaheimmqkrICxQsmtvfLnJx8f+UHBIfvnL38qfsJk/fG/M+x5xYH7djxoYpHqvQ92bH9mnKkRrzALxfdOvPjSmRdoEqNloHQHRLoaORwZilHVFg6NsowdlSmxna/SmC5dqL5yAYCbrL4yWfXsfi0Deqwat3rWv4Q0184CAw1cjiXmxUu6SiXAADzm2NNXPz1xggmFw2HekcIlDLhoUTaa78hE+3WK/QSOHJxrbVQDGDkAxqVJCQnwzXOCLWJjmY2l1YtqF84BE8H27KTRVgtig4cefvjQoYcfOfgX8U+M7dNPGZv456bPLlz49NMLFz7rAUtFplr8rSiK56idGoRUNRBHFuawYwP2aXVa1sewOriZMKs36BmTwaA3m1ijz4IsBp/eAPmkNem0HM+p1KzGxPPcaoOWxSjTqMZ8xKxTdmNkMRkNep1Wo5LSzpihsJrOv5VdRwLt0vLlk9nV5uy6KsgOpYn/PLtaaVJ9Ln2kJ/7z9JmuomcLsiR4Mwm8VgqvFS4JXsc/6VmNljfksgVsgTbXUMqWa0sMN7PLtbWGFm2TYT17m9ZjGND6DHdoE4YsFaNgMVar1GqlVqlXGVRGG0RdFphr5Wwqm9qizdTl6G2GOWgOM4edg8u5Ev0cQy27EC/SLtQt1ruRm3Gx9biJc2mbdY36lYYNaAOznl2HN3DrtV26DYZNxk2mTeZNGZsyN1k2ZQWQn/GzfhzkevmAKqDu1fRqAzqf3m8IGsOmsDloGWLjeCs/pBpSb9UMaYd1Cf2I8XbT7eYRy9qNaGNhsZopZmjmqZkatTRS2I6Jx8Xjx8SRQ2zhi8xixvMkcytT9xTz9EHuzJf1fBiy7wT34pd13G19fdTPt0AP8Q7EWQ56yFGkUmfy4JZRM+Kz9urVo+Yj4Ct2ATLZM1RlOruhygbxDfXh/KRpAnx28WK1+Nprpoum18x1ZkjDJSZkYkyAmIkz8SarKcuUbcqpzHUgB+NgHdjBOfhGqyPLke3IsYJolhALjMAqNk4liY160QaX5EXGXEwz1mpOZYt1BVNTnYXfCfOtq+478O7Vcz8ZZ4KLjo8u6OHKxS/aWk+Pi7nhMPaEXor0GZK59DHkrAUVojbHnCzOZMXIdkhfcEhpHs3cgkaVm/V72Qy71YTLIJVrZ+Vq5hWR9LpwZflymswXJkmSmS5CeIKdalRsKt5RPF4MZZAmMakvbO3CDFArm2iIUykI5YerGRcfWfTTsYn/9ddXx3666GkmcPLg3gcOHHhg78Fw+Ce+Tcziy5eZRZt8bHn4y9+EfvXmR7//8I9vUN9cBt9cglNWg7Y5ZnE+XsFjn4JfjRUcwytCKiaO1Eozh1it6fzExJUJWnUuTVBfkBziIE04SBOAVkOg1SIHMNUi7bWzUoKoBSQwlepKDUfg11IaCr+W0FKawtpCM19bCmXdCtHGie8w/fczUJj+6dd3T14eDUs1cQ/0na2g5yy02lGosyCjHiVYX66fD+mHzRa9LhtpmGyFyqAxMRnafNOlCXKMAZh1dSTzL35xUbxoArUBWW2TpknbpGuyNFl5iIliM3E1Z7XAgc7Qw6WWWcFI4DKKaN/7wU8Zg/jbHJ24i40MXbmJefXwzh/ev/8It4XR1C3/4ysfiG9nw9pJ8dgAM3H4y/sfPv4AiYdl4lruJMS8DhWjNQ47g8z5WM8dytWPGotmjwqaQ5a9uZuFu4xHSgrsSJmbXVtosOebUJm+qoScQHA+Xpo0QVyYJidp8a1OhcZzO0rHS6EKM5LrJU3LkjGbYbWwxUVzyqRQZo4d3LvvwIF9ew+ehMpPAuSvf50gAQJHAbsydPaNP374+4/e/GUfhIj45uXL4hubfGIeZC3JDgQuKIPyNO7oJTX4CYvVYnhCb7DCbYXRoFQptTpWv0KlUmKWZZ5QKBXoiTykhNsKqJBZVlsum7ciK8u62mpQIk6Vm8VjZjQHH8k06rBq1KzJs1lJpdYqoUjrMjh1RvYsCLEPJ8xSqYY6feVbFOuZczQSdR6S6Bsg1GbRUJsFl1yvP+KQxmBFeYZSNM/QjNyGdWidssuw3hpAAWXQELSOGEas96A9BouGUbNqrNYrjLyNz1Xk5TK5bC62aW26XL3VaLPZcq15c1E5Y2ftuFRbqpurLzPMMc4xzTGX28pzy/Lq2JvZOnwzNKNuptnQZGzOu5XpYrtwlwIE6tcZ1hjXZq21rc1dmxdmwmwY9yqD2qAuqO81+I2BvG3oduZ29nZ8u2JEP2xIGBOmhDlh2WbdmjVkG8odyrsX7Vbu1e7V7dbvNuwy7rLca73Xdm/uvXkboGozmcmKTUJAK93k4s16/nk/8+g+8WOmZY9o3fXnv9wv9u9jSsWX7mY+2MHuZmr6+sRhcXE4zKwQX4HvQ8wZUsRZ0vPxl+CsVsHZd5PDplNGDN0aFFErGasRcYYMvboEmbWFWRC8pL8jeVcnFYvJaqhmVdlt2Tuzn8im1UxAZhMqLGakUis9MZdfhORfLL4pfviiOAy9XQdzF/OM2C7uCDMtzCK4Vl4+TBo8cav4I/GomEDstWViHfMs/zEUktko5CiabcrWYXV2Vt7+TLVu1HAk84cFOQuyEFZkLTKW6e26qgI4Wa6Qg+UiyasrkxOmi//4mum35gzIqucrhc1CVMBTp0QBjZ0CuKTYeS6eHc9h0cbMhYugBlstCkgzgrSZjspqa2YzJB3PNVRWNDirKhsWQBX+9c9X3r1ik3JNx4Z1/JaKxsaKyvp6cbTvyy3HThUWfrD51rE7k2fHHqgVGjQX3eGozCvU2pBJx4zaDqr2ZxY+ULxv9v45ezM3g02sjUeFC4r09lwjKtPyuUVZ88qh1kGpg4oB9SFDqnYXxItf/MkERQ/cYK4j3WuJaV5k3ra5Z+dxo3PPMmfZs3iCm+AnFBPWiayJ7LM5Z21nc/XkiKxNnSmZ5uSxM6cWTC6UCo2yuFY6Gis/333vfYn4vpPHxGM3He078Z8vvs+wB+8ZvMu0afMv1/7+z0zrH7aORu56gDl99Xfh+C1Np4/+7fPukXt83e+Vl39Aa/q1SYipTyCmDOhBRx10a6wPqgrjQwwUFTi2GbVGrTewyKTRqFczKg30Tiii47pVeo2aVB0GqY281gjdnVQzLtF68bXlAno5JcOgjdCCMCqWwxw0kTlMDpujnqWfZZjLztPPM+iVTBZTxmBAQs3ShJH7HybAvMCc/Bnz/IGr//LU1YsPsQIf/vJebrSv7/Jh0vHQM2ox+PEDqJk2NOQoyjYrdHoLe486B0o+OqLezCF7Nl+G7cxSg91UpqvMJalCjn9y+sNtEkp8Nc2bquRJmUtP01yUK5+mz+3IG89jUxGaSyM0l5BJfUxhmsvMNDTpCWEuZt9l1j8tPlbzZN+Jn/6E2bRpdOe9R7myKw3h0+HIG++xdX1XH3rl+6d/wXxM7XgK7PgEztpypsxRD11HSaEJevPZBWy+YILufLVWJxRyWcwO5OMHy7J2WH25gxmhss3zBK2uMF+VbbSyRqQqtypL8suRkZ1HA/SC1NtkSHXBdOES7XbEi6n6bvgchvINXGWaD223QyvMr5rfPj86f+d8npid4SGN+IZV4xZa3udRfOahecluIzFXU64t15XrywvKhfLC8qIl6jrNUu1S3VJ9naFu9tKCpcLSwrqiJcVujVt7i86tX1ngFtyF7qIuTRf0z136LqGrsKsorO7X9Gv7dX36voJ+ob+wvyhUPKYZ047pxvQjhrGCMWGscKxopHjx0fnj81kouYvN2VL2L5xTyVRA91AitWlSW2nJKmBmw3HNFRbNORPnT/3q2VNbnn/1H59hDJeCf927xXzil4//7e1vvPCbvxc/Ez8fu7aS8TDHf7xvV39i8TLnK3935ncL5ouvPL7vzrG+0eWLb3rpifc/JD/aQd2AvprdTOufFbkd2VidMWo5YoIyATUP6l1ZptFursqSXhfJqz19YTz/FrwyZqe9MmbRKMqCS4qiafUt1RC/TspafWVlw788ffWzcWiGU/Xsy7nQCHf0yX3+FuiBZ6EtjjnKLJShGVWhWdx+2xZQyqI6YlDrmQUIjvwytAh0s5qroFFbfqEagn+CtGqkdFVDv0+q8sVqUpWf3T87TdN8qmk+XJKm/7AZbWbYm2cz5NCTsM6HF/LCVBtfU0ttycZbvExnW6+HKRffm7z61Pj4+Au/aLi3nretat1yYHfflaepBfc8+3yODdHfFNmuRxcE9m7bZFz+r6hARX9b+91/1T+U/J2NnDyqGgX5cVE19eMbQsoBMT/957gZP89ZuXMooLiMtnCnUYDdj5Zx/wXu0Nmq6pAGv4Nu4QtQgM9Gl+GzB8bLuLuRTRFGW9ixa8u4V2Ht9WuTfBlazI+hp2D/LewXBHNUhEbR7xgF08Q0sUvZp7AK34af4yz8LD7Av6loUjytzFD+SVWhepBqZIWEYZEUQSb0KFJCp6dl/idYQn6Cy2VWpPTelLIBWjR4YuRdHOqTxxjmI/KYg/GYPOZhvEseKyA+D8pjFTKjx+WxFvz4jDzWqw+it+SxAS3UJGWZkE6T3GtGnOYJkMhwang6o/mxPGZQjtYrj1mk0o7IYwzzd8pjDsaPymMexifksQJlad+QxypUpP1neaxFS3WMPNZnztEtk8cGFCxIyjKhnILkXjNSFfyhIRIdiYV6gwlhbk+5UF1VVSN0jwj1oUQ8EfN7B+yCe7CnQnD29wsdhCoudPjj/thWv69C0+gPe9cOCT1B72CvPy54Y34hNChEh7r7Qz2CLzLgDQ0maTr9sVCgPhLpS39OH6/1x+KhyKBQXVFTK82nkwQigyA5AfoEE4no0spKH8xvHaqIR4ZiPf5AJNbrrxj0J5ooGdGD2JKyQZgb9/uFbn9/ZLi8QvgWWldoNFObQTOvIHFOYaVZcMM/jebfjqowQ3IIVBQSMa/PP+CN9QmRwEwuGk27PzYQilP4gDroj/lBVm/MO5jw++xCIAbGwzYwGGCyC4mI4B0cEaIAOGyIdCfA4NBgL0jpAaUJZSLolxH39vREBqJATggSQeAOIPkH4wBwEYWkqByY+QRvPB7pCXlBHiDYMzTgH0x4E0SfQKgfMJ5LONINQmckkBgGzIvKqSYxfzQW8Q31+CkbXwgMC3UPJfxUh2kb7OClnv4hH9FkOJQIRoYSoMxASBZE6GMSlMB2KA70xBy7MOCnVlP/xoP2NBl2IrMyEhPifvADUIdAVdn8GaKJcsA2SoBOyNBRQcPByMBXNxA3BIZigyDQTzf6IkI8YhfiQ91hf0+CzEgY90NIEoN6IoO+ELEjvlSj8cCStzuy1U8tkKKIKpAKgsFIAtwQl2aJV6JTESCtCfGgF4zq9suogRoQ5N5pdkYGIS5iwkAk5r+u2UJiJOoPeEFQhaTU9NUB7wjhPxDxhQIhEmje/gSEHgyAqdfno5ZL0JH88sZAr6F+b4wK8vnjod5BqkZv/0g0GCebSIR6e4BJnOxI6hOfKUmKOJ8EmLc/jcEMJvK+pC5THEHFwf4RITQt1MGkmJ/8+zxKSwZxAibxTTJF/BB3fsmA4UjMFxeKUrlYRGQnF4QikrpFFDbwToucM91+yCbCdQj8QIzYGgmlFPNvS0DWCN5oFFLM293vJwuS/cB5hmOC3oQQ9MaBo39wOi4gbirCfcLQoE9WuGh6XSmSLLyRZ+ORfpLZ1HXEUV6hn1QQyJckYdTb0+ftBcMgFwcjqfrx7QNrmigoWqCivz9AlFrpEpraWj1CZ1uTZ52zwyW4O4X2jra17kZXo1Dk7ITnIruwzu1Z2bbGIwBFh7PV0yW0NQnO1i5hlbu10S641rd3uDo7hbYOwb26vcXtgjl3a0PLmkZ3a7NQD/ta2zxCi3u12wNMPW10q8zK7eokzFa7OhpWwqOz3t3i9nTZhSa3p5XwbAKmTqHd2eFxN6xpcXYI7Ws62ts6XcCjEdi2ulubOkCKa7ULjABGDW3tXR3u5pUeO2zywKRd8HQ4G12rnR2r7ETDNjC5Q6AkFaAl8BBca8nmzpXOlhah3u3p9HS4nKsJLUGnubVtNcFoTWuj0+NuaxXqXWCKs77FJekGpjS0ON2r7UKjc7Wz2dU5JYSQyeZMwUE2NLtaXR3OFrvQ2e5qcJMB4OjucDV4KCVgD0i0UHUb2lo7Xd9dAxNAlxQBDlnpoiLAACf800A1o+a3grmEj6etw5NSZZ2702UXnB3uTqJCU0cbqEv8CTuIjWsAT+K8Vllf4iMy99XoACqyWzaw0eVsAYadRI2v0EJ0ubb1+KMJEttyckvlkZZSqX7aadRKRQBCuHkQEleao0OIZ8gsevJIFW4quciRbJfLLykfEN1wGknl17fVD1UwTkoJ5EeEFJPhUJxmOhyDAxH53It7+0EY7EpRQb309sO2eErN6QmVPBCjsRBsGY6FElBMBO8QzMZCo/JRHJOPqpkWECkz9Y/541E4qUJb/f0jFUAbI+cZ1SQ0CO3WgGw6ha8nsTRZQxNCL2XuA8OhKasQNDfs1yqHQ32hyhDUqG0V0WC0Ui6UM3tG1ADtehSNoBgKoV4URAkkoLmoB5XDvRpVwVUDo26gEFA90CRQHD4x5EdeNIDsMOtGg0BfASMn6odLQB0pXnH65Ie7H/ZshW8fUGpQI4zCwGEtGgKKHqD1ApdeSinAmPAXgMsgfEeBphv4hoBOgP0RkOulazP5dFIpIRQATSNw9X3t+tfNr6WjOIwjVHY1aFuDaqfRfx2XAN0j2ZyQ8SEYJMCCpagSLp9MvxXoK4AuAvcYWOWne2PU/grg4Yc9TWnckngk/fJVP5A1grGf+soPaEXQMNASr/yfwbqC/jvk60mWMPPCKF3nr8aVBi34d1xE+n9ErF4f7SmbQzKKAl33Uh8PUFT7YC4Cnv0mXYhl7ZTfAOU2FX0S7yBd88t29VIpgzTCfJRPgK76U9IkD0vRZKd6RaiGg3R/VI5wSUIEuCZkD4doVEi29MhIJ3kmqBbTY9wLVD00QqIy9yQHQi3pLkWSH+bjcgQXpUVJEfUc2euj9zjVqwf2eGX7pBjsgagcoFwSdCWJTwBG/XIcz03pOCWBZDbRPwG5IMU5kTiFCZmJwncEpAxRPae08VELEjTWumE1QVeTMr5egl3OpR7QbIhykTAZpjEQpDmfkJEZoHPpFiX5x6ZFpaTtEMXQnuYdMh6g/kz6eip/47Db/jV22FN2VtK6I1DOUj5IvEMyqtO9f2Ork8hJ2kZTEZ2YEXVTFg1TPAa+lYRkNgRozRyULfSnSfTRbyLDTu8EiTBQ9FB+Ek16HPfLVTLpoR4q20c1DsmaLqXZ6ZF3eYFjhFaGKR+k16IpBL5aCQaBPiFnQ3wabTJXphBLrwHp+wRqs1f2VHeqbidjTUJDquTeG/gzQs8YQfb9AL1P1Y9v44sEWB6l55ZXtqhiGlI32kswGUnpP0CzL0RzOVnRiO4JuepJM5KmBFNfms/Toy55fhEpEl5DwMVL9yUt8lFNib8G09DoBTpiTVCei6XVUC+NHil2kzJm4hP/RpvSa5xvWoR5qY+up8GNNZkubyYu19PRLvu9n+4L3aCqx+QK5Kf6DUzjm5yJpyIzmTczTxG/XO/80zwwTK3y0f1F1zkXi1J2z9xB6JOnblFatEm50zLjnOmmeR9J03VIzoekJ7bCaug6iPnRNorzoJzRUbikU8xLK6s/tSPd/5LON86YIK30Ar3HZR39NKK+Pl4k665Xw8nqEKWajvD1UBXSkEv34b81Z+O0eibP7KmsS2YU6SD6Uz1ITN4xnWOURnQffPfKHpPOxUGK7cz+4/9Gxfp6q7rlHEnI52IghdRK5KJy2lArPBE5bfDkQeugn+yga26YE6Cf64CVtfDUCLON1C9OukLWi2g2roMx4diG1lBeEo8O+Ca8u2CG8BboM3laBfStwIvsdaH1VIYLuHVSyg7KezXMtsDdJdORHQ0wswaeybgZkW5UktcKuzw0d8g+ooukqQfmp6RO18pNJSY1Ww1PHcB/pbzqBN5uyo/ob6dIkXFrSs8mWVMnxYhwJjwbQKMW+kRm18C9Heg6KZ5OarOkbSu1oQnWJVtcVAPJE5JGDXBvB9mEohn08lAtiCSPTGmnFhJ7Gul+InUVnZU0a5O9TMZTXCpkLCU9CP5rU5I7qf0tcAnUfg/MeKhvnMA/yTcZO82Uw+pUHK2h9jkpDm1UQj1dIygSPFtSlB1pXmmgeBG/Ec0bqSQnRaTzupYkuU33zvWiIymhmdrnoki1UOpOwNEF9O7UjBSPbmprg4ytxFOKeykmWtLQbaA2Es9+F6S65JhyUuymWyFlCNF/ygrJA075uyENsynvt8rebUj5uo1G2VdRWUdz0UWpnNTXnSkUmmj+rpY1X5MWYUk/rpHjsy2l2XR8k3mUpPs2tUPilZQ93YONNJ5aZA07U2h8M1+pdrngXOuh7zuJVN2efnKnd49TXWl6/2lPq7XpnYBUhZsp7cAMuqlZqT5LZ9bUO096D3e9kyv5liz19FPdb7L7kGq39G6U3v36aJ8u9YLxVFcinR+RVGcyTFenznTpbXCAUqS/78WpXMmyIXnHTF5Sf+ml3QKRFr8Omjc6oWa+IUbpeS9JGabjhNyZEPuGZFoyPzrjrTg2463qm3yQtOWb8I9Rf0fld6oQRZj0kxUy3xhKvp9NYUIQkH7dGpjh9anoI9yWopl9KMGgN01zn+xx6ZcyIlPz7/h9rZLi3QefSqqjj3Z+FbQLj8Lc9I7ym35nRFj+70DuQLfO/H+wyN9Jdqfjo9dF/FomfnWihH/Vh191cBMl+Nd6/MrLZfwrPvxyGT67Ef9qOz6txae0+MUXLPyL1fgFCz5Zjf9BxM+L+Jci/oWInxXxifFm/sRlPN6MnxHx09vx34v4KQP++XEd/3MLPq7Df1eNf+bDP52Nj1XjHz/p438s4id9+EeHDfyPSvHRbRr+aCl+YhV+3IR/WIGP3DebPyLiHzxm4n+Qjx8z4UcfMfCPluJHgO4RA37EwT0MGx+24Id3cocN+LCDe6gUH/qbKv6QiA8+mMkfLMUPHtDzD2biB08yDoeaO/B9DX9Ajw+cZJDDzX1fg79/ltsf2c7vP4UfuFPLP2DGDzi4fTDatxTv3XOK3yviPfdv5Pecwnt2cvfvLuXv34jvd3C7Qa/dpfi+XWb+vtn4vpPXzjqucbvM+B4QfY8P/00VvjsL33UY36nFO30+fqeId/Sb+B02fMd2A39HNd5uwLePGfnbM/GYEY8exiNmvE2Dh7cK/PBlvHVoFr9VwEOzcAI2JWbjuIhjIt4S1fNbRBzV46iDi2zHgwMr+ME+PLAC9/fp+H4T7t/J9elwn4MLg8jwZRwKnuJDIg72buSDp3BwJ9cbKOV7N+JeBxcoxX4g8l/GPh/useJuEXtFvHlTBb9ZxJsq8PdEvFHEt63CG7bjW0Xc1YjXi3idiNeewmtE3OnDHRb83Wrc3mbk27fjNiNudTrqcYsW3+LD7iIV7z6MV1bjZmzimzNxUwZ2sRreZcONDZl8Yx9uqDfxDZm43qnl603Y6VDzTi12qLGD4NjJ3XwYr+AW8CtW45uWW/ibVuHlyzT8cgte7uCWafDSugx+6UZct8TM12XgJWa8WI8Xibh2oYWvFfHCmkx+oQXXVGv4mkxc/R01X63B1ZJ/vqPGVZU5fFUjrqyw8pU5uPIsVzFbw1dYccVOboHaxy84jO3zLbx9FZ4PRsy34PkObh6oPs+Hy+dW8eVOPBcUm1uFy+BWJuI5S3GpPocv3YhLijP4kk5cDNuKM3CxgytS4UIhhy/ciIUCMy/kYOEsVwDCCsy4YCc3W4NnO7j8YjzLiPNKcK6tis/txDbgaqvCOSLOBqHZIs4yYavFwlv7sCUzk7dYsMXBZWbiDKDLOIXNAK9ZxCa4meqxEfQ3HsYGWDOIWA8M9DlY7+B0ItbCg9axpA9rgEazHat9WKU08yoLVpqxgq/mFdsxD/v4aswBM24BBqasBjOdGImYOcn47tnHzP9/9g/9Rytww798hP43K53LZwplbmRzdHJlYW0KZW5kb2JqCgoyOCAwIG9iago4NTIwCmVuZG9iagoKMjkgMCBvYmoKPDwvVHlwZS9Gb250RGVzY3JpcHRvci9Gb250TmFtZS9FQUFBQUErRGVqYVZ1U2VyaWYKL0ZsYWdzIDQKL0ZvbnRCQm94Wy03NjkgLTM0NiAyMTA0IDExMDldL0l0YWxpY0FuZ2xlIDAKL0FzY2VudCA5MjgKL0Rlc2NlbnQgLTIzNQovQ2FwSGVpZ2h0IDExMDkKL1N0ZW1WIDgwCi9Gb250RmlsZTIgMjcgMCBSCj4+CmVuZG9iagoKMzAgMCBvYmoKPDwvTGVuZ3RoIDMxNS9GaWx0ZXIvRmxhdGVEZWNvZGU+PgpzdHJlYW0KeJxdkk1ugzAQhfecwst0EWFIgERCSCkpEov+qKQHIPaQWirGMs6C29czpq3UBegbzXvjx5i4bs+tVi5+s5PowLFBaWlhnu5WALvCTekoSZlUwq0VvcXYmyj23m6ZHYytHqayjOJ335udXdjmJKcrPETxq5Vglb6xzUfd+bq7G/MFI2jHeFRVTMLg5zz35qUfISbXtpW+rdyy9ZY/wWUxwFKqkxBFTBJm0wuwvb5BVHJesbJpqgi0/NdLebBcB/HZWy9NvJTz/aHynBLnGfIucI28D9wgZ8QpR86JswK5IC5S5EPQ75GPxLsE+RSYNI9BT3PqwJThHPKQ9ynMOSE3gXFOwsO5OXLIX2DmJOTPdshr/iPymj+nhaxfjqvBu/tZORN3a/266YJpz7hhpYH9/gRmMmij5xtsNpn6CmVuZHN0cmVhbQplbmRvYmoKCjMxIDAgb2JqCjw8L1R5cGUvRm9udC9TdWJ0eXBlL1RydWVUeXBlL0Jhc2VGb250L0VBQUFBQStEZWphVnVTZXJpZgovRmlyc3RDaGFyIDAKL0xhc3RDaGFyIDIwCi9XaWR0aHNbNjAwIDg3MiA1OTEgMzE5IDYwMiAzMTcgMTAyNyA0NzggNjQwIDYzNiA2MzYgNjQwIDU2MyA4MDEgMzEwIDU5Ngo3MjIgNjQ0IDY4NSAzMTkgMzcwIF0KL0ZvbnREZXNjcmlwdG9yIDI5IDAgUgovVG9Vbmljb2RlIDMwIDAgUgo+PgplbmRvYmoKCjMyIDAgb2JqCjw8L0xlbmd0aCAzMyAwIFIvRmlsdGVyL0ZsYXRlRGVjb2RlL0xlbmd0aDEgMTI4MiAvTGVuZ3RoMiA3NzMwOCAvTGVuZ3RoMyA1NDQ+PgpzdHJlYW0KeJycvWOwLV2XNXhs+x7btm3btm3btm3btm3rHts+/bxV31vV1dX9p2NH7MwcY66Rc441MzNWRuzYJATySjQCxnaGJqJ2ts40DLT0nPiyFjaGLk5KBrbSNIomZi74/4CsUCQkyhbO1ib/i4UiUTVxdLKws+X8d5yQo4mB8z+AsIHzP+HK5i74Ai5m+PiM+AzMnEwsnCzs+Iz09Gz/DrRz5MQ3dbQzhCIRsrP3cLQwM3fmxP+vXXxyFUU1Cioq6v9GGDg4OPANPf7N4AubOFmY2eKT/g+Bf1BXE2s7exsTW2cufKF/YGtrCyN8M2sPe3MnfANjYxPjf2moGlibWOGLWlhb2NvbueKTC1H8T5V/EmWg+eeLBYoEX8zE1sTxn5L+Y+C/zBK1czQz+Y9a6NkYmfDJzZ2d7Tnp6Ez/oUz/RdE6mdLamjjT/aNJImJrLGRn869snKCg/jVY2MLRxOif4j3o/p9uW9naudl6/S/Y1MLW+F/S+MYu9nQqthYOLiYSwv8n+B8I6r8xMxNnfBZ6RnoOekZ8Ewd8E3cjc7p/nVLZw97kP0iGf8EGtsY+XvZ29vimBtZOJj4Wpib/bKC8nAxcTfCdHV1MfLz+78T/PIJiYMA3tjByxjc0MbOwhfpv9X9gE9P/PJYxcHa0cMfXoqf9x0N8+n99/mtP55+JN7aztfb473BZAxsT/P9V9H/RgoJ27vheNAxszPg0jOws+Az0jIz4HCxM+D7/U+q/TPi3Af+ByhtY/J8E6f9bUsLW1A6f4z/r+MfA/1MLPp3rf7YzPvm/2pkC/3/o/5OhnbOFkck/nfJf/ahNz0L/Tyv+s2H4f+3T/8H/V7f+/2vQf2kJ/Uvpvzvzf2Uo6mJt/R9ukv+nm/j/2OmEL43/L0OtDRz/d7yBjYW1x//LiP8VqWbyn5fk/5eShLPBPzUI2JpZ/9tofDoLJ1ELdxNjeQtnI/P/bLX/Q6jYGps4WlvYmsjbOVn863aBT8PAwvD/JJXNLYysbE2cnP6Z0P/gTGyN/+dp6URsjeyMLWzN8JWc/+lpA0fj/wL+RRu5ODr+Y/F/zPI/Y/99bGrxT44mJu4mRlDOfMHIj0bW5Zp5P5/yzV1k9JQaKttE+48cTgDjXyV//lrHUze1oj+UKUXZDJqUzeGv8DbZsjHxg8guDRFQBRswHqRCBiwCWM+chX+nOsysXSMrhkpKGfWn+jQi0hVMhISYjH/O78xHqbV9XfIQt9tKxTHz4qD75on2PHFloBuoaFLNQ/igY8bIgoOspdn2+wHiPwNIqoTg8vhhIWDPbPPFAYEDobv76vA4RFCsnnTc+9AX+LZWH7xpHWAVhYTL5ABgPf5mz+YW3NVXOcuskMrnzbzwV4QNsBH0nDck48SeBd4MP04nWJgNG/lpnfl0p1wNnnwpF9rzETBZY0g8hKYnViWS6WmuhRv7h7zrB77anmrscxB+fM3LPgE2QfNDvJ/hW6CDyvqBT0oAeDs39/kxbI29kCjWw/JQctsyes05RAlJH2CkBkdceh6juCkm42AUGhZNlRPUN0XPyjDPwEVUjAjW06mD/Bp5Bak3itygvnmVhmgYfoXVix1XiGBXT6B7l8nfrkqrHB8riOMCjr2qndzgxyJKtD0AojWwmZ7mKEX0bU/nK6IhuJqG72kxgQn18VfuoNx6OgF/BfmXD9aWY+hz/c5azHidHQH1V5kwxufwRAHPp8bWfeo6GfeQFMaXqk6HAPcr6av2txuZrpA2dM6ZHXHRPCTWSB+BamdGjcBREwDTY51nxC7n7G77aSb0GAxVWrA7eqdwzNtpjp2H2yujoHPcgouRS2+o0MPoF1usDUSUNh2O7i4f2nU4BYAbtSJuzLkUWaqxLcDNinCCdBNdudcFP+p/sTX2gWnLRRKA8FvN6RAnsFHAtSCFjxJmg/4xQHYbJhWiMnZMu3PM0X/TyJMu3688CUVcrk8FvUgC4o1kYjA8pQO1pVKh9ad3hxcM76QS6UL7OYwxpJyVxNchiJgtuu1yu5TOCKC74jlxIonpDLdNsGL2k1Q61k6iStOV4Vdb3Os7WhGdxK8uajqRp/9LQY26Qhya0O0EEmYViQWm/83CEVooO7qIHAQmbEPLCeFNurhrbV6mEc6tKrbgaeMS0PTMygLAfC9dmYkMKSUTRvlIGmSb77eukEPPKJ0ytRHHfWBI5EP4EYlFhgG+0ItyQtl9d11cIhaNbMmKx6Ei7gVhhZiCu/Y8XrDaullOked2nI871+SvDwUzP6mJuNWgfLZeNhO4ei9xBn4w9hj4R2XP5BlNjGO9aXIs4Q8ztMT0StTezbm8KifGOE3I3Cx67AnXVcSZoCilt/cGcPwJRDyYVpBEf1TispP/mVyKGFrpOl+dis0A4gYkkAVNL42yLVUEop6zFjxv/iLTzgohkQLswjMrvJ1U9KtHHU/RNABgUQ8iRcNTbB8+ea63o0+ABdD3WSZXH4QjIo/dK2UWEaRa9fSPkmqNESyanPnq38U3YsvVYZkkktDceOXG8bd1/Fxdt2r66ThOVnkMwPnNweZbXh3HHO73mD5rIs0Mf8sa1rytgiMjUyDj65U7gIxi43EuGn04J7HOuYs3ERPDy3MzW2DGJ5CRl9vUbOc2fWtwIgudIUcrNQW3tFNHHsLk2fI3jr+UIlqXPX1kG/lLKkt5R+3X6ymNwfhmtwLa1i/KO8m95NFy9o+Ao7r2CdbSBlesXFz3C0E5XWuR/AbwWnaAKAbIeAu2YszIsNy5F2LdA4IZQXNg8LREETsQDng1PerjyYCBpt/DzyQJzq2pbOrPn/j54PHzP40IYlck6V5eqhrGbRXIeuBQkm9DvQM7/V56CSPsXUlY87HfijTeBU2C9IIkKq57lIDi2IdAWOITDYPQQllE4H10t8FwXtXzt20r424DG4IOA3VIzxDUwbV9Kbw7zpdZb+hvU2T325sPf8ynH0yD5n2B7Zakjc72fzf5oVLabd1qk0UfZRymLhLV8UgPQWLGVZHeDE+lvMmfV4eytYwYizFMKZNyBdiWbGbQKPXJJfpbDR9sqMx/XJpz1lThQzrjW6UuAPq9bHAhyaqGQk2oViftB1009A7Qe6AW6uzbm04dD8AjAmPymJ4cyjVL9uZddP+W1fp7S2Ss8KHDrM3jtf7B1QXG/lVkqGp7JeXSMk8hI2070PujxZ1/IUJsvZ1qBohbuR/qoPdOmdlzvBGTGsqMMdyCZ3MtSipoKgGGkrrsV2JyzpITcmXvu7uJGRDTqWOIPVbivYMsThuX+N18l3U5r6cYP78vXa16qJa5vjBNI6cuZAxPpn5x21CP51haBK2ojamc9r2Q0pqzV6e7TLUoT09FGtocxfOWhj1NdT2dBUlPdx9b+dxeEEkNrYyyCzH97EdCN6WJJLjDrfbp79JKEVF8N9idcDlQj+XX6zOU3y3BIPD0vMLlZI3bT0Nkis2rHSicWjW4LIWQo/7jSwk40w9wy+Hy0bKS2Aa7tA6+h/6oYPo3pUtXvVHYB9opaP371XHRvZXwpoKLql5nQ1vPb6MzcnY/fg2i0To/FXyz8FpfwoAk6r7O3fdlUg+WIVlyyUceuChRyMN75mauo6EqB+xldTjTbUPMQHTXCbpjbYwAGkiSSAQt2XunQ8c/uYh0f1h93eMByoZAsEq8d4Hw8y6isI2gd9t9YFqeMHYs4Ni57h00p0jU9xtosoxIjDqK3HSEYV3v7PPDQYGJx8mShgeHshid5sTIqTiZ1taMgjuLcgE2Ddna93FFiYUg3AhUxAMsnUuXPE7dy70lCHunWk/tWELSpmcxYoewA4lgYfBduOP9pF43JWZpfIfSvk+VZMr2U0RVfAdxVbBO9TqenL91ydmLdYZa3LR5qVgh6SlkaqhI7v4o/0fO4gDP2+fhKVRB1Vj6GaMdZq7RxCz1oD1blSGnZfw7hDWYHVoEotF/b2KWyuuEAkjIYX54r83UzvnK8OE2T/2MnncIgrPTX3qg8nWu2ibK9uiBtGVVGT6UDIM5eD4CsEKZJlyJ9kod0pza1w36Cock53vDOrVaA9/hK7w4kYhTrvj0La/XVNXPIm7Qbx6iynn94nt2eGAtE1aSqOD8BDmfrU3HfGcMFTiJuOERqvMkXCYLLXRkPCF7pYDY7l78T4LzfS2N/mWwoh76SPyWg7xAAO6cJH6qAHkviXuqK2HkLyOBtt0+mGYnKnXcX38WpEhMX3KmWlEZdAlYgutq373nJIcq2qfVmA6JmNXWP+1dJgK0BLvZ8JUFUYiMEebadzc7N94mNmcjaMQyE6YIH1VrlmKX9RbUUEUs2yisMNJlkFW6n2Go4E8eatcyeKzIw45O5eY/w3yUHpKq4KqhiACNjjbOmqjUG+YBoPuAXxPh5qq9HL/pT35WyDC5+wtEacvB0m2lZMSaePYmSezbJ3yislfXZeGsweQIZwZqCFRSGq2UXNxs+9ypmJVHZ92br5l8FdO7FY0phc3SVUdy30TMDrLyqGqDp1OJdozgGGHhmqBal/3D4iUyjfVwo+PKg+hnv7mmm2i94EW/N07FyEQAOcFwTijcZVSHaVxmgyzIM5aQrqpNSaPr+oI4lGYLJvh6QROnIgn4S49EdmjDMHtyNfFlEo4oPFz+Sxg15cH7XY2RiZWOsjnq1Z2XYchAIZ16Knl6OtqGOgAPe5mxRPFbIPzxxXgOZHIKftz9KYlxynICf5DSMs+JwXWM4HD2ekKsBTFXWsNFXglmP2ukziZH0BSUpC6HVUDLVOfDiy9LMZ0/HvEHc6t2QCHQmHNjA8AKVeeskaSW1kfoF1v2lBRVvg11FcWZTGaAintthklK/+pe5kpq4uRibNDEGAbXN28OOK+tjzVLUHUWipRmNvkRVl/fZV/WBtTXcauwhaM2iG0cdqz8Pehb33i2QEVOp2dq1itvZRjDDW4T2s+ODrVtoac0CUIsY31uuEJZfkPNvMvbvYJXXmTkLJa5tYuiCzLnGqFiId2V+Wa8ReuZXkjRPvY3jZU7i418/DpHb3oFfB1Lfuk1nIb7O2aAtv7Dv7gLUbtRQSSwXL45Dkm5hpQ4+sFOq7jqmNBrHYxGQ+8Sf50YIXWicg3u6WUimGD4ZI8c7MV3Vhv4tzLifSrRFoQDCS7iBGQ89RY6JIzqJ6wDV2L8AiTMAUdKkLuVX1MH9f53Su4mxC0olfBcwttnSheZw69a1+HMsHnQlr2HVqI8iqGkBd6sd5+CYMpR6xYDNyWGab+EJ/LNSRgt5vGEos/v6djJ3IoVWcpcjNob0o2XwOBwb5mMgX8l0n+B+8ywTUQG/h0s9MGwbeA5Rn5L3HNeGl2Jm9YQWFE99AF6T+/3VhxO4EjcIVOZvqUAlPKu8qCuWlV+iJ/xj5LYmyLY5Oj6DV33kTTq/R9cwfE5hzlyfBgyCvrm8BDCwKrPOPiNKTDiDakPdmhhGjIiPC8n/j6IhUuEreul6Xv5+DTqvkE1HkizXwhayOfmc8E4mGCEnSN1G6021gMIEfuAvLeb9LSfse/uk2xijFljdADciOFmFRGALGFWh0n3EnaLwlpFE+jjtN2FuDcw6bMXjBRxBOc1L79Kv1evs+8IKEEz35N0Qs9NONelsMMPEf1cVN2yelTHppJ6leyOmCpjTd6lsV2KEGNY4d8HCWrDOgE1fGHdAcKofEmwSW31G5VDzYmEVH0JiPdplQuxoJTnRgXzI7sQoEZYZepvkqMKwA/ZRx/qutr+To2zpPRLZgYzdGj6g5zYwDnx5LSTZgzvaQxBCSZKtUZcyfg2tBOv3Mk+8IFnZdxSbpwyBsUOkClqQ7b3+iu7OvmNzy4e4zVevq37aqIfsDdNIMYZ+xawv2znrBYYbgQWB5h40ncsSzLQYIdxJHYcULmpT4g2XhZ4fxsEGJ12ZV8P+qCZjsqOPBeY2WDIpcnkdlH115Ydi39Y+JQzMPFi4XHTAdhpj3poRLwCL54/YnZeKvpMH6T+XDyISByOfbFLLWwRoYpDGKKtsItxWe0lL3Ybsvdd0wfUgTOjHx/PICiEl0+7Gy1IM4J+nEupktMID+nQTeHZXoFfC/6Uw9LO3sUwJ4cwP+RaaXrq+5uilTR7NhTrXEODlIgTyinVxPiib5WIoDlP7Scd778AZQeULR1nw4yP2uTDyBAgP/IeIxt4kOEpsRkP1OjpirWEEQMquWF1Z1N4YSD1KaF20nVZD7EZr8SGIjNzIa1kLNVM4LRavTJkhg3sKFZWgBWoCncUZByswt/07+BA5+xz1/W3qatlBayR4s02yLqMr/QSooqN2FGqkThaAczStdNN6/1SO+YwhbZu6UlTuNRDOUlTzgsOrHP37nqc5hUT/MUtBZiFz1aSd4418MOFi10PFFBMwVgdLbQwxr0Pqi7YijGb+/GmL/Lh00BjRVf5hpaVEDejQKpYbjMLFIux10d7ndhwmqgse5srOswm0mSSsy3M+a2xWTOLwcblxdFyaZMHfjuqZjEQlWkx+0MwF+RqQEGPdJYjeWXTRQZKJlezjXwBwQaWQcBYdZTKwyeEug51MhZRXPO1UEvZkbYppMPXX+1pXSpC32m5NPT7LP/7Y39AP25ySwAuR79IwFMqBJtahLdFZizS4Vz7tFD+4PEqd7Nvo24hmEInuMo9YCTUScKFY32sEkREPvDMjIqLOmkMWSdWCtmtcFh2ZTLcJoE9HBpm/yaiN2WZ5YBE6HRcw4vtMFr3hRM5gNArNmTbbVOapz/1pe/bOgE32Hhzadd3hVUe2xEVfyswAyOMj7KxsXCV4W5SasnV3iMudr5y2ID4hxOv2Y0gcNNoaGEjC1tg+EGm02ncgWfkhnJNg7oIJL4/0Bt1X8Z2+mEIZf5xpK0j4RbdnTy9Vph6lSCdzUkVvLFMCp38CnfKy6YEATwqegQa/GkHw7kWdyn1dCIEmNGUlhmTyO1oQ5H5gOfgeY8C7Q8OMsDsruRv7O+NoTjk39hLJzvBWiszElq8N8orwAUdzAw42qDEGPq+H5mThuhFdMNoehpZJmfGWbghj/2xYwJBrvdB5v6OMKdP5BiXyAi4r2XLRsafYl32u8lTjoZ+wSeANMwtwVjdOv/ecGj2+dUeP1dH9baVpVsTBcQ8P3QCtwlFDecoXiqjCkjbyS6maLk5MXeRaNfhsDArB+ccv1QumegJ18GaCEdI+71uSPDx9zNt+4NFr1o5dj8T1HzvqbD878q2X0LZ77yzog6i5J2k6Te9Ww8F5uxVGfZ0V13++qYj0GEDJs4IJe5ziuvfFaeZsqgC/MXWcXh+OBmqHAcqH4BO8wpRlwcBSFpgAsbZtldFEloa5OTtRevgxvSk5Fca9toRErKLKb0f1KYQMfTMSQJ3ZqosnAgUbaSeUabAH9v98p7cSXzahoa/MDqCg9L4LxCKt1NHa1sS2kbp8cd51dlPXF04InRey/e5hs2L7D2fZGyQqhtZ+2y/SgNTAwct4oNrL+UyIX51DQC5fomqoyxSpa6ZR3IboG1wuuDf9GpzJKDUE86e4NWPuxv9N+UQbl2vs/5/KLWCN0osUq44aqSJH6lxG1wnR2E8+15JkavDhElUjbDzEBGpzmrFc2nWfEoFO6Kxm4MxLgJeS4YIk4mXDrjtVdKF3aeVdyyzpmh6CYGoFPhv3HrrBUCt7mt2cp1uR1GAkok+NSXWeX4Fj2ITPv+uQL2JXHzL4tCPwmf1uUjXZeNqdyo7WjJGNUS/UV8T+Hxzsa/+UqsGvxSvoNO0Co+W04+BvXuHa6lrjRTfKPMm8G9knYIsHdUF1TquAd6TE5Mb2wFyzeDIbHfiJXTioN9aj5SXa9DYKnqWQ+Ncd/Ic2hN7j+GWtl/thb6X7ezmUUFhDxi2rzo1CZ6PxRb6XUcgmtESefRAMGz5Li+H+rOwdw2BOin8FqmsbUZjEYgKiGTeQovNbX/q9a9yY4RPGDB++o8g87jbzVQUw6RW5b5wuJv4oEy3OneplrEIhNEIjxIdq4XxCOg6n8Jl/hD0oQEGv5p9Q5K/HYmk3gXx7zecUahR8HeREA+j+lXast8gKjTnzeTpksYeqJbBeIb2KDKWS+RC+pozW+QOONy6o1cPNmNdi4ksxq/KxVXoFJB3Dn/8EQBL10emMBQxMt7Oo4xFD7luesYzJw9QJZ+iiAf3KWe8AX6NI++bzXH+MezG30p4ycMhCwHOqWKPLlrfCcelP9/MSs1loPfHooDw7mqStIyjtcnNPAYVRx5qrkNmfRqimWZTBrq72uNyFXBc9El1hHOmuiZpOXVkf0gD33QbrQ0w2RSoDw/KV1MSEqX6ARaklkeIHpugXGy6KAawgO5oFm1dlkNRyatDHMBbjedFg6ay7j0xVnlcucrN2ACQjeMnQE3ZeL21bRxMj5PSVTN39b0u6RDBLz8DHzqQ1A5A5iWFTCBnSUvVsP/xgCN2hZip99xqoQ+OQULCY2U1v8MntC2t1PAB2RGHIRkAh6JArcHa7b3lAttLtnGZeecf1pjDdyj3ssxjslPTunJGkJYb7l6Chipa+Z5AQfWHIPQxOronQhrYpSG6C3p9t3/kDCUGml9/Pjn8GLEm4DE3GXINipTgE6OqOyvs4zF9oL87TRG3TOm8loE9/nF2drmRIXk08gdEmGX/mwj1J3TaDIDdFw9RLA20o5EwR0Zjm95xw4dWte6JMvXepJatcl61eTLRS4RkHf13ECUZ0BLXuuFu3aBdQr3sV+ctVvP5tvrHO3Kn+7EzKoeKKnZQAOMW5mVIVF7788DL5aHvGznqEc1cfwx3dTeItVTwboHkA53SjXGQd72g8KpZStl1Nw3ghVTOa+zGk4hzH4FpRVgE2r8c36AA8DeqG3FhWXrjZIAOIiC5kxRcsHnOmiMLquS0yJ+asxiO362pIZmWAD8LdMKVZSVpATRSAy/kLxRusVDwpxwcoO95LlvN8i1OiR0uZb+nW5nVtHP+wC8K37oMqwEbpOAeQKKWrUZ/kaqw3xyYujfcSbnB8rsQAQdChUnrBKDA3GjWkw0suTp4wi9YRlYUydDjZqZHnB8YGcSQsuRsV4scXf8I0GWCd0wVMHnHMCkbcI8ltGculC07ZY3vw7WmuWIFCstYaWQZHf2p5e/RzF/4qTRhHRSlTemX+vgpc0gs8ZwvcTA8Prw/nzFgmQtvsYqjZBS107YPRQG16ZdI+zxCOqsDjCg5iZ8QR6t31kcM3SS0jFEj7TjmlK1ysItrHgooUdQIz2I5vpsuo7MaEfaKcBVwpyd3uKUNuXjTgXE+kJwcwdFdiSYn6HD3r0rGTND30Yo2A33mOqC6IuUYT5gAvjZhKmbs0/ARtUQCrIFyiC47abuHdPeVVG7gai5/32qMQAsf/rx5rmkhUNmeNrmScMJdOIajvB5SsGryNr7YFH2stHBVE/lT+nN8SntpTdluCbf+lRbRNyhburqu54IEZRDOgPeUbPCb74oDGEIAPnOdf8QkYcmbu7n8ZHuvhDeO3BtkgXab6n+FuJtVY8ndGiP+6uSrs8b1psfPJb2Gemu8Ircds1V/NuBhUhD3wLZruSwwVqXPifrVrWaUmPHKrOUYTdEMbLfSpisJmMtRz5cJh3R4iVcoDcIsevxnxcxIS4OJIhOgGhdjNTF4bTem8QAQrgtkpSbevyTTsOe9Bq57Gy21Xi9EMPgLueIm2RraFKgKu2Fa4iQiG20yVQUJl7hNexJ0Mrd5X7tupgd+xHBqFvjY3sH9XjM4u/KWT5ug+8QzwnJIhhCeoQFgCvTim8t1n5g4DvhnbyafCLnE3yOSOlJSJf4y+GafDuDt3oJ2H9iOva58eNoPV0e04eV+leXdJgwH1rxZvdDThkhCTKSdbES33TpQScMyRbve094S9QK3UlN5m6UMsYPrlwfyim/FxIDkbsktgAwvE5qrk+2EAtJDyGJI2H68IciAJXk2xaSm61jnU/xqlbpLfGvyg1Kre6R8mGF9rX1r+qpTF/jSB/FFC42Zi/Rzd9VUfqhL8iyqh0XFteoFrRZ1/OGdO7kijhMB+qrmvLco//y2kqnMbWI+cXYXNuf6ojfcYoXXEP+4qPLEz83ZFcYdCmcdvkNb24k6O7ymVgC/9M2LIB1q+oXKPWbQTz0KIdcIYaqbUC44jmAbd8z7g24U0wTv1sfn2c4X7QL1iaBL/cmaZeC7rmzEmGGBeIzjmV4Bbr3l4ME4uAYuSHRmz1s+jFDF8En0fCR8cF8eqr56XBTxHipMhQx0N20DuD/h7T2kLlzg2UDXvmKTiAsWKTFIttuMqPa+eHijvfrFJuhTflXpBx+A2W5fbKhQfgMbTQG+w4+UWHM2KcSLnvIPigiBNTHlwn6Mt5Q0J1eYCvv74PrB9Qn8yK2aFc55SJUmkqdEGSVsnt0pYpNn0AtwySS3m57L08eGs3KavQg+rjGylE0SHmuKaIFqA7wS/jJLUSyi1/wnHKJEX/sf15KN8Z4WBQF54Fc94nHH1WyKq1dr61kWRpFg91EfnjEEwm3dEW7SiPV9N/JadjWQ+FW3bs1S6EInZAejoeQtaA8ZMeaarc18Yy26hokz2gIhfVLil9eylvyInfCoA7tZgagAFYO/fYfOgXq3t3RVB+Ew8haL1zRfGF1Rj0XrWj+lamF+3BsM97TkwY6I1FxzfkNQlyiOJDh1jAo+0o4SdHE5VaXf3kd+e3P0F+CvqHrDVEFts4YwlPbZwneIyzvmPsqMyobPQub8rwSrvNB6Js4SN7suXajjKabd+FXtTtQiJj0f9GCcnVXBssRjSlcpZKPqcitbXAHDXp9y4SrhC2uXO62dbgCfs4RVx+YXXn99HFoCLYCpc+NeOWgQ8Sot82ICn0BzXmYM1KmfR03D8SYw5V7uq1O7c/+QYE10aUIDWdcdnBhBt6im8VItUXIVf1IwHU0H94kSK9Ih2kZI5gGaSMs6JIqGIJGSLR6RGxr5BSW6JRHs+7w4y1UouVOl79kYIOGDkoiY/VL0/8ojDrfm3Hjq3UXvLHMU4gKDekPOzZeO6+CtQ/hcP++GcngFa5FQNXAEPU0FjwqrAf2pPZKP8/ksaHZUQ+psm1ltUuiGWQF98noyCwECO+LemFddCz84hdUVZNu2NmTTAOnQ4vN4A2fpOkgSJVeMCLvO3H50E8bMVlTGOM2E1WbYeS+VUiVjLdHcS0MBF6OK1j6rvhaB7C++86BrS8gJ3lLGUQxl2QKMne61crWv12IKni69fgdbP9mN7X0Z9BwXYf7DkyPtRQLstL6MqhSutxjnXVpo7+jiyGKHWZbAe4RwDW2Llv7WIEA22BNDz6hhVt3LEtUR1dtYZ1zw5SSWXIPRw4ghzJ83oeTeAm2UUZTtjMGxOUOyPTXT0BQGwOtLp/pmssPuF60XfHTqjqU7ykv5SHwz0HfB10TrFKso5fxCvKhNAuIN+PHCntv6Yt+pt/U5OpNW+k7wnMNB6FOIo/NwBUeBQIeszGUxDLamL6LYG9i6vWg4PMlTtOr5ehtBcJwUB+Lg4U12xE74eSOXBBMNdZZV+j0etyfDoo5T5uNmgzHRgVRF0z2PukoD483Y9LNzdh66rR9BZWVKXx6sybsOXvvkLre73HT9foQOHxkMIF0+mQdKV7NpsOddz0ww8mRGaEGVXAejhb0MfO3We4Yr+lDMFUWcEZnjtzMBi6p5C2AvtMb5+OoTk7BcbGS+JjM83mRWmDNRDFWpo6HNRwvVrEOf42CNw6JPLMhiM3puRwbobrXbXWg3pGiy3CF15z8vJ3rhBMGpHWtAy8Rv0KsnekeOpam3WBKbzbeDTTSQnak7VeJKQM9aA9QF/i341D94kz5Magq1FtslJaUzmQJWNE+GtEtCG8Pk6bYKxTVmbpsjYTrxPsC6Zna5BEPMxZ5YJO6UXXuBKw871sQVtdLjTknoECN77sztxxXwlgKyiLeuFzG6UGdQDrcssiELglc/f9puzI8tGTsDjeDditM0g/UcDe3TQ7JB7KSr9N5Y+TH8I9F2LFaD4iiiJuABZq+0PJN30y64w5/jU/hZAnOpi5kgj8bl8Ct3AiSItqmFMp8efBJs3ckm5ZOiQt/o4G+KqSFw/aOafvG8gDYrr5DFkHE3wGJ+Blw9abkZI2kJfFv3vaQp2n/y3a+WuVGHuWOHCCYAvnfqmSOfqVKoaTSonryAoaOD5xKYX3HPMl82Y2l7nri93fSsP8KBY+eQbUm245TILExmBGqRReA8JN5lwUvYykwLNfNSTAf+k8A6ILPugFJRH7xcAIZuydV7UCfP9DSJbWh3FiaU8/Ca7XgLg3XOZVgtYXy5dLXeFIbeTwzxCZJeIxtQVtPjZt+8RFtEWJihY/cQbA8Vnkw3FQAcxEsQE5iKQ1DO10FgOvzds9GBAUYkn+oWkexvWVn55km78W6lLVv/dfUd6olGiTiH4iuNAD8dcqyI0jTcwb2AmJWTwhyR0uoMBV2Uc9XfJrpKfXrl9dtCSPN9YnMcRJ+JLVgH4d58hwdpUoo7paXURs6MXIxc8Xsash0mTJx4mgpwPqxrWFG6TGjwZpbQLFSTjruU3fH75BfW4RkVPin5kqe/K8D7U2rRllTd9m4cj9EdIOlmlVZxGuts70yqvXsAXt6d8/GXpUU/w5A0zZzeU86U5YxZI0WbiRBpxohRXWO2Lc5LOAu9ihDz1twJLB/KhWq6jE21GDEC9/d2PMTZiPgglO7bOM4bN8HBCyfZMyXK2ciS9QjfBKfCNIdNpu7YCov6uInGpe4YI0UQBnTak9Rqlv2GC6/78o4GFeSp87RbQQMwSj0lu9SO6d0KJEhYbtLbgiu4Zy3Hdu0KIdoUeZx60bj99/14LWSgyxFbOlx/B8NtPxfdicajL0sdKsdGvjiB4Kr863egIyS+aEHTA/IOz0pseDvTHY6xzbPk7FiRopI04Rczvek9pXbnNeONQTL0FGa9MlFP7KPISABH8VnTDvgLMMvMmmpo1dGtDla2mkjYNsOa6AdRTOyS+/Phaa7sNu1vC/GZbOJTxp+lddU2SPbFkJnS57p35Lo9V40eX/on7HNV+0v7oebHSGGYUibF76nEqoQ5jLCK/phEDAtz3sEfeBVBHyhAnQoQVjPZhJkxxjSjkgf1Mlkaxb/eF4a4ixwqB+8bTP6k/F8er8IIt7HD6ji+puYnGoMRo7m/gx6CXyUwsS2SbJa3asZ+yo9vsi55w1d1Y/3zAHyuaOZ67D2H8U8IR4VKRSnAC3Q5cl4qEmSBmDbKPHnSAtQNxJF/vpr6I8yaQmD3XY6tCgIumyE+0z8Rzzod9AIn2PXWOi+9UrSrwvUF6M9rfXBPHgfxK97z4it4H1+TLa+XAf7aIAeffTT9NspaHlkJtstD1KWC23JOsm/IsxY3OE/k1KfNi/VSqVT07UNGK6rHzOdg1nmtegGagtU32xvToic48XYHl1Cnkp+upv3tSXgSJd211NgjqSE2lU691Jmj0MxkLxiFDMYPbsKtPXep+BKotfZ4uBDoSUBuZg2mA+Q3ZkdGmRVPwadvD0YFz+R3sGwXL/Q65emGcEvb6rUkBHdJeF1N0o1VNcLYHwpEnWUUtNXjrerd7PaG4AzneGvDTXZHSDD2936IiDfiOmq4VD2mkA5wOqOSj/TbT0w1QYMjJi5IBZXvcZXWVvyRSmRCf7ojnqObeQguKAbC3c8IrQodOoM9i0/yoE1EymtSN6GnjJLsJKbWukIZBkdUGQDiDLytiVoHJ9YFG2sJTz5sE+qgRf3SJJYZQLR/zm7BnDYNOAjVNObzxS2/We/PgMtMkOUYXC49m4cikU6axnK5vQx7b3SuLoioDHDL/SAxyv6uqWo0TdstZTJR2cRstN6mpxGNt6KZQJqTliRbo+M7OkMIN0ZsT44fGSOk7Nn60zRXoBXnYgIHH+D8BgC1mUFt/HpEzbHsL/jQ6HTt7+TphQKxvImtNwTFSf1r9de3sNHAWbp1gJbVTKtRDMQbHOr+ADy9TjZY3ouCw2U20PYTt8mBFl3j6b6k1B2mj+ajH+XacsGeCTX41gAoCRo28GEoL2tomHZWMFsJudSPw3aOvLt7CN/t2nnnkoEgzIw7gWHGcz4U7AztxbGbyvLkGioeh4DlL86gaS2p8qFHQkCaQtADTkcalcX8bY0A4/iVh1or2NuoHgFN5C6IOeBEULOeHnwDItKbBFoBEHxji5V4DKyxcUz/5sxN1p/crC93BcszIyPPl6l8EeQghqG2RnsJqDGfQAlRRgi20rcH4l+Jya2yGVfvSFJrIC3BbwuqMLJO2Pt6HL954WHJMI1rDhuXFdsPrjODydZNiQfcBz9sf6W3ra6nPWgHa5hhmeKLUvjuzNU/dd4MYqVUNOoyia2Y/a5Qah4q54vOtQAaFyHt6xAtiE5IsUtHAODN7NX7dQmLuS7SP/46b3v6tk6yZRStwmokQc4JtizRIkUMfvoEQxzmCmujWIrCCdzhxr4gPkzbtzu6R35s3/mHkIlxShV3wFs/ZHrKLJPlfWa3sjW9UUy2EWAHBuCQ4uPFb7HWx4GmGAbqXfuo6tgz+2t37jMMx3IW9Rz58CFqqi7qOG5TvRhAGrGU4pyUAkzUXntFdnizL9gBZElraTUV3FbR6I9OBwbpxeiB/T83A6g9CRIoiJJ/oJ5yqAR6dlgEhVb8jemIpTv4c7y4ES4fnhX3LM1FqKwbPMTwhpFMokC1+lzcXuSELw6pm/BTIC/wYy5mCBjohNGD8xulEYxGUTx0cDOLi03BsU5Pi4x8mkow6+unSj2oILuCqRTOXv69vLiICg5Yg/MHAGp+7DB/RbD8TjAjeFC0Ds/aSpOKjzqF4DSnZaYtLDbUlYAJSKXClnI20eKmNy+vVdlI6tpA51W7jev3kzjyRi7NqvPIw77N8LXZ26cGlC/CJELdFwFSjizKW4kYtSnTrZK570ntpJfo9J23rz5RgaSbV4CLfv770WzBdqjAMpo8i0kNPCVFmhdqgvBrBw/O5NJ0qOfpDm++9a5XX7tI9vRYII/W7z7mEZSz0r6mCmKiJqkxcQSp4vxLE4UguKvDXZT1ZZWDKiouhH9xsQx/x4LP21XHKL+vbP0hRjwLNcvURqSVk0daAo2PGBtwrVPtNqGfl6VmHyP8/nmvOFebkMd6aAFeFJryWe7V7taNteES+MJDlfdwpFMDzTwG+W2o/udyzwEiriHPY6CNIEFpXzzXq+S0DfogU9NFM/bd3xuSqAa1WX3u6Mt0nf72bJ87T0RdbQjJnnhCfblGYGsabmAvhZwoVLlRXhvZBVPfYc1UHYH0L1uGrw6tCg+EAJ02VZl1Pkzz49/dgp0mp0dZKmU8M3p20q8e+6J6y17NICpwaQ2OHBq7doD62hDp27vHl81s1/qYSYFBPaO5GMP7/Ox46wSAgJ9afkPgYuqEX7lAjUdBRuOue72Jvmuh4wbKy+owjHs64rAnNzMqjsX5JLTQFJU+qjGglszQxwAMKHGnIcgU24Wv4PYKjXweqOMCCSwI0IbLF45sno+bQI7jP7Vv7E3i7MjI3XWn4O38aa1je9nzYoYiCL5oOQK3gmbOdQWncYoXIR1scE+EJUbFEDSH5UsnMmZtHXXYE5xC9LFzu/PFiS2lPKnRNX0Ex4xzKVSoOrn+Bc4HTopUoNgB6LkaN05qTEYA1tpVrgOt+aSZeBmALOG8pJ9r3Wsk9fkknIXlk4CySfXlmPet5Qt8lrDcHXcC+wc8vftgQ+V0K6npxL2tV3BeCVw6TwAmIQ9D8szQhDGuN7yP7xQZIbDw7PRw5yVbP/SpACCz+hMYvbrA4VV20bTqQoS0iS1DUXezOJBGk4I6FPz37wEdbxK4Y7NaRJAiHpjPz2NgVO6B5B8k3IL3hUGXLbO7xQq/GQViQUi1N7KeKL6qu9JWnvl6KetoDpz1n2G8ZSPdbXTkfCAR/34LF+xX6RxVKhj3wxcgrS4j4gZoCuBS77YM+HMSH8eUHOYGTBPedkrFmgPv03P0zFzOmW+YA+NA59OMFyPQgrhSYyGLfSLBH/m97a9ZaTrZ7pJS+3P2EC67FAfDi3UwoFFeg3+1206rP83ydm/uv/y6es08YQrnx49bLl7EcrasgJBu8iFJUOcgzlzOilzwGhjMcps81F6rRU8z0rwyuw2Adyr3WDrLZXpMcegYk5G78PHaCrgxHV4wqw5wE4nZ505NC2NqS9ubXxXDyEa8xoXg8foBbFWG281zSnlPeJ9wfQ2GQKugjopDeh/o8XNsdgiFEs92q7i30qNXTlp9qMSSwdRNAEagzRqnUaOYs6uO02lwJpuuuR6mLSpe2vQSD4A8vwMrpQwK4KhWJDoi4P3kjSzRrRfBG9H8uYhEqqfKwt0iK/3+IQYybV7PK5jUGMtI9IUow19d5FFv23vzMzUbxJrGaG4o36ZdyfiDGFhJHsg9HQaLCJwxFVtzBQ8ESilDDKV9yF8QkS7RR9iTRcKdgcS5F5RfFdwApvM8tISwWfdzWwlDFweaC157VWP+nhfErn6M2qn8CBZottDDgz5xQ0+ALECw6jp17Td5C7F3q/OB/DFVswADzje29QapKdsIOuNpnbTTsEEB83jedLPVVwG2bELz/Y1PapSkNYFdJjmp/XprBoGoULq79sdBcwI5msBderQThDmoyXV5+KsGDY30GeAknaXjJ871GRSQ1qjT/wMNwSX9BJrQ56gHIoP1I1NQ9znGY6oHDyov4EE7Z8E50O7kZ+YU7X2OaddCIT23bVZ3JzWl5K1hHCZ7NqQm1y2pGgN8vYJ8JAuW3ywCSeSS3nl/ef66sHFKY3+vX9FbO3TrZXBPsaQA1yn7GnZHiUKU8qtC7NnOieG4BWrYEkIk/BssnEpnc3RiF3gOSIA66CIvqL/b3N1jjoOux8EWiAHdG7GTMlNeihIqcfm8p1cmFcHQzD2kRkPqIEEjNeW8l6vlIr5l2z2vkCcvM1h/g6ZNl0KsfeoPtpsmzW79wTCCB3upTWGEJ5Z/u5RhwnPepTmhsA82xtcNQfCxONEB+mzbwUdX/Gkqg0RevVaTU0XnFqyr2i70CL11U1zY1bwxZ33t3xRpK+uXnIgOyao/nz+L4wJPVHjbh8/I7ckLf7g2Bt5uQRsTbNUrJqf0oC+RfQKDqilwbf5At/kRxLWznbawNuZ1L9PtcrFZBr+pWmVIvyxKqNuUirOlBsaOXVNYxGi865GM2YLK9/IkISk/IoL5BKxN82ZKM8OYmyhPvKCtqzIqwb56BdQC3ZkBCu/ftQLKW/brsJpFd6TUh//j3WmB4pneROhc/yZuHydGYnlJNdJhxBxNinJk5vvZOdLct0JBsQx+/0wF/5wDcAV4YEDpJaIQ885oa9szdu7GkZIpT7aAc8DsmYtrFN1YjEdOkcm5TflBOZIu0YUZKACTfSl3g7WdlR5+W0km6wthmMQiRMGy+RSvvsv2OarC5rjQADHFeCEm3Lmk3sYN3RQW0119HNewz4P8tHeRD52RFjKu2CFb0bMIr26swRZGcmlEe2WP0Kw2rYlDjHR3EQcZn5mY1fDv4M1u4UeNHZhjLl4rV0ySN/ZQW8EAChD6WQ4cyLSTG8iHOsysNMejR0jd0Qfak8FmL11YB9Tm2vXm0tevJ6aGQxFkPLYrvFBS+rYPshuIlyYqBU6aO5mn3Xbwg1czBrmwognUxL2OFSeqiJxTdrSN9TYhzuAI8vebRtPinpTaYJpO72S0ocSdUwbJTvyBcm5XfRlF2UAGOEdZHUEVdx+hFOZ1FeeQ/p8rALXnkM3UORwW+GaIJflXNYdlSz/53IDFCTkc+eQZycyUdE/yEPLLAE+athQWNVufVZQ5OPBAl+Nx7fbpHOJ89WEotm5qSkbt+8FXohONt+J8zsPGvnCnkXMG2ejBhVVfJu0gio/wNyuUwh16TbJ9Dgw+vJcCgbK/Lr2cpyES2TteSMvRuzvIW/hwmkkUJgy9IBL4W4lgndDX84Orxm1sxu61vSA0g+u+1HDzBTf9dT34aIL4MGKuuSjhYCh8b6f7jwP4pQhwUFyFQVMajMNKWpzDWU0apYhOS/sgX8w214MoSZ7jo5ulck+sbMQMCr2RDxV/kwZdsPhKvlM2pMcJJxJtLQFGFxzNcNNU49wjxGjGor6ux4aAIrbDLuXN6+g4jC0qTw4UZZd2qgTNLm3A4U4dcceYku/wgYdcJIjtGNLmiU0PkX0kF5AfL1j7w01g2d2NJef/XGi3ODYiGZl4A5Mfj235e/WBbkMWJvdNa4U7CkLK4jx5A5xPoRIR2fOkbMyyvJdX0hGzB+cRQkHaZLFTTdunUGLNyu6x81ir/mmXO3qbTEypisefjKgE9g5JhXmJAtWX/YZtNw0ZeUwZxhCMlbfkkeqXQkIi20E8165sMQX1HTjATI2LIvpweyJHCSyMseHqba2Qd8r+mS0vhznc9q63ZJAFjllkmOnA9oYCBLhPC/1ow12euoa94gNJq83bHFx5w+x2Cd7nGyL9zhTHtFEKghuvRtsr3SvfQeq4lXqIYWcnc11fI1cf4SM5KGQ9epeuXYOKwnm4vMGFXD4PtyjZbJXLTnLH0g8MtHJB9fZVV6ZcG7kv+1sBaxDf2gHt6JDFIu3/Vdk3WqA3NCWpimWlHQpjWA6xWL6DfI571ZM8YV5TB9BFndIJMguCwn8agCuRDT2wsRLCjD8LH4fYANBsEmMO9U2idy6tlwIqWz9Z36UQKkLC0NL5l0PzQ11RzpLNLHqJBQAoiuGgv8payNsRsWKks7jHMomrt/ruu+uz7rp+vXCf7UKmUeDmzDwK4dRLSuIVy0siGwJbIygr/ZxPK3vi4J6PKaYnq9/miotTW3Kqny9FpFT+txMp0/2mfXFXlKxGpKaG/dXac/qkeHy62eNuKYzhlrDboYeofNbnYTudFHTGMU6ZR0c7Rz/JgUL8Igaij4zHQIPF0oxCREwRmeTsOzPkRC4RVo9XMbohX2Ssw4VrGEtAIfAJXgEYOiYpphGS4/bjvp6yhvuhzXV1o1PUu3w/keU+yBomHTIdcj/3dO2Ac/u5oFfLLF8BYLst6w24oqa/p6zT4ApMuq07y+Bh99tgW8mf1BOvL+BanBWVvq8BIkF1kckbIJ2UVkDy2DObLWcxs9AYs/uuoqOQi1qgCGDgJSEUbVbMGql3nVjwSbCDzsH4ndETSldNVPy915Jm2AwNQ456NH88BzELqDYeITEkcGhqnwfhXMUIh1tVCz2GU4uR2U22N2Hy94iYCDoQ11seGtKhapzZ7UyK1gJsHZeDN+2RaA5TD6D91PmU1oL+dYwE/9Uy0euvVFHcWukfszuP4abBT//Tfa4ALsZSVj0KTqhhNmmRrxD6DRF2154qJHr7pAn1c/2x3vxuGN9Sg5mUU3YUROvOouyQYD1/AtxAXLUWR5wu9KMqqc5w+8YXOedogBrxHEBnjY+Ez5EQJOu7+1dkf9TaSjOaUoTALdUAWK8yqz2AXe1m/g/qJstJLu+mdGWbc8zvYnqCuk0BmpYGtTeL+A0h1D6gZ1XP1HLwWIdGY14y21G7cz94NYxHj7OAdyorL8QoQLSuQSgltPcn+FKuLM+H9S+xQO71UoNCysksvJUihIHlXbAgBb4L9r/N90sW1+h80bLXn9yWZwO0OSmVG36fBTMQgvDWTN0+WFRg6A1xz4YCMhA0hj3OymvDBfHQ8h0D6zJS8yPHEjxWm3PxGx/Xy9ME/HoawNe4sv0LNuhf93aCZNcUHeVzFJtZUA3knyp0gaVzQsXDf20RpxDGqRgTp11o3HcJW2HsbF5mMk6GE01SYXMxPh6tzmEP1mzRd7gXQ0W39l7eX7YLu/8EW3HN6jCYE6xZ5B3Omg2ad1YhCQC3l3TlrKJZnaGjiHzEviGbH9TwKS4jt5RTE5Gzx+9jDdUjsGyoDyrLxykI0H3TV1NNRrICrZ6p1Oakw3IYpNDR/TpUzAQ83dlztL6vHdAldIEN57iC3kkpC2vIuizjD9BT2E23eH/XCKNswbX1aNa+T57BmIhdkqGnYq4okG2SBm5sfGtYLeAQvG+TLXjEnZSwRIBzx0OMNhe/oLjxDp+ognY3MqaXF3lVEZkzCG+C3JB/aQe4XaPJwEgSIKj8qjG1as7CudpeE0RjCWHBH0xGpr1knFffwzB24/eFXU+3MxTDBUdd/6rhK2SCWYWhNY/HyXnPDY7XbyNkucp7PA3dbuB7n1hl45w93c2KsQavR/6YO/8MvpakAIhODJdP2w6nTIdfctwQPLG5PW0a7FvEK0etx1jguJzPn7BLwU7PbkhrTMMoReWJiZ08NKMndexgTvY8YCkkPupYWrZGAuDvfUyiD3iR/uGBOTRF/p2usdgO8csaHq3wXiBJorPPqP3VazxWpcYhhu3dXNX9zImS2eXB0zIQYLlaJ4d1yY5KYEbElfXbx3QcI3/gdmR4golflJ90NZ+NXuV7JXbSoTCOcCb8PKEQSuy69OrXPJD3TM9Nh24hMmYnKDon7AAZ6ZVti3pgNwtzh4JExloFjyVl3Smjnd3zJHk1qdQ3Ht/JT5Nx9yPCoj2z2WLOio4WDQpFOhp+1qFlbUfKKvxz6FjvD6vP1fQ+3CG6em9W4ov6hd7FPr/HwxBPkGu5s/T5LTZYRCvp9HOXx4QobUsoQX8jupyZql1B1GUyFlDcC60kkPnRluF8ge+ysT7o/93RzPDY/dpRURCKRH3NLjbvsCOmSit9Sjkdm8fuXehJ709CAxS+27op+EcNjcLCtI/4tdWdVE++TlznbPts9aluH4IqZ7Lv6WomSwkjoJvoJ12swssWzOPVaCIhpdTYCpn1xWQ9VGLV6a/7LOc5yBtv2UTgCQYW3eox91jFuCAVMLGBpX2wIx84aOen+4OxodXluTOyhEslRcIiuMpO+k3p4A+Fa5kDw1i+FABwrEQpbpoT1wdceUDFDwv4B3CoFJ+VKsuVEx2/Z9kGewFlL9FF1RPrrgLAyT7PxNHudnvp7ZmP9rxrOR5x6geVvzG8JcfQiMsflR4Yi1CsJgHl+gOdTvwAtrkXZLHnIumgWPyYYMxn7G7z0U4tO3OzpgtadTfqKGyHpunWq655vXYSDafSOZAW4qJisPZgnhVaRbptogVHUqRJmk6wuw9GdJt1qYZkrEOUTBm4VXPP+MjqgpvJkxILjzuS885NmL0lU/17rDhYJrjFoorjmU8/a9TEaQoHqQTIZuRjbPN32hKEkONF4vuEwE5PPmaHs6QnihZf7HXJIVoe9fts4JrtwzenII/n+7Md0ZiCWFcDyhYteJCBfHg420G5Z/TKp29jxkzZh5jCQfUusDSwbU1loU3qT7qCrZ1eXBBo5vopvTjNQ/b3S99enDgQmDwB2JqKfindHooiPrm62nRS23oWCXOiqfRv/TtXX7rRtQJguh80l3NUu6UcFdU2ZJFqhc/ERNVSrAKJWpALklgT4kQ5X/+sCniPyah9m93iQMLzK/qsBnhUu4YTRL9GbDqBKqw6Lhs6Uty7g5L1LwMrzgdZdcgUfGaDcjuLhwGIaNPKeLaIiHJuRsk7w0zS9E5MCT1SbKMNlK/LxKGnzgqvYwfmn8s890IlnukvYqrEanT9/WMLV+zTqUb+9FkhUWX6wkq8ffRKplFkBU3FCVLL4ZRgfluW0eANf1GnRLlBGOQg4Vs+YuRq3eR4UqRtI8J5G5BbjcZMgr3knU4hth+7WzSROkZgKvQExnBPNcxWBvynG/uijkhSedF7PqMgHe8hAuYN+Lj21BVUriUN3fIl1ORmR2jK0zxNvexTLw/9KKOCom04Z+d8vzF9kn7r5Wx7VBPUBwJlDCmlRodV9Xlg8sY9YzjxhymBgTUCXx/ErXVKemffZ8Co/A4UHiRnJvQAZFjOO9w6Rjmg/LJCH+UX/RWibih5iAMSGewsNJUz7hq2qpHA6CSx29DIocnU9B9daWi0Gk27y25TGXYxuJAZ6GZP4yUGq9ehimZFDjZp/jXSmQMytDyVPi5YHDWnTr6DWDT7bWtA7iMk1Pzd6q7UMOY94bYPU70GxW7GEOU/uqshZp27nhhPKkHKtNf2QiVLrltErhgGtmPexEEQuVlhD/UYlE7uZi2BqjPFSWcY68WGFL9XOc1j8pdYwr4UcNqZ5RY28LCa++ct+8mpchQkISKwPnIrmEw1iSnVNcB0IN8bBzSC0yEKia/24rWOHoxMsfdfm39pWAnPHl+VyyLiyutP0zsCG7mOxRG3eLUeMt+p1NLwG/68ryymXV7vxRtKnQIZ3/u/85M/cyq87PsxnWZZ+m9RcR0FsEnokWz1bj9VL8tEVfYhGKiOUyUoo3dHEwOABWfnReSeWX0ZvuqXzyr9HPo+wtQXJ2694EW0GW7UUf0mtkhd7CTkM6iVXW5NwnXFe7o8iujX45pIr3CkwhkTAG/k5ThmHXsqyVbTNy0kEGjiS6DYnHY0RWktKtacucuci05Z1Zciy817g9tMMfhdDlb6BaTlCmGg5H4yJOVrCXfMNbGQAe7csyfVNauAvGMp59uoTcpv85Evb/7dCEuxCa/ItwrI8UkZf3ia5p7zwDYZ1fgqXjwYfZPGJQJs3B7ACYsj2/7qcosz7LDMxZQEnBn5kgxtDIf3gF4I4HZzzj8SDqP/Sq7T4JYBNUu5Ir88aNZEwN8XfySWm5iskO6VTDZreuz8s5fKMgM3KL9Zr/1VHMQvPijxPkGmUOkfgguUzeGuOxqf6uC+JbWjZbxnaRcNIsLC2FMwWFPEMzlIfv4TP/9SmcahCoECgMLH1FK4EVbFtomAs9Rod7bdO9eM3blDCCxIF32ce4RILnx+R/0NZ3u14XtqOJI1v5kdbwxeRZ4JvZ9l5cdLrXNWKLsxJl8PHc6m6k7uog8EdJMjyfC81ttb2luUe6YOMdU1W99Yrr6YquUJl4ICJfQWzfbtNDzfb7D4XJYxA4j9ezwHL0SbjFLMB/WXn2aEUx9XdURubbffhwrsrr7tweNxLoSfqFwcaiwik1g+FaUucKvlIJZZWYHvmP1H4MrmgEOLP1hky6OfRNv/4UJGfGoM3caoieILjTSwYMHSwswihvobeN4N8sPImkjpomksq/J2USgUK/Vrq1pi8cS6S6rdW0HYcMhmch7wotyVfIc8NTer79r327zIJjn4EH320V89B8RSEGyyJZHn5JGc4uPMZ+AdyOnr3JPzuZcSwog/f0ZQvEEzrUnqzsT9vMFtv8Jq2K3DT3huyJdDlLeZIZA60LQdd8seLUHulvdkzyKuWv4J2UXP6vXJ8OUoypLi7TyTfVGcWnRWApHsGxwKn4ZEr947QRmxrhT4ln5S67kMqiP/i4DNBnluXIie6MZQxkp9eVnIFGdRU0fVUdu5IK/t1L9SfyH7asWXFRWQSLACcvgvtOMIN96ZBfqp/LNC5QSz0XRUQWJ/Z9NdGqavT4aODqyeL7ybqg68rhyGX+A2aj0wRQnk7cJ6OcgLfRXfMdYEhSq0AIoiXq2PdhHxn+ItaOPxR5uppvSixnk3dslwKu3G3IQEFZQ9GcRhsaIc6Rt97GA8FpvHs8oPcv8wPutunLL0D7f7zGjzLJKhPpW8lFY8gs2mVZtr/T8ZSsC4mjIzyn3lhx2SwwQ7iN2AaVm9ytvTEMh/UuYUL256pmbQiB+7Vx2clnz4OxxZyGG1K6hedxMcOLP4LqhiDjT8+5YlIu0bMsmSND2irrbo7VL5Dtof3cTi6esykpjxvZ9sylBUcwyadgk6kqr+JiGHcTfUyMwLwQfHFiOZwCfMbYowuZ90d4EUopWUDOTQ1zqMb471kgML4Oi3Ok0ngISnDBU6I1ytZOEH2zopOfvwjCo0L9aC6UAt/oDPlFf86pQQFdj6q6j2EJKbLoDlZHm00yhg0dqKvGh/Oh4gUnaUuLjWIvNDnHnei7T0LQONrOHUsJObEUwe80mwtabjDgFuQWpmOE3wN0RYHAyFXhRKzGNVJJvju0SjiSSCufJkYnu6xDNR0lxMy+1U06JNcU2hU2sN7HzfPH3p+gMWlCzw6I/HVCcaYC9XSKBRqxRz88V41uTNsmADfMNKMRT82id+BgGyRmBAtLo9l1h25tk5sXx/qRFwxz2X/vLH6HQjwSn7vJBJ3nXPfasTMu7NVcdI7u5jtFqYTh4Rp1m6T3h1mJdfRt7n6YdOWY15F7ikRSokmB6q0UC/19XS+CvOKWOz7laooIbSOguozGFTtVB/1mIRr7d4IZrChtlV9U+YZ3bHcgeqUZnjTif56yBK9mhI1DqxiwEBXrnTopF1N4pLLC05awYrk7XtCoMz02YUkRN0bXrusLvUpX/infz4l+9NUqPNGZf4+ZxBFZXp+XSrhlEcPoJ4sODJ2zoXxbFizDCxZ9Xv7lwE5sH21u58ZobUvR1MUnwo3B1oSITKwcC6MyGps8fZuuhbTqPbW2PDnORHhzkZewg77sD9/cvLO60OkqoWdQn19RvsgIA+p+OlZMnxB9lOw7wIMJI2zrLcq015xx9CdTauOaKB3+2zyCECPdVykWilZYcjxe7C6LUsi6Sba3Bpo7HLW8Q42khez7dbMLrui8sMBzTJACLjAe63nKj8hgzbCQk4Vm8vG4jYe4HpO2BxRQdkLV+RMj/ZWTpQlgIqWUucNzxU3ts1VUqbUIOg6apetmVWprhDdjXx3+8pFBl2dlkZ6FDOtVJVsY+kCc5OCF0Fg8pOvE6Nu9IUiLg59sGMBeQmjFO/EqBjI+iVDpw4Lq8qot/mr0aPJeXyiRI4FfG0x4lOKb3pcBIDF3fh/SPyqtYrUOcsgEPFgK0U8jHrGqZsd3kIqm0Ruyz1obnRs9KaGyuEkaOVkeJ6ZTynyHjM/kpnxEd9bBwWRR61lvqMYvTE+3fTjOfR6soqZMVlzFoYOxLYi/M+SRFYrZewm6noGzaNPgwc1zXSfg2qI+PsCsdYQef8bUeXY/cxAQXQ8JSI0SXZP1yxvorEXG1CFU5A3GNeI7jVwfrWTpdTyLrain76ffHMOmkb8cdFedbXIjeBV0klkGtT835F66PCXe7v91F/qWFpEul9yAl3naVrjkgU2qlQTa9Hadrk8PX1IFOoXeYhzc2nI2EoyVEhy1xlZ2R/geqSMe5kXaUKJeNh7XRmxRhyfwbaUZljekGfJJSEatEYVLaBusXzdoakZPJ8dpZn5Q58HSQFb/VQ1fLzeZWzujRFB8l6xm28H3NHc9X08Lt4uMbxP2zCgDokFlEJazrSR3eCgHsmkI++2K9JJZK/8/hh8TgrbcZ5pW6SQ1P9IYEmhKpcOyQzMgTAXh5WsdCwv1jNEDyQQtrPpEb5RJmDrK8QEhH+m19ke19fFAmJ+Tl50//Jx+U4PFEF8LLvjjfIlCpsDCPWMkoLi2UQsLSXQ8mvZ1j0RGBDWaH/uSefdRSaCDkF/1A47tA5oYtE3iMsk4pNJGZPIxlHdEu9O94xpISOGIwjbQqt8Zh8zwQUV2N7QR3LhIuh9544W8uQvsw6cfZis/Co5TzacJSbQG9pLYZjFD33SYA5Nc/OOxEXZHZVGEqFB41NQUkSB6Tj+z1QE+pXmxJuekjNwYRbhvieH3UGw7Pchct4RB8NjviRi6d+Fa94vpx99o1Pi/t4H4v7z/KEA49Od2v9INiU27mH0AcSic/qqCgBSZAL3cYVN/BC6O4lEBNVSr/PXdQTe6VXe95zZvrcDIzuD7NWNpV97Hwn5IqJH8BVudjqQrY/03eZERgZWYuJP8xIs9RO0Z/8dUYBwhlZiwpCgDf23Mh3S5r57VaWR6SBtCQlZ+w/yU3h8zugH+5f6Nv+KrDt4ZJw87sJ6ZpEdnIl1ilfuST2dTNPWDNBvh0LSOFe6E2Td4d2t4jHtE0RZqEINB2Bn+52Z/bJGUTfptZYooAoQlfyPOuC78GlVEV/w130NTMUOlPkKGq9I/g2CJbYR2ePGE+y2lXOAZud9wKPgkU2P90fo/zpeL/sKNEVSX8DOVSGagdFzdRK8WSLQjOCqP78YdXyEgSNsBRZS57NqkpKJT9gC/XS6NygODr6SyLH71oYsVtQv5WOxbEBnmSBVgMN48tirkN5LDVnKKdTNdJalnZrMeBRp3cCPCCqOk/dv5SlzEM1Zok89GLi65jGTu4IZXk64l7JAwaV2JASDB6azFw5q3Rq3e/NxVvzFum21Qn7h7BkTXlXOQBLUSvJuzcjqhMcbJ54uD5ApNx+n/OPM78FPjNnYHXDAyYNugnnng0MNI34aI1GJjBlSrmHphsYHaqmrPxQ/dAVJjxnywMPsGKQxiPqoPnuV5I7vkY7OkTLEfgBDM6U0g/D5IrdG8HvBCY+OnnJld7vcRFCujO4dM4CaliHEfdG1DrQSgFz7+I3WNydTfzl9k6cZaezal2wOo5/wZkKdzT+qGeCqAi46OgX0n7zN4rVJKZbMAQV9DQCDaUtz1o1d6k1YdRHWS/bWQriNE2X0yWyokvobZnLLf1CXAzfeRErXTfQfapPeYdh75160IoD/4hKBk5QcQwrbW7XVceQBOpilRXnshUl6y5d1Jc77VCuC+QB+R94S1wZawoAKtFprRK6B28zTgt190qsDg8q8u2s0wPqbnHaaOr7hJk4pGBFXqhrpagR7zi5Db0TxpjnfY0rKVS5al7lUMIiD1oRhZ03AoqZtv7U9CGuc6amN3PZKn40txNPgbjjagU39Wo+B5Texp5FEmsiugin0X4Q/cZ2BbjtYQhWoOqcewj3R8q3UcWItcKUj/UAjtKzqaFoNm0yUczxcJe/OM01YqesN7KLJTpoPgeQ+7SMkD5cL2YD34S0ciYiBD6qagn5x5lgi7pv+wR3WlQzw+zfVFM5nVKQnW9mhWi7r/oIPj4y7uY+zG0Mt/fXx7V3/FL3dQl9cR+fbRjR4KZP9xMSpr4MqspA2hwWy/7dt+dRRut5LnpjcpOPI6FiXr6GQS4xBoTmbTKh3ANTun+nzsT51N6whkTUqHXWSGXQr3vV7E8GS+XV8mQZRb+A2FZ50w7hE9K2KmM4S1FMrOfGzuPTsbn2bjGxZoW2gx4DDV84Qy1ezonX/twtk3RLwUhGt3NhCo9aj6R9W85ygnxAQ+/w8U5wPypTssRCxwWuxTOsQMLAtUEFPkozJinnoilyMRakyhHLL6SuABpCiftOA2PWwJXU4xDiT2AR3wgXL2SlITZ5ktDf6rmTVEtld1O3mMAm3dLnqda237IgZ4+GaAO1yB4MqQHsa7LbIJj3VbIwST2FrATGBOV3YcgpZFZJGte4RIIzi9f5J2guTp4e/3ZXhKM+95uHIp7dcnbDJUnThs3BvNQbuIfpBcXMpWRnSxOPzmzZbju2tRc/mqvycj6YJ62jIp+NAbdrRAEP4txx4Nhn1pb9yAIbeYlkSbwPZ3e/p7os578qB6ByWpqZuwlxO3EY4fcynKeB0szrAehhfHOqRY5pvOj9gc7sHb0/fg/NPpPsTfRebyW+oQ/av34MKZnlSJQexthBMnpQbLBhgiKiLrzo62lbGaylGGv01WwHvTk6A0AEyRkPH1DEKnFjLqdTEhgOdWWmxvZDaHSnTs0bVauoG1M9F7JNtDjS37Zp2r5DmlnPlm5NlwLssD+E9Ax+VZfh0g2vWbheh9ERWg3pScl7S5wJWOkQBAZZrC1Z8qzJvHm56iEZ3YfVWSivZqusMGesL8UvtejdBws51zhZ9HBIBn+pCUOEkZ8nZD0Asq8Rcd5qOJc6UjPFZKJeOznTgc6fJHTn6xifsfT1zRRg58E18t5T13h53gd6dgWJTDRlExvbxN/NfDudvrkRp2IxRNpmT6RT5FWREbIQeVXMii3RBI4Mu4+CXRW6/sMgNlRNQomxW37C7LmmANd5uDY9BxrOrZUdDh0VWP3ME1Ess9xecBfkkUhp5JajOpfZ3Aolr0IokNj5cL9He0i+ZVwm4pdNzmGiuvF2Cm0G/iXlvYqHeKXVWN4FkRCVDFUpVWRhAVqYyZSXQbQCkt8SvKaxAdMPAg1vAb4gjd6lHseUp3Jgje6FFJ40v3cBh0sRQB2dbRjUmuWILhPfOG8Eg9vbPZDt9C4N3wCom3xFMZyfeiV33CBm5Kcu+fhtVtvgCWdfbxGwvDOyIZI5UNHv2BQFvXNyo2OOM4+MLXogMwqqm7GMTukq14yzh9jGvWhY7mMMUf1F0AXUPBNCjif3Wh/+F4W/us52DWknxVtZbeeeyuxJ3CWi0u8awokpwKmBpbs0KZzVmeZn6rDTHIXgiQqqqnXpIXaNCxDa0AnxonOsbahMhZWGzyxS8GX7DLt6F3IEyG5pY1XifhmlwtawVFyqUyxuO6po23c77I8RFsSCIfe70iccEK4wk6Wtd6GWiJJGGnuoP/TrJzheazeEaSwH5q51HUdzj1rW3v4xgE7dHYbQ+r6td60D30IO7dKZ2JWc3/IZeWwlJoiyJun5SONp7q3m/MOelTWuxw6d9JGs8AmOFjT8aK4Kl3oS1ckrrbSD50+c0CTJbih4Tt6lLJR0+ikq9GpwMkd1fM/bhyavWPLTD6bLPOBQydvMnrYJcF58o9+6HunNywBU7dUA7Zem8dmIuye1rT80H35aOvMBbDTvdk28GPK9vAW1uwqpDygLlTnSH0KFKyq8FNT+a1Qq7SF7R201MzpQFs5oeBo3RbvbPXgff1+CH/UnMvfzWXp1wFstyp9G/6V633kfg6a7VrlKMpzdvb54xArnmdExrqKmickFAMDz7BZbE7JN+G6VHgdzwFRwNVU3sCmQjdpB/5GRUD5154nS9eglfurn8WTUuGrENVsfNBbvWBIR2tLWCQT0DX1mbjuVvRKndjHbVTFf5bPRj1YsHInxWo2B8pOeswhtXwhAAy+OA/RDaCi1V/EL1M5DqhVsMN9P+NT9ZfbIcZnXt821XGiVpR+oXAzzq/vM3IVORDdYhGwSpVPIbvwjKyc+l7kc1SJV3Wo/rdLPj4BZ7XbtfkrYYzPH1dBxAVHXX3IOHHmoCKjKFhgJdeUBmBNIsy7dBpt50rs8d2BZA0wpjdXUiWf7FvthI+DACxkPF3NX7K59g0oCg01m1+nELLyT9m5FCvxd3x8y0MNtlV5qm0826L4vgVRZJLWkZgvt9tbHcT3s4wp7Riz/kbgqxqs7ENXgxF5VjHiS8RQVe1B/HzP0aDX+9rV1RUggPGgomYk8g5a6w1CSw1f9X0pkUNrUZw0k5Vo5kWYwSJOaGSC4O26YtQ0+TSU4wGFp43OCIC+/9AsenHN2zsbh0Ma1JKXMtwOqfoG2l6AiAWlyNILZv4SJ1zFXV8HiOWbf2HVpKK/Sd2Oki7ftP6xcI6dua8AL9Db49drC3xWFhtXshhNd7xuDADIhbvPSJOx6LJBCc1DTxu5+jFByDaP08G51l4LZzxlkLD1FQ8HtmRrzCiszj5eSIECC3fr+BpGpK418n53xdg7Jho9CNbqzUj/4EtCTtx/xyeRtJXGHRpsyETI065B5VtWH88Vm5zeSe+Jxi6fEgdfwKWmvuMUgdBIWaQ5GhO2Ha6SX2+C+BQWuhZsdyaFu/HcsuLpDhUVg6BxEuxTjahMDODS4PrFZtSXmJ6qYjheIaPxhYYZczRlGqfiA9a9ap1R+mB8aSbzNFK4RCMbWJ6hKFxuflJgAgJMZgK91p2s0aV1JbiPdh39v5ZoaWH9sMBAqdh09rEZmPQhB6r+9H6y4pQbmvSOlzzJdfNk9XzHq8k1/AClKDyupUIPiYa8JtO+OYnSrJnxGXmeBHLke0IkpEjhq2rc3WmecujjkcthRs4PdHuoIUc0tjAua3iN+DgwtPfXnj04p49NpuyidpbkaOzyUrfXX4BWpOIL9PpWSOVTBmU1+Eh6OntrYjvzO9mBEP2OvwqZeT3oZDRfqOgM5tPfeIUivSsoLuH5es1pk3bHSr49V10l5ahmrFQx0Jl29mk9O3blXoQXVW+/6iIiUV9l7zrpuCE/vkL7ox4KnnTPvXUOVqQdXHs8orbwl9tpGL8+w6B2gAhO9l2dEtBsBhvURONpNwcAd3/6KzV1vu8t01UdhPQE8tRSdkZb30SnOjghtedUmIeEVeq5ozSvvqy+d4/BfQy4x+sg1aJDB8g+Ka/zl85P+fDupb39YEC8bQ1A6TKDBLAPYhvznMpJPujAl/ja9/TkQELoJSq7eSx8wwAZfw/aHRaS2S/Lf/mn/5uu17F/wWEeCz0Oak1cFL+Yt8FcEO18HtU9ThZ4UqHqtSPi9SanjVdS2gFeAtIwNPMpGs0s1T+J42Fzqnyl19zGfFwaGHyuCeZTWBsk/GHAMT60MvC9hOho2kryQZ7XANAA1yla4pZSUlkmp+yi5OHscqSdqO7fgAOt+NRqCi049ilS9o650ofPiHQGfsJAEoy5oZWAF2wokhTdrzSTJlDn5KiE7OzUzfiiP0vpwi8WCgr057e+30XxOEf/kJJ8StgR5clxXAU+z69EDH0kBImr2sUm6T2I9PzYtKhwZRf5WFx+svlQ44qcUwOSEasvKBmce/oUaGSrQpXMSznW2cwJywBreuvAQ1U6wwLutgOJZQHicYpeQhUycI0KIS2Yw1GMdnQReXyAWW9JgnRX6wV7t3rnD/Gakn3KZpUYo6ZdIrByFLEDgPpj5MLHIC+MbWUp5O5crB7eSg3Kr7IUFuCTvyKKVb2wLgzq1iihPYYDgLwpauJBGs+2kCyTX587ADPIWK6Y6nue0G4L/wHWW6qVvhl5MqNNAunmY8qHWRDyBiAqri5IGtqK92Jl1JprzYgd0gz90rR45Yny/hbTKvSw5kHzckAXQ0u1mtYPQJZ9RluW8aXf1fGMk3twKZubmKqUNCIYsfbVexTz0BvaIFlNwuIKhQiwVx5t1GvP6JtOzdLoeSz9juJzqYblHQOnRR7CRrciUDKvq9nWCeCxqpwuyBo0JDLG7sC62HBDXMZ66J0uSmUsvtx/wZozrayCSmEYBDGhr8ixjRPKCHAaela9TnEB2F+0HbKx21yKk1TnobRlCqlVTuopherz6qUsabFLdyZ9w4iEF12qRH8uGjr4DI5Mtu5Zz3fy0mgzlY9xvds06fcpaVbTKwsHWKrqJ7aThWuKpAuLlOw/1sBFmcJrUr0rdROIAuL+YA1A9YVCK3oR/yPfXfpzGgKpBFH4GEWVYvvZdA/TrcxcgKMTe0uX6W4Bpj8ygzaFQNB60JPnF7PKsu+AAIbL1CIaw1ZgL3ZNot0NEEkzRq/giGkci0vkdBGqrZSiyr/PZ/1A52ciCAqqEKbL+U94ds567t4pA9CZRCbmJ+44TdAmxzZTfV+rzDtyaAygJDRoDaiCAPWxeAE6zvE9BTDjgZ+1yQXg4UMhRzPfXMZ+RKxo09iVM7RRivfmpT0FrO9fbGJvn2+IMc7zzES3iF/8BLeT50agkqU69ww97CKSYnb69egbAg+/Q/ntXEHUiFeF6JlaO3riq3+0c6Yii31Kp/CQgR1BypOKU13LFFtJlO/CJ6MCubKM2G9vAGe5zervFlf9oCxvDGudGx6Wk/H4szgPDfq3N2otAYxpeAX4m2q6vydAS0sbIlTIL5UHf/AlbiQ+AIn+mRwTgIwg2e21uybbZ+7jg3LlgtVaffRlzinTt/h14l9BoyjDfCGEj5kvD3glzEn4o8S+MvpzXTdxhDmRuw41Ty2RAEyNbAoHp5tGLupoZJw/JyJODxnQ7mMIow+pLdqEa4fIxFzEy6+WkJ+jO61H9mt1DwelMi2OjmrnZJiw7vdxprxki6Q94nGLNQKD29S2rHR0b1vIaXevIFB6yjlSR3dvh5c7VcFiNHnQhDNMvJIWnCk9HZxZN5JDOAlRYCF8zcG8YhKMACem55UomEPqhfEySdXuUGydep8xCh/qvIPuU3BmxJB79RrA3q98KsAnu3qsoyV9RjgnqzNkskre/7djaR72hG3O9VREBEVM3rnJ7gsmH4r3vLwL+hvuhAdL5O4TNgv0vjpruDPxIPKRzXDlM5g6UZeeWCam3upgf3LVGMAh2tynWFnQGKqD5nR6AW8TulwxmK85VA5YMgzN36j+GsjsNwN0tmzgtsFXDnO2wJc0uv/kUu7YH3jF2OH6V+7wl3C1LEm7WZjRL1PBasBkpfUGqT/tQUIh74VNWj+ZKDU0Ub/LpoBpSXgEh9F1pp7fFXdU/8XJ+r8gmVAucsSU10UTWdJ4J+anJBjCHYv7ZJBINZGryaWtYaj4Iyd74yp62jiiHe8UWAh2458WP10kewJTUhX+/yiQBPomMJdAXn3brQEyv3ikYxlSZUWIMdCofzGDavDOEhCLO29EWTHeifrVwiNe0q1R17mpfb3oCRBPLHPebfof9SjmW/6jFGByyQUsTbkGSXoQutBVl/KrSyo1P8cIlJt986uZajVrUcyeif9TT+8rhFTDBD1xwi/RPO+4xGQZNCb1I4Q/C45jOJpvpVYGvntykDPaLSb7vRbiWii5SNUAD74LYxFEj6o+aIMKWbZPU5UsuUzTNWgI8ODs+eCV+BEgxcpXYcxyYb5wdAZ7LrxjllIERkBtDcBxOsuiFnR52uh+lTByGqzfmMnFuoqR2Sm9dBNqi9c684PMhdCFZA+lSTgKmIf1z5/KJNFF4rYcuTarKcF5y4ZlJFbl0GSM+nIi67mxeHdxqfORM3f2hRxOiMgXFDt66NdabQAG3ZuWwkXYBG/OkitlglCvGcoFDrOv3IePzhsxlpTDLVupeCcJbwcZrcfxKh4lP8eCiKQmqUVvamcfLH/xgyFju7B8hJS1xRsOpRupANDeD9UcESAQgr8bmNic9VYssu0Yo9igVery85ux2/o3NwBF5NRL4iojbagpDvfOsX0yRBcYfTDOwIcNsZip0Ge4vuNaYOiKZz+1f/kPLDgrC8OUzQkfguMnvPkWqjqwnnkUmeNoSvxk1/hVSst1p01HomGQZDIQpnMV8b3MNJGMHD3AxNzZaKe/OqfAHH5krBJmLucNPeqHOIH7gPKBHEYeGOHnBZbal/3r7rGS8h7+nHBjkpyfbCcB35ElFLMzJqB0G7mfERevDnGRErgUj6qHlWUAIF44+BJEshR4iC1VhCK+SazG8WKpcTemmxv2AweLj58v6sUE+C6aZ4takhWdjAkB2qBqWjo/0HaO87cz82mRn/8vA4CqpXuLqCgPvRotnb96sNS+IR2z8iz7bZkzjYpnE5YXP0QsoBsk/J9DIo22YNh9iAQpeieKjsyr9bzZdhDUNFrQgo9JnYhTAqxPK+SG9Yxot6LeMK6ySaGXabeKA39SE50E9scgxZZiRmjwkONqaufOnr90EdC/LpMEw5zbDpmUO+MtjGjFk5BTh2WNia0wjyVVUcbsyMXWdQY2u4fC1hh+g61xTrMA8qN7dWGSZmbr8DIZOGRc02fqAhsc7Qu9mUy67NPsjXwmVRxPKoTFh5aFtDX6V7k/efZxKxC0q1x/y7/fz4aEniiuy/l1HSoVT+GX2HA4rrkcZ5jk3lOm2iuros49qLd3xx283l4AiaqZYx5DFaw6sfKVjEIj3hmopwNnzBcEYM+k6vnc+vNunezsveNxzuQhWgKxF7irapQL9nvzltvk5Cf5uTt0/jamkzCvhM7gxFo0bnozJmgPjezQpwrT1Up1yr74pW/tAXouNQhjrH+ONVBJ+akaYjeeuL5A7Xc0/M9VuY88bmipASz1DgvaDH6goa2WHX2i6rMAmZGkDnxjTxv69dEJEd7m7BEZgPWXM6CVyyWbcSiRsQBxINGA37C+ecwfu3ZN0K5sCBgrtx8eumtmk5hV844LpJRpDmQmX83zUrmEaSpAPwTZk3DfsZV048Xdht8xWikyLbqCRD/TupfpaCBiVq2EtGc6h9WUMZvAO7z/QNksxTbs/JUJrV8jlmAsyggUMThP2kzsInRPqg9Fulq+5o628k8hUFR+UVmBZA7zg9WVyTxikmGlBJQlxehVLeT8HjmhxL7zOrruW8kQXXd9+2FFFa4uo7hUWJR/m+Cgezik1XkStJoxiSQ1ppv4udCba3phFH76XabyF3Yf2CbgkbCAZpZkSG7knIIxTkNXKv7fQUSScTEzVJ+IhnGXT2jAreX8ma6FpZop2uxM4/KHxO/dU0nWDl283Bsacb6OD5QTX292OOPXShKa44Wg1ZJYkaQeeR8YcHxTsXQNVAjLMZOaZVzbY93F0Z8f0WUTQPcq5nf5U6V/p0tdFplJ7RMJw8nB/kElGBaj7I+cwy+DLoGmZKABUL3RKPDP2/zxIGxtE2fgK2GwUGkaCq9VMXCtWnzEnELmjPEOpEkkC3F1po6HZq65L7L0sM/CiJ+/16XP9M+Wv8juAjPIkFec0M0xGpwQbFKere3A4kYjDn1lwhszuRZMrjfMeXWTkKTnb/OGe6giRClY7p3H+V1v04ZtbL0+5m7G7lxUgETXzCXI6rMVMWD5hgPaZhUHlwjrmB3VAIK/utO06l+HK1yMX5I0lMhbrwBumJAlkZcqMLdAM/ZYPeq/f5infbcrG8WfxAwqvgZ2ZW6ZRV72kQLCp+AGrywN7egQTpBM1QkOq1Am5D2XiPWcdZBM26S3becz2gf6nQOisSeHEZZFYvJQqPO27CPO7AKZcE/ir10uzACePxpjiRAXAFKuHnvSf9mayfuKcmRMewR7J5S7VvSIIlDX+0ZX/9axuBSRCTbT/4XtI8U62NOQFWIP7RloYyyzeNVPkL0dwDvEZ3THTn8QrCcGBHn+MvcpRtEUxGmN3mUCBG5t6rJImMLG+c9au4jefOrBlXIhopV/mHwVLF1KW0gzJh9n5otvdNKh88kAftfbF93ZO9nrk9NJ4pURCtUyIMHZsCh4ozcmSKi8EtMyVZPAvMzGh6uEGJ1bdr8fxxesITrTT1mNpD2LvdrrV5GRx9A3dlCIXKiR92KiCnDqcobc4IwBUAptrhVeAMNDCikvbu5aDg5goZReENfAjvoMKXk7lGVoSaQezFjIunzUPMPd7uU60mNAUI59LhX6WehMBDZS3uztgvb0F1J5JHo7RhvW0tuzgHryfLWBOYbSrI1O6kKgFdmZH2Fw7CzHjkLEzYEqp7dmjViYRpmIMAy4v3fn7t1VdNdRVylaXXYPHDfVPU/jAKgt/5RKe4poi7UmyOjpGKu460CJarhAQxIiFgJ1CFOygKjFnu1JXqLoacahUOpkYACZvfe39O1Xp4pZ+f4ySzHkzLpNjfkTa1McW0ulfGx0rvIuqTuDaIpYgMSrQCHCzGRnFboXvGqmWMhag1Dd3x2KbIoR7b1z7WkiJOOuSwPi4AHC6Caev5y1Io9ddUdal4LppaaEiXlM29LC1ZqyJMOTge+5NaCMNUVwQdXUIXMbdDnU4IdwEIr+Rq6xMU6Xhh+5MBOvYi4r3n54eKu4vTFsMdcm01CUG4Feg6HqkMeG1atn6xMgf0ur4yW5tht7+5CNssesvpzULv2VdPrSoWyx9YiSYERPnjYu8wtIIamPK9jlN0EvA2M1IlhZVQVNwFnMLMN18QrO/K9nULvZMMlAZm2LPJjNzGICGwVm5GT2ms1vGgop5GGe5lsnV7/4bNbOA3Z/PfORLNdCGRpKwmRrJsQ2xYZS/YS1tYuxBcS9/2Ym60QIVn30GAX1pMNgdlepDWkbbAkaOLz/D6qdRRQ4PfdtdnKNqSQ6S7c075dvoE2YtdZZ2ASy+TSbSM9TvYBSjsQzngo6td+cS/Pv+PniUVGZEBxCdOls3WRBiCfnXoK/xS82MJCte68aGOd7UvSBv3fVIfQP56m35yjj7KArYdJMHeMapgVDG4fAbzRx0BjatzO6x++/Wc5pLj4r8rujbUKeTg7RlCFd89YNzZT2XD/0Un3mBk5jv9/lm1FaxrHT7PM8AJ4IXy8ORZJjHfUzw6Z0ZXuS+u0X+8r8m4JNdYzSD5P/8zLO5wmIRzPSKBAUSPkJEwGYXZw9sB/vIUsxxHJMvfBndOBxNPSF3uu5dg6xYzdd8VoLOQmv2HeNkACBXj1HzbBrwKdPeqpmZPM6Jap0xpeHZwPrxQfsSAK2bFQ161JEfOBzW1Jq/BdFLa/QxsLxzCE2WurO1fBtilAuV5A0WxDMokVRpJTo4LZ4Z7q76VCi6OfbEe+g3lrhUvTJ+Crx56qOlTaAQvRQ7dxtV3QQ/h2wGwKtJsTIMk/XoxOG3PWEsNy2YeZ7aufFMA8IV3pE2JiPeez88cg6kqS9VSSW6nygOPsIYh9pV8vAZlKY0THORwb0FNLl+mrhM03mXjMVAW0OaMUt3Z/qcsFMJ04xNwztnrZTLUv/wlKqKYT7zMccXRGLEL2dyTygogeXUGstwsM4IJUBmWOiu2i8/LfgKRKOBlv3JoW/QUiMQX+Ci05yevTvclA6mnPPNvhPH7oC+K95h0LHzmS8YSs56R0bmXlOR2K2IdYMwZwC/0B8tDFf5iVAzbYOtptRRtFJ2/rlMVgsfaDT3C9WifMuGVGQ4A6HPqhBB1bo2tKDOXl9s6Yz92fVGFeaN6+7Fqep/CxZY25H5OIl+bGP/w4qaH/tGv6Ip/+rroBpyFCHL3OZpENzZnbrrWtTppU9hEid6S+T09lhpHX10oNX4ykSE07zRD+4o4DHHaSjlOZVOWPwEBKPcdEb/arOsjRfe21/9ca0Q7ktCu6gfsjGrgKkhhgyjVARDhffVa8IeQTN7yfcmCBcKH+90ZNx/tfbjC0oUhpbIzTLjvEMpq5FoPwpEUJ1+uDYqKF/+MP9N0Me8zfGvxXYCdIYX1Cl6Q/N47IeKSQm7VnZLjnS1c6rpQRGm/aiBTClMU0gQOiTZ2RDFTFQFuVCPSHtTQC293aOvJ23t4/cMp39/VYq1w29tnjIEBogZKris6alEs1FHPMcc9OAzPghrSEmprbbSF8a61c5e4xmsOiVRuuOw3P3oSEWsVRkL82JD8mjbjaaHOMw47Duvl7PXEsRd2YC6wkPnMLDZXzTAtg/QaAA1blcB2DLon+7Y0fmlfOYjfBcVJqsRx1xNLfUL5UUTnLsShTU+myxBcVixgQIYZzzcvN0uL+8XMqE0398hAeci84xp051cZJvqtFgI4V5x+CM2cPrcP49bu3495e1uxuWYd2atPV0n9NUNV5Lr9ErsX66oteXSF0voccgEjgZQDtnLZ3fyq/EYtYsg0VfDO3tJSKaR97vwe/f2+bQWidQS1s23h8F+/XopWZHIYGJ/3aXD9Nss8ss1WZRbmFevU6mpuE+hgX34N0HtF1+Ch690ST8/lKFzueFlvqU7jilk0cMTi+eRCAoE2GB0s4jMvjOhe+Taa6No0dVLWsdthZcKojoPMuNvrRO9kcadBHRPFZagP9nBy6tmBdRosP39lN8/wB4irFNv8SIegObqGhPCuLNVf6Pyrschlqrg0PYpi6kyXf9gsTpfpjpI+LBgV3YXlOC5QpAVXWEMhSIrtLbW5igo3VqvTxnvuMltwkoTwn/7K020JMgNmZe8x/VXnRZF83tzm5K5mX+mfBFlxTuMCKI/cj+Vr8ZlfZY5xXuvM5Nv+X/uBzY4VR1D6AspVo+5mU5Hp/gNtloh+Mr6UmuFzeVn7095cfXZGFnDSn4ahN2dxUA7pD5AX7M7YLMMRoMACsNQP5GSGl3gd3bJyYw3inm2IbU6y0WRKbgDtnloCQ/vqLgwxGLKL4SzSKiFDDoJiemYup9r6LOJF15fP2QGw2DrPSqo/M52s2Ri0VFwIKk10G7hEwHdHgpWbo3njka97o8TzxC5DGwcmECRx+s3DDFGbsn+PlVqUesfDl8t5dcsxRWc6Y+4m88wZ8Rx4oN9eeSVgHgzk46e89VVFIPFusTkrE+vV43UNgtIt/mQ9+6apnb4+Ea0fnnxAuTgncTVI/uF3fZq3wha9mR66mKLlxTxuy2NdqFN60/5HllWwSkD5+xF/PtHhgAxtiWr0zw15hzcV6m8MSQmIBVyU9f7EAzGgOsNATe0UNz5U2n1yaRumORoKg1O0J25KpH3V6brkg5+85DReNMtMb8b0TsNg9YuQrEo2EilkArugSV6w0AaEVd9BAuGtTMjOyTdGZTVq1V+Bx8DCuYTt4K6vX84NkDOC+/rWXYHFWrPOIBYecLgsPHbKg8ijs48ycHoXeVV/T907nYJXxfHU/km7Sg+t95JUPkF5kzGA+DrJhoQbuQ8sTakS0jZd+s3P/0wvG9K8Joa2sO1z4Qj3mrVfIpUOm58fZ+jyeFmcvkG/+zYwaJOrzxGoljxbPl0GE5oaXLdBpeyvo1dk9U4IcPQ9Wp6XsLDQOEstcZEaotFc8STcgLWOnnOUmsvV5aekd1uYVs7XPm1cqg0V/uONKlQsmwzKvHjj5ZQ5FptRUHoWRn2TgyI6UhJNCuDyUDZALFcy1QbYyzK+kyeGwjOwsfC+cnPS64Ml4TWHIVEx8b44s2LXJK/KhRxEH+0Db/tHE91Tm2sXMpv11gQh9juSUKLqWDHcjdKQ/Mi7GFJatrCrw19k7QtUbv77FtAtI6ozBm38sEhDeLVz6pIbp9OqG1+GAHYQeW2zRQFYhWGlZLCdgSCP4wbfZ7gdUUiEm7Dzppule0M1qZABQ6De4yvx5Gab5fHCEvVmnxuaW1HqJDPDvyA9yqoq2UFbvE29P0FlguXAR2lJJFd4n2mM7k0X6QYTWZtaeV/mMo4DcdRpjFNXyIXHL0ECUUeY36pI+i9nl1VMYgU2BjX5hnqr+K9V0UrOrpmB9KPm6kA31cC2ze236nAS9I4TuOrakI3CEae7iTeVX/Us37lax0poMsvLYCu5QmHNcNe4CfvAC4mYy8IT/nNl09ByN9aNRwFi6jya3iyaa+saGgDXcFILTR2O+Nfss7q9/44inmp5xvEgfO4DeN/J7zHr06jkBpz38WHWRkYzvqSTNOB2P3VkDaFacjw78jP5fQ6MLYCvK4KesgKqI8R2nEntGX1mrxUv+yHfdyaAtAaL1+GZGh3msp5Et2lMLcPmGVmTXQ4kxRcQOChOXhsC8KUqsus4PBSC4ijWiIiNiVLubd65MDZvhn92pGSzecojhdcwrvZYCahwWzIacHbvOfyEBNS58qSvQHFQ/UAPXJiybqmIlQO+0i1N4cfTMbljWrkxqfNqcDeQQ0MAraB+O7Qmfh+Lc8amcMWlwh+U6BpAFhfxdpzuoAXYJIAFaz6lUpP5AeYFgjQmjZpfjN+39O1qqb/dLaUePYraxf0Bk+6BqTULwBK3rkT5QCQA0o39rTTAC7tvBqTc6Hm/EmYI+Dz1ne8vJUc4N4SmtaAAJd7oThclJPK840e7chiQ2UUj0ykLFYQ+eqkFTRpCGZSWOmc6CersZhuGYRMlaTzbl4oTSuVQQJjqOm6ecto8FOTIhA89p5HIb4S7Eh6T3y/5Clvmh1h4Xq1OkU2DbPtHpXkGbb7MkAWBxhymdSaOj3Lg4A6gdy9kSZ9I7r/0bUpQ/ET/VpSdopvUBE+RIyzk/M9A3YuEa07vyjw9Shs20g56QnMWvsTEEIP7grDFry81EsNVMe50wTusIk28jr9cBKmHHUHRPClaBv50KgMITdgmL8MFNEoxtXnAkAV15khGtNhrjG1rgIJdY91mODAP51kSXacue0qzGTJDYSpYkxTHReFjUYcXThy0izJO/XTTLRodV9+4U6/MmdWGtlBUCsY9OgtYIT0oxLKhrJCbWkzfoIigDSOZKQjV3pYo9OzsLEL8vTwHmclDzqjn+zeF+TSYIAduY0oH8fj4ByJcdwkDjSb2LKqkJn0VnRj8Ry+OjsTUyUAOSPWDZahDQcHSiHUYdpBsLry0rYyzGU6y15moQOsrPHcWZK6LfdJ45gvAtqvwnd33yKrWnH54xZfVin9+lDC3K7UJh1xtbl4u85bRHZBAtImH6cVRmsj6N0px3FzJNz5ZQibOa9GztW0jf5XboD6u5nBY9rwANSzUeUYALBsj9Zo4IHBid81nTmo/ZLz9SoX5j2zTpLfkGMXanGwMrE1lVxSa++nOV/k0rBmJWEGAsPSLeSxrz2jBERYiocwqFGi3kUsFeBFQEWzYlHTAv4kSBXih+m3oKCliw8sof+LngKvFpjuGUvRPUqEpAS+Zm0RcWCd+0xFMraIc1GXXm2YwWQDimW9tRt1WNx6JDSoRHljYclV3HINVB1qjthRfoD5l6k+s4XZ9bt+CeR9E7HU9fmVTlQttPSLsfqUcLqLCMfi4YqIv2W2TZPHhgLjwnS07nm7VnFhg8ulxmpAKsI0kGOXn+R38pphjsinASsH06Uf0Ow4lDj2HqQPP/+PoF4y5AjWBob4psqFjaWqK73ZszhwsOt4KywcqB5HbmP6nqBZFN5+Z+ft8MPM3gg9lorUGMFLSIufrLb9tKzLzQhrgJnuzzXsBpnUeBJTyTiNXEzHadjjX68EkMkEgAfVxqLKks+aKhIpFp9yEmw9DdMZVQnWAf13+R/YxFpEW0bjdeQIHc5ci2Ci5lcFoORhVULJG6xc8zsSXPPab+W6U4fhtkrIjt1emMyQAuOrivW31Qo0RAzMfrsmqlTxqdZAJX/ttfv0l6Wp71DdJrNEXZdV4NPQJkmKwzhNpteuu3XUUQhWAmDaJ9dt1q5fxAVHcDKKtMpNc7w7jATbwXoglQ4dPuCy41I2MLpsA3DmUIHcVt9aIixGiWO25w0CDFShKwf0i/YoWpa+P/fu6CH1kNggRMqSsfPGwDbiI4jIEBIHmWj1oU5XM+5AIbwmtudNi4vKc/2GZ5Ep0X1EmAJGfggpQk5VbyYoP4VaMZRq9KnhWVjq+YMzGgvd7Kf5PDv9/Zjo08mCRjaMuh730TcX9AaEesTYYqvTWkdPThxhDdSFVniKKGQgYohwv/A3ni5SAZm+pXGcLXbljtPjG4v9C23UoDlY3CM4K/1oop6WT8XxJcNWhsEvSm9d5/P0Wn1hOvZhIyYLtgvf1aQefWZ1HvBsfv3E1h7VJmUlzYHXo/Fb4O4ktRgTtz1RlCAXLuD7M0/sgb3s09kFk8CYVZv5x7cw8GjavnqNlfJ2ifyk4I0aFmRCPerdSgsip4IdmjZSQYcZB8d8C6g1c76qyUm5UQjflNcZhmzlLujQ0qPTuJBDpAfPyzscEjYYsHkVuMlv6lsBMJRWZIOfGaaqS+ASfsSRC7gRejICvMHt6yyBcMkI2R321yGX1I6QztX5ELvy/cDjOPxqAugodocLNyod9mSW3rpun0dp01+Q2mePFMiU/pCcHZwXJHJugvXGo8dqkWR93DU3YQm+3YGy4S6tZX+9CUMRkQh+THiA/5C33E5xVE4IcqHIbadALYgeZz4lx+kNq578DcI6EG22YG2XdKWlsVXGn2znEQHSZMXQ1BkTUxxGCbWIFRjUs27EM9JcjdSBzIvulZ0UI9p9ycEipDDNqPPd2a6OQMdvPcqUvTKAeNxVD72Y+qUpqTlE4Qxq0wx/JAIik0L5iZdEvcQAAFb8/LvnD0ZI3fuI+gix32m8TzRejUMFV/zMTu0y+qzsnSxzSkubpSHpqrQZHHNN7x7Vh8QZmshqU+rK9tHzx+Swyc6PFs7qbzooZgbHDOoEbIu1plWCJIKWsyeO76E1Ud+rsZ7qaSsONIhFw+3LoIcX+StilvtccUFynKVNHMEhGweRQZ3dRjFHFBNzjmK8M/KCw1ecQwdUvapHX0U5QlJRlOpZOKIttDQy9lUorpalBIs8auY26Xx+GsIbcyhzB6ZFcMzrdllgUurGkn3ebFDHdW/wl+qdx6a6YBgclomsBZS2s2DiKOX0bp6nyrV6XhOpQore+gteSxbZGbFiWbSnl8OIt8hpg4dR7jZfZelwKhs33/4TzRINv305wIFKMMcG8fG1Z8zU7y0KHed4Czpsg0A9HoWzJHOTJ0p7BQnBmS/dMV87eDMK+viPYUJJPe4p/LMug0OBEmxax7jdro8fIDA7YWQsyRLcDflPwMzVbXAX5mPwN2Zf3fzqNrs1arLjkEaOynyrHomQ50lA7U/2pFYna1DcEAGKmUFYfrjTUkJ80GNcmxbVVAojI7cMPWWK+hkLkguc0omXQECqeRwdzKxNpuwKPF0kvIxWoJ1flbk/oFeU+mmrnSUxyZ2dsWAOq8FtYSJIiDjdqnh/1yQS787fvfNETU4tQyME5ihYq+eVWzfeNAL1UlzHi2JSlg2UbTvVddjVREn8wRSkRvNRW2Jjf44Ke61UzAecwwbXhI43dKcM31TporCeky/l+XTBhb88gVaB/NVPM0ysEdh8rNbgXcXxV1q8NWUyOa5oEYbOwROfYGsBLFlTwdn8rc0qirkvm8TjqhvYYlPOmnyvGLPupMCwuoUxYGV3udB89126kgkDcC/PG3dWwRZJlr4E87SGBX0BkuPrer7XLmLX4WldQ+gqEVPvq3/EKoHRVrhlOJNvRU6TJtKzQc7+3svDu05WRXhCtyaaOn68b5T3ek5t5AAUrueo5jqCxqbKMaS7tBCl2QBDhB8WjtqoB6pwH5MM/AbOLOuD88W/W1Q6ejCLV9NTqLEogMnFQcet4G4nl4aso4hK5Mu/coqubV8brlMCzFjCFRBfpckRpCcKAruiEFZcwyuAqLhTqyX/+08gDoSiWXtY97lECO5Ae8YgV7YVRmVT2CU5fbbvHCRWAjOMHynmNPNvjXIjkw5+/j6X6lLKb8mSITO1cCSXycOc3vPvPOTnaHRUsjj/VbNUyCyxpnBsBUJZ9EaAfSfXQq0Z5f4Na/r8NMUBpZfUtY6u+6ZmEd7/Qe2E8f1ZJxL2BPw4e34Nfia+3UIQVyALKfwBIa+G/25A9EtTQLYxyWXy2DNve5kY58Z4RQvDu/t5PPFDd6BItk2qHYakvoQJhM2JsoO4JHv+4zdMHz7RhTDUr/EYw39kSIdPKSWkFACjkNDatTUo1EYoZpTSaCMczKuhnOcDaYlom0UN92Aq94Ow5oSNyqDuVxran3uSVoYFeiDqDxam9jsF+OhhvLE+BmZBePXyWM3bY8WzfGXtGtZlT1J97L03qOJM1zg9WGbvDCeMgLWZOEJcaNMN4rP0TQ7cJXon9+TBJNzWi3p9kjXzcuCaWJN2J7HTLOD6G7+HFjELI7m+lX1cCahFB+lWB2v7aE3wFc24VXv1527RX3CIk2zA6XrRVSmWzh9qkkZUqukxUV5V7Ce898CKmTE49exTGa5/Uw8G8fojv0t2dZinLYuLv0vieu2x1cCi93FKQzik149O4MXmoT9Sb53uC1Aja2CsXJVc36rQ9ymIPy35NQP8phgSrrs8gvcK9WMTut0/VEkjicgK6VWTUgrrZ/It8AZ/PEyB/wlVQt2gHA3yU17M7VIZ0cWCib2JMnJwrAljAAlOxGaecYAJwAb9GYab+OYbknLc3E00rDqieU+ZZL1fgCithioKy+G9XJoETuCA6/Tt6BLPZmvYBI0rJsT0E41Xe11g7TE56Xz/Bt2pSTFD0dvK6pT5x+HBAP1GSArpwQEwBjMYSaZwJspJpe9lNDjpzJj078w7sUqPjwTum6eFQayJNVMIiPpCvoD6o2p/gP41KB2saXy1ki1fSKWgL3eezYhju80erX8SGqR2ycEf520x75JsW9qzxpJoIDeCgODdX/TzUU5MMngtTcMRUgFVpydwBsXRxICIFawxaI0cMxRm7WFoXqg+oR1/UWQg5nElhrhHbTQf6rT+gZlKEtCZmWmSGsx8UsF2pOiF1Fzgrrwlbp/skjmByy63TqCraeHkHqInXmJUs4m7wJFJvZPfZhxBwzGUkM2FVCx2vVwNrvzIT4nQPkYUCn/iXQ8N0dP6QGCZVmCVb4ay7xKoTnkY8rc+KSRZgE8kbyKRk+DTQAgyeeW83Yd8ijJDYE2HEUAWZkgqA1z2RnGZSlJmWBCXaLh9yu9moh/CjiWwAfnYQbnQiLK7UFu1q7voiPnuS2hMTMBLs4QjvZYeS/6ktD9yOC+NzTRVE/ZUPHD10fCJS2jnjJ7gHkk7BnhA0KrrB3LJBpZJOGJVgdNQkLLaZP5fR87a0yX63vTjX7mCK5nkSJ1n0yMVK4WpTKwv6DnXD43fqMkWnkoK5mOxy54maTRP1NHJdhdnwMlm54uD/xcAHoDhf8hGotnd8h6QgmB6fdr5yVEyv6vBRDsCtH9B/xK/FhvR/dTWiTlzbU4DEN91i8eW2xVcCWs4W+dcpOoWPF5bEOp3c3fPzDCAfJoJ7yzr9dEWCpnwmcu/Ssf+iY0s9Xba9XisBJLI4TImzS9VPMMgV8V6TgoabRyKJ+SlEgNbHmvJa1fEq0VVbN1pK8edE8kdd5vTBsftGWURDIEyWelrYtJVRm2bAUlvaikwHTU5Yv0DVIEdGdb8errwElJpnJgNKURUMyla2GRR947nQMj13qH5bbN/48Ft/CSRlViFu1wkATmLBlYJCpoZTYID0MeaDq1iJl36L/dBck7y5n86J8guXpBkocm7Z8lhSkHuLQsSfSsdu5ErxBWWyt6PDLVM4LPdllxx7DO05UTqXGCWNHwxNkdZY5JyPhNc8RFBYNofHg1PS/MrOEvvlzpqa9h/pKwf/2LFuy/rlhF9iJRKnYL2cXxxKZO7UDPvbrbOu2tym8Rf/Y3scC8xkXpKxMUeaanXjF7hF6habzitk8SyAccEXa4QRkI+Sh5NVxh9YobYjLn7joyTaiJ1DfkFqodiE1rwIFylTLw3s1MOLf5keTUx9jDvdh0L5NPN6YeXkCDUibWy3ZRIvmbpx1mtfJZeax8RWvs1wpDwbfJ/wG+g0eOhMVGF19aBvDMfZOrijdyOe8taPszig7kmvsuvlXjMpra4N94jXmPkq1dFIOJwpF2VA4XhP0xw2SRytWH0vuXhSdxuhmtL5TnLAQDWv/VpFTqj2BwAU83ZIq6OWvt66dOdfeG3K6NWk7aRkk5aLiGe62fan4KLiy0BBigyErUXGpO/1nrX5k2JP+NV04XxRmeNxcBph9VmVNS87wBRTsAij+etKLRs7+sj7/6w3+2j9aWFDYN444cBERroUBbR0tE6HoHMaS0bajKbwmObuebuCmppv+8EhS6uCr0BrLGqEM5WBzRlGezkn7ABqT908poGvme9mOB7VV5n7mEgVigjrg0fngMEpc5EP7Lw51XPyzdASY4Ogt5jX3MIJiyosECgHncUVgmnS6hcDtLQMzEIq0+i/thh/Ye+xfCMhmYOe2k4xZElOT5rBLn56oQWCqQFtbRJkZ7bPC6kNtaGlYprFFMNTVENx+maxpklvFKPND6Y8/7KoIkvck6VOecVcDYPHwuiQ9HMfaRZx9pBoPfQJGB41pVvARvW3ddGFvK9uhLPvcdZ/Iq8WNVBY1meepnWglW1HPBs5d8zg/Fbli+1kTEZR0kP3JY6GFjMKkbW71CWAXJVRZlw3XwvCM+DNCWYMeUV5sEsKDYy+c/x82h2PlJkzQXX8xKQVk5aifO+sc+fUEz7MwCZzzs0DWc29yQBKCxQKDzd0cZO3Qg/2gqzeGAI4Psin+hMkRPimKM6TZxWNClQU9bvHBcT8OrnwYhpHX65Q3cFQPR5JgS8aQyvZzzjY2XuPxBkGHBaEgvJDH9n1A6KlRzkzkqijBjQhw8i+/XGRKL/STfsOqAr9SRW8lctnlKRYirLbk+8cYkoSxjLh00Ik4MgvJKiLDEuEuArFFLUDnFqjwA3lwujQWww7uSmkPCiKz27wi1H0614XdsW1SGGaFfMm7bj1zypjwKrCNDgNPaNwomTWewkYHy6aboNq5z4lsijgtoAxKCsAqfONi91xc3Bh5l4dslqh3ICaBMyZMIB19tm6Xg84pNw/ogN7oYLD9A637lLqGSKzrZk3m3pTnu2AvzvZdYJFEPRIEZOGXT8xPXLLibd8G5ctnDtYEVAHJ3ldiX9wZ7H3OcWczchN9jODAXtj/m4hOAwjBDjb/BWe2eqN7tc6nNr7+OR1ooRB4DrdiQ4mwy3DAH4h6FbgeI18eNNxjOelrzjs15eJ5E8O8Y5IiKjBhs47+XcnIjvrjPwfu12i7k7bPE/NllI4EAG6GbO+xB8UmK03Xohk8RjviZK9EHtjMaZX9dvh3/aUEWTsjK7LZJZ29V61W+206Z7MioCRsPqr0sGHltzXG5Ih/n3oj7hkOoyMTuSsZ9O9/ywWSLFG5HNFPW9BWQB3LTtDV9eJttg2u/3bk8lxPB8wpr+t/vKBumA99ZDBr+PZ5CI8UwczK/Rzf5IdFmpKHrJfKazpplX/rjcBimsHievlN2eSzqeL7gaXR31DVR/DgAXcrVy03n0coZqEn+TrMMKcuyCq/hY7SsWorC9ExMzn6aBw3oSUbHYb8cK+m7OlzPnntBtIi9KSD1EaLeEcA5v9amzflSmz22FNXzMKTFxdatxynHiGXhWcvXNmSprO94iPsbIviGTswUAJUPWaA32ABo9DtahWWZ+8LerNIAdWN2ppE49BwTcj1yF9FQXysSN5d6B1q3nGedHR4KDRSrg6psghh5M7hIlJF3z4AHQJA0jlKeyne4FJ+HxOWmkM6pbelrqv0n1oocEyxCnh6XcLy5+OweVplrT9osaI3palUCHdo2nR6dVc+Yws3oKdw5w2oUsJCVQxS+ZkpNIhgcVot1IV4EbPacegyF38iSrvyxLHlcr0ieIHaYre7EmieaKsHJoaAkqCsvdDS/gABapI9TXym7vNR11YEBl4QKq9ACupO3mRO18Gp5ofr3TuhAr5ev1kNOaxdCrDYiT8jF8vV51EPq8cvb3xCpmVHeRDwcqsNPUUqSJSdWfChpxlJar6jApz5rnlvrPrUPy9GPNRSUeAr2U59Hhr94CMFq+wQp7Fi1HuPg4ZQldcVXUrUMG0WBDlCbKsCL/oaWeEIm+/DAefepMk+Osy04vgC81IKY+LR96uCOHrSSvpwdBPcx1RV82Tqoaqk7DVyqJxZlvWBmSa4mYRlhrkW3PhzT4jUOgNBe+lcnZK3MjkeUWfD3spCdYDW2wdSBr7IZswn9cvhqapzJGQwuUo3nSRteVKEXYyo5+NT77Id6tKpFkOKjK/ETwzvFI0jxGgvG042VcM7i/XBycnZkWBx4Ewfbxj9mMIAofG4h/kgn21AfEsmiO2NvdMnd4n9phLIQi3lEix2ML+hfYqZ+TBK6GX9yQ9TUEB2uOTsJsE//mczfGVLIOxdXosv++LjiyTSnMstKs6g4Sj2VNPBZUmBw7vIPZsPaArTUPw8TQuYFqXF2XBeVhptFf+E8D04SWrlTL+cabmuHFuPwkWK/hLRBdzsfFOBd0a2ARK/DE6vf9jIqxB3qsyanVQ9zIcqMt0wlqtION/mZXcgpm4OPtCp9q01SRo/ZAa2KYeZdl45bvDXojd4zshVWGd6d8AI80rvhmHuGzn7T0xSxkHIm1Z7T9+iCqXHJ1zow4G7b1AdwTkpLxpTgHgn15sfK0+NPXWG1Lia229J9kEtk9cEVV2ysiCqFnDHyFT9i0Gq78pDxFSxJ9dNovUOm1+7AYaTx5fSSDw40JIQta1/sg3YEF28W38jAfeRgiwwURd6/SjW1HZhalufJVOc6B7wK1smNOzbRbcYLxFIs3yN78r2kwxMRdLSfdsFg2VPiU7LbU7opbjLaJoSUx3iet3OrOz7abh/T2sE0p9hvYC1vKrThT1zsd34g1F31RqDN1oZiiJsLWHRHp9Ua2jbInupE9Nu5wqSudOEbmr1ISw1ZROUGuelPozW8+YPLLQ+PjxuUaMOzldkELNOcUCu0UX+MmRWhvqE/UPlwM9O68soqWpgmjxUdFTbzupGmz+ApIsYW+2A2DI2zsMeGkrb+q2zDu63O5zpIEvjp85cahmLQZWGYdjILbZNp/CwDNW9djmMs0a+25PPhozEkUblK9/b37TinlTLB2EZUwBmOmR6l/gIVYQSq4WH439ecPGY3UKaQozIacmq04MKdVAfvGzNtu+2r294/50AnFts1mV8KyOeiVugLWfi25s9B8m5AbsZyeKG52C7OHFuLhh6RrmVIOXVyR7cvQnm9pH8hzlPUSU4dFnH+qc8nRbx0hpalFWnwnbVbJ9Mn1nGOuoNYIttK4hMO4l3SAG4wyL3nF6ViIhg2XE44Wv62UEUoUOLsBULZKec0uBZqTc3ZB25pDcJI6Ops537adg8N8FzQ3y80pAs3CvLO6FoVYe2hKQrrjlUdFXjc/HOvJEk6KjJlS7PAa9B/MdaQORVZKOtylZedTaJpgBQk+mt9AzMuM5nJ8xExTEW06gaLtuv5SZe/3vVp+l/u+aJIUtSyVzXPNos5QnQMosanlfMcLvIErfAUMkvba5y9gh/H3BhYty3e4NMAjjHFg1tSkt4BBHXlI/Bm/Cya12DjPA4R2o0lxGHIMEHw7hEIGM/eVzpqD+gbZC2VdgZiGj84LtR8EX3gcLuJ/oKmqmlhg+G5WxbzrzuuuKDlfUeVWVJUEsv6adwLRbn3cfocsi49Wu1jqsXbpvfmOg8VCNJhHp/AgliKI1AUkyLjWsL/9aEUWtGmPkzUx3WkafcigiJOzzxUOC/uX1BEbG8mjuem6r2vZ3KY7Bco+iwhYzEXZ1r1TI52XbhAcq7Kv+W/whAXm0qwTU1ss040p3c7FEjdhmP+njCSjaykegWMHq5RjjTt0TVNt6quJtwRqrCWdmxgHhM45oUaXr3f8D10iYalPAZlnL9UDSH3XGq69OItSTYtiuwbtmWh607r8hvz6WSGZfv4HUHD9TZ0qvvw5TW0Ev8P7ME2yuxtjtpC2P18RrPG98ZY0RGK/15gyl0pTa8eanSWEenj6A7NpfATZcEJKYUpqppN9oQWalrSbOmeosHnGrWK8s82g2ZI6wk9TLcGjYijQo1zfMNkxi3lstRASTgjTMfzDPWdIh+Mq6hP9b/HiK/7dUcDZYGXFxNs8aRqa8OvH9ZP0mYCaykEol3RSSipFMH7HOn8AnmLt8n7eb2MYzp4e9nZLB9wcbJ3Haf7pQzTXgaXShQ3hm+PuJpA0Se3pvBTyI8fMzzxzQuApyiNaBRX1eExnq3ziNjbLyLjdvEPbdpzy92vjoWCauD1ITHHo4YZ6u8CAl3t8w/gP08AexNQ9ePkTcewRCJ1cqS9OMA59XayiJffgUOf1ZsLwdrYytLQWXpPfKB7rFdxnZZfJv7Scc4VAlEVyKy0/EjD66NEoOPWXDTzU5Gq8Qn68ydtu125nalDeC+oQEMC+uOzVgYwiZquoq0tL0vFYva5YoDmbjmip7jlAmetnV26KdYtuuYWXn6Rw++vLQJpL7inzD7PlEHijVYg+WWXbCKXwDBAdPLT5jc3OVRZUnS/Phka6839bn3A4ckdWsHnURI8vF1FIbw32AyNRYcCwtwoRFcUXHbo6vyVIXnJNEnWLXab9/jBmP/+BuBYVZHbpZk1cNRSFiyKSTEaeqo+kxGQriaCzl3Mbx8Yoiuc4dkeUN20dVjiPWCc/c1KxGUeMSlKTelpIrdcKy61r2pvQcUXpMc2Bwzp3vYO2tDlI9WiZGF1D53736NNTQPHO/d9Qe6rwnkU/H6fTgAVDlUkvNJDKUf7w7mmdj2qu2y13qbmwBp6E7n4Tzi0TlOchD0K4630+AyWhkGND2U0ZieTbPYHdwJBWi4/z/HSyYmkk2E10g0EG7RIdbSNxHohXAozp07FGR/aKxqh6H8PeVz+ueTcdVVzc3XBecKPpX+k1ehMtga7+S6wBZ2H0W92p7eNisBtMCrrvqClgypkcr5Nb66fmL7hJskPe/9iSe3cGXhFXHwDjClRiIVA+1XiVGpfoFC4tvv4WnwbFPQlvDF1zcULjK/Z5i3VGI//SMqVCfjMGG/qtzlpMhDE0XiMF33h0Ygf1ZtMYHvtHQUEGashAIcKCFbLs2JOG9K9EudNj4ISYuVPoTY8MGh+mZSfkVcVeh586bHih970fvtmGMVq35v5Rhw9sknRgo9alOOa3f1I60XSVwKy+DSirz1v1yCor8fuSQt8AkPExmAJGJpPDkAJEt4/DsiEZ1OxTs+bTJCrx7I0ry7n14NgzDi7wAhW5dDF9T7FZlSRZj3jUIrg/SofGqCC/sWhxv/+uO05zhGxmEokS6T3E71gVXodAkJWcV7y5+nOg+mquG8UHeWO7fndVWGoSdqwdgbzBEeJ40kcFT16XFkcVyqBh/lkUqtvR4wttxPYHHrJJB4BWdfqbTKCF8/Rx/K/hY+lkw0ucbk4r0d0brPAcESNMcQHyLsoHwfNSS7q1yZffknujolAxkwlLX2DDUBxEYPlZ0VAisRrz9iQiJFdIBYZAMOPBCLfo+HuMg70C4mX3haXrO74bEb7Ecn4VRqPQrE0g5BbgfkKlMlmrfyYC8ULRT+9IYEXOKescrMEMmBr48iYTdEAOWWEIVgiOiMW45krWiUY+9ljS8CskVaLAua+KkByIBjvIz0ieTkqMIkgTYBdo7Efx5KIxTWVTMzK5Y4OQZ5nBubTAIabR2c3TV878tJPmkDba3SpTdphdIyNUEDXUoxVZfyIynr98IXqgD7UFiNagR4KHBPUubgdci8NBoxlmQnkdnyNtaxIyZASrJedwptpUGC7ALb/a1xtxLBOS6b2eCwIqNPhwfxP6VIy9EUuVErYLjisb9mpyTX9mQp64bMNkANKiZXlgHm7VtuOuQlql5CFHRaCCJYT4xkYZzx+xAz5rFCrE4hklbwFdSWpXcqsUQK8cankHw0umNeccOGo0wlnncB+CfTmm6Lp0tMOq9GwlYUal96EK2nFZw2B6CiwHqRFjksydUJ5Dz4dnOcJPunFE5b1EEpplwG+E7J0rc8BJfhV75BsMMdZchez+gvrQ44OP08hSsXT/kSiX6XRfZHIGLRelfrlBFJn5lWMkIgLYueoDPTSCQeJVfd8xam9E8K80bPI6yzSrnf41zrjU9Ul7a7Gn+04F+YniHyZMlgklHBSzzToNhCLp+4N2R9MAUX5dSSmSWYDjIgM8ckGLgPdNl4V1Db/lnfISPGEJU96WsjUVgoAP/DW6+8zKW/PenQmsQbTfckHWthP6WgkxiLuM5K9kmd24cLha3dgnmUTWA7+bj6Hy4Qo+ki+L3isTDBxEM2sDIHw1G5f9P+ixCNvuVBCh+7YAi01DUJDS1Y8ts0yA/uHmqrjwQRG7T47oBSwWnH94E6GNsGM6gS4MmFaOBD7RguE7duUj2XnbB4i7pJlwdMcZ1DSox21822rF5zr5cH6mRzaxB/Pi8jhaPsLTlYx5SKKTxB3UPK04LorJcH2PPnqkV1F7ff9oQ0z9IvgVNF/D14jHKnGviiKHhFBuhI83cf11VOZ5VDn2HAbNHQCjv926+WvLO56M4opOpJoa1WfU5IR9d6DcFoMt0oC1v+VfALZ1d6GxQzEVT3LcBuWCntGvMOG0Ak9kes6WuqqrQ/aKMgv2zLBIinG4Iy+Kfw/6APiMzUQrooI616dH94pICGoNQ5JGbtmj26TDWJ3agwVmUqpSTtXG8omoDEMqfayzlVHr8e1gEWd9umn8oXJzcymmLqLLR6zaYCtLWVEBz/+CK7tLxf+Jw9ZmZaNSOtTWhg+mE1mvmPemBcaDjSvczu+FPNlHQlTHpA6RYlhpuK7M/DJBKhl8T0sT3Kc9Sckl5CZJ6pR+4o9AZDUjuAXDkOZ/mpw7R8C+z5pnp7qfVgN9PiPDChvwGuxrgueUUAQbY/hiEscWkE3ugIHZ8gCJeD3W0H3RPbAhyUAthHD0SbhgZ5jY+vejUgu0JCz4gZ/2DAAA9NZaOKVq56fzNEl1wpC8Sg456+2KTgCwrx0s3vkRya/iz7LCt2YIKi66Z+L0ER2xqmFRiFFKevGE4uEMLSuNOifJSugGExHV2zKFuCnEoJ1wJXpVoXf5BKbBwMmpt7q6up2uhSllylsMSkjk6v4V6VgR5G/O1++kNDwy4t6bTeNk96euWf8A5RQtO9t3lLwLwmFCcqfw3kJf5xBVUXaby75DPqM9ZQJj/7J+/1ifU0VS4j31ZOG1Qmv+44hnV1ALOJJq/EocnHcWk7s/dp6HDp62KWH2XnZM1s56vzFEYVqb2U5p7tsyAzGPIGZfnUlEBpeTyMSyMc+sdnTcJPDA3ieHBqfUFeEaeqrrsPxv++sA3xxcd1CbMKRg4EhSDZFu9KBZYnek9BFiPjobkEaqR/3WfEJkv/8D9AxCM6TRshrjN0tFFo4uYm/QGyL8O88GPxjje7pRVYIgBmxvzAXcNRjZPOQcZaBBlRoz8Y7uFyuAiTk4Z7qLJpKtDD7OBQ9afyHDnUG21QNAWrAy6zZvDl+Rv6nkyZKzAIbkTcjP/+YJPh10Z0SPhxSD26+Cxstj7F/UoQ8+mvnVWFGOSp9F22GsC1RfGTMTwZCFC2b1eQKJtVzln+5xTjJ16V+DydMRaQ/q3tVW3jSNnZsFapqzNFJ6YshPjzlfPZRfRTuk8eY3XOAsqqeTlA+AR0q6KlPKdv9RdnS84PzSaTmdMVcAZplqlb2mk7A6+ZnpHmuCuWitILz6KW0sHF5J5WJT6VP1B6Gk6EfOxQGmG/ZkLMZLg5XKhx2S9bTo7ZRe7JZJCduHsfjVQflMvxOzbiJ87BwHSsqB7qE/x2nklRUzyTshi3vPa92lSEvFXnZ3E5Ib4tTDdW8reYuqAZvCgfW2k51QmBHGGqbY5lx/FV30L86MPssiJmIJ68fJURvNSz18nMYU73i4mF5GCUc32SzhjFv98bTbwvWkRgggFMgJevdZDjsa0CxakEEb7AjJt4eIX2c6hKmetlyO/l1sgkWxtq/JmSnjoK22Qm9jODpzfz/NwmYpA89a4msfIfM3qDBfsib4A8cRGHWSRDr3lnsidXcAnRJYwM9d6YJD+QX1dH3SDlIY3TMTWscDcedYR1OIcnrLlrk+XQXe6LWGHW+q1xqfWwuQGI+ZSoRiZhpoUSiRbrcRFkN6XgNnjQXbYKZ2JUbpiyZ71rDdAZ96ZBXM7fSnT1cEAmA6+BDDVkFJyh9OmCT/ddc5SHfWzbUmXjXt59X5x7XUgnqGcrfrGJntcrgyyLptK26GYPlFep/zKxuG0D6T2zJZpemA6Sry/i1rjrxq59aTbUlL0WvH3s3d+GX5cPVdnRK/r6BR9WZV3EbjzzndgprqRnB8qB23cGNyxHk3W7p8IFpP6TdtbtHxsuyptHOg6UTVa0bqZ5ZkRAEpjYTy7q2cs1gvgKsuFmXtyrQZUlei7HG+4XmywrgV8eE+q+U3CqZa51GK8LtL2lczLkmaZSeJl9KKielzYfsApgg13TCcFqKUITHg9196x/pMFnMP6qsE3FbTGSmlGtLpGBlq6U6kuhHrOl9VmWD25fGBoDpL/rUxjX+hjTfv6eymo2NytrFV5+eo2J7llLfN3TsWDnh5nHT6h/uDKkZZ2ryF4r7xOByx8VmQXt+v9ZY5+BMTNP3CDGEoyoK7sgoIHu9CkXeuRAQ035ubIF8TMQ/D8B1pW/6zNGQXnmbfaMPeWY6gd+anpr1I89usFBGB3ojPIuP+kQIdhH8f7gfdaktUYPwTjm0zqfxkyaooJulrb4OmeiuRDY4NVA0di1WxWhk6UCyrOk/BiyJ11JnUaXSwBBpi1LmcvxHonY5+J0HyYTA2SKeAJoXQxORGYMv04c66u7esKYjnBl+1nW/LMzxk1P9LRlEnY9Qx5mer2qyb2nUGGj81OzOcLNM6D7RFsdM11r3sW05vxhaFPgpIL16EpE07vIk/Kv5I6ezPdeqsPuX6fa6nDMO87ZqM/lHVcNW2X8d5Y1ZjIMjXJQBCt9bvAP4zBK1QQSdmB7ZJGJMeYjysEDaEQDHjQYjyVaCFNdFJbbLvrOTrmvFXWVUWbbZ6pvFAZI2BH/A8VMAV+305P34Bb0X4Zxq26qSDkzq/FYoKSIsWxa9C68Z5SHCBUuWv81aiDFh9IHkRoYBFFhva8vleONGd0u0rWHWN6g8Hd84zUnHOLzuN3hgTEgWWYRXNKAr91jHf/Po2qRiQMQtD58zxE1cGSEp7RSrIqdcUujxHKfUsHqYNhduEETU11lIz4au0S0AJFmcehkIdD7x011WixJ4RK2s+N2GC/KXa5EKUDUadLg/bD7pWumIK5i6qW+z/waA6jOmdlWNBPIfCibiLxYJjO50Qha2uzi2+9TfGFckWrgssijWKjGFZh6ugYM1DhVyCuf74/l33Fmi8v+IrRTqPueqjrB0dkXnwgC6rk5d9gFLy5e5jY8rcGiZCrujX7ISVUEY3RGJ2ivR0bJEwjM5Wh6yjv3xrMxjyp4Eg+2DXzapIP1RkUApAfb3hk+5tdlvCSZqxVUdasDisFocBjHvedpJxBJUsJFq5NxgQUlcFGD+oKkQVf91D1dLWHR39gJTlT+dLh/3sVpI9p5LIZOtqgt3dUP/5MSgA4NU+5mEyPeMTBcf/0Rc6PW/rKKf6kVIyPuQ7qYd0o/6D5m6HttzciOIiZNLb6wQpyDP0Ry0ratr2WtxXLloJz6mN+HiiyVuw4TPUJidOR5v80RWIK4rRGRYSyW/P/6BHlXgqPsmp29qwsX4LIVGv0RzLpLpp+8ZO7oEkiRYvPSXYTm4Tsw5lIbmy3BopVswVzj1KnAG80F3GQmp/OW4E0OVtG3NVBbDEWm0dFjTB2wPJfpBW2AZzUGu9E6SnUqoYFucZq/PIXyjHBSYZ5xrW/eVw+DV9YJ8AN7bwBTZhRB33LaVWjSPUYZm0iYYcXrzC9w1HmVqbsqQfVYsWnpg7a0AqjBWeBdFCqAhGxpCBjEc07GiazO3+YUgMY41oVGJFysCKtL8ANVsRgNUqGy0ZKQULEuqXNHwRpaFwVQRedYPNCAScGJeIpNnk6P0HYTw5nCHCbkIYYYJAvlClJeVHNR1rk8d7DN7sy4XZ4TXXqi4rZhNY0/w9w8Mo7BvZgdsHpehquLQpdvEthbqnT91ds8OrJweiwzQjDN6VY3czwrjY7lC+4edvxs6j4jeyMpcAhdRLW3vziS2rZnLSLhVQZKr4A2RV28DbHkeVlaJyxCxP8T+V9ydDF+v3aNcTWaD1Rtq19/ZsnlwmmruS2VjC0CHB3K82xxSRNCI/oZo2P5hXdbf76ZiruYe3EdXUg0kSdwUy4jLaL9/IuK+2kNVtd3aYaJ0XzUCPSuXX7e57POgxfktFDHakuGhD7bOt+35y0NxSC4qMMFBEaEwcWbqH+rBS7lY2l03M+BYGZ+24j3GIOIFr3Q9mBQFlrA3Cjbq2cGn52zNFtfEWJDZmFoF9yHlK6qPxBa2vGyR0GVHPx8hWEfMmWSXS0FjLdGr1dMV/XZ62XDWHi20QLnuyc5oHUBStcy3GNQ+/7ORJtnveISB2tSEUBwh5ZBAUeh74KBx8phbvfJ3vOM0zPun53yAoTkp04VUw+B/ft3hCNkVLO80drmBUBO+9f6e9d0dLqjItrnPKoZWvflk3KNELHBbgt2LvvG+inko0lfKyeL9Kvi1RhcNC+tzMkq9Vt0FzaAheInZQdEaJ6AYDY8bEwwzGSf2WAio0zPRGrGlCj1mWHxFA6SHSVttKPhZPaiuxeSuXZR/sFElCB/yxKo8M0FwjbJTn4qGdt2N1+lWtRsjiRyL9uE4aEhOii83yy2FQzVslme0V374r2Pwygds95mnOsyjlNAMa9BIHDFnuXemCGj/KBMJanjC2mQSxZsE/yHdOUXrWC4DBGLC7onxty+cfNTd/zmCIhBv3UYjNZNc3JX/cex3Nk7CNOMMCGtpjGgwEhh+FXqWrhJUObrg5pWKZ5wVeaRVsRwS4v4q2ASCekUm65gtxKoM8IctK/FS7ugDb24zxS9dWEGty96QVgo0ym/z1VMVleV16qpOY8Ldul8xf9QTIBoJeXgEB1dv8ne/MjNZU8WAQ0KRLjpDMobyMJb4MuvqzK80lhZFrTcObX0N9ED+TvzUMS6wX+HP2K9eJmf2kH0US7an98uWh6vozqKxdFpKj3NgxZxK2KiIIt/KWrJ2tvOe5ts3kUfUCxOC0UClIW2Lu6BlP2+3MUN7//mDR6HjGT96qXjtHFWFQKAc0nhfw/tbzDQnB+zAW6dE+kRjCKo6tnFgnVYNFlhtuQxBZ3qh23hNiQB8pRww7oEK/R9aIOaDyj3Gn9iVa54Y3HgTOwakNvasHks/wr41TRTy4bD95lJsPikC0QrsrDd1LnzBPYVbLL8nsvRjFI8TE15JaZyBgIxXLLe1YdPMnSJe1oN97CwcsuQjR49nF9czch9Fh7eqyXcyA61dCJBor7RP7PryDYrzn+J1nFO7j2/MsRpHGmL7QVE15NuEB8sTKAv52UC2Oyw0Di7bpkJcx8vyulRJL2nkjKPhGaPx4yln4a8L1cVe37Gf3ipEfkaOXAri2YWi40GS0Ep75YHYTEs8t0UMISKXl9pGfDzw68+nRmYq6TTASJl48i6atjNshKDv/1sTmDSpi9pvUOTHgKnuELFotYCldLSBBHTRjYa2hU4RC24kOp/+kl0L+t08GE/IZCbMMnWH9hTqRxZteIRH5E/18Jp7vxGYwnE1TGn0OFaqTS3ICrLWK5yVRa2ME4fxzD1cJRb4OiTcDlGskcTSOcfJPKhFnx6ysCeDYqmF9v0ZwfrG4YtpksbVqBDkS0jMMyd7SCU9QtmXXdlNMfxNS0iX0zypKyq7VLXQ1RPnG74mnI9DyItG+uxc5V688qqm0QeybZsCTlIchnAxQ15SMDvh+UuPjsc19t4r0IdyMCsPXjgbXYSGVC6VA53DaL+QsrXJ6fnmGH07fc5hlH830YNcAqo/peJaMgtmXIo0hygeQ6AGccZfRj46UJrqGYB0o077h9KjmGMYTq/S4XAT+g3fachXHq2gjttGGHXvO9p1jMPSTlZCtSkCGdX4iqXDe+L9GdDlYs2pD1lsvAJlE8wHDzgXbpHOIbbbafBTzskTIQ7R9uLyCmEUU1kU0/D573lGvR9TaKfW31znDY7ciYZLOADNm/Ec3IHRbbkCyiPD8D2t8N84ySIcHMxMcA96IDakMT4tyHswqUez0A3T3bRbtgdhwTev7fcZ/ZQLGmm5i+qOcmRjkcEa3fCvaKFiW10+WIr8iKxlLyGh+yr6Od0/HJy7u49J836hYwSisod/VQVDgs+E5+mYtjNJSDbitp/RgKQmPNFaLTiCD1gU+XMl/OdocrW7bOlvPTDhY8AqgtR6np9kzIp7KgSJvJxhVNEaRy3YbewVfBGFXWH8uajYhJWjucKHKgDBTkbTu7a8YFBxGRJttxOK9hbZ2Wa9dsPDFF2T1BrU2tSv+JWXcRi2K8/HGC8Bs6qBvoGQs+Egl6VjQFj8DSBLYrHRg7BfnOlOeCSkJxTH3C+ideijq1rqx6ExQys8yi8ZJvDytx8GfHKqUlQ3R541PNph/typhfwK0v/yGw2kYwsCHBPJPJRvFnSlYSBMhXMfvH+fWvZi5cNJ4mlzaIT6MScNaj8CvrEDOo6o6kOrO81mrJKK5gQZkv7deXVJLLUGQU8u8mkkaYfp5a3kwYe9wZzLtTkwquJZ2iNr11GOvnFWC3HdKfYzezFbks2LBf/wcPognd01xEJRTu9VFxh7KdqysqGWnrd8X2FbUuzIwZRuU6UYcRKcamKtW2jlJbr77zClRdtVmJzdb38sJx+g26iOLtODO//XgbUqiaOlB5y5vXJ/3zzmAyEppCI4cbbLNfSX70bGzDVuWixalM9VfluI5NI0AH+uBld0ukyaGXnWLCYfF8rQQWw6zyZCI3QjO6XsJHHXjjcWqpiuks+sQVjMIBdNt7BQlm4ESNKNWWZ/NxCmMTjHI7LITYprwk8rN1MzQlmYopl+2FfwXtZoTMAvFeskIrmZTkp3nJsMKAFz973ml04HOgYERrb0sEujqbQYUpSg6SASC5++Z2KqBslYzWalGsCveR+BDTTo2XML3093Yiv2m+ASFUMM/cxR8BzAJZNTiZAVlVo3GPO4WQ/wRQNZ5DWG6xp/bLKRFrJinBkoyyS4uHMI8SkoYhEIOMNOSzkeiyu6G5ThxPXyJCpffB3JMl0h7ELuMwxeBzcl0JWpAP4p6N+KqDWSuWEMTZJnL1gj9JXGXbIfy2IiU9mZE7MQGSJWdvZIt6ekpReu6lZ1dBeXOsgFiuEKhBBob6fKx1akcwI9y+iEO70W27ij8b3XbkwCP0oZbwFpswHr1XPR1oHIBJjo79HCR+EakgBm970e+N5tHzcBLuFhap4cyhWJEBgnNYzocz/v6dX8YeD9TDN4b+vvQJEdSA6Ue4f7gLEihuHwZxn/tOf7SZ9emXPruzUzRVxh2G3KaMxPsTAEJYPwSd8L4c/2T/f0djBvCG0btgeKX5+/nGZVm7tuUxJM6yb4patp2knNU7hruizozjuzMj+QPjRXLJnigPmjmNAeTh6nXXecX3v2Gvm2Se9bYo9ivpDlzVpSjHwKvwEpBo7leoD79nrV6jUSU6kXpTYd6O+SZfclby8mdniOhANxBUHIHuUBmEOt3JRyo/hxejRlzpJycnpaJ3CYhu/D2mBZrhk7FTMwkzoPUvLz6KBzvHyq497FCwteOSc6jmNS1a5FvYE6+0O8HBwBuBnAXTWDKDCRNpaLlINsxkTKlpgQbXuxO4lsNpjhHHUcmhwhO1AvBDMDMz4gPFL6YdtJ1gPmWg+HJyHHVeZQP6X4IwdreiS3ns/jMafl3RM8lkgrQPEtWLrsYHD+CC8j+mrAT42JhyaMwMxKhT7+BInRacDQQFIsWXhwZvu75Bsg7O7bS7iXir5IAmqtUzfehtMKo/Kk7N9fiKLe98jM6y2siRpKq/z1I2/kdmRfnZZSjDs50AAY6/pTXtjMlsv8BISO1I9BRaUONEMzlkCNbTm/HYyFKCHjd8wWqCQ+vg45m+DV18xclb7XLUvQRUE2EbqflodPDAyphMhIwrmwnMGM95tcgby7rpI9nLXCprZgZQ6qUxCVXUY9Q36wmmBiNr+0SzS3kYNWrAdVoWTVMAFGr04M82vwh552Mz5/aJpAR01t4PZYO9xsNNLHBi8Y7k4pkvQ95/ebVTuMkbONf+yt5PtJ4SgIStmXpbkQAlgpPoGViZjYwh51fkYRjBfyhyJs3BSV/I8e8lIhlQNqV3uBiVqvHTjMSTiwFs74rX/4lBPLsz85B+nI4QvyTS0KghZyKzWXJYdyE8TrMAvzcvjMZ0WPAOBxIQTbhzbnV8nI+M22re9y9cktxRSrqucyySj6ndDQDJqB8bphuphev0+lKZJctlA5Fswgp3e71EiQ+UbEOVcJJ4XkPTbwYnvNADkaw4Tn7R7YGeizweEr5EJ4D+LSOlp29w0bWXZmiP0v+ABecQdCdtF/HkGRvCUzkLusdppOISzK2Lig6jonlqMCMOQyTHhJ3eHDLgWn63K1ZuzdYAc1qnno076KN6E0ZzpawRdgv+pAxuiCdYEZF5XZrFS3HJ3N1wqY6TaecL/H303D+rebkJ7A/JdiHsdZ9xwupZtNLS+alkvSZJy7g/YAMM3LOAYamTqyOQ4LXZNtX7AQVHNYVWiLl4Qu3boQEpIEPX4QSpbSu9KDTDpOX0wN/MNNxPpXjQ0HjF/c1dUet2fWHvZXtnBGAVdn7tCgdQf4dKXfP/MCL5Al5rYbxwOqbsZPsl5poP4gfmy/GKGsXIeLJ2OvnrNnptLQd2ap4ciC+p8odTdmokfETnvqjUkpASqJHrh2KPhzxWmZaDESNXLTAKPhWL+RA17NYH7k9ZQzxuFxXCB55rzR1/W9lSFxTEctSy8W26D1WT67+tblYBvhbctLTrBEf2PlnGx0zAAFwoRyxDe9ROAkMEF7sMhgWdeagTkGDdwohWOWwFtaFH0mhxTBp3zR1Davm/f5EqJRcE0Ny7JFua1Uwv/UiSsAA4w80aSJcvRoDVWJnzs9+1AJpOizby3EEZCjxCADMOVeV64sJ3SikMLgfE1lHV0fRIuQ4U+rb8OGNqVuy73++fZLq45n8vQOyBBLGB8Ovt1Z6ymBivJO0aKcD4WcPWN4kjvsPQwPHGL1xTw6iJD3pAiCAR7VH37Y+IZJ+kBGhdXs1E9QO6drx0vIgtuJbU/qXnTOTqURodICre+pkhRG58iYiktvHa0zWx3GiDv2zVNLNFCco121z0QCvWBtImOTrj39FlGY9x7yEl/Vy6glPNY5+847C8ajXjuZROSgMWmSGFXShJaDrTzUlqHaFU7m7JaDRor04Rs0Mk2AW6v+R/vnsFO8w+HF50gnGaNE6NwMy6L27A+DPtJb4WsHju+egaMQjDPyJp2LsEHHTh7RaKXhhWpqjkdYK94SwB7x36XaKj46KAcOlHbP9F68RB33Lt5ErRrdJY5OwLO9JV2pKRwFnv+App+PJKWRNYhQ4gTXtAjReueAyURC57OYL2qtkGk/LOTbbjH+sRWry3lIHTGamgEWDtVfbl4leq9dOaBMuLo9zKbTdxGWao56h42XdV2jEaRSFucOPZYfFNLYOl3CcZGoSgcPwoM3Bu8iqScaXLOxj6OdqBL6m4JObBc3QOsDDSnfTw3VcrtReEwgiWJY+RUKFRovd3ML9vYtptf+sz9ty8gXvI2Nb1Lz9KdVQBLJxvYwfbODZT7qxUVpMzufB89//8XhWqTY6QNDm8qtVQg/OP5TCWplWD39CVA6AvMvQJQ/pvUMHrV23dCCd6lPVEGQuek+UocSex3R/QFHHl1a6d1J67ZjPcal36w4ahi96mTPQvb/Idkl5yyDYj4v85J6dZ71vUxhj/JYZGLkCn9UiX5feKEdRKQHHF7vsRRUEPEb8sIrpDh5NZNT0zEodsWVV5O9VMLpqDZ1SNJ9Ma8Oqbb+zThfrewGVH4eeexXGSzl0lXh+/PSsxTFNbPXurjt28gHdi7SIQsR+SSuIFIrdEBZqc2EONoYEbjB5aun+ClyMcsGGH7Rum6jsrJqhaMZt5Re/UwSzwdRwCKjUORHb1qzDX+JZOnHigSNtr9Kq6z/92efaS2dhGz3mL7ZkbOjgwjxKLxbqIlW7NX+Ia3L+gZ4y8KoBOuupL1vTxXeeA54V1IUC77z6sB2QOimOzjdn9/yfHDVzBKD/GwKpIXhZ9QMGh0qrmGcMP3rnrPlDnDEDI50ankSLQsd+/i4pIhd1Wgvh2m4GS10mLquHMxrwBy07kXSCT3ggqWCMWOjX/WQJtv2xmc+uZgRgsib3bxzxHTI2D92U9QzLbVwhLi8tHSHrsLGcUk8fv89U4L5yaE3XcSmMF1bp8U7xmLRWv/9ixGMeNmkZ8a/9NSuYsVuzbVt1zmlRQ9hQmhA0drkdrJsugqeq3bDhlU4jT3gdHRYoQSg90gzUbC+TzoGKIY7wGxLsRo4oPzr/VcGCluBEiF9MuTI6z3zI5vxmG49tPSNaDJ1xHqGCiSrZqEV3Ol0vK8t84N+aB11oXk+3+Nptt0QWhM3xxqwTTWMbJ0+6I7nEqYdLOlw51qf3aNL2nJ/cRe6BeLhQTEOAvnrbKMfFlNdZ/ZBRBhmSIQNJfChAOFQ/N+i2A9f9kNljVxziAllNSDrwpHcZoNJKPptSfhD5pK7+EKDNEFAR3xKEYzjbqgHUFXsYefoaidRs5St9Wclek+OLSJAo0bwo9n4fubVwTJBGj75oFhC/zF2CJ8VlNHyErZgOu5IZXxGtu6cvwPCMAlpEJi0uQeD8/wqyQx1KZKZzDLpUT9nj3JOWZfVCbyhMiyZkvrc9NU+w74zK6R3KLJewx7dv+OCFKXhK7ZRHNXo/gfZfNb7u9fgkp/XqmdAtVurJ5/JDCawwb7vR5qV7sHGF8vTDZV+/V/EqlE/Ea0HXxNhyzl3MbGDqmYnFucU4S0sVjpfzYWnK8K7berQ3ujaunGWYsivqvO+UNMN5IODVKHvuEQNSxZRcnw7fUMq8XLm3T8KUg6ESwFOOtjZEUNFR86kb5qhv1H0kIVjf7oYtGlsSZyFEXOTQ9JmmT0aVf5n+dpHQNK6spRNMoiiBN0CEg9kXmEkaQSy+4UaBmfxpxuLNJLwSqJPIRB35U6fF64uKA/Tofa43OarHRufpFFbHziNid0aegrZJHgI16V9fRtSQU+ir0JbswrbtmT/cwX3l2j+tK//InF+zgyaE49L16JMDIQ88vzR4yWIJPehGO+/oskMeqqMn19nM7cpVsYJzJyENMrIx0LmjuxhtY1gSlH0S6YAbB0WJi57L3FLvfsfP/TMZkJ44U1yqp45t6l8qY54d48S9yyx9TC1Ia2ZdDYjR51Z6OPbowE4tzUAmnzNH55HvQH3BbFU7q7QJAut5DcnY6eqS03WY/RSmGd+OZ5U+xtp71bgyj/aXe09U9HPYg4wRp/SScaR1CggdHiuz9u69NIN2AsTaFhj4aXpaWEkwi66ZeT2KRI8s6qhmUigfDeiweW3eWrNPWWhJMP0UCfrM4VNN1XgdWKu/GUdhy8mG2db2LvHU0pp3p4+Yah7TPRlFFkyuuZB5feMPYIEG/tc9jvoTi2ZhVVUELybyt/D93ISZw+dqt25OcHVbCW0+4ajU8UJlPVRKfKeajZj5LGEVN4ho70PEC9+peTPggwg+WvACGYmTW5MD2TXALzs7c3S9pCIxwFLSrQqOK3wW/PtRLRiJyRj7TETEqe0cPQCGxw7XgGKCfddYA6wnX/TDZQxp0LUz0nDtvESj90BtBL+KAXIW3/KLH2u8cJKDkDg3TVvCNNGK0gXT+bhVUnrC0SW2/2/Jgvg7EJxL6pgd+OzJUDY0Cx3dbFbjQtHBIxnVUdK7MTKgWSv56Ttfru2UDaSabQ2+mkEqZKcHKSeSJVioJYVGJ2Q+Vx7OPLUPE9/NOvTo9ResVqYz+HGxwefOOutovGeQMW16IL/N1/Dhj4ITlN1F3I/8oAd8tX8IF8Kvz7NNbi1n/i2IaE8cdmGT95MYHxyd725wzwg+4l33V6LWx3nYU8N01lPG3/mgljm3jzdbw87vp2XmPuEKzYROARkJXnH9wOGJ/dA5PDGt2KBNUICsp6GsBZLcinIJEEMkLT7bidO5o3KfmBpv1ECtiK7yXS61FMtwu4Fh/sR6oYJ71goMUnIIVDb+IrGf2Af4iqIZ3wjzQwcxEjBZy0c1PdnL1WUZb1vyrpfvTfCeyMe5YjjHuXxxweGatush+iFpnUZezeWZd56iqwNJXixiAvpqNHG4DMRAMoZVBHWbZsEozO6GGH2zNKlfUlaRMzTdfYcKbqOSptTUPRqDwAodWxL7tw/wZFL6rqADVzzauEgE9Tv3BvDQCmqAL++2zSB5ld+NahpJ78TuAuzqhW+egWJsryD0Q4MeB8dfgUPyctrkPt1ptIBQ1BHQC379KLVNBSyHI5vDZ6p4p8PkTu7LIJf6itUNzH/kh46p3ktPTqY8vUN26LJ4uJvUliWSSpigbY6vpbO4i7jX33QKZxB7xiZrAcpd+1QbZ5jXw9DxkNl2VbyjIB67uFutAaP8VyAvjuYadY8JBXiGdKdGbRqzobK2p24e6s7NheOeFSi0gDaNVW8a69pjiDje+1qzWBixA9KUDqmO/LG9JcyZucYZ7DMdeM2mecye1ehSASN5SbGrZLGiEBpeDzcrY/LC5a0eqeLZ5IsYGb85zdnpSIXpiddF2LUtshrbC5dQY0ZmXAlY767cNh5tIjpitVkfUDJB21J0wsfxsYvWvHfO0krbbBHyeXQlkXV1jLRF+o8L2fedIkv9L35HtQPdB7FiVoOT+RewJQrsca5DY35AHXMNLPRUd7wGxUD+/5BkJ+tr7x7lBzjejMrymNvVRYej94ep6ENxec22f+PcS0+lOOh7ZxFrbIEBstLsXoVFqKhRe0hW23iRmBlcRP371AmPc8ZTsjgJZY037qQwdNZX8Zh5ouTW/lLW9oHufPpnLZLbphSWzBJ/FCONWUoC+TO36+FkWYNDk1p8rNxOTcCnbQm0N3tQkGfWF5bCOX57ccN+z132nGdxnQ4pJ1qtnA4GcTMfyaP9+OXBO/P+LgP/WMy5ynD2W2iD0Me0ZIL0YVmbX7Uw6hlfLmqV0lKl0Kb9HtSm3JFp4m98DXO97lYcVPHER8qiao05h/KBK1UfCVBF9HB75dgU0StnyThJug4Is69AN9X3KAoRjqylvotZGsTXt3fAnBr0jjDiHfv0J6izX2YpNaTbNHMgRCpVZiYibUSVCGRpRN1+DOE2CTFcWgCFCj1Awa6AnQ2rOH4XzrhBOo5zXf2s+h+xRBQMvytwdeOZVRCcr6Yb9tHNwMvi6BMRGMUgMyOV9bNkA15DoJbwGRUWpZV4fESWDuiosLnijpVVlhCx4nmQGVdQpuBi2FzU/eBa/cZCgpfK+pnPQo33DBzu3vOPEhqDox0OzInTf5IEm1BA1xVR54Yn78Qeqfvf1KRIZCeeTxEMnWdnYPQvKJLsTdCpoEgQFZGVKQ/EcVN+sRpqTnqZzbTLY3HDjvJsbWJFsZ3BgFxpZAz6Ws1aZg9rej2cHsfkYADHNCbIg51agHany0opQamRcxL8XCvFRfLkMzr/DVjHDJ5NFdqwTPxlsfEHlIyJr9yM0RiX2OepSW4z2W0lPWmuV/1LpaSdHwnv4dd4oZCML7nXlmtrd0TjppKVAVZVIObjdCsRX02rw+dxxv/4Xln63QBjV1GHKXfxVaZZ2MIS3nNfhRSPQnf56BBFpugwCNcG7nwhgNwDHE51Gx/BGx7RQQCg2GzHkVWAZ7EHetuzXgDR6Ape6BnhZCDGC1QLdEV8sBU8S/9K9mbaZj0tH5FwqDhxd98d+tL108DYfCam2IhRSUEiDR8VMUlq0rNUcBJWiY3x4LSDXMgS9yNLdEO2Ja/1ByL+isqEjXJKYg4HPrgEioCa3I6dAIPY67/icIMwO3CTS8z/qwgkd1cRj6PZ0eDnFD+kivvDbecJbHs2DCC9xUTFr5u0cPpj+1WnOfWYvr1DxCbtiLCcVT6qy+jMuSO3io430P+cclXuyLFFU1zsM09Et+NemzZGfg5MK3QifqA9RcTo9+T4+oIi84TX+DgjpWeqrLltJf7CIH23zQe8VXlCZdgs4E9XJ+HkobDH144Vehf2yZtkS9zebc8H2EEhvfEbQz/+CarzsrAJwIILfB32/2IPYULFkZBHjEMqFRbsIVk5kl8cruW70WrXQ+zvKUiyjuvxj+5ykYg7lZprwRZAGw1V0YYjQ108Pf+xrRsn+XtLkfBGEX997Pq/nyK6PYXGk0jIQr76KLKHRcQrCOrX9fwSWqaQSTRQLJcZLs1rwWMXkOht4HlzFvJOAnmadYUA+YIWz3SuINO55HyXltLZZTVf2i8fIy5q3o0fqDAjgWugiIZ0lzOMs0KPcb1bmmP+M/SojLshUq2yhs755AE+sSrlNOlqTdREQed5cHAq0oxO5Q5Qel+UdQdBVMbbdgg6Ig/CdNNu5Jf6YZtory/4AjQAJK0rtzBhn8ni83/dS0F0hF+iRmYNWHeKmoU+SKDDRVkPqYEMSKDh26kKGyhvASbDtjvV3mUwirQq8sFmdKdK5bCwMpa/YewlCQlxkFT6K6xQJ1Zkz1JUlQMDCpKShCJarpkn3Htn3Q9La+ivWFngfiBVXXcopztTf3SRrsZuStHmtjZ8JuI5n2Xxbdvs6RDfodRxhTMWAXs0Fq/aB28ZTfN5yaqJa2NdA6yklV8OKhfqRDWDvNOshqcNcVIaUPEgasRWSxv1VjkowehM9YjNhQ4TwluEhgSQwL0Evlf/8eG5aQuJA8jHGrAF2TL43W9N0YkqoepXs+8Ect6F7bbnl6pwANhVUynq2OfF1uyWlEHNDrnwoXugPYFBRxcsfkxxDeoCz7RoG8UxaATjxCj6wWkYINtIITeZCGX/kOCx393BpoSTVWaFbQKCTY60GnEInvvsyq/f4mnzhIb4pqkjuzWFGyyqZ/5MFHqrthX+Zeh+rjouPr/japA7IZwczq3b6q1fu7nYevCes2dGT8wVY4Mc91sLf6bh/b+nQ4aQlPItHR8mUGyBa8Ztlx5v8cM9KBihOQtnvE/tPVnbrIq1n3zxvNUT4WHQdcSJAHxusXQT+7iFiCaLi6lkrF6o1HuSL5CM5iP/VOQ0hZN+5+m/SCo9c4vhHBw8pN1btguSCXEAsiRZb/fUZB2f/C6iVQ8w4pihSm/f9BfWSWM1FVW/7URPdMkbbfmgvY2p+UmgDP+DaFxTGQXA2uaeNFt+c1aVKzO03oo1NKkuRXIq7tc/AXqgMscNM0ZEtibzILWvZmRHZtcLf5/YG2mkntx3sooGuW57kAiUsRsv7XoJjGChLByvTLBnUcan7RSX4bvwVRKiT9cHOSFSU8BnHYMF38F/DPG8Rsujp914j8d3/SuEilV+Yc1Zbifw3qq9M7sKfm2qLJmA1J0MTNPf+IHWaR5VNn3qRopQRXqErr1/ExuCp6g2IXcDjTFBteGvigiu7+fF77U4GJPQvUrtxEZpQL+l0DYDBvmbMRRtooQ9d2+lLRBzst7IThdjM8jHICEcAGNHTJS86ur5yAtVHNCvHZKVHfy1Pl98APc31oXMctxV2SdcOUgv7HRqtkjjfhbxM72O5JL2bbkCMMyX7WEZ+3zKDLK53KRQ1GEI8urwcrYzsav8GpASE9TjpLWxjY2bQrnUVXJuMvVG5sUfDi1TzZ1vdgU/CsnPdNY2E25AExOALia6FURf1lST91BJsmlD6uYGnys2BoYO8BRLg3/pjLyaID/KMxnYoR0UYLjufkptDnwe3OS4chLHewtp3Mz/AZHMrQoVpXb7RwMY68zJTnnusUonkBggCn8l6QGJclN0+knGiX4mkqv6fDLPS0cI9cibaeF7kjy0xK9GUPrebt7aM/DMFMWWKpe1NziyjYrdiWjvIq0LCyOz9SeND2gx+5CsNnDZrfDmaD3p6iDRvEt0ymWfNWKoxGnLQFv4W3N1/MNpKVmPzpjvrpghltYTbgBZJK/OwyJpakcodRWt5AERC+Q2S6I7rfTYzWOtv/9h1lQosfOqxKOrBbH1Lwn89jEptSQmM8QWpBvDOUAAgoCvF6SP9IFE9pXcA2yUs5rFlv98/Uw0Hmsi9/TCVHMC90kQbUQkfRmgDI7Lll3H+1aCiMIgEgky75mlIMitFQHibIH2A0IF3Sc5qclzOk8Ym3j9QUYRgTDxi7nQSKSpJPv4N0J1YSsxQ7S0A57RIHgOq8zitam5hzavH8UawU5PIlLpm3H878LK1lSCxOGU9IB3ApJSlZxZZ0j1fS0dnfZDJ+ssdZEtTTH8YyENDyRqfcdLk32WAPbW+l+86KduzdG7aJvL98/oqMiUDowKWgcbVDjv23M56ajfZgRPmRFpk3DfdvfHz41DcMmfeQ8kZNkCL3npsBxpODqafdRB8+KpxerPbN+K0BZoi8j1RsJuU/G276FF6YMbrFCvscO2oqXerMcxXJrb3Uo1vOBA+IUAkIDcEj0wmsYxAZp3tnz9bnnJWlMAoikDS9HyEf2lO+nzQZFasLbnzQhf+UCklKFoIEbm4EHKwG1rPOKKQ1IcOdIYwF2XNeRN6v72/b8WOz9a8dfmfN6fSWeYBMQyneUvXX5GJZ/+DpHA76z/+C37UqrExwlTyfJmkNi9lH4MQmHHilHU5UQPcWg+RGDjxFmu6SOQUBQ4uJP+QdLkc/vDsVKHw2KksAOtDndZM2Fi/0fUj+GCM4testCEU0BVf8JlPi9z7Y9tdEGw5RfCDSMhDC7IMjcSe37xHNS6hP4aJN5aBmPlqgHP1voYIyz+XO0DixnNSxTWCqXmxLkWFfMbDovzUZtAJ2OlFIpwgD4qY+ppEza8rBsi3LqgEAb0A7rTB8d8XzzE22A6ohyZaqCgPEaxBpGwOsa/KDDJCBEgAyEIQe1oAQMeXMT1dDd3FAZjZlEaq8mWyIkZd4NeWauju5gAzVBM18djiJ1Fzpc2V13FyQcStN8I9ODp6GpspsAWLay37ZnikxjRwpiCo3cpkDpoynrv145b9I5U0zBJtCw1v7dMpBt+eyhJnGYd0ROXs3UX9rVXRUekeymUQZp1flmuHGf4jzK1ImN5SeLNEwHEdmiQBGVtg4COQv5Rr6LsrzK0wXsPWglDUAeKOUv+9nNRSqRVaH8rfZepkh4kkGfKMNEHFo92FrDaBU/z9dPmC1gIeTaekLwdMjbHQqfo1AR6dwz/JM8h+Dhnca7k1BkXfE1s6r7JCvAok5bYlu2Nm0yfiktVe1GyIr+9qoZ5MNknyocVj4gzhsY+XSK63vvehB7n4C1ROXtE9Z8djJtnxWb/HECCOHC8BDkZ3kzfy+ZNReW1e1mSnRefkFw/1CTR2fhD00q6S99eA9e6jTLvEx1v8p1vsRnRhF68IzXre4W2/Bnb6ppTNAunCigdmUJrnwn1tlU6WdvFhMbjwxoDhRiBqNrqafjEvhUH5zCnbQVOntxp/A99B+2WpEHmBbg8oyVKodV2CQmjE4e2aii2oybU4wx2SsdSZY5zwlyLXsNrigrizYYlp0UUr68SalGRw5bKSwzzKEsAbNQO11224eDThcwE3jicJcrJ7EYLttODphVQfFZUvCR7drepGdaLnLxP3txMbGUZTl5sU4+RX01nyI8jeQDt6jOe4Tsjjnh0mySp/OtUcOFJ2ME4UsVsrcqfWPnCLucy6X0pyzWXsEedsnz+kt3znYtzPTzTaHXqPaJVFx2ewt9L38sznS7mXkfWgWV9K9dUKCCkD6TfrJuhpOpjesYG+FlZhrPEpBD2tConchM9XCyhXWQJALOJP1ASLVSRHkYZnwjlhnxI4PnKZ/ZyVpyCsCl9JL6P3ekZLOLvA1PzaVSkBNGXT3MjbOia9FOD/cConJEsWX3WHscD4pRJSr1Ynppzm1WPdn9kzxDlOKz6XX6T8Oqg0UAQERqSAMbGKpBPGLxdggTlSAGH+/6iQ69wkLvz55sRG3evvJNuOiKWoJNAKTVwTGg+JwA/N/swcQkRmRUtzjh3H2rlYsl7rhgSpRoOF6ZwO/9JcrIJ+DGRBnpXb8+3L1kQpcM8PiwXfq2IpDoGRuw0XKwAqgyV479b3e/8TzU6xQCQ0YryzKTlZ5Gg6hpPHkei3OYlDQLp8uZce/3KUXUsaNSVwAk85y3Sje58G/QKfm1fIJOryKpF9tNaIyWmASdM9SAkaeADS4JXaHTAfy1mT4jErr31TXCIvIN/ucyQJVy02pUQQQh2SsGIYAYtGOwulx9qMHURd+nBWez+nlQnU4nxsQ8MfzqZjp/pEgmUo8IWYKJk5CaZkYr/HLICHe1WYLMDK5b6rVObCauRz/XgubW9/qDL3bKsC96OyPDqIxw9CrGbxjeUGZcklzQqCMMz/YHbHCKK9rTPSZmAbss1aR2d/MH7LVEuMySSEajr6rlOKqsmkhZxSm90JBIsouwiNhJmqWgBpVYVwYX85g4IQU5X2aBB7oijefEvJbuZIJ67c6LBZZand2edfGjs2mhzvignDDjLgajrRJzigslP9chqrz5xbnHbCRz+kn+M8eCfJ9mSehnYmvQ0E3Xy69ifAAivYNSU31RdWChiTb3JA5UkIPyGY9yNfWJu3JmoR75n/+9T2NjyV+BVKSkNndUNCiGc1wL/rsDDBQrSpIzZfVUvetGxYAcTyEMQGewuDNZauqXVj5igwo5NdGrTVns3RVG5VLiFCVgAKqETW80B6JlIMInx+FGRvdIwH7FktFRMQR7wzkQEmwXWM7Zk+ty8BsRbw/pNr9Eg43q9rcSy/qsbpReYEkvczgaExwWG7ODK1Yw0xDavfaXMwP0CbOZ2qjk5zsz4Gijck5h+IAq+2nFj0qMgqWt5+OSPjVLZ7ECaOcUZuL/Q0Bhkdc4fCmUa5ekclI9fkjH96lj6AicNAK9K6JhfJlmVjC4Q/oFcV2xx3vafIT//1R14jqh/hMcCUke106C2D0m8ss0pRIS3oO5i0eMOqVZen+xamVXOjgC63EA75wn7UutB4bRRZ9ATZ8kP7KVMCCnxUdyPFrgsOMxEJchQ5oPjn1557DYSA+W+otMvMByt4BnoTEt4T09NLEBmnuI97isofkz/1QiP7aJxzTdszSiVAMGcw5YoNqxRPf1m8Y3PUEvSPogysmMSIag//NKOoLwivhmacKbfH6uhvL720F8rnO8edI5pWlDRkfNjoCSwC//pYg/6CObIznrjs/ihtMzXNOggbGP1HQwahzauuWsLvhwMJ668HOyUnJalyaMfY/mInaoDGIFzjYn3CF1C+qgE+YMl/rlBOGxpWNrQFJoPW0uvK4l1t/fdrNu5wYcqQadSZNNPlVmUDyuDcF+x25L9DouBBrZbEOkaGh0sY6A/6pRF+kuAbFIPmSV3ZcJjKZu+enFdGiZ/kolz+1xU84bpyhupz/MiQiMeyHeVmjCvrS0VvBdRMv9gvEAUNclxRQ1WM4kwus2U0KqX9L4yFvD0kpy0p28iWVxxip4offlQrUQWgPE/B1gNX7pD0zwTh/upAo/jUbUA6fPQygeo9O8m+LeddoCfcEt04jCTIP+nq/ZvuVd3zf93BYVar2J5qR1uNyTPfA6dX56YHRT5I7Ts03jJG8+riLRxFvVoJIfkI5LtgpzEy7e9Z6h6Gvigzcb4ebqJppht+39fj6Rl3VWzC3wFS/Hmha6x8J91onuWV9LIWXDu8YX+cY8s+ZwRDriYGMvW7D154AkeXCD2EgNyacZ2xyLaaumUbCOI2JBMaqbAmcoj/n7U26A4azt6DMax2BLzv09MZCCRnoNtSEhevGXzo7PlCyWR+w90+EN/B6tIYMcVxd3ATJqnYuOafqMYwpTygjsEt7eGvuTPmNln5ro9itEU2aUbLVwD6LHbmqJpsZDhoNV5nACk704Ij4VR3EjO6Z2hGpo+R8EKF0uXuyyZf9jWdItfthBdGFqlEXaWHsKWjEBhN8fm+Yl6it+L/sVTS+YckdvZfyHNbPrpwY2Rt2bME+oQIzo9zuJ2LCwEjBFyBxpxLLMjDGLfOyNbtT6LeuCUfMQfyC01+9HxdQ2TVKjr+2jAfLIEWHpef/6F+TwYDXHc5hSLQZJ4Zk7yZCcARzCOnsvqVokU7zq/X3VagpUITSZz/1OAVpZP3BaRkjCjrweBJhuYTrYcoOwLyJ3qFAitwfZDyRG2Ma0fCcZ+01SRv8KY78j1zdIgMGgKSUudh70S19ICuPeWe7cLTf30IHW391q4sjbrxNoZkCmqPee9be1D7LyT/ZPlQxeJJDPQxfqvcdmm+vduNkryjqk9Ngzt2Wv7GbvXQ7NbJKfbPB086JMcI64DMD1EUQr+CBKopZNVYTTCnQxfBqUIwdgoIj6g5F9xV2JzVaWNRIsavxSnnMfz2C65Ln2W5HRppkh6sqy1xL4LguyQxqSTI1TRzI57FuZde43EvJ4ZrllhwuqXGWzZ1vee/+84QGINPU5LFWBDQyPyQkB+UdkBh+5kHRLUertHrNDYRV6zCmsU1M30379BcRPAl1okLuzLMIcVl7EGkjDw6+aUCzVkQASkOGWoQEM1u1i8NIi5Nak8z7FwRMQRsTQsopcDFARHwC3uwP70PvQZ803rP6JX6HVE2NfCc7oge9P/G4dlGOEbGEctA+zcDf7T3Tjoxmbwuh+u25rGkCH+F2qZTXLKxYYbv9/atYv8NiGHw+JHs7pAG3wQZ+pHbulkSGAiVcA7UgSvvi3lftnLQzvCZt45Y4SWHJH1EgSVVX1siJaHW8+O5Zu0fl9XTTRRH+7AJItwYgZ1iOl/2SaSRTqh8cdC6a77Wy+he7+7i3h5NKD3CXHrV+awPqRW7tkMbA/p4YHLlRsaO9pUAHdRsVacvAleZSox9q06izO9PH95XT1bQdRBw3RhrsP/sVWQA7s/iXG13WXHQPiEFk4+4As3YMypnqM4fNWCHngPwKCfGg/w8Tx5KtXuv6sj3RAeVbhzR657iKlJbG4qgAJETIgNGqXDQ7auyaBP4Q1XUWzyod9D5Mz+xMq9o5Tgp4zpSiYWG13G/mC/qwVlMsp3vOERh44tRhjkR9oJXa6NHn4GITQ9P3MF6gpEFXomILXDlMNRb44qg5UGJM26tq44peBWELCxGAD1j5mlXdIB4sb15x5RPiHHbrRkwwy6VfSybQR47CJgduZiMUqIfWUKOAiiT536FnjDwvgU2rzEoDiFnrLuX88trV5D4Na9OS7cN75baGwSgmvIYd252q+R2BFfBewz74NnVMbPaadwB7zh6/qw7+qmN+Mzb/oayEsxuz/ZGExLO+whavX/v47kj7qFypcCdO9TGZBCwP7d0KqrtHwp601y6pY/XAo0y7xUrxcRbm3EuVmASuO/mEJadtK9W2g5McbA+f3mjsRHuXbkgWKnApCcxXhvu/3OZoNneM3+e9aXqqzxV3AIzZJf8EHAKsepcVHFc1gHLgvVTfOOaTOXHIk9S9FkyaBt6xOyIsoHCHdyrh+KpvdT6/0pSpV8PGh7GUu/L5O3T8e//msyMVKFYvpz4phEmS8CRUdQCZrizyktNLhP1A/octiRl6RoJH9UKMC71aCLu8BwR3uov6IaXKzJrlhd1K11WEl/FDZiSedOtTw8V6CLnFeKqiv7cGWd5ctkvkwV5K47K1w3JtwGVYjRuplqpzWgtWH8oWHvnuj0LeVSblgh6vCJU39f9jlD74KiLIBCaYI2SWYamKHmi1eAVLRJssTq2Yhd+0yB321WJlZN52nKSn2HfZWO+HAgXsOFnGouo9FRvRqkrKcGreUrrKKBjDB1aER0bggXJE4EF3uL5QTN6fjF7yLenadKq5Lew+z0ubVraWY0yhjkbHR6sUjusHCb1DoWIWR3jITwlumr/lAG4ltf7euPy1shbQhDdtHkdRmAsSsD6o0ORMMh4I9QhSd6PH/T0m6XqpRMzbw5UXm6ltEmbG8hrZPv6HP+/NKORv77tBAELGP33f4H3dvmLYM0mDMPqGSrvYa5EuKV1Z/JGQ6InmPHo9D6p4xRX2xykxiy6PwriMsg0u1pm4iUlIC+Bt9HkvJE4o4nkAcnim1RpDBTGSLGrlmOVLtp+8Cz9PyAVK3AlE9t44AQGneLFpzjBF0hzxkImIqYRgpU7aeB4RWp/cxyybTWscltGE3G2HzPhCcDmEarrQmoyC3wElFyKd3KYy3bxYKEAehvJU2VQ/TnHvJG9pNh8uNm4Y68vcSbR2Ga+n0NjFGVRC44wMzPtzyJO9+dR9aDRm4H7XMoTScqBGfCmlpvZlc+TuVYKNBkhHKnzFSsLzkoFzfseJE/ajqiUoewp7WoO7vR1kLiN6YVvMwW5IgNtukrlItx33VIc+x8g8krQ1KXLfi8ng6WRp9w666Adlo7W09h64pqIIcxzWQsjAxIyME8ECV3bmtdRPxjpdYkEcvJpaO3xW3l9sVM3M4zRafrI5u6oFnVw5kZ951SKy+ut1t42+fJ79LLjvCARwccUArcom04JCwTvG7d3R8zNr8PJhYIH9Z1a1jFnGYhb4YSc9be371yfYGrYVfzJ5vd2QU1Ul52iD/deXwdCIIfuJX37KUS43WWpd4Q+IuYNlMJZu11S/iAQrv3KUTUOtbKYuDt6P1nK3u5DL+U3ACdQ/c+s+9WA5oKDfyK2vRVIVb60afrXCPWDV9MwCiTo80T2cTDUS9R+mWnHXF016zC9rqYJGFdEFh/FpHOgYARhDaVqEAOgDWDBO996JDN96Moh8ujNqkaiwmpQ5znrPlDnBID2T4oglkigFJcRXb2vDa9fmRwYyoPH1y9uqdpDZv/w9KoMb2QveZoRJbksBnWV+JKnQVjEJxZlJV6tDe8fUG+G9MFnB0EIMy8VpgIJTpIzQpLOEJV5bV/OSR4wYLQ04ULhlzba8Q+oAlmCBs0r/HUiD8r0a0kGX40C+3MmjbDle+T6J1z2p5mAQdcykrauMzsrDOzaeuXOhV9Z1tbdJfEkVpLWYamtTPBt6RID/+JTn1PRfwWR5ab8Qht2PqzNoHmykPlX9BbOx8LrqJ95j2wDXA+3j/IyeSrrGDi+dFGtpHhGKZXfcLvuuVaPXI9tg0oRtByYNNNhJpoeXkzrxTcNNcrxmcK+OsQfqMg35IUuWfoSkJyUFoAJIOqdK2mAC+iPCjVdoxKQRikXUpVGdGZZRo/qd/PMWrFKaQEdNA+h8000InGqRo5889+87sWy0R3aRTxKR21rIpL79ILEqrTbMoP0vv/NzVkOrEVKqqETjVTwgXnlfqUb3spzye3YqLCBH2VnnQTiH7uKW3428A2DSp0pCYFYCp4/3fCYB4BMOoVNZDQYcJcygjRjzoo4hTDNidzaZrnHDLknPhnSK8vuLPOUhzwnEFhx3vwJQCiA2rzA880SIAZHWwuBChicR7Y/tE4nq0za50LQqmji0p7EUE/+oAEIeGv2YIR2bf0t8scVl5u2Q6I/Me0xcbCIH0oxgEg86Hchohx88HiBTfsj5M2rK+AYSTVUQe5PYPZqBsqUKUQzx1i3/gjMGkjqv4k5JmHqQeZ0Pp7iD7/KNQV1tP9tWs/mxXZefqqzKpbkfgvQ+k172ygBX51eJnQH+yrWho4PNi1eTxJGqvoqzePZzoj+vhadtO8OWfGEG5g4ai97pRyoqbujQNAsS/mkRWGrZ0Pf9NSbs1/TG7DQfCfNytF6vxk/lLZaakYNYOs+fwJpHYkhfgxdq2eSWLIxPoa1VHAtwn7fg8EJ8y70vjKkGy3TixIJz77sQqARXK9BdrrhZfJ7iSBm6yh5o+sLd+4FB1EqRhm4x11T5e5qMbtU+0WRetpRTDIIhUoTP9IlsUSAmhXfVuX7cnu2E2HHReTJa4Jqz1A9Z5G88ZMpVy0OFOB8I+QzBffGGKbYkYPV2xXcEOm3vDgjIaea72l0bXxOKxRZea0GM5OxJKuHGH4brWZ/kE1zTJLiT0BUTb8MIkpCHxNu3V4PBkXZ+xyw8COQWNn+npFX2t3VifEmxNWn5pS3jlSPlPOtbaiNSSxVHyQQhKAI2QxCwQcj0WzsIGjPy2dXtj6koUhrMXBKfT3ffzVCfxXW+INIQImevuVZoq55n2X6sPH/z8UIb6UiJEWnnwayaKFslrpsGdWyaG8lajyQ602L+E7coMIr4MyPfmAjHMPKl3i3aw74YlEV+m9cQINVM8dRSpKBNqsTn6VYH/HbHkG3iIBnihT320wlHrurWHfeLj1e6HjR9MKvSd7QULzstAhWTSekxc/4zjXgFeSmO8UcfSDucwP3vNIeYjELkrORl7A7k0k5md+e5zPX1kZMuwrWx0jkRqfw6CqSi5i7ftaDHHd1aX1PdVtS4F5ntP4Pz8SqhFeczTIZXnBLsgyBP8MXOxnomb0B5HWFZeEAI6PiMq9uCdgiYXPx1HsUWgIFZY8jZ2Ic8j5n3eJCT1gSDzu7VNs+9I4aTw3gBbgML+j6s30767JWowxPBfJMeV5YzzvAlrPohgu+AsyxlAtynl8tKuzeTUO/ACTXATOus09fy6jEcf3r9mOL0SXvAiCxTT76CaUHk0nkGxx8Xw3IfwCmsXn9FvpsS6SlBGrfXA550ory+x57+wNqYi/AStwsfwYh21yVsVWUgP2ZyufzUtTiPCjG3oU70pKmoVP3c6MQgtEK3nJm9TSTP9pyjQ8IeJEOm95jtg5yZflLbzNhuJN221rC9k2pnI+MzMquRlwV6J0T+6gtX+WtT/KWGM8Z2Wv+80Fqd0XKs6aGG7GnevGsau36CQTmo9rDqYDGbIaeOLcTol+V+mjxx1JEQBHDf9V9aIIloeJ74qobSVkbZGBvhFSOtnF0txGXckCcwKnxWkzddDbQUUR58O95erHaQpeF1MbUmwxjg8t/7o8JVSG47+vXD8Cp7+0yGOuZO300zd+AOeuWeX+SF6k/2M8ru/yyaecAMjOxDUTEcvyiM4RQerL9C3OflcZB/3DpjOoVAlF9NG4LJR7lK75s4fqmG8PywTz7PZB5VQ5ExekaOvPNcsovjLvBGbOKeG5FURoE3ssI+1m+8RCxfG/lLZX53WSJjRYXLJkcrswbXNkbnBCOtW9IquqRhlI7BsVhrsldwgbGHxvAQ/o1gzhWSgku7BTFxKlG2gi8TIru1iA5HyG1B8naBmkYkkBWkKTWx3G9AGDtZjK8jPi1Y+uEoIF9DP1gbF9yJ9W3TkdtptG/ghPoy/4DexlrkHfGuaYx/hyoJBOP2FTKlZc4Dafl1Tmd4B3MJkZJKIeXAVKAbfE3+StfO5ftKCZfnmItW1Z8gXJ4bP3B0HOicBolB2Cgj7+4J2yeIkTK4kHsj4jNCftKRmUDbfioHcfaEuXJGpRz0tOya+YKXWq5W2jnpykvS+7XpTxyRATbfDlb/O/y0gGRwBcYDQqnR3TAK4ycCLEJ9zijuxcOW+9itC9WaiJZoUt4WFCp0f/qkwyrMoAFRtmCx8haJiQHuxLQOZIP+t/oJpDlUTxxd3UfYxjln3HWWXGKwEwqkeZEXNepMKL/y4/kLWYBWwHFfJOwR6+4qgYpw+IsKNwpwC9wlrtfck6slMVYpDssUOhw0hLQGSWXjwu2WwDdx6hOm/KvKRIPT3l8reEgZWzG850WYLtfD6RFCAec+UxI9O78TZyLXbEmmOMxlKTOPHRXWsYfQlN88PA2i4AJ3ECMbnIQpN9fUFQ5On//ewj/Y/BumnVO2wpieFZHDP0Pd+w8TiTBjXvXYcXXooVlg+aimqxDdz/bJHdeDF9Y/SM88LjOMC+eTLaHorMh3CsE8G61Fm55NANfifc6SXYb1x1mTfp55dm74nSYAZDs/FZl3RQkiuWRHn20gjQJwDS1EMAlQGWidI20PkjZbtEN2TmGX+4NNTJnxZ43pQshpxatHvRib1Mn/9ecso0D8YTgz16mVwu7WBx40ORtK0XuIJIMLrGsm4YdkGQjtv4Sw5lw0hC1aSVrIvdT69l5GMzb7dzSuhtyEU9Si1/W9Gw9Kf8g5NGzFiN8vidJXc8fnw1oJrpMVVbRx0pDbE3PaMo6VDuHKKXi1JuWVAqlokCqk1PAy1QITdsNh3B++agXc6DFDAtN6BthXnN9IjI5y5pmDXmWpPAlPV3mnG1FKnBXY7maWyYr+cxRrvqXSIFIfZK86SpVwP7KaKU0iD44g8B2tISIjvoZPoKpKFON/8lECWqwJOKFnrsI9sGQ7sOGAtqe5dUsD+ja8vEa8EaX1PunulWAHg+1IFUtCIZYIeXd4aDYbQMk1YyCBDQrZDLwonzC4DA7vYHsatOq5tHSEf8YpPA6s7PcX4GQNrXy4ZHVhpYbSTAzo8aG1HTHxCwDm5QYTH8KxQZmJkNVZCpXcrkpcmbIDpv9x73C1h4LQrM2HB86Z6WhrE59Qxa21A74CM9EV41oeDzUjaVhFi2u5+imOjkdT7L5KGhsrBTH3OdhE8njt+8Bw32/Infq0ITKsFwFgP0Rh/OSqrea+GGDioqqQhLsd5mCbOU7pIBlbIVU7Pufs7IOQpWP5VyF+k0cX42rGgSDOoPW1k+lDU3mdhl9VYajtcW0oCPU0LoxytPOHL6K/m1X5NZBqXW7iK46+XebiEYp5IeRXxrdT+dPVEcsNJt+44KW+YYypifQHIQ/zEhDi3Z+2ty9Yd16BEkYW3cDCmMLMLKMXkygL62mkbdSVHb5bFrgz7QKRUQRAjjtaayJcSfld164V1KAxteNPD/vz3cIk1LMmLrGBHha+e0eX5GdBeqjp1EFOEpZ6XPVWjwDPaUWZ8tjG3m1Ocij5sGxbOKnX4w21MjtGLypbKWvMMav9OxAi11pbVaWKGf0WnCfpnoNrGW3JMG1YpmYkuw/5cDsjyFoNRa2lZ2ksz2jrk1aBcyLZFwZjsjEU5sIorbLaI2HuJQ1Kng1DrDG6HPDVkekHJdYn0RRGunu0usYGrh1q8o14D0rpXM3ee+goUeJxRv0TEwohircp4SVA3txZlM8RiYYklMt6YddcZhL3VNipguc1VJWz51KFyyYw1bms5jnXfccZ7LZN0E5+4hJpLHPk+Uq4tdOfX8j6duuNn4sBFzZPIdQUoN5klKnw4nozeCmcrg3qkv2RjbSnSPPSBpnm8SJWJ11RCacaP9Zzs3WFfTZ7963DP6Hwjkoq3pkvjf/zv8fU7edoSD8sNXZnq9XFho+w7gu4asinukTzMLaEuuJo4kR6o6cwlyVvZR9mJjOCVV5S6g0OlnOUY9osANhvHdAqEnfFtc/I//Y1ZwZ4P2wEmREl2G3nVxf6GaWuGibmhtnsixCUbWTP+n4kL9pQoMmxP5RoBuiZ//HwJsbZxA3BXcOIzIpzhcsD2BvNVLx3ZOmAXV/8iS2tOISmjmJXWQogU3KNrj8rcmyFmf+oqT7SezcuPSeSfgYprsIe8rvDQ3M2kEodSSb0LQvcPbaufSu6QzGIHRBIcQeo2ZwVZXYM1IwnUZ5G8AzB/GvO7+WYEJUzQrVKsOQilL6yknl3f+5EWs81qEQcXWXE0rTmnyQ/uHMNoS+4N55XwrBaRirOcvaCPQklG9o9phkrPn2kOEg9U5009sKAJAeWSC9y9amh4Wb4OJ/22BQDkVA5nDxF/Sgoi0Q8e8SzC+Q+5zeM5VKm6qfqFOKbKZOUfDqdA32Hqr2x8gJoUfh4n4o1462NEBQ5itLJ0i6+5gIBhHiz1dNY76c3Et6O9EP8i9Euu2i66ELbw3oUlniAuRx6DHr0JLIjWUQMW7+nomArQje8/X/nTplD9+k3NJwz02EYnoY6jqwskb3RgN/3obeu0finPHS9/StBPcC3EV3vNpfR3O6TQ3AniEooIGes/dtrkLfAu7NiWLEz2UmfnxZGkZ7TCrx2Mx7X0wMx3uRB4EbjQKZhpcJx9nCz9ltFjQkEJ56fWD8/1g4JWZHBw1AjROT6VKiwoLH2sRk76iSRI4RrOm0KXOyDSwCEpvmszRNgeaTwPqMGTLhfu1kY36z4dJF/AhCo7B6tgadeotOp/8CcbVe6+JH9/ClwiJDfGmrf/xUhYFFfG4hyGjDIXlngol9aABiqCgcPS5FStqpT2kr1qrVJouPXEmXE9I9gkmqqEcjbkRohZLnmQCZPanu1YDubjeBqModqNcFx8egbhS70yyntqAw31bnHElFItBr/sAS7QznF2yhmd7PVOpd8r3nIToDC1+fmczjxZtGc+ATQ5bq7njhG9p6PL9gIMJulw+EwgvoUQzxIgtxCLjJodEYteQMEHXbCYZy7bgVxW+6ZmDt/4mmDxsDwWD+KZiOyNaaW4+1ro0AQuq3o35cY436QifJpVu3SN4miyHVftdGrXFMpxmDiAW6uLG+0Pi0JaIYLCKL+bUas5ARCGb3rg8ftTG2ddcJWE7mfsTml/AZerz5KY1lqXKB5v5ARINIkiXAMiw/G9Cxf3rie1FwJQjHuLpFr991zNwIpP4NCPKVW4jCZ5TcRr6AO0AMA5lxrLboLlq6W/xpo0lq8bGEPOzNt5bkDZDy1fT4CGkr+TpWEb1x6M2JDJEjvSLbaIaduLZDeRw+/lTOs9lHRCDwh2a0a/7G/wqL+7JYiTKF822JtdUYVI9kz/2ya4cPMDoCat1A6eMlzo3TwF2wfMIMr5F3RsIj+CrEZPyzAmq9EsiE3uAMk1gXTMa0LidhIF/Sb6qYagpKudYjgeOhX+8Qhp47d1g5unUxOB/un2F+nUKRwpiY4CiZ/hZD+IYule8SzvY/OwNRSqHQxOKYVXQpFs/wXObR33jfSMMa9O+XDIEef3WPejWqL+pPgE4dzbS9FmHE230DUBzHTU2+iJSEyqNUxrDGBMfl7UYoIY4ZcM+NqK7a9Q/kMoRUFlfQ8Ej79+7XJdhhJixkUf4mExbSprGJ/OuYzdnDs5aMShSc/rvKJXP2FXrRJzSVePTw/XKbLS5l947ZoSqSyY6Fg+EbPQpHGKclsUX0dDcFSR9fnbOmF1v8ozeeIqxhqSa3zHUWQER3t8JCI3HlQHY5Ae09bT/AL0yhBcVaVAh6O3uKRpyR7TEiD9FtrKYSsNc6spqwI5t9KmlmGVl+185vG0bB50fYQNEz5TOzt6A3vfcAzPtmn5ZkTaeLHI2sdINm5y1arec2a5R8vfQPSFSEitjrjrEjyDLKacepCh8ukaPuhEI9+Rtmilin4LGkb0PYwDMore1AcrIzWSAakdg2j0uHNoihD04EXUXIAgGUdI3DxW0vNGfWN1Z+pFc4b4GDrwJ+lHkgIJodDqquaJFH8MkyY/K4WTmUztc+vkMWWybn4tHiAnW457iD/CX5LU1DVQI/nn4MKlhMeHFiBgR+IfwOqD1b0t77s7t0AX/AOJy3qCpiWKly9+D4GvW41JMPaH38ha7ZrKrWtz0Ym5TA1s69OmzkD/LlXvUgGKtdhFA1BRqxLKs3Uz3XR6KfcuQjtRSBDf4/xUVH2+q2lz2aAjbdOpgfl+rsvDaT7lDR/Ez9OikYkPYq0seC0Rr4cZtDxyeslCjvjY/M3g7dMOTd9utdIIF4b8yWBpy6hG46w5JaZhYNl+yJ7cXiKYb55JdPI6IFAJeR+h14jnEtEBlYAkJHQ2iUymA1lTsQzjafWbB09Mb4TzANElKkMIcCN7D2/I2Y14OG5YxeBrPV5z3h0we4/wzl9JoURPAf2XEQdpay3xiVKz3mOsMemHWnWkpOxC1svLXvbmoa2FYOFlGt8YnCQip8cjnprE0R/Z1ML0RczR2/ZtXUb25cGLrnkg4YZueJNOKGyW5md8YVL8fYRruN/TctxScdr7kbT6MA1Sg4ZZCAEN0ERv8iilQwfHPE7OkRUwteT7HNNXsxhmuin+Y41Lp7h57mVpIPabrQUfMUusoifZGOOIhNUQbYzjWsowApOnJ1hAvji2ent2+6Z91wGYrZPGlMpukO6KNibSa+q92nwaJaqtibOgBcTyDevbYhIkZM9Jh/aCtsaxjGctbYJsJKWlqd9dhpjcxdcGZ1ZLQpkASvuZCcXpNswp2vWaZpLVlIx69hiyH99mFW4BQAH56tKLGizhrP2objyUWEg7LzuBhU78pEHufFerpC06WePc7yWJmgF/BWmMNrTsaqXBAdqgHdA5/uq2ZC86yy0SOgfPXOsf3q13vSS5AyUrAxuAtQeZLQMs9od8OXIXWXa6HCSlEBTYry45Nuc1A8MZve6A0RBVkIJAlRASfOGPyiTXs6BXiGIEHMyKflB1pThGDKyDCQ3Bw5rqWejwA0SqhJeUzqSK89uUI9FSwp1ShDAEQ2Wrunk50NPuWVERXzW6bmui/iHUVcJs6KMmll/EXfyr3elej6+jRzEAoHDPcJaenFcZEDFb4x5DNtesi1UI4twUuLfeYOIeUWlpoMT4nAfpVGXeWd5GXgMXGGtqH0tGNWG83obHRa6ju+ySlkxg8YNdN6GTBDXsDWwRxf0VVY+N1E8+bxFj1UUjEXXeaFudQ0jNnt+7F0tEMTSmJSsVkS/IBamieaNUfZMyuxZdnyk307MtQLEns5m9VixNnLHbcXRrsaKuJYRHO3R5nbF/gFNnMTxl1HD+ywh5jaoBGoJsXeGGOU2+0citosig8kVtCr6UkfeDb8zuk4/lirb5s8he635JloKSMqM2qIlQIdib27iqeMybCsh+5UuJG8tE51KOJU2IGM0NAZ7UPYeenrNlBYOnvnTPgbxWcuLCNxAhaSFFJ/BTSuGcovkL1ow15J4qtfTG3rkNF/TPFhYHxN3m2qJcBB10yMV9el15OtH5Cz4S2w3837bPjUfPw7YpYsmhUIHqDDVCtyT1zvJyrzoYvvK2Fl0W5JxZitqDCweANHIm6k1wrWBLXg0SYde+SqcMN4lQ4er3Jd8FXH+5kYqYTvX2wRUNeUGmaLbOLoNW/rRWxvLrDbKP2aFB1LLRSRSLHcQX7Ccmvm5zMlJPgZiDqbtCylhwmDEH6MZ3CEag6C+aXiDdgo4OTYFRQ4R5h2pBBTjxYz0qY/JPYAkfDiJhf9UNNbExbPZkhDVli6xrfdDTaN4dpx9tnirlW92vds9PiB4ciPfUQMH8GMr0LvVWzr20qYQdtWQSO57iTMfguTQYx59iL8EIDYed1TVxHvXsl9OvCQuKmP30kEMbdLShjoTB7ivk645K3GbNSKRGKhZ4SIc7JNjM/hTFsBe29VXyZQchQnms9J3+UG1TN6HROEr1/Q82forLgePuhJXL9oriMkeqC4J/wBojxx8sYXA3YFkwqylndpv9GcfwR/L8vWqV8geMrJ4f+DtfgP3DNnSkPcmq9r4eYEMftNb2/q9P6gbpdLPUYqAUqUklPgayCHF4ZMQfD5wLfMhBp/hMxTMtPpWWY/nQ88oIniIZMjrS8bTmshg2h7a3RIHTwLccIKVV/lk5Ejd1r2bCzE31dO2QPcZt40W3dAWDJRagcZ6C2GOyoADpZ/zYdUFEQQ5WpDSNvE2Z0SdHifWV4Hp2Y/Osy2G9457kHVxuK4k38zbZN4kdDeD/3QeGIMAh/5xfXNNFMYh4elj+QtDiJw9buo/Z/LINhXVaSWT47Tl/VQrjDsWjImHcsSfhgRqSt06GG7ltcO01BeM4+Ti8Addhn6LxQ0S2u63BShRxgDwQ58J5ImPVY3gXUHHS9irSMmenbIPvV9jeAfHfzEYeCF+zv5mMd0XEHyAtNporMk7FkDcg9i1iFEf96cvsdLkMcK+Nmv9B9XXH2YXPeho2/h94R4RDVsHmaocsOCl/GG/kGMuUsysiYqKIvFwa1Zq9GdI6AtgW9iHb7N7LLwgK26fM24Mvt4Xsw3DOX2CrzV2cU524OiNtKwgIGW+7tpUIc/V7G2ihifPGvpQRY216Dy3z6gF+cMnmloppvU5KDyn2d4a3Hg5bTj7BBfGQU7nixR7EkTzeI4O6LpaiVt/zMSKjZGgbnyiuCSnAAuOzGQ/0smAIFlkm1JGbuL7N0sdqiq7mfUCbGQ1O1z2oghTF+Suf/KZjXTs+7TlQfqlgnVzJTY4KhyYDzAStFqE/SfaRo6WsWCuDUVyPDwf/u4VQOVYWq4c2eM8s9KaZL+tDYE3H4x7rQ4SgvcVEtugp168a6nxZNynSKycz+rxOrhILt8NJvYn1v5cZwML4b+66f4hNKDgFpEn4dUkcZ+PL7wTdWJhVV3iuzXeirPI5KhysGdeRkYGFCB8gmXhd30pO9fosaeoYJhhMujm34oCpLsoPLk2WhtbRr7HBPClsZcaYzWFxbMiBsPDVI06V8deM4xnUVIL1GjinInOZJ377hTfb5tFEHFqr6HIubxazAVfqIOqZuoyNAAFTNuyw23foO3+DfAWhD1jnB1DERU0AvPSQX8ERclLztHDw+rqFx8EbJ284G+veCbGPSkyIMutSvbcHTZP0flBrGPjMeX+i8ggn8LtrbHQiVr9nQKrjWk8LQDvVTicdlgDNpuK1Rj/WNfDXy2a7bfa7/Ht6m1YZN8cOSI4nWE8iVdWExNYKn5MVDUtlNggoMludmsmOJICSuU0dALGDn1Otm9VYUSJJ2QFcnUD1/bI4PCWRuFpPDlXlTOIBeiW+Bvgscw4DBa96GBfLEdlL9p2+LszZPkamP2I/Q3exc9NcPMndbRcphtTLeZlIz1NAwXeClWuMWvaFrKbf6rgoJ9w7mCllQ/N9Kt45Khh0CUzCJDXYq25jks9FQE1tAH0DT8nX4bHhOFAW1xgDXc8Fd9PwZKjGT1/twW1s7SixrV502noL7AL2/jWbbOWRqZqI3wiDcnF99OPVI0as7nvh/wd+xUqr1FWRbpR38XRuqc5rzUtXxFtzJQenQ2qfK0Rs585AY1linpE4w505djnYTVxkHLmwPOFFRKMMBN/WCY4br2vPxJhtYj7iykl2A+CC8gH2CzzFM+x1As6gymgjswhSIzPbilCJWKFTYo3It85YpH6npmMVGEr5gAxQ+14bAJTHQFu9TLrxfVSd+1YFGAs+lD7KH3qQxf7dfeqZUSFv6u093O/ZT0f40Bog2ms3LiZGiu82MqJWW9TRzlqKARzW54T+9zeyj84vb5o66LTt6yACfUeltZKHSSX/fnQLQGSFEgpFgPIzOwU35Ca1UCSVZ6CRPm8iSSzBNqlt/p6DXrHdSkt3JgSUN4uO98UIjEgwjlwNUY9MgPJZIen0f1zmvpaHuVGwDGEKriPsH8EVOfAj84RigbGrqtkqT0QZejl4B2CWjSb1A2t4aLljwkJyZBsKH/qvpQExOqMhdZbmia6xHMLNI8/B55cZY96jwtFtLsTyDSrTGg3qC+cAkcL7KfBdFTrJUiajohC0u1zkjdnEtzqfOYngCNBmMCQTSXG7aIaN5rbqnjgsSC03TGUjgHT+nq2s2AmNZxD7JtNM510Bvhrlw/ALmB7I2W2yKxr+z6WotbarDy2OaSWLrTn93nungo4LadjOrk+s9aXMdOojgkZ94g548OB2YrSAIkgwXNEhG3mV/gRktT1T4BQLjsicwL/z1EKEU7eTOgBCc0NN9CgDDEpeZpxusgUXmh3YNR4vppgMJ9NmPz0tlIWkPpi7YoqMLOGEQPXzHUPWrShafE6JJL5gfki5d+updFYg14qxpY5v6v78anLf6gtRQCLCvqtCsPvQ6m+6Nyubx0RxSLPHxjgi5+qH91tfWqu09S+zJI5FItlizMSG9tCcKrqOkjUDDiTf0vEv1o2vEC+7C0v5ScKLmMuAMBUrDI72izoxmS8msrWEYZrmWWtxzSCeWI4gnaY/TtsjfCVj6ecMRiK6iDYKhbhcWfsMvu+M1QiLkVLjA4uvJkYZ8BMFljaHCukeQTGFMREIbEm20USO26VJ2BrODwvsxlp2RTDDgJboummRa1Xj8w/c7O9KMhUvV5KlrWlqsGRpl/QBLqXbdy+CmQS5z+wnPPWEFvudUJn7uZRQO+upGk3/gXBzcBZufmMOJl5qazaKfpZAlimddRd9zj7B5CpS+VXWHUI+MWVaOYujI4D51Fa9wbLzHlol+6cmaGzo3U23guLn5lDiiiJr4m2B6jWdtCr19aQd4Ud8DRgWyYZQLgvTgtUZVggR7gqjzUeii3FpjAh1dUJ3HTsz9Eli0bSgxFZopGZJImXhio3uTGnHhCvrprERkeGz/QecNLx5SvNppXQ61JhwQlu0hbqDk+l40Dki6Sb6wBvXluPxi8nKjH6NFru9c2Btl1QQKfNpAhoC/ONNfyULODJfFJNYndliXGeRNHJtPTPrfHE6R6uWtVETACURbtkpE9fVYpUTOCvk7+ybe2fgkI0yWwA/dBDtm2+EBczLm6DLGLJYBcB5loOoKENhgLKOgKZ3/oBmaaUSb22jWiC6ov60iUHlgQbSe4+GKDHWtSk7luHJLPEpAyvrqYfZe4gGIXRqv1ao32+cc4NMXmd91kZ919CsMCgstjK6E7QNnoHEugMJbRO4M+zKCUuO42TtFyL2CzJR9wne7sXj8/nNJ/2PmeeFQ8QLBACdfgCQq/ItJPJuLh4YIGf6ASxLwBwZGhF4fNd/GhjQEOhtuNvJlD8HETIfUsuXZHBZ0zSn74BbkPjVQapugJ78eL3dTBxKx0/7PoqhnlZxB9ymv2fC+Cvnk6hhnR4EVkPN1+t5HPSaQmv0D4+JKX5XLHZfGDQM1z/h7dqBy/AvHhPcxFmJ93fVP96LZRWVnQYDnHKTLR+uHz9DCsdbvAP4mm/g9l+derjho+HGUseR3wlPRhOlyjzh346FNs+YHBNkp8GIckpu+8XKZrReXCh0ZkaknG1dA3n9GpdPvL+gT9SuHppyo4mwCdO5aDIPL3I73EfM4pl19puaC7JTfk1a3EGIVSPxboBpoH1Mng8fWlx3y0rCunvVarYqGTMBMZLtNXKI4xLWILGdxKWAo9kWOaPX/c7gQNzAsZ8NYTqJ+Dp/rGHqVTKqKAkjSK1HCVsMl17y27stjwtqFWQgFn0IALHWrGMj6qSpFRtbtnVu+TKbPlumCf40atfJPWGXU4K6UqJHpLkHe2ooN6K8T1ndWLxNCjfmc+ApI1rGbxPwBoZG8R7rJ0rcgcxCEqNAMhs4BHval3WDoJ0pqUrNCu76WwAs1rMhebXBvmKEZ/9QCaVy5lwRFXv9z2QCMmV6Wf295lDUKJOSwB4ItvpHfaJrHvqeVbXaGZr07QP5S2mIZ1sXAubUvTTygL5v3rmViyHzssIgpMFRzyYsU6dnNM/g3axWTb2X6BUOqFMHMCQ1xmxziSLubBsAVOgQeUKzOS9vgufTqdeNXJyvvUziHlSsvHYBiN+Dz9r/7WGBKTesnX8zLdKsI7yxC6p3nzFBZQUtmZGTSq68po1EyVGL1wDLN9yMN4Ye6n5zT8h4wQQCXWzHPvsRnDHLLDGfkGQ9Ki8VnqZKSMCMpOFCrOivxGU96nNeCs+OTHlGfFdBlMJre/yH31di+uMrI6nH0D8EKjSJlxpoyRzDEaIt0AtVZFmV6sRZoGAU8OyvlBtzfRCSwdBqbBav6miQISaFTsmsJhXJwbDlNVPlpPq/4NyguY85FKbwAW8k0H35CCn93Rl0kNV6muVxDWATXn/WwjUqxHHJ2C20sP++5ZxEdvAuwyv0BR2vGQC8VEqmR/MdAEvKNcdU3U5fUZaLpRJqBpm/gHlhio0Gp1MTWE4GwM9NEJz1hySlNiNTqaLBuVC+YD2hhutzHc1oZ3fWvP+4V2d+V2xpWdmsY04N9o/N6KvGbHh9+1RfdR8mu7LxAmvaLLlPSS+xCJUWE8420RMcKry0jD1zdosPg2RkZzG5RfUwCO+rs53XndphnLsXJTR8lz0gfpAprHL8WOYMUKKfihi18VMp0p3TdKrMNgFUJPTKgYzxbxbv3UD2qWrdjbyfwBVW5BxnLuV55pYP1t2zdy1IUj48xQ6ElHb+z5R8aPVAeLKwuGBuOJh0KcqpFn5mWzAHQa4eW3inmkzKq8xeygAVzwBxXwHUJXBHTMTy7qgcyTgo1Uf47lj2BbUL+LK7LIvAAu5M1sYyWm/eTHcL/XzKTaHsvNqaZfWCsLsoO3DgxSeroiRtepMWfvFYRmtxyahd/XCIz/81ckbiz/UFMd+mLIopJ3ZB3lcs+yX4prjpsrj1/cUt9BDlcEjTnURiBu/QUXR5QUuOykLLJRvN2wVJM6yl0QhZnqf/bLqp/TmbpXtc9a9Xf8ALFHg41mow198cZEkAmvYUyNUy31zBcNSGtNuHdEmrDAcUXLhIRO9fORjN5f2fL6KU/bCivJ4+PLQRmArgkUP7RKWYt4sS1TrnYXwAXcgCGxwTclg19iiIQDvY+t9M1CVURc9hwj1VBhvDmdmoevcWDr6FbH+GZ3/UYPnX55dDGeGndKE1ZBSD5w7hNZcoqRgxHtux3TzNNuBcT+SowPCVqMf02YjDwKugYxk2hQM1RkZI6PMn8171PTgEgPEx47vysbSiSWrVmU8kqAPF0vM106ONaq4aCYH0tkNz4odduLQn4DYDvVuIKZrVtD1v/Vgb/DMGEO3l3rJLHUEXPbxdpVzH8XBpKy6VAx2QZQSwF1uT17R4qgC93a2aCc9gQMT35fSfuMQHhXji5mqI9lJBtIRCCi2qdGWTAGRqvwCbFmFvTzDTOu3OtpuLhI9yR0Qugmu093D49UynjRWOchUJ5mY2c3DFF7fU9nix6C2adqDjy6cNuX44Lichgx5y5PpMJnQM5L8wTMTkoEz4TJr7fZNcumJatOMlaGXw1us428MiH4nBHsC6nojh7EMEyIjv1h8v2XHBtxCS04cLZzPbGT2CNM3jtRrn9Pgb1QXuHgFPEh2J59fPbbaY4leGfijmVcZ6bxSIPUxncv/Z8CfxQGeoDnKRyj+EGvqmzF/cTleLo7t0NIvnj4yKI489BvJwXQI5vqNjmxnZb7ZzTdiUMgKxj7Njs2Nix7aRj27Zt27bdsZOObdu23dH867zCuZs19QB1WVXfTSm+SrjFsD3s7W9bHbp+4DvTdJh+Ohtvo7uy7V77dqydcWRICcOLLz1pbvquYECya2TJbNawpzsh1TmQiLIFphjpl5dSg3j+MaadIUabUkLWYitp1AU9q+CCFaEo5tWOVnTjjk5JN8nje2DMnzFMk5EM28yR+/wmiDVLS+r5VZWWtJURZXkMa/luhavnQgbmmDTbBZt52zbaW+yN8TDOvQNYBH7MkA7ZPw8IHpSRMZhHZohlLLt57K47JmcGd7e1Q0ZK7XK0SUP4tLdKF/shXc/gK3HsKEdZQ2lgH6J/9EmnkfOUztsAZGOrVLlhn34/UuEyVSfOT67xoXreNWRU+B/1IYSYbwOIfLSlsOp3YAcyxlznyACUCn26470wvjuvQV/AnXnVvD/JukjbExhvHtjwMIgoAlCoZUvlI5SWwUtKnYlnk5nrFOZmBYXtwgRxRqhQTv8oi44cjxiu0tJNkQreumFVgtCA2WU61blamQ+dLf9m4EahKLY+Lw9yIBOzuKBG4UsktAjDxjnF6tcrbmFpziqL0tfCgAqPQSh8e6KqTb78SC2+MbjEC61wBWXtaUsFl+Hxv6Ip/G8XZG89QkcLRt51bGeFuJV+lR6/vpkQvDg3JHOakcO+MwOecUwSzlWEEDEb6UeNGxrPbyhRqnPua/zY0716emwynGocgoopzska04YhjBWTMudgerP7oavOEKBtQbytBWuXLGacBmLaust63cgvrnRidkXGDZiWke4++AwMU8EGw88F32YIhsOMW/vqb64arKLFPBvJUVWoL4W2Y5OZK4FNLvVLG2sqbqIONK2dOBF6qsQD9Hc4bNjoPZP8aanrb3VR/Dxf3cEg45VNA3TRC5s7EZwpKRyTgnAR+/7CvRURz99PvaYfe+1Gx7jy0hTjdgIwOP8Rb17UfGy7i5JAsPX8Xn4F6HHP7XO/b9z1Qcy+JGgznjpo9JiJh0HzK3CX73zEJZz7oSZWtzn8ZADRahylM7gCMXL80enRJtcQbgUho1ywAbcnkzu8yTehOfBHKCKgD9WqLVk4BqMUxfa9ZbtGzYAZdRkWwFjNQ1J9UP8Azbtx5Lz6B0MPlpo86FRNRZIH2m8O3y/4rq/ZcMA9f/LcIeYc8v3oLNWS1U0AtdbyqbkzuWCZNMrATrZqEZ1pbxI7nshUnotMwzJDV+qi6UTAacnz1sCduIZzBNo8ISVPHqfhShiQmOzdpy1qPQqcweHRbLZMm8MBazeVPSAgA1FWp0QVSojJK3/jlwrrgNAidwk/TQuF9B962mjTapFY2XBjk9os5T3VtkOgEr+xbgN6AcihkhFQE7bgMF00BCODcM5V3wYGcOGlx45x+VJnYZW+657aNi72lgU8Ofkyp05ujf4t8OVTGgR7Gyleb60iAzEwa6oDeh1TH7ICTZnmjcr+GFAbqSKU/WawgfrT7I4wiM38vt4POZXLr1B/3dCrXR8g9WgzlSvebUGUW6dcSQc9q/H62WkCPjjmppQASGubyFIIVfKhv1Ts16cmTDKISSvaY3Ea3QZ58Na9ZyhG8tfM3WkYOGUl/KhXg75De1aebbv9RfP17SmLXcZNOv+tsplJYwpfMOziF+Krd1TZxIuUftGcuMDiBLsjM8mR15Yedh70ChhXq1pJ4K3ynaJ7wEblrghovUM3LOySCd8p42S/ls5HMUW/Q8qwWhtzIWkNFajtk1HGi+iEyu2BeeMyrH0ErHUQr1KSIcMcYv24Fa9mRCrt7GujI3fkWBPX/PIE0blY8uhylp+D0AZV9mnQYbKPzDiTUaItOJQnPiXHiqP0fbu2w6JxoJETCNPGHvI26kLQxK6GBT/+EpU2CarkCieMTsyswjNbeTw89ffdKeTIkC8voWGKvO6UfZeR3MFnnlfakcSorhWjfP5VGHYSxu42/du6CI7vv9pG5roscn7gE3XG0vnnOM4u+m99e0SNPlXSkYhpNISxoTJVrIU1ZFTPQtJYX8aF17fEaWug1kXBy+K1R79Y0yAtWoHrtxdvsPDHfga14fz8jb8Aa+RP6u/cA5lcfR4uQQ20D+bAymN0Zk7RroYA75eyoDkUEO1A2Ninhr2pwCrLJJ8k7+lqZSZGulaJtP0ODrm+D1dPSFuW97qeEsoikbwPiYfoGhN24vrrNI2yvHOlKzEoNaVm+GVzaMSH/czzvMWCeSQ71aPrZ34f0jCbAZxBm4uRLsebE5nyn8w65XTSPTGfogw39GA7MlW9+prtHkRNvTbQhjpDrQUIEMI/UMdHh+8nK5oE8lshlap9lOuy/XKmPbxWbeBw5Ht4H1hoU4cfyeT82BM0N1xwQ+0ymqkDJOFYyu3xTj0A/AxQ9nac3kKktdhAj7HtIHq94xBmhb2k4V9SP5kfOgZRzkcou6Zf1cmgilYYxlRIbEoX5sk4prSrUX0qnYfMLKlfkcZjtkJCoSNdn+IeKvBkr4wgNz+F2DsRkCtmEvIjknAF72GkPdFE+ziynUiQDOvq20mW9c94zHeQMjojaIlCTa+NDmwLTZnOM4WtVGoLVWGIeMB74XKEvELGrg0LC16F4LtF5nxW2KOW5T3oJjNrzSoSANG2SksCjbRinh1Wr6c6Xi0nFLy4EPTf4FQqQAXNASEXoC8FnAmwH4jDux4k1IwXxXk9p/3svY3NETp0ABVaVh2GZroBwZFbX8iJdaSBw7r7nExxf4WbTl6wTuk61T9y0Hz9VNV7RruIOPcj1COYZQ6Wn5vnTvQhsjemDcRe/36we6QkUX/vjZ9FWtUFOFlCZ4cKlUKH9V9LEDrfKaDt9obpsLmHBbctceaOKnXi3PCsKGRO2Ue9kAbhRmIyB4huaDzHNN6RGMxhTs6lHGngmcwnwnl83oUv3b4eQZRLb85tsiZPsxuqmJVsZ2zqGvFF8lVEx0IfMiParg7JGLs8EuHIk2B5k2uycR8CvDXChwNOKnY+XNYpo5eMVsfrofFteee/rjIPX3k8ss8n0jHXx3j+AVxoMw415+J3vvDpE4mAA59B5ELlwy8B6LRS7Cke3uavfqLerXfuKchv6DgHYXG1n8k8bPtR8x7YoP8eFYpKB5trg25fw3CFYT9jeMxOzPkTlLhCmYzxuQ1GLtm4yB4dlEzeVai0pHkdzed5o5T/hjeLGM7yte6Z3KlZC9QGwCy+IuO93FZg+8arayIrnHwiMC4y5NODOm323M8jH7juj1LwvgV8cPFBwwK+bkzwMd96p8HSXQfbPTUU29rFfaJnIIPQnu7wbX93pKDkcrj9guJnvxZSVnmF6dkTv3z5iSRghha20CuDk+gSB/n7923/lImTWw+2XBhVG/zE4ed7estYFMDS/BbRdUE9yKN0MDmszJmTUL2GO/YgF+Oidro+lUCbc9x2W7c3eAqDZi7gOKhYj9lcYdgOuH8zbGzufzunuOjcEdnfZVgDH8m4bC5+l/Wo+HzKeae2sWg/Y7oRy5ftFgQVoiV/Iu8fTV2gIl3rZN7G6L+F2hcltlIPMVDckMb096YNe8yKUAs14eGs2bYtUhtPPUrTIeCnypGSFrWxYaldeoivL/kRp4TnaUgewJW5KJ4l6mWZGr1NPIsLjjnw1b2ZqpEj1DKros4AVUvKw4lFzlqWr0SHcLgM91M5ZkTVBUEfEgulaEWWhIkDPsVTHUviVQXp4Jxsilxub1+Lip72Led6czBvP1qUMDMY5QbaSSrKjfwgIF9jVBXySop1D4mU6MbPqcC9phk1mJv6jeuhwFIRiMtzHVUbXjKzNYcP5o4MJ2LU5ma0mt4R6dp/tEZkHHq3hphF943wubIepD6FN/rDJ9PZ8QsuUPI0BxKyv6rOzAG1PEimTkBu2bDzHdeDwW3hUA0GyRMEibzyOxKS6ijkFbB7uQB5a9X/OPB4JCka+Kj8NLbwhEcys1ZvTgshj69wyho7hPJ6PjOW5uKLfztkZJ1T1lchhMt84+SznaLZYYwMddVW2kxzFG4SKwdtnEzyJab7+dQDr7CSsNyRDPqwHX9MbrH3nuUkUnjcl3YQqYNTgVal5+WWR/FdFcOcK9ku3XP6h0h5/qFBgXJj0F2Nlu2R0M54sd/o3R8paFjbARuNiZCjFsh9l86qu3TauaHdsbapy8Yi071HhXP7aOh0qYqCJ1oEXG5StxfClzJBVe8B34wyH1b3Rjph/NTOE9GVnDeq/sAn/BMwYrr707RlUKMpLzdxNwDwiupzTOrX09+mjrHljQ58v9R683eEJwtJUJp+/3s076leQ+TrA3Vqym0hwggd5yZDpTSMg787WPcvJHIMTEWb7QusG0DZ5vkmlsQXjq2Dh1bSsPlUisaru99aaWwIMeq8oFRJWRV7XlXWtukxjsbkAysnJH81cOZMKP9FbtI+P+NCMOsdZ1qsSjUEQ+3NTe1YPBWLNt0q/SqylC6FTG6LasbmoCCgkp6UOmrd6PTGBT2zrAriMQOxtWXqsUCtx09uoF0ve6PiV5dOww5ueaxBQsvqcOron7I0dWSg9WsgEBHqk+gZPo+WjQ3ma/Pxmu2vnRmjkK/yZjdtnlSijwy6XZkUkinScAnctXXDdfLZ+uXB8Zu3CBRGHbYzcTdppQVI6RrqN0JeMNsHIQmRfBB07nMByI4eUcfljwzOX21j28UnkMFPs/f/IP8E3T974E4BmYT1ApG+crVXV/ZwyED0OMmZxAnN/BTkoNxLc4E4aNrZ+IraqYJBnSSNIMwWNQCiza0FRCY5FW7gDFimyZvmiNJkUMEkYv4j0mQX/PUR80jkwlYyEw44W08euMOPMNJBmWJoVeFxfEmwdW4xIjHr1hNSbn6FC8i81AT5+0geORNYEK3ABwovX4LegneUY4FgMEH4wZX26p/kgDm0LeMkJzfiSoglxU36Fy1uxRKzN+f2pYyyqNpV4sEhC1/oZoZww2vWgUnhcOztzWqdDJGQWOOu36ZmeS3d7m7JGFL+K/D+uuhAdt6gye9qR57SmxlGtvgFWEq0F3htZCXFZHdQ/n71Wtj/B8RMONOWK/vXEtmTQwYOG2z4sdGzzbLW7GrBq65Ycquo3ZnSrTJ0g1O740qA5fL9bFnc5LKqJz77yBFk6xyP8ceKiPv0CLfy6NpW4Hz+JA134hIxl0/m5a+zFNiQVA0dMRDYmk8jMIYxE+QiCpbi9e3p1cYMcfXdL41ZMKHOgJAtNHTCLnj9YQiXxKXFlWxrVSmo4LJuksKFS3N/6v3ciJJIf7yB7jEGtjJFSV8sXAEs2DBI+5zl5QdXPrT3zbm6kFCmxVx9sMT6q7e84baGtXzumtUU7d8KbBdPRLjwHD64NjiRM6nIoCtDAzozJmV4V+EzAcxafOUfoa9q+aipdfTxs7G5hlzQTA3SSrCGQhP+auRhxi/q0iUQ0eCnPwcLI+KDf3PUvfB7Magfcj864IbvlyIdwhJyF59ihLCEJzn7qxWjiPkQ6RNR0HHNeU5SMVgBK6Jkc8Vra2N2dnSSIfmFdlROwTElOlaQtUIiat7uKsuu5PkSVYjoqv9g3Akikz9rT2/KQovrQpan83LhDN0oGC5KodpDycaApvzzQRDbPx9b7R03ZV2Cm0LLsF/sPjultJmtsCL7xaX2VOoSfwO6etu0RrThFU8Avne91oltHS26zHsSCFQaIqRZSfswxTC2UlGdXK3Wu4VU/G/J97cqlTi4+Vw8U5JYPha8Zi6b+k4wGH2kOuBT9vlxCWWxSUQUsmeSMH1P7rDG19zAcP2+FzQJxjGhpC8CaYYoRf5D8/XHFN1RmjqBCpqfF9dB9ucDTozCYnz0qfcxMTB5MMb9BpWACInuxek7x1WztAjmBCKjJz9aGIYe6ZZvyN3QDCzscQuwkjrfv9y1qarYtmd/Xqv1EMrYslru3bCl+icKv3klsnn2Mk3Z7uBkxSVfP6+uvkgyJ9RfZD83Ki3S5haHiibMrUvBD6iIycLHn9FfSSlKb0GGW/9gzVrskJxqc618zF6NPI2B91QtzuCz5o+1wBPyM6d5y82DLI50d3zDweR0ig7oey6bJolwLIRl1DTXZ0sm0/gJODH+VZIcsz6b0Wx0d/EW1n9evL7UNYUgTJHFwaE27zy/CoLIUxWAsLsasWtIosAzfCsUy5vLw19h83R/KrTH1d/dBg7aZKVDxoopfGLDpdgJs/27Fs0myCbWRq6spUxJf+mbLTAs2F/hG+dq1/Q885DVupB128ppXJR53lPSNxji45v0rwwRp9K1t5kQntLOH9Yyatz6B1Z/pQqYulu/6o2ORc7zRrU3Auuq5FqOk/yOqQf3dJzVI0nUvDSS7Y5L/RBOIWVQEUsDwLLQZHOAR8a1EZzCThfDDjCCQBuYzpHDBESJfymYOhwtVYdaQ5FlL2c0DhKyde+fgImjZ7hKX1DsLyC8ryo1C5aPHzrHxzYy0ZVsLPdUttRae4vTKcQ2z2J5TALIm2ZMKjap06U9JwfNli6a7KNPd/WweJULs7eZby+EHCXV1GlMCLvA4LH0ZCtRZC5IMD2J/C1MoKgE4uOXY4mT3MrIRGQGvkzwPwpUcY/HMOUawX98cLI4km8cNBU7EQI5CsczpNE7AkD9TSujoje/kowtFiCTX93JbN9cHjWJnm56TJu27NMFShb4RiIZxm6On4prfbr0VNI/9wULyp5wLFYIiupVMXpjtv6OxM/Ro1I1MxcdlVzFV49L2UhxW1+bulk9cDw+Tu5CWys7kNfXWHewpTjoJO+/rxl2rXJ6/dszlNKT5jyFjqQJGSZKoU13JrzeuyWB/zW9wJTPvdfgl+sdJhOzKHjXNlXbBXSCOWzq/Dfnyt5ef6jkj7tLVZQ6ExDGYbhCUFBEypgP8v2lgKocbTBrqHz9dFOQYA76qsH+pWwbLkKCQcfWFA3J28UvbL3aVulBCUHdSRmTHFm8eRRn+F5ozp1i3ztEiHj3pOdpUq59wd8J5msgF9bEf116ivoTWmMVOQI5geZtXuzPspBlHDd9XYJDYv6HqKJyz8OJtV7Dqn6Z6xuXa6YxS+QWtrdibeoecoxX74hdA1H73Kn8GIP2ipkZCxkaNjegNWI4XijST0/fbgtLWXmMJy5Nf4jbTYT7U8Ii1GftDjhhj4mAWbuRlKasoD1ED8fv5UHEfpO+CREqL/qjhB1PMk13NoLdhsg7MIxBE8f+74g/9hAO6zG5Nnlx65lDr06c5lwFQDHx/QVgUt56vt9DEjtSlU3/HZtc5gK4mG1HWtwlE2fc08sJCtLFU9uX8ZIYcvpaxp2DXJPOq05ow5erw+4fE9ifaEV43r/6A58M3x+E7JbJVHW0e4xI3Hk9mPQwlASgVRQLvneQiFGwtPyhKm50CF0a0t40nA/WJX/N9OX0tZ7SkqgCYTY196o9QvnpjgXA95Pq0S5OlgJEB0J2WAy9pIPkaqI7uzRJEaU/iKuJ7IMc1NNJEFfg4iReDl1PxcM2RCMsIDmCDT9jmlg/UEkeWPBHtk2Nyxo6kaVTlY0ifZSkQUm1FleTkD2pmszaEYZXeVXatcu90PEkT6HVbxuVX5iqQ1fK8ErKZa7FsKNES7pP52NGb3K0ZsKDdNbflv2jCM58Ye6P0M+YJGeDJ4VGI1MxzFt2RUY65YvEFNjVhD6aWWJtSScFKM3IrxuzwcI961tde4QU0DXmi2hc2u2k+ea0iB5zxpDtO8voaWVtLoUadG7FebRHma+vjGCQakVPw/RN71bso5swcF4WUEHxj5WxV4G2tovt5RTwyhOY0vwmB6+1YokAsXA/wxeIAYb+BXsIJtTLEt23cVyiBTwAGGmSW2GVMAiq0sBGHk7ru9pfkea1TC/r1hOK5od4udS2+hshiE6CvFGH7D+OaXJShBWO2VbB67MdvX0mmsAS3FezWnYDd1YZwMKc6ai+ln4L9b3LQ3UV0q3EDuuyXDfIezF63ZR/xaEYhptrPDBtmysCFiLTbPQaP9s089pclRxaecmvS9d9KGu2UbQ1lYn1xPJmnYO3H1SQmNNI77i9oHk1eeQRlA7m41LWIQo9R+uBj9RFGft3OVX4022POPZ8ree1/c3bcW7CSsz8QIVtUQSlWXOOhQbGnPx+WnRKruvxwG5YiHY88H3nlwi83Gsqep86I1VBNhnPYvMC0mo9DcPgcZI/k6ehIsTG3msKczlsqk+jM9lpmcDJNNhC+XQ/VIFEqAN2tt404Y8/2+IxCLeOXg9YHG3zoam9oTyrmyTU7UxybplcdfkCvGY6CmdIpdM8M12t34sRCDXwUhM2q7dEaimPHoB99WXjb/V4y3JCnBllUv2JIY8jytD/WFs0KDLLE6QELll84gp2ae1BsH5f4hDXnKlvIVE+ordukeyfrm8N4hlomKmTmCVI81ZvuFEF/1mpKyZ+XLFlUpm47iFIBLqOaup01i6ZEGd3qGsb2JSqHP7hp6ohLS9wSR5DLkl6UhpOMHRfXc70h9g4HeUNcB0NliNQZSGslKKC+mQElJGZnYdv0o/OQVYaV3lufk6triP3k3WnroTknO4w+gyPSiZuiFigR+iP4zUJtkoHF6aYYDZNe+47vL42kqwJ7cdLS84rjqSpg49NNbyfdsPxAV6E1brZ2BWNV+vcnhOn4DGOKVeZ+XHl+ifAZJPkFmzGJ/EzvWJyd05eVTrrNFUBEEEGU5p89XqsR0bov/CvVXV6r92KvggqIN/U7hJR+9iXUvr7jGIucHMDkkUhmDZKXeytxbT/ZGAdvZJpfkKBxWuIn58zxbBGMVHAjnkqhmxG87NpQjExdIGsRrvddfbEwavEzTahk6PyN+HLCOHn3TeHP4mYtfomeawq/n7WX3c5AEf5edNxtl5CelD3UqnOqAcxE0S2Bx0I+qbAhvo62AOYlqWAcI7ayuyZBY72QPZLEl6ano9+nBP40lYyiE1dPTdhUDTJo5MKWB/XELH+nYBoNTRCasoWYPFCeYloRRj4pNhLKUSGkIfuQi9H0QYHqhnFAuiIx26QjKeDZ/TxmsVQLq4unTtmQL7+vSWSgKBj6Z4DC+K03RN/CjTNu2viSeossJPEwpRraXkO8k/2OWNuQcZIwKMi2vqc3T5fMgN/exfG2Pa1/TlCcJy9ZA5k0BAatdc4xPyewGsIFJOZ9cjqqsbd7P8gqMDOrtyFnxXm8PfvjszKU9DcY4Q5QazCwaZXZRwgPPtTCXuF2+/hzVOdFVLfACoMQkzcgIer/TxN5O2K2uQY4IcCb0M6KzHf5etmWoYVGS51/K7zbVC9MKE+a9c9WrtZh23yq0OUGcTZAmoyUvrQ4sEW1ptmfdDPnYDGGvU8Tzw7ssUdLjSighHu656lcfnh2RAv151m7L7na7gbyxEitJSVm9MR6h+jOAnc38UnWXuiyvCjv2EAM5eAuW+DYgbmXZUAeHnFbSExQfFkWaUIOT+dL/em47sLCm7M65s5dxkbpzcIf2eXcfyJ/gDGibT7Sxotp4PcQQxvJVKchrjctRoL4UWfetLUioCykzFzgsMIwUUXts9s3ysu160Tg3lFcy2DPZ8cuydpPrfVQdBOLW08u1ExLarVVNJhoux/E9CWa5Fe2LvgEIzRC9sE2LghcCzxF9xjq/dSgsnr8xnz5T8kUT11/WH4gw/ptrFSc1aos/HHuwNQt8wL7SvbdBON5w/pwC7oyN9gTAmlSv7bJQ84o/ZqL7vV/pGRoo1V0wuQv09tROF0GCV9WT4g33mwI+j9nT2UyarM+/AxSNaIz6KzSv6j6rKDOBpQV/V0Wplpo8fbMDW+toBWH0iwl6kYE+5jKzn++GCXa1Ah4CTtHXdPCLLeGdiNpJm03NPqHD+PhG4pW7TiayHJ8Y8Lt8AfVqldNqVwHqKnBa4d++WdBEWf2FG+r4gAbmJpfi8RhaEDd2n+PFp3mf0xL8VdHq+XFUyZq1daX9Amzev1rrdX3vnv3MDcYMMnoyesLWC4Vv2csD8KcO9qGKzQVGAyL5H29V12/pc1EERYbJemq0R4euBTYGzwPDTngEQX4VXAlty4hc7fOaIPr1JbK0Nn2WdUtADM6cqx6+1g7ldJxdZ+eOSKG3JGK+3W0q23Ct/IAvW/lbcPXRYD7XbnApPPRZMGK50nqjTc6+8KZBQsl/HNlxCe/cc7nlSuXYWhJM+/uDWcBgubXKWQ5O0BGleORBWoGVxHX8kjfsJSAlQlwQzGlkETOGKo/+1T0zJcaVYDSCkccX7l73eYGiKaMKNW/Z1QGjpT/38SJvA3FMGQ8UO51E9IKj2Sgxa0PRRQiKG+NnNdIymH9gOG9UGwsDymtqjjXWeq1Eq2p4KizaO7vOmm1NK2nhwzouoclcs/K7zkuKfP7j2c2U5iAkxQxN59anAWH8ZbJdyLVzweuQpyfa1zpPFG1RkbJyGjYdQDDv9wmXdcVA1AOlt5VRVvLXF9qJv+wK7ogruXPDGiSC7mXT7ThCt3/9ZPO4Ru8qUvQsY9rMJW3b38Ch/F7O2EED1K/HIbSYu4RPnn8YQwwVcv0eCSSb9CjV0utQWKJpMEzxAZbFQ77v7E0PosZwDRuxu81ZDg42aWOJw3BfUmTIb2J3itvbaEoeCfFrbUTWaZ7D8mVaz2M0rEXqOkYp3t8T+4uFqkn2mLLWGk5/N3VnlO1NGgwBdoBIQAiqLeAtSX4cG9FRHHwpeBkzQRZgQ1wVPAZ4ILNDsP3TcVMr8er2dfNVBOpc1xXwchEJd7wn9bUD0CLpAkGJmAIphXsNoboGyjxFC6Ndn2Cn/0piNnt/+W5sYolgWsWTyxIhfE/wjrT+QhQiDtRBkW+ziFLR7Ca0XnRrKApoSmMjy932WRmACm4Ct4ocGfSZrWyBDaDIsANpnKTLiw1AmQwGg9xE+8aVFBE2Rpr71IRuErbLyP381vCfScvOb0laP/7INX+449nCL0IEvelrtJ8M+RftDGuMis95yL3Kj1+tk3WwiaxJZMiQpMk6DCq3Hu6JCA5+nGo8YJv6cKPNUkgEc/CJV8ZU9nNzSuLqexLDPMe2y5roufDskz3hmpRTKrHZUAzAfhvTfgkljHz7z4kspyrN8ExjyFCFS2KoCeSLfYi7zO2Sh8Mq0udVzF/UoM6xbjSukHU5RUVWvh7O8tM1kQf6cMmdyFlNCclhN3WX5v9S6bhapjL3dG5gsLqpRiDXY+OF/GXsENxfkPO/GPfcWsnp1hH5P0ZXDmBGZH/4ZMwrxPA57dDdZbmYquVLK8N5hvItQCk4cXkh1mmnRMqY8nmfS0cCyQEt3csvpvPuP28yXqSzUQlR4ekJtzq5M2+7I5NJxGSorw6QgK0ltBa8UbRzda+RzliQT60dPHIuVXm32s1oWWOglnymkikHnd3KnMI/K5jSoLQX5BLGsgVqNgcnmnIxwxgfLJuFvYPbiXKFAYkWozpbDSSqmx8e8lGsvjweiCR8nrFpbxv1SKNqda/ZiJCi3tZFa/nLU4+ZHvDwDuxgjhFPB2G7kKHVmZVj4JfnLxkykOI1LXKq4O2kZlY8vtNYFqUp+fVWYsXq0SYOofAdWIPqgEYhAVTxop16UQoaF06va64tgzkc9PxPipLpUkPtZGXctdZbQFWTapaiN78x9pVEa4H8vldTq2nvJqsLD/6PT4yFoVrHYUJjqxM6VSTdU81LvneIcxrf1jHR6sRm4DtqCa7Mi544bUUwi3yrBOfVR50Na2I92OrvGC4S6uFmb9S5/QF+gMOfpoT7Qs580c2zUVS7YtH2HpjMT9NiCF+6bLfLc4Ub5QUmrZFBtkmuOyrufTcKS5qwYDjZ8t981O6rDLnLRclmj1o0fxe23o4I2OjpOfS+GpTorqRSeOGk634xpVqwzoQtylORCpWfYCY6UBDtl0yeIvT0p4OOYOb2UpCbJNoW/OAIdCm7zzrmqakM8Xxwow1R2rxZqa9OSMB+l/TL7qqBZp7zBJMGa9p2wGM/zN0FDnC4KG0z/NrLK1tJjCSTz2J3ZrqkRL9YWOmlkaCmvfDDNp0zpXZdGrw1/ciNY7+t44v2Z0c6VdjCpkAkTQxhiRtx0y8S6Iz/Q7owc10UxGaHK4YnAjssCKnYbU7So3Z8DPGlKXKOrMOGKhg0Ixvbsq4M2nUghxXiDa9CmQqqv5fvtYvbM4NRwA/AeXWQdEFKd4215nYmaOnyUM4CqGPlGUzM0rB4kyrKIJMPwhTJ61+x/wBESAuj0FNQlWLwYFOnGGxsf1E13M5bHrjiAvQZAq2ClyoXcxvMIYwd56IM+j8WxOI9IfgwUKVH6DU0y+VvKb43FPMxZxVz0x0B1Jr54TJQqL8KSQEIMG3OvzEneFabnVDqgNrNEqkDvGpuNBxChWww98c5YOrk3DXlAjdytZ9GNgHOEV5KmAWpTRoyE6yRZ/jqy+eH8k785r14slw31UmfAQfMUGUFGgtNPPcueA/rWK3QXXnbutydvYis0mWi+7wNT3HWYFoyhMZyK0pkwb4Rqo8G9fjl4Lql9EgcspH2t7IDL1kJ9j7H9lPksxIUzSX8x+dzjEBGCyLtn3ObKekA7r1fXy6bFS+5kYecZNcG+heJzjdOZzwKvch01oGMgB2Sj8l9z9KknP7yxZIxtqsfyoq0AEx0+/PfNbHN87ZScN7r6JZDgVQZGtYFQNHTIQShphK1bqoy2i/kM+Pl+DjC37kwCtWZIld3JMMjwUG+V1/eB+Zo7g3XIU+rYx2g4o3/BWF+r1Fj/jkCzVkjxLwte6xW/9M/LWu1aHq6TTvndtDeUQ5uiNECpkbfRECMFNzBgdWQljAEudkgT1n2T6Z1tVmCPxUmVkWJ2zdfB+WebRs+fNL1UJ3mAf6fXv9BwvHfCM7cLuX6nH3TOfPVZ5Wnnrp60Kpn+p7fLccvrkVsuAgJ1k8x8zFc2Ixp685qWkTsou0ydhWt5IiXo+UX8ASHKPI5X8eCQyWV+9GSuh5gJeqZlcXbevmCQ68SMTZibWKbSGpdT0wzzgIkh0ZJTAe6++OrWwlI5c+CBc8jsacomMa1auRWN7HBvrtn/n2v7+p13ifItCRZ6Sb2XlRxwttDxBjn3sCMdiezc4y4EkaVeeUsPh2rfZTmR5o36XM6OQ8uQWgsZtK+XrjGqXWH3KshNKkR16S9PdKr7u3Fgjrzl6NMh8WFw5omEyOtgl+afIZAlDbsB/mUEYxCA98p4OogosQJjgJTyPmyZNRV1OhFkNQfV4WtteJ+I1PWwmkQsu3XzqFxrVMh2P8UhzNW+o9H2/6By4UKSWyiEtfGcexcmgGbOYMFpq31TPOyHlrTXYLCCP1YpSBT9DUhBavCeAPtpPCrT55dcS8QUm8suxozvppusA+5+Rq2bT49Kb+5Pzx5/Pz7oOcXN9RrSAQWtbIMCFJffxJV56ajbX2Nb5x+iaM2jhcjkbXYL3IeR3g9UJMwaILItsld2EBVfBtoLtGPfAP4xAVQ6GjlalOtyqI4SkK6Tq6asqtAoT5OUnzc154ZA5ZZnCNiikrfvWrokAdcr7QitMoQLpSids7S11DaRFKl9EePuQqpn4FcL1bzdxiVfUckzRyuyPoyTHQtcOsMDVuAwtSchWYtksdPiHWwP2jhqb1irHHW++xaKaFApyuavp3kp6GRTl63kbr7ZaXndKFtQ0ZZIiDtWMR38v8ualbT+btQRKpz8JzCe5+PcTwq3qoetSsBen5CK/zz9TePTti54qVDegVo0DoT0EzlL75Ga4VVx0L0TuQLwvkn/FE0feVrTpV4O/uUVnbJuaVLWkA6kPDG8xJ7C4zLgLrJl+cJgBOiT/nq8LWlvIPqnrvBURUtoisyKdmxaueYjMA1AqPlE6OzZjU/YFxkqOLly28S3TU40/BmxffNBy9RG9z15NffCw5CWz/bF2iPFCIauQWsRoB2em+PhG04X4jTzXO/epaP7YCiRedP9VDXwKurfaamqGpcnY618UOEYbf9ue3GYhHHdRPEr59Km6crazOn5nY3z1cUrxJxUKbFuL3HO0QEFLycLkHEoWyyd5qPkdGIVO4FK8OWFpkkcFZGxQL7NPDmlMtgJS1Qw1zwwGU4SUihEgQLSDksWsAEflE/YgSKD9Tx85L0jkJLvEsBY8oL3cgziQNYzGsZLnT2viNptMqtmqMNFKCQd7hImKt3bZThyqhK6D6SKdLzdXH7iklHSAEj7jHiPDwCR2JQ0YKfSIZhfvgDYyia4Ba6g/0SKEv3H7mOdzRxRFXaOeri7wxk/7+F1qm77qRmMkXaU50EOR0osjMJJ0Y+nyd7jCmMmBDz/Ge4m7IPhL397a5fWcuk8aE6a5JtnX0GTtnIsHuILZsmAVK729Nc9YMNMUnEgX+0fuUEHYN7Y/FjVv+y1I5/3FKoyVslVd/ehwW6fLJYnRCc+fxtNPyKcVURcg9zOLJntnDw32D4RynfIweH8aItPGO0Pg1ah91BYd2OBq+Gtm+L0f4nKV+mo7wQeDLLPjjIyyfso+5ViD4Pj7RFzdiazJ6PPMsz1PC8lImVYO/4absBGn/GH5qqgXvq96zzpVzyF8v0vDGrc9a/baWl32HecvWYG9teums88AUw8PSlddmeUJoICV8ApTqDsEQVKzRfdItijhE5GBNWILTE5XrzFVwbIW9ArsXRwSP58XIb05FK2doCD8BiP5be6+WlcjQYXmE3yx3WG4CKfRuILD8vqFN88XrxJsq4/qZl603S6F+vj7Mho9RB1SPElH7rb618AeeH/bO3R8G/ROr/2leChokfR6NqhGpgcZPMKH8WmTomhwqTsXw8f84vKWL3srTEnM971Vt8D5t+p/geo07XOWtTbgyKtSG3sC4p7i3OqQ0hUcTmsbL0/9ux0w+rk1noXW+TCQfX9OJNCRWoZ9oX7YYWGVb9MJ3DzQn0gLxg85OXBrbnOTflv3d7GhVjAh2kC3PlMkIOqYDzot4c9m/ZNvVJF8ApaK1V4T0Z49idBPAQXrlnyhEkCiOKAJeRqAKIPDuHeTduFTGjRdE8vaX+U70yBsYKGF/27SbFMsCiaumVS7KsLdI1rR1rAkjPWLqrTFG01BeRVazU8rkA5adqpo8xdF9zPmcfHSPuLKk+456CVNb68sLMj0hsa8zzGBrd6tbLcx4gnYnrUkUunnCuNK/5O+7y6nfZwCa5OCFanAVOQKUorr8v66dSfN7Ur1UWohyxZO5NBnkp8Rt4aip8wKnDWFjbAzSjhgXJBgMLv68tHEnCRV/e73H5PbcHqsjKFFJU7kd5hgNFj4RaE0zXAARYSNOkzdD0c5cSDcBIWvFqfXl0rVgQeiDA0yqBtETtbVows3Sg3WW+951b9qw4WAGvKNtWW++XKkK/uQ4AudwvYjNWYgx1qYqsXcNVLYLAss9IaIevYzLZXXXvAHVgY3Kcj9WXdjOpQQ93oduNKcVd9EvzFXEptDfP/VkzzYNWHC8/VFFKSK3n5xVz9p+KiA5Ywv//0BruptRnXTOqOubgAPvUFswQKsxl2V/cjMhR7FBulTWIw5rnk9mvzKvf4mT+Zp4C8ia9JSXyZN4SglwwJ61UQjqINEXUbjr7g/NzDUn8SEiVQcSZPZQ8YEvOMBosvRBXkiKMdoM0hMkuPsw6psqCJyYpl/0XfRvPU9jPVPGNtXEzwBszVgTiYQbXbycaY7Sp+OnkKaUEchIn8xARSyr/VztOfI5hn8Cx9K4k56305+KzKyUbsac3RVXSxsCHJbOnFQiK57Zcv1+CY7CFMQAgsW+rEaiy2vDT9Y1atbOyqqtG1Z2+W/qWZ6+ehGfoVoHCauEPqPAoP4GCv8ur//35unyduRCi8ZjVg2+xUWSOg4ncEFnHgoIhJDWGJgCjW2ZRL97EawzTxENvoQontx76rF4wHwO8qKddLw4i/0852cdVQtdFOBHI9jdIL9wR30p5hMzC7pnkYMg5iNirvRMqw4AhVPpzG3XLPQw5ziR7zy/aJN1oj0RTf4jdmyRlwW7Iro9bfr99nYNHDo/nVkDCBFP8QX+34ojvF226hgaSK69HBFUYOs0RYkxL1T4x9RMRH3V0qK19Q3rVQ3KJrLaA22KCp3GMKVZNNwtJfn12oy2y/ioHC+y9b889Yq75ykYapr9B+gkxCaW8b2LOVQCGEDoxojGurYVXsdNpTjClxkmx+xY2ux1Eom+d7Jka04HQpqEK4BhUztZYoHu5Mavpk0c4KqVoDcZuYznK6abCYBK/kclCBo+hiommWuJe8/KYZ1+n8EEDsTe41cJA8ro3+zT7hZv4/MK+ItY3BgHK+Rupmj1ml7hJjg0lg7Eqj4uRi+vCCxeg3kzpANoMk8cHNMyPx4V/XRAkaw9iEpkh6JUpqSFOnzFbrmuepkJH7qqRYNXBcwazHGvq60RiUeNaIioWJWKUxWe50IykXoEnOkh5B6k+y6T3yAOHotFFMuz3qRSzNE1Nv0V0UGPOj4dyiLzpD4iQwAxv9P/Z/B/w4DYxtTQycXe1tDJ2uAt5Ops4u9k6mvpRngfwA0vbZhCmVuZHN0cmVhbQplbmRvYmoKCjMzIDAgb2JqCjc4MjEzCmVuZG9iagoKMzQgMCBvYmoKPDwvVHlwZS9Gb250RGVzY3JpcHRvci9Gb250TmFtZS9OaW1idXNTYW5MLVJlZ3UKL0ZsYWdzIDQKL0ZvbnRCQm94Wy0xNzQgLTI4NSAxMDIxIDk1M10vSXRhbGljQW5nbGUgMAovQXNjZW50IDk1MwovRGVzY2VudCAtMjg1Ci9DYXBIZWlnaHQgOTUzCi9TdGVtViA4MAovRm9udEZpbGUgMzIgMCBSCj4+CmVuZG9iagoKMzUgMCBvYmoKPDwvTGVuZ3RoIDg3Mi9GaWx0ZXIvRmxhdGVEZWNvZGU+PgpzdHJlYW0KeJxd1s1u2zoQBeC9n0LLdlFYEmc4MWAEIGUJyOLeFk37AI7NpAYa2VCcRd6+OnPU30XiY1oafhzJlNfd3e5uPF3Xn6bz4b5cq8fTeJzKy/l1OpTqoTydxlXTVsfT4bq88/+H5/1ltZ7PvX97uZbnu/HxvN2u1p/nz16u01v1Lh3PD+X9av1xOpbpND5V77529/P7+9fL5Xt5LuO1qle3t9WxPM51/ttf/t8/l7Wf9eHuOH98ur59mE/5fcCXt0upWn/fkHI4H8vLZX8o0358KqttXd9W22G4XZXx+M9nTV3znIfHw7f9tNq2OLau55c5N8wNcsvcIgfmgCzMgqzMihyZI7LNua2bDfINx2+QN8w+npgTcmbOyB1zh7xj3iH3zD3ywDyvcBvoD/AH+gP8gf4Af6A/wB/oD/AH+gP8gf4AfzBmQ6Y/wB/oD/AH+gP8gf4Af6A/wB/oD/AH+gP8gf4Av9Av8Av9Ar/QL/AL/QK/0C/wC/0Cv9Av8Av9Ar/QL/AL/QK/0C/wC/0Cv9Av8Av9Ar/QL/AL/QK/0q/wK/0Kv9Kv8Cv9Cr/Sr/Ar/Qq/0q/wK/0Kv9Kv8Cv9Cr/Sr/Ar/Qq/0q/wK/0Kv9Kv8Cv9Cn+sea+ifqQ/wh/pj/BH+iP8kf4If6Q/wh/pj/BH+iP8kf7o9emP8Ef6I/yR/gh/pD/CH+mP8Ef6I/yR/gi/sf+G/hv9Br/Rb/Ab/Qa/0W/wG/0Gv9Fv8Bv9Br/Rb/Ab/Qa/0W/wG/0Gv9Fv8Bv9Br/Rb/AnOhOcic4EZ6IzwZnEr4vf54nO+QU72rJzyebvjSz5ApqNF+ICEhaQuIDkhZYNyMcTLzygiQtIWEDqfNy/5GnHjEUmLGDItaMHZsyVG9YBOreefTPNgRnHZzY9Y97MRmc0OnOj9E0237AO5sobZjQrL040MdOZ4cx0+oabF6fPy5sj4+bolhsa4x0bndGHzhvddji3c1u7Qx+6pdF+buQ4LnxnzOhJt/TTxxPHYe4Wm4/vOA5z1zPD3A2cF33YLV88eHo63dMvNwFq9j5X4xtiz2vnnt7nbXxz6Zd5cfzAOj3qDL6Wxh8Gw1IHxw+sM6DOsNTBtRtYZzf8eZPhAYon/M8Hc3V4nab5oew/A/xpjOfwaSzVr58Kl/MFp/nfD5Io2CIKZW5kc3RyZWFtCmVuZG9iagoKMzYgMCBvYmoKPDwvVHlwZS9Gb250L1N1YnR5cGUvVHlwZTEvQmFzZUZvbnQvTmltYnVzU2FuTC1SZWd1Ci9Ub1VuaWNvZGUgMzUgMCBSCi9GaXJzdENoYXIgMCAvTGFzdENoYXIgMjU1Ci9XaWR0aHNbMCAwIDAgMCAwIDAgMCAwIDAgMCAwIDAgMCAwIDAgMAowIDAgMCAwIDAgMCAwIDAgMCAwIDAgMCAwIDAgMCAwCjI3OCAyNzggMzU1IDU1NiA1NTYgODg5IDY2NyAyMjEgMzMzIDMzMyAzODkgNTg0IDI3OCAzMzMgMjc4IDI3OAo1NTYgNTU2IDU1NiA1NTYgNTU2IDU1NiA1NTYgNTU2IDU1NiA1NTYgMjc4IDI3OCA1ODQgNTg0IDU4NCA1NTYKMTAxNSA2NjcgNjY3IDcyMiA3MjIgNjY3IDYxMSA3NzggNzIyIDI3OCA1MDAgNjY3IDU1NiA4MzMgNzIyIDc3OAo2NjcgNzc4IDcyMiA2NjcgNjExIDcyMiA2NjcgOTQ0IDY2NyA2NjcgNjExIDI3OCAyNzggMjc4IDQ2OSA1NTYKMjIyIDU1NiA1NTYgNTAwIDU1NiA1NTYgMjc4IDU1NiA1NTYgMjIyIDIyMiA1MDAgMjIyIDgzMyA1NTYgNTU2CjU1NiA1NTYgMzMzIDUwMCAyNzggNTU2IDUwMCA3MjIgNTAwIDUwMCA1MDAgMzM0IDI2MCAzMzQgNTg0IDAKMCAwIDAgMCAwIDAgMCAwIDAgMCAwIDAgMCAwIDAgMAowIDAgMCAwIDAgMCAwIDAgMCAwIDAgMCAwIDAgMCAwCjAgMzMzIDU1NiA1NTYgMTY3IDU1NiA1NTYgNTU2IDU1NiAxOTEgMzMzIDU1NiAzMzMgMzMzIDUwMCA1MDAKMCA1NTYgNTU2IDU1NiAyNzggMCA1MzcgMzUwIDIyMiAzMzMgMzMzIDU1NiAxMDAwIDEwMDAgMCA2MTEKMCAzMzMgMzMzIDMzMyAzMzMgMzMzIDMzMyAzMzMgMzMzIDAgMzMzIDMzMyAwIDMzMyAzMzMgMzMzCjEwMDAgMCAwIDAgMCAwIDAgMCAwIDAgMCAwIDAgMCAwIDAKMCAxMDAwIDAgMzcwIDAgMCAwIDAgNTU2IDc3OCAxMDAwIDM2NSAwIDAgMCAwCjAgODg5IDAgMCAwIDI3OCAwIDAgMjIyIDYxMSA5NDQgNjExIDAgMCAwIDAKXQovRm9udERlc2NyaXB0b3IgMzQgMCBSPj4KZW5kb2JqCgozNyAwIG9iago8PC9GMSAzNiAwIFIvRjIgMjYgMCBSL0YzIDIxIDAgUi9GNCAzMSAwIFIvRjUgMTEgMCBSL0Y2IDE2IDAgUgo+PgplbmRvYmoKCjM4IDAgb2JqCjw8L0ZvbnQgMzcgMCBSCi9Qcm9jU2V0Wy9QREYvVGV4dF0KPj4KZW5kb2JqCgoxIDAgb2JqCjw8L1R5cGUvUGFnZS9QYXJlbnQgNiAwIFIvUmVzb3VyY2VzIDM4IDAgUi9NZWRpYUJveFswIDAgNTk1IDg0Ml0vR3JvdXA8PC9TL1RyYW5zcGFyZW5jeS9DUy9EZXZpY2VSR0IvSSB0cnVlPj4vQ29udGVudHMgMiAwIFI+PgplbmRvYmoKCjYgMCBvYmoKPDwvVHlwZS9QYWdlcwovUmVzb3VyY2VzIDM4IDAgUgovTWVkaWFCb3hbIDAgMCA1OTUgODQyIF0KL0tpZHNbIDEgMCBSIF0KL0NvdW50IDE+PgplbmRvYmoKCjM5IDAgb2JqCjw8L1R5cGUvQ2F0YWxvZy9QYWdlcyA2IDAgUgovUGFnZU1vZGUvVXNlT3V0bGluZXMKL09wZW5BY3Rpb25bMSAwIFIgL1hZWiBudWxsIG51bGwgMF0KL0xhbmcoaHUtSFUpCj4+CmVuZG9iagoKNDAgMCBvYmoKPDwvQXV0aG9yPEZFRkYwMDQ2MDA2MTAwNzQwMEU5MDA3MjAwMjAwMDVBMDA3MzAwNkYwMDZDMDA3ND4KL0NyZWF0b3I8RkVGRjAwNTcwMDcyMDA2OTAwNzQwMDY1MDA3Mj4KL1Byb2R1Y2VyPEZFRkYwMDRDMDA2OTAwNjIwMDcyMDA2NTAwNEYwMDY2MDA2NjAwNjkwMDYzMDA2NTAwMjAwMDM1MDAyRTAwMzI+Ci9DcmVhdGlvbkRhdGUoRDoyMDE3MDUyNTE0NTcxMyswMicwMCcpPj4KZW5kb2JqCgp4cmVmCjAgNDEKMDAwMDAwMDAwMCA2NTUzNSBmIAowMDAwMTM1MjE1IDAwMDAwIG4gCjAwMDAwMDAwMTkgMDAwMDAgbiAKMDAwMDAwMDU0OSAwMDAwMCBuIAowMDAwMDAwNTY5IDAwMDAwIG4gCjAwMDAwMTAzMTEgMDAwMDAgbiAKMDAwMDEzNTM1OCAwMDAwMCBuIAowMDAwMDEwMzMyIDAwMDAwIG4gCjAwMDAwMTgxODggMDAwMDAgbiAKMDAwMDAxODIwOSAwMDAwMCBuIAowMDAwMDE4NDA0IDAwMDAwIG4gCjAwMDAwMTg3ODkgMDAwMDAgbiAKMDAwMDAxOTAzMSAwMDAwMCBuIAowMDAwMDI4MDQyIDAwMDAwIG4gCjAwMDAwMjgwNjQgMDAwMDAgbiAKMDAwMDAyODI1NSAwMDAwMCBuIAowMDAwMDI4NjIxIDAwMDAwIG4gCjAwMDAwMjg4NDIgMDAwMDAgbiAKMDAwMDAzNDQyMCAwMDAwMCBuIAowMDAwMDM0NDQyIDAwMDAwIG4gCjAwMDAwMzQ2MzUgMDAwMDAgbiAKMDAwMDAzNTAwNyAwMDAwMCBuIAowMDAwMDM1MjMxIDAwMDAwIG4gCjAwMDAwNDQzNDEgMDAwMDAgbiAKMDAwMDA0NDM2MyAwMDAwMCBuIAowMDAwMDQ0NTU4IDAwMDAwIG4gCjAwMDAwNDQ5NDQgMDAwMDAgbiAKMDAwMDA0NTE4MiAwMDAwMCBuIAowMDAwMDUzNzg5IDAwMDAwIG4gCjAwMDAwNTM4MTEgMDAwMDAgbiAKMDAwMDA1NDAwNiAwMDAwMCBuIAowMDAwMDU0MzkxIDAwMDAwIG4gCjAwMDAwNTQ2MzEgMDAwMDAgbiAKMDAwMDEzMjk1OCAwMDAwMCBuIAowMDAwMTMyOTgxIDAwMDAwIG4gCjAwMDAxMzMxNzAgMDAwMDAgbiAKMDAwMDEzNDExMiAwMDAwMCBuIAowMDAwMTM1MDc3IDAwMDAwIG4gCjAwMDAxMzUxNjAgMDAwMDAgbiAKMDAwMDEzNTQ1NyAwMDAwMCBuIAowMDAwMTM1NTc2IDAwMDAwIG4gCnRyYWlsZXIKPDwvU2l6ZSA0MS9Sb290IDM5IDAgUgovSW5mbyA0MCAwIFIKL0lEIFsgPEM1NDcyMzRBQ0IyMTJCN0NENjVCQTk2MUY5RTlBQ0FFPgo8QzU0NzIzNEFDQjIxMkI3Q0Q2NUJBOTYxRjlFOUFDQUU+IF0KL0RvY0NoZWNrc3VtIC80NkY1M0U2RTZFNTBEREJFNDg5QjBGQkJBN0FGQTQ3NAovQWRkaXRpb25hbFN0cmVhbXMgWy9hcHBsaWNhdGlvbiMyRnZuZCMyRW9hc2lzIzJFb3BlbmRvY3VtZW50IzJFdGV4dCA0IDAgUgpdCj4+CnN0YXJ0eHJlZgoxMzU4MDkKJSVFT0YK",
    "digestAlgorithm" : null,
    "name" : "sample.pdf"
  }
}
Response
HTTP/1.1 200 OK
Date: Wed, 24 Jun 2020 14:14:11 GMT
X-Content-Type-Options: nosniff
X-XSS-Protection: 1; mode=block
Cache-Control: no-cache, no-store, max-age=0, must-revalidate
Pragma: no-cache
Expires: 0
X-Frame-Options: DENY
Server: ESIG-DSS
Content-Type: application/json
Transfer-Encoding: chunked
Keep-Alive: timeout=20
Connection: keep-alive
Content-Length: 209187

{
  "bytes" : "JVBERi0xLjQKJcOkw7zDtsOfCjIgMCBvYmoKPDwvTGVuZ3RoIDMgMCBSL0ZpbHRlci9GbGF0ZURlY29kZT4+CnN0cmVhbQp4nGWTPWvEMAyG9/wKz4Wkki3ZDhhD7y43dCscdCjd+rEV2qV/v5LsHLmUgHAkRXr0WoEJ3e/w7cCBnHjmybtMOGX38z4837kviaHEvGT8fA6Hy+DzxC6DF9flzd2f0aGcPl4K5colch2xxGMdvVpxnNXhoY5UOFXfHcnXvKZRzwgloB6Dtwwwmy1Ai5aaLf0UW9w6pWBxDtE+jcvGScf6enkclsvwpBNOJDPgdoqU0xTbFH6dArBiAesAQXCbEUQuwBArs76FAkmNBXMdkwZn9TyoOWgNGS6r+6SeVnDRdJ3fF4SaYkEERq/ZZxUIA9INs1BHU39Lnbxcj1GHDTVJE+EZDXk0ZmzI1M+pB3ILzDUqrnJ1XnOfJM/LswgSKqZg4a2QvokpaFssnteVoA0Wdyz+p2RK69uNlPNeyrFpGZqWejlXHYPyRQMUB+s9iJpeU7Qmas2dogYfd3tAvKLzBl21srvZ7IE0QeGONeseSBe944au2PAABzgaqF+vu9WwTKHFDmsxElrbHSEdsXdLFttj0/+fMIWwrm/cra8gUWmGuqRtD5QDeyTb8Sq27YHKbH+lzUDKGfSzU/s6tDU7yyBXuif3B+aa6fYKZW5kc3RyZWFtCmVuZG9iagoKMyAwIG9iago0NTkKZW5kb2JqCgo0IDAgb2JqCjw8L0xlbmd0aCA1IDAgUj4+CnN0cmVhbQpQSwMEFAAACAAAJme5Sl7GMgwnAAAAJwAAAAgAAABtaW1ldHlwZWFwcGxpY2F0aW9uL3ZuZC5vYXNpcy5vcGVuZG9jdW1lbnQudGV4dFBLAwQUAAAIAAAmZ7lKScopFokGAACJBgAAGAAAAFRodW1ibmFpbHMvdGh1bWJuYWlsLnBuZ4lQTkcNChoKAAAADUlIRFIAAAC1AAABAAgDAAAAwv3H6QAAAblQTFRFeEseflMoWrx6ZcGDbsWLdMeQd8iSesmUgFYshV00imM9jmlElHFOl3RSmHZUm3pYn4BgoYJjpolsqIxvqo5xrJB1rpR5sJZ9sph//5F1/5N5s5qBuKGJvKaQv6mVs4H/u4//vJH/pLrRqL7Thc2dis+hjdCjktOnlNSqmdWtndewo9m1ptu4qty7msz/sMPXtMbZtsjau8zcsd/Aoc//o9D/rtb/sNf/s9j/vN3/tOHDueLGveTKw7CdxrShyLakzLur/5uD/5+I/6GK/6qV/62Z/7Ge/7Si/7yrw5z/xqD/yab/za3/z7D/0bT/1rv/2L7/1ci6/8Ky/8e5/8q9wM/fwNDf2s7C3dLH3tPIxNLhydbjzNjlwN7/2sP/3sn/0Nvn093owOXMxujSyOjS0OvZ2O/fxOH/yuT/1uDq2+Ts0Ob+1On+2uz/3fHk/83B/9XL/9jO/93V4c7/5NP/6dv/6uPc/+Pc4Ofv7+rl5Ovx4O//7eH/6O3z6/bv4/D+7PH06vT+8e3o/+fh/+nk/+3p8Ob/8+z/9PHu9PTz8/X69Pr29fn9+/b0+PT///j3/v7+AAAA////LxzPJgAABItJREFUeNrt2I1T2mYcB3D30rPacU5bWZ3arU5Bypg1Oz2x1L4ggpuXZJReXWBxTDdCTBQlVJcLBVo1F5Lq70/uA1y3219A3H3z5HnJ7wl3nzx5wpPLAF3HbQBqqKGGGuprpj6uEFVYpmzuKEt0dkYVOnqfOe/0nWSPzlhV6Z2ZybDi6t/jPqrfJ5PHExOHL9KUSaeepyvJDMOlzyuZVPrZ+XEqk0snN55lcrlUljLZykQ6lU1Rrv/qyuHJxvphLk3H68kX6eNcNpOlw6NnuVQm+e7k3deHbGNXsp5LUXoj+zzDuohdgU/n9dm5r+e1zRLZdrfV7lVsNy4to9dvVD/Gup2yL9SXoi3yF6IgGiTLoshXt3ib52nHqskCb9cMEm1BrlYtWaZNqtFWzRIMoSbU+qzeFO/zhsjLIlk/b4nVTUOW2zzVLFvg2/LmDokk3BdE8dva1ualyMb6J/4bEnijzzPkgmqyZVkyG72qcSkbtnUp1lhTFrdE26qxO2AbVcHgSb4QLdoRa4JMlmz5dpVp/9O6tH32NHqJvTfubsylg71woulS4s0fdBBLRDyXdYZ2ySWPVmN/uuSQ6x+1OzgbGlydC0fc0GwkEg5F5mZdirqRUCQco8Hd0KfRz79/FH1wIzQfmXf9o15NRGM/hsNRGjwIReajj0JMHXsQm4vMx4ilSGI+sRr7LDS7t3rD8f3b01/+fnvKs0TlYrdZdn5nVZlIpbJTzPdOKBRMoiaL1YusNAtqJ9gsqn1VLxQkiSsU6lKR8py0KEkPOVOSSDXb5TxXeClRgaQCJ6mLXkHK56mcr3P5hWJ+xuurWiJpgVnLp8xXmJFMTpWKKlOfqpxaZNdDUlPiHkrcjCMVpEU24tJ3HPvNy/7OEJNMp1k3PbPzN+jRadOsU3evM3S7zrpVaktc22y3qWmSp1K9rXaCfVUzaTezRaVTeh9jvWXmP/OgF/b88DSurLT0Ukn3WooS11paSY9TvBVv6A2dVkhbbumNhlZSPF1r0UpDa2j6D/5Q7y8rbKNSvBRXtE5LIVZprPYUpbS0oi3FWa10okvLLOQH9b7e0jRWXDXqrf0WG0udSg3lN03TidHZ6OsNRVdaeue4oWkNXfODeuSxQ6Ov3zrB7bEr9+3a07VutM5ykJwrch7T9pXvVpnXAzenp28FpmhoeHQoMH5n6NdXt16NTAbpl7Gbd4bvjg7fDgw9CTh+U9+dDgaDX2zT9NTUl5NPJ8fo70++GhqfpnsjwbHx8cDoZPD2k8C9a/AVZ+1afntyrqUa3/mghhpqqKGGGmqooYYaaqihhhpqqKGGGmqooYYaaqihhhpqqKGGGmqooYYaaqihhhpqqKGGGmqooYYaaqihhhpqqKGGGmqooYYaaqihhhpqqKGGGmqooYYaaqihhhpqqKGGGmqooYYaaqihhhpqqKGGGmqooYYaaqihhhpqqKGGGmqooYYaaqihhhpqqKGGGmqooYYaaqihhhpqqKGGGmqooYYaaqihhhpqqKGGGmqooYYaaqihhhpqqKGGGmqooYb6f6T+ADi3IN/f+8NVAAAAAElFTkSuQmCCUEsDBBQACAgIACZnuUoAAAAAAAAAAAAAAAALAAAAY29udGVudC54bWzNWVtzmzgUft9fwdCZfSPYJnEDG6cPm+l0Z9LOTpO9vCogsHaFxErCdv59j8BgQYGocezZFyfofOeqc8O++bDLqbPBQhLOVu78YuY6mMU8ISxbuX88fvSu3Q+3P93wNCUxjhIelzlmyos5U/DXAW4mo5q6ckvBIo4kkRFDOZaRiiNeYNZwRSY6qnTVJ1I9U2v2CmxyK7xTtswa2+FFT/aaK7DJnQi0tWXWWAiqyZ5yW+adpF7KIep5gRTpWbGjhP27ctdKFZHvb7fbi21wwUXmz8Mw9Ctqa3Dc4opS0AqVxD6mWCuT/vxi7jfYHCtka5/GmiaxMn/Cwjo0SKHvblVuMuuM2GQjoYnXSFjnRgXuXm+Q2F9vkJi8OVLrkTu59j8Dsfr4fH/IBZHb6tLYTqhiQQprN2u0yc85b03VDHWBVuYuZrNLv3420NtJ+FYQhYUBjyfhMaJxG3GeDwUNcHMfEB7e6DRtE18HQo4wLPya3IJlMir678/3D/Ea5+gAJi+DPcKkQuwQGaEvYdTTK1/gggvVBia1b5hwW4vWtrXK6Xi5a2oDzUSSDELBnMCH0ofC8zYEb9+5nU4+nRBhLyGqtvgSSwUy++Ykw3zma0xbxpAihyYvsnYOpbxk4ATMrn0A8a7AgmgSohVb1JFgZj3lrxC5n12GhE5DJ5g2HaN1aVAM514uIYGgUHgRGdzd+SDynZ04XRw8SfsSe40iljJQQ/nw+NXXNE+PRxgAe03GWrBwb5sdoO4f0m8PUtgFvBTF2EtwTOXtTd3L22OnftZ2r9x7vibKucMbxFCGBJm7DrTvBpwT+rxyf0YFl7/0kfWp60/Lv8P/oD9L5wExOSrZwOyFOobIgqgYWvcGVFY5a6kQbiN9UaMGHa/yo8B4xEGD9GrxX0j+VMoqPM79qEsd1PE+xWsecwprxIBCk/ZqBfcENpKqrl+4qz5wwLeawcswAwBMN8FzxN7KuKnM7eEsTJNbIo/Khn4Z/mi9Thr3LBXOj7HugZcCjj6hOiDOr1+crzgrKRKjdo6zvJnF/lhn3J+jUkHGKBJ7lZy2ZVafHf9+n7e69k4USKBMoGLdEOBAv5FVD94+KrCWJEgkbiNY93WvgMGAhSJYOu2Yj6DDw8SCvQZdPs1S16C0irweRjto2Dth/OIkxhux7/fDM/kVnMevXiM+k3OXJ3Eu5RH0cA7vhO/SNAhmM/f/4u/Vqf1dLmezNB3wt7OrnMnb5am9hWU/DIIBb89epe9P7WoQLJdhOHGx9Z5xJnevT+9uGKbn8yc8fV2O9CFj33xbX/3R+b8nPPHkuX3QphsvWSLX1sML3YE7hXdWuXJTRCW8W9fEooB9JcGSZMzLeYIbMhhTffkp8X8lZoeV5PtDpzpKiCwoevZ4qShh2KN4gyk459bkOlK/UVpKVW+kwxp+QNhjsz4dJwX+PVrIXf1lbXWD41ErahYz/2B63n7ClHLnLy5o4swXxc7pzLW9wGJCxtWADGNWWEhYDkho+q8F+/sJA3RPsxBxPSCi/2ZlISYcENOWpwV/YK7jdUH5nVprnvq/bNx+A1BLBwi3Yk2llAQAABoZAABQSwMEFAAICAgAJme5SgAAAAAAAAAAAAAAAAoAAABzdHlsZXMueG1s7Vpfj9s2En+/T2Go6L3Rsry7zdoXpw8pihTY5IA2vdeCliiLDSUKJGWv8+k7JEWJkiVbWW+BO5zzsIE4fzjz48xwSPrtj885m+2JkJQXmyCaL4IZKWKe0GK3CX7//DN6DH5894+3PE1pTNYJj6ucFApJdWREzkC4kGtL3ASVKNYcSyrXBc6JXKt4zUtSOKG1z702U9kRo2yquGH2pRV5VlOFNW9HFm+nz2yYfelE4MNUYc0LmPriKZ8q/CwZSjmKeV5iRXtWPDNafNkEmVLlOgwPh8P8cDfnYhdGq9UqNNTG4LjhKyvBDFcSh4QRPZkMo3kUOt6cKDzVPs3rm1RU+ZaIydBghU9WVe53kyNivxuBJs6wmBwbhrm7vHfJ9OW9S3zZHKtsZE0ew49ANH8+PrWxIPKpc2neDlSxoOVkNy23L885b0zVAjZBjbnLxeI+tN8e9+Es+0FQRYTHHp9ljzGLG8R5PgQa8EUhcCCy12HquIV2elTzQyhIyYVqDEmnFyhAZ9mkV6ZyNp5emupYdyJJBlnBnLsQUg0CHe0pOXwXdCrn+QVY9RbAlKFLIobJr1NnBaJFqHmatIElaYuq2DVlP+VVAU7AVlEDSJ5LIqgmYWbE1h0NfpQx/gKV9V7haegUUEqYy9DGpUE1nKNcIlpAYPJy7Ul3qoWUd2po+T7/Gmoa0rsH1Md6Hm/TXAbv3A6ZctgdUxwTlJCYyXdvbWVrhmf2Wxu5CZ54RtXsJ7LHBd5hQaNgBsXMMeeUHTfBP3HJ5b/6nHY0CM/r/4n8if9TzX7DhRzV7PHUSmeeypKqGArZHqY0ETVxQoA+vTijZrp+yp8FISMOeqQXq/9E820lDTyzp1GXOlzX+xRnPOYMNtWBCX3aiyd4orA/m6y7sFZ9xgHfrADakQIYoNYLnuPitYw7F7k9vgmmyQOVV0VDPw2/NV/PGneUiuTXWPcbrwQMfcAWkNn7T7Nfya5iWIzaOS7yahaHY5WxHrdHCedZQlJcsfqA4TTXJu8ELjMaB463/kYlFHUiFIUDiXZTKsG/EGgJGYce9Lu7+x8e8H0w0zscFH3GGsqb5SqNIfZTvj6AKsRLZQp6wZH+rkVkhhN+QGCtJAo9b4LF/C7OB4nHHlFBR4mgASdIljiG9h9lXNCvXG9KmnX5eJZ5r52KT1mhY5mq9YR1QGcNMgM/DlRlyB6oUsykF3ElFtjg3UHbkDQ/wpXieg4IQ5oQblkxK7OmThkztoJgOKzAEtFYOYruGLVtOU9AnAmktp2gokVCdJumD56+M85IZyM0PRA3vJQ66sbNbti13SfeVJIADIVeVTN5HSxKVKRj1FghhWAydEm/Aj1alsqMMVzsKryDoawyAzE0PkpAxHz4vUGIKGhQ0BciCuPd4JwI+ldcXEj2VkSb4USixfyhbFB3Fjnq18xRatMc4f2nUyP0eYuR58GK2Ju8YbVY9CZvqBntT9+QfvkUtCvaKRBTqkYTAsHZWIYl4QLCtZCbYGlrAoUgaL6yY5mRwiw1YjhJYKGMoaZcMJrTxreJ+VBWRawqq1CXG4AAQIGFv5wwLtBRQqFsFHoSaEIfojabuylVAtJtKt/i/n8n7v3II67e9cNRkBzTAukLDBeTpzFbVjLrsVyRVPZ86RVeRvyQsldlWy50mugYhP0GAorhUuoAv3ZiJPihNzmM9LL5CyElUnxHVKbvonRCXprYn7BuqSC9EiySYLSouMVjWEKt0LnVZtqpvg8EJ16Kj6qDgeaaFQ2bUug09hk+w8Afy8UfW54ch8y6VP5yLKD8AGSlbg7ul6Y5aMe3XCl9PwN9Q7TUJHsejyHg4f8Ks/623CyC6SoK01VgdsBHeakWjRQacxhwdebvPwv0S9p9m8YvrUq1EbXQ1S24UzTWiDt669JYhRz0bVqxq01qmF94AGoVjHrTcIz70xZd7VGb7hfSfCh1YG8tGT56yTXzydek7ouzcjQj799MzUjTVWSE7jKlt6bF99NReoJu4yXunylMTKucUAw6wbr8pmCNXh6tk5F5j83R8RVjA6AQ+BtLdl2XrynZ5oHMPt+Yo5bsUkzwuNedxXgZH2kG7ZiWgK4YTqtwlp+8yBazmjog/LcFwbTGzrOxoddWTo6iX+CI+/yKMUSNvrMx9Err/d+XqcZ8Xil7X3AC9b8tJegxMrInrGa3AOgBcKRpuqoc6fc3DMWzQVYXsVq0D61P4pKaThzWyuQdcRceeAtkCJVdod8rhtT2WGrdZjCFtpofSIK2R1tOoR/24Bi0Dahjbk8EZHkDpAvI3Q2QLiD3N0C6gDzcAOkC8sMNkC4gb26AdAF5vAHSBWR1A6TXmC3+jxDpknyYCq6IhFa5SOmuqu/BGgKqjwMp50p/DyEW1Q2/fYXcY1YR3fDbQScoG6TqJwVfxp4S9JuD1ud+3qP9nW4hKZIxA+mwgU69RqS1YGia0TOOfbs1V56rVfuCMoROraRFgZFU1TRaxML8jFLv9N6zt9HWvnbra2jQSWPkCO50toPVxkdY3c5B5WOZR8EAU++0bSgHmuhfHS6j+WIR1TcBhuCue5ar+ZtRD+spAECFuKD6l1P1UnOhBKYq6N84RMO3Db1hjdHJoKjvn8ZerHqPwDb+UI6fG1/0XVj7c4iaQZLSqbNYLOaL6LGdxL2XoS0Bzw2/5okW0QAPTvWr1BBLm3+bQHJGm4M3Tv6spLJRYGPDjgtIYrc6D9+3Dz72dwgL8y/wX62H1tl5mxGsn1XMR+hD4A2eKmoj8jQEa0KOZaOjma0e1JrOvoz4Nnuh62VCT304/Jvyd38BUEsHCLzDyaM6CAAAky4AAFBLAwQUAAgICAAmZ7lKAAAAAAAAAAAAAAAACAAAAG1ldGEueG1sjZPNjpswEMfvfQpE9wrmM4BFWKmHPW3VSk2lqpfIsWeJW2Ij2yzpI/U5+mI1XynZ5NCj//Obmf8MQ/l4PjXOKyjNpdi6oR+4DggqGRf11v26e/Jy97F6V8qXF04BM0m7EwjjncAQx6YKjafQ1u2UwJJorrEgJ9DYUCxbEEsKXtN4bDQp54aLn1v3aEyLEer73u9jX6oahUVRoDG6oIxeuLZTzUgxiqCBoYNGoR+ihR0c/q+pgV1bklJeGg34ZHpsFwVBgqb3QteKsebeAJaNkXVIDPFeOfTvXWcef7XwyK2W7Q42qnI0wwU3nDQeVUCMVNUTMX9+K+e7lo0p0V1kShxftrRnu0IVBWHmBakXpbswwUmBg9zfRHEQREkSz3WuM0pG8Z3UNMNh7GdFkWabIi9KtGADf9/kKjBZA2YNi9pjnRobVp934cc4/TL7uAlfZ9FftAFdRW/oWZ7Yy3lqY0tow6kz6oYcGvCo7ITZuvYrT/s7kfpGlIcfQM1btV2R4UVTpFakPS6BzRzopWKLFhWzSI8WpwbUpUy2FBJ29f2RG9AtobbNDZnkLpoHrEGAGlf6zA8KPo13g1I/8jM/enjmojvvv+Wb/SZxVsC+VXIYyx7kw4eON8xbtvivXomujhDd++Grv1BLBwh4qlPx5wEAAC4EAABQSwMEFAAICAgAJme5SgAAAAAAAAAAAAAAAAwAAABzZXR0aW5ncy54bWy9Wlt32jgQft9fkcN7SkJC2nASegwpbRoSOECbs30T9gBaZI2PJAf49zuSTZoSvE1ttE8hvsxIM983N/nq4zoWR0+gNEd5XTt9d1I7AhlixOX8uvZt0jv+UPvY/usKZzMeQivCMI1BmmMNxtAj+ohel7qV3b6upUq2kGmuW5LFoFsmbGECcvta6+XTLacsu7IWXC6vawtjkla9vlqt3q3O3qGa108vLy/r7u720RDljM/fqip7+qUqRHxWZF/IFuOUNU5OzuvZ/7WjfJEvTNOotbd22G6/fZUryP4ccwOxtc1Rftku7bpGKltPHFbPVqvte+/Xd77T84ECNsGktr1jNgndESjntfbJVf21iLeL7cPM+JD7yCOz2Cu40Tg5b1YT/gX4fLF/2afn56en5aSPF7gaQUQYg+6CyTnoHQ1TRAFM1tpGpVBOx63sKFxpuMcIiqTPmNBvFn8cs+SYywjWEL021n6AuXeIGmrzNpPfRjtL1UZxa2yL5UZ5VxZi7/1Z87K82CKmnDUbJZHxnWs+FXB4rjixB2e2kzoqpIgl4Fkl2R00BuMi/p2U9N0PxHhConbBtkBlyHsVcMY2mJouijSWu5zOpZcGxlZ6B3F5MFK/tkuPhQZVwdqb70sGIz0GAaGBqKfoQoml77n4MrgU3c7j1f4HKDe+PZtmF1LFDOXmP0mrQ4pgZqhQJ2QAD05z8m3AGDIviSRbP8nusHA5V5jK3SB9KCVdJGei8LWHQEo0zn176JMjvGQkdPI/K5YseOhr+S7M+vRxj60fXpMzz8D1NwMlAdVTGI/BpLvZ5mBwn8DaDAULYYEigt1odQg1QZKIzZApNrdevWdq2UMVMzPBhzSegrOJp82NwHYAUMiyCvInbDog4bSdOZce5H8i00Q9onEhRisIH6fKRR/r/EfyyjhmQnjQ8zPOWf9be90otnLR/vDKuoInCURDHppUFVO7goaeQGYMo2LqAWPneB9avskptUtLp2ZLEB96HMLGG003fOEsJ8lM4MpTpJ1YM/kK42OyvICvOPXCQcu5Lkv0EFRItRelo4sLH7RAIUgLfIoTs+mCEJaKhzfYhDCbGywr2jsWxIF25Y796WFr98wsOkyD7f4DwefSzo4Ov7UgymrtwWxGxaoPLNzqPpuCuMnHX77SIahKVckgNdbSfUqq4m8OItI+E/jtXKKCHlfa9EnrLbUf0txKnyq/JREzYEuuCcSJoN+eAkuHCq6lx6ArYISrOwAfVaNLGxFEN4wyIZGvEqQyJ9OKdSAjsopcaioOrb+7TISpcD2GD09rGIgoJ8U90HqLm40qGJaU/UwHFVXW44SFfmA7Zk/wWeCUPQcQMuDSE7T0CKxXnmCCGSUPT5GR5rsVO/mp1j790GxeND5U6b3z2cFo0vcVY12a/c/esmorRdhVlnyeYtMXTuyWtjPwsYHIdQIuROWECMzYMOUBRj2booLUYBbWD68gCyI+E9Iecx1+G90FqQgpDnYxTqhxsidmxSPdkmMdG6O+Z6dxA9kVqH0MXe1OjE+P5wnDBj57WmkjrRskFxy1LPh8cUwWpXrY5rGyteEdKBlozuQwldTbesyJdjADajD9h2LkEDW3mrwhm+BgeMiE59p6nE6NxXdPbKjICAnFEAXuP3+Ezbk6Qcdc23R5aFFJ16c1oVEy0QcW+YkNqVKE8m2tZ/+OMVVh+YovEAJXjkfUV3eZDKFw8FSFp2gIwhbOPoli61R/ZZ0z0u/mZZWyV7aL7RAw8dRUyTXpCeEHKCS8/gaq1YrTwJ3eZHUpKX0eOutb2efaR0GTf3uQA47C5R1sdtUQcS7OO1wytXnb8B+TF8gaL5St5p8bYQ8kR0kV908gDCRlAAr/PsxFikaIu57Iyvv3jbPTZtnvQMxGgH7AG5ixVPjwtO2psrqi+Myr5OLd7IrgOzaYbNPu4d18gw9ovqba8NnGAkk/crO4ZzJlwteAzqkcAWV2S8XAGGXbe6qY7ezDRwH4a7qigjZmMtpTzDrAlSxl+8iiEUUxlOIV1Q9lsy5L7CGGjf7ERT2QtqP83wxW7dwS1N4Dyz+MgvY0J9DPvcm2cntU9Kii6s1VjWVCVOHnC/VXnwfWiz6cbP8LUEsHCCh8lF80BgAAeikAAFBLAwQUAAAIAAAmZ7lKAAAAAAAAAAAAAAAAHAAAAENvbmZpZ3VyYXRpb25zMi9hY2NlbGVyYXRvci9QSwMEFAAACAAAJme5SgAAAAAAAAAAAAAAABoAAABDb25maWd1cmF0aW9uczIvdG9vbHBhbmVsL1BLAwQUAAAIAAAmZ7lKAAAAAAAAAAAAAAAAGAAAAENvbmZpZ3VyYXRpb25zMi9mbG9hdGVyL1BLAwQUAAAIAAAmZ7lKAAAAAAAAAAAAAAAAGAAAAENvbmZpZ3VyYXRpb25zMi9tZW51YmFyL1BLAwQUAAAIAAAmZ7lKAAAAAAAAAAAAAAAAHwAAAENvbmZpZ3VyYXRpb25zMi9pbWFnZXMvQml0bWFwcy9QSwMEFAAACAAAJme5SgAAAAAAAAAAAAAAABoAAABDb25maWd1cmF0aW9uczIvcG9wdXBtZW51L1BLAwQUAAAIAAAmZ7lKAAAAAAAAAAAAAAAAHAAAAENvbmZpZ3VyYXRpb25zMi9wcm9ncmVzc2Jhci9QSwMEFAAACAAAJme5SgAAAAAAAAAAAAAAABgAAABDb25maWd1cmF0aW9uczIvdG9vbGJhci9QSwMEFAAACAAAJme5SgAAAAAAAAAAAAAAABoAAABDb25maWd1cmF0aW9uczIvc3RhdHVzYmFyL1BLAwQUAAgICAAmZ7lKAAAAAAAAAAAAAAAADAAAAG1hbmlmZXN0LnJkZs2TzW6DMBCE7zyFZc7YQC8FBXIoyrlqn8A1hlgFL/KaEt6+jpNWUaSq6p/U465GM9+OtJvtYRzIi7KowVQ0YyklykhotekrOrsuuaXbOtrYtisfmh3xaoOlnyq6d24qOV+WhS03DGzPs6IoeJrzPE+8IsHVOHFIDMa0jggJHo1CafXkfBo5zuIJZldRdOugkHn3ID2L3TqpoLIKYbZSvYe2IJGBQI0JTMqEdIMcuk5LxTOW81E5waHt4sdgvdODojxg8CuOz9jeiAym5V7gvbDuXIPffJVoeu5jenXTxfHfI5RgnDLuT+q7O3n/5/4uz/8Z4q+0dkRsQM6jZ/qQ57TyH1VHr1BLBwi092jSBQEAAIMDAABQSwMEFAAICAgAJme5SgAAAAAAAAAAAAAAABUAAABNRVRBLUlORi9tYW5pZmVzdC54bWytk0tqwzAQhvc5hdG2WGqzKsJOFoGeID2AKo8dgTQy1ijEt69sktilGGLwbp7/fBpGxfHmbHaFLhiPJfvg7ywD1L4y2JTs+/yVf7LjYVc4haaGQPJhZKkPw9MtWexQehVMkKgcBEla+haw8jo6QJJ/6+U46enNAPbssMumebWxkKf+rp+q62ht3iq6lEwsiUxhB5VROfUtlEy1rTVaUSoTV6z4CMznnJzgRkysYThfovtBZWwQ9DB5i80Cg3GqATHkV03RHmngS3tcEB7IxZBepRuotxA2l3VAantWIEqHuT3tyWNtmtiNlxH24sXzCREHFB4N13OFlau6x3hX1S8MTlVv9wcW4t+/PPwCUEsHCJu2OBwMAQAA0gMAAFBLAQIUABQAAAgAACZnuUpexjIMJwAAACcAAAAIAAAAAAAAAAAAAAAAAAAAAABtaW1ldHlwZVBLAQIUABQAAAgAACZnuUpJyikWiQYAAIkGAAAYAAAAAAAAAAAAAAAAAE0AAABUaHVtYm5haWxzL3RodW1ibmFpbC5wbmdQSwECFAAUAAgICAAmZ7lKt2JNpZQEAAAaGQAACwAAAAAAAAAAAAAAAAAMBwAAY29udGVudC54bWxQSwECFAAUAAgICAAmZ7lKvMPJozoIAACTLgAACgAAAAAAAAAAAAAAAADZCwAAc3R5bGVzLnhtbFBLAQIUABQACAgIACZnuUp4qlPx5wEAAC4EAAAIAAAAAAAAAAAAAAAAAEsUAABtZXRhLnhtbFBLAQIUABQACAgIACZnuUoofJRfNAYAAHopAAAMAAAAAAAAAAAAAAAAAGgWAABzZXR0aW5ncy54bWxQSwECFAAUAAAIAAAmZ7lKAAAAAAAAAAAAAAAAHAAAAAAAAAAAAAAAAADWHAAAQ29uZmlndXJhdGlvbnMyL2FjY2VsZXJhdG9yL1BLAQIUABQAAAgAACZnuUoAAAAAAAAAAAAAAAAaAAAAAAAAAAAAAAAAABAdAABDb25maWd1cmF0aW9uczIvdG9vbHBhbmVsL1BLAQIUABQAAAgAACZnuUoAAAAAAAAAAAAAAAAYAAAAAAAAAAAAAAAAAEgdAABDb25maWd1cmF0aW9uczIvZmxvYXRlci9QSwECFAAUAAAIAAAmZ7lKAAAAAAAAAAAAAAAAGAAAAAAAAAAAAAAAAAB+HQAAQ29uZmlndXJhdGlvbnMyL21lbnViYXIvUEsBAhQAFAAACAAAJme5SgAAAAAAAAAAAAAAAB8AAAAAAAAAAAAAAAAAtB0AAENvbmZpZ3VyYXRpb25zMi9pbWFnZXMvQml0bWFwcy9QSwECFAAUAAAIAAAmZ7lKAAAAAAAAAAAAAAAAGgAAAAAAAAAAAAAAAADxHQAAQ29uZmlndXJhdGlvbnMyL3BvcHVwbWVudS9QSwECFAAUAAAIAAAmZ7lKAAAAAAAAAAAAAAAAHAAAAAAAAAAAAAAAAAApHgAAQ29uZmlndXJhdGlvbnMyL3Byb2dyZXNzYmFyL1BLAQIUABQAAAgAACZnuUoAAAAAAAAAAAAAAAAYAAAAAAAAAAAAAAAAAGMeAABDb25maWd1cmF0aW9uczIvdG9vbGJhci9QSwECFAAUAAAIAAAmZ7lKAAAAAAAAAAAAAAAAGgAAAAAAAAAAAAAAAACZHgAAQ29uZmlndXJhdGlvbnMyL3N0YXR1c2Jhci9QSwECFAAUAAgICAAmZ7lKtPdo0gUBAACDAwAADAAAAAAAAAAAAAAAAADRHgAAbWFuaWZlc3QucmRmUEsBAhQAFAAICAgAJme5Spu2OBwMAQAA0gMAABUAAAAAAAAAAAAAAAAAECAAAE1FVEEtSU5GL21hbmlmZXN0LnhtbFBLBQYAAAAAEQARAGUEAABfIQAAAAAKZW5kc3RyZWFtCmVuZG9iagoKNSAwIG9iago5NjkwCmVuZG9iagoKNyAwIG9iago8PC9MZW5ndGggOCAwIFIvRmlsdGVyL0ZsYXRlRGVjb2RlL0xlbmd0aDEgMTE3NzY+PgpzdHJlYW0KeJzlem1UXNeR4K37Xn833a+/Hh9N06/1aL66oRENEkh8PBA0LSFLLQQKICMaQSPQByBAKLbjCNv6sJC1ZmLFliNNonidbGJr143kZOU4G5NznMzJcZw4ux5PMrEdkvFMJicmVhwnm7UttHVfN1jy5OOcnT1nf2yr37t161bVvbeqblXdRlMTRxLETGYIR5SBQ/3jSl11BSHk+4SAfWB6SrrZpEgILxJCxaHxfYeKwj/9DSHcHwnRafYdvGuoZM/9DYSYkCUzfzjRP9j44blqQtbkI2LdMCJ2L9+lw/6d2M8fPjT1ya9pn4lifwb7HQfHBvq/XrutHPuvYj94qP+T41/RzvGEyNgl0mj/ocS2xBPnsI9r0G8dH5ucGiT5NwkJHGTj4xOJ8d/3PKbH/kO4vinEAf5jHzOCWtanHK/R6vQGo8mcYbEKNrvDSf5/+mjOEheJauqIlYyr79s+3GWSzdqbb9/+Xt568/3/m6vQp5rz5MvkWXKW/IT0pgciJEZGyBHE3Pr5NvkRYtknRnrIU2T2z4i9TK7heIouTh4mj/8Zuhh5jFwlf3fbLDFyiNyDa/ka+QmsJd9DVxkj74Ke3Ee+g1LfRdwdf0oUteBrSAWHbsH+lFygZ8gW+hZ2HmcjNEQF8iK5CHtQ8hTu8+zqjmv/jdBT5F587yTDZBph9aOp+/AfieHm73BX95It5H7SSA7ewvFN+AJnRPt1kC+gTr+t4kIrg7oot59+ndIbj2Dnb8g+fPoB907Pco2kWWODZwlRWrq7Ojt2tu+Ibd92x9a2LZujrZGW5k1NjUpDfV3txg011evXVa0tD5WVBosKC/z58hqfN8tpE6yWDJPRoNdpNTxHgQRb5EhcShbEk3yBHI2Wsr7cj4j+WxDxpISoyO00SSmukkm3UypIOfQxSiVFqaxSgiDVktrSoNQiS8mXm2XpGvTs6EL4bLPcLSWXVPgOFeYL1E4Gdnw+5JBasoabpSTEpZZkZHp4tiXejPLmTcZN8qaEsTRI5o0mBE0IJYvk8XkoqgcVoEUtG+Yp0WewaZOcv6V/MBnb0dXS7Pb5ukuDm5MWuVkdIptUkUntpqROFSmNsKWTM9J8cGH2oWsC2RsPmAflwf47u5JcP/LOci2zs6eStkCyWG5OFt/9VhbuPJEMys0tyQCT2ta+Ok/bR1NCUuMXZGn29wS3Iy+9fTumP43R+oXfEwZGUL2zsxFZiszGZ/uv3ZzZK0uCPDtvNs+Ot6CGSawLua7d/MYZdzLyUHdSiA/DhvRmI+1tSceO3V1J6o9Iw/2IwW+D7Kt2+2zdKzSxPzdMUBGoDtSpz8c2fuaaQvZiJzmzoyvVl8he9xWihALdSRpnIwsrI65ONjKzMrLKHpfRmm07u2aTvH/zoNyCOj7Tn5zZi/60n5lCFpKWP7h98qzdJtWEulVaCVe1eXBESmoKUC3IdSsDegpjmRXUjuUPqWbJjRMU2OxSjYximJwWuSWe/k4PZ6EAqTSYjAZSpu/oSirNCCj9aRu1zJeHkKM/jiYaaVbNlwzJ40mn3LRqT7aslpGdXSpLmi3p3JQk8YE0VzLU0sxmllpm482pJTBZ8o6u50j45uJ8peS+GiaVpLuZEYub0K8KWma7BoeS3rh7EE/akNTl9iWVbjRwt9yV6GaOhhoqXsTpfOqMSbqpo6ttp9y2o6erOr2Q1AATx/tbPiZG7nKnxKDLJfV+vdRF3Vw3EgqIkCIIyE21+E7q/Hp8BFS4imWu2lQrdYGbrFDjMpLFUkuiOU3H+rcJ1TB32hRdkaZlXZSzKer2dftSn9IgxWEpPTFy6JlSoytDnB8jAeIoilFRTJdZzOelLjkhd8vDUlKJdbG9MfWoWk4rQ9V52lYdt/VuURaqifhweKXDlJmMBNy3KjfZqvZXu9GPDW9eGZZm9XLbzlkmXE4LJLjyzUnCXFiptrnV08/Osxzpx0OMJ1o9z7PzisLO8jA7trPy5sFZeWdXrUqNEeRe991sLjtpg7aOptIgBrOmeRke3DGvwIM7e7qeE7CkerCj6woFuine1D2fj2Ndz0mYK1QsZViGZB2JdZikduzoVXr3cwohM+ooryLU/sA1ICpOv4IDMnCNpnDCCo4ijk/hFBXHPmilrGHUMcbvFmmQ2edT3cOz8W7m40REjeAXkiDXo3bk+nmgWnPSKCeakia5ieEbGL4hhdcyvA49A0QoDd49K7TIv88qVVM3acbXoKYTK2AdKZsHEqq9ouP1SxXzWs3rtVc4iiCZ5xhaw9BXdFrDh7VXgOHDNp/N77P5mqm0nA/nl4c1ne8/3cy/TFgluhGz+BmsudxkTinWu0DvBH0G6M2gN4o9u21QaWu2UZun2TPoedHD5XsqEeQ8124uXN1QF2WtUlZYEl30AI15xj2XPK94eEN2T4wuoimy4gYDFUx6ri9Dw2WLNtrnJHbSULFUUVHREGZve01oCUK9SxW9fb2BwOEJ4fVe7Kwt39OLn3DVelthlc+lw/Wn2kyXD3E+bDdevkyzL9Ojl2nW5cs3/vXyjdOXq9z853OqqnJu/JZaWfvBXndVlZtW3XjJXZXSYezm21yE+w7xkhIypZSedsJ5B5gcZxxUdBe4qSErO6s46/EsXl8Q9ZpM3iAJQv1M8FLwepALsh1v2hJlrZJZUhb1Q/RBEUQS8/u1Uixb0O6wiaRhqWFpdUu4nz29wg8qQsJSekO94HLm0XBFPV3vsnDymjJaVbkuXJFHPQBrLNTlqyyjwLsaJnrzmprqczIbt3WVHvniYPAHL7Q9sLdm+bHqHVXZ8BlbIAo/sW8+ua9Oozdqq61uMUP59Dfu+sO7RXs+P90OF0O77tm69Z5daqEFpBg3LmB9bSCnlCJNa4CAicCG3eQA1pUXCO8mu8nz5CXCs97T6F2mF01gYpttiERZq+RWb4zOmYASk2CKmS6ZkqYFk3YOgesmTiUsLU8RmjOEqDZmQH+KcS5URUXDEgQCvYf7JgIBZtjDE3t6D6Mq/CkrokVh7IvL2ZcuQSSSXVqaraErvr4N7XQF7WRCSz2k1B43njNSjRHO6C/oqVEPZ/gLPDXwcJyeo1RL0VmjxEd8ko8KvnJfzLfo41lP8XEbfWxhYuOW6Bd8MO4DxRf3zfgu+fi4D9Qhi78sKka1tphBcMe4lAEhtISrnpgI4HInhDdXjcfs56TymgLVaKIOjSUzq6VNyl157Rev/vjHr7/2j8/m1A1u3hKvFsXq+JbNg3U58NN3bpLl3/7mw//5u/7HR9avH3m8f+/nDtTUHPhcykb05s91p/EMOukPlSs6K2Ra4J4M6MqAQAYMayCLggZAz2mg3WQ29Wg1Tq1WkwHtPMffac5wms0ZFNotVksPR50c1rvQLliFOwngHRJOmkFnLjSvNx8184ZPWPdZ6TprxEp11kxroZUzmjmrlTNzWiJ+T4TnRfiqCBdEOC1CgbhLnBa518R/Eemz4osi/bKKvkeEIRE6RIiIYBCzxWKR+4XIFHnwJ29Gz4lPivSkCO0i5IuVYrPIiSJQEd4V4S0RXhPhSZGJ4u4ST4sUBRTj+RELcJqT4tdFjUGEp34l/i+RisqXvhJ9Sfwpgz73t1GccoTNt0ukBeI6pOTYhFfnHomqE/tPnYk6RdCK8AcRXhWBSfuuyHWL0MawIrJwEyrHgbEUR2hoJPqcCPeLAOMiDDKut0R6RrwgPi1y42x3gyJVRHCKbBfqbEpwUyR6RgRFjImURyyteY/p6yXWc4rnRM4pTqmbe1XUqAxVzsyoWwyIbSKn5RS5KBriGrjtHOfmIIMDTjFnRYuxzciwWAQT0fbZ9ZzVbGacdiSWzOVmxcw5zUDZV/VUS1a00txspmYe3cFBGsL46Q30HT58OGALp6JpRSgcQhxDYQTCcDoxwVyXIfAzMdGHTh1IOzPSqAQB/LeHddM07BNYdfg0XviuLbOmLhQKsQF8TmUJgVOBF/9ks7Yc+lb5DSDjF9TobYCwIQU5l7dULT+5fKFqufkIJd+BBhgphTuh/EfwTf437/+Ou/jhoCaDhfAPt3NPfLiHm0d4JZadx7iQRQ5c5Y1Ar938sRIyWKMOL4zBMeAADK3EIlgky4LlFcuiRau3eHP6cqiSA7scQw7q4LIo06VgMEcxOwnWmN1qsMTM6WjVEA4FhO+Fe+HwBG50qSLUi5kogEFbLsRzvpJ9cAeZ9VyYng9syFWUjeIXl5uOHgW7ITPW25vPfWd5VJ9hN95oYhGNk7JLjzjWBvMwpm3BmPZLjMM5uItPKVVDRdNF9LweDPrTenqRh7M8mHnQ24ncmhkgAWjFRwnMBBYCnBSIqwAfUMNxoCzqjm7XgCYzluNyxERSGDMKMlZFO9T4FRa+x4JYg5qDAmrQFV5H51iNYn4LyJKtsh6DlphZxtUxk7CtgRrH1q23lYG8Rkv/R/CB7uVj4f1PjIUnqygGlc9D89TyH5e9/ub4xtr9/pLR8IljEXk9/PzI8w+0mE2mwNpy63tZpe8/l10KL4/MdRdmCvSXesNraDe8yXMnNFFiJPVKiWCOmWnMPG5Omq+beTKqCBogGkUT01zSJDUavUY3Y9QSzSSXpVol52VAYxzOWeo9jKlDgybw2zRV/jCdBPuNEDiWfwunKmMs0/OR/qo31Xjag/M9rNlK1pBjSqc/DzTZn82merM9115r32rnT1uhhAenkxrGctasyckn+Uo+VfLj+ZfyF/P5Sl+zj/rKscSj1JDpe9gOxC7Yqd1unjyVCZla6puG1NJ6l8Kh3l6bvQZVHcajksr1tprQ2nKCuYIdlGKoqtdUVRawRGEF2VYPqHWX08LrfNzDH76U+OqpxCbf9Mm8jetCdrlp6yO7Xn8jEJs6Nz9Irzyy57P3Tc+c673/QYPVYXwSqD37v/6n9ofuu/fkY7vRn3zLW7kkngUfKcfKLTESuitEtR44bjtno1obHDedM1HOBHotHoo1UUuFUgGkYqaC1iAQqxivmKt4peJ6hSYFcNsrICDyua3EJ2DmfMXH632+3FieuyzmEEsKd/AGgcQ4K0uPYfWkLFWAekQqKnpVF1vJk2kfc6QPCZY2uFmWMwvzOA+oBwjUvKnV2fJQF+vOHwA9ddU0bSnoemhvuHL4b0fCh8PsJD+5rBylg2sa92wsP1RQMhQ+/kluKLt0vd3jMtff87XpyeceiJhMZq8v17CcFQplcduG5naX2IQbNr3hp8wH7OgDv+QuEzd8S1kz7XzUSTXuE266P+funM/lcJocyJT0GVGRvY44wH7t5uJVBG3YKhkIGDNmM6gBq2BDekTPRsoR4BkLx15uB9FaNLocndNBMiwas8vsRsihRdjS4oATDnBcu/mvykMFxdEtGpjVAKfJQtgF7cjTZnZh5nZhTkeWVovGabFoXFtyICfHiXIzULCGJ05CjcTjUfoHo7zH6aGp8nvQc9zzJFbjr3re8hgYPh+RDPUsIt/yvOcx1jBspWfKc07F6irx9SoO8Grh7vGlCvdKa2Y0hoW74FE81LHXAhaLjpgFs2Tm9GaHK4ezxLQZbidvzBSsRKPjzDHOiKEyvJSJ1bs9swZb5gXhcOjwSv3OSqaA8P09vRV4LGrYg4PhU7fmBwj09R7GwCScWlhIPfoFffqNuSMQUFMUFo747e0lvaly0ZRynnQCcaca4O4aXd5170+W71v+L4egavn6GDx179deuQ/aDy7/sclVWpoJdyzPYyvAefgbjMju5XdBwNa1/FT67sMPY90lkEXFqNG5dNTA6e3oCzNKeXwwqrWL9gJ7xL7LPmTXvmeHf7HDq3YYsk/bv2z/uv27dk2HHdg4fc0OKlNNY0uUDdNme4edVtgBJDs4WQCBGqe90j5oP2d/1f6W/T27DlF03A6KPWYft3N2ZhZ/UVRtczxqq+Q6MqO0J2ZexJwPGX1Yp/UZY3rQ67m40c4ifahXSJ1EDPSpQltN930s5acTNxrjB2vLMR8DXqIwuDvCXDqH0aM/BP29n8+rb7R/8M94marV6HM+GLZoIXP5WOomlarFA/iyYyx1EA+5qOwkW0zGC8anjdyvjR8Y6XEjGLNbTc6Ak7Y5dzsvOD9w8qy30fm083nnr51awanU1EWdXt7r9GLN5IU5L14UvZe8Se+Cl59DgHrTdwi1zXKrrSLgXUKz08rnxDxWZ3YscyVDsxvFyk6F19UK/carveq1AtRAw65ULLXlUe6ja8Y9trwiUSzMs9nyCkWxKM9mZPeOExDgf3YrFqk+2LGSt9neCbuHYM4W8L74sCKYZFS+NctKLVyeI4/msfJjg94UJVGdlClRQQoqQSDBmSCtEYJzQaoE49iZCyaDC8HFoE5SuwtBPsfU+rMSKGH7dODdpcQS84s5RqNmh0ewxbBoV+MrS+MQCrCrcTrAYrzFxIL1yJ5eggZNXz/ScVTN4qgB3UqGUXVRSJf9Lf0bs9avq7CXHAzPfurGmdMQAoyvpfdtW3i58uCXDpcPxHsK4PrQmV1+3mDW38jU63/Ml2WVLicda6uqsuTAr94++sLJqMmebVX9IYo6Ocx9GzWyjjym+A4UgDszkEktYr1I7ZLJGvXYS+3UbIcMGwAPHAubHoMtinPqc43rWrXVM9XQVw1KNSCwttVZyPTgNVqihYXbneAsKFgTiOXmknXhHUariPdJ15oYGkCtaTD3YHZlN2yWcbFYW2L3tNXyhsUL9QUs77CapnDlll3PN0BVKvFgGq6qB4fOwrmcrN6BHymjsdIjy8sOazjat6G5tzorb93mzr7ysxZfdUn5Xv+a6sYzrz2wcVd17sPNAxXct7M2DLTdOJFdusdaJGeVtO2rrd9dXyjqgX+kpKUiN8d15GWLazmPp46yWH3Sm4VxxnnzbVrK30eyySeUGlqtt0V5LTzjhgU3NLi3u6nR0srFnHEndTp1hBM4ieP0HG+OGRSDJWrQmawu2w6iFncN4R8EllaiLh5/TL8Ta8t7Axq8ldrkqgYIu8Iu2eYU2c5cFg62xfvuuTfR8A//sLHcv9lrXbuxyTmxjz5SWvj3f99x41hjk1HbaHRajal7aAhz5s+xppDJ158jejRciUGI8hhyrKxitgqtJtOvTVQ0+Z/0A+93+l/0v+Xna570v+enfmbFrEB5NOAHpx8W/HjM/TDun/HP+Tk2eNW7JqoSlTrEKMlpncEAQIlX8EoIvOJd9Gr1XikmW3MEkzdm8biyCXG2a5jhwyvXG3Yg2E8IFWoIYDd0lm+E11khElAdANI1R7pUT9VdtxTu0Jx7R0dH/rqeRv/E8oF7d3Tm1tdW2Y8t7z98GMxcXMjHc920v+3GoywK0K6dfVq9ib/h+CgmADmN/v8exsON5J+VJ5zefG+llzM5IAAbgeYAGCtzKunxEJwsA1dZVRltLAE+y5lF9cUOMNrBZLKAWWsUjdSa582jQl6euWdtHamD6sW663WU1L1SR8vrFGy4oh4XGsVV7lJcMRevdw0VQUcRPBCE6SB0BAeD1B8EMQinBdgi3C1QsxAs4nN0fesA1jnkvhziBa83h8d0raaJMFammLJX73WqC4XUA4SR9E1MJnt6WdmqlnDpKg7UUi6cmcex3zfw+Gir0tcGm1zIbgnqjx/a1WBzplF2NO+8M7h1fHN+3cCnT3x6oK526qsHB660NcrBmdiWA5E1dQPHThwbqKuZ/M9H6j+5v8cHI1/LCvgcxdG9G6J7GkvLqncd6912rLs8x7b8qyelEml9W6BxV10wtHH3A/HeRw/UmJ05GSlfbcBg9JTmCeKDZ5QMgzZbW6zl9Bihb8jMyfb88YPoGRkq5WZ5UOaOy6/Kb8nvyfy4DE5EdSCSZ68p+Vl1QGuS3TL9/nUZXlRJOZWXjXNPrvCm6BmoUacwJq9GVbaLatd8/kL0ggxT8nGZqoi1p89Gn5aBsR2XObcMvAzvyfC8DEyOigrIFJEHGME5mVO55hLD0bYV2qfl52V6ToaAvJtROmXKMC/JHIPZNqZkzYYPZHgW10gvyZAvsw1PqeK0ggyUyCDJ5XJMnpHn5KS8KF+X9YIsYXdB5rMyMnJbuVTFP8Mq/lxfzOsiOTEu22qPGfpYPWiAVQdi+VeNPBV4M2ZJqU/9rWDlt4PUaVz5ySCg/oig/oy2QqJi2Cl1yFXrVxzJteJIHmBxSz2oP3/iicCOI5tLI7lrS4WCXDmYY3z//ZeW+TNc19rCpv1fPFRt0r98j9HkbRyMXOz48A++0lJfyifwsf16yy/Wn++z1v6eeFN/z//vP/6P+z/6k/TyVt1p9Br2x36aRiGfzrfcQj6xSgQf+8u3i75NmjV/RzZyZ0mM1pBinpBtjF13llD6lNrfgs+z+PTg48PHzv8T2Yi0AYQJ8kURdiIc4ifJaeRB/yVB8gTkwjT8Bn7D3c8t8nv4R/H+e177lK5W9w19s/5NQ4XhReODps+oK3KR2vSaKSbEELvl8iZtDeFUbC7sWl13fHUPgJTxNEyJjoynYY64ydE0zCPNZ9KwhljIE2lYS6wkmYZ15G7yQhrWEyfUpGEDscAdadiEa9i9+j9bymBFfgYZgy+lYQupp06cHXgD9hZoexoGInH2NEyJhatIwxxZxylpmEea6TSsIbnco2lYS/K4K2lYR97jXknDelLEv5iGDSSXfzsNm0i1Rp+GzeROzYr8DPKm5mIatpBPae/eNDZ+18TIvuEpqWigWKooL18vtScGpWj/VFDaPDpQJjUePCipBJPSRGIyMTGdGCyTtm5uamlv7Ni8fZs0Min1S1MT/YOJQ/0TB6Sxodv5t47sTUz0T42MjUo7ExMjQ+2JfUcO9k80Tg4kRgcTE1Kp9HGKj/d3JSYmWWdtWfn6ssqPRj9O/FcWgqvfNzI5lZhA5Mio1Fm2s0yK9U8lRqek/tFBqWOVcfvQ0MhAQkUOJCam+pF4bGoYl7r/yMTI5ODIAJttsmx1B5vGJsbH0kuaSkwnpDv6p6YSk2Ojw1NT4xtCoaNHj5b1p4kHkLZsYOxQ6C+NTd01nhhMTI7sG8Wdlw1PHTq4FRc0OokLP6LOiKu5VWuRsVE0zsEUTVCaTCQkJn4S5Q8lBnFp4xNj+xMDU2VjE/tCR0cOjIRS8kZG94U+EsOkpOf593GTTWQMz+BdZIKMkH1kmEwRiRSRAVKMbQUpx3/rEWonCTKIbZT0I0UQoc1kFKnKEGL/w+Ygth9JmFR7CWwT2E6rvIxyK3I1kRaU1kg6EN5OtiF2RKXvx2cKqfuRNkEOYTtBDiBujAz9xfm3Iv9edR42MoL0ozi6U8WMIC/j3EeO4AqZxEacawAxo+osE0hZqq7rL8v4a+O7VGhydWQtrovprYxU/knevyb536eRlO73qVKmVNkpyhFVdidS7FSpYion08WUOtuoStXxJ2bcjjMOIT/T3EeUA6rsKeynJI8hPJzW6n7U+IS6gkGVb2Vvkzjzv7UB88EJ9MKxj2mJrW5anfMOFT+l+hQbG1Z742QDZp0Q5g32rwxpbpc8kJZbpkKHkPL/lG8KT8i4qseEaud9SJuyeZkq8xD619a0hkZVv2caOnLLHlO6+XO+FlHb1Mk5eJscZlnWMt6V1U+m1z+kzpPS2ji+x1DvCVXbZSp2n7rHEbThCEK3ro9ZbF8a9/HVrKzl9v38v5ybSxURN30445/4zBvi3wIdq8DV9wvAK92weAN+eAOkG3DsA4h9ADPvzr1Lf3u92PvM9Reu0+3v9L3zzDtc+TtgfQf0ZElYii3Fl8aXLi1pjda3wUx+DbZ/Wqz2/iz8Rueb4dc7yRtQG3tj5o3kGxwriXve0JsibwDX+ToneoUFaaF8YXxhZuGVhcWF6wv6mW/NfYv+t2+GvNZver9JvVe3Xz12lYt/Baxf8X6Fxi7EL9C5i2C96L0Yush97vEy7+Oted7HHi30Lj56/VH1j0FVj2bYIn2fhWOfefgzdPzkzMm5k9zMibkT9JnpF6bpZKzYOzYa8I62lnizw1mdujDXqeVuqj9SNe/1F0XifYq3D4l295R7e1qLvY6wvVODi+WR0Mp51b/6jXEPcy9wOn17LM+7A5/F2PUYtW73bg9tV38f6W/zoaAt41tmtnCbI8XeaGu119rqbQ21/rD1Z63vtGr7WuEL+I08E3khwimR4lBEieT5IrlRd6cYdnUKYWsnBdIJYdIZst60Uqu1z3rMyn6wJ3RGBA1cg7n5jp2BQNs13c32tqQ+tjsJDyb9O9lb2dGT1D6YJJ09u7vmAf5D94mzZ0mTpy1ZsbMrGfd0tyUHEVAYMIOA4JkXSVP35OQU+6k2AIEAgkfwTQJHELVnMoUkgZVhEpiEyUkyOQkBNqaCiCGTAYZmGMYDyLlnkrAXGw2oVAyanMza878BOUzSmgplbmRzdHJlYW0KZW5kb2JqCgo4IDAgb2JqCjc3NzEKZW5kb2JqCgo5IDAgb2JqCjw8L1R5cGUvRm9udERlc2NyaXB0b3IvRm9udE5hbWUvRkFBQUFBK0xpYmVyYXRpb25TZXJpZgovRmxhZ3MgNAovRm9udEJCb3hbLTE3NiAtMzAzIDEwMDUgOTgxXS9JdGFsaWNBbmdsZSAwCi9Bc2NlbnQgODkxCi9EZXNjZW50IC0yMTYKL0NhcEhlaWdodCA5ODEKL1N0ZW1WIDgwCi9Gb250RmlsZTIgNyAwIFIKPj4KZW5kb2JqCgoxMCAwIG9iago8PC9MZW5ndGggMzE1L0ZpbHRlci9GbGF0ZURlY29kZT4+CnN0cmVhbQp4nF2STW6DMBCF95zCy3QRYZMQEgkhpSRILPqj0h4A7CG1VIxlyILb1zOmrdQF6BvNm/HjmbisL7XRc/zqRtnAzHptlINpvDsJrIObNpFImNJyXit6y6G1Uexnm2WaYahNP+Z5FL/53jS7hW3OauzgIYpfnAKnzY1tPsrG183d2i8YwMyMR0XBFPR+z1Nrn9sBYpra1sq39bxs/cif4H2xwBKqRbAiRwWTbSW41twgyjkvWF5VRQRG/eslPIx0vfxsnZcKL+V8fyw8J8SHFHkXuETeB66QU+KEIx+I0ww5I84S5GPQ75FPxDuBfA5Mmsegpz1lYPJwCX7o3GvYc0KuAuOs4IFxpwj+MzxLrP6vyMF/ukNe/R8okPXLMRq8u5/Imbw75+OmC6acMWFtgP3+BHa0OEbPN3QjmgkKZW5kc3RyZWFtCmVuZG9iagoKMTEgMCBvYmoKPDwvVHlwZS9Gb250L1N1YnR5cGUvVHJ1ZVR5cGUvQmFzZUZvbnQvRkFBQUFBK0xpYmVyYXRpb25TZXJpZgovRmlyc3RDaGFyIDAKL0xhc3RDaGFyIDIwCi9XaWR0aHNbMzY1IDcyMiA0NDMgMjc3IDUwMCAyNTAgOTQzIDMzMyA1MDAgNTAwIDUwMCA1MDAgNTAwIDYxMCAyNzcgNTAwCjQ0MyAyNzcgNTAwIDU1NiAzMzMgXQovRm9udERlc2NyaXB0b3IgOSAwIFIKL1RvVW5pY29kZSAxMCAwIFIKPj4KZW5kb2JqCgoxMiAwIG9iago8PC9MZW5ndGggMTMgMCBSL0ZpbHRlci9GbGF0ZURlY29kZS9MZW5ndGgxIDEzOTkyPj4Kc3RyZWFtCnic5Xt5lGRXed/d71uqXq3vveq1qqum603P0lt1Vc2MRt3SjGa0gxCSLCAgekYtzcAsYhaEIITNYkfIZjGWg0jYsTFgGwIBTCDYgBEkQMD2AXwi4pjNHLE6BiR15/fdV9IBzDn2Sc7JP+nuqXrLfffd5ft+3+/33TvnzpzfYD57PpOsfPTk+m0Lc7Mtxti/ZYxXbz1xxy0/ufxFn8bx+xibv//YxvrNb/j3r1libPFulBkcw4XG1vcFzj+D823HTp571o/1dBXn38P5JSdOH10/cIo9ibGlRbp/cv1Zt+0TV+Jw6Tp8tE6tn9w496wv0/1zjOnKbafPnltmH9pC1S+l+/jH8Us/BRwaOhdSaWM9PwgLxahUZv/f/RQZ29oSr5M+22BPY6fYWfZM9mzM30vYK9nd7A3sXvZmDFPELf6MnefZPF/lQzoX09xYMy+yeTEY4hruTfN0uLIq6GxV0hn9Sfq0q7yHq4N5MexNSxu5i3XLB2bYsYN6RjXHwyytdbM4TdJ53k+7y1nSTYedum1yKoHHO3gvyqeDYQ1XxKsqs4VCUgxUOp+OV3hR737i7sAKwaWpT0+MRd3ZgmeFEqZorA2ltr6SVtpGVRYL2qtuqxbjehxpXy/vuG7RFoyUWkq5dHguDIU1QiZjodi83QhlPCHeL7goezIU6kKjOW8o7uHvISn0E4SIjJae0GLMk3jOoAkDabzDz71EcK9oC/sOXTqG13hZb99gviiFF+rCvsc8cVd9e92reBrly/Wo6I8tNiZ2715u6aIxodFRKVJ+1b9fm9nLZmvddqvoTyxcsafQmmkV5VjRePxyvP1mJdQNwsjwRult3i2M91aptdWJlj6Xn+fCaCXVKSXQcTmBDgqYvFAsxrw/xH/Kv8BugEcdYcfZbewO9jz2YvYK9tvsd9mb2FvY77M/Yh9gH2IfZZ9lX2BfYWy2HgnMXUZm4D6TFBNNc91PMO2DZLhMV/gwn/pI2kWL7yQ3idgkzorqmGy9yjMzHKzQ9A5XMOmDZbIXVGnN0qLt9QftzNAdm5uVpaJZN0vqTU5VdvE06lp1J1Rlz5mmK7qynNk0kzAeOkX7cD1yDZrnw6xtOvxzpWQiaKxdce2uoOpXC0r61khP+SYs1isqtFyXa6ViGCbheFaWXHBdMKau4sU9B+cExnH52sNrrWiqpmFsRQy3Vpv/WmNUz3MuxKtQnifaN9rTAsMNKxHK8lhyDROyVERJzvUMZkmFQpCByga+xnGRozBXnGPyxLzVZTyBsjxsTifSVIvlnUfo/eY+qubd5cm0ZquzDVXxil5hfGqmJpQWwnR6O7LURFEEw/KLkVTSRAGHeepQl8aqc4f3LycKXSrVdvRrfqp1WAw9rWGKUk0KoU0bZaX5NIylwIc6ULDGQ9IYsQbT4eIo+oeOXQUrLxpYoBCzaCKs7APoiuDzirqEXvJDcCe4Q8zFPmE2PyGcPXIbj01Gflk0Lvwunpb6Fk6YvBf2uMmb4n5mgc5/zf6G/S37DvsB+wn7OdvEuPi8wqd5h2cck8jX+CF+BX8sv54/hR/ht/AT/Bn83/AX8ZfzV/PX8zfyt/P38D/mH+Yf45/k9/Gv8K/xb/Bv8x/wTWFEKKoiEZOiLbaLedEXe4BvK4Nhr25iCStNarCrJM0Rj/4k2Z6tmymepINev7u0mCVDlI/zm10YWcTj5YTwLbZdmxh7AWFkD/cHKNwxFl4xydNON3NVE4r1BkM8nybLae4UhJz0DF2EubZtAk8zXbrlrJc+eyjU6zv8paL9HIf7+SnMvJcmdWo3NUQmabc+7K4AQocdONcaBi9d6fYtYWruaMlgja8MM/gOILWXLQ96QFyTrfLlZNjuZg5rcaVOTwD6exiFrI5qUSJzz6fdFTggudZ+XJHJ0mKT2taJaQRTaoVNuk0U7NboMiqqp9koUpglNMJI8uQUV9CybGXQ7xAiwEHTbpvwHmOT0fA20Xg0dDkbJkMzdK+0PQSL3rDfsTE93+52suGKG9562pO2s7KGwe2ihTQ8ie1Q9EhM3M2/LXVimNTtIj0SpzVc6tAcxO1Mpl24GpWrubLDQb8HJMK/Tt+2484AVZuMj8Hi+evIzO+CB3AlCnA8EVUCLbUXcG44XB9eYsl0laeUJu83cGYJ9wEoFxBFlEIxeIjwDD3gWQln4kYqbgSeAlgAXJw34bEQHwI1aWEKCEkKJ9IvKFuiwIPoAt/3atJXJSsCpUJdb9ccbknl160Uyh8bTxEBne8SMH0ffupzAjeLs20EOwlhEzm0kJK7MMYjRf3CDwqOSxAlraucLq3ikzoe0Big9wodk9RnuDSXysNXSaMOvBBDFaMUHYm6Ky5odLgk+kUhyXIrNL1SKKWm0Bo+ASzUVNLS41wg1qIo6pSG02u0UUbHVJLAFnja1ErTMX4sITaacSNGU9JoU4+55e7VUlnqXAFwjzaiTdSwQ+4OlTLX4UPKgjRykQbCLtN8GWA7P0d134WCH8Tgo+zDn1ZW++KwDrQf2lBHU1FyYaM4NdkgzoE5l1bRRKKnRZ8jkINbWMuF73uex6XVpoR21CJbtP4EYgVmnSYSRmE9rmAKgG2ECAxERVgvREMVjEYExApgMdOtSYXKEQ3QeAQf2wz92Kja0kovvuat18DFE2GUqs3VPFgE7AdlMGNAcC0ffhW6CxCl2Z/HtNxJwyj4+zEnZzG1Wj4GQ9jKh6RqDsISZc+4GUTXv40hmEaF5zEfXF1qiFFgDv+Kghum8Vp6CV80FDsOS/Fuah1/CoU5zMYtOPMxOJvfgtmpEG8xO7gcTQOqq9EcP9VNH5Bd8AM05u8mb+KrznA02ayLnw3f45e5OCWvkvo3cXNI3QG/ULmBbX6U7LZGvskjFPTNMzEvEgNQhq3pFLHbgyeJqntM8BUe5yYkNt9GVvOjWoCwuvnv4Fqy+HfS8+RQemSUUuxzIYvNbW1t/SP/mhiwC9jF7FL2GHCpJ7J1doydYM9gt7PnOhb92+x3wKbeCjb1fvaf2WfYf2VfQnz7GruffYt9j/0Y0c1DABnnLd7lO/ki2rGfH2BsOE/EathdFYTXFxB+E+pP8zzsmCSlEEGY5eKUoz8cgD8NbOw7HjVIQYoocBAmZkOQou4CRRpHo9Ke7aRDh6RxTqSS5V7XsWyAP06ArfUOBZgL+LCbZGlm4h4gesVSEKSokaS2nVHcQ+SQCAJ4YpDYYT8bcTabhyI57FBQGgwtETjEQ7o+HCwjkKRDuwguD9iHHlgVeG0G4K8jZqxxHExzVGtRuwsZwOwEjTZLKV7xCBvsOomA19WTOHVBNNtbaFQ0jMCv1sXE3O5KFAZyFt43d8mUioMgKehKtSxNmfycwFBUbjpUyWanfWn53WRPnRpmvE53OAexgamJaYCFr2HSyvPosjC+VbBDThamVKDIxj7ijNEZnxC3OhveTx+JIFsXElVqUxbGoZRIJPk7fMEI66MAqiGk0CrRuqgs8LuvREk4wkUO4gHZJ6nJF5XHKj6f7JSEty5cY/AoYIBiC9m3yK2Z0BJER6gazkLqTBX3I3gLYERbYOQwShrNRn15ftZWVhabUtYMosv0xduTfr9X88Kg6JdroY3jqgIzFGtPjiS3IIoV/jqCUDNPL5rRAsj19xgWIFgHrX2sgZ4W+s/RKCNv0/x9aM97iBeK/fg44zqvIPvEfRiuLrzJCOOQ9w9x+zPUAfUPIqBCpmBFpIoUHszzFQH0c50+4xv6adoqkFZ7qxZlwh79JMF9sReYJnZBZO1p8G391fH3Y3oVYUWRIglgCN+YWs6fiBeqb+CWuBo3mjSKhG67aKDxd4OmcAn/niYnFw9AGxsWsNeO1PA72B+w90IV/Sf2Z+y/sb9kX2X/g32bPcD+F3uYMx7wGL68Df7Ygx9fxC+DaoJddub5bL+ekheDa+TMMldIzldyghdDYOeyCp7dNtY9J0dSi1R2MiA5baYJEiLQInDAR2S2092QzQP4+aDvRNmwl6ROi2n47zCBg2ZwOvgeKBrIT2rJrd1b8GCai6cOEbw052gRB93rDSCjYhLdI4G/lnO8lJR7zmWJKo20Gzz6kWdtjSRe3TrKO8CFbFW6MiQOM1ekNqB6iQ12qBE4Bgsl0mrEcYezfPMawX9SnrG6JAt+VNwGKaICq2wAJROoMI4ai2NczeyYqHralsx4twvti7ipZG1mMkWgxUwX0jLRKl0fj72kMVbQ3PjCVY9g2qiHcvnQtG75OoiK0PBA+AnhBVbLsJFWFfQTImzaffjl0okbEtouOgnobT0lSbUpKPgg1DWEJlRZVcbYMNQac0tBD/gxkLBis1yABtcyuAOPe+AzwhOHA6Jbnj4qKQcgykYf4i6aglhdEFTBfTSam9ZAWiD3Dfih8uMqBSQ0ivMmUZiecjSMgEfqAF0Hwfk4op3yvuoBbA5WZsfrE4XsYKf12Dbe5o1PTRXwhnC4d0F5ZU97YTS9vT/b2B2NHbr8EtBauqi9cqW0c7mXXP/B68uD4Tz4io5q5VJQ3NbtRs3V/Xsa0sRrhw40xHjz8O8/QSbt5gyQC+I1BOPUk5120L3yisu3cfipFs1vobt/hC6aTyiubxDGe6rh6qm4+CDAz4NULvcDxGQQJlUs7qF4j76ONyd13HxhGE6H8mUgxxgDfZcpmMYrJDfmneT4NCVgWxiNa415AZ4HcBgVbn5WhSHmAmc6VAXlXaKISPlCNP4CI1V2xIffpIz3KQwlJWzOC/M4kt+CsoJVaNEH+Zf459ll7Cp2LbuRPZkdZbciqt/OnsNeyF7M7mKvARq8kb2FvdNF6owczhk+PpeHiJ7k3E7mUdZrWsAN4MoUuB9xebL77g7EfMQ/eqq9wEnruDiL4E1+ZEkRkSwiH0UcxBMdOzCZJF1Xp5yaC6YQmUPrtJBBmM0ooNIDiLjkX+OUkPIxxkZ7kUc9B8n0qvVK2C5QpLImnh2fu3KpGHtVL6zUkvL4fDYdQmcUECY9EidK+/V6jT/DmD7lpcx2RYqEBvgEUXhxvRAHOY8JPB3XJtJFyIu5wMMVipeiAPN1IN6DdvFJz/DJUqjjCeuDEFfmdi025q7ZEcZhrjaiWhHTbayXGD9ZvKiFqqam6yrctefCidrC/HaoJ4EoCY+DILhMqBLFwbokz0S8Vc8jeSG+pcQ3UNcppzW0IFLLt0OcYAQuwOcamY85r8VrOYLlzzjVhlarn/PAZ9Wtza2fwyzuZxeyQ+wKdg27nj2dnWbn2bPZb7KXOgu4B/GAsmTvY4wDl4Haj4C7dIwMHyXuMqQc9oESlCnLEVuPaJnskLwlLDVpRgC46vCeKFIWQR4PB/UFThre1Aith4Nehu/Y3chqOdGjRJftgTIlOCb4pmknQAXXImHb5z+Mu60JX9swICeoL7e1MYFfGkuSYnGseN3E3v6OoOFXs97eiaTXW6hpgCymqQwZ5Fmz+cmcZyCuCzlF4k7cS6TjlZV9Ky1fjk1PGRCEgpjeOeYVZj7kWDpc8wISeRc69YqBBxW5k55XbvRzhh5wC8SAQE1IW4AR0M99sJlaUphptyOv4j/2nkNhc3rMBqT5gnqwzStObitve9L6TY/bF4alqBpZf7I5FdRazU6sIvlTTbpOb74OtlajBniY0TV/176LJk1jvC4o66XkzgsP7d/+EejNP6Aim88h4jZGsoXk5gtwna8Tl6jQ9XXgK5fPKZqgh8ByF2kioBSMhbGU2a1NRPwvsgXWZ/vY1Q4p1tnNQIozQIrnsZeD+9/L3ua4/4fYR9gnwP+/CsSgFETE2xlxfE6kN3LZS/zlgLHiPpPUsegMs79s046xvRRokBE2pHUTgxHHefKHonAKSu1SKKDEFgHe1F2yKHZIU0PQX+n2OyU+6K6RVrAgzMmyyzm1u/Q4TmoDSrxn4OYEZGmHEmKDOuh2d5CZGmrLEsropF3K/GTUmjz49/qOUeCk/ZDy66Zcq9oqHJmTpSgRlmumYgPgSbHSqWgvqHqtPXXEAC2/4BKFVeCvl1CaBPwMAwugqhFAUCqBcxx2gCtl/CoH25iUIwEBjHcdntYOSmBNZYhksFvSw4iv2iCIGhLfcPwiqXHS15CcXASUqSDCTkKSy4p2BgtT9OlJfmZuWKUrYXdxMFGYAVRBaIaBH7WqyqYLDa+kUTkvhDuOLTavej2eLgvedZkKYuBkRZQUEa/L45PmJ9HFCbzx03qVeifU9rxnCXepEe9LuP+yPCuCXj0j4E5lc77541wTO8zmR6jsb5CW1kBfs/kpz3uj1qkiQvzHmlTtPkJ2dCsogtmEGnFsG7Nsij3Av8B2sxVo1EOIZb/B/hU7AoV6ip1jd7DnI5bdDWZ7j4tl72F/wj4IXvsp9jkw26+zv2XfZT9kP0WDAl4FrwUfHuZKU1LE6jrGmS8IAd+WKcpJ64yW0G1pkYwU0EYSDiZu2lbmhkbpyH7m0qouo2gdjI3SknmaftDGm2DydTvsDsi+02wncU9U5TKTvSxZGTFS0pX5QZrnOLsIpRQJKfxl0KdwnzqFTxTpu4IZ2oVnY5dGRCuku9rklIVMHuG5I79yuhTfVH1+g67bmOjqyHuM/fvS7uXFKsKRoVwcBGEggFW+FZ5RtST1Z/ozYWDqcV3vnuTloSOQZLVFaWSuF19KJuh+fRFQtCIroFOXW5TcJeUoe+hyIQgrhKviJRKSUsbOWXJl5VKGUoRaFp2oDCQpHh1oSwi7AwSS6CunNQmX/aMlL+05+cNdVu6AVk6Gcl/JCGYECyyRF8FNVdGK0CNWJTNBAli7zBOIAAcjdTlKdXESmXpB0dIV3hJNT02GIICFhd586IV4ptk/0K53Ou2arJUm3eJH0XVbFl3qjr/MEVv4HJcbZPd7YeAmdYr5RtewZbci0qTwfiOunoRba/VCXeC7XVwfx/Wh830llzTht0/1OdcKaKDv5fJJ5HhdGv8TkvjLZA40XUoXotFbDIQSQHI1dcjomESnll9041MNkyQOgyRpFPZpErIfRkltxZvkEk2o5Gxia2vzo/w7iAnPA094BXu14wlvBk98L/sA+4/sk+w+9gX2ZfbX7L+z/wn/eoBtYkaLgLkx3uYZgoojD5awtZOtwPZi53Lwgm6+jIYT0nqJcaa5SrqKGGYK9HYW3c/X39qOQqKCHmlGuFTiyImrnLzXCb+uW2XgdQvvcCn9nluMTdqphY8QBV3lPVq2oKWF7vKQvHUFEYZcIU1W8ny/k7L5atwwk04doro4Ba/FUzkZGfZlngTqrWQu24M2d/FKuQPeuJInotA5uUwEBj3I2hbRbJhTaAprb4vqpaJVkF9E+2idrBiFBZpSbQplQ7rHVyD0kPseEBCyQsqJmbqv07FyMewc7JIcAJkBiYG8MQWbZ/2kpqrKIaiDLtanaqV0grLhBQgZiMOx1Pen+ATCxCRlYjSgnqqhZ6T4HMhLYLiYJdCFxhC8GPoQcyFaRLlWDUuWJzSJQyN3k9iEtRtdIS818BvbFJQ8OSHE9dFssy4KWbdlbAEC9sWOmBphlCf1MyhlKSU82kQ5uxb4jtK9q2uT6IJfbpUlqoUvSQ/9s/W9q/uTykwFw2SbM+MABBFMTE6G1VrZ7t67NsYL8XihIiFGSyD24NhTIXQpuG8F6rVaK/FQ6V3d+kJtaq45XiqMucyScMGThLPw+DJI2wxASZtX4caT3SIn/YyrPEMLFaVLlBHS3m20SiGWceUKrTwX1hZJ3KIYOHBBf13oq7mmHL9Sl9PaCD+iUAFolil66fRs3fcL1Uo0CaTafBB4pvXLTWSVF2wewiP2MloxeLwOjYVpXIp2MDa59eDWN6HdHoJiO44o9yz2XPYC8LB8LwOx9fey/8A+zD7GPs/+kn2NfYP9HbzwB+zH7GfsIfJExnRO2dtkn4B+OWL0iEUdl7bIHg18FAjJ9WDzFOt6cLR4lNuBHKBkTewyO5R0TV3OkrwDXkG23l/M3LqYJWbVzYxbl8vg1m51fOjckdjWctqhZbTcvyztirBmCX6SlXhviJopIZPly4aJW3Uj5yYpCQKZ1YcdtGONUw2IyG4ZsAsaN8wQuJLUZjEhSAexOU7z1sT83TM7m42SgvjSNK6qGNEikFCTM9OYKQsTDQLPm15YKYWNkBakypWS6Ax2duud3XEb7jLWnDJhozC1NF6q0soyuF+lHFKkoSXwgHA8Ihtockl+1qGAVDd8yrEjWu12q+CbHxypyRlaEgM/w1zP0wKQFYsUFEO3dEScsKo8E/LQbcHwSN9JO6dxBjtV8FjRCyWtq1B4k2qXA/JVyrfSYhvCB4cOhreoXZJWxFLZXBzUSQt4Vd8Lg8DCTs10qwFWJnEO9+8eXtvTKE1TXDStbTNWx+3txYlrdpDxF9I4CYxf9Sf3N3mlMYb26PLsjl0Ngi0irzcAoTTR3sd7tDUDTk6MVixZsdvTysX1vZYW36bz5Sx1FbyHVnz47QrcVtsewvoC8d+itU/WRhS9MRsFFEZpX8oOQWIW5cANlNhG/reKvpyVfMnxyEukfBdKnFL2IHeEWmze4xbFwBfjrQe2HuIPgy9eCab4hBFPPAsl83x2J2LZb0HNEE98F/tDp2c+xv6csh88T35QACKzrz+yHrFKH5FI0jwb+UjGMxc1tFAbqe4sBZLBMnBrOFpx7dYhLWI428DlEhFEEB/c0i6dkQNlVE+fUv6Dvst/dCWq6HdscgElSFKQvAV6NYJZYnJDX3aszq089OPBkLjoYK6p24vw292xA5AiLaZ55QLkZkMWfOGbdNovxY2Z8bQ4tu+iAy3iAS5fglGDOo4BV978gWtuuJEfR/TB0/cBkTDCoSUMpCUqQcpD6ElH3mhPDjEKn1KRXPRcImYWLiEmgOKwLFoYKAJrjd2uXQAQlOaCsUBwyFjRYgWfGLv82uuu3FcqwM41oqFXjCu1XTs6PohmpcSrSV0W9x++JOZRrREmBw70ffSN6EshKuHDejWPcvwHL1hM7VdhJT6/Rwe0asGvEflSh7zDmQnJKtEHB5UlB+9cHCCWdif15Plu0SFwpGrzfqV0V0A7kbW+mvjrnSh3E0zrFlzqwsl8se62tDDWZGzry/y74v7R7rLXw5be7rLpf8I+zj7L/gv7iuNFlE//EftHMCMJIlgCN5rg2/gc7/E9/GJ+mLItox1pGYRo23Ty9DmtSJnuSEcDo7NIlrjboQHoBeo54dB5dDtF37qNAI5CdVYGQOERwXp0Q4XL6Siyu0jGTpA7/LaQHtkQatqC7KRZbtfzDsk7Jl6jbI6FfqGo4HZ8NHl3kLq8Nm02IMGfkqJ2+y6cxbezGuhSXgl0Ssf1BcCdKxxKpbvcT3dlASKlQytv9Mywu0QSHceojNyJpIxzI+gd0jHdpcUF2tniGjGkpTL+ru6ErPs2KEtnfqJAbIaAopIVRZlW4KUNrJzqTibQJo5bS7J2CASAD+VZdS20oUeP2wCGYdQ4UNYzpaqG0KjOTNGep3KceIXpydRA81cqYFYQ32HoVWeTdHCOjGcmX0hT39PGgqYo2uWgp5QoaWF7tPqPQmW3cg7lIsDYKrn2F1P4LLp1u5CYvZVubcy5CyjWaB1ZVHxpdM76LyTQvw56QjXQBcrGwx5Re0nmq8igcm4hC7e4nIBnotMEvqGTBC+KVq9+3MzESs1lCDzQSgJvxCbfKyXFYhJ6szvmivHicG12u7AeGirdQjdiR9mzRUgDlIQ8oLiH+oLYhzIUxfFG4peny1fedVFltlRdWtoZ6bBcL/jZ8nA58yjMVKtV368a7b8FbVtDr66miPHwzyhPAW9FlcouyMzkronAM5nvuaLBMqT1RL4Jqwe5VqAMm1XdAv9TF1E2v2XtlW5p//v5UuEefD41X/vavIEk010Uduw3SWiV0Fc39NaCO9PrHkfPPJ6KE1ogGCUerYwa4zVIyNGSWeL2cn1f3ADm9RLEjdey33Mr4O903OtP2afcfsK/Yn/DvunWzX7GtrgPr85zXm7Nt8lHuXK3q8o5e76XFJdWnEHTTkK30ux2pXadViDHJ/I2SsULVzBPVriE+CAZPqLvnZpKEGNcoKBsalrvEkeb5/GAGFrPpV7JS2sgSqOEPXlXVjdu8Qtf06NdrzVoHdvJo5KTTVl9aTHtjjIJA9fCJF0e0F1KREiQQCJiy1m+T6zEM0C/1eNTRRHphSt3cF5vTo6XyuNJDdbje8rCUIOxxJ+YHDPCLxSAzFqrSiEMOyFQUlsTkpalTYikT+r1sts2U9CU4lJe0a92psdcYIIv2mi8TB4CGtYqa10ZK0GcfxXMytgLhDjkIg0PwYqIM5AktgXpF6RjK7QPBRJL0y6fGVhiSHm7Y9bqijZejawikzBIKBaKJwHttcED0y641CQPXW7hHnguLb+hsZfSYleh1D3YIQmnGpNTgR8W61UNziY9NdHb0bS07GZkFIXcgyVHlkeK6Bxt5oC1G/AoUvxw3KhWU7boeVOene/toN0/cbEwOZtvLgk1ZFKEUCdpPxa4ww4fMuzrFLJCNPHVhrsYxg+Hvme9q3D9x5TG3nyKlQ3u1oZO0JdQvycJDluk4zyFkH9e2D0kO1u5O70dcqxNIZSyCQdpKTkQe6j76uHvqHcQps171SCoeoqcxd/6+dbD4jj/IptnffCux41Wm57GbmMMgFk3iGGinS+YunTxKDUcW0rtmmlFcUYjNAH1h3mBTr69Ot/5Os3jfMcc7DCDHE8yBCSnD1La15HE4smeqhnhzV94qFmZiKauuvrS5XqxeuRQpV1pHyiVwoKHtvvlRmXu4Pjm7bSdmAPtKNtFu2LnWhUpC43iRBy0HexQrsiIMoxoD+Ws1JuNJdJeo/2vXzdiop3Mpp16aOpea1q09t8wfMyzKAPDJ2qGKLqu7V1bW5kR6XL3Mw52t/xareJBnlZ39tey1lRod/b3PJFEJm9i2mFK7yRbeIyktGkzT+beQJyZKK3b749/9Q9c/2c3lfb/A/Plt+nyF3/3pu89sgV+64HNj7pVfswGE6OLnFb+t8wv7JTnv7JzvsLvRhn6nw2vxhntkv+drS137Uc4fge+JVAwYhba0vIf4N79Ww/yF209wL+J+3+Bfw9u/dzV9JC4RN9r77J3+S8PXhneW3ggemf5WNXUBvGO5OPpbe7NFbGX9sj+mnbQzxQ/8uj13qNlOPrTGx0LtGP/6FiyBjs4OlYo86TRscHxzaNjy7axk6NjD2e/NTr2cfyG0XGA2t80Og7B7r706P+uaLIfjo6LaFt5dByxJt89Oq4yn1+FlsCycHYLv350zFmVf2R0LFjEPz86lmyRf210rFhVhKNjg+Op0bFll4mF0bHHInH76NjH8Z2j44DdIl4zOg7ZqvjZ6LjA4C6j4yLbJ8+PjiMM13sPnr7tjjPHbz12rrX96FxreXGp3zpyR+vomfPPPn5qY7518YkTLXf7bOvMxtmNM8/cuHn+6LHTR0+f2Di3fu3GredPrJ8ZFd7XevTGPlfRo6f/9KB1/GxrvXXuzPrNGyfXzzy9dfqWR185+h59/R8079i5c7ed3bewcPvtt88f2Ti2furoxvypjXMLo4f+mdvXbJw5e/rU+onW9Wc3Wt3WwdMnT26cOXo8v/DPPPto92CCp91/OjjDjrNbITXPsRbbDuibw/cyW2RLAMQWROgd+DyKUrT0SimdDUBli13MTuC39QtPn3VnG/jewPcz8XkzSh7FvdP4PI3SGyi1Dmm7gSfO43wd5X655n3uXb/6xL5faNE/vfsvudJC/dQ+OjqHN9Ii4QYcjFrwdFw7zW75Nb385fNfPvt/M3p05xzecxZjsIDf293vPOrdwL111HfU1XjK9XPhV970f/f0Na4lZ9HPUyhLrb3eta7FuvhH/T+J3w03h8d/qYTDuBzbP4DB+DU//xvo2dLfCmVuZHN0cmVhbQplbmRvYmoKCjEzIDAgb2JqCjg5MjQKZW5kb2JqCgoxNCAwIG9iago8PC9UeXBlL0ZvbnREZXNjcmlwdG9yL0ZvbnROYW1lL0dBQUFBQStjaG9jb2xldGEKL0ZsYWdzIDQKL0ZvbnRCQm94Wy0xNDkgLTQ5MiAxMTMzIDc4OV0vSXRhbGljQW5nbGUgMAovQXNjZW50IDc1MAovRGVzY2VudCAtMjUwCi9DYXBIZWlnaHQgNzg5Ci9TdGVtViA4MAovRm9udEZpbGUyIDEyIDAgUgo+PgplbmRvYmoKCjE1IDAgb2JqCjw8L0xlbmd0aCAyOTYvRmlsdGVyL0ZsYXRlRGVjb2RlPj4Kc3RyZWFtCnicXZHLbsQgDEX3fAXL6WIUyDwrRZGmmUbKog817Qck4EyRGoIIs8jfF5tpK3UBOsb3WtjOqubcWBOyVz+pFgIfjNUe5unqFfAeLsYymXNtVLhFdKuxcyyL3naZA4yNHaaiYNlbzM3BL3x10lMPdyx78Rq8sRe++qjaGLdX575gBBu4YGXJNQyxzlPnnrsRMnKtGx3TJizraPkTvC8OeE6xTF9Rk4bZdQp8Zy/ACiFKXtR1ycDqfzm5T5Z+UJ+dj1IZpUJsj2XknHi/Q94krpC3iWvkHXEukPfEuwPygfiQIx+Tfot8T7yRyKfEpHlIeqpTJaY/nJN3g/yYmN7rpMGaUqR3SQ3eOsFWcRc/I+Tq6n0cHy2M5oYTMxb471Ld5NBG5xugzJDCCmVuZHN0cmVhbQplbmRvYmoKCjE2IDAgb2JqCjw8L1R5cGUvRm9udC9TdWJ0eXBlL1RydWVUeXBlL0Jhc2VGb250L0dBQUFBQStjaG9jb2xldGEKL0ZpcnN0Q2hhciAwCi9MYXN0Q2hhciAxNgovV2lkdGhzWzQwMCA2NjggMzk5IDE2MiA0MDcgNDAwIDc1NCA0MjMgNTE1IDI3MCAyNDMgNDk2IDQ4MCAzODcgNDg2IDQ1Nwo1MDcgXQovRm9udERlc2NyaXB0b3IgMTQgMCBSCi9Ub1VuaWNvZGUgMTUgMCBSCj4+CmVuZG9iagoKMTcgMCBvYmoKPDwvTGVuZ3RoIDE4IDAgUi9GaWx0ZXIvRmxhdGVEZWNvZGUvTGVuZ3RoMSAxMDAzNj4+CnN0cmVhbQp4nOVaeXAb13l/b3dxEgBxkARJkOKDwEMUQIAExJsySVGiRPMQw0MCFMkySCwI2LiKgzQzie3USetwmsRJ0ybjHH8knaaZjJtdiG5zdDJKHGeaiVtPnQwbe5pJ3ZmmVdLU7SSZ1G1F9XtvFyApKUebyV8FjN3vffu9933f7zveW8rFfElEJvQk4tHEejqam+juIAihlxDC9vXNInlB/xgH9N8D72w8t5H+9onyPyHEtcNP3Ehtxz+Rbv5LhITfQ8g0lxCjMffeA4MIWb8D8gMJYMzeucUjZLPCuD2RLj52TLfTBuNTML6Qyq5Hv96YcML47TDuTEcfy/2tZgDD+I9gTDLRtPjXn32Jzv8aQnVv5rKFYhAt3wHRm/R5Li/mEukPR2BM7VuCH4Yv/ZiA1NIxxwsarU5vMNaYzJZaqw39v/twJu4vuFcBnWvwfRCdQm9FK2gRiagNuVATmkQL6DKaQ0E0hiJoCE2haXQBjaAGNID8qBc50MMS8knIMSudXAxLD25GJOQZb5S03vDpCOO9I0K+LWGHv7FHwj7ymmTy9kicb3YpfM4TcfdIvC/ZSKSJxbBbmoj0SIKPTnV73G8Lf9f1VxEXyIVvu34UcXncksYblqY3I+xBJALraXzmq1d6JK1PPo6fBu3k6atXXRKCZXQ+uZ2xJqosvc9uI8OBHsngI++gSr4GyxCJ75jxEEnofFBCi+EdcSdKKDHkcrsjrh02WlJGVKFRsc7qsrphxRofeYW5Y/KRgKTzXg0Tct4zHX2EhElsTVmCypmpZlBNdsj5nemoZ4fseJg6D11cmgBJ8I8ypAmRDmCOhWk6vdfodrvI3g7AAJNmwJpV1TY3E6v1ecieqtxDwrPLLreEI+EdcGjGs+MhOzM7niidoEyhtx7JSsNgB7tt1AFK2O9yYIfePNFHHj7sCZ3q8IETO79LYXsw5tnRSWQxPOa6CU/qfDfQBJ44cwbPft6K1hG7UuHVML0uhT1rYL3njAtu2HMGkJ9YCpcRQVPrZ8qYYLhJZF1qElsquup9EnABF7j00FQVkOdOibvNE+RBXciLAuj9qBzgkXe3W0CDglc6Edj1KVRnYLdLQK1AOQMyEW5hqTcgndjb9WnQGDB9VrkFe2WX5pbkssqd2CsZg3IHjPRBqcMqO+AZghGyyj3Yu+tlk+Q+4HZ02uwSGZYcNlmoHR5GsrPLZr8hGFwt7c7h3j5cp9PSbyv29J8aHKDf/lNdnZ7jOm29BxihoLOBr/f0a2xuW4fb5uYePVtTP2CpuTJhcIxYzaePdTxqF1Z3HXWPD7XduLL/Ivfa7W3u1O2XOP3SlNHR1+psDAxOjBvs/W5Xy/Qxi9h07Fv13HJgX5NI7PGf/e/VaR66J/S4Rajrd0JV16BxVIYGCf6FygIgJelDu1rMC2avrKWomAISvydz4KsmKHFWuQag0AVlo+aWbMZeBB65bR5bCMwN2Txc+/57rl3DW/Cb29/lXt1/EY/e7gJV6NidW/hnnAs5IZ5zqAzt1StrhFtljcnovTGh0Rm85ToMvFbh1m4jNtWZvbuNAvIKXiy5A5J1T8ZgQWOwjK1UHiODFyqaqu9wNzgbQgODIQDVc7yrs18FscOtwop/tv84N+v2xT0rDQnfwNPjXQ+dXv1WHbf/JO4a6wysdtf9oORzcBvbXnvm3Pon5vv+q/nEJX/LbAfDaQyuzwBOPHKjMmxk3jIPIGFJCEgcM4r9NMwUBwDxzAr36u0umKD6/B/gcy10yiFU1lOfG8FnRB21UnChpkx7ch24VqfkmwCLuWEx2doIaWSiCQO+1Ncd+OakmVIHLgeVzMHGjwy3xocXnhlzJwfnr3U6FsiJK131S22c651nrnz6fNfW1PU/ne6Yv9o78Z5eR7h38gN+KxhQixD/LJhpQiVUFqhlmA+Fyhpwrqw31IRCISyZA7IFoj3Q/MXTX3kjiOq9Rknvt0i6mzInvKmR+Jtf/Gr0Xz/P+Ngv85xe4m5aZKMRnhlu8gCXzuj3+/GfwR5KN1C/8pEmmgErt6cGe/iQC9P/uNfjf/Kp+JcS7/lk7I9/J8Fdvv0ZAFHiFulPiQEeYjj2o7KWxkAHCJbNFEZEYbQGJO2erNHc2jVoUCcUoo1CiLQAoYFCCKlRT5O0foDlBh7aaG9dmR8ZMVtMdfgFrt/7lv1/40zXr1kgtmrcfgzY2NFxdF2Nuo5C5ILg2SlCtVS1g6r2BKSaPdkJEXRa5TZAyxbcxUoLwdZdToNcQHEB2Gu8cpsTDNJBS3C4bHbZxg9T22ye/sOZ2+C08XdH+McPjlyqMf32WGdk+OKjA7+/2t083eFf7mq84Ka5dm5Zj3PnN56dDeBFXLv/k6XQ9NsGXEuhs0+FnIjlcBwub+VehFqfQuUa6o2eg5bI4Ro9lBknoDZaZibmCdR1ucZIa6wGG6ApWHf1GmQDH/SBSr17+lnbGoR6x/zH48eO1XPcSBi/OW52NpzXam+PUp3H4XIHdLahLCpbKXhmAI/jVBRdHFXhgjJmRYD25DaAsM0qOwEnC5DaYNlpoTJOK5S6m6KHbPYyNrcODw9LTltZb6yjlMUu1QKiLjMgqq+jiDoGBmnJaGtp2HXuejfYOo4HBpV2UFcf1P/D9sRJ/Aexa416Hpf2T+iC3vWr1/GYp+cpE375p3hxcOZdSwPBIXvD5SenhoZODa1c6Gr4FE0NyI2xO52cDXLRCn0sjMpm6lkTOGRuosaawaEypsmpoRlioxniZu5Zwaf64C7P8lOyWuVWcMkA1U67mNwE5oMfks0m8eCCk6VqpfA7u2yOu1JibH7s0SdoPiysjX8QMuHcce/Kyebznte471+8hrMXWDbM77/BfXoleO4dp5rfEjr7RH8zjYsRLq9wJsiFTlTW0L6PQ6ycoP/THGBBlnUagJM3sAR1eLp0Hgcfcg6GcOvz0afeff0Ln7v++OMPQa79+ze+gWsw/vKXUXVPGYa6MaCJQ72SbiO7OsTxsKPoKCDGSuukQcYsEbDGQK8GCHVNtZVC6OD73DV8a7+IryobytKtJUVX751bXJr7Rzh1PofK3UjpBGXUTVdDPRCFWl7tto21lNfooKkWYjneAqp7yJ5NDgDRYpUFum3THkx5DojJKaXr/csnX0C0u1kkg1XS3pSJ4U3JfRMGN/QGrYP2SS09uHi0Fpt9GO1q9QbiZi0OH6Kh3WEkN0LySkaAs0ONYAB3dqk7lRMirBwAIMJtuOGg33eFKAtf+kSjkDGZnn8fTkxekcZdOIzT7q5Et32gqfvPH2vRzcw9/dyFbi68HByNWa1zHoHv7Xrq7UPHs31nsq36B1zHh1rMNX3uaLNr7YHxxOkrmpi3Se1zXA3kcgA9AO9vZQvNhrrQrkE5IPUGyxxNYi9g6GVR8rJyHQ9IjXvyKOA1apUCFDJ2EAowNEetFDzZ3hkM7uqUQ9EEjEep+3hYPhWAGj7WOzRMD0ZeAxyMtPaWfnYwUsvW1uAMDtYr3mt1alccHMWDoxzU8Wmsbuo6R5CO2FGKYtSv+6bk4DivUe9pOG/G+PJbM17Hgu9dmH1mavi32BwbNg4vh/3O5msPtTimrPi3PoOLZsv+SycwN24Y1+nm8KynZ629zoYNrXpTw4SJmzUY9r8y3Nr6kMlS21ZPJmuFypkAf5edZWZQ2UlRqwmxTb2shcuuTUBTtKE2BiTnntwAuxKnVH2DVTbBYbFGwaWJFpqNbgkcdb+yOTXQnapyIrR5xuYH5uqdyZOO5dEG10pH/QpnCq9ahGnSDUXx6HSjYd47vP89pSaOw771TbCrD30JlXtoTQgQO6GHxk7og5qop/FsAV5LPeW1NNN4BgOSbU8mELxqMIlV1kPUuoHstkpNlN0MdHNAboLqCCnV8caHv9quVIfFKpluyu3Cm1LnTRjcgG3V4ZXarTc62juhTOB6UCZleEir5YbJ3N7BaqVKsUrp7RtsOOhztEqqJ7p6qJP7VUn/2wy9rSdXWowDZsvCVpt1JTj1AY8xrIktObVnaq2Lm07dlf6Zr1rwx87VmyAB/Q5BcLSGWk9eO9kkutzLuK+2tqcBeC3TDc0P+5o/adAreCL8sZHab95++cb12rGfcm38P1P2K9+JfP/g3fhOJ/8svG0gpK+yYB7/rjtDKHaYc+Rjp+8n3N+gRa4eHUN7aIxrgPt/wrzPoFo8B+MAOsb5UBx+x4Eew3+HjNxlkP8o6uXa4FkT8H5E91j0IfQSPoGn8Yfg+wPuOLfDfY3v5Z/hv8z/RPhDTVDzuLZTtcAOJ31BeaGHMQfv53DTPAOWU26Qe6hq53zVZgxP51WaQzq0qtI8akZXVVoAmU2V1oCWx1VaC/xnVFoPMz6i0jXwXvZRlTYL30BfV2kLate8H+SwwIEuq+YGo3mgTZoXGK1h/JcZrWX87zFax+gfMlrP6J8x2gCrPqvlVRojq/bjKs0hi/Y5lebRKe2XVFoAmTdUWoPatXdUWousOo9K65FWF1LpGnQJznMKbTZ8UPd+lbagCzY3o43UHluS0TXUfluJ0SbGfzejLYz+AKOtQBttip0OoO22TzO6jsl8gdH1QLfYXmR0A+O/zuhGRv+I0U3UR9ubjHZRvXYdo1upjN3J6DZGK365mUyA0ccZf5zR7XQd+yyjOxk/wuguoOvsIqNPAq21bzO6h8k/wehhRr93Kpvbzic3EkUS7O0N+ug1xK797DrErsP02tfLrkFyfmGVTOdFMZ7NFMk6XPLJtVIxmy/4KXc5miksiRulVDQPgiOkwiML2Xw6mhpha1SYl8R8IZnNkN5TfUF/MDgwVBWHuYliMVcYCQQK0c1oJhNN+DcyJX82vxHI5bOPiOvFQiCuWhFYSSQLYEo6VyqKecIMA0Yumi+SbLxq8DTw/YTMsId0Lilk48WtaF4cIdvZElmPZkhejCULikciSRZJNBMLZPMknY0l49uUUcrEQEUxIRJQlS7Q9emA6jgvZsR8NEUWS2up5DqZS66LmYJIomAJ5RQSYoysbTNxag5ZVrWT6SysGi0CEj4iJuF5nmyqyIQqCtTVfASsOREtUoPzJJujk7rBym2SihYP5vmNRoZJBYoDp2IkmWELJrI58CEBS4FXW8lUiqyJpFQQ46WUj4AkuTyzcuHi6gqZXIiQy5NLS5MLK5FRkCwmsvBU3BSVdZLpXCoJy4In+WimuE0Nnj+3NHUB5CfPzMzNrESozdMzKwvnlpfJ9MUlMkkWJ5dWZqZW5yaXyOLq0uLF5XMQmGVR/GVYxlksALKYWIwmUwXwMwKRK4BJqRhJRDdFiOC6mNwEg6KQEbntXyVAqWxmgzkGkipoNE/iJJMt+kgBzDIS+NCEhHzc2tqqpmJKWaIQMBonC6CxkBPXk6BBfGxdzCkBTcaV5MqLECAQiWXXS2kRwrKVSK4nKOKFA7U+mnBETK+B/VUmha+UiaYgvsDOZfN0YTXzqjHOFLPMz8ryvkMPY1nQAb7Q7EsWC2IqDrkOitmEvFgopYpJQKBqGSwFubCe3WQK1ZT9+QD6Ccu1qs8H+hLZLciTPFi3GU0lYwwASNUsS3EApED92EpsH7GcpFk/+t9ZMKOgrNbpITwZN7oN1hXFjArqgaXgKSukSrmpyaJMpUVAp9MSpd5kQeVGlJYQTItloXtU9cKISmxBkVcf+iBJU2JRvFtnoQhrMEfj+Wz6iH7/fVKMJnFKjBcDG7kUPE+nhNPCA8KEMCb0CqNCv3AaLcBrfB6lURSlgFpD29iMRPQIyqBb8Dt4No+SqAhfEejn+ef5F3iZ/xwvoymQyaFtkEuiDZQACQKvbr3wDSJflQ4dovsP0UOH6OEq3Qe/AzoI1HmwcxXu06BHhG8ctGaYrnWVovrXUAkoanMB+auyy2B/BjhLQG+ARArGeXXFkUNrVuTIEUxGDtlxt+QloKmuJLOBgNQpJueHXxANgHf3rq7oTTAsczAegZe0ANyjcNSiEhm4JmCFDaBKcKeWbIBEDu5ZiIsIHhdBPgAYHMUigFZgZpJ5QFFJw5wSi1geOAeIKRI5hgIdZ+HZvQhPq/J+4BF4HTqYWdFLYETnFtEWW0tkWG0Dr8QsiDJMKD/GZh6OkchWo2tSqRjYnmVWpuFOpeOwTkWixCQUL4rgocjuIotQoWp/5UnFj/MwyjApGkWCFmGdNaCSYBn9QzW9iywiIrNCwaQiU2CrxYC3xiyprD5d9X35Lt8JQ0yxNQp8JSdoFovMj4TqweZdORO6x4OjtvnYczrzBFu3gnCe8XNVTd0qltTaFJO8nz4/MsL3IE/uzor7RSrGnmYOWZhgmkWVE1Xn0+sW3FMM7zX2vMR8iLOq8zFuicldhoxaQRfQRYjVCozpPzVGGH8S6nSJjVeAM6quWWQ6lbki8+mwPUmW6zRuirVKTPIMjyJDREF4Hp2DtadAr7L+JDoDdswxWyJVnKfZeAFkl+FLxxdhFrWRZhG1bwUkpsDyOTai3FW4L4LcMsxSKmZZzZNfLy/jh+pCyTJaCUWYS3EuqPGMqDVXUFFKMRQSrKeIag2uszzcVBGKqj0idwidX7eCUiyXNg5FTFnzaKZV+gnVSPeXIsuLgoqWkT0lzHqlQyr9cYt97+2KqSNW0K5I8ZhkGqNs3RzzPan6IKLHmHzuSIUmmTUHnYviFVW7VJRhngVuCaIgqtWyxfxaZz6WVN3389ZX7XBUd5pVRey+kpXsK7EdIKXWryKdY88qFh/teffWcYbtgQfxvNt638+ZSeUUP5S4VHpfku03dN+Pq329pMa8oiHP5pWY1Uk1B+7FTLFK6Qs09zYPeXi0y/5fMpDm1UFfuzfO9/OPVsuW2k/yKnabTFdS7eLioa6aPdTFlQwpVONB82H7F2BOK/jgfPSbxGDmSC4f3U/vn58HslEmRbErsjWPZur9MFVierAj3b27He0sh7VWdoKK9souWolNVvVyQ41DrKotxq4U+3v9VZ5V1thSd/J7Z/rUTppi3VT8pX4WWM8tshquRDTOTmTpX+C//1fsYpVOnGJ7JT3JbbD9TJmfBurwifSAVjL1fs9eZyd25eSVZTmUZjmt+Bw7MucijNOsQ2ZYt7sCNm6jR/EZGN1fb0o4JvQJs8J5eJuYFYaPaKW5+nNmqdiJrEPAKVcYhzeRi/AucomtoZyAYyx6m9Ra7IDzbuHIW0iJYVtAm8d+CONJtsuXWDyihiHDAwY//E4Y5g0B5W+Zyl9yF+Ewfp/P5/Gdd0v4vWhW0i+GZYzfF5Gn6f/hI1kjs1LdEhBPRlolrfdqGEkCOSfx3rNY0iiEpCXnvog0T9xBnFfmpze9ZyNSnReh/wGKk3dsCmVuZHN0cmVhbQplbmRvYmoKCjE4IDAgb2JqCjU0OTEKZW5kb2JqCgoxOSAwIG9iago8PC9UeXBlL0ZvbnREZXNjcmlwdG9yL0ZvbnROYW1lL0RBQUFBQStGcmVlU2FucwovRmxhZ3MgNAovRm9udEJCb3hbLTExNjYgLTYzOCAyMjU5IDEwNTBdL0l0YWxpY0FuZ2xlIDAKL0FzY2VudCA5MDAKL0Rlc2NlbnQgLTIwMAovQ2FwSGVpZ2h0IDEwNTAKL1N0ZW1WIDgwCi9Gb250RmlsZTIgMTcgMCBSCj4+CmVuZG9iagoKMjAgMCBvYmoKPDwvTGVuZ3RoIDMwMi9GaWx0ZXIvRmxhdGVEZWNvZGU+PgpzdHJlYW0KeJxdkctqwzAQRff6Ci3TRbBsJ3EKxpA6MXjRB3X6AY40TgW1LGRl4b+vZpS20IXEGebOZR5J3R5bo33y5ibZgeeDNsrBPN2cBH6BqzYszbjS0t8j+uXYW5aE2m6ZPYytGaayZMl7yM3eLXx1UNMFHljy6hQ4ba589VF3Ie5u1n7BCMZzwaqKKxiCz3NvX/oREqpatyqktV/WoeRPcF4s8IziNLYiJwWz7SW43lyBlUJUvGyaioFR/3JpEUsug/zsXZCmQSrEZl8Fzoh3W+Q8co28idwgb4kzgbwj3hbIBXGRIe+jfoP8SJynyIfIpHmKevKpI1MPx9jPDvkU/XPkJnqiTyoin5Bj/0VOw96nwrHxLj/r5PLmXFglHY92iNvTBvjvge1ksYzeN+4VkxgKZW5kc3RyZWFtCmVuZG9iagoKMjEgMCBvYmoKPDwvVHlwZS9Gb250L1N1YnR5cGUvVHJ1ZVR5cGUvQmFzZUZvbnQvREFBQUFBK0ZyZWVTYW5zCi9GaXJzdENoYXIgMAovTGFzdENoYXIgMTcKL1dpZHRoc1s4MDAgNzIxIDUzMyAyMTQgNTM0IDI1MCA5MzcgMzMyIDU1OSA1NTYgNTU2IDU1OSA0NzYgNTk5IDY2NyA1NDMKNTM3IDQ5MyBdCi9Gb250RGVzY3JpcHRvciAxOSAwIFIKL1RvVW5pY29kZSAyMCAwIFIKPj4KZW5kb2JqCgoyMiAwIG9iago8PC9MZW5ndGggMjMgMCBSL0ZpbHRlci9GbGF0ZURlY29kZS9MZW5ndGgxIDIyMjY4Pj4Kc3RyZWFtCnic7XsLfBTVufiZ+Wb2cTZZdkMWCOQxCQYILkkM8lbZPDYQCElMlkC0tNlkN2Qhya67mwREDOoFxNKLVQlqrVKLqGgtWqoBqdWWahW47b9i/7W9Xmulf+u/kXJ7aW+LMNzvnJnNbkKgCPi4v3uzZOfMme9879d8QDTc6SdJZB0B4mpu94Zc184sIoQcIkRIae6KKrPHtP4I17/FX7UltLy9u7vIRwjgPXlqedvqlsdmvtNFiLSZkBGmVr/X17t78wxCRt6Hz6e34sZUtcOI94iPXNHaHl01x/DzL+H9cbz3tAWbveqEX2cQklqG985276rQO+IiCe9DeK90eNv9nT8MV+L93YRc814oGIneQG47Q8j1UfY8FPaHWo5Lb+M90pNbcU/AD/tJwqWB3YsgyQajyUwtScnWETZ7yshU8j/pR5hG+shB/LxCdpGHhJ1414LbN+HOdvE5sp504s6PhYPCJnEK7u0kx8mbCLmRHIRdEhEWkKm4S8jbskhOCB6yB3HMElKFWUaDRKQqaY9UK/VJH0iHyQwpIh2WGqWIMBUelevlnfg7C34ippDXSRbpE94lEbIPPoSpsF8qk6zkXTgMu8jvkQraG2lsITvIGuQlVQiSHnGNWIs7r8mHyYP4CeLzw8LDwpvI3T7hDvIWuR8kcT55WHgL5TpI/kruAI/Yg345VWxB/l9DXIfx/IMkIhH5LYESVbwS95B7pNXEvzNgivwW/xwnPUjZQ3YY+gypxvFIhWlsp/Bjod9wL9lO3oQvwU3wG2G9NF56QppPtmgagEayBXE/yM4YWoTVKDv7rGHYxW6pUdhFPpQajU2I+ydMIqS5R6xFiVrIfvztNthQpjnCetiEnLKnGeSwcYFUgOcRg3EtSk1IEKaRFbhaQ54hz5Ep0Eu2ICYur2GG/Fc8+ZD0Hsq8Rfia+FdyGMpIHmmRjqGuCfp5LyEvGA2yBKJAnIptt5hb4dvtun6p8tOG7CnOIbeKzajsJjW7k1crfWfO1CyVxskNu+X03ZBr2i3ljn/vXA/fm+JcWLNU2X3aXaZjdTeW4V7dUlyyO9zGfXcZf8aI7pZz8U9F426luVW5y3bX+Nl32fyzp6DaSIvaK7XIOzAbGclYV5L0MTF8LJjkHlEiBQeO9F9FbEf6j/QXjrRn23Oz7dktEjkVgXGnfq/2Gq1/+3PYkIfx/zrmgjnyW8RCnK5U01bxOxK5jRqMkC7PNAvpREqyneovwj9XkYJrjuKi8LmaZEFYNnIqIp1qH4/f419/Q/y3N944nfOG/Nbph0TfySvF107PYvzddOZ9qQdtnErGkZDrCuIQzBtMd8qOJwV5b5Lw4pi9KX1Jm9PHOUSTw0QWiikj3OlI7UT/AXvKLGT+6In+o7Zj+DlxDDcKXXlzM0IZ2zN+nnE8Q55L5gpzxbmOueNkp7HAVGB20iAJCkEx6AiOMy+7SVgmOLIzhalF02c4rMJ4hdhtZGoRMeYL43MMRqnn1HNJh19Y8VpT889XqifU14S8U78TjH3iY3c+uNcqfvmGl167+upnJjuFmQIVRgql6jsHtu155mGWMV/Br9WGVNR5zgtkmyiYSLmETKN6+gtdyTbZJdfIjXJIPi4buJbGv9KHgfL3/pg+OlEfFjKaLHCNNOxNIXuT+lI2jzGnjLgeUhzuMVx8TXTbsULX+Llpa8gaQ4+xx9Rj7qE9ljVJPck91p4RPbYe+5qU7WnH0+woaY7BkToKRZ129YSJRUzS8TnsW4zc9/RTW+99+ul7jwsp6rHj/67+SbDDux+8/voHf/jpax8+pP5U7Vc/QuFnoYypwkyWAAnWFuNO9IckYY2rQh5rkM3ULI2lZhhLLVQcK4gWCzXYjSajbJdkk8ko2kFMQmg7lpESKotgAPJdiynJQs0mLZgsRpJsO3Jo9CzmQv1FRaNnFaK7G23yR0abSf+V41dt2ZDzHLGin7n+bBANskgJflLoJPkKqtDrxOvkq2khrRQXySXURRvEFeJKeTltpGvEHvEWuUdeR3vFrXKGkZhFExDJIBOZGASjZCImo5mYJUqTiHUsOCSHKS3JZlWkbFkxKEbFNN58Bc21KFbFeo04G6ZJU+VC03TzLMvcpEJrOSkXFoguyY02LjGUGEtMLpPLXEYXJbmsLutSsd7UkFRjbRGXg1dqkhsNjcZGk8/soz5LN+kS1oiroFuKyqsNq43dppBpVVJPUo91g7gR7pQ2yevNd1m2WLdJj1i/a71xGUHHMQvsjzDeLIwvOyTMFma9z74Oq5tU9Sfqj1T5rY9TpGPs9+SVsu3kcW67fZjTF6B/2UmhK9WAerdbYKO1z7zfSA0oenmK7dQBHsnoXgeOHGJBtadm5CMjRfQhHhgODOipjuswbEaNhgVZFc6HHt+7d/a+9SPz02FPiv3gS6efkxqfaWmWZRLz5xswFmwkncx0pY3dS6ype2XTZmufsA1GS8QkzrOnWNwZ3KuLGOH+oycO9NsOHCt8vjFzXeb2TEDKLI1MwxjNEXmMjhJivowMwaN9fbOfveXgGXLm4C3Pnn7t8XvueeKJe+55HJ4Xv/z3/id8XqFMMOGnzKs6Dn7wwUH8RT28hz3WDejDlLhcjhLYLonb5duMZLvZlGVIB5IlWGxHFu4e4Vm6F4FdMxv6D2gBXHSCpUt0zoYcYc8IGCGJy2Zk2+VpuZjsHNmqsEB9QPC/ISw4tWOXFJnfN//kW7u43rFySAuwMqaTh10T08aOgzHpdlkidlmWSmzfst+XvD316xJ2EMRGRYGmj7aBAXWycLfDs3D3KM+NC3enem5EXuDMyzMbMG+//DLPf5yfE/0DwSJ/JOxOt9lHz0LuXEWLpXq53nizdLPcNW5jmhH7izRpLBaa9CjpMnSOjYyLpt9ONqTdPvb2cbenP0GeGGdHt8pFMaZNJzOuEzT1GqcxW0uOVIPRQLCpeeVUZUT42lTvosc3fOXNVTcfWfoHIdV9Y5p6YteuXd3C12e3b6vo7i0pPXRV0R9+9KXHQhnqH7kf7FPrpR3od8wPrnONi/lBn3Wz8APYn4E+MI97QznzhKIiLcMdjbmCy6z5wm8zJWFZ7oAHYgYTx+dMEDijWn4TIuiNz645RM6cObTmWXEmesPj7PeJ088Y6C6fV92v/g0/+73CH2POwO0zB+2DHQexCKWuctmOwkp2kIzsIkuCKIBdxDRlR0hqN1OBXSwUU5zZjgmuhBolATPHDzELaSvRZEhiDkQ9zInQfDb2Zec2NDB/YgZla82eB+yx1HeuzDf4npn3fipJdKzkoBPotdJVdLG0xLiUttAu4WapyxilX5Nupw9Ij0jbjPfQu+lO4Unpu9Jjxm/T7TSdYguPOduC2U12mMda8mCCnGuebFGSMX3ADPlqI8tnhckVUC67zQssruQGUi80iA2wRK43NBjrTfXmBktNcjB5ldCT/A3hPuNTwg7j7uSfJb+bfCa5AJ3ILLKkxPOT5FNXCrveVvep+94WvqeG3xbyhDyp8fS7p18R+tT54gJxlHqTsIX5COszdmNMmjA75bscZKv5NmGrzSTaKJHTkotIullK4XnCPgt/mPej6z/XOFLgGYLX7+zcbH7NE4R7TwjThCz1PfWgWiI8Ijwn9Kqtao3qlQs+7hbGYDJzCqN3qtvUdeqtai/z0TO/Uet53baQEaTMlW4RjcT6UpJxo/wDsj/pWZvJJhuqkwVTEim32U6hrY7O4j1IP6/EGI/Yf1hsdpe9xt5oD9llXttTDVcK01iuQpfFOv/t75dfFajs65MaP978y5cf8j5gmPQhj481mCenYHxQkkv2Y4bIsow2W8mTow17rXZlQ9a+9L3j++ybRyeR0TAm2WyyZIEp1T0BtXHoCIaLnavjwNETp5CVV7Efss+yz2L9UEdhRmFmYVahUphdmDN3oivDlenKcimubFdOTUZNZk1WjVKTXZNTMzE0cX3GxsyNWRuVjdnrc+6euH3i8YmZsaOxQ7EDjZmNWY1KY3YoM5QVUkLZ6zLXZa1T1mWPWZbQaVwrzNCT9oRpV0+fmp2YTkaJL7379G3BB/b29c3df+fTB09/LIiPb2t83uN/6Yb/OC5ObVnTFHl7T17l6dt2tXhfefQHL6f0fDU/f9fEiadYrNrYuyn6iYG84JqI8WmQMTrBwC4S4HPRjvFZApLwXWLA7oLIsmC0HTkwWkuYwwYY9hI1JtZLNBGYDPOkefINsBbuAMx5RtEkmQ0OIVUcK42VJ5MJwgQxT8qTcw2KaSaZKkwVr5GukWcY5hO34BYrpAp5ngHjxdAiBqSAfDPW9S5xtbRa7jSsM91PthnyMD6ytcotLjj96pvC28Kvf3H6NazWo6UPT16JvvAM+sJS9IWR2BXPcaWDmYBVMGy02jdTYX9qXxLaP9VSJWJb6WDhMEur10eLMFnaUzCB7Ak6XnZgwR6JZVMrlAP1c4LwTN8tt2z9Tl9f6bOdr/xU+JmwT9x52vvIIy/tENd8vP3plubj8ATT8Ubk4VGsVxPJra5rkpNEq0XMzMo0mUUjFbOyMkuoJTNLcgjE8a3U+8ZstUtbyX25X7dvnpRJLVnjjCRnXJp1ijEtNWeS7V8P9J/qP8rCY5bWsR/FaPnrMdur9lius36ES/2ChhiBwbvs+ay8grzqPMAeXWs7UkdlCZmCI1XKzpkwcRpv29GjCjCOp119BXqUND9y6CuPfa97582/+7/qO+oHK/60bk1/+Dv7Nz645ndvCKP/Evi1vOMnM6av62r2Z6Vd+fbzb/+2sODn7vI7b+24JWvMlJefevXoBL0/knxc99NdaXHN9yXtpwJqvIrFXnkqq1GsROH7zoDSGx0/Y0oXsDpp9SjeKEk+pvSn9+4t+V7nK6+KO05/SXz4kYdf2nF6I7ZKft+fkG7wzPvwGtKdSD7Q9V2nq7surm6yQdgkpW5wbBqz1y7tze2L67t2nMlqNKXmuCex/u3IIH3329S/HLP95VjKYH3H1E0mMr9vT6fplvSkfHxJclqcSXPMc+gcy5wki0IU4QpxEp1kmTyyILXAMXnUpMxJWXlKXvYVEzfQDZYNSRuSU1gFFUUDNVggCZLBCiPABmkwFsZBupRhnliQNzfvK3k9eevy7s7bnnc8bwyGwE1DDWsYf7Zhp6Py4KtVT9ywaVPTfXMPPPafv7rhx20tr3pv3+x/yvXU/b/9l5Y90txnJk3yeFwV2dbJD2x66Pnx41+aNq3h+oU1uSOu2Hr7w09navUdc2zDA3ev/+j0V0Zc8xeSZeKznF/8KnlrbK7Dsr9xp4ENs0zxYQ++6bSrGYnjnyHjIId0mLQYJPK61E9uEmeRV6Tf4/WreO5DUgYLyD45ldwkjybv4W8vrvdJ+8kcfKt+XZx15jfSB2SNvJrY5BTyDD7biNd90pV8TpFDatAXfyVMFiaLJtElbhYPQBncJ9VLvdIReYX8a0O64X7DEeM/cY4cZBLmDcIriY08wCSQHOIovLJZ0FjhugG+7x+QQcA6d7++FhHu2/oacP9xfS3h+jl9LZMk8gN9bcA69bq+ZtX6TX1tIRnkqL5OTvmmEJseWsnVIx/W1zZiGfkLfW0n0sh3kKIgmZGhwpHv6WuBjHLY9bVITI6J+hpwv0BfS7h262uZjHHcqK8NJNUR0dcmkuPYqK8tZLbjSX2dnDvb8b6+tpLWORn62kZGzVmvr+3ENOcbpcHQ6nBgeWtUmdScpxQVFk5VmlYrJYFoJBr2e9udSkVHc75S3Nam1DKoiFLrj/jDXX5fPj3r6HR21OPtal8R7FiulHhbz3GwzL/CW9+pNLd6O5b7I4o37FcCHUqos6kt0Kz4gu3eQEcMps7bESkJBlcm3CYs6/3hSCDYoRTlT52mbScAtAQ7kGoUhWiNRkOzCwp8uN/VmR8Jdoab/S3B8HJ/foc/Ws7BGA9MigHBlUkRv19p8rcFu/PylQvgOF+Z17Y61BpRAu2hYDjq9ykt4WC7Uhz2d+msxGhwDXVqGkokQ2mcOkrmVTTWBtRMp5z3h55tkAu2pTKEciBCvUo07PX5273hlUqwZSgWSmv84fZAhKs/EFFa/WE/0loe9nag6E6UHcXCY6gx1LNTiQYVb8dqJYQGwwPBpihqLIAq8CrNyDRFyGirP6an5uZgewjBGUC0FbGjlv0dEdReDldJTh4i8yneSCTYHPAiPeoLNne2+zui3ijjpyXQhkaaxDDyA0pdsCXajerPyeOchP2hcNDX2eznaHwBFCzQ1Bn1Mx7ooANONHNzW6ePcdIdiLYGO6PITHtAJ8QohDVVItrOCMIzcZxKu59JTbmDRFqdCTScjGZBMKxE/GgHhA4gq7r4Q0gz5hBtiCk6SjXVcULdrehYZx1gZmjpDHcgQT8/6AsqkaBTiXQ2rfA3R9kOk68l2IbOxgRqDnb4AkyOyGxKPYjO2xTs8nMJNC/iDAw4QUcwimaIaLvMKqG4B2jPlEirt62NNvl1rSEbGCXeQXIGO9Avwkp7MOwfVmwlujrkb/EioXyNqcFP272rMVrwuC/QEmCO5m2LouvhApF6fT4uuaY6FqDeMPLV2eYNU0bI548ElndwNpZrsYqHmId6mxFJhJ2I8RMZSomhpEiAK8zbNjwC/UyMjzg2ZK+jbbUSSHBzysQJ+9nfWHFYtogwRTK7xMLDjz7nD/ND3cGwL6LkDMRhDqMde0BzWNjmcJWhZSr1eGnyYyQxrJ1oA6aTrmBggDH/qihGjOINhTC8vE1tfvZAkx0xswWNG6XVG1VavRHE6O8YpBPmdXHv9imdHT6d4TirlDOnSXg+q0aCbSyqudmYkbxKG8seGCsxwJC3eaV3OQqGcdgRpMxVP5lTDSKFCQtZ9Le1MKbmu5Xy6iqPUldd7llSXOtWKuqUmtrq+ooyd5mSU1yH9zlOZUmFZ371Yo+CELXFVZ4GpbpcKa5qUBZWVJU5FffSmlp3XR2trlUqFtVUVrhxr6KqtHJxWUXVPKUEz1VVe5TKikUVHkTqqeZHdVQV7jqGbJG7tnQ+3haXVFRWeBqctLzCU4U4kblapVipKa71VJQuriyuVWoW19ZU17kRRxmiraqoKq9FKu5FbhQCEZVW1zTUVsyb73HiIQ9uOqmntrjMvai4dqFTQWTVKHKtwkHykUvEobjr2eG6+cWVlUpJhafOU+suXsRgmXbmVVUvctPy6sVVZcWeiuoqpcSNohSXVLo13lCU0sriikVOpax4UfE8Jk6MCAPTxImrg7ID89xV7triSqdSV+MurWAL1GNFrbvUwyFR96iJSs5uaXVVnfv6xbiBcDESTrpkvpuTQAGK8U8p54yLX4XiMjye6lrPACtLKurcTqW4tqKOWaS8thrZZfasLucesBj1yYxXpfPLbMT2zvYOhGKndQHL3MWViLCOsYEbdBAsepd7VbM/FGW+rQe3lhp5GtVyp5N7rZYE0IXndWDgant8iWUJI4tXHS27xQs2K8dOLfXy9IHejZVIS72+Lj9mwAhLJcEwDbJk0h2I8EjHEtge1GqeEvG2ITE8xaKIQ2Gu9LbhscgAm4MCisaKYSgcwCPd4UAUk4ni7cTdcOBmvQyH9TLFJVDiEjAq8eSg8R/2R0JYpQJd/rbV+QgbZrWMcxLowF6tXRedq685OjvWKkSV5Ry5Lxil2NHlK5TyjuuSW6cL7WUvTx9EtT5IuZg+iMb7IOUi+yB6dh+kJ/lmjikSqxnDNKjxhoVeSq+kxHol+sXolahmh0+tV6JawF5Sr0QvY69E472ScpG9Eh3UF1xEr0TP1SspF94r0YReKTF8B7VLWM8xSVyudonq7ZJySe0SHcQuf2+83C0T7Qgql9wy0cvaMlG9ZVIuvmWiQ1sm5WJaJjpsy6R8kpaJeorrFy2oZmwXz7+o7ojGJb+U7ojGuiPlUrojmtgdKRfVHdFhuyPlUroj5qyDAmWg8aHnbHyUT9D40PM3PsoFND6UNz6De4d/3NBEY/Au3jTQfLzkn3dyVdAdWBkoCGAGWZUfag0V6GlsyOSMlJIgCZHVJEwCZDlpJVGikEmkmeThtYgU4mcqrpoQQiElCBMlEfwNEz/xknbixN0K0oHw+bgqJm34UUjtAK4Iv/Pj1Y9nuvDbh5D0AqhOH6DqQUpdSIv9s7UOhGZ8ePHMJ6NYhqsVeK6edCJEM8J6OTY/P+HlEimIpQO/QwjThHgDCKfg+SBS9/JnQ/HUcSwR5CiIn5XneDr8bj3nMIJ4g5xqEfI5lUwbBD08hhZ+QpM1qluCyR5FzmeTAvz4dPguhM9HuCBewyiNn58Nc7nzEYcfz5QnYIvpIWaLsy3OnjHd+rl9/KilIOlGWGaNy6NjhmkePlmNMK38ZACfhTjfUW5PpoEwP8E8gGHtGqKVoXLEfahzkA+dSxr2j6mGk12zmRdXiVo725spmXIJH3pBEXL543J4e8dlDuATyldRvsO8rJ3reiXuBdEC/4gXJlkNx9fOscW9P8B5auXP/LpcyzmVDt3qTt3umrU0apqPaf7s5HwFufU7+PmQHmEahSBijeo+FtC9wMtxaJqmOs4o52KoPzVzOOaHGvYYBgat8a75sp/Hq+Z7OQleksMtx876+DXC+WrGM15dPsqjoBk9tJ1jifInMf204KpNj6RJAzzGKbC8wviPov9q3s8oxnXCdkI8anxIoZmfjnHj4xJEua814dMof6rRoOeh4NSjuRk56+RYNJ10cx9o5Vknqmumne8lShSTITzIKzVuO7kOnQnWYet2bk/N1jQhg0TwtPMccjgH5CzgGUThmLV40HAHdK0Otv75pY5pTuM2NODRUc5X3OviEnVzfbRfEIVYNLTwrN2hS+hPoOjj34yGk1+ZJlYgRDPHp8HE7Mf8uE3PbDELNXPaPs5xQOd0No9Oj86dFzEGeWaI2yAxF8U1cHYm6ED4qB4NkUGwsViJaywxBySeU7jMXs455bl5sK9p2tBqifc89gzyKqfotm/n13j+uBBbRHklYpXTq0uUP0hT5zvLdLJary0adabzFs6jT/ekNu6n4YEdjVOmU1+CzRO9LlZBvbwiBnjOaON3dEAiH+eU2asjQRvLB9VVjVIsh3q592i+G6MxVD+RfyhTjEuqSxD3MC+30YVzMJjOUH0Mx5tTt3cbPxc4RzanA9YJ8zzr5Xkljje2ExnwyFi8DK0efj3P+bkUMUrdXCofP58zTD3MGZB76AmKz2LVNifBy7SYqRxSX5p4vAcTeO3U4yDmJ134NDCMxvxkFddzhx7JIfxo1cvLM6p/4ESi3TWeYzt02Ehp5Rle4deIzqOfe9K5/CSW64bL3T5eCTq43RP1NZxWaYLmEm14sbEa4VkzVqvj0RaLJNY5tA30HmH9xGCMIe7RK/F7uW4xrR4yr6IDWfXTzFTnlqpJj5GoXg9bBjQ1n7g5nWpShXeMTjXeecgS7CNr+bMK3FOwj6vFJ/V4V4a7ZdwuxfwJe57Do3EJrhnGarKY49Jw1OI3w92AOwy3wu/Z3UKEr0Jc7KybLOU03IitDjmrxjXDvQh3K/Hq1uHYiVLcWYz3bD2PsC5Uo1eFpzw8dtg5xovGqQf341QHc1XBKcY4W4R3tYh/vv60GHFXcHyMfyfvj9i6SudT01wtx850xDAznKXIUSW/Y7uL8VqDcHVcn8VcZo3bKi5DOT7XZHFzDjRLaByV4rUGaTOIeciXh2uBUfLokE5uRyZPGT/PqC7kUBpn1bqV2TqOJV/XpcYH03/9AOU6Ln8lfhQuvwd3PNw2xYg/hjfmO/M4BsY35dpYzOUr5nqo5hRKOBzTItNn5YDH1SZYpZTri9mNcV7GKRVzjdQNK0kMW6J1hvMOOkBhHpfPzTVVyaHrUI9uhK8Y2NH8sYLLWqrrWsOp+b3mE5UJ2i3lMjLLXo9U3bpPFXPdDZaC2WkJ5z8uhWaBYv27NEFncetX6daN8ePhlD3DaGUJj0U3hyrmtq4biJFyHr+LdM4XD3hYPAcs1v2zeoCzwfqNxVEM7kJyh4YrRnuwBcu4P1XqHNYNaEODoOfBq+UuN9a1Zv6eEx3I24Mrd2LXGO9GE/tOZ0KuTewEtCw8j8O2D4GL72pvS1rNir/rJPZuw71hx96OtV4+1vXGuw8td2vvRIldr4/351oPGBnoSoK8DwwOdCbd/Gm8pof02Ulw0Hseo+zltd85QCtWi+K4tL7Sy7sFRi0yjDbPXaHoWW+GIV7vNSrdfB3VOxMmX6cOy/ZvHvI2HJv/nG0DZVgbxGQZrnNI1H+Y2zukv0sFuIZZP5mv4w2T2HtZXCdMA9pcrX2I1ePex7DNJkOnCkwHyxM493FdU6LN6BhNyvNVbMb1+U+dLvdc9os0D6KD5kFDO69Pbx5Eh50HKZ/xPIhe0DxocCffnMBTfNYRg7ywCepwExb6uc2VlLPmSvR/50oJc6X4hOG/51yJDqqwn99ciQ7ztvZFmCvRYedKcYk+m7kSPc+84LOZK1HySedK8b91upxzpXi8DZ4rnav6nnu6pL2fa53EF226RMng6dLw043PZrpEz6NdJUGDX+wpE+U+dnY389lPmegXeMpEh0yZ4u+6n+WUif7DKZPymU2Z6CeYMimf2pSJch3UI9YFnFtN28X4/LObHdFhbf55zY7oWbMj5XObHdFzzo7iM6BPf3ZEP8Hs6Hx4P93ZUSyznruinD3xoRcx8Umc0lzOiQ+9pInP2e9sFzfxoQkTn/PNHS7HhCZ6Fn4XiU8aKKfD7vIv4d9cFXC9rMTfAs6bj3dN+bx/DeHe4G7s/P/mjP+fZe3/cN9KbiDD/PSJ61xnPlbhZCr8PRf+VgT/2Qt/tcJfVDihwn/kwp+t8O+9cDwX/nRXsfwnFY71wke90H8S/ngS/r8KH86GP5TAByr8vyL4/dE6+fe9cBQBj9bB+78rkN8/Cb8rgPdU+K0K7xbBv6XCO73wryr8JgV+vRbefhF+pcIvEfyXa+GtI/Pkt9bCkXnw5i/GyW+q8Itx8H9U+LkKP1PhX1Q43AuHDmbKh1Q4mAlvFMHrKry63i6/mg4/GQUHVPixCj9S4RUVXlbhhyq8pMIPVNivwosq7LPD3g258l4V+l54Ue5T4YXnl8kvvAgvrJOe/36u/Pwy1xl43iV9Pxf2qPC9XnhOhWdV2K3Cd1V4xgffscLTT+XKT/vgqV0p8lO5sCsFnkSmnzwJT6jwuAo7VXgsBXao8O1HrfK3i+BRK3zLB9sRZHsvPKLCw99Mkh9W4ZtJ8NA30uSHfPCNB23yN9LgQRs8QOF+Fbb1JsvbVOhNhq14aGsv3HevVb5vEtxrhXtOwtfvflH+ugp3b1km3/0i3L1O2vLPufKWZbDFJf1zLnxNhc1fzZc3q/DVfLgLxbyrGDbdaZE3pcKdFtiIGxt9sAE1tSEX1tvhn1S443a7fIcKt9vhNhXWqdCjguvMrWvXyreqsHYt3OKDNR6HvCYXblZhtQqrrNCdBF0UOlWInoTISQifhJtOQkiFoAodKrRlw0oVVthL5BV1EFChdS0sx5sWFfwq+FRoVqFJBe9saDwJX06CZSrcqMINKjQspXLDSVhKYcmoNHlJEdSrsBgpLy4BjwPqBJtcNwZqU+H6BSPl61WosUC1ClWLbHKVCotsUKnCQnyyUIUFFTZ5wUioyEiWK2wwPxnmqVDeC+5eKFOhVJwil56EkheheCG4VJirwnXXpsjXpcK114yQr02Ba+Yky9e4zoyAOckwW4VZKsyckSrPPAkzptvkGakwfZpFnm6DaRa4OhOmJkPRVRa5SIWrLFBYYJELk6HAAvlTzHK+DaaYwVkEV07Ola/0weS8FHlyLuSlwKSJufKkYpiYCxNyLfKEEZBrgStUGK9CzgjIRjmzU0DxQdZJyEQRMn2QkQzpqMF0FcadhLElkIY3aSqM8cFo1NRoFUbhoVFp4FAhVYWRKqQgQIoKdpTVXgK2tTDCB1YVkpNGyckqJCF00iiwqEBtYFbBhGAmFYypYPCBhA8l9AAH4C6oIOK9OAUEGxAVhD7Bt/5rwpX/HX7I583AeX8y/gvbpQKHCmVuZHN0cmVhbQplbmRvYmoKCjIzIDAgb2JqCjkwMjMKZW5kb2JqCgoyNCAwIG9iago8PC9UeXBlL0ZvbnREZXNjcmlwdG9yL0ZvbnROYW1lL0NBQUFBQStEZWphVnVTYW5zCi9GbGFncyA0Ci9Gb250QkJveFstMTAyMCAtNDYyIDE3OTIgMTIzMl0vSXRhbGljQW5nbGUgMAovQXNjZW50IDkyOAovRGVzY2VudCAtMjM1Ci9DYXBIZWlnaHQgMTIzMgovU3RlbVYgODAKL0ZvbnRGaWxlMiAyMiAwIFIKPj4KZW5kb2JqCgoyNSAwIG9iago8PC9MZW5ndGggMzE2L0ZpbHRlci9GbGF0ZURlY29kZT4+CnN0cmVhbQp4nF2STW6DMBCF95zCy3QRYSCEVkJIKQkSi/6otAcg9pBaKsYyZMHt65lJW6kL0Dea98aPMXHdHltrlvjVT6qDRQzGag/zdPUKxBkuxkZJKrRRy62itxp7F8XB263zAmNrh6kso/gt9ObFr2Jz0NMZ7qL4xWvwxl7E5qPuQt1dnfuCEewiZFRVQsMQ5jz17rkfISbXttWhbZZ1Gyx/gvfVgUipTjiKmjTMrlfge3uBqJSyEmXTVBFY/a+XSracB/XZ+yBNglTK3X0VOCXe58gZc428Y26Qc+JUIu+J8wK5IC5S5HvW75AfiLME+cBMmkfW05yamTIcOQ95TzzngNww45xE8rl7ZM5fYOaE8+cZ8i3/CZnzFxkt5PbluBq8u5+VC3X1PqybLpj2jBs2FsTvT+AmhzZ6vgFvv5oECmVuZHN0cmVhbQplbmRvYmoKCjI2IDAgb2JqCjw8L1R5cGUvRm9udC9TdWJ0eXBlL1RydWVUeXBlL0Jhc2VGb250L0NBQUFBQStEZWphVnVTYW5zCi9GaXJzdENoYXIgMAovTGFzdENoYXIgMjAKL1dpZHRoc1s2MDAgNzUxIDYxNSAyNzcgNjExIDMxNyA5ODggNDExIDYzNCA2MzYgNjM2IDYzNCA1OTEgNzcwIDI3NyA2MTIKNjg0IDYzMyA2MzQgNjMzIDUyMCBdCi9Gb250RGVzY3JpcHRvciAyNCAwIFIKL1RvVW5pY29kZSAyNSAwIFIKPj4KZW5kb2JqCgoyNyAwIG9iago8PC9MZW5ndGggMjggMCBSL0ZpbHRlci9GbGF0ZURlY29kZS9MZW5ndGgxIDE1NTYwPj4Kc3RyZWFtCnic5XsLeFNVvu/ae+2d97NN2qaldPdFKYS201KggJi0TUuktJ02PCoykDZJk/SRkKSUtiKoRxEBGQTxMYwyDmdmDuPR4jgeFGTQqXp1ZLx3xOP16HzHGXFm9FS+++D4zUXY3P9aeydNK6LfOfd+537f7TbZa6/1X//H7/9Y/x01ERvyIx3aiTBy9Ax4o46bllQjhN5CiMno2ZoQLv2sJgTjj+BzKBDtHTj3r3d9iBBOAM2e3v6RgLjrybcR4uDRXBL0e30jz4wsQchaAhOLgjBRIw4q4fk2eC4JDiS2/UXNrIfnnfDs6Y/0eJfP+20pPJ+HZ/uAd1v0NFMPzLLgEQmD3gF/7Wfvt8KzgFBhWTQST9yK7ryG0OKVZD0a80ebFIlyeA4ixH8P5hi4yJ8OhgryzGKOVyhVao1WpzcYTeaMTAv6/+mP0aA4YtFJ9Bu43oFRCwqjLWgXOgrjT9AYnX+ZU5ELZt7nCe076CRTDnQsuZhKYMOiM8CnBtY+AfoAPB9F3XT9Mj5Hr8fwOXYYsbgdRu10x1F0Ei/jOHxO+tBdv0E3oRfRcTLmz6HDQNeB3oOrHrjfgk6j95m70THmXbQd7UNxElUon9Hw74IuYdTNv0uv/4Zuo5LJXJh/V2EBSWGw8zRwPybNM+VMB96MAxBrY2DBcbwSZu9BYW4zXGX0aqT2STaw7BjIl+1F59jb2HKujDkOcoiMc8D/OLoJ9A2ApivhwxL98afoKIY4Qzb+ZXSL8haFjlEotyMPrI7hGuYxRT7ajLZjD3Bohbl9qJV5D6QgC3pewXOYZZBdMI2zpW7fuOO764X/1FW4wD7jUTAphXHUPq4fEU5eu9a+nsvju8b5WeO4VDXOlRb/4esW/7DAvqp9vTD+hqtR5ura3AhznethSJ5gGuZdjQuInwLiYS7AH4MKoES5Dh33OlK8zqj4jSyHKifOT34Hmc5Pnp+syjQXmksLzYUBDl2J47wrn4iHlYa//o+YohxybgtCit3gpzz0PUdF9k61UavEOKLnu21WM2Yi6jsykUVXoslVlKgyDCVZGrOJQyU5KjNbOMt0abL6QvV58mWi/3wHVS6/eDG7+ovl8GW6WOVQC/nR/J35v8rnmI01tTXm4tpCazFoI91rrIUwVwj3LWfOsM1nsIJ8n7n6wpkrl8+EedTXd/UKy/X1fYnCYfauq3eEqc3XPubWQgxYQONWx2xWZR1Fqkf5/bqc/egHGXt1m2ep1NZclMfkGudRDQGCtwCJC1cmJ03iBdPFjLoqR4aQ78jfkY/fRm8zb7NvW9/O4zcyG5lCqyWrpnrR4hoDU1yEaheimmqkrICxQsmtvfLnJx8f+UHBIfvnL38qfsJk/fG/M+x5xYH7djxoYpHqvQ92bH9mnKkRrzALxfdOvPjSmRdoEqNloHQHRLoaORwZilHVFg6NsowdlSmxna/SmC5dqL5yAYCbrL4yWfXsfi0Deqwat3rWv4Q0184CAw1cjiXmxUu6SiXAADzm2NNXPz1xggmFw2HekcIlDLhoUTaa78hE+3WK/QSOHJxrbVQDGDkAxqVJCQnwzXOCLWJjmY2l1YtqF84BE8H27KTRVgtig4cefvjQoYcfOfgX8U+M7dNPGZv456bPLlz49NMLFz7rAUtFplr8rSiK56idGoRUNRBHFuawYwP2aXVa1sewOriZMKs36BmTwaA3m1ijz4IsBp/eAPmkNem0HM+p1KzGxPPcaoOWxSjTqMZ8xKxTdmNkMRkNep1Wo5LSzpihsJrOv5VdRwLt0vLlk9nV5uy6KsgOpYn/PLtaaVJ9Ln2kJ/7z9JmuomcLsiR4Mwm8VgqvFS4JXsc/6VmNljfksgVsgTbXUMqWa0sMN7PLtbWGFm2TYT17m9ZjGND6DHdoE4YsFaNgMVar1GqlVqlXGVRGG0RdFphr5Wwqm9qizdTl6G2GOWgOM4edg8u5Ev0cQy27EC/SLtQt1ruRm3Gx9biJc2mbdY36lYYNaAOznl2HN3DrtV26DYZNxk2mTeZNGZsyN1k2ZQWQn/GzfhzkevmAKqDu1fRqAzqf3m8IGsOmsDloGWLjeCs/pBpSb9UMaYd1Cf2I8XbT7eYRy9qNaGNhsZopZmjmqZkatTRS2I6Jx8Xjx8SRQ2zhi8xixvMkcytT9xTz9EHuzJf1fBiy7wT34pd13G19fdTPt0AP8Q7EWQ56yFGkUmfy4JZRM+Kz9urVo+Yj4Ct2ATLZM1RlOruhygbxDfXh/KRpAnx28WK1+Nprpoum18x1ZkjDJSZkYkyAmIkz8SarKcuUbcqpzHUgB+NgHdjBOfhGqyPLke3IsYJolhALjMAqNk4liY160QaX5EXGXEwz1mpOZYt1BVNTnYXfCfOtq+478O7Vcz8ZZ4KLjo8u6OHKxS/aWk+Pi7nhMPaEXor0GZK59DHkrAUVojbHnCzOZMXIdkhfcEhpHs3cgkaVm/V72Qy71YTLIJVrZ+Vq5hWR9LpwZflymswXJkmSmS5CeIKdalRsKt5RPF4MZZAmMakvbO3CDFArm2iIUykI5YerGRcfWfTTsYn/9ddXx3666GkmcPLg3gcOHHhg78Fw+Ce+Tcziy5eZRZt8bHn4y9+EfvXmR7//8I9vUN9cBt9cglNWg7Y5ZnE+XsFjn4JfjRUcwytCKiaO1Eozh1it6fzExJUJWnUuTVBfkBziIE04SBOAVkOg1SIHMNUi7bWzUoKoBSQwlepKDUfg11IaCr+W0FKawtpCM19bCmXdCtHGie8w/fczUJj+6dd3T14eDUs1cQ/0na2g5yy02lGosyCjHiVYX66fD+mHzRa9LhtpmGyFyqAxMRnafNOlCXKMAZh1dSTzL35xUbxoArUBWW2TpknbpGuyNFl5iIliM3E1Z7XAgc7Qw6WWWcFI4DKKaN/7wU8Zg/jbHJ24i40MXbmJefXwzh/ev/8It4XR1C3/4ysfiG9nw9pJ8dgAM3H4y/sfPv4AiYdl4lruJMS8DhWjNQ47g8z5WM8dytWPGotmjwqaQ5a9uZuFu4xHSgrsSJmbXVtosOebUJm+qoScQHA+Xpo0QVyYJidp8a1OhcZzO0rHS6EKM5LrJU3LkjGbYbWwxUVzyqRQZo4d3LvvwIF9ew+ehMpPAuSvf50gAQJHAbsydPaNP374+4/e/GUfhIj45uXL4hubfGIeZC3JDgQuKIPyNO7oJTX4CYvVYnhCb7DCbYXRoFQptTpWv0KlUmKWZZ5QKBXoiTykhNsKqJBZVlsum7ciK8u62mpQIk6Vm8VjZjQHH8k06rBq1KzJs1lJpdYqoUjrMjh1RvYsCLEPJ8xSqYY6feVbFOuZczQSdR6S6Bsg1GbRUJsFl1yvP+KQxmBFeYZSNM/QjNyGdWidssuw3hpAAWXQELSOGEas96A9BouGUbNqrNYrjLyNz1Xk5TK5bC62aW26XL3VaLPZcq15c1E5Y2ftuFRbqpurLzPMMc4xzTGX28pzy/Lq2JvZOnwzNKNuptnQZGzOu5XpYrtwlwIE6tcZ1hjXZq21rc1dmxdmwmwY9yqD2qAuqO81+I2BvG3oduZ29nZ8u2JEP2xIGBOmhDlh2WbdmjVkG8odyrsX7Vbu1e7V7dbvNuwy7rLca73Xdm/uvXkboGozmcmKTUJAK93k4s16/nk/8+g+8WOmZY9o3fXnv9wv9u9jSsWX7mY+2MHuZmr6+sRhcXE4zKwQX4HvQ8wZUsRZ0vPxl+CsVsHZd5PDplNGDN0aFFErGasRcYYMvboEmbWFWRC8pL8jeVcnFYvJaqhmVdlt2Tuzn8im1UxAZhMqLGakUis9MZdfhORfLL4pfviiOAy9XQdzF/OM2C7uCDMtzCK4Vl4+TBo8cav4I/GomEDstWViHfMs/zEUktko5CiabcrWYXV2Vt7+TLVu1HAk84cFOQuyEFZkLTKW6e26qgI4Wa6Qg+UiyasrkxOmi//4mum35gzIqucrhc1CVMBTp0QBjZ0CuKTYeS6eHc9h0cbMhYugBlstCkgzgrSZjspqa2YzJB3PNVRWNDirKhsWQBX+9c9X3r1ik3JNx4Z1/JaKxsaKyvp6cbTvyy3HThUWfrD51rE7k2fHHqgVGjQX3eGozCvU2pBJx4zaDqr2ZxY+ULxv9v45ezM3g02sjUeFC4r09lwjKtPyuUVZ88qh1kGpg4oB9SFDqnYXxItf/MkERQ/cYK4j3WuJaV5k3ra5Z+dxo3PPMmfZs3iCm+AnFBPWiayJ7LM5Z21nc/XkiKxNnSmZ5uSxM6cWTC6UCo2yuFY6Gis/333vfYn4vpPHxGM3He078Z8vvs+wB+8ZvMu0afMv1/7+z0zrH7aORu56gDl99Xfh+C1Np4/+7fPukXt83e+Vl39Aa/q1SYipTyCmDOhBRx10a6wPqgrjQwwUFTi2GbVGrTewyKTRqFczKg30Tiii47pVeo2aVB0GqY281gjdnVQzLtF68bXlAno5JcOgjdCCMCqWwxw0kTlMDpujnqWfZZjLztPPM+iVTBZTxmBAQs3ShJH7HybAvMCc/Bnz/IGr//LU1YsPsQIf/vJebrSv7/Jh0vHQM2ox+PEDqJk2NOQoyjYrdHoLe486B0o+OqLezCF7Nl+G7cxSg91UpqvMJalCjn9y+sNtEkp8Nc2bquRJmUtP01yUK5+mz+3IG89jUxGaSyM0l5BJfUxhmsvMNDTpCWEuZt9l1j8tPlbzZN+Jn/6E2bRpdOe9R7myKw3h0+HIG++xdX1XH3rl+6d/wXxM7XgK7PgEztpypsxRD11HSaEJevPZBWy+YILufLVWJxRyWcwO5OMHy7J2WH25gxmhss3zBK2uMF+VbbSyRqQqtypL8suRkZ1HA/SC1NtkSHXBdOES7XbEi6n6bvgchvINXGWaD223QyvMr5rfPj86f+d8npid4SGN+IZV4xZa3udRfOahecluIzFXU64t15XrywvKhfLC8qIl6jrNUu1S3VJ9naFu9tKCpcLSwrqiJcVujVt7i86tX1ngFtyF7qIuTRf0z136LqGrsKsorO7X9Gv7dX36voJ+ob+wvyhUPKYZ047pxvQjhrGCMWGscKxopHjx0fnj81kouYvN2VL2L5xTyVRA91AitWlSW2nJKmBmw3HNFRbNORPnT/3q2VNbnn/1H59hDJeCf927xXzil4//7e1vvPCbvxc/Ez8fu7aS8TDHf7xvV39i8TLnK3935ncL5ouvPL7vzrG+0eWLb3rpifc/JD/aQd2AvprdTOufFbkd2VidMWo5YoIyATUP6l1ZptFursqSXhfJqz19YTz/FrwyZqe9MmbRKMqCS4qiafUt1RC/TspafWVlw788ffWzcWiGU/Xsy7nQCHf0yX3+FuiBZ6EtjjnKLJShGVWhWdx+2xZQyqI6YlDrmQUIjvwytAh0s5qroFFbfqEagn+CtGqkdFVDv0+q8sVqUpWf3T87TdN8qmk+XJKm/7AZbWbYm2cz5NCTsM6HF/LCVBtfU0ttycZbvExnW6+HKRffm7z61Pj4+Au/aLi3nretat1yYHfflaepBfc8+3yODdHfFNmuRxcE9m7bZFz+r6hARX9b+91/1T+U/J2NnDyqGgX5cVE19eMbQsoBMT/957gZP89ZuXMooLiMtnCnUYDdj5Zx/wXu0Nmq6pAGv4Nu4QtQgM9Gl+GzB8bLuLuRTRFGW9ixa8u4V2Ht9WuTfBlazI+hp2D/LewXBHNUhEbR7xgF08Q0sUvZp7AK34af4yz8LD7Av6loUjytzFD+SVWhepBqZIWEYZEUQSb0KFJCp6dl/idYQn6Cy2VWpPTelLIBWjR4YuRdHOqTxxjmI/KYg/GYPOZhvEseKyA+D8pjFTKjx+WxFvz4jDzWqw+it+SxAS3UJGWZkE6T3GtGnOYJkMhwang6o/mxPGZQjtYrj1mk0o7IYwzzd8pjDsaPymMexifksQJlad+QxypUpP1neaxFS3WMPNZnztEtk8cGFCxIyjKhnILkXjNSFfyhIRIdiYV6gwlhbk+5UF1VVSN0jwj1oUQ8EfN7B+yCe7CnQnD29wsdhCoudPjj/thWv69C0+gPe9cOCT1B72CvPy54Y34hNChEh7r7Qz2CLzLgDQ0maTr9sVCgPhLpS39OH6/1x+KhyKBQXVFTK82nkwQigyA5AfoEE4no0spKH8xvHaqIR4ZiPf5AJNbrrxj0J5ooGdGD2JKyQZgb9/uFbn9/ZLi8QvgWWldoNFObQTOvIHFOYaVZcMM/jebfjqowQ3IIVBQSMa/PP+CN9QmRwEwuGk27PzYQilP4gDroj/lBVm/MO5jw++xCIAbGwzYwGGCyC4mI4B0cEaIAOGyIdCfA4NBgL0jpAaUJZSLolxH39vREBqJATggSQeAOIPkH4wBwEYWkqByY+QRvPB7pCXlBHiDYMzTgH0x4E0SfQKgfMJ5LONINQmckkBgGzIvKqSYxfzQW8Q31+CkbXwgMC3UPJfxUh2kb7OClnv4hH9FkOJQIRoYSoMxASBZE6GMSlMB2KA70xBy7MOCnVlP/xoP2NBl2IrMyEhPifvADUIdAVdn8GaKJcsA2SoBOyNBRQcPByMBXNxA3BIZigyDQTzf6IkI8YhfiQ91hf0+CzEgY90NIEoN6IoO+ELEjvlSj8cCStzuy1U8tkKKIKpAKgsFIAtwQl2aJV6JTESCtCfGgF4zq9suogRoQ5N5pdkYGIS5iwkAk5r+u2UJiJOoPeEFQhaTU9NUB7wjhPxDxhQIhEmje/gSEHgyAqdfno5ZL0JH88sZAr6F+b4wK8vnjod5BqkZv/0g0GCebSIR6e4BJnOxI6hOfKUmKOJ8EmLc/jcEMJvK+pC5THEHFwf4RITQt1MGkmJ/8+zxKSwZxAibxTTJF/BB3fsmA4UjMFxeKUrlYRGQnF4QikrpFFDbwToucM91+yCbCdQj8QIzYGgmlFPNvS0DWCN5oFFLM293vJwuS/cB5hmOC3oQQ9MaBo39wOi4gbirCfcLQoE9WuGh6XSmSLLyRZ+ORfpLZ1HXEUV6hn1QQyJckYdTb0+ftBcMgFwcjqfrx7QNrmigoWqCivz9AlFrpEpraWj1CZ1uTZ52zwyW4O4X2jra17kZXo1Dk7ITnIruwzu1Z2bbGIwBFh7PV0yW0NQnO1i5hlbu10S641rd3uDo7hbYOwb26vcXtgjl3a0PLmkZ3a7NQD/ta2zxCi3u12wNMPW10q8zK7eokzFa7OhpWwqOz3t3i9nTZhSa3p5XwbAKmTqHd2eFxN6xpcXYI7Ws62ts6XcCjEdi2ulubOkCKa7ULjABGDW3tXR3u5pUeO2zywKRd8HQ4G12rnR2r7ETDNjC5Q6AkFaAl8BBca8nmzpXOlhah3u3p9HS4nKsJLUGnubVtNcFoTWuj0+NuaxXqXWCKs77FJekGpjS0ON2r7UKjc7Wz2dU5JYSQyeZMwUE2NLtaXR3OFrvQ2e5qcJMB4OjucDV4KCVgD0i0UHUb2lo7Xd9dAxNAlxQBDlnpoiLAACf800A1o+a3grmEj6etw5NSZZ2702UXnB3uTqJCU0cbqEv8CTuIjWsAT+K8Vllf4iMy99XoACqyWzaw0eVsAYadRI2v0EJ0ubb1+KMJEttyckvlkZZSqX7aadRKRQBCuHkQEleao0OIZ8gsevJIFW4quciRbJfLLykfEN1wGknl17fVD1UwTkoJ5EeEFJPhUJxmOhyDAxH53It7+0EY7EpRQb309sO2eErN6QmVPBCjsRBsGY6FElBMBO8QzMZCo/JRHJOPqpkWECkz9Y/541E4qUJb/f0jFUAbI+cZ1SQ0CO3WgGw6ha8nsTRZQxNCL2XuA8OhKasQNDfs1yqHQ32hyhDUqG0V0WC0Ui6UM3tG1ADtehSNoBgKoV4URAkkoLmoB5XDvRpVwVUDo26gEFA90CRQHD4x5EdeNIDsMOtGg0BfASMn6odLQB0pXnH65Ie7H/ZshW8fUGpQI4zCwGEtGgKKHqD1ApdeSinAmPAXgMsgfEeBphv4hoBOgP0RkOulazP5dFIpIRQATSNw9X3t+tfNr6WjOIwjVHY1aFuDaqfRfx2XAN0j2ZyQ8SEYJMCCpagSLp9MvxXoK4AuAvcYWOWne2PU/grg4Yc9TWnckngk/fJVP5A1grGf+soPaEXQMNASr/yfwbqC/jvk60mWMPPCKF3nr8aVBi34d1xE+n9ErF4f7SmbQzKKAl33Uh8PUFT7YC4Cnv0mXYhl7ZTfAOU2FX0S7yBd88t29VIpgzTCfJRPgK76U9IkD0vRZKd6RaiGg3R/VI5wSUIEuCZkD4doVEi29MhIJ3kmqBbTY9wLVD00QqIy9yQHQi3pLkWSH+bjcgQXpUVJEfUc2euj9zjVqwf2eGX7pBjsgagcoFwSdCWJTwBG/XIcz03pOCWBZDbRPwG5IMU5kTiFCZmJwncEpAxRPae08VELEjTWumE1QVeTMr5egl3OpR7QbIhykTAZpjEQpDmfkJEZoHPpFiX5x6ZFpaTtEMXQnuYdMh6g/kz6eip/47Db/jV22FN2VtK6I1DOUj5IvEMyqtO9f2Ork8hJ2kZTEZ2YEXVTFg1TPAa+lYRkNgRozRyULfSnSfTRbyLDTu8EiTBQ9FB+Ek16HPfLVTLpoR4q20c1DsmaLqXZ6ZF3eYFjhFaGKR+k16IpBL5aCQaBPiFnQ3wabTJXphBLrwHp+wRqs1f2VHeqbidjTUJDquTeG/gzQs8YQfb9AL1P1Y9v44sEWB6l55ZXtqhiGlI32kswGUnpP0CzL0RzOVnRiO4JuepJM5KmBFNfms/Toy55fhEpEl5DwMVL9yUt8lFNib8G09DoBTpiTVCei6XVUC+NHil2kzJm4hP/RpvSa5xvWoR5qY+up8GNNZkubyYu19PRLvu9n+4L3aCqx+QK5Kf6DUzjm5yJpyIzmTczTxG/XO/80zwwTK3y0f1F1zkXi1J2z9xB6JOnblFatEm50zLjnOmmeR9J03VIzoekJ7bCaug6iPnRNorzoJzRUbikU8xLK6s/tSPd/5LON86YIK30Ar3HZR39NKK+Pl4k665Xw8nqEKWajvD1UBXSkEv34b81Z+O0eibP7KmsS2YU6SD6Uz1ITN4xnWOURnQffPfKHpPOxUGK7cz+4/9Gxfp6q7rlHEnI52IghdRK5KJy2lArPBE5bfDkQeugn+yga26YE6Cf64CVtfDUCLON1C9OukLWi2g2roMx4diG1lBeEo8O+Ca8u2CG8BboM3laBfStwIvsdaH1VIYLuHVSyg7KezXMtsDdJdORHQ0wswaeybgZkW5UktcKuzw0d8g+ooukqQfmp6RO18pNJSY1Ww1PHcB/pbzqBN5uyo/ob6dIkXFrSs8mWVMnxYhwJjwbQKMW+kRm18C9Heg6KZ5OarOkbSu1oQnWJVtcVAPJE5JGDXBvB9mEohn08lAtiCSPTGmnFhJ7Gul+InUVnZU0a5O9TMZTXCpkLCU9CP5rU5I7qf0tcAnUfg/MeKhvnMA/yTcZO82Uw+pUHK2h9jkpDm1UQj1dIygSPFtSlB1pXmmgeBG/Ec0bqSQnRaTzupYkuU33zvWiIymhmdrnoki1UOpOwNEF9O7UjBSPbmprg4ytxFOKeykmWtLQbaA2Es9+F6S65JhyUuymWyFlCNF/ygrJA075uyENsynvt8rebUj5uo1G2VdRWUdz0UWpnNTXnSkUmmj+rpY1X5MWYUk/rpHjsy2l2XR8k3mUpPs2tUPilZQ93YONNJ5aZA07U2h8M1+pdrngXOuh7zuJVN2efnKnd49TXWl6/2lPq7XpnYBUhZsp7cAMuqlZqT5LZ9bUO096D3e9kyv5liz19FPdb7L7kGq39G6U3v36aJ8u9YLxVFcinR+RVGcyTFenznTpbXCAUqS/78WpXMmyIXnHTF5Sf+ml3QKRFr8Omjc6oWa+IUbpeS9JGabjhNyZEPuGZFoyPzrjrTg2463qm3yQtOWb8I9Rf0fld6oQRZj0kxUy3xhKvp9NYUIQkH7dGpjh9anoI9yWopl9KMGgN01zn+xx6ZcyIlPz7/h9rZLi3QefSqqjj3Z+FbQLj8Lc9I7ym35nRFj+70DuQLfO/H+wyN9Jdqfjo9dF/FomfnWihH/Vh191cBMl+Nd6/MrLZfwrPvxyGT67Ef9qOz6txae0+MUXLPyL1fgFCz5Zjf9BxM+L+Jci/oWInxXxifFm/sRlPN6MnxHx09vx34v4KQP++XEd/3MLPq7Df1eNf+bDP52Nj1XjHz/p438s4id9+EeHDfyPSvHRbRr+aCl+YhV+3IR/WIGP3DebPyLiHzxm4n+Qjx8z4UcfMfCPluJHgO4RA37EwT0MGx+24Id3cocN+LCDe6gUH/qbKv6QiA8+mMkfLMUPHtDzD2biB08yDoeaO/B9DX9Ajw+cZJDDzX1fg79/ltsf2c7vP4UfuFPLP2DGDzi4fTDatxTv3XOK3yviPfdv5Pecwnt2cvfvLuXv34jvd3C7Qa/dpfi+XWb+vtn4vpPXzjqucbvM+B4QfY8P/00VvjsL33UY36nFO30+fqeId/Sb+B02fMd2A39HNd5uwLePGfnbM/GYEY8exiNmvE2Dh7cK/PBlvHVoFr9VwEOzcAI2JWbjuIhjIt4S1fNbRBzV46iDi2zHgwMr+ME+PLAC9/fp+H4T7t/J9elwn4MLg8jwZRwKnuJDIg72buSDp3BwJ9cbKOV7N+JeBxcoxX4g8l/GPh/useJuEXtFvHlTBb9ZxJsq8PdEvFHEt63CG7bjW0Xc1YjXi3idiNeewmtE3OnDHRb83Wrc3mbk27fjNiNudTrqcYsW3+LD7iIV7z6MV1bjZmzimzNxUwZ2sRreZcONDZl8Yx9uqDfxDZm43qnl603Y6VDzTi12qLGD4NjJ3XwYr+AW8CtW45uWW/ibVuHlyzT8cgte7uCWafDSugx+6UZct8TM12XgJWa8WI8Xibh2oYWvFfHCmkx+oQXXVGv4mkxc/R01X63B1ZJ/vqPGVZU5fFUjrqyw8pU5uPIsVzFbw1dYccVOboHaxy84jO3zLbx9FZ4PRsy34PkObh6oPs+Hy+dW8eVOPBcUm1uFy+BWJuI5S3GpPocv3YhLijP4kk5cDNuKM3CxgytS4UIhhy/ciIUCMy/kYOEsVwDCCsy4YCc3W4NnO7j8YjzLiPNKcK6tis/txDbgaqvCOSLOBqHZIs4yYavFwlv7sCUzk7dYsMXBZWbiDKDLOIXNAK9ZxCa4meqxEfQ3HsYGWDOIWA8M9DlY7+B0ItbCg9axpA9rgEazHat9WKU08yoLVpqxgq/mFdsxD/v4aswBM24BBqasBjOdGImYOcn47tnHzP9/9g/9Rytww798hP43K53LZwplbmRzdHJlYW0KZW5kb2JqCgoyOCAwIG9iago4NTIwCmVuZG9iagoKMjkgMCBvYmoKPDwvVHlwZS9Gb250RGVzY3JpcHRvci9Gb250TmFtZS9FQUFBQUErRGVqYVZ1U2VyaWYKL0ZsYWdzIDQKL0ZvbnRCQm94Wy03NjkgLTM0NiAyMTA0IDExMDldL0l0YWxpY0FuZ2xlIDAKL0FzY2VudCA5MjgKL0Rlc2NlbnQgLTIzNQovQ2FwSGVpZ2h0IDExMDkKL1N0ZW1WIDgwCi9Gb250RmlsZTIgMjcgMCBSCj4+CmVuZG9iagoKMzAgMCBvYmoKPDwvTGVuZ3RoIDMxNS9GaWx0ZXIvRmxhdGVEZWNvZGU+PgpzdHJlYW0KeJxdkk1ugzAQhfecwst0EWFIgERCSCkpEov+qKQHIPaQWirGMs6C29czpq3UBegbzXvjx5i4bs+tVi5+s5PowLFBaWlhnu5WALvCTekoSZlUwq0VvcXYmyj23m6ZHYytHqayjOJ335udXdjmJKcrPETxq5Vglb6xzUfd+bq7G/MFI2jHeFRVTMLg5zz35qUfISbXtpW+rdyy9ZY/wWUxwFKqkxBFTBJm0wuwvb5BVHJesbJpqgi0/NdLebBcB/HZWy9NvJTz/aHynBLnGfIucI28D9wgZ8QpR86JswK5IC5S5EPQ75GPxLsE+RSYNI9BT3PqwJThHPKQ9ynMOSE3gXFOwsO5OXLIX2DmJOTPdshr/iPymj+nhaxfjqvBu/tZORN3a/266YJpz7hhpYH9/gRmMmij5xtsNpn6CmVuZHN0cmVhbQplbmRvYmoKCjMxIDAgb2JqCjw8L1R5cGUvRm9udC9TdWJ0eXBlL1RydWVUeXBlL0Jhc2VGb250L0VBQUFBQStEZWphVnVTZXJpZgovRmlyc3RDaGFyIDAKL0xhc3RDaGFyIDIwCi9XaWR0aHNbNjAwIDg3MiA1OTEgMzE5IDYwMiAzMTcgMTAyNyA0NzggNjQwIDYzNiA2MzYgNjQwIDU2MyA4MDEgMzEwIDU5Ngo3MjIgNjQ0IDY4NSAzMTkgMzcwIF0KL0ZvbnREZXNjcmlwdG9yIDI5IDAgUgovVG9Vbmljb2RlIDMwIDAgUgo+PgplbmRvYmoKCjMyIDAgb2JqCjw8L0xlbmd0aCAzMyAwIFIvRmlsdGVyL0ZsYXRlRGVjb2RlL0xlbmd0aDEgMTI4MiAvTGVuZ3RoMiA3NzMwOCAvTGVuZ3RoMyA1NDQ+PgpzdHJlYW0KeJycvWOwLV2XNXhs+x7btm3btm3btm3btm3rHts+/bxV31vV1dX9p2NH7MwcY66Rc441MzNWRuzYJATySjQCxnaGJqJ2ts40DLT0nPiyFjaGLk5KBrbSNIomZi74/4CsUCQkyhbO1ib/i4UiUTVxdLKws+X8d5yQo4mB8z+AsIHzP+HK5i74Ai5m+PiM+AzMnEwsnCzs+Iz09Gz/DrRz5MQ3dbQzhCIRsrP3cLQwM3fmxP+vXXxyFUU1Cioq6v9GGDg4OPANPf7N4AubOFmY2eKT/g+Bf1BXE2s7exsTW2cufKF/YGtrCyN8M2sPe3MnfANjYxPjf2moGlibWOGLWlhb2NvbueKTC1H8T5V/EmWg+eeLBYoEX8zE1sTxn5L+Y+C/zBK1czQz+Y9a6NkYmfDJzZ2d7Tnp6Ez/oUz/RdE6mdLamjjT/aNJImJrLGRn869snKCg/jVY2MLRxOif4j3o/p9uW9naudl6/S/Y1MLW+F/S+MYu9nQqthYOLiYSwv8n+B8I6r8xMxNnfBZ6RnoOekZ8Ewd8E3cjc7p/nVLZw97kP0iGf8EGtsY+XvZ29vimBtZOJj4Wpib/bKC8nAxcTfCdHV1MfLz+78T/PIJiYMA3tjByxjc0MbOwhfpv9X9gE9P/PJYxcHa0cMfXoqf9x0N8+n99/mtP55+JN7aztfb473BZAxsT/P9V9H/RgoJ27vheNAxszPg0jOws+Az0jIz4HCxM+D7/U+q/TPi3Af+ByhtY/J8E6f9bUsLW1A6f4z/r+MfA/1MLPp3rf7YzPvm/2pkC/3/o/5OhnbOFkck/nfJf/ahNz0L/Tyv+s2H4f+3T/8H/V7f+/2vQf2kJ/Uvpvzvzf2Uo6mJt/R9ukv+nm/j/2OmEL43/L0OtDRz/d7yBjYW1x//LiP8VqWbyn5fk/5eShLPBPzUI2JpZ/9tofDoLJ1ELdxNjeQtnI/P/bLX/Q6jYGps4WlvYmsjbOVn863aBT8PAwvD/JJXNLYysbE2cnP6Z0P/gTGyN/+dp6URsjeyMLWzN8JWc/+lpA0fj/wL+RRu5ODr+Y/F/zPI/Y/99bGrxT44mJu4mRlDOfMHIj0bW5Zp5P5/yzV1k9JQaKttE+48cTgDjXyV//lrHUze1oj+UKUXZDJqUzeGv8DbZsjHxg8guDRFQBRswHqRCBiwCWM+chX+nOsysXSMrhkpKGfWn+jQi0hVMhISYjH/O78xHqbV9XfIQt9tKxTHz4qD75on2PHFloBuoaFLNQ/igY8bIgoOspdn2+wHiPwNIqoTg8vhhIWDPbPPFAYEDobv76vA4RFCsnnTc+9AX+LZWH7xpHWAVhYTL5ABgPf5mz+YW3NVXOcuskMrnzbzwV4QNsBH0nDck48SeBd4MP04nWJgNG/lpnfl0p1wNnnwpF9rzETBZY0g8hKYnViWS6WmuhRv7h7zrB77anmrscxB+fM3LPgE2QfNDvJ/hW6CDyvqBT0oAeDs39/kxbI29kCjWw/JQctsyes05RAlJH2CkBkdceh6juCkm42AUGhZNlRPUN0XPyjDPwEVUjAjW06mD/Bp5Bak3itygvnmVhmgYfoXVix1XiGBXT6B7l8nfrkqrHB8riOMCjr2qndzgxyJKtD0AojWwmZ7mKEX0bU/nK6IhuJqG72kxgQn18VfuoNx6OgF/BfmXD9aWY+hz/c5azHidHQH1V5kwxufwRAHPp8bWfeo6GfeQFMaXqk6HAPcr6av2txuZrpA2dM6ZHXHRPCTWSB+BamdGjcBREwDTY51nxC7n7G77aSb0GAxVWrA7eqdwzNtpjp2H2yujoHPcgouRS2+o0MPoF1usDUSUNh2O7i4f2nU4BYAbtSJuzLkUWaqxLcDNinCCdBNdudcFP+p/sTX2gWnLRRKA8FvN6RAnsFHAtSCFjxJmg/4xQHYbJhWiMnZMu3PM0X/TyJMu3688CUVcrk8FvUgC4o1kYjA8pQO1pVKh9ad3hxcM76QS6UL7OYwxpJyVxNchiJgtuu1yu5TOCKC74jlxIonpDLdNsGL2k1Q61k6iStOV4Vdb3Os7WhGdxK8uajqRp/9LQY26Qhya0O0EEmYViQWm/83CEVooO7qIHAQmbEPLCeFNurhrbV6mEc6tKrbgaeMS0PTMygLAfC9dmYkMKSUTRvlIGmSb77eukEPPKJ0ytRHHfWBI5EP4EYlFhgG+0ItyQtl9d11cIhaNbMmKx6Ei7gVhhZiCu/Y8XrDaullOked2nI871+SvDwUzP6mJuNWgfLZeNhO4ei9xBn4w9hj4R2XP5BlNjGO9aXIs4Q8ztMT0StTezbm8KifGOE3I3Cx67AnXVcSZoCilt/cGcPwJRDyYVpBEf1TispP/mVyKGFrpOl+dis0A4gYkkAVNL42yLVUEop6zFjxv/iLTzgohkQLswjMrvJ1U9KtHHU/RNABgUQ8iRcNTbB8+ea63o0+ABdD3WSZXH4QjIo/dK2UWEaRa9fSPkmqNESyanPnq38U3YsvVYZkkktDceOXG8bd1/Fxdt2r66ThOVnkMwPnNweZbXh3HHO73mD5rIs0Mf8sa1rytgiMjUyDj65U7gIxi43EuGn04J7HOuYs3ERPDy3MzW2DGJ5CRl9vUbOc2fWtwIgudIUcrNQW3tFNHHsLk2fI3jr+UIlqXPX1kG/lLKkt5R+3X6ymNwfhmtwLa1i/KO8m95NFy9o+Ao7r2CdbSBlesXFz3C0E5XWuR/AbwWnaAKAbIeAu2YszIsNy5F2LdA4IZQXNg8LREETsQDng1PerjyYCBpt/DzyQJzq2pbOrPn/j54PHzP40IYlck6V5eqhrGbRXIeuBQkm9DvQM7/V56CSPsXUlY87HfijTeBU2C9IIkKq57lIDi2IdAWOITDYPQQllE4H10t8FwXtXzt20r424DG4IOA3VIzxDUwbV9Kbw7zpdZb+hvU2T325sPf8ynH0yD5n2B7Zakjc72fzf5oVLabd1qk0UfZRymLhLV8UgPQWLGVZHeDE+lvMmfV4eytYwYizFMKZNyBdiWbGbQKPXJJfpbDR9sqMx/XJpz1lThQzrjW6UuAPq9bHAhyaqGQk2oViftB1009A7Qe6AW6uzbm04dD8AjAmPymJ4cyjVL9uZddP+W1fp7S2Ss8KHDrM3jtf7B1QXG/lVkqGp7JeXSMk8hI2070PujxZ1/IUJsvZ1qBohbuR/qoPdOmdlzvBGTGsqMMdyCZ3MtSipoKgGGkrrsV2JyzpITcmXvu7uJGRDTqWOIPVbivYMsThuX+N18l3U5r6cYP78vXa16qJa5vjBNI6cuZAxPpn5x21CP51haBK2ojamc9r2Q0pqzV6e7TLUoT09FGtocxfOWhj1NdT2dBUlPdx9b+dxeEEkNrYyyCzH97EdCN6WJJLjDrfbp79JKEVF8N9idcDlQj+XX6zOU3y3BIPD0vMLlZI3bT0Nkis2rHSicWjW4LIWQo/7jSwk40w9wy+Hy0bKS2Aa7tA6+h/6oYPo3pUtXvVHYB9opaP371XHRvZXwpoKLql5nQ1vPb6MzcnY/fg2i0To/FXyz8FpfwoAk6r7O3fdlUg+WIVlyyUceuChRyMN75mauo6EqB+xldTjTbUPMQHTXCbpjbYwAGkiSSAQt2XunQ8c/uYh0f1h93eMByoZAsEq8d4Hw8y6isI2gd9t9YFqeMHYs4Ni57h00p0jU9xtosoxIjDqK3HSEYV3v7PPDQYGJx8mShgeHshid5sTIqTiZ1taMgjuLcgE2Ddna93FFiYUg3AhUxAMsnUuXPE7dy70lCHunWk/tWELSpmcxYoewA4lgYfBduOP9pF43JWZpfIfSvk+VZMr2U0RVfAdxVbBO9TqenL91ydmLdYZa3LR5qVgh6SlkaqhI7v4o/0fO4gDP2+fhKVRB1Vj6GaMdZq7RxCz1oD1blSGnZfw7hDWYHVoEotF/b2KWyuuEAkjIYX54r83UzvnK8OE2T/2MnncIgrPTX3qg8nWu2ibK9uiBtGVVGT6UDIM5eD4CsEKZJlyJ9kod0pza1w36Cock53vDOrVaA9/hK7w4kYhTrvj0La/XVNXPIm7Qbx6iynn94nt2eGAtE1aSqOD8BDmfrU3HfGcMFTiJuOERqvMkXCYLLXRkPCF7pYDY7l78T4LzfS2N/mWwoh76SPyWg7xAAO6cJH6qAHkviXuqK2HkLyOBtt0+mGYnKnXcX38WpEhMX3KmWlEZdAlYgutq373nJIcq2qfVmA6JmNXWP+1dJgK0BLvZ8JUFUYiMEebadzc7N94mNmcjaMQyE6YIH1VrlmKX9RbUUEUs2yisMNJlkFW6n2Go4E8eatcyeKzIw45O5eY/w3yUHpKq4KqhiACNjjbOmqjUG+YBoPuAXxPh5qq9HL/pT35WyDC5+wtEacvB0m2lZMSaePYmSezbJ3yislfXZeGsweQIZwZqCFRSGq2UXNxs+9ypmJVHZ92br5l8FdO7FY0phc3SVUdy30TMDrLyqGqDp1OJdozgGGHhmqBal/3D4iUyjfVwo+PKg+hnv7mmm2i94EW/N07FyEQAOcFwTijcZVSHaVxmgyzIM5aQrqpNSaPr+oI4lGYLJvh6QROnIgn4S49EdmjDMHtyNfFlEo4oPFz+Sxg15cH7XY2RiZWOsjnq1Z2XYchAIZ16Knl6OtqGOgAPe5mxRPFbIPzxxXgOZHIKftz9KYlxynICf5DSMs+JwXWM4HD2ekKsBTFXWsNFXglmP2ukziZH0BSUpC6HVUDLVOfDiy9LMZ0/HvEHc6t2QCHQmHNjA8AKVeeskaSW1kfoF1v2lBRVvg11FcWZTGaAintthklK/+pe5kpq4uRibNDEGAbXN28OOK+tjzVLUHUWipRmNvkRVl/fZV/WBtTXcauwhaM2iG0cdqz8Pehb33i2QEVOp2dq1itvZRjDDW4T2s+ODrVtoac0CUIsY31uuEJZfkPNvMvbvYJXXmTkLJa5tYuiCzLnGqFiId2V+Wa8ReuZXkjRPvY3jZU7i418/DpHb3oFfB1Lfuk1nIb7O2aAtv7Dv7gLUbtRQSSwXL45Dkm5hpQ4+sFOq7jqmNBrHYxGQ+8Sf50YIXWicg3u6WUimGD4ZI8c7MV3Vhv4tzLifSrRFoQDCS7iBGQ89RY6JIzqJ6wDV2L8AiTMAUdKkLuVX1MH9f53Su4mxC0olfBcwttnSheZw69a1+HMsHnQlr2HVqI8iqGkBd6sd5+CYMpR6xYDNyWGab+EJ/LNSRgt5vGEos/v6djJ3IoVWcpcjNob0o2XwOBwb5mMgX8l0n+B+8ywTUQG/h0s9MGwbeA5Rn5L3HNeGl2Jm9YQWFE99AF6T+/3VhxO4EjcIVOZvqUAlPKu8qCuWlV+iJ/xj5LYmyLY5Oj6DV33kTTq/R9cwfE5hzlyfBgyCvrm8BDCwKrPOPiNKTDiDakPdmhhGjIiPC8n/j6IhUuEreul6Xv5+DTqvkE1HkizXwhayOfmc8E4mGCEnSN1G6021gMIEfuAvLeb9LSfse/uk2xijFljdADciOFmFRGALGFWh0n3EnaLwlpFE+jjtN2FuDcw6bMXjBRxBOc1L79Kv1evs+8IKEEz35N0Qs9NONelsMMPEf1cVN2yelTHppJ6leyOmCpjTd6lsV2KEGNY4d8HCWrDOgE1fGHdAcKofEmwSW31G5VDzYmEVH0JiPdplQuxoJTnRgXzI7sQoEZYZepvkqMKwA/ZRx/qutr+To2zpPRLZgYzdGj6g5zYwDnx5LSTZgzvaQxBCSZKtUZcyfg2tBOv3Mk+8IFnZdxSbpwyBsUOkClqQ7b3+iu7OvmNzy4e4zVevq37aqIfsDdNIMYZ+xawv2znrBYYbgQWB5h40ncsSzLQYIdxJHYcULmpT4g2XhZ4fxsEGJ12ZV8P+qCZjsqOPBeY2WDIpcnkdlH115Ydi39Y+JQzMPFi4XHTAdhpj3poRLwCL54/YnZeKvpMH6T+XDyISByOfbFLLWwRoYpDGKKtsItxWe0lL3Ybsvdd0wfUgTOjHx/PICiEl0+7Gy1IM4J+nEupktMID+nQTeHZXoFfC/6Uw9LO3sUwJ4cwP+RaaXrq+5uilTR7NhTrXEODlIgTyinVxPiib5WIoDlP7Scd778AZQeULR1nw4yP2uTDyBAgP/IeIxt4kOEpsRkP1OjpirWEEQMquWF1Z1N4YSD1KaF20nVZD7EZr8SGIjNzIa1kLNVM4LRavTJkhg3sKFZWgBWoCncUZByswt/07+BA5+xz1/W3qatlBayR4s02yLqMr/QSooqN2FGqkThaAczStdNN6/1SO+YwhbZu6UlTuNRDOUlTzgsOrHP37nqc5hUT/MUtBZiFz1aSd4418MOFi10PFFBMwVgdLbQwxr0Pqi7YijGb+/GmL/Lh00BjRVf5hpaVEDejQKpYbjMLFIux10d7ndhwmqgse5srOswm0mSSsy3M+a2xWTOLwcblxdFyaZMHfjuqZjEQlWkx+0MwF+RqQEGPdJYjeWXTRQZKJlezjXwBwQaWQcBYdZTKwyeEug51MhZRXPO1UEvZkbYppMPXX+1pXSpC32m5NPT7LP/7Y39AP25ySwAuR79IwFMqBJtahLdFZizS4Vz7tFD+4PEqd7Nvo24hmEInuMo9YCTUScKFY32sEkREPvDMjIqLOmkMWSdWCtmtcFh2ZTLcJoE9HBpm/yaiN2WZ5YBE6HRcw4vtMFr3hRM5gNArNmTbbVOapz/1pe/bOgE32Hhzadd3hVUe2xEVfyswAyOMj7KxsXCV4W5SasnV3iMudr5y2ID4hxOv2Y0gcNNoaGEjC1tg+EGm02ncgWfkhnJNg7oIJL4/0Bt1X8Z2+mEIZf5xpK0j4RbdnTy9Vph6lSCdzUkVvLFMCp38CnfKy6YEATwqegQa/GkHw7kWdyn1dCIEmNGUlhmTyO1oQ5H5gOfgeY8C7Q8OMsDsruRv7O+NoTjk39hLJzvBWiszElq8N8orwAUdzAw42qDEGPq+H5mThuhFdMNoehpZJmfGWbghj/2xYwJBrvdB5v6OMKdP5BiXyAi4r2XLRsafYl32u8lTjoZ+wSeANMwtwVjdOv/ecGj2+dUeP1dH9baVpVsTBcQ8P3QCtwlFDecoXiqjCkjbyS6maLk5MXeRaNfhsDArB+ccv1QumegJ18GaCEdI+71uSPDx9zNt+4NFr1o5dj8T1HzvqbD878q2X0LZ77yzog6i5J2k6Te9Ww8F5uxVGfZ0V13++qYj0GEDJs4IJe5ziuvfFaeZsqgC/MXWcXh+OBmqHAcqH4BO8wpRlwcBSFpgAsbZtldFEloa5OTtRevgxvSk5Fca9toRErKLKb0f1KYQMfTMSQJ3ZqosnAgUbaSeUabAH9v98p7cSXzahoa/MDqCg9L4LxCKt1NHa1sS2kbp8cd51dlPXF04InRey/e5hs2L7D2fZGyQqhtZ+2y/SgNTAwct4oNrL+UyIX51DQC5fomqoyxSpa6ZR3IboG1wuuDf9GpzJKDUE86e4NWPuxv9N+UQbl2vs/5/KLWCN0osUq44aqSJH6lxG1wnR2E8+15JkavDhElUjbDzEBGpzmrFc2nWfEoFO6Kxm4MxLgJeS4YIk4mXDrjtVdKF3aeVdyyzpmh6CYGoFPhv3HrrBUCt7mt2cp1uR1GAkok+NSXWeX4Fj2ITPv+uQL2JXHzL4tCPwmf1uUjXZeNqdyo7WjJGNUS/UV8T+Hxzsa/+UqsGvxSvoNO0Co+W04+BvXuHa6lrjRTfKPMm8G9knYIsHdUF1TquAd6TE5Mb2wFyzeDIbHfiJXTioN9aj5SXa9DYKnqWQ+Ncd/Ic2hN7j+GWtl/thb6X7ezmUUFhDxi2rzo1CZ6PxRb6XUcgmtESefRAMGz5Li+H+rOwdw2BOin8FqmsbUZjEYgKiGTeQovNbX/q9a9yY4RPGDB++o8g87jbzVQUw6RW5b5wuJv4oEy3OneplrEIhNEIjxIdq4XxCOg6n8Jl/hD0oQEGv5p9Q5K/HYmk3gXx7zecUahR8HeREA+j+lXast8gKjTnzeTpksYeqJbBeIb2KDKWS+RC+pozW+QOONy6o1cPNmNdi4ksxq/KxVXoFJB3Dn/8EQBL10emMBQxMt7Oo4xFD7luesYzJw9QJZ+iiAf3KWe8AX6NI++bzXH+MezG30p4ycMhCwHOqWKPLlrfCcelP9/MSs1loPfHooDw7mqStIyjtcnNPAYVRx5qrkNmfRqimWZTBrq72uNyFXBc9El1hHOmuiZpOXVkf0gD33QbrQ0w2RSoDw/KV1MSEqX6ARaklkeIHpugXGy6KAawgO5oFm1dlkNRyatDHMBbjedFg6ay7j0xVnlcucrN2ACQjeMnQE3ZeL21bRxMj5PSVTN39b0u6RDBLz8DHzqQ1A5A5iWFTCBnSUvVsP/xgCN2hZip99xqoQ+OQULCY2U1v8MntC2t1PAB2RGHIRkAh6JArcHa7b3lAttLtnGZeecf1pjDdyj3ssxjslPTunJGkJYb7l6Chipa+Z5AQfWHIPQxOronQhrYpSG6C3p9t3/kDCUGml9/Pjn8GLEm4DE3GXINipTgE6OqOyvs4zF9oL87TRG3TOm8loE9/nF2drmRIXk08gdEmGX/mwj1J3TaDIDdFw9RLA20o5EwR0Zjm95xw4dWte6JMvXepJatcl61eTLRS4RkHf13ECUZ0BLXuuFu3aBdQr3sV+ctVvP5tvrHO3Kn+7EzKoeKKnZQAOMW5mVIVF7788DL5aHvGznqEc1cfwx3dTeItVTwboHkA53SjXGQd72g8KpZStl1Nw3ghVTOa+zGk4hzH4FpRVgE2r8c36AA8DeqG3FhWXrjZIAOIiC5kxRcsHnOmiMLquS0yJ+asxiO362pIZmWAD8LdMKVZSVpATRSAy/kLxRusVDwpxwcoO95LlvN8i1OiR0uZb+nW5nVtHP+wC8K37oMqwEbpOAeQKKWrUZ/kaqw3xyYujfcSbnB8rsQAQdChUnrBKDA3GjWkw0suTp4wi9YRlYUydDjZqZHnB8YGcSQsuRsV4scXf8I0GWCd0wVMHnHMCkbcI8ltGculC07ZY3vw7WmuWIFCstYaWQZHf2p5e/RzF/4qTRhHRSlTemX+vgpc0gs8ZwvcTA8Prw/nzFgmQtvsYqjZBS107YPRQG16ZdI+zxCOqsDjCg5iZ8QR6t31kcM3SS0jFEj7TjmlK1ysItrHgooUdQIz2I5vpsuo7MaEfaKcBVwpyd3uKUNuXjTgXE+kJwcwdFdiSYn6HD3r0rGTND30Yo2A33mOqC6IuUYT5gAvjZhKmbs0/ARtUQCrIFyiC47abuHdPeVVG7gai5/32qMQAsf/rx5rmkhUNmeNrmScMJdOIajvB5SsGryNr7YFH2stHBVE/lT+nN8SntpTdluCbf+lRbRNyhburqu54IEZRDOgPeUbPCb74oDGEIAPnOdf8QkYcmbu7n8ZHuvhDeO3BtkgXab6n+FuJtVY8ndGiP+6uSrs8b1psfPJb2Gemu8Ircds1V/NuBhUhD3wLZruSwwVqXPifrVrWaUmPHKrOUYTdEMbLfSpisJmMtRz5cJh3R4iVcoDcIsevxnxcxIS4OJIhOgGhdjNTF4bTem8QAQrgtkpSbevyTTsOe9Bq57Gy21Xi9EMPgLueIm2RraFKgKu2Fa4iQiG20yVQUJl7hNexJ0Mrd5X7tupgd+xHBqFvjY3sH9XjM4u/KWT5ug+8QzwnJIhhCeoQFgCvTim8t1n5g4DvhnbyafCLnE3yOSOlJSJf4y+GafDuDt3oJ2H9iOva58eNoPV0e04eV+leXdJgwH1rxZvdDThkhCTKSdbES33TpQScMyRbve094S9QK3UlN5m6UMsYPrlwfyim/FxIDkbsktgAwvE5qrk+2EAtJDyGJI2H68IciAJXk2xaSm61jnU/xqlbpLfGvyg1Kre6R8mGF9rX1r+qpTF/jSB/FFC42Zi/Rzd9VUfqhL8iyqh0XFteoFrRZ1/OGdO7kijhMB+qrmvLco//y2kqnMbWI+cXYXNuf6ojfcYoXXEP+4qPLEz83ZFcYdCmcdvkNb24k6O7ymVgC/9M2LIB1q+oXKPWbQTz0KIdcIYaqbUC44jmAbd8z7g24U0wTv1sfn2c4X7QL1iaBL/cmaZeC7rmzEmGGBeIzjmV4Bbr3l4ME4uAYuSHRmz1s+jFDF8En0fCR8cF8eqr56XBTxHipMhQx0N20DuD/h7T2kLlzg2UDXvmKTiAsWKTFIttuMqPa+eHijvfrFJuhTflXpBx+A2W5fbKhQfgMbTQG+w4+UWHM2KcSLnvIPigiBNTHlwn6Mt5Q0J1eYCvv74PrB9Qn8yK2aFc55SJUmkqdEGSVsnt0pYpNn0AtwySS3m57L08eGs3KavQg+rjGylE0SHmuKaIFqA7wS/jJLUSyi1/wnHKJEX/sf15KN8Z4WBQF54Fc94nHH1WyKq1dr61kWRpFg91EfnjEEwm3dEW7SiPV9N/JadjWQ+FW3bs1S6EInZAejoeQtaA8ZMeaarc18Yy26hokz2gIhfVLil9eylvyInfCoA7tZgagAFYO/fYfOgXq3t3RVB+Ew8haL1zRfGF1Rj0XrWj+lamF+3BsM97TkwY6I1FxzfkNQlyiOJDh1jAo+0o4SdHE5VaXf3kd+e3P0F+CvqHrDVEFts4YwlPbZwneIyzvmPsqMyobPQub8rwSrvNB6Js4SN7suXajjKabd+FXtTtQiJj0f9GCcnVXBssRjSlcpZKPqcitbXAHDXp9y4SrhC2uXO62dbgCfs4RVx+YXXn99HFoCLYCpc+NeOWgQ8Sot82ICn0BzXmYM1KmfR03D8SYw5V7uq1O7c/+QYE10aUIDWdcdnBhBt6im8VItUXIVf1IwHU0H94kSK9Ih2kZI5gGaSMs6JIqGIJGSLR6RGxr5BSW6JRHs+7w4y1UouVOl79kYIOGDkoiY/VL0/8ojDrfm3Hjq3UXvLHMU4gKDekPOzZeO6+CtQ/hcP++GcngFa5FQNXAEPU0FjwqrAf2pPZKP8/ksaHZUQ+psm1ltUuiGWQF98noyCwECO+LemFddCz84hdUVZNu2NmTTAOnQ4vN4A2fpOkgSJVeMCLvO3H50E8bMVlTGOM2E1WbYeS+VUiVjLdHcS0MBF6OK1j6rvhaB7C++86BrS8gJ3lLGUQxl2QKMne61crWv12IKni69fgdbP9mN7X0Z9BwXYf7DkyPtRQLstL6MqhSutxjnXVpo7+jiyGKHWZbAe4RwDW2Llv7WIEA22BNDz6hhVt3LEtUR1dtYZ1zw5SSWXIPRw4ghzJ83oeTeAm2UUZTtjMGxOUOyPTXT0BQGwOtLp/pmssPuF60XfHTqjqU7ykv5SHwz0HfB10TrFKso5fxCvKhNAuIN+PHCntv6Yt+pt/U5OpNW+k7wnMNB6FOIo/NwBUeBQIeszGUxDLamL6LYG9i6vWg4PMlTtOr5ehtBcJwUB+Lg4U12xE74eSOXBBMNdZZV+j0etyfDoo5T5uNmgzHRgVRF0z2PukoD483Y9LNzdh66rR9BZWVKXx6sybsOXvvkLre73HT9foQOHxkMIF0+mQdKV7NpsOddz0ww8mRGaEGVXAejhb0MfO3We4Yr+lDMFUWcEZnjtzMBi6p5C2AvtMb5+OoTk7BcbGS+JjM83mRWmDNRDFWpo6HNRwvVrEOf42CNw6JPLMhiM3puRwbobrXbXWg3pGiy3CF15z8vJ3rhBMGpHWtAy8Rv0KsnekeOpam3WBKbzbeDTTSQnak7VeJKQM9aA9QF/i341D94kz5Magq1FtslJaUzmQJWNE+GtEtCG8Pk6bYKxTVmbpsjYTrxPsC6Zna5BEPMxZ5YJO6UXXuBKw871sQVtdLjTknoECN77sztxxXwlgKyiLeuFzG6UGdQDrcssiELglc/f9puzI8tGTsDjeDditM0g/UcDe3TQ7JB7KSr9N5Y+TH8I9F2LFaD4iiiJuABZq+0PJN30y64w5/jU/hZAnOpi5kgj8bl8Ct3AiSItqmFMp8efBJs3ckm5ZOiQt/o4G+KqSFw/aOafvG8gDYrr5DFkHE3wGJ+Blw9abkZI2kJfFv3vaQp2n/y3a+WuVGHuWOHCCYAvnfqmSOfqVKoaTSonryAoaOD5xKYX3HPMl82Y2l7nri93fSsP8KBY+eQbUm245TILExmBGqRReA8JN5lwUvYykwLNfNSTAf+k8A6ILPugFJRH7xcAIZuydV7UCfP9DSJbWh3FiaU8/Ca7XgLg3XOZVgtYXy5dLXeFIbeTwzxCZJeIxtQVtPjZt+8RFtEWJihY/cQbA8Vnkw3FQAcxEsQE5iKQ1DO10FgOvzds9GBAUYkn+oWkexvWVn55km78W6lLVv/dfUd6olGiTiH4iuNAD8dcqyI0jTcwb2AmJWTwhyR0uoMBV2Uc9XfJrpKfXrl9dtCSPN9YnMcRJ+JLVgH4d58hwdpUoo7paXURs6MXIxc8Xsash0mTJx4mgpwPqxrWFG6TGjwZpbQLFSTjruU3fH75BfW4RkVPin5kqe/K8D7U2rRllTd9m4cj9EdIOlmlVZxGuts70yqvXsAXt6d8/GXpUU/w5A0zZzeU86U5YxZI0WbiRBpxohRXWO2Lc5LOAu9ihDz1twJLB/KhWq6jE21GDEC9/d2PMTZiPgglO7bOM4bN8HBCyfZMyXK2ciS9QjfBKfCNIdNpu7YCov6uInGpe4YI0UQBnTak9Rqlv2GC6/78o4GFeSp87RbQQMwSj0lu9SO6d0KJEhYbtLbgiu4Zy3Hdu0KIdoUeZx60bj99/14LWSgyxFbOlx/B8NtPxfdicajL0sdKsdGvjiB4Kr863egIyS+aEHTA/IOz0pseDvTHY6xzbPk7FiRopI04Rczvek9pXbnNeONQTL0FGa9MlFP7KPISABH8VnTDvgLMMvMmmpo1dGtDla2mkjYNsOa6AdRTOyS+/Phaa7sNu1vC/GZbOJTxp+lddU2SPbFkJnS57p35Lo9V40eX/on7HNV+0v7oebHSGGYUibF76nEqoQ5jLCK/phEDAtz3sEfeBVBHyhAnQoQVjPZhJkxxjSjkgf1Mlkaxb/eF4a4ixwqB+8bTP6k/F8er8IIt7HD6ji+puYnGoMRo7m/gx6CXyUwsS2SbJa3asZ+yo9vsi55w1d1Y/3zAHyuaOZ67D2H8U8IR4VKRSnAC3Q5cl4qEmSBmDbKPHnSAtQNxJF/vpr6I8yaQmD3XY6tCgIumyE+0z8Rzzod9AIn2PXWOi+9UrSrwvUF6M9rfXBPHgfxK97z4it4H1+TLa+XAf7aIAeffTT9NspaHlkJtstD1KWC23JOsm/IsxY3OE/k1KfNi/VSqVT07UNGK6rHzOdg1nmtegGagtU32xvToic48XYHl1Cnkp+upv3tSXgSJd211NgjqSE2lU691Jmj0MxkLxiFDMYPbsKtPXep+BKotfZ4uBDoSUBuZg2mA+Q3ZkdGmRVPwadvD0YFz+R3sGwXL/Q65emGcEvb6rUkBHdJeF1N0o1VNcLYHwpEnWUUtNXjrerd7PaG4AzneGvDTXZHSDD2936IiDfiOmq4VD2mkA5wOqOSj/TbT0w1QYMjJi5IBZXvcZXWVvyRSmRCf7ojnqObeQguKAbC3c8IrQodOoM9i0/yoE1EymtSN6GnjJLsJKbWukIZBkdUGQDiDLytiVoHJ9YFG2sJTz5sE+qgRf3SJJYZQLR/zm7BnDYNOAjVNObzxS2/We/PgMtMkOUYXC49m4cikU6axnK5vQx7b3SuLoioDHDL/SAxyv6uqWo0TdstZTJR2cRstN6mpxGNt6KZQJqTliRbo+M7OkMIN0ZsT44fGSOk7Nn60zRXoBXnYgIHH+D8BgC1mUFt/HpEzbHsL/jQ6HTt7+TphQKxvImtNwTFSf1r9de3sNHAWbp1gJbVTKtRDMQbHOr+ADy9TjZY3ouCw2U20PYTt8mBFl3j6b6k1B2mj+ajH+XacsGeCTX41gAoCRo28GEoL2tomHZWMFsJudSPw3aOvLt7CN/t2nnnkoEgzIw7gWHGcz4U7AztxbGbyvLkGioeh4DlL86gaS2p8qFHQkCaQtADTkcalcX8bY0A4/iVh1or2NuoHgFN5C6IOeBEULOeHnwDItKbBFoBEHxji5V4DKyxcUz/5sxN1p/crC93BcszIyPPl6l8EeQghqG2RnsJqDGfQAlRRgi20rcH4l+Jya2yGVfvSFJrIC3BbwuqMLJO2Pt6HL954WHJMI1rDhuXFdsPrjODydZNiQfcBz9sf6W3ra6nPWgHa5hhmeKLUvjuzNU/dd4MYqVUNOoyia2Y/a5Qah4q54vOtQAaFyHt6xAtiE5IsUtHAODN7NX7dQmLuS7SP/46b3v6tk6yZRStwmokQc4JtizRIkUMfvoEQxzmCmujWIrCCdzhxr4gPkzbtzu6R35s3/mHkIlxShV3wFs/ZHrKLJPlfWa3sjW9UUy2EWAHBuCQ4uPFb7HWx4GmGAbqXfuo6tgz+2t37jMMx3IW9Rz58CFqqi7qOG5TvRhAGrGU4pyUAkzUXntFdnizL9gBZElraTUV3FbR6I9OBwbpxeiB/T83A6g9CRIoiJJ/oJ5yqAR6dlgEhVb8jemIpTv4c7y4ES4fnhX3LM1FqKwbPMTwhpFMokC1+lzcXuSELw6pm/BTIC/wYy5mCBjohNGD8xulEYxGUTx0cDOLi03BsU5Pi4x8mkow6+unSj2oILuCqRTOXv69vLiICg5Yg/MHAGp+7DB/RbD8TjAjeFC0Ds/aSpOKjzqF4DSnZaYtLDbUlYAJSKXClnI20eKmNy+vVdlI6tpA51W7jev3kzjyRi7NqvPIw77N8LXZ26cGlC/CJELdFwFSjizKW4kYtSnTrZK570ntpJfo9J23rz5RgaSbV4CLfv770WzBdqjAMpo8i0kNPCVFmhdqgvBrBw/O5NJ0qOfpDm++9a5XX7tI9vRYII/W7z7mEZSz0r6mCmKiJqkxcQSp4vxLE4UguKvDXZT1ZZWDKiouhH9xsQx/x4LP21XHKL+vbP0hRjwLNcvURqSVk0daAo2PGBtwrVPtNqGfl6VmHyP8/nmvOFebkMd6aAFeFJryWe7V7taNteES+MJDlfdwpFMDzTwG+W2o/udyzwEiriHPY6CNIEFpXzzXq+S0DfogU9NFM/bd3xuSqAa1WX3u6Mt0nf72bJ87T0RdbQjJnnhCfblGYGsabmAvhZwoVLlRXhvZBVPfYc1UHYH0L1uGrw6tCg+EAJ02VZl1Pkzz49/dgp0mp0dZKmU8M3p20q8e+6J6y17NICpwaQ2OHBq7doD62hDp27vHl81s1/qYSYFBPaO5GMP7/Ox46wSAgJ9afkPgYuqEX7lAjUdBRuOue72Jvmuh4wbKy+owjHs64rAnNzMqjsX5JLTQFJU+qjGglszQxwAMKHGnIcgU24Wv4PYKjXweqOMCCSwI0IbLF45sno+bQI7jP7Vv7E3i7MjI3XWn4O38aa1je9nzYoYiCL5oOQK3gmbOdQWncYoXIR1scE+EJUbFEDSH5UsnMmZtHXXYE5xC9LFzu/PFiS2lPKnRNX0Ex4xzKVSoOrn+Bc4HTopUoNgB6LkaN05qTEYA1tpVrgOt+aSZeBmALOG8pJ9r3Wsk9fkknIXlk4CySfXlmPet5Qt8lrDcHXcC+wc8vftgQ+V0K6npxL2tV3BeCVw6TwAmIQ9D8szQhDGuN7yP7xQZIbDw7PRw5yVbP/SpACCz+hMYvbrA4VV20bTqQoS0iS1DUXezOJBGk4I6FPz37wEdbxK4Y7NaRJAiHpjPz2NgVO6B5B8k3IL3hUGXLbO7xQq/GQViQUi1N7KeKL6qu9JWnvl6KetoDpz1n2G8ZSPdbXTkfCAR/34LF+xX6RxVKhj3wxcgrS4j4gZoCuBS77YM+HMSH8eUHOYGTBPedkrFmgPv03P0zFzOmW+YA+NA59OMFyPQgrhSYyGLfSLBH/m97a9ZaTrZ7pJS+3P2EC67FAfDi3UwoFFeg3+1206rP83ydm/uv/y6es08YQrnx49bLl7EcrasgJBu8iFJUOcgzlzOilzwGhjMcps81F6rRU8z0rwyuw2Adyr3WDrLZXpMcegYk5G78PHaCrgxHV4wqw5wE4nZ505NC2NqS9ubXxXDyEa8xoXg8foBbFWG281zSnlPeJ9wfQ2GQKugjopDeh/o8XNsdgiFEs92q7i30qNXTlp9qMSSwdRNAEagzRqnUaOYs6uO02lwJpuuuR6mLSpe2vQSD4A8vwMrpQwK4KhWJDoi4P3kjSzRrRfBG9H8uYhEqqfKwt0iK/3+IQYybV7PK5jUGMtI9IUow19d5FFv23vzMzUbxJrGaG4o36ZdyfiDGFhJHsg9HQaLCJwxFVtzBQ8ESilDDKV9yF8QkS7RR9iTRcKdgcS5F5RfFdwApvM8tISwWfdzWwlDFweaC157VWP+nhfErn6M2qn8CBZottDDgz5xQ0+ALECw6jp17Td5C7F3q/OB/DFVswADzje29QapKdsIOuNpnbTTsEEB83jedLPVVwG2bELz/Y1PapSkNYFdJjmp/XprBoGoULq79sdBcwI5msBderQThDmoyXV5+KsGDY30GeAknaXjJ871GRSQ1qjT/wMNwSX9BJrQ56gHIoP1I1NQ9znGY6oHDyov4EE7Z8E50O7kZ+YU7X2OaddCIT23bVZ3JzWl5K1hHCZ7NqQm1y2pGgN8vYJ8JAuW3ywCSeSS3nl/ef66sHFKY3+vX9FbO3TrZXBPsaQA1yn7GnZHiUKU8qtC7NnOieG4BWrYEkIk/BssnEpnc3RiF3gOSIA66CIvqL/b3N1jjoOux8EWiAHdG7GTMlNeihIqcfm8p1cmFcHQzD2kRkPqIEEjNeW8l6vlIr5l2z2vkCcvM1h/g6ZNl0KsfeoPtpsmzW79wTCCB3upTWGEJ5Z/u5RhwnPepTmhsA82xtcNQfCxONEB+mzbwUdX/Gkqg0RevVaTU0XnFqyr2i70CL11U1zY1bwxZ33t3xRpK+uXnIgOyao/nz+L4wJPVHjbh8/I7ckLf7g2Bt5uQRsTbNUrJqf0oC+RfQKDqilwbf5At/kRxLWznbawNuZ1L9PtcrFZBr+pWmVIvyxKqNuUirOlBsaOXVNYxGi865GM2YLK9/IkISk/IoL5BKxN82ZKM8OYmyhPvKCtqzIqwb56BdQC3ZkBCu/ftQLKW/brsJpFd6TUh//j3WmB4pneROhc/yZuHydGYnlJNdJhxBxNinJk5vvZOdLct0JBsQx+/0wF/5wDcAV4YEDpJaIQ885oa9szdu7GkZIpT7aAc8DsmYtrFN1YjEdOkcm5TflBOZIu0YUZKACTfSl3g7WdlR5+W0km6wthmMQiRMGy+RSvvsv2OarC5rjQADHFeCEm3Lmk3sYN3RQW0119HNewz4P8tHeRD52RFjKu2CFb0bMIr26swRZGcmlEe2WP0Kw2rYlDjHR3EQcZn5mY1fDv4M1u4UeNHZhjLl4rV0ySN/ZQW8EAChD6WQ4cyLSTG8iHOsysNMejR0jd0Qfak8FmL11YB9Tm2vXm0tevJ6aGQxFkPLYrvFBS+rYPshuIlyYqBU6aO5mn3Xbwg1czBrmwognUxL2OFSeqiJxTdrSN9TYhzuAI8vebRtPinpTaYJpO72S0ocSdUwbJTvyBcm5XfRlF2UAGOEdZHUEVdx+hFOZ1FeeQ/p8rALXnkM3UORwW+GaIJflXNYdlSz/53IDFCTkc+eQZycyUdE/yEPLLAE+athQWNVufVZQ5OPBAl+Nx7fbpHOJ89WEotm5qSkbt+8FXohONt+J8zsPGvnCnkXMG2ejBhVVfJu0gio/wNyuUwh16TbJ9Dgw+vJcCgbK/Lr2cpyES2TteSMvRuzvIW/hwmkkUJgy9IBL4W4lgndDX84Orxm1sxu61vSA0g+u+1HDzBTf9dT34aIL4MGKuuSjhYCh8b6f7jwP4pQhwUFyFQVMajMNKWpzDWU0apYhOS/sgX8w214MoSZ7jo5ulck+sbMQMCr2RDxV/kwZdsPhKvlM2pMcJJxJtLQFGFxzNcNNU49wjxGjGor6ux4aAIrbDLuXN6+g4jC0qTw4UZZd2qgTNLm3A4U4dcceYku/wgYdcJIjtGNLmiU0PkX0kF5AfL1j7w01g2d2NJef/XGi3ODYiGZl4A5Mfj235e/WBbkMWJvdNa4U7CkLK4jx5A5xPoRIR2fOkbMyyvJdX0hGzB+cRQkHaZLFTTdunUGLNyu6x81ir/mmXO3qbTEypisefjKgE9g5JhXmJAtWX/YZtNw0ZeUwZxhCMlbfkkeqXQkIi20E8165sMQX1HTjATI2LIvpweyJHCSyMseHqba2Qd8r+mS0vhznc9q63ZJAFjllkmOnA9oYCBLhPC/1ow12euoa94gNJq83bHFx5w+x2Cd7nGyL9zhTHtFEKghuvRtsr3SvfQeq4lXqIYWcnc11fI1cf4SM5KGQ9epeuXYOKwnm4vMGFXD4PtyjZbJXLTnLH0g8MtHJB9fZVV6ZcG7kv+1sBaxDf2gHt6JDFIu3/Vdk3WqA3NCWpimWlHQpjWA6xWL6DfI571ZM8YV5TB9BFndIJMguCwn8agCuRDT2wsRLCjD8LH4fYANBsEmMO9U2idy6tlwIqWz9Z36UQKkLC0NL5l0PzQ11RzpLNLHqJBQAoiuGgv8payNsRsWKks7jHMomrt/ruu+uz7rp+vXCf7UKmUeDmzDwK4dRLSuIVy0siGwJbIygr/ZxPK3vi4J6PKaYnq9/miotTW3Kqny9FpFT+txMp0/2mfXFXlKxGpKaG/dXac/qkeHy62eNuKYzhlrDboYeofNbnYTudFHTGMU6ZR0c7Rz/JgUL8Igaij4zHQIPF0oxCREwRmeTsOzPkRC4RVo9XMbohX2Ssw4VrGEtAIfAJXgEYOiYpphGS4/bjvp6yhvuhzXV1o1PUu3w/keU+yBomHTIdcj/3dO2Ac/u5oFfLLF8BYLst6w24oqa/p6zT4ApMuq07y+Bh99tgW8mf1BOvL+BanBWVvq8BIkF1kckbIJ2UVkDy2DObLWcxs9AYs/uuoqOQi1qgCGDgJSEUbVbMGql3nVjwSbCDzsH4ndETSldNVPy915Jm2AwNQ456NH88BzELqDYeITEkcGhqnwfhXMUIh1tVCz2GU4uR2U22N2Hy94iYCDoQ11seGtKhapzZ7UyK1gJsHZeDN+2RaA5TD6D91PmU1oL+dYwE/9Uy0euvVFHcWukfszuP4abBT//Tfa4ALsZSVj0KTqhhNmmRrxD6DRF2154qJHr7pAn1c/2x3vxuGN9Sg5mUU3YUROvOouyQYD1/AtxAXLUWR5wu9KMqqc5w+8YXOedogBrxHEBnjY+Ez5EQJOu7+1dkf9TaSjOaUoTALdUAWK8yqz2AXe1m/g/qJstJLu+mdGWbc8zvYnqCuk0BmpYGtTeL+A0h1D6gZ1XP1HLwWIdGY14y21G7cz94NYxHj7OAdyorL8QoQLSuQSgltPcn+FKuLM+H9S+xQO71UoNCysksvJUihIHlXbAgBb4L9r/N90sW1+h80bLXn9yWZwO0OSmVG36fBTMQgvDWTN0+WFRg6A1xz4YCMhA0hj3OymvDBfHQ8h0D6zJS8yPHEjxWm3PxGx/Xy9ME/HoawNe4sv0LNuhf93aCZNcUHeVzFJtZUA3knyp0gaVzQsXDf20RpxDGqRgTp11o3HcJW2HsbF5mMk6GE01SYXMxPh6tzmEP1mzRd7gXQ0W39l7eX7YLu/8EW3HN6jCYE6xZ5B3Omg2ad1YhCQC3l3TlrKJZnaGjiHzEviGbH9TwKS4jt5RTE5Gzx+9jDdUjsGyoDyrLxykI0H3TV1NNRrICrZ6p1Oakw3IYpNDR/TpUzAQ83dlztL6vHdAldIEN57iC3kkpC2vIuizjD9BT2E23eH/XCKNswbX1aNa+T57BmIhdkqGnYq4okG2SBm5sfGtYLeAQvG+TLXjEnZSwRIBzx0OMNhe/oLjxDp+ognY3MqaXF3lVEZkzCG+C3JB/aQe4XaPJwEgSIKj8qjG1as7CudpeE0RjCWHBH0xGpr1knFffwzB24/eFXU+3MxTDBUdd/6rhK2SCWYWhNY/HyXnPDY7XbyNkucp7PA3dbuB7n1hl45w93c2KsQavR/6YO/8MvpakAIhODJdP2w6nTIdfctwQPLG5PW0a7FvEK0etx1jguJzPn7BLwU7PbkhrTMMoReWJiZ08NKMndexgTvY8YCkkPupYWrZGAuDvfUyiD3iR/uGBOTRF/p2usdgO8csaHq3wXiBJorPPqP3VazxWpcYhhu3dXNX9zImS2eXB0zIQYLlaJ4d1yY5KYEbElfXbx3QcI3/gdmR4golflJ90NZ+NXuV7JXbSoTCOcCb8PKEQSuy69OrXPJD3TM9Nh24hMmYnKDon7AAZ6ZVti3pgNwtzh4JExloFjyVl3Smjnd3zJHk1qdQ3Ht/JT5Nx9yPCoj2z2WLOio4WDQpFOhp+1qFlbUfKKvxz6FjvD6vP1fQ+3CG6em9W4ov6hd7FPr/HwxBPkGu5s/T5LTZYRCvp9HOXx4QobUsoQX8jupyZql1B1GUyFlDcC60kkPnRluF8ge+ysT7o/93RzPDY/dpRURCKRH3NLjbvsCOmSit9Sjkdm8fuXehJ709CAxS+27op+EcNjcLCtI/4tdWdVE++TlznbPts9aluH4IqZ7Lv6WomSwkjoJvoJ12swssWzOPVaCIhpdTYCpn1xWQ9VGLV6a/7LOc5yBtv2UTgCQYW3eox91jFuCAVMLGBpX2wIx84aOen+4OxodXluTOyhEslRcIiuMpO+k3p4A+Fa5kDw1i+FABwrEQpbpoT1wdceUDFDwv4B3CoFJ+VKsuVEx2/Z9kGewFlL9FF1RPrrgLAyT7PxNHudnvp7ZmP9rxrOR5x6geVvzG8JcfQiMsflR4Yi1CsJgHl+gOdTvwAtrkXZLHnIumgWPyYYMxn7G7z0U4tO3OzpgtadTfqKGyHpunWq655vXYSDafSOZAW4qJisPZgnhVaRbptogVHUqRJmk6wuw9GdJt1qYZkrEOUTBm4VXPP+MjqgpvJkxILjzuS885NmL0lU/17rDhYJrjFoorjmU8/a9TEaQoHqQTIZuRjbPN32hKEkONF4vuEwE5PPmaHs6QnihZf7HXJIVoe9fts4JrtwzenII/n+7Md0ZiCWFcDyhYteJCBfHg420G5Z/TKp29jxkzZh5jCQfUusDSwbU1loU3qT7qCrZ1eXBBo5vopvTjNQ/b3S99enDgQmDwB2JqKfindHooiPrm62nRS23oWCXOiqfRv/TtXX7rRtQJguh80l3NUu6UcFdU2ZJFqhc/ERNVSrAKJWpALklgT4kQ5X/+sCniPyah9m93iQMLzK/qsBnhUu4YTRL9GbDqBKqw6Lhs6Uty7g5L1LwMrzgdZdcgUfGaDcjuLhwGIaNPKeLaIiHJuRsk7w0zS9E5MCT1SbKMNlK/LxKGnzgqvYwfmn8s890IlnukvYqrEanT9/WMLV+zTqUb+9FkhUWX6wkq8ffRKplFkBU3FCVLL4ZRgfluW0eANf1GnRLlBGOQg4Vs+YuRq3eR4UqRtI8J5G5BbjcZMgr3knU4hth+7WzSROkZgKvQExnBPNcxWBvynG/uijkhSedF7PqMgHe8hAuYN+Lj21BVUriUN3fIl1ORmR2jK0zxNvexTLw/9KKOCom04Z+d8vzF9kn7r5Wx7VBPUBwJlDCmlRodV9Xlg8sY9YzjxhymBgTUCXx/ErXVKemffZ8Co/A4UHiRnJvQAZFjOO9w6Rjmg/LJCH+UX/RWibih5iAMSGewsNJUz7hq2qpHA6CSx29DIocnU9B9daWi0Gk27y25TGXYxuJAZ6GZP4yUGq9ehimZFDjZp/jXSmQMytDyVPi5YHDWnTr6DWDT7bWtA7iMk1Pzd6q7UMOY94bYPU70GxW7GEOU/uqshZp27nhhPKkHKtNf2QiVLrltErhgGtmPexEEQuVlhD/UYlE7uZi2BqjPFSWcY68WGFL9XOc1j8pdYwr4UcNqZ5RY28LCa++ct+8mpchQkISKwPnIrmEw1iSnVNcB0IN8bBzSC0yEKia/24rWOHoxMsfdfm39pWAnPHl+VyyLiyutP0zsCG7mOxRG3eLUeMt+p1NLwG/68ryymXV7vxRtKnQIZ3/u/85M/cyq87PsxnWZZ+m9RcR0FsEnokWz1bj9VL8tEVfYhGKiOUyUoo3dHEwOABWfnReSeWX0ZvuqXzyr9HPo+wtQXJ2694EW0GW7UUf0mtkhd7CTkM6iVXW5NwnXFe7o8iujX45pIr3CkwhkTAG/k5ThmHXsqyVbTNy0kEGjiS6DYnHY0RWktKtacucuci05Z1Zciy817g9tMMfhdDlb6BaTlCmGg5H4yJOVrCXfMNbGQAe7csyfVNauAvGMp59uoTcpv85Evb/7dCEuxCa/ItwrI8UkZf3ia5p7zwDYZ1fgqXjwYfZPGJQJs3B7ACYsj2/7qcosz7LDMxZQEnBn5kgxtDIf3gF4I4HZzzj8SDqP/Sq7T4JYBNUu5Ir88aNZEwN8XfySWm5iskO6VTDZreuz8s5fKMgM3KL9Zr/1VHMQvPijxPkGmUOkfgguUzeGuOxqf6uC+JbWjZbxnaRcNIsLC2FMwWFPEMzlIfv4TP/9SmcahCoECgMLH1FK4EVbFtomAs9Rod7bdO9eM3blDCCxIF32ce4RILnx+R/0NZ3u14XtqOJI1v5kdbwxeRZ4JvZ9l5cdLrXNWKLsxJl8PHc6m6k7uog8EdJMjyfC81ttb2luUe6YOMdU1W99Yrr6YquUJl4ICJfQWzfbtNDzfb7D4XJYxA4j9ezwHL0SbjFLMB/WXn2aEUx9XdURubbffhwrsrr7tweNxLoSfqFwcaiwik1g+FaUucKvlIJZZWYHvmP1H4MrmgEOLP1hky6OfRNv/4UJGfGoM3caoieILjTSwYMHSwswihvobeN4N8sPImkjpomksq/J2USgUK/Vrq1pi8cS6S6rdW0HYcMhmch7wotyVfIc8NTer79r327zIJjn4EH320V89B8RSEGyyJZHn5JGc4uPMZ+AdyOnr3JPzuZcSwog/f0ZQvEEzrUnqzsT9vMFtv8Jq2K3DT3huyJdDlLeZIZA60LQdd8seLUHulvdkzyKuWv4J2UXP6vXJ8OUoypLi7TyTfVGcWnRWApHsGxwKn4ZEr947QRmxrhT4ln5S67kMqiP/i4DNBnluXIie6MZQxkp9eVnIFGdRU0fVUdu5IK/t1L9SfyH7asWXFRWQSLACcvgvtOMIN96ZBfqp/LNC5QSz0XRUQWJ/Z9NdGqavT4aODqyeL7ybqg68rhyGX+A2aj0wRQnk7cJ6OcgLfRXfMdYEhSq0AIoiXq2PdhHxn+ItaOPxR5uppvSixnk3dslwKu3G3IQEFZQ9GcRhsaIc6Rt97GA8FpvHs8oPcv8wPutunLL0D7f7zGjzLJKhPpW8lFY8gs2mVZtr/T8ZSsC4mjIzyn3lhx2SwwQ7iN2AaVm9ytvTEMh/UuYUL256pmbQiB+7Vx2clnz4OxxZyGG1K6hedxMcOLP4LqhiDjT8+5YlIu0bMsmSND2irrbo7VL5Dtof3cTi6esykpjxvZ9sylBUcwyadgk6kqr+JiGHcTfUyMwLwQfHFiOZwCfMbYowuZ90d4EUopWUDOTQ1zqMb471kgML4Oi3Ok0ngISnDBU6I1ytZOEH2zopOfvwjCo0L9aC6UAt/oDPlFf86pQQFdj6q6j2EJKbLoDlZHm00yhg0dqKvGh/Oh4gUnaUuLjWIvNDnHnei7T0LQONrOHUsJObEUwe80mwtabjDgFuQWpmOE3wN0RYHAyFXhRKzGNVJJvju0SjiSSCufJkYnu6xDNR0lxMy+1U06JNcU2hU2sN7HzfPH3p+gMWlCzw6I/HVCcaYC9XSKBRqxRz88V41uTNsmADfMNKMRT82id+BgGyRmBAtLo9l1h25tk5sXx/qRFwxz2X/vLH6HQjwSn7vJBJ3nXPfasTMu7NVcdI7u5jtFqYTh4Rp1m6T3h1mJdfRt7n6YdOWY15F7ikRSokmB6q0UC/19XS+CvOKWOz7laooIbSOguozGFTtVB/1mIRr7d4IZrChtlV9U+YZ3bHcgeqUZnjTif56yBK9mhI1DqxiwEBXrnTopF1N4pLLC05awYrk7XtCoMz02YUkRN0bXrusLvUpX/infz4l+9NUqPNGZf4+ZxBFZXp+XSrhlEcPoJ4sODJ2zoXxbFizDCxZ9Xv7lwE5sH21u58ZobUvR1MUnwo3B1oSITKwcC6MyGps8fZuuhbTqPbW2PDnORHhzkZewg77sD9/cvLO60OkqoWdQn19RvsgIA+p+OlZMnxB9lOw7wIMJI2zrLcq015xx9CdTauOaKB3+2zyCECPdVykWilZYcjxe7C6LUsi6Sba3Bpo7HLW8Q42khez7dbMLrui8sMBzTJACLjAe63nKj8hgzbCQk4Vm8vG4jYe4HpO2BxRQdkLV+RMj/ZWTpQlgIqWUucNzxU3ts1VUqbUIOg6apetmVWprhDdjXx3+8pFBl2dlkZ6FDOtVJVsY+kCc5OCF0Fg8pOvE6Nu9IUiLg59sGMBeQmjFO/EqBjI+iVDpw4Lq8qot/mr0aPJeXyiRI4FfG0x4lOKb3pcBIDF3fh/SPyqtYrUOcsgEPFgK0U8jHrGqZsd3kIqm0Ruyz1obnRs9KaGyuEkaOVkeJ6ZTynyHjM/kpnxEd9bBwWRR61lvqMYvTE+3fTjOfR6soqZMVlzFoYOxLYi/M+SRFYrZewm6noGzaNPgwc1zXSfg2qI+PsCsdYQef8bUeXY/cxAQXQ8JSI0SXZP1yxvorEXG1CFU5A3GNeI7jVwfrWTpdTyLrain76ffHMOmkb8cdFedbXIjeBV0klkGtT835F66PCXe7v91F/qWFpEul9yAl3naVrjkgU2qlQTa9Hadrk8PX1IFOoXeYhzc2nI2EoyVEhy1xlZ2R/geqSMe5kXaUKJeNh7XRmxRhyfwbaUZljekGfJJSEatEYVLaBusXzdoakZPJ8dpZn5Q58HSQFb/VQ1fLzeZWzujRFB8l6xm28H3NHc9X08Lt4uMbxP2zCgDokFlEJazrSR3eCgHsmkI++2K9JJZK/8/hh8TgrbcZ5pW6SQ1P9IYEmhKpcOyQzMgTAXh5WsdCwv1jNEDyQQtrPpEb5RJmDrK8QEhH+m19ke19fFAmJ+Tl50//Jx+U4PFEF8LLvjjfIlCpsDCPWMkoLi2UQsLSXQ8mvZ1j0RGBDWaH/uSefdRSaCDkF/1A47tA5oYtE3iMsk4pNJGZPIxlHdEu9O94xpISOGIwjbQqt8Zh8zwQUV2N7QR3LhIuh9544W8uQvsw6cfZis/Co5TzacJSbQG9pLYZjFD33SYA5Nc/OOxEXZHZVGEqFB41NQUkSB6Tj+z1QE+pXmxJuekjNwYRbhvieH3UGw7Pchct4RB8NjviRi6d+Fa94vpx99o1Pi/t4H4v7z/KEA49Od2v9INiU27mH0AcSic/qqCgBSZAL3cYVN/BC6O4lEBNVSr/PXdQTe6VXe95zZvrcDIzuD7NWNpV97Hwn5IqJH8BVudjqQrY/03eZERgZWYuJP8xIs9RO0Z/8dUYBwhlZiwpCgDf23Mh3S5r57VaWR6SBtCQlZ+w/yU3h8zugH+5f6Nv+KrDt4ZJw87sJ6ZpEdnIl1ilfuST2dTNPWDNBvh0LSOFe6E2Td4d2t4jHtE0RZqEINB2Bn+52Z/bJGUTfptZYooAoQlfyPOuC78GlVEV/w130NTMUOlPkKGq9I/g2CJbYR2ePGE+y2lXOAZud9wKPgkU2P90fo/zpeL/sKNEVSX8DOVSGagdFzdRK8WSLQjOCqP78YdXyEgSNsBRZS57NqkpKJT9gC/XS6NygODr6SyLH71oYsVtQv5WOxbEBnmSBVgMN48tirkN5LDVnKKdTNdJalnZrMeBRp3cCPCCqOk/dv5SlzEM1Zok89GLi65jGTu4IZXk64l7JAwaV2JASDB6azFw5q3Rq3e/NxVvzFum21Qn7h7BkTXlXOQBLUSvJuzcjqhMcbJ54uD5ApNx+n/OPM78FPjNnYHXDAyYNugnnng0MNI34aI1GJjBlSrmHphsYHaqmrPxQ/dAVJjxnywMPsGKQxiPqoPnuV5I7vkY7OkTLEfgBDM6U0g/D5IrdG8HvBCY+OnnJld7vcRFCujO4dM4CaliHEfdG1DrQSgFz7+I3WNydTfzl9k6cZaezal2wOo5/wZkKdzT+qGeCqAi46OgX0n7zN4rVJKZbMAQV9DQCDaUtz1o1d6k1YdRHWS/bWQriNE2X0yWyokvobZnLLf1CXAzfeRErXTfQfapPeYdh75160IoD/4hKBk5QcQwrbW7XVceQBOpilRXnshUl6y5d1Jc77VCuC+QB+R94S1wZawoAKtFprRK6B28zTgt190qsDg8q8u2s0wPqbnHaaOr7hJk4pGBFXqhrpagR7zi5Db0TxpjnfY0rKVS5al7lUMIiD1oRhZ03AoqZtv7U9CGuc6amN3PZKn40txNPgbjjagU39Wo+B5Texp5FEmsiugin0X4Q/cZ2BbjtYQhWoOqcewj3R8q3UcWItcKUj/UAjtKzqaFoNm0yUczxcJe/OM01YqesN7KLJTpoPgeQ+7SMkD5cL2YD34S0ciYiBD6qagn5x5lgi7pv+wR3WlQzw+zfVFM5nVKQnW9mhWi7r/oIPj4y7uY+zG0Mt/fXx7V3/FL3dQl9cR+fbRjR4KZP9xMSpr4MqspA2hwWy/7dt+dRRut5LnpjcpOPI6FiXr6GQS4xBoTmbTKh3ANTun+nzsT51N6whkTUqHXWSGXQr3vV7E8GS+XV8mQZRb+A2FZ50w7hE9K2KmM4S1FMrOfGzuPTsbn2bjGxZoW2gx4DDV84Qy1ezonX/twtk3RLwUhGt3NhCo9aj6R9W85ygnxAQ+/w8U5wPypTssRCxwWuxTOsQMLAtUEFPkozJinnoilyMRakyhHLL6SuABpCiftOA2PWwJXU4xDiT2AR3wgXL2SlITZ5ktDf6rmTVEtld1O3mMAm3dLnqda237IgZ4+GaAO1yB4MqQHsa7LbIJj3VbIwST2FrATGBOV3YcgpZFZJGte4RIIzi9f5J2guTp4e/3ZXhKM+95uHIp7dcnbDJUnThs3BvNQbuIfpBcXMpWRnSxOPzmzZbju2tRc/mqvycj6YJ62jIp+NAbdrRAEP4txx4Nhn1pb9yAIbeYlkSbwPZ3e/p7os578qB6ByWpqZuwlxO3EY4fcynKeB0szrAehhfHOqRY5pvOj9gc7sHb0/fg/NPpPsTfRebyW+oQ/av34MKZnlSJQexthBMnpQbLBhgiKiLrzo62lbGaylGGv01WwHvTk6A0AEyRkPH1DEKnFjLqdTEhgOdWWmxvZDaHSnTs0bVauoG1M9F7JNtDjS37Zp2r5DmlnPlm5NlwLssD+E9Ax+VZfh0g2vWbheh9ERWg3pScl7S5wJWOkQBAZZrC1Z8qzJvHm56iEZ3YfVWSivZqusMGesL8UvtejdBws51zhZ9HBIBn+pCUOEkZ8nZD0Asq8Rcd5qOJc6UjPFZKJeOznTgc6fJHTn6xifsfT1zRRg58E18t5T13h53gd6dgWJTDRlExvbxN/NfDudvrkRp2IxRNpmT6RT5FWREbIQeVXMii3RBI4Mu4+CXRW6/sMgNlRNQomxW37C7LmmANd5uDY9BxrOrZUdDh0VWP3ME1Ess9xecBfkkUhp5JajOpfZ3Aolr0IokNj5cL9He0i+ZVwm4pdNzmGiuvF2Cm0G/iXlvYqHeKXVWN4FkRCVDFUpVWRhAVqYyZSXQbQCkt8SvKaxAdMPAg1vAb4gjd6lHseUp3Jgje6FFJ40v3cBh0sRQB2dbRjUmuWILhPfOG8Eg9vbPZDt9C4N3wCom3xFMZyfeiV33CBm5Kcu+fhtVtvgCWdfbxGwvDOyIZI5UNHv2BQFvXNyo2OOM4+MLXogMwqqm7GMTukq14yzh9jGvWhY7mMMUf1F0AXUPBNCjif3Wh/+F4W/us52DWknxVtZbeeeyuxJ3CWi0u8awokpwKmBpbs0KZzVmeZn6rDTHIXgiQqqqnXpIXaNCxDa0AnxonOsbahMhZWGzyxS8GX7DLt6F3IEyG5pY1XifhmlwtawVFyqUyxuO6po23c77I8RFsSCIfe70iccEK4wk6Wtd6GWiJJGGnuoP/TrJzheazeEaSwH5q51HUdzj1rW3v4xgE7dHYbQ+r6td60D30IO7dKZ2JWc3/IZeWwlJoiyJun5SONp7q3m/MOelTWuxw6d9JGs8AmOFjT8aK4Kl3oS1ckrrbSD50+c0CTJbih4Tt6lLJR0+ikq9GpwMkd1fM/bhyavWPLTD6bLPOBQydvMnrYJcF58o9+6HunNywBU7dUA7Zem8dmIuye1rT80H35aOvMBbDTvdk28GPK9vAW1uwqpDygLlTnSH0KFKyq8FNT+a1Qq7SF7R201MzpQFs5oeBo3RbvbPXgff1+CH/UnMvfzWXp1wFstyp9G/6V633kfg6a7VrlKMpzdvb54xArnmdExrqKmickFAMDz7BZbE7JN+G6VHgdzwFRwNVU3sCmQjdpB/5GRUD5154nS9eglfurn8WTUuGrENVsfNBbvWBIR2tLWCQT0DX1mbjuVvRKndjHbVTFf5bPRj1YsHInxWo2B8pOeswhtXwhAAy+OA/RDaCi1V/EL1M5DqhVsMN9P+NT9ZfbIcZnXt821XGiVpR+oXAzzq/vM3IVORDdYhGwSpVPIbvwjKyc+l7kc1SJV3Wo/rdLPj4BZ7XbtfkrYYzPH1dBxAVHXX3IOHHmoCKjKFhgJdeUBmBNIsy7dBpt50rs8d2BZA0wpjdXUiWf7FvthI+DACxkPF3NX7K59g0oCg01m1+nELLyT9m5FCvxd3x8y0MNtlV5qm0826L4vgVRZJLWkZgvt9tbHcT3s4wp7Riz/kbgqxqs7ENXgxF5VjHiS8RQVe1B/HzP0aDX+9rV1RUggPGgomYk8g5a6w1CSw1f9X0pkUNrUZw0k5Vo5kWYwSJOaGSC4O26YtQ0+TSU4wGFp43OCIC+/9AsenHN2zsbh0Ma1JKXMtwOqfoG2l6AiAWlyNILZv4SJ1zFXV8HiOWbf2HVpKK/Sd2Oki7ftP6xcI6dua8AL9Db49drC3xWFhtXshhNd7xuDADIhbvPSJOx6LJBCc1DTxu5+jFByDaP08G51l4LZzxlkLD1FQ8HtmRrzCiszj5eSIECC3fr+BpGpK418n53xdg7Jho9CNbqzUj/4EtCTtx/xyeRtJXGHRpsyETI065B5VtWH88Vm5zeSe+Jxi6fEgdfwKWmvuMUgdBIWaQ5GhO2Ha6SX2+C+BQWuhZsdyaFu/HcsuLpDhUVg6BxEuxTjahMDODS4PrFZtSXmJ6qYjheIaPxhYYZczRlGqfiA9a9ap1R+mB8aSbzNFK4RCMbWJ6hKFxuflJgAgJMZgK91p2s0aV1JbiPdh39v5ZoaWH9sMBAqdh09rEZmPQhB6r+9H6y4pQbmvSOlzzJdfNk9XzHq8k1/AClKDyupUIPiYa8JtO+OYnSrJnxGXmeBHLke0IkpEjhq2rc3WmecujjkcthRs4PdHuoIUc0tjAua3iN+DgwtPfXnj04p49NpuyidpbkaOzyUrfXX4BWpOIL9PpWSOVTBmU1+Eh6OntrYjvzO9mBEP2OvwqZeT3oZDRfqOgM5tPfeIUivSsoLuH5es1pk3bHSr49V10l5ahmrFQx0Jl29mk9O3blXoQXVW+/6iIiUV9l7zrpuCE/vkL7ox4KnnTPvXUOVqQdXHs8orbwl9tpGL8+w6B2gAhO9l2dEtBsBhvURONpNwcAd3/6KzV1vu8t01UdhPQE8tRSdkZb30SnOjghtedUmIeEVeq5ozSvvqy+d4/BfQy4x+sg1aJDB8g+Ka/zl85P+fDupb39YEC8bQ1A6TKDBLAPYhvznMpJPujAl/ja9/TkQELoJSq7eSx8wwAZfw/aHRaS2S/Lf/mn/5uu17F/wWEeCz0Oak1cFL+Yt8FcEO18HtU9ThZ4UqHqtSPi9SanjVdS2gFeAtIwNPMpGs0s1T+J42Fzqnyl19zGfFwaGHyuCeZTWBsk/GHAMT60MvC9hOho2kryQZ7XANAA1yla4pZSUlkmp+yi5OHscqSdqO7fgAOt+NRqCi049ilS9o650ofPiHQGfsJAEoy5oZWAF2wokhTdrzSTJlDn5KiE7OzUzfiiP0vpwi8WCgr057e+30XxOEf/kJJ8StgR5clxXAU+z69EDH0kBImr2sUm6T2I9PzYtKhwZRf5WFx+svlQ44qcUwOSEasvKBmce/oUaGSrQpXMSznW2cwJywBreuvAQ1U6wwLutgOJZQHicYpeQhUycI0KIS2Yw1GMdnQReXyAWW9JgnRX6wV7t3rnD/Gakn3KZpUYo6ZdIrByFLEDgPpj5MLHIC+MbWUp5O5crB7eSg3Kr7IUFuCTvyKKVb2wLgzq1iihPYYDgLwpauJBGs+2kCyTX587ADPIWK6Y6nue0G4L/wHWW6qVvhl5MqNNAunmY8qHWRDyBiAqri5IGtqK92Jl1JprzYgd0gz90rR45Yny/hbTKvSw5kHzckAXQ0u1mtYPQJZ9RluW8aXf1fGMk3twKZubmKqUNCIYsfbVexTz0BvaIFlNwuIKhQiwVx5t1GvP6JtOzdLoeSz9juJzqYblHQOnRR7CRrciUDKvq9nWCeCxqpwuyBo0JDLG7sC62HBDXMZ66J0uSmUsvtx/wZozrayCSmEYBDGhr8ixjRPKCHAaela9TnEB2F+0HbKx21yKk1TnobRlCqlVTuopherz6qUsabFLdyZ9w4iEF12qRH8uGjr4DI5Mtu5Zz3fy0mgzlY9xvds06fcpaVbTKwsHWKrqJ7aThWuKpAuLlOw/1sBFmcJrUr0rdROIAuL+YA1A9YVCK3oR/yPfXfpzGgKpBFH4GEWVYvvZdA/TrcxcgKMTe0uX6W4Bpj8ygzaFQNB60JPnF7PKsu+AAIbL1CIaw1ZgL3ZNot0NEEkzRq/giGkci0vkdBGqrZSiyr/PZ/1A52ciCAqqEKbL+U94ds567t4pA9CZRCbmJ+44TdAmxzZTfV+rzDtyaAygJDRoDaiCAPWxeAE6zvE9BTDjgZ+1yQXg4UMhRzPfXMZ+RKxo09iVM7RRivfmpT0FrO9fbGJvn2+IMc7zzES3iF/8BLeT50agkqU69ww97CKSYnb69egbAg+/Q/ntXEHUiFeF6JlaO3riq3+0c6Yii31Kp/CQgR1BypOKU13LFFtJlO/CJ6MCubKM2G9vAGe5zervFlf9oCxvDGudGx6Wk/H4szgPDfq3N2otAYxpeAX4m2q6vydAS0sbIlTIL5UHf/AlbiQ+AIn+mRwTgIwg2e21uybbZ+7jg3LlgtVaffRlzinTt/h14l9BoyjDfCGEj5kvD3glzEn4o8S+MvpzXTdxhDmRuw41Ty2RAEyNbAoHp5tGLupoZJw/JyJODxnQ7mMIow+pLdqEa4fIxFzEy6+WkJ+jO61H9mt1DwelMi2OjmrnZJiw7vdxprxki6Q94nGLNQKD29S2rHR0b1vIaXevIFB6yjlSR3dvh5c7VcFiNHnQhDNMvJIWnCk9HZxZN5JDOAlRYCF8zcG8YhKMACem55UomEPqhfEySdXuUGydep8xCh/qvIPuU3BmxJB79RrA3q98KsAnu3qsoyV9RjgnqzNkskre/7djaR72hG3O9VREBEVM3rnJ7gsmH4r3vLwL+hvuhAdL5O4TNgv0vjpruDPxIPKRzXDlM5g6UZeeWCam3upgf3LVGMAh2tynWFnQGKqD5nR6AW8TulwxmK85VA5YMgzN36j+GsjsNwN0tmzgtsFXDnO2wJc0uv/kUu7YH3jF2OH6V+7wl3C1LEm7WZjRL1PBasBkpfUGqT/tQUIh74VNWj+ZKDU0Ub/LpoBpSXgEh9F1pp7fFXdU/8XJ+r8gmVAucsSU10UTWdJ4J+anJBjCHYv7ZJBINZGryaWtYaj4Iyd74yp62jiiHe8UWAh2458WP10kewJTUhX+/yiQBPomMJdAXn3brQEyv3ikYxlSZUWIMdCofzGDavDOEhCLO29EWTHeifrVwiNe0q1R17mpfb3oCRBPLHPebfof9SjmW/6jFGByyQUsTbkGSXoQutBVl/KrSyo1P8cIlJt986uZajVrUcyeif9TT+8rhFTDBD1xwi/RPO+4xGQZNCb1I4Q/C45jOJpvpVYGvntykDPaLSb7vRbiWii5SNUAD74LYxFEj6o+aIMKWbZPU5UsuUzTNWgI8ODs+eCV+BEgxcpXYcxyYb5wdAZ7LrxjllIERkBtDcBxOsuiFnR52uh+lTByGqzfmMnFuoqR2Sm9dBNqi9c684PMhdCFZA+lSTgKmIf1z5/KJNFF4rYcuTarKcF5y4ZlJFbl0GSM+nIi67mxeHdxqfORM3f2hRxOiMgXFDt66NdabQAG3ZuWwkXYBG/OkitlglCvGcoFDrOv3IePzhsxlpTDLVupeCcJbwcZrcfxKh4lP8eCiKQmqUVvamcfLH/xgyFju7B8hJS1xRsOpRupANDeD9UcESAQgr8bmNic9VYssu0Yo9igVery85ux2/o3NwBF5NRL4iojbagpDvfOsX0yRBcYfTDOwIcNsZip0Ge4vuNaYOiKZz+1f/kPLDgrC8OUzQkfguMnvPkWqjqwnnkUmeNoSvxk1/hVSst1p01HomGQZDIQpnMV8b3MNJGMHD3AxNzZaKe/OqfAHH5krBJmLucNPeqHOIH7gPKBHEYeGOHnBZbal/3r7rGS8h7+nHBjkpyfbCcB35ElFLMzJqB0G7mfERevDnGRErgUj6qHlWUAIF44+BJEshR4iC1VhCK+SazG8WKpcTemmxv2AweLj58v6sUE+C6aZ4takhWdjAkB2qBqWjo/0HaO87cz82mRn/8vA4CqpXuLqCgPvRotnb96sNS+IR2z8iz7bZkzjYpnE5YXP0QsoBsk/J9DIo22YNh9iAQpeieKjsyr9bzZdhDUNFrQgo9JnYhTAqxPK+SG9Yxot6LeMK6ySaGXabeKA39SE50E9scgxZZiRmjwkONqaufOnr90EdC/LpMEw5zbDpmUO+MtjGjFk5BTh2WNia0wjyVVUcbsyMXWdQY2u4fC1hh+g61xTrMA8qN7dWGSZmbr8DIZOGRc02fqAhsc7Qu9mUy67NPsjXwmVRxPKoTFh5aFtDX6V7k/efZxKxC0q1x/y7/fz4aEniiuy/l1HSoVT+GX2HA4rrkcZ5jk3lOm2iuros49qLd3xx283l4AiaqZYx5DFaw6sfKVjEIj3hmopwNnzBcEYM+k6vnc+vNunezsveNxzuQhWgKxF7irapQL9nvzltvk5Cf5uTt0/jamkzCvhM7gxFo0bnozJmgPjezQpwrT1Up1yr74pW/tAXouNQhjrH+ONVBJ+akaYjeeuL5A7Xc0/M9VuY88bmipASz1DgvaDH6goa2WHX2i6rMAmZGkDnxjTxv69dEJEd7m7BEZgPWXM6CVyyWbcSiRsQBxINGA37C+ecwfu3ZN0K5sCBgrtx8eumtmk5hV844LpJRpDmQmX83zUrmEaSpAPwTZk3DfsZV048Xdht8xWikyLbqCRD/TupfpaCBiVq2EtGc6h9WUMZvAO7z/QNksxTbs/JUJrV8jlmAsyggUMThP2kzsInRPqg9Fulq+5o628k8hUFR+UVmBZA7zg9WVyTxikmGlBJQlxehVLeT8HjmhxL7zOrruW8kQXXd9+2FFFa4uo7hUWJR/m+Cgezik1XkStJoxiSQ1ppv4udCba3phFH76XabyF3Yf2CbgkbCAZpZkSG7knIIxTkNXKv7fQUSScTEzVJ+IhnGXT2jAreX8ma6FpZop2uxM4/KHxO/dU0nWDl283Bsacb6OD5QTX292OOPXShKa44Wg1ZJYkaQeeR8YcHxTsXQNVAjLMZOaZVzbY93F0Z8f0WUTQPcq5nf5U6V/p0tdFplJ7RMJw8nB/kElGBaj7I+cwy+DLoGmZKABUL3RKPDP2/zxIGxtE2fgK2GwUGkaCq9VMXCtWnzEnELmjPEOpEkkC3F1po6HZq65L7L0sM/CiJ+/16XP9M+Wv8juAjPIkFec0M0xGpwQbFKere3A4kYjDn1lwhszuRZMrjfMeXWTkKTnb/OGe6giRClY7p3H+V1v04ZtbL0+5m7G7lxUgETXzCXI6rMVMWD5hgPaZhUHlwjrmB3VAIK/utO06l+HK1yMX5I0lMhbrwBumJAlkZcqMLdAM/ZYPeq/f5infbcrG8WfxAwqvgZ2ZW6ZRV72kQLCp+AGrywN7egQTpBM1QkOq1Am5D2XiPWcdZBM26S3becz2gf6nQOisSeHEZZFYvJQqPO27CPO7AKZcE/ir10uzACePxpjiRAXAFKuHnvSf9mayfuKcmRMewR7J5S7VvSIIlDX+0ZX/9axuBSRCTbT/4XtI8U62NOQFWIP7RloYyyzeNVPkL0dwDvEZ3THTn8QrCcGBHn+MvcpRtEUxGmN3mUCBG5t6rJImMLG+c9au4jefOrBlXIhopV/mHwVLF1KW0gzJh9n5otvdNKh88kAftfbF93ZO9nrk9NJ4pURCtUyIMHZsCh4ozcmSKi8EtMyVZPAvMzGh6uEGJ1bdr8fxxesITrTT1mNpD2LvdrrV5GRx9A3dlCIXKiR92KiCnDqcobc4IwBUAptrhVeAMNDCikvbu5aDg5goZReENfAjvoMKXk7lGVoSaQezFjIunzUPMPd7uU60mNAUI59LhX6WehMBDZS3uztgvb0F1J5JHo7RhvW0tuzgHryfLWBOYbSrI1O6kKgFdmZH2Fw7CzHjkLEzYEqp7dmjViYRpmIMAy4v3fn7t1VdNdRVylaXXYPHDfVPU/jAKgt/5RKe4poi7UmyOjpGKu460CJarhAQxIiFgJ1CFOygKjFnu1JXqLoacahUOpkYACZvfe39O1Xp4pZ+f4ySzHkzLpNjfkTa1McW0ulfGx0rvIuqTuDaIpYgMSrQCHCzGRnFboXvGqmWMhag1Dd3x2KbIoR7b1z7WkiJOOuSwPi4AHC6Caev5y1Io9ddUdal4LppaaEiXlM29LC1ZqyJMOTge+5NaCMNUVwQdXUIXMbdDnU4IdwEIr+Rq6xMU6Xhh+5MBOvYi4r3n54eKu4vTFsMdcm01CUG4Feg6HqkMeG1atn6xMgf0ur4yW5tht7+5CNssesvpzULv2VdPrSoWyx9YiSYERPnjYu8wtIIamPK9jlN0EvA2M1IlhZVQVNwFnMLMN18QrO/K9nULvZMMlAZm2LPJjNzGICGwVm5GT2ms1vGgop5GGe5lsnV7/4bNbOA3Z/PfORLNdCGRpKwmRrJsQ2xYZS/YS1tYuxBcS9/2Ym60QIVn30GAX1pMNgdlepDWkbbAkaOLz/D6qdRRQ4PfdtdnKNqSQ6S7c075dvoE2YtdZZ2ASy+TSbSM9TvYBSjsQzngo6td+cS/Pv+PniUVGZEBxCdOls3WRBiCfnXoK/xS82MJCte68aGOd7UvSBv3fVIfQP56m35yjj7KArYdJMHeMapgVDG4fAbzRx0BjatzO6x++/Wc5pLj4r8rujbUKeTg7RlCFd89YNzZT2XD/0Un3mBk5jv9/lm1FaxrHT7PM8AJ4IXy8ORZJjHfUzw6Z0ZXuS+u0X+8r8m4JNdYzSD5P/8zLO5wmIRzPSKBAUSPkJEwGYXZw9sB/vIUsxxHJMvfBndOBxNPSF3uu5dg6xYzdd8VoLOQmv2HeNkACBXj1HzbBrwKdPeqpmZPM6Jap0xpeHZwPrxQfsSAK2bFQ161JEfOBzW1Jq/BdFLa/QxsLxzCE2WurO1fBtilAuV5A0WxDMokVRpJTo4LZ4Z7q76VCi6OfbEe+g3lrhUvTJ+Crx56qOlTaAQvRQ7dxtV3QQ/h2wGwKtJsTIMk/XoxOG3PWEsNy2YeZ7aufFMA8IV3pE2JiPeez88cg6kqS9VSSW6nygOPsIYh9pV8vAZlKY0THORwb0FNLl+mrhM03mXjMVAW0OaMUt3Z/qcsFMJ04xNwztnrZTLUv/wlKqKYT7zMccXRGLEL2dyTygogeXUGstwsM4IJUBmWOiu2i8/LfgKRKOBlv3JoW/QUiMQX+Ci05yevTvclA6mnPPNvhPH7oC+K95h0LHzmS8YSs56R0bmXlOR2K2IdYMwZwC/0B8tDFf5iVAzbYOtptRRtFJ2/rlMVgsfaDT3C9WifMuGVGQ4A6HPqhBB1bo2tKDOXl9s6Yz92fVGFeaN6+7Fqep/CxZY25H5OIl+bGP/w4qaH/tGv6Ip/+rroBpyFCHL3OZpENzZnbrrWtTppU9hEid6S+T09lhpHX10oNX4ykSE07zRD+4o4DHHaSjlOZVOWPwEBKPcdEb/arOsjRfe21/9ca0Q7ktCu6gfsjGrgKkhhgyjVARDhffVa8IeQTN7yfcmCBcKH+90ZNx/tfbjC0oUhpbIzTLjvEMpq5FoPwpEUJ1+uDYqKF/+MP9N0Me8zfGvxXYCdIYX1Cl6Q/N47IeKSQm7VnZLjnS1c6rpQRGm/aiBTClMU0gQOiTZ2RDFTFQFuVCPSHtTQC293aOvJ23t4/cMp39/VYq1w29tnjIEBogZKris6alEs1FHPMcc9OAzPghrSEmprbbSF8a61c5e4xmsOiVRuuOw3P3oSEWsVRkL82JD8mjbjaaHOMw47Duvl7PXEsRd2YC6wkPnMLDZXzTAtg/QaAA1blcB2DLon+7Y0fmlfOYjfBcVJqsRx1xNLfUL5UUTnLsShTU+myxBcVixgQIYZzzcvN0uL+8XMqE0398hAeci84xp051cZJvqtFgI4V5x+CM2cPrcP49bu3495e1uxuWYd2atPV0n9NUNV5Lr9ErsX66oteXSF0voccgEjgZQDtnLZ3fyq/EYtYsg0VfDO3tJSKaR97vwe/f2+bQWidQS1s23h8F+/XopWZHIYGJ/3aXD9Nss8ss1WZRbmFevU6mpuE+hgX34N0HtF1+Ch690ST8/lKFzueFlvqU7jilk0cMTi+eRCAoE2GB0s4jMvjOhe+Taa6No0dVLWsdthZcKojoPMuNvrRO9kcadBHRPFZagP9nBy6tmBdRosP39lN8/wB4irFNv8SIegObqGhPCuLNVf6Pyrschlqrg0PYpi6kyXf9gsTpfpjpI+LBgV3YXlOC5QpAVXWEMhSIrtLbW5igo3VqvTxnvuMltwkoTwn/7K020JMgNmZe8x/VXnRZF83tzm5K5mX+mfBFlxTuMCKI/cj+Vr8ZlfZY5xXuvM5Nv+X/uBzY4VR1D6AspVo+5mU5Hp/gNtloh+Mr6UmuFzeVn7095cfXZGFnDSn4ahN2dxUA7pD5AX7M7YLMMRoMACsNQP5GSGl3gd3bJyYw3inm2IbU6y0WRKbgDtnloCQ/vqLgwxGLKL4SzSKiFDDoJiemYup9r6LOJF15fP2QGw2DrPSqo/M52s2Ri0VFwIKk10G7hEwHdHgpWbo3njka97o8TzxC5DGwcmECRx+s3DDFGbsn+PlVqUesfDl8t5dcsxRWc6Y+4m88wZ8Rx4oN9eeSVgHgzk46e89VVFIPFusTkrE+vV43UNgtIt/mQ9+6apnb4+Ea0fnnxAuTgncTVI/uF3fZq3wha9mR66mKLlxTxuy2NdqFN60/5HllWwSkD5+xF/PtHhgAxtiWr0zw15hzcV6m8MSQmIBVyU9f7EAzGgOsNATe0UNz5U2n1yaRumORoKg1O0J25KpH3V6brkg5+85DReNMtMb8b0TsNg9YuQrEo2EilkArugSV6w0AaEVd9BAuGtTMjOyTdGZTVq1V+Bx8DCuYTt4K6vX84NkDOC+/rWXYHFWrPOIBYecLgsPHbKg8ijs48ycHoXeVV/T907nYJXxfHU/km7Sg+t95JUPkF5kzGA+DrJhoQbuQ8sTakS0jZd+s3P/0wvG9K8Joa2sO1z4Qj3mrVfIpUOm58fZ+jyeFmcvkG/+zYwaJOrzxGoljxbPl0GE5oaXLdBpeyvo1dk9U4IcPQ9Wp6XsLDQOEstcZEaotFc8STcgLWOnnOUmsvV5aekd1uYVs7XPm1cqg0V/uONKlQsmwzKvHjj5ZQ5FptRUHoWRn2TgyI6UhJNCuDyUDZALFcy1QbYyzK+kyeGwjOwsfC+cnPS64Ml4TWHIVEx8b44s2LXJK/KhRxEH+0Db/tHE91Tm2sXMpv11gQh9juSUKLqWDHcjdKQ/Mi7GFJatrCrw19k7QtUbv77FtAtI6ozBm38sEhDeLVz6pIbp9OqG1+GAHYQeW2zRQFYhWGlZLCdgSCP4wbfZ7gdUUiEm7Dzppule0M1qZABQ6De4yvx5Gab5fHCEvVmnxuaW1HqJDPDvyA9yqoq2UFbvE29P0FlguXAR2lJJFd4n2mM7k0X6QYTWZtaeV/mMo4DcdRpjFNXyIXHL0ECUUeY36pI+i9nl1VMYgU2BjX5hnqr+K9V0UrOrpmB9KPm6kA31cC2ze236nAS9I4TuOrakI3CEae7iTeVX/Us37lax0poMsvLYCu5QmHNcNe4CfvAC4mYy8IT/nNl09ByN9aNRwFi6jya3iyaa+saGgDXcFILTR2O+Nfss7q9/44inmp5xvEgfO4DeN/J7zHr06jkBpz38WHWRkYzvqSTNOB2P3VkDaFacjw78jP5fQ6MLYCvK4KesgKqI8R2nEntGX1mrxUv+yHfdyaAtAaL1+GZGh3msp5Et2lMLcPmGVmTXQ4kxRcQOChOXhsC8KUqsus4PBSC4ijWiIiNiVLubd65MDZvhn92pGSzecojhdcwrvZYCahwWzIacHbvOfyEBNS58qSvQHFQ/UAPXJiybqmIlQO+0i1N4cfTMbljWrkxqfNqcDeQQ0MAraB+O7Qmfh+Lc8amcMWlwh+U6BpAFhfxdpzuoAXYJIAFaz6lUpP5AeYFgjQmjZpfjN+39O1qqb/dLaUePYraxf0Bk+6BqTULwBK3rkT5QCQA0o39rTTAC7tvBqTc6Hm/EmYI+Dz1ne8vJUc4N4SmtaAAJd7oThclJPK840e7chiQ2UUj0ykLFYQ+eqkFTRpCGZSWOmc6CersZhuGYRMlaTzbl4oTSuVQQJjqOm6ecto8FOTIhA89p5HIb4S7Eh6T3y/5Clvmh1h4Xq1OkU2DbPtHpXkGbb7MkAWBxhymdSaOj3Lg4A6gdy9kSZ9I7r/0bUpQ/ET/VpSdopvUBE+RIyzk/M9A3YuEa07vyjw9Shs20g56QnMWvsTEEIP7grDFry81EsNVMe50wTusIk28jr9cBKmHHUHRPClaBv50KgMITdgmL8MFNEoxtXnAkAV15khGtNhrjG1rgIJdY91mODAP51kSXacue0qzGTJDYSpYkxTHReFjUYcXThy0izJO/XTTLRodV9+4U6/MmdWGtlBUCsY9OgtYIT0oxLKhrJCbWkzfoIigDSOZKQjV3pYo9OzsLEL8vTwHmclDzqjn+zeF+TSYIAduY0oH8fj4ByJcdwkDjSb2LKqkJn0VnRj8Ry+OjsTUyUAOSPWDZahDQcHSiHUYdpBsLry0rYyzGU6y15moQOsrPHcWZK6LfdJ45gvAtqvwnd33yKrWnH54xZfVin9+lDC3K7UJh1xtbl4u85bRHZBAtImH6cVRmsj6N0px3FzJNz5ZQibOa9GztW0jf5XboD6u5nBY9rwANSzUeUYALBsj9Zo4IHBid81nTmo/ZLz9SoX5j2zTpLfkGMXanGwMrE1lVxSa++nOV/k0rBmJWEGAsPSLeSxrz2jBERYiocwqFGi3kUsFeBFQEWzYlHTAv4kSBXih+m3oKCliw8sof+LngKvFpjuGUvRPUqEpAS+Zm0RcWCd+0xFMraIc1GXXm2YwWQDimW9tRt1WNx6JDSoRHljYclV3HINVB1qjthRfoD5l6k+s4XZ9bt+CeR9E7HU9fmVTlQttPSLsfqUcLqLCMfi4YqIv2W2TZPHhgLjwnS07nm7VnFhg8ulxmpAKsI0kGOXn+R38pphjsinASsH06Uf0Ow4lDj2HqQPP/+PoF4y5AjWBob4psqFjaWqK73ZszhwsOt4KywcqB5HbmP6nqBZFN5+Z+ft8MPM3gg9lorUGMFLSIufrLb9tKzLzQhrgJnuzzXsBpnUeBJTyTiNXEzHadjjX68EkMkEgAfVxqLKks+aKhIpFp9yEmw9DdMZVQnWAf13+R/YxFpEW0bjdeQIHc5ci2Ci5lcFoORhVULJG6xc8zsSXPPab+W6U4fhtkrIjt1emMyQAuOrivW31Qo0RAzMfrsmqlTxqdZAJX/ttfv0l6Wp71DdJrNEXZdV4NPQJkmKwzhNpteuu3XUUQhWAmDaJ9dt1q5fxAVHcDKKtMpNc7w7jATbwXoglQ4dPuCy41I2MLpsA3DmUIHcVt9aIixGiWO25w0CDFShKwf0i/YoWpa+P/fu6CH1kNggRMqSsfPGwDbiI4jIEBIHmWj1oU5XM+5AIbwmtudNi4vKc/2GZ5Ep0X1EmAJGfggpQk5VbyYoP4VaMZRq9KnhWVjq+YMzGgvd7Kf5PDv9/Zjo08mCRjaMuh730TcX9AaEesTYYqvTWkdPThxhDdSFVniKKGQgYohwv/A3ni5SAZm+pXGcLXbljtPjG4v9C23UoDlY3CM4K/1oop6WT8XxJcNWhsEvSm9d5/P0Wn1hOvZhIyYLtgvf1aQefWZ1HvBsfv3E1h7VJmUlzYHXo/Fb4O4ktRgTtz1RlCAXLuD7M0/sgb3s09kFk8CYVZv5x7cw8GjavnqNlfJ2ifyk4I0aFmRCPerdSgsip4IdmjZSQYcZB8d8C6g1c76qyUm5UQjflNcZhmzlLujQ0qPTuJBDpAfPyzscEjYYsHkVuMlv6lsBMJRWZIOfGaaqS+ASfsSRC7gRejICvMHt6yyBcMkI2R321yGX1I6QztX5ELvy/cDjOPxqAugodocLNyod9mSW3rpun0dp01+Q2mePFMiU/pCcHZwXJHJugvXGo8dqkWR93DU3YQm+3YGy4S6tZX+9CUMRkQh+THiA/5C33E5xVE4IcqHIbadALYgeZz4lx+kNq578DcI6EG22YG2XdKWlsVXGn2znEQHSZMXQ1BkTUxxGCbWIFRjUs27EM9JcjdSBzIvulZ0UI9p9ycEipDDNqPPd2a6OQMdvPcqUvTKAeNxVD72Y+qUpqTlE4Qxq0wx/JAIik0L5iZdEvcQAAFb8/LvnD0ZI3fuI+gix32m8TzRejUMFV/zMTu0y+qzsnSxzSkubpSHpqrQZHHNN7x7Vh8QZmshqU+rK9tHzx+Swyc6PFs7qbzooZgbHDOoEbIu1plWCJIKWsyeO76E1Ud+rsZ7qaSsONIhFw+3LoIcX+StilvtccUFynKVNHMEhGweRQZ3dRjFHFBNzjmK8M/KCw1ecQwdUvapHX0U5QlJRlOpZOKIttDQy9lUorpalBIs8auY26Xx+GsIbcyhzB6ZFcMzrdllgUurGkn3ebFDHdW/wl+qdx6a6YBgclomsBZS2s2DiKOX0bp6nyrV6XhOpQore+gteSxbZGbFiWbSnl8OIt8hpg4dR7jZfZelwKhs33/4TzRINv305wIFKMMcG8fG1Z8zU7y0KHed4Czpsg0A9HoWzJHOTJ0p7BQnBmS/dMV87eDMK+viPYUJJPe4p/LMug0OBEmxax7jdro8fIDA7YWQsyRLcDflPwMzVbXAX5mPwN2Zf3fzqNrs1arLjkEaOynyrHomQ50lA7U/2pFYna1DcEAGKmUFYfrjTUkJ80GNcmxbVVAojI7cMPWWK+hkLkguc0omXQECqeRwdzKxNpuwKPF0kvIxWoJ1flbk/oFeU+mmrnSUxyZ2dsWAOq8FtYSJIiDjdqnh/1yQS787fvfNETU4tQyME5ihYq+eVWzfeNAL1UlzHi2JSlg2UbTvVddjVREn8wRSkRvNRW2Jjf44Ke61UzAecwwbXhI43dKcM31TporCeky/l+XTBhb88gVaB/NVPM0ysEdh8rNbgXcXxV1q8NWUyOa5oEYbOwROfYGsBLFlTwdn8rc0qirkvm8TjqhvYYlPOmnyvGLPupMCwuoUxYGV3udB89126kgkDcC/PG3dWwRZJlr4E87SGBX0BkuPrer7XLmLX4WldQ+gqEVPvq3/EKoHRVrhlOJNvRU6TJtKzQc7+3svDu05WRXhCtyaaOn68b5T3ek5t5AAUrueo5jqCxqbKMaS7tBCl2QBDhB8WjtqoB6pwH5MM/AbOLOuD88W/W1Q6ejCLV9NTqLEogMnFQcet4G4nl4aso4hK5Mu/coqubV8brlMCzFjCFRBfpckRpCcKAruiEFZcwyuAqLhTqyX/+08gDoSiWXtY97lECO5Ae8YgV7YVRmVT2CU5fbbvHCRWAjOMHynmNPNvjXIjkw5+/j6X6lLKb8mSITO1cCSXycOc3vPvPOTnaHRUsjj/VbNUyCyxpnBsBUJZ9EaAfSfXQq0Z5f4Na/r8NMUBpZfUtY6u+6ZmEd7/Qe2E8f1ZJxL2BPw4e34Nfia+3UIQVyALKfwBIa+G/25A9EtTQLYxyWXy2DNve5kY58Z4RQvDu/t5PPFDd6BItk2qHYakvoQJhM2JsoO4JHv+4zdMHz7RhTDUr/EYw39kSIdPKSWkFACjkNDatTUo1EYoZpTSaCMczKuhnOcDaYlom0UN92Aq94Ow5oSNyqDuVxran3uSVoYFeiDqDxam9jsF+OhhvLE+BmZBePXyWM3bY8WzfGXtGtZlT1J97L03qOJM1zg9WGbvDCeMgLWZOEJcaNMN4rP0TQ7cJXon9+TBJNzWi3p9kjXzcuCaWJN2J7HTLOD6G7+HFjELI7m+lX1cCahFB+lWB2v7aE3wFc24VXv1527RX3CIk2zA6XrRVSmWzh9qkkZUqukxUV5V7Ce898CKmTE49exTGa5/Uw8G8fojv0t2dZinLYuLv0vieu2x1cCi93FKQzik149O4MXmoT9Sb53uC1Aja2CsXJVc36rQ9ymIPy35NQP8phgSrrs8gvcK9WMTut0/VEkjicgK6VWTUgrrZ/It8AZ/PEyB/wlVQt2gHA3yU17M7VIZ0cWCib2JMnJwrAljAAlOxGaecYAJwAb9GYab+OYbknLc3E00rDqieU+ZZL1fgCithioKy+G9XJoETuCA6/Tt6BLPZmvYBI0rJsT0E41Xe11g7TE56Xz/Bt2pSTFD0dvK6pT5x+HBAP1GSArpwQEwBjMYSaZwJspJpe9lNDjpzJj078w7sUqPjwTum6eFQayJNVMIiPpCvoD6o2p/gP41KB2saXy1ki1fSKWgL3eezYhju80erX8SGqR2ycEf520x75JsW9qzxpJoIDeCgODdX/TzUU5MMngtTcMRUgFVpydwBsXRxICIFawxaI0cMxRm7WFoXqg+oR1/UWQg5nElhrhHbTQf6rT+gZlKEtCZmWmSGsx8UsF2pOiF1Fzgrrwlbp/skjmByy63TqCraeHkHqInXmJUs4m7wJFJvZPfZhxBwzGUkM2FVCx2vVwNrvzIT4nQPkYUCn/iXQ8N0dP6QGCZVmCVb4ay7xKoTnkY8rc+KSRZgE8kbyKRk+DTQAgyeeW83Yd8ijJDYE2HEUAWZkgqA1z2RnGZSlJmWBCXaLh9yu9moh/CjiWwAfnYQbnQiLK7UFu1q7voiPnuS2hMTMBLs4QjvZYeS/6ktD9yOC+NzTRVE/ZUPHD10fCJS2jnjJ7gHkk7BnhA0KrrB3LJBpZJOGJVgdNQkLLaZP5fR87a0yX63vTjX7mCK5nkSJ1n0yMVK4WpTKwv6DnXD43fqMkWnkoK5mOxy54maTRP1NHJdhdnwMlm54uD/xcAHoDhf8hGotnd8h6QgmB6fdr5yVEyv6vBRDsCtH9B/xK/FhvR/dTWiTlzbU4DEN91i8eW2xVcCWs4W+dcpOoWPF5bEOp3c3fPzDCAfJoJ7yzr9dEWCpnwmcu/Ssf+iY0s9Xba9XisBJLI4TImzS9VPMMgV8V6TgoabRyKJ+SlEgNbHmvJa1fEq0VVbN1pK8edE8kdd5vTBsftGWURDIEyWelrYtJVRm2bAUlvaikwHTU5Yv0DVIEdGdb8errwElJpnJgNKURUMyla2GRR947nQMj13qH5bbN/48Ft/CSRlViFu1wkATmLBlYJCpoZTYID0MeaDq1iJl36L/dBck7y5n86J8guXpBkocm7Z8lhSkHuLQsSfSsdu5ErxBWWyt6PDLVM4LPdllxx7DO05UTqXGCWNHwxNkdZY5JyPhNc8RFBYNofHg1PS/MrOEvvlzpqa9h/pKwf/2LFuy/rlhF9iJRKnYL2cXxxKZO7UDPvbrbOu2tym8Rf/Y3scC8xkXpKxMUeaanXjF7hF6habzitk8SyAccEXa4QRkI+Sh5NVxh9YobYjLn7joyTaiJ1DfkFqodiE1rwIFylTLw3s1MOLf5keTUx9jDvdh0L5NPN6YeXkCDUibWy3ZRIvmbpx1mtfJZeax8RWvs1wpDwbfJ/wG+g0eOhMVGF19aBvDMfZOrijdyOe8taPszig7kmvsuvlXjMpra4N94jXmPkq1dFIOJwpF2VA4XhP0xw2SRytWH0vuXhSdxuhmtL5TnLAQDWv/VpFTqj2BwAU83ZIq6OWvt66dOdfeG3K6NWk7aRkk5aLiGe62fan4KLiy0BBigyErUXGpO/1nrX5k2JP+NV04XxRmeNxcBph9VmVNS87wBRTsAij+etKLRs7+sj7/6w3+2j9aWFDYN444cBERroUBbR0tE6HoHMaS0bajKbwmObuebuCmppv+8EhS6uCr0BrLGqEM5WBzRlGezkn7ABqT908poGvme9mOB7VV5n7mEgVigjrg0fngMEpc5EP7Lw51XPyzdASY4Ogt5jX3MIJiyosECgHncUVgmnS6hcDtLQMzEIq0+i/thh/Ye+xfCMhmYOe2k4xZElOT5rBLn56oQWCqQFtbRJkZ7bPC6kNtaGlYprFFMNTVENx+maxpklvFKPND6Y8/7KoIkvck6VOecVcDYPHwuiQ9HMfaRZx9pBoPfQJGB41pVvARvW3ddGFvK9uhLPvcdZ/Iq8WNVBY1meepnWglW1HPBs5d8zg/Fbli+1kTEZR0kP3JY6GFjMKkbW71CWAXJVRZlw3XwvCM+DNCWYMeUV5sEsKDYy+c/x82h2PlJkzQXX8xKQVk5aifO+sc+fUEz7MwCZzzs0DWc29yQBKCxQKDzd0cZO3Qg/2gqzeGAI4Psin+hMkRPimKM6TZxWNClQU9bvHBcT8OrnwYhpHX65Q3cFQPR5JgS8aQyvZzzjY2XuPxBkGHBaEgvJDH9n1A6KlRzkzkqijBjQhw8i+/XGRKL/STfsOqAr9SRW8lctnlKRYirLbk+8cYkoSxjLh00Ik4MgvJKiLDEuEuArFFLUDnFqjwA3lwujQWww7uSmkPCiKz27wi1H0614XdsW1SGGaFfMm7bj1zypjwKrCNDgNPaNwomTWewkYHy6aboNq5z4lsijgtoAxKCsAqfONi91xc3Bh5l4dslqh3ICaBMyZMIB19tm6Xg84pNw/ogN7oYLD9A637lLqGSKzrZk3m3pTnu2AvzvZdYJFEPRIEZOGXT8xPXLLibd8G5ctnDtYEVAHJ3ldiX9wZ7H3OcWczchN9jODAXtj/m4hOAwjBDjb/BWe2eqN7tc6nNr7+OR1ooRB4DrdiQ4mwy3DAH4h6FbgeI18eNNxjOelrzjs15eJ5E8O8Y5IiKjBhs47+XcnIjvrjPwfu12i7k7bPE/NllI4EAG6GbO+xB8UmK03Xohk8RjviZK9EHtjMaZX9dvh3/aUEWTsjK7LZJZ29V61W+206Z7MioCRsPqr0sGHltzXG5Ih/n3oj7hkOoyMTuSsZ9O9/ywWSLFG5HNFPW9BWQB3LTtDV9eJttg2u/3bk8lxPB8wpr+t/vKBumA99ZDBr+PZ5CI8UwczK/Rzf5IdFmpKHrJfKazpplX/rjcBimsHievlN2eSzqeL7gaXR31DVR/DgAXcrVy03n0coZqEn+TrMMKcuyCq/hY7SsWorC9ExMzn6aBw3oSUbHYb8cK+m7OlzPnntBtIi9KSD1EaLeEcA5v9amzflSmz22FNXzMKTFxdatxynHiGXhWcvXNmSprO94iPsbIviGTswUAJUPWaA32ABo9DtahWWZ+8LerNIAdWN2ppE49BwTcj1yF9FQXysSN5d6B1q3nGedHR4KDRSrg6psghh5M7hIlJF3z4AHQJA0jlKeyne4FJ+HxOWmkM6pbelrqv0n1oocEyxCnh6XcLy5+OweVplrT9osaI3palUCHdo2nR6dVc+Yws3oKdw5w2oUsJCVQxS+ZkpNIhgcVot1IV4EbPacegyF38iSrvyxLHlcr0ieIHaYre7EmieaKsHJoaAkqCsvdDS/gABapI9TXym7vNR11YEBl4QKq9ACupO3mRO18Gp5ofr3TuhAr5ev1kNOaxdCrDYiT8jF8vV51EPq8cvb3xCpmVHeRDwcqsNPUUqSJSdWfChpxlJar6jApz5rnlvrPrUPy9GPNRSUeAr2U59Hhr94CMFq+wQp7Fi1HuPg4ZQldcVXUrUMG0WBDlCbKsCL/oaWeEIm+/DAefepMk+Osy04vgC81IKY+LR96uCOHrSSvpwdBPcx1RV82Tqoaqk7DVyqJxZlvWBmSa4mYRlhrkW3PhzT4jUOgNBe+lcnZK3MjkeUWfD3spCdYDW2wdSBr7IZswn9cvhqapzJGQwuUo3nSRteVKEXYyo5+NT77Id6tKpFkOKjK/ETwzvFI0jxGgvG042VcM7i/XBycnZkWBx4Ewfbxj9mMIAofG4h/kgn21AfEsmiO2NvdMnd4n9phLIQi3lEix2ML+hfYqZ+TBK6GX9yQ9TUEB2uOTsJsE//mczfGVLIOxdXosv++LjiyTSnMstKs6g4Sj2VNPBZUmBw7vIPZsPaArTUPw8TQuYFqXF2XBeVhptFf+E8D04SWrlTL+cabmuHFuPwkWK/hLRBdzsfFOBd0a2ARK/DE6vf9jIqxB3qsyanVQ9zIcqMt0wlqtION/mZXcgpm4OPtCp9q01SRo/ZAa2KYeZdl45bvDXojd4zshVWGd6d8AI80rvhmHuGzn7T0xSxkHIm1Z7T9+iCqXHJ1zow4G7b1AdwTkpLxpTgHgn15sfK0+NPXWG1Lia229J9kEtk9cEVV2ysiCqFnDHyFT9i0Gq78pDxFSxJ9dNovUOm1+7AYaTx5fSSDw40JIQta1/sg3YEF28W38jAfeRgiwwURd6/SjW1HZhalufJVOc6B7wK1smNOzbRbcYLxFIs3yN78r2kwxMRdLSfdsFg2VPiU7LbU7opbjLaJoSUx3iet3OrOz7abh/T2sE0p9hvYC1vKrThT1zsd34g1F31RqDN1oZiiJsLWHRHp9Ua2jbInupE9Nu5wqSudOEbmr1ISw1ZROUGuelPozW8+YPLLQ+PjxuUaMOzldkELNOcUCu0UX+MmRWhvqE/UPlwM9O68soqWpgmjxUdFTbzupGmz+ApIsYW+2A2DI2zsMeGkrb+q2zDu63O5zpIEvjp85cahmLQZWGYdjILbZNp/CwDNW9djmMs0a+25PPhozEkUblK9/b37TinlTLB2EZUwBmOmR6l/gIVYQSq4WH439ecPGY3UKaQozIacmq04MKdVAfvGzNtu+2r294/50AnFts1mV8KyOeiVugLWfi25s9B8m5AbsZyeKG52C7OHFuLhh6RrmVIOXVyR7cvQnm9pH8hzlPUSU4dFnH+qc8nRbx0hpalFWnwnbVbJ9Mn1nGOuoNYIttK4hMO4l3SAG4wyL3nF6ViIhg2XE44Wv62UEUoUOLsBULZKec0uBZqTc3ZB25pDcJI6Ops537adg8N8FzQ3y80pAs3CvLO6FoVYe2hKQrrjlUdFXjc/HOvJEk6KjJlS7PAa9B/MdaQORVZKOtylZedTaJpgBQk+mt9AzMuM5nJ8xExTEW06gaLtuv5SZe/3vVp+l/u+aJIUtSyVzXPNos5QnQMosanlfMcLvIErfAUMkvba5y9gh/H3BhYty3e4NMAjjHFg1tSkt4BBHXlI/Bm/Cya12DjPA4R2o0lxGHIMEHw7hEIGM/eVzpqD+gbZC2VdgZiGj84LtR8EX3gcLuJ/oKmqmlhg+G5WxbzrzuuuKDlfUeVWVJUEsv6adwLRbn3cfocsi49Wu1jqsXbpvfmOg8VCNJhHp/AgliKI1AUkyLjWsL/9aEUWtGmPkzUx3WkafcigiJOzzxUOC/uX1BEbG8mjuem6r2vZ3KY7Bco+iwhYzEXZ1r1TI52XbhAcq7Kv+W/whAXm0qwTU1ss040p3c7FEjdhmP+njCSjaykegWMHq5RjjTt0TVNt6quJtwRqrCWdmxgHhM45oUaXr3f8D10iYalPAZlnL9UDSH3XGq69OItSTYtiuwbtmWh607r8hvz6WSGZfv4HUHD9TZ0qvvw5TW0Ev8P7ME2yuxtjtpC2P18RrPG98ZY0RGK/15gyl0pTa8eanSWEenj6A7NpfATZcEJKYUpqppN9oQWalrSbOmeosHnGrWK8s82g2ZI6wk9TLcGjYijQo1zfMNkxi3lstRASTgjTMfzDPWdIh+Mq6hP9b/HiK/7dUcDZYGXFxNs8aRqa8OvH9ZP0mYCaykEol3RSSipFMH7HOn8AnmLt8n7eb2MYzp4e9nZLB9wcbJ3Haf7pQzTXgaXShQ3hm+PuJpA0Se3pvBTyI8fMzzxzQuApyiNaBRX1eExnq3ziNjbLyLjdvEPbdpzy92vjoWCauD1ITHHo4YZ6u8CAl3t8w/gP08AexNQ9ePkTcewRCJ1cqS9OMA59XayiJffgUOf1ZsLwdrYytLQWXpPfKB7rFdxnZZfJv7Scc4VAlEVyKy0/EjD66NEoOPWXDTzU5Gq8Qn68ydtu125nalDeC+oQEMC+uOzVgYwiZquoq0tL0vFYva5YoDmbjmip7jlAmetnV26KdYtuuYWXn6Rw++vLQJpL7inzD7PlEHijVYg+WWXbCKXwDBAdPLT5jc3OVRZUnS/Phka6839bn3A4ckdWsHnURI8vF1FIbw32AyNRYcCwtwoRFcUXHbo6vyVIXnJNEnWLXab9/jBmP/+BuBYVZHbpZk1cNRSFiyKSTEaeqo+kxGQriaCzl3Mbx8Yoiuc4dkeUN20dVjiPWCc/c1KxGUeMSlKTelpIrdcKy61r2pvQcUXpMc2Bwzp3vYO2tDlI9WiZGF1D53736NNTQPHO/d9Qe6rwnkU/H6fTgAVDlUkvNJDKUf7w7mmdj2qu2y13qbmwBp6E7n4Tzi0TlOchD0K4630+AyWhkGND2U0ZieTbPYHdwJBWi4/z/HSyYmkk2E10g0EG7RIdbSNxHohXAozp07FGR/aKxqh6H8PeVz+ueTcdVVzc3XBecKPpX+k1ehMtga7+S6wBZ2H0W92p7eNisBtMCrrvqClgypkcr5Nb66fmL7hJskPe/9iSe3cGXhFXHwDjClRiIVA+1XiVGpfoFC4tvv4WnwbFPQlvDF1zcULjK/Z5i3VGI//SMqVCfjMGG/qtzlpMhDE0XiMF33h0Ygf1ZtMYHvtHQUEGashAIcKCFbLs2JOG9K9EudNj4ISYuVPoTY8MGh+mZSfkVcVeh586bHih970fvtmGMVq35v5Rhw9sknRgo9alOOa3f1I60XSVwKy+DSirz1v1yCor8fuSQt8AkPExmAJGJpPDkAJEt4/DsiEZ1OxTs+bTJCrx7I0ry7n14NgzDi7wAhW5dDF9T7FZlSRZj3jUIrg/SofGqCC/sWhxv/+uO05zhGxmEokS6T3E71gVXodAkJWcV7y5+nOg+mquG8UHeWO7fndVWGoSdqwdgbzBEeJ40kcFT16XFkcVyqBh/lkUqtvR4wttxPYHHrJJB4BWdfqbTKCF8/Rx/K/hY+lkw0ucbk4r0d0brPAcESNMcQHyLsoHwfNSS7q1yZffknujolAxkwlLX2DDUBxEYPlZ0VAisRrz9iQiJFdIBYZAMOPBCLfo+HuMg70C4mX3haXrO74bEb7Ecn4VRqPQrE0g5BbgfkKlMlmrfyYC8ULRT+9IYEXOKescrMEMmBr48iYTdEAOWWEIVgiOiMW45krWiUY+9ljS8CskVaLAua+KkByIBjvIz0ieTkqMIkgTYBdo7Efx5KIxTWVTMzK5Y4OQZ5nBubTAIabR2c3TV878tJPmkDba3SpTdphdIyNUEDXUoxVZfyIynr98IXqgD7UFiNagR4KHBPUubgdci8NBoxlmQnkdnyNtaxIyZASrJedwptpUGC7ALb/a1xtxLBOS6b2eCwIqNPhwfxP6VIy9EUuVErYLjisb9mpyTX9mQp64bMNkANKiZXlgHm7VtuOuQlql5CFHRaCCJYT4xkYZzx+xAz5rFCrE4hklbwFdSWpXcqsUQK8cankHw0umNeccOGo0wlnncB+CfTmm6Lp0tMOq9GwlYUal96EK2nFZw2B6CiwHqRFjksydUJ5Dz4dnOcJPunFE5b1EEpplwG+E7J0rc8BJfhV75BsMMdZchez+gvrQ44OP08hSsXT/kSiX6XRfZHIGLRelfrlBFJn5lWMkIgLYueoDPTSCQeJVfd8xam9E8K80bPI6yzSrnf41zrjU9Ul7a7Gn+04F+YniHyZMlgklHBSzzToNhCLp+4N2R9MAUX5dSSmSWYDjIgM8ckGLgPdNl4V1Db/lnfISPGEJU96WsjUVgoAP/DW6+8zKW/PenQmsQbTfckHWthP6WgkxiLuM5K9kmd24cLha3dgnmUTWA7+bj6Hy4Qo+ki+L3isTDBxEM2sDIHw1G5f9P+ixCNvuVBCh+7YAi01DUJDS1Y8ts0yA/uHmqrjwQRG7T47oBSwWnH94E6GNsGM6gS4MmFaOBD7RguE7duUj2XnbB4i7pJlwdMcZ1DSox21822rF5zr5cH6mRzaxB/Pi8jhaPsLTlYx5SKKTxB3UPK04LorJcH2PPnqkV1F7ff9oQ0z9IvgVNF/D14jHKnGviiKHhFBuhI83cf11VOZ5VDn2HAbNHQCjv926+WvLO56M4opOpJoa1WfU5IR9d6DcFoMt0oC1v+VfALZ1d6GxQzEVT3LcBuWCntGvMOG0Ak9kes6WuqqrQ/aKMgv2zLBIinG4Iy+Kfw/6APiMzUQrooI616dH94pICGoNQ5JGbtmj26TDWJ3agwVmUqpSTtXG8omoDEMqfayzlVHr8e1gEWd9umn8oXJzcymmLqLLR6zaYCtLWVEBz/+CK7tLxf+Jw9ZmZaNSOtTWhg+mE1mvmPemBcaDjSvczu+FPNlHQlTHpA6RYlhpuK7M/DJBKhl8T0sT3Kc9Sckl5CZJ6pR+4o9AZDUjuAXDkOZ/mpw7R8C+z5pnp7qfVgN9PiPDChvwGuxrgueUUAQbY/hiEscWkE3ugIHZ8gCJeD3W0H3RPbAhyUAthHD0SbhgZ5jY+vejUgu0JCz4gZ/2DAAA9NZaOKVq56fzNEl1wpC8Sg456+2KTgCwrx0s3vkRya/iz7LCt2YIKi66Z+L0ER2xqmFRiFFKevGE4uEMLSuNOifJSugGExHV2zKFuCnEoJ1wJXpVoXf5BKbBwMmpt7q6up2uhSllylsMSkjk6v4V6VgR5G/O1++kNDwy4t6bTeNk96euWf8A5RQtO9t3lLwLwmFCcqfw3kJf5xBVUXaby75DPqM9ZQJj/7J+/1ifU0VS4j31ZOG1Qmv+44hnV1ALOJJq/EocnHcWk7s/dp6HDp62KWH2XnZM1s56vzFEYVqb2U5p7tsyAzGPIGZfnUlEBpeTyMSyMc+sdnTcJPDA3ieHBqfUFeEaeqrrsPxv++sA3xxcd1CbMKRg4EhSDZFu9KBZYnek9BFiPjobkEaqR/3WfEJkv/8D9AxCM6TRshrjN0tFFo4uYm/QGyL8O88GPxjje7pRVYIgBmxvzAXcNRjZPOQcZaBBlRoz8Y7uFyuAiTk4Z7qLJpKtDD7OBQ9afyHDnUG21QNAWrAy6zZvDl+Rv6nkyZKzAIbkTcjP/+YJPh10Z0SPhxSD26+Cxstj7F/UoQ8+mvnVWFGOSp9F22GsC1RfGTMTwZCFC2b1eQKJtVzln+5xTjJ16V+DydMRaQ/q3tVW3jSNnZsFapqzNFJ6YshPjzlfPZRfRTuk8eY3XOAsqqeTlA+AR0q6KlPKdv9RdnS84PzSaTmdMVcAZplqlb2mk7A6+ZnpHmuCuWitILz6KW0sHF5J5WJT6VP1B6Gk6EfOxQGmG/ZkLMZLg5XKhx2S9bTo7ZRe7JZJCduHsfjVQflMvxOzbiJ87BwHSsqB7qE/x2nklRUzyTshi3vPa92lSEvFXnZ3E5Ib4tTDdW8reYuqAZvCgfW2k51QmBHGGqbY5lx/FV30L86MPssiJmIJ68fJURvNSz18nMYU73i4mF5GCUc32SzhjFv98bTbwvWkRgggFMgJevdZDjsa0CxakEEb7AjJt4eIX2c6hKmetlyO/l1sgkWxtq/JmSnjoK22Qm9jODpzfz/NwmYpA89a4msfIfM3qDBfsib4A8cRGHWSRDr3lnsidXcAnRJYwM9d6YJD+QX1dH3SDlIY3TMTWscDcedYR1OIcnrLlrk+XQXe6LWGHW+q1xqfWwuQGI+ZSoRiZhpoUSiRbrcRFkN6XgNnjQXbYKZ2JUbpiyZ71rDdAZ96ZBXM7fSnT1cEAmA6+BDDVkFJyh9OmCT/ddc5SHfWzbUmXjXt59X5x7XUgnqGcrfrGJntcrgyyLptK26GYPlFep/zKxuG0D6T2zJZpemA6Sry/i1rjrxq59aTbUlL0WvH3s3d+GX5cPVdnRK/r6BR9WZV3EbjzzndgprqRnB8qB23cGNyxHk3W7p8IFpP6TdtbtHxsuyptHOg6UTVa0bqZ5ZkRAEpjYTy7q2cs1gvgKsuFmXtyrQZUlei7HG+4XmywrgV8eE+q+U3CqZa51GK8LtL2lczLkmaZSeJl9KKielzYfsApgg13TCcFqKUITHg9196x/pMFnMP6qsE3FbTGSmlGtLpGBlq6U6kuhHrOl9VmWD25fGBoDpL/rUxjX+hjTfv6eymo2NytrFV5+eo2J7llLfN3TsWDnh5nHT6h/uDKkZZ2ryF4r7xOByx8VmQXt+v9ZY5+BMTNP3CDGEoyoK7sgoIHu9CkXeuRAQ035ubIF8TMQ/D8B1pW/6zNGQXnmbfaMPeWY6gd+anpr1I89usFBGB3ojPIuP+kQIdhH8f7gfdaktUYPwTjm0zqfxkyaooJulrb4OmeiuRDY4NVA0di1WxWhk6UCyrOk/BiyJ11JnUaXSwBBpi1LmcvxHonY5+J0HyYTA2SKeAJoXQxORGYMv04c66u7esKYjnBl+1nW/LMzxk1P9LRlEnY9Qx5mer2qyb2nUGGj81OzOcLNM6D7RFsdM11r3sW05vxhaFPgpIL16EpE07vIk/Kv5I6ezPdeqsPuX6fa6nDMO87ZqM/lHVcNW2X8d5Y1ZjIMjXJQBCt9bvAP4zBK1QQSdmB7ZJGJMeYjysEDaEQDHjQYjyVaCFNdFJbbLvrOTrmvFXWVUWbbZ6pvFAZI2BH/A8VMAV+305P34Bb0X4Zxq26qSDkzq/FYoKSIsWxa9C68Z5SHCBUuWv81aiDFh9IHkRoYBFFhva8vleONGd0u0rWHWN6g8Hd84zUnHOLzuN3hgTEgWWYRXNKAr91jHf/Po2qRiQMQtD58zxE1cGSEp7RSrIqdcUujxHKfUsHqYNhduEETU11lIz4au0S0AJFmcehkIdD7x011WixJ4RK2s+N2GC/KXa5EKUDUadLg/bD7pWumIK5i6qW+z/waA6jOmdlWNBPIfCibiLxYJjO50Qha2uzi2+9TfGFckWrgssijWKjGFZh6ugYM1DhVyCuf74/l33Fmi8v+IrRTqPueqjrB0dkXnwgC6rk5d9gFLy5e5jY8rcGiZCrujX7ISVUEY3RGJ2ivR0bJEwjM5Wh6yjv3xrMxjyp4Eg+2DXzapIP1RkUApAfb3hk+5tdlvCSZqxVUdasDisFocBjHvedpJxBJUsJFq5NxgQUlcFGD+oKkQVf91D1dLWHR39gJTlT+dLh/3sVpI9p5LIZOtqgt3dUP/5MSgA4NU+5mEyPeMTBcf/0Rc6PW/rKKf6kVIyPuQ7qYd0o/6D5m6HttzciOIiZNLb6wQpyDP0Ry0ratr2WtxXLloJz6mN+HiiyVuw4TPUJidOR5v80RWIK4rRGRYSyW/P/6BHlXgqPsmp29qwsX4LIVGv0RzLpLpp+8ZO7oEkiRYvPSXYTm4Tsw5lIbmy3BopVswVzj1KnAG80F3GQmp/OW4E0OVtG3NVBbDEWm0dFjTB2wPJfpBW2AZzUGu9E6SnUqoYFucZq/PIXyjHBSYZ5xrW/eVw+DV9YJ8AN7bwBTZhRB33LaVWjSPUYZm0iYYcXrzC9w1HmVqbsqQfVYsWnpg7a0AqjBWeBdFCqAhGxpCBjEc07GiazO3+YUgMY41oVGJFysCKtL8ANVsRgNUqGy0ZKQULEuqXNHwRpaFwVQRedYPNCAScGJeIpNnk6P0HYTw5nCHCbkIYYYJAvlClJeVHNR1rk8d7DN7sy4XZ4TXXqi4rZhNY0/w9w8Mo7BvZgdsHpehquLQpdvEthbqnT91ds8OrJweiwzQjDN6VY3czwrjY7lC+4edvxs6j4jeyMpcAhdRLW3vziS2rZnLSLhVQZKr4A2RV28DbHkeVlaJyxCxP8T+V9ydDF+v3aNcTWaD1Rtq19/ZsnlwmmruS2VjC0CHB3K82xxSRNCI/oZo2P5hXdbf76ZiruYe3EdXUg0kSdwUy4jLaL9/IuK+2kNVtd3aYaJ0XzUCPSuXX7e57POgxfktFDHakuGhD7bOt+35y0NxSC4qMMFBEaEwcWbqH+rBS7lY2l03M+BYGZ+24j3GIOIFr3Q9mBQFlrA3Cjbq2cGn52zNFtfEWJDZmFoF9yHlK6qPxBa2vGyR0GVHPx8hWEfMmWSXS0FjLdGr1dMV/XZ62XDWHi20QLnuyc5oHUBStcy3GNQ+/7ORJtnveISB2tSEUBwh5ZBAUeh74KBx8phbvfJ3vOM0zPun53yAoTkp04VUw+B/ft3hCNkVLO80drmBUBO+9f6e9d0dLqjItrnPKoZWvflk3KNELHBbgt2LvvG+inko0lfKyeL9Kvi1RhcNC+tzMkq9Vt0FzaAheInZQdEaJ6AYDY8bEwwzGSf2WAio0zPRGrGlCj1mWHxFA6SHSVttKPhZPaiuxeSuXZR/sFElCB/yxKo8M0FwjbJTn4qGdt2N1+lWtRsjiRyL9uE4aEhOii83yy2FQzVslme0V374r2Pwygds95mnOsyjlNAMa9BIHDFnuXemCGj/KBMJanjC2mQSxZsE/yHdOUXrWC4DBGLC7onxty+cfNTd/zmCIhBv3UYjNZNc3JX/cex3Nk7CNOMMCGtpjGgwEhh+FXqWrhJUObrg5pWKZ5wVeaRVsRwS4v4q2ASCekUm65gtxKoM8IctK/FS7ugDb24zxS9dWEGty96QVgo0ym/z1VMVleV16qpOY8Ldul8xf9QTIBoJeXgEB1dv8ne/MjNZU8WAQ0KRLjpDMobyMJb4MuvqzK80lhZFrTcObX0N9ED+TvzUMS6wX+HP2K9eJmf2kH0US7an98uWh6vozqKxdFpKj3NgxZxK2KiIIt/KWrJ2tvOe5ts3kUfUCxOC0UClIW2Lu6BlP2+3MUN7//mDR6HjGT96qXjtHFWFQKAc0nhfw/tbzDQnB+zAW6dE+kRjCKo6tnFgnVYNFlhtuQxBZ3qh23hNiQB8pRww7oEK/R9aIOaDyj3Gn9iVa54Y3HgTOwakNvasHks/wr41TRTy4bD95lJsPikC0QrsrDd1LnzBPYVbLL8nsvRjFI8TE15JaZyBgIxXLLe1YdPMnSJe1oN97CwcsuQjR49nF9czch9Fh7eqyXcyA61dCJBor7RP7PryDYrzn+J1nFO7j2/MsRpHGmL7QVE15NuEB8sTKAv52UC2Oyw0Di7bpkJcx8vyulRJL2nkjKPhGaPx4yln4a8L1cVe37Gf3ipEfkaOXAri2YWi40GS0Ep75YHYTEs8t0UMISKXl9pGfDzw68+nRmYq6TTASJl48i6atjNshKDv/1sTmDSpi9pvUOTHgKnuELFotYCldLSBBHTRjYa2hU4RC24kOp/+kl0L+t08GE/IZCbMMnWH9hTqRxZteIRH5E/18Jp7vxGYwnE1TGn0OFaqTS3ICrLWK5yVRa2ME4fxzD1cJRb4OiTcDlGskcTSOcfJPKhFnx6ysCeDYqmF9v0ZwfrG4YtpksbVqBDkS0jMMyd7SCU9QtmXXdlNMfxNS0iX0zypKyq7VLXQ1RPnG74mnI9DyItG+uxc5V688qqm0QeybZsCTlIchnAxQ15SMDvh+UuPjsc19t4r0IdyMCsPXjgbXYSGVC6VA53DaL+QsrXJ6fnmGH07fc5hlH830YNcAqo/peJaMgtmXIo0hygeQ6AGccZfRj46UJrqGYB0o077h9KjmGMYTq/S4XAT+g3fachXHq2gjttGGHXvO9p1jMPSTlZCtSkCGdX4iqXDe+L9GdDlYs2pD1lsvAJlE8wHDzgXbpHOIbbbafBTzskTIQ7R9uLyCmEUU1kU0/D573lGvR9TaKfW31znDY7ciYZLOADNm/Ec3IHRbbkCyiPD8D2t8N84ySIcHMxMcA96IDakMT4tyHswqUez0A3T3bRbtgdhwTev7fcZ/ZQLGmm5i+qOcmRjkcEa3fCvaKFiW10+WIr8iKxlLyGh+yr6Od0/HJy7u49J836hYwSisod/VQVDgs+E5+mYtjNJSDbitp/RgKQmPNFaLTiCD1gU+XMl/OdocrW7bOlvPTDhY8AqgtR6np9kzIp7KgSJvJxhVNEaRy3YbewVfBGFXWH8uajYhJWjucKHKgDBTkbTu7a8YFBxGRJttxOK9hbZ2Wa9dsPDFF2T1BrU2tSv+JWXcRi2K8/HGC8Bs6qBvoGQs+Egl6VjQFj8DSBLYrHRg7BfnOlOeCSkJxTH3C+ideijq1rqx6ExQys8yi8ZJvDytx8GfHKqUlQ3R541PNph/typhfwK0v/yGw2kYwsCHBPJPJRvFnSlYSBMhXMfvH+fWvZi5cNJ4mlzaIT6MScNaj8CvrEDOo6o6kOrO81mrJKK5gQZkv7deXVJLLUGQU8u8mkkaYfp5a3kwYe9wZzLtTkwquJZ2iNr11GOvnFWC3HdKfYzezFbks2LBf/wcPognd01xEJRTu9VFxh7KdqysqGWnrd8X2FbUuzIwZRuU6UYcRKcamKtW2jlJbr77zClRdtVmJzdb38sJx+g26iOLtODO//XgbUqiaOlB5y5vXJ/3zzmAyEppCI4cbbLNfSX70bGzDVuWixalM9VfluI5NI0AH+uBld0ukyaGXnWLCYfF8rQQWw6zyZCI3QjO6XsJHHXjjcWqpiuks+sQVjMIBdNt7BQlm4ESNKNWWZ/NxCmMTjHI7LITYprwk8rN1MzQlmYopl+2FfwXtZoTMAvFeskIrmZTkp3nJsMKAFz973ml04HOgYERrb0sEujqbQYUpSg6SASC5++Z2KqBslYzWalGsCveR+BDTTo2XML3093Yiv2m+ASFUMM/cxR8BzAJZNTiZAVlVo3GPO4WQ/wRQNZ5DWG6xp/bLKRFrJinBkoyyS4uHMI8SkoYhEIOMNOSzkeiyu6G5ThxPXyJCpffB3JMl0h7ELuMwxeBzcl0JWpAP4p6N+KqDWSuWEMTZJnL1gj9JXGXbIfy2IiU9mZE7MQGSJWdvZIt6ekpReu6lZ1dBeXOsgFiuEKhBBob6fKx1akcwI9y+iEO70W27ij8b3XbkwCP0oZbwFpswHr1XPR1oHIBJjo79HCR+EakgBm970e+N5tHzcBLuFhap4cyhWJEBgnNYzocz/v6dX8YeD9TDN4b+vvQJEdSA6Ue4f7gLEihuHwZxn/tOf7SZ9emXPruzUzRVxh2G3KaMxPsTAEJYPwSd8L4c/2T/f0djBvCG0btgeKX5+/nGZVm7tuUxJM6yb4patp2knNU7hruizozjuzMj+QPjRXLJnigPmjmNAeTh6nXXecX3v2Gvm2Se9bYo9ivpDlzVpSjHwKvwEpBo7leoD79nrV6jUSU6kXpTYd6O+SZfclby8mdniOhANxBUHIHuUBmEOt3JRyo/hxejRlzpJycnpaJ3CYhu/D2mBZrhk7FTMwkzoPUvLz6KBzvHyq497FCwteOSc6jmNS1a5FvYE6+0O8HBwBuBnAXTWDKDCRNpaLlINsxkTKlpgQbXuxO4lsNpjhHHUcmhwhO1AvBDMDMz4gPFL6YdtJ1gPmWg+HJyHHVeZQP6X4IwdreiS3ns/jMafl3RM8lkgrQPEtWLrsYHD+CC8j+mrAT42JhyaMwMxKhT7+BInRacDQQFIsWXhwZvu75Bsg7O7bS7iXir5IAmqtUzfehtMKo/Kk7N9fiKLe98jM6y2siRpKq/z1I2/kdmRfnZZSjDs50AAY6/pTXtjMlsv8BISO1I9BRaUONEMzlkCNbTm/HYyFKCHjd8wWqCQ+vg45m+DV18xclb7XLUvQRUE2EbqflodPDAyphMhIwrmwnMGM95tcgby7rpI9nLXCprZgZQ6qUxCVXUY9Q36wmmBiNr+0SzS3kYNWrAdVoWTVMAFGr04M82vwh552Mz5/aJpAR01t4PZYO9xsNNLHBi8Y7k4pkvQ95/ebVTuMkbONf+yt5PtJ4SgIStmXpbkQAlgpPoGViZjYwh51fkYRjBfyhyJs3BSV/I8e8lIhlQNqV3uBiVqvHTjMSTiwFs74rX/4lBPLsz85B+nI4QvyTS0KghZyKzWXJYdyE8TrMAvzcvjMZ0WPAOBxIQTbhzbnV8nI+M22re9y9cktxRSrqucyySj6ndDQDJqB8bphuphev0+lKZJctlA5Fswgp3e71EiQ+UbEOVcJJ4XkPTbwYnvNADkaw4Tn7R7YGeizweEr5EJ4D+LSOlp29w0bWXZmiP0v+ABecQdCdtF/HkGRvCUzkLusdppOISzK2Lig6jonlqMCMOQyTHhJ3eHDLgWn63K1ZuzdYAc1qnno076KN6E0ZzpawRdgv+pAxuiCdYEZF5XZrFS3HJ3N1wqY6TaecL/H303D+rebkJ7A/JdiHsdZ9xwupZtNLS+alkvSZJy7g/YAMM3LOAYamTqyOQ4LXZNtX7AQVHNYVWiLl4Qu3boQEpIEPX4QSpbSu9KDTDpOX0wN/MNNxPpXjQ0HjF/c1dUet2fWHvZXtnBGAVdn7tCgdQf4dKXfP/MCL5Al5rYbxwOqbsZPsl5poP4gfmy/GKGsXIeLJ2OvnrNnptLQd2ap4ciC+p8odTdmokfETnvqjUkpASqJHrh2KPhzxWmZaDESNXLTAKPhWL+RA17NYH7k9ZQzxuFxXCB55rzR1/W9lSFxTEctSy8W26D1WT67+tblYBvhbctLTrBEf2PlnGx0zAAFwoRyxDe9ROAkMEF7sMhgWdeagTkGDdwohWOWwFtaFH0mhxTBp3zR1Davm/f5EqJRcE0Ny7JFua1Uwv/UiSsAA4w80aSJcvRoDVWJnzs9+1AJpOizby3EEZCjxCADMOVeV64sJ3SikMLgfE1lHV0fRIuQ4U+rb8OGNqVuy73++fZLq45n8vQOyBBLGB8Ovt1Z6ymBivJO0aKcD4WcPWN4kjvsPQwPHGL1xTw6iJD3pAiCAR7VH37Y+IZJ+kBGhdXs1E9QO6drx0vIgtuJbU/qXnTOTqURodICre+pkhRG58iYiktvHa0zWx3GiDv2zVNLNFCco121z0QCvWBtImOTrj39FlGY9x7yEl/Vy6glPNY5+847C8ajXjuZROSgMWmSGFXShJaDrTzUlqHaFU7m7JaDRor04Rs0Mk2AW6v+R/vnsFO8w+HF50gnGaNE6NwMy6L27A+DPtJb4WsHju+egaMQjDPyJp2LsEHHTh7RaKXhhWpqjkdYK94SwB7x36XaKj46KAcOlHbP9F68RB33Lt5ErRrdJY5OwLO9JV2pKRwFnv+App+PJKWRNYhQ4gTXtAjReueAyURC57OYL2qtkGk/LOTbbjH+sRWry3lIHTGamgEWDtVfbl4leq9dOaBMuLo9zKbTdxGWao56h42XdV2jEaRSFucOPZYfFNLYOl3CcZGoSgcPwoM3Bu8iqScaXLOxj6OdqBL6m4JObBc3QOsDDSnfTw3VcrtReEwgiWJY+RUKFRovd3ML9vYtptf+sz9ty8gXvI2Nb1Lz9KdVQBLJxvYwfbODZT7qxUVpMzufB89//8XhWqTY6QNDm8qtVQg/OP5TCWplWD39CVA6AvMvQJQ/pvUMHrV23dCCd6lPVEGQuek+UocSex3R/QFHHl1a6d1J67ZjPcal36w4ahi96mTPQvb/Idkl5yyDYj4v85J6dZ71vUxhj/JYZGLkCn9UiX5feKEdRKQHHF7vsRRUEPEb8sIrpDh5NZNT0zEodsWVV5O9VMLpqDZ1SNJ9Ma8Oqbb+zThfrewGVH4eeexXGSzl0lXh+/PSsxTFNbPXurjt28gHdi7SIQsR+SSuIFIrdEBZqc2EONoYEbjB5aun+ClyMcsGGH7Rum6jsrJqhaMZt5Re/UwSzwdRwCKjUORHb1qzDX+JZOnHigSNtr9Kq6z/92efaS2dhGz3mL7ZkbOjgwjxKLxbqIlW7NX+Ia3L+gZ4y8KoBOuupL1vTxXeeA54V1IUC77z6sB2QOimOzjdn9/yfHDVzBKD/GwKpIXhZ9QMGh0qrmGcMP3rnrPlDnDEDI50ankSLQsd+/i4pIhd1Wgvh2m4GS10mLquHMxrwBy07kXSCT3ggqWCMWOjX/WQJtv2xmc+uZgRgsib3bxzxHTI2D92U9QzLbVwhLi8tHSHrsLGcUk8fv89U4L5yaE3XcSmMF1bp8U7xmLRWv/9ixGMeNmkZ8a/9NSuYsVuzbVt1zmlRQ9hQmhA0drkdrJsugqeq3bDhlU4jT3gdHRYoQSg90gzUbC+TzoGKIY7wGxLsRo4oPzr/VcGCluBEiF9MuTI6z3zI5vxmG49tPSNaDJ1xHqGCiSrZqEV3Ol0vK8t84N+aB11oXk+3+Nptt0QWhM3xxqwTTWMbJ0+6I7nEqYdLOlw51qf3aNL2nJ/cRe6BeLhQTEOAvnrbKMfFlNdZ/ZBRBhmSIQNJfChAOFQ/N+i2A9f9kNljVxziAllNSDrwpHcZoNJKPptSfhD5pK7+EKDNEFAR3xKEYzjbqgHUFXsYefoaidRs5St9Wclek+OLSJAo0bwo9n4fubVwTJBGj75oFhC/zF2CJ8VlNHyErZgOu5IZXxGtu6cvwPCMAlpEJi0uQeD8/wqyQx1KZKZzDLpUT9nj3JOWZfVCbyhMiyZkvrc9NU+w74zK6R3KLJewx7dv+OCFKXhK7ZRHNXo/gfZfNb7u9fgkp/XqmdAtVurJ5/JDCawwb7vR5qV7sHGF8vTDZV+/V/EqlE/Ea0HXxNhyzl3MbGDqmYnFucU4S0sVjpfzYWnK8K7berQ3ujaunGWYsivqvO+UNMN5IODVKHvuEQNSxZRcnw7fUMq8XLm3T8KUg6ESwFOOtjZEUNFR86kb5qhv1H0kIVjf7oYtGlsSZyFEXOTQ9JmmT0aVf5n+dpHQNK6spRNMoiiBN0CEg9kXmEkaQSy+4UaBmfxpxuLNJLwSqJPIRB35U6fF64uKA/Tofa43OarHRufpFFbHziNid0aegrZJHgI16V9fRtSQU+ir0JbswrbtmT/cwX3l2j+tK//InF+zgyaE49L16JMDIQ88vzR4yWIJPehGO+/oskMeqqMn19nM7cpVsYJzJyENMrIx0LmjuxhtY1gSlH0S6YAbB0WJi57L3FLvfsfP/TMZkJ44U1yqp45t6l8qY54d48S9yyx9TC1Ia2ZdDYjR51Z6OPbowE4tzUAmnzNH55HvQH3BbFU7q7QJAut5DcnY6eqS03WY/RSmGd+OZ5U+xtp71bgyj/aXe09U9HPYg4wRp/SScaR1CggdHiuz9u69NIN2AsTaFhj4aXpaWEkwi66ZeT2KRI8s6qhmUigfDeiweW3eWrNPWWhJMP0UCfrM4VNN1XgdWKu/GUdhy8mG2db2LvHU0pp3p4+Yah7TPRlFFkyuuZB5feMPYIEG/tc9jvoTi2ZhVVUELybyt/D93ISZw+dqt25OcHVbCW0+4ajU8UJlPVRKfKeajZj5LGEVN4ho70PEC9+peTPggwg+WvACGYmTW5MD2TXALzs7c3S9pCIxwFLSrQqOK3wW/PtRLRiJyRj7TETEqe0cPQCGxw7XgGKCfddYA6wnX/TDZQxp0LUz0nDtvESj90BtBL+KAXIW3/KLH2u8cJKDkDg3TVvCNNGK0gXT+bhVUnrC0SW2/2/Jgvg7EJxL6pgd+OzJUDY0Cx3dbFbjQtHBIxnVUdK7MTKgWSv56Ttfru2UDaSabQ2+mkEqZKcHKSeSJVioJYVGJ2Q+Vx7OPLUPE9/NOvTo9ResVqYz+HGxwefOOutovGeQMW16IL/N1/Dhj4ITlN1F3I/8oAd8tX8IF8Kvz7NNbi1n/i2IaE8cdmGT95MYHxyd725wzwg+4l33V6LWx3nYU8N01lPG3/mgljm3jzdbw87vp2XmPuEKzYROARkJXnH9wOGJ/dA5PDGt2KBNUICsp6GsBZLcinIJEEMkLT7bidO5o3KfmBpv1ECtiK7yXS61FMtwu4Fh/sR6oYJ71goMUnIIVDb+IrGf2Af4iqIZ3wjzQwcxEjBZy0c1PdnL1WUZb1vyrpfvTfCeyMe5YjjHuXxxweGatush+iFpnUZezeWZd56iqwNJXixiAvpqNHG4DMRAMoZVBHWbZsEozO6GGH2zNKlfUlaRMzTdfYcKbqOSptTUPRqDwAodWxL7tw/wZFL6rqADVzzauEgE9Tv3BvDQCmqAL++2zSB5ld+NahpJ78TuAuzqhW+egWJsryD0Q4MeB8dfgUPyctrkPt1ptIBQ1BHQC379KLVNBSyHI5vDZ6p4p8PkTu7LIJf6itUNzH/kh46p3ktPTqY8vUN26LJ4uJvUliWSSpigbY6vpbO4i7jX33QKZxB7xiZrAcpd+1QbZ5jXw9DxkNl2VbyjIB67uFutAaP8VyAvjuYadY8JBXiGdKdGbRqzobK2p24e6s7NheOeFSi0gDaNVW8a69pjiDje+1qzWBixA9KUDqmO/LG9JcyZucYZ7DMdeM2mecye1ehSASN5SbGrZLGiEBpeDzcrY/LC5a0eqeLZ5IsYGb85zdnpSIXpiddF2LUtshrbC5dQY0ZmXAlY767cNh5tIjpitVkfUDJB21J0wsfxsYvWvHfO0krbbBHyeXQlkXV1jLRF+o8L2fedIkv9L35HtQPdB7FiVoOT+RewJQrsca5DY35AHXMNLPRUd7wGxUD+/5BkJ+tr7x7lBzjejMrymNvVRYej94ep6ENxec22f+PcS0+lOOh7ZxFrbIEBstLsXoVFqKhRe0hW23iRmBlcRP371AmPc8ZTsjgJZY037qQwdNZX8Zh5ouTW/lLW9oHufPpnLZLbphSWzBJ/FCONWUoC+TO36+FkWYNDk1p8rNxOTcCnbQm0N3tQkGfWF5bCOX57ccN+z132nGdxnQ4pJ1qtnA4GcTMfyaP9+OXBO/P+LgP/WMy5ynD2W2iD0Me0ZIL0YVmbX7Uw6hlfLmqV0lKl0Kb9HtSm3JFp4m98DXO97lYcVPHER8qiao05h/KBK1UfCVBF9HB75dgU0StnyThJug4Is69AN9X3KAoRjqylvotZGsTXt3fAnBr0jjDiHfv0J6izX2YpNaTbNHMgRCpVZiYibUSVCGRpRN1+DOE2CTFcWgCFCj1Awa6AnQ2rOH4XzrhBOo5zXf2s+h+xRBQMvytwdeOZVRCcr6Yb9tHNwMvi6BMRGMUgMyOV9bNkA15DoJbwGRUWpZV4fESWDuiosLnijpVVlhCx4nmQGVdQpuBi2FzU/eBa/cZCgpfK+pnPQo33DBzu3vOPEhqDox0OzInTf5IEm1BA1xVR54Yn78Qeqfvf1KRIZCeeTxEMnWdnYPQvKJLsTdCpoEgQFZGVKQ/EcVN+sRpqTnqZzbTLY3HDjvJsbWJFsZ3BgFxpZAz6Ws1aZg9rej2cHsfkYADHNCbIg51agHany0opQamRcxL8XCvFRfLkMzr/DVjHDJ5NFdqwTPxlsfEHlIyJr9yM0RiX2OepSW4z2W0lPWmuV/1LpaSdHwnv4dd4oZCML7nXlmtrd0TjppKVAVZVIObjdCsRX02rw+dxxv/4Xln63QBjV1GHKXfxVaZZ2MIS3nNfhRSPQnf56BBFpugwCNcG7nwhgNwDHE51Gx/BGx7RQQCg2GzHkVWAZ7EHetuzXgDR6Ape6BnhZCDGC1QLdEV8sBU8S/9K9mbaZj0tH5FwqDhxd98d+tL108DYfCam2IhRSUEiDR8VMUlq0rNUcBJWiY3x4LSDXMgS9yNLdEO2Ja/1ByL+isqEjXJKYg4HPrgEioCa3I6dAIPY67/icIMwO3CTS8z/qwgkd1cRj6PZ0eDnFD+kivvDbecJbHs2DCC9xUTFr5u0cPpj+1WnOfWYvr1DxCbtiLCcVT6qy+jMuSO3io430P+cclXuyLFFU1zsM09Et+NemzZGfg5MK3QifqA9RcTo9+T4+oIi84TX+DgjpWeqrLltJf7CIH23zQe8VXlCZdgs4E9XJ+HkobDH144Vehf2yZtkS9zebc8H2EEhvfEbQz/+CarzsrAJwIILfB32/2IPYULFkZBHjEMqFRbsIVk5kl8cruW70WrXQ+zvKUiyjuvxj+5ykYg7lZprwRZAGw1V0YYjQ108Pf+xrRsn+XtLkfBGEX997Pq/nyK6PYXGk0jIQr76KLKHRcQrCOrX9fwSWqaQSTRQLJcZLs1rwWMXkOht4HlzFvJOAnmadYUA+YIWz3SuINO55HyXltLZZTVf2i8fIy5q3o0fqDAjgWugiIZ0lzOMs0KPcb1bmmP+M/SojLshUq2yhs755AE+sSrlNOlqTdREQed5cHAq0oxO5Q5Qel+UdQdBVMbbdgg6Ig/CdNNu5Jf6YZtory/4AjQAJK0rtzBhn8ni83/dS0F0hF+iRmYNWHeKmoU+SKDDRVkPqYEMSKDh26kKGyhvASbDtjvV3mUwirQq8sFmdKdK5bCwMpa/YewlCQlxkFT6K6xQJ1Zkz1JUlQMDCpKShCJarpkn3Htn3Q9La+ivWFngfiBVXXcopztTf3SRrsZuStHmtjZ8JuI5n2Xxbdvs6RDfodRxhTMWAXs0Fq/aB28ZTfN5yaqJa2NdA6yklV8OKhfqRDWDvNOshqcNcVIaUPEgasRWSxv1VjkowehM9YjNhQ4TwluEhgSQwL0Evlf/8eG5aQuJA8jHGrAF2TL43W9N0YkqoepXs+8Ect6F7bbnl6pwANhVUynq2OfF1uyWlEHNDrnwoXugPYFBRxcsfkxxDeoCz7RoG8UxaATjxCj6wWkYINtIITeZCGX/kOCx393BpoSTVWaFbQKCTY60GnEInvvsyq/f4mnzhIb4pqkjuzWFGyyqZ/5MFHqrthX+Zeh+rjouPr/japA7IZwczq3b6q1fu7nYevCes2dGT8wVY4Mc91sLf6bh/b+nQ4aQlPItHR8mUGyBa8Ztlx5v8cM9KBihOQtnvE/tPVnbrIq1n3zxvNUT4WHQdcSJAHxusXQT+7iFiCaLi6lkrF6o1HuSL5CM5iP/VOQ0hZN+5+m/SCo9c4vhHBw8pN1btguSCXEAsiRZb/fUZB2f/C6iVQ8w4pihSm/f9BfWSWM1FVW/7URPdMkbbfmgvY2p+UmgDP+DaFxTGQXA2uaeNFt+c1aVKzO03oo1NKkuRXIq7tc/AXqgMscNM0ZEtibzILWvZmRHZtcLf5/YG2mkntx3sooGuW57kAiUsRsv7XoJjGChLByvTLBnUcan7RSX4bvwVRKiT9cHOSFSU8BnHYMF38F/DPG8Rsujp914j8d3/SuEilV+Yc1Zbifw3qq9M7sKfm2qLJmA1J0MTNPf+IHWaR5VNn3qRopQRXqErr1/ExuCp6g2IXcDjTFBteGvigiu7+fF77U4GJPQvUrtxEZpQL+l0DYDBvmbMRRtooQ9d2+lLRBzst7IThdjM8jHICEcAGNHTJS86ur5yAtVHNCvHZKVHfy1Pl98APc31oXMctxV2SdcOUgv7HRqtkjjfhbxM72O5JL2bbkCMMyX7WEZ+3zKDLK53KRQ1GEI8urwcrYzsav8GpASE9TjpLWxjY2bQrnUVXJuMvVG5sUfDi1TzZ1vdgU/CsnPdNY2E25AExOALia6FURf1lST91BJsmlD6uYGnys2BoYO8BRLg3/pjLyaID/KMxnYoR0UYLjufkptDnwe3OS4chLHewtp3Mz/AZHMrQoVpXb7RwMY68zJTnnusUonkBggCn8l6QGJclN0+knGiX4mkqv6fDLPS0cI9cibaeF7kjy0xK9GUPrebt7aM/DMFMWWKpe1NziyjYrdiWjvIq0LCyOz9SeND2gx+5CsNnDZrfDmaD3p6iDRvEt0ymWfNWKoxGnLQFv4W3N1/MNpKVmPzpjvrpghltYTbgBZJK/OwyJpakcodRWt5AERC+Q2S6I7rfTYzWOtv/9h1lQosfOqxKOrBbH1Lwn89jEptSQmM8QWpBvDOUAAgoCvF6SP9IFE9pXcA2yUs5rFlv98/Uw0Hmsi9/TCVHMC90kQbUQkfRmgDI7Lll3H+1aCiMIgEgky75mlIMitFQHibIH2A0IF3Sc5qclzOk8Ym3j9QUYRgTDxi7nQSKSpJPv4N0J1YSsxQ7S0A57RIHgOq8zitam5hzavH8UawU5PIlLpm3H878LK1lSCxOGU9IB3ApJSlZxZZ0j1fS0dnfZDJ+ssdZEtTTH8YyENDyRqfcdLk32WAPbW+l+86KduzdG7aJvL98/oqMiUDowKWgcbVDjv23M56ajfZgRPmRFpk3DfdvfHz41DcMmfeQ8kZNkCL3npsBxpODqafdRB8+KpxerPbN+K0BZoi8j1RsJuU/G276FF6YMbrFCvscO2oqXerMcxXJrb3Uo1vOBA+IUAkIDcEj0wmsYxAZp3tnz9bnnJWlMAoikDS9HyEf2lO+nzQZFasLbnzQhf+UCklKFoIEbm4EHKwG1rPOKKQ1IcOdIYwF2XNeRN6v72/b8WOz9a8dfmfN6fSWeYBMQyneUvXX5GJZ/+DpHA76z/+C37UqrExwlTyfJmkNi9lH4MQmHHilHU5UQPcWg+RGDjxFmu6SOQUBQ4uJP+QdLkc/vDsVKHw2KksAOtDndZM2Fi/0fUj+GCM4testCEU0BVf8JlPi9z7Y9tdEGw5RfCDSMhDC7IMjcSe37xHNS6hP4aJN5aBmPlqgHP1voYIyz+XO0DixnNSxTWCqXmxLkWFfMbDovzUZtAJ2OlFIpwgD4qY+ppEza8rBsi3LqgEAb0A7rTB8d8XzzE22A6ohyZaqCgPEaxBpGwOsa/KDDJCBEgAyEIQe1oAQMeXMT1dDd3FAZjZlEaq8mWyIkZd4NeWauju5gAzVBM18djiJ1Fzpc2V13FyQcStN8I9ODp6GpspsAWLay37ZnikxjRwpiCo3cpkDpoynrv145b9I5U0zBJtCw1v7dMpBt+eyhJnGYd0ROXs3UX9rVXRUekeymUQZp1flmuHGf4jzK1ImN5SeLNEwHEdmiQBGVtg4COQv5Rr6LsrzK0wXsPWglDUAeKOUv+9nNRSqRVaH8rfZepkh4kkGfKMNEHFo92FrDaBU/z9dPmC1gIeTaekLwdMjbHQqfo1AR6dwz/JM8h+Dhnca7k1BkXfE1s6r7JCvAok5bYlu2Nm0yfiktVe1GyIr+9qoZ5MNknyocVj4gzhsY+XSK63vvehB7n4C1ROXtE9Z8djJtnxWb/HECCOHC8BDkZ3kzfy+ZNReW1e1mSnRefkFw/1CTR2fhD00q6S99eA9e6jTLvEx1v8p1vsRnRhF68IzXre4W2/Bnb6ppTNAunCigdmUJrnwn1tlU6WdvFhMbjwxoDhRiBqNrqafjEvhUH5zCnbQVOntxp/A99B+2WpEHmBbg8oyVKodV2CQmjE4e2aii2oybU4wx2SsdSZY5zwlyLXsNrigrizYYlp0UUr68SalGRw5bKSwzzKEsAbNQO11224eDThcwE3jicJcrJ7EYLttODphVQfFZUvCR7drepGdaLnLxP3txMbGUZTl5sU4+RX01nyI8jeQDt6jOe4Tsjjnh0mySp/OtUcOFJ2ME4UsVsrcqfWPnCLucy6X0pyzWXsEedsnz+kt3znYtzPTzTaHXqPaJVFx2ewt9L38sznS7mXkfWgWV9K9dUKCCkD6TfrJuhpOpjesYG+FlZhrPEpBD2tConchM9XCyhXWQJALOJP1ASLVSRHkYZnwjlhnxI4PnKZ/ZyVpyCsCl9JL6P3ekZLOLvA1PzaVSkBNGXT3MjbOia9FOD/cConJEsWX3WHscD4pRJSr1Ynppzm1WPdn9kzxDlOKz6XX6T8Oqg0UAQERqSAMbGKpBPGLxdggTlSAGH+/6iQ69wkLvz55sRG3evvJNuOiKWoJNAKTVwTGg+JwA/N/swcQkRmRUtzjh3H2rlYsl7rhgSpRoOF6ZwO/9JcrIJ+DGRBnpXb8+3L1kQpcM8PiwXfq2IpDoGRuw0XKwAqgyV479b3e/8TzU6xQCQ0YryzKTlZ5Gg6hpPHkei3OYlDQLp8uZce/3KUXUsaNSVwAk85y3Sje58G/QKfm1fIJOryKpF9tNaIyWmASdM9SAkaeADS4JXaHTAfy1mT4jErr31TXCIvIN/ucyQJVy02pUQQQh2SsGIYAYtGOwulx9qMHURd+nBWez+nlQnU4nxsQ8MfzqZjp/pEgmUo8IWYKJk5CaZkYr/HLICHe1WYLMDK5b6rVObCauRz/XgubW9/qDL3bKsC96OyPDqIxw9CrGbxjeUGZcklzQqCMMz/YHbHCKK9rTPSZmAbss1aR2d/MH7LVEuMySSEajr6rlOKqsmkhZxSm90JBIsouwiNhJmqWgBpVYVwYX85g4IQU5X2aBB7oijefEvJbuZIJ67c6LBZZand2edfGjs2mhzvignDDjLgajrRJzigslP9chqrz5xbnHbCRz+kn+M8eCfJ9mSehnYmvQ0E3Xy69ifAAivYNSU31RdWChiTb3JA5UkIPyGY9yNfWJu3JmoR75n/+9T2NjyV+BVKSkNndUNCiGc1wL/rsDDBQrSpIzZfVUvetGxYAcTyEMQGewuDNZauqXVj5igwo5NdGrTVns3RVG5VLiFCVgAKqETW80B6JlIMInx+FGRvdIwH7FktFRMQR7wzkQEmwXWM7Zk+ty8BsRbw/pNr9Eg43q9rcSy/qsbpReYEkvczgaExwWG7ODK1Yw0xDavfaXMwP0CbOZ2qjk5zsz4Gijck5h+IAq+2nFj0qMgqWt5+OSPjVLZ7ECaOcUZuL/Q0Bhkdc4fCmUa5ekclI9fkjH96lj6AicNAK9K6JhfJlmVjC4Q/oFcV2xx3vafIT//1R14jqh/hMcCUke106C2D0m8ss0pRIS3oO5i0eMOqVZen+xamVXOjgC63EA75wn7UutB4bRRZ9ATZ8kP7KVMCCnxUdyPFrgsOMxEJchQ5oPjn1557DYSA+W+otMvMByt4BnoTEt4T09NLEBmnuI97isofkz/1QiP7aJxzTdszSiVAMGcw5YoNqxRPf1m8Y3PUEvSPogysmMSIag//NKOoLwivhmacKbfH6uhvL720F8rnO8edI5pWlDRkfNjoCSwC//pYg/6CObIznrjs/ihtMzXNOggbGP1HQwahzauuWsLvhwMJ668HOyUnJalyaMfY/mInaoDGIFzjYn3CF1C+qgE+YMl/rlBOGxpWNrQFJoPW0uvK4l1t/fdrNu5wYcqQadSZNNPlVmUDyuDcF+x25L9DouBBrZbEOkaGh0sY6A/6pRF+kuAbFIPmSV3ZcJjKZu+enFdGiZ/kolz+1xU84bpyhupz/MiQiMeyHeVmjCvrS0VvBdRMv9gvEAUNclxRQ1WM4kwus2U0KqX9L4yFvD0kpy0p28iWVxxip4offlQrUQWgPE/B1gNX7pD0zwTh/upAo/jUbUA6fPQygeo9O8m+LeddoCfcEt04jCTIP+nq/ZvuVd3zf93BYVar2J5qR1uNyTPfA6dX56YHRT5I7Ts03jJG8+riLRxFvVoJIfkI5LtgpzEy7e9Z6h6Gvigzcb4ebqJppht+39fj6Rl3VWzC3wFS/Hmha6x8J91onuWV9LIWXDu8YX+cY8s+ZwRDriYGMvW7D154AkeXCD2EgNyacZ2xyLaaumUbCOI2JBMaqbAmcoj/n7U26A4azt6DMax2BLzv09MZCCRnoNtSEhevGXzo7PlCyWR+w90+EN/B6tIYMcVxd3ATJqnYuOafqMYwpTygjsEt7eGvuTPmNln5ro9itEU2aUbLVwD6LHbmqJpsZDhoNV5nACk704Ij4VR3EjO6Z2hGpo+R8EKF0uXuyyZf9jWdItfthBdGFqlEXaWHsKWjEBhN8fm+Yl6it+L/sVTS+YckdvZfyHNbPrpwY2Rt2bME+oQIzo9zuJ2LCwEjBFyBxpxLLMjDGLfOyNbtT6LeuCUfMQfyC01+9HxdQ2TVKjr+2jAfLIEWHpef/6F+TwYDXHc5hSLQZJ4Zk7yZCcARzCOnsvqVokU7zq/X3VagpUITSZz/1OAVpZP3BaRkjCjrweBJhuYTrYcoOwLyJ3qFAitwfZDyRG2Ma0fCcZ+01SRv8KY78j1zdIgMGgKSUudh70S19ICuPeWe7cLTf30IHW391q4sjbrxNoZkCmqPee9be1D7LyT/ZPlQxeJJDPQxfqvcdmm+vduNkryjqk9Ngzt2Wv7GbvXQ7NbJKfbPB086JMcI64DMD1EUQr+CBKopZNVYTTCnQxfBqUIwdgoIj6g5F9xV2JzVaWNRIsavxSnnMfz2C65Ln2W5HRppkh6sqy1xL4LguyQxqSTI1TRzI57FuZde43EvJ4ZrllhwuqXGWzZ1vee/+84QGINPU5LFWBDQyPyQkB+UdkBh+5kHRLUertHrNDYRV6zCmsU1M30379BcRPAl1okLuzLMIcVl7EGkjDw6+aUCzVkQASkOGWoQEM1u1i8NIi5Nak8z7FwRMQRsTQsopcDFARHwC3uwP70PvQZ803rP6JX6HVE2NfCc7oge9P/G4dlGOEbGEctA+zcDf7T3Tjoxmbwuh+u25rGkCH+F2qZTXLKxYYbv9/atYv8NiGHw+JHs7pAG3wQZ+pHbulkSGAiVcA7UgSvvi3lftnLQzvCZt45Y4SWHJH1EgSVVX1siJaHW8+O5Zu0fl9XTTRRH+7AJItwYgZ1iOl/2SaSRTqh8cdC6a77Wy+he7+7i3h5NKD3CXHrV+awPqRW7tkMbA/p4YHLlRsaO9pUAHdRsVacvAleZSox9q06izO9PH95XT1bQdRBw3RhrsP/sVWQA7s/iXG13WXHQPiEFk4+4As3YMypnqM4fNWCHngPwKCfGg/w8Tx5KtXuv6sj3RAeVbhzR657iKlJbG4qgAJETIgNGqXDQ7auyaBP4Q1XUWzyod9D5Mz+xMq9o5Tgp4zpSiYWG13G/mC/qwVlMsp3vOERh44tRhjkR9oJXa6NHn4GITQ9P3MF6gpEFXomILXDlMNRb44qg5UGJM26tq44peBWELCxGAD1j5mlXdIB4sb15x5RPiHHbrRkwwy6VfSybQR47CJgduZiMUqIfWUKOAiiT536FnjDwvgU2rzEoDiFnrLuX88trV5D4Na9OS7cN75baGwSgmvIYd252q+R2BFfBewz74NnVMbPaadwB7zh6/qw7+qmN+Mzb/oayEsxuz/ZGExLO+whavX/v47kj7qFypcCdO9TGZBCwP7d0KqrtHwp601y6pY/XAo0y7xUrxcRbm3EuVmASuO/mEJadtK9W2g5McbA+f3mjsRHuXbkgWKnApCcxXhvu/3OZoNneM3+e9aXqqzxV3AIzZJf8EHAKsepcVHFc1gHLgvVTfOOaTOXHIk9S9FkyaBt6xOyIsoHCHdyrh+KpvdT6/0pSpV8PGh7GUu/L5O3T8e//msyMVKFYvpz4phEmS8CRUdQCZrizyktNLhP1A/octiRl6RoJH9UKMC71aCLu8BwR3uov6IaXKzJrlhd1K11WEl/FDZiSedOtTw8V6CLnFeKqiv7cGWd5ctkvkwV5K47K1w3JtwGVYjRuplqpzWgtWH8oWHvnuj0LeVSblgh6vCJU39f9jlD74KiLIBCaYI2SWYamKHmi1eAVLRJssTq2Yhd+0yB321WJlZN52nKSn2HfZWO+HAgXsOFnGouo9FRvRqkrKcGreUrrKKBjDB1aER0bggXJE4EF3uL5QTN6fjF7yLenadKq5Lew+z0ubVraWY0yhjkbHR6sUjusHCb1DoWIWR3jITwlumr/lAG4ltf7euPy1shbQhDdtHkdRmAsSsD6o0ORMMh4I9QhSd6PH/T0m6XqpRMzbw5UXm6ltEmbG8hrZPv6HP+/NKORv77tBAELGP33f4H3dvmLYM0mDMPqGSrvYa5EuKV1Z/JGQ6InmPHo9D6p4xRX2xykxiy6PwriMsg0u1pm4iUlIC+Bt9HkvJE4o4nkAcnim1RpDBTGSLGrlmOVLtp+8Cz9PyAVK3AlE9t44AQGneLFpzjBF0hzxkImIqYRgpU7aeB4RWp/cxyybTWscltGE3G2HzPhCcDmEarrQmoyC3wElFyKd3KYy3bxYKEAehvJU2VQ/TnHvJG9pNh8uNm4Y68vcSbR2Ga+n0NjFGVRC44wMzPtzyJO9+dR9aDRm4H7XMoTScqBGfCmlpvZlc+TuVYKNBkhHKnzFSsLzkoFzfseJE/ajqiUoewp7WoO7vR1kLiN6YVvMwW5IgNtukrlItx33VIc+x8g8krQ1KXLfi8ng6WRp9w666Adlo7W09h64pqIIcxzWQsjAxIyME8ECV3bmtdRPxjpdYkEcvJpaO3xW3l9sVM3M4zRafrI5u6oFnVw5kZ951SKy+ut1t42+fJ79LLjvCARwccUArcom04JCwTvG7d3R8zNr8PJhYIH9Z1a1jFnGYhb4YSc9be371yfYGrYVfzJ5vd2QU1Ul52iD/deXwdCIIfuJX37KUS43WWpd4Q+IuYNlMJZu11S/iAQrv3KUTUOtbKYuDt6P1nK3u5DL+U3ACdQ/c+s+9WA5oKDfyK2vRVIVb60afrXCPWDV9MwCiTo80T2cTDUS9R+mWnHXF016zC9rqYJGFdEFh/FpHOgYARhDaVqEAOgDWDBO996JDN96Moh8ujNqkaiwmpQ5znrPlDnBID2T4oglkigFJcRXb2vDa9fmRwYyoPH1y9uqdpDZv/w9KoMb2QveZoRJbksBnWV+JKnQVjEJxZlJV6tDe8fUG+G9MFnB0EIMy8VpgIJTpIzQpLOEJV5bV/OSR4wYLQ04ULhlzba8Q+oAlmCBs0r/HUiD8r0a0kGX40C+3MmjbDle+T6J1z2p5mAQdcykrauMzsrDOzaeuXOhV9Z1tbdJfEkVpLWYamtTPBt6RID/+JTn1PRfwWR5ab8Qht2PqzNoHmykPlX9BbOx8LrqJ95j2wDXA+3j/IyeSrrGDi+dFGtpHhGKZXfcLvuuVaPXI9tg0oRtByYNNNhJpoeXkzrxTcNNcrxmcK+OsQfqMg35IUuWfoSkJyUFoAJIOqdK2mAC+iPCjVdoxKQRikXUpVGdGZZRo/qd/PMWrFKaQEdNA+h8000InGqRo5889+87sWy0R3aRTxKR21rIpL79ILEqrTbMoP0vv/NzVkOrEVKqqETjVTwgXnlfqUb3spzye3YqLCBH2VnnQTiH7uKW3428A2DSp0pCYFYCp4/3fCYB4BMOoVNZDQYcJcygjRjzoo4hTDNidzaZrnHDLknPhnSK8vuLPOUhzwnEFhx3vwJQCiA2rzA880SIAZHWwuBChicR7Y/tE4nq0za50LQqmji0p7EUE/+oAEIeGv2YIR2bf0t8scVl5u2Q6I/Me0xcbCIH0oxgEg86Hchohx88HiBTfsj5M2rK+AYSTVUQe5PYPZqBsqUKUQzx1i3/gjMGkjqv4k5JmHqQeZ0Pp7iD7/KNQV1tP9tWs/mxXZefqqzKpbkfgvQ+k172ygBX51eJnQH+yrWho4PNi1eTxJGqvoqzePZzoj+vhadtO8OWfGEG5g4ai97pRyoqbujQNAsS/mkRWGrZ0Pf9NSbs1/TG7DQfCfNytF6vxk/lLZaakYNYOs+fwJpHYkhfgxdq2eSWLIxPoa1VHAtwn7fg8EJ8y70vjKkGy3TixIJz77sQqARXK9BdrrhZfJ7iSBm6yh5o+sLd+4FB1EqRhm4x11T5e5qMbtU+0WRetpRTDIIhUoTP9IlsUSAmhXfVuX7cnu2E2HHReTJa4Jqz1A9Z5G88ZMpVy0OFOB8I+QzBffGGKbYkYPV2xXcEOm3vDgjIaea72l0bXxOKxRZea0GM5OxJKuHGH4brWZ/kE1zTJLiT0BUTb8MIkpCHxNu3V4PBkXZ+xyw8COQWNn+npFX2t3VifEmxNWn5pS3jlSPlPOtbaiNSSxVHyQQhKAI2QxCwQcj0WzsIGjPy2dXtj6koUhrMXBKfT3ffzVCfxXW+INIQImevuVZoq55n2X6sPH/z8UIb6UiJEWnnwayaKFslrpsGdWyaG8lajyQ602L+E7coMIr4MyPfmAjHMPKl3i3aw74YlEV+m9cQINVM8dRSpKBNqsTn6VYH/HbHkG3iIBnihT320wlHrurWHfeLj1e6HjR9MKvSd7QULzstAhWTSekxc/4zjXgFeSmO8UcfSDucwP3vNIeYjELkrORl7A7k0k5md+e5zPX1kZMuwrWx0jkRqfw6CqSi5i7ftaDHHd1aX1PdVtS4F5ntP4Pz8SqhFeczTIZXnBLsgyBP8MXOxnomb0B5HWFZeEAI6PiMq9uCdgiYXPx1HsUWgIFZY8jZ2Ic8j5n3eJCT1gSDzu7VNs+9I4aTw3gBbgML+j6s30767JWowxPBfJMeV5YzzvAlrPohgu+AsyxlAtynl8tKuzeTUO/ACTXATOus09fy6jEcf3r9mOL0SXvAiCxTT76CaUHk0nkGxx8Xw3IfwCmsXn9FvpsS6SlBGrfXA550ory+x57+wNqYi/AStwsfwYh21yVsVWUgP2ZyufzUtTiPCjG3oU70pKmoVP3c6MQgtEK3nJm9TSTP9pyjQ8IeJEOm95jtg5yZflLbzNhuJN221rC9k2pnI+MzMquRlwV6J0T+6gtX+WtT/KWGM8Z2Wv+80Fqd0XKs6aGG7GnevGsau36CQTmo9rDqYDGbIaeOLcTol+V+mjxx1JEQBHDf9V9aIIloeJ74qobSVkbZGBvhFSOtnF0txGXckCcwKnxWkzddDbQUUR58O95erHaQpeF1MbUmwxjg8t/7o8JVSG47+vXD8Cp7+0yGOuZO300zd+AOeuWeX+SF6k/2M8ru/yyaecAMjOxDUTEcvyiM4RQerL9C3OflcZB/3DpjOoVAlF9NG4LJR7lK75s4fqmG8PywTz7PZB5VQ5ExekaOvPNcsovjLvBGbOKeG5FURoE3ssI+1m+8RCxfG/lLZX53WSJjRYXLJkcrswbXNkbnBCOtW9IquqRhlI7BsVhrsldwgbGHxvAQ/o1gzhWSgku7BTFxKlG2gi8TIru1iA5HyG1B8naBmkYkkBWkKTWx3G9AGDtZjK8jPi1Y+uEoIF9DP1gbF9yJ9W3TkdtptG/ghPoy/4DexlrkHfGuaYx/hyoJBOP2FTKlZc4Dafl1Tmd4B3MJkZJKIeXAVKAbfE3+StfO5ftKCZfnmItW1Z8gXJ4bP3B0HOicBolB2Cgj7+4J2yeIkTK4kHsj4jNCftKRmUDbfioHcfaEuXJGpRz0tOya+YKXWq5W2jnpykvS+7XpTxyRATbfDlb/O/y0gGRwBcYDQqnR3TAK4ycCLEJ9zijuxcOW+9itC9WaiJZoUt4WFCp0f/qkwyrMoAFRtmCx8haJiQHuxLQOZIP+t/oJpDlUTxxd3UfYxjln3HWWXGKwEwqkeZEXNepMKL/y4/kLWYBWwHFfJOwR6+4qgYpw+IsKNwpwC9wlrtfck6slMVYpDssUOhw0hLQGSWXjwu2WwDdx6hOm/KvKRIPT3l8reEgZWzG850WYLtfD6RFCAec+UxI9O78TZyLXbEmmOMxlKTOPHRXWsYfQlN88PA2i4AJ3ECMbnIQpN9fUFQ5On//ewj/Y/BumnVO2wpieFZHDP0Pd+w8TiTBjXvXYcXXooVlg+aimqxDdz/bJHdeDF9Y/SM88LjOMC+eTLaHorMh3CsE8G61Fm55NANfifc6SXYb1x1mTfp55dm74nSYAZDs/FZl3RQkiuWRHn20gjQJwDS1EMAlQGWidI20PkjZbtEN2TmGX+4NNTJnxZ43pQshpxatHvRib1Mn/9ecso0D8YTgz16mVwu7WBx40ORtK0XuIJIMLrGsm4YdkGQjtv4Sw5lw0hC1aSVrIvdT69l5GMzb7dzSuhtyEU9Si1/W9Gw9Kf8g5NGzFiN8vidJXc8fnw1oJrpMVVbRx0pDbE3PaMo6VDuHKKXi1JuWVAqlokCqk1PAy1QITdsNh3B++agXc6DFDAtN6BthXnN9IjI5y5pmDXmWpPAlPV3mnG1FKnBXY7maWyYr+cxRrvqXSIFIfZK86SpVwP7KaKU0iD44g8B2tISIjvoZPoKpKFON/8lECWqwJOKFnrsI9sGQ7sOGAtqe5dUsD+ja8vEa8EaX1PunulWAHg+1IFUtCIZYIeXd4aDYbQMk1YyCBDQrZDLwonzC4DA7vYHsatOq5tHSEf8YpPA6s7PcX4GQNrXy4ZHVhpYbSTAzo8aG1HTHxCwDm5QYTH8KxQZmJkNVZCpXcrkpcmbIDpv9x73C1h4LQrM2HB86Z6WhrE59Qxa21A74CM9EV41oeDzUjaVhFi2u5+imOjkdT7L5KGhsrBTH3OdhE8njt+8Bw32/Infq0ITKsFwFgP0Rh/OSqrea+GGDioqqQhLsd5mCbOU7pIBlbIVU7Pufs7IOQpWP5VyF+k0cX42rGgSDOoPW1k+lDU3mdhl9VYajtcW0oCPU0LoxytPOHL6K/m1X5NZBqXW7iK46+XebiEYp5IeRXxrdT+dPVEcsNJt+44KW+YYypifQHIQ/zEhDi3Z+2ty9Yd16BEkYW3cDCmMLMLKMXkygL62mkbdSVHb5bFrgz7QKRUQRAjjtaayJcSfld164V1KAxteNPD/vz3cIk1LMmLrGBHha+e0eX5GdBeqjp1EFOEpZ6XPVWjwDPaUWZ8tjG3m1Ocij5sGxbOKnX4w21MjtGLypbKWvMMav9OxAi11pbVaWKGf0WnCfpnoNrGW3JMG1YpmYkuw/5cDsjyFoNRa2lZ2ksz2jrk1aBcyLZFwZjsjEU5sIorbLaI2HuJQ1Kng1DrDG6HPDVkekHJdYn0RRGunu0usYGrh1q8o14D0rpXM3ee+goUeJxRv0TEwohircp4SVA3txZlM8RiYYklMt6YddcZhL3VNipguc1VJWz51KFyyYw1bms5jnXfccZ7LZN0E5+4hJpLHPk+Uq4tdOfX8j6duuNn4sBFzZPIdQUoN5klKnw4nozeCmcrg3qkv2RjbSnSPPSBpnm8SJWJ11RCacaP9Zzs3WFfTZ7963DP6Hwjkoq3pkvjf/zv8fU7edoSD8sNXZnq9XFho+w7gu4asinukTzMLaEuuJo4kR6o6cwlyVvZR9mJjOCVV5S6g0OlnOUY9osANhvHdAqEnfFtc/I//Y1ZwZ4P2wEmREl2G3nVxf6GaWuGibmhtnsixCUbWTP+n4kL9pQoMmxP5RoBuiZ//HwJsbZxA3BXcOIzIpzhcsD2BvNVLx3ZOmAXV/8iS2tOISmjmJXWQogU3KNrj8rcmyFmf+oqT7SezcuPSeSfgYprsIe8rvDQ3M2kEodSSb0LQvcPbaufSu6QzGIHRBIcQeo2ZwVZXYM1IwnUZ5G8AzB/GvO7+WYEJUzQrVKsOQilL6yknl3f+5EWs81qEQcXWXE0rTmnyQ/uHMNoS+4N55XwrBaRirOcvaCPQklG9o9phkrPn2kOEg9U5009sKAJAeWSC9y9amh4Wb4OJ/22BQDkVA5nDxF/Sgoi0Q8e8SzC+Q+5zeM5VKm6qfqFOKbKZOUfDqdA32Hqr2x8gJoUfh4n4o1462NEBQ5itLJ0i6+5gIBhHiz1dNY76c3Et6O9EP8i9Euu2i66ELbw3oUlniAuRx6DHr0JLIjWUQMW7+nomArQje8/X/nTplD9+k3NJwz02EYnoY6jqwskb3RgN/3obeu0finPHS9/StBPcC3EV3vNpfR3O6TQ3AniEooIGes/dtrkLfAu7NiWLEz2UmfnxZGkZ7TCrx2Mx7X0wMx3uRB4EbjQKZhpcJx9nCz9ltFjQkEJ56fWD8/1g4JWZHBw1AjROT6VKiwoLH2sRk76iSRI4RrOm0KXOyDSwCEpvmszRNgeaTwPqMGTLhfu1kY36z4dJF/AhCo7B6tgadeotOp/8CcbVe6+JH9/ClwiJDfGmrf/xUhYFFfG4hyGjDIXlngol9aABiqCgcPS5FStqpT2kr1qrVJouPXEmXE9I9gkmqqEcjbkRohZLnmQCZPanu1YDubjeBqModqNcFx8egbhS70yyntqAw31bnHElFItBr/sAS7QznF2yhmd7PVOpd8r3nIToDC1+fmczjxZtGc+ATQ5bq7njhG9p6PL9gIMJulw+EwgvoUQzxIgtxCLjJodEYteQMEHXbCYZy7bgVxW+6ZmDt/4mmDxsDwWD+KZiOyNaaW4+1ro0AQuq3o35cY436QifJpVu3SN4miyHVftdGrXFMpxmDiAW6uLG+0Pi0JaIYLCKL+bUas5ARCGb3rg8ftTG2ddcJWE7mfsTml/AZerz5KY1lqXKB5v5ARINIkiXAMiw/G9Cxf3rie1FwJQjHuLpFr991zNwIpP4NCPKVW4jCZ5TcRr6AO0AMA5lxrLboLlq6W/xpo0lq8bGEPOzNt5bkDZDy1fT4CGkr+TpWEb1x6M2JDJEjvSLbaIaduLZDeRw+/lTOs9lHRCDwh2a0a/7G/wqL+7JYiTKF822JtdUYVI9kz/2ya4cPMDoCat1A6eMlzo3TwF2wfMIMr5F3RsIj+CrEZPyzAmq9EsiE3uAMk1gXTMa0LidhIF/Sb6qYagpKudYjgeOhX+8Qhp47d1g5unUxOB/un2F+nUKRwpiY4CiZ/hZD+IYule8SzvY/OwNRSqHQxOKYVXQpFs/wXObR33jfSMMa9O+XDIEef3WPejWqL+pPgE4dzbS9FmHE230DUBzHTU2+iJSEyqNUxrDGBMfl7UYoIY4ZcM+NqK7a9Q/kMoRUFlfQ8Ej79+7XJdhhJixkUf4mExbSprGJ/OuYzdnDs5aMShSc/rvKJXP2FXrRJzSVePTw/XKbLS5l947ZoSqSyY6Fg+EbPQpHGKclsUX0dDcFSR9fnbOmF1v8ozeeIqxhqSa3zHUWQER3t8JCI3HlQHY5Ae09bT/AL0yhBcVaVAh6O3uKRpyR7TEiD9FtrKYSsNc6spqwI5t9KmlmGVl+185vG0bB50fYQNEz5TOzt6A3vfcAzPtmn5ZkTaeLHI2sdINm5y1arec2a5R8vfQPSFSEitjrjrEjyDLKacepCh8ukaPuhEI9+Rtmilin4LGkb0PYwDMore1AcrIzWSAakdg2j0uHNoihD04EXUXIAgGUdI3DxW0vNGfWN1Z+pFc4b4GDrwJ+lHkgIJodDqquaJFH8MkyY/K4WTmUztc+vkMWWybn4tHiAnW457iD/CX5LU1DVQI/nn4MKlhMeHFiBgR+IfwOqD1b0t77s7t0AX/AOJy3qCpiWKly9+D4GvW41JMPaH38ha7ZrKrWtz0Ym5TA1s69OmzkD/LlXvUgGKtdhFA1BRqxLKs3Uz3XR6KfcuQjtRSBDf4/xUVH2+q2lz2aAjbdOpgfl+rsvDaT7lDR/Ez9OikYkPYq0seC0Rr4cZtDxyeslCjvjY/M3g7dMOTd9utdIIF4b8yWBpy6hG46w5JaZhYNl+yJ7cXiKYb55JdPI6IFAJeR+h14jnEtEBlYAkJHQ2iUymA1lTsQzjafWbB09Mb4TzANElKkMIcCN7D2/I2Y14OG5YxeBrPV5z3h0we4/wzl9JoURPAf2XEQdpay3xiVKz3mOsMemHWnWkpOxC1svLXvbmoa2FYOFlGt8YnCQip8cjnprE0R/Z1ML0RczR2/ZtXUb25cGLrnkg4YZueJNOKGyW5md8YVL8fYRruN/TctxScdr7kbT6MA1Sg4ZZCAEN0ERv8iilQwfHPE7OkRUwteT7HNNXsxhmuin+Y41Lp7h57mVpIPabrQUfMUusoifZGOOIhNUQbYzjWsowApOnJ1hAvji2ent2+6Z91wGYrZPGlMpukO6KNibSa+q92nwaJaqtibOgBcTyDevbYhIkZM9Jh/aCtsaxjGctbYJsJKWlqd9dhpjcxdcGZ1ZLQpkASvuZCcXpNswp2vWaZpLVlIx69hiyH99mFW4BQAH56tKLGizhrP2objyUWEg7LzuBhU78pEHufFerpC06WePc7yWJmgF/BWmMNrTsaqXBAdqgHdA5/uq2ZC86yy0SOgfPXOsf3q13vSS5AyUrAxuAtQeZLQMs9od8OXIXWXa6HCSlEBTYry45Nuc1A8MZve6A0RBVkIJAlRASfOGPyiTXs6BXiGIEHMyKflB1pThGDKyDCQ3Bw5rqWejwA0SqhJeUzqSK89uUI9FSwp1ShDAEQ2Wrunk50NPuWVERXzW6bmui/iHUVcJs6KMmll/EXfyr3elej6+jRzEAoHDPcJaenFcZEDFb4x5DNtesi1UI4twUuLfeYOIeUWlpoMT4nAfpVGXeWd5GXgMXGGtqH0tGNWG83obHRa6ju+ySlkxg8YNdN6GTBDXsDWwRxf0VVY+N1E8+bxFj1UUjEXXeaFudQ0jNnt+7F0tEMTSmJSsVkS/IBamieaNUfZMyuxZdnyk307MtQLEns5m9VixNnLHbcXRrsaKuJYRHO3R5nbF/gFNnMTxl1HD+ywh5jaoBGoJsXeGGOU2+0citosig8kVtCr6UkfeDb8zuk4/lirb5s8he635JloKSMqM2qIlQIdib27iqeMybCsh+5UuJG8tE51KOJU2IGM0NAZ7UPYeenrNlBYOnvnTPgbxWcuLCNxAhaSFFJ/BTSuGcovkL1ow15J4qtfTG3rkNF/TPFhYHxN3m2qJcBB10yMV9el15OtH5Cz4S2w3837bPjUfPw7YpYsmhUIHqDDVCtyT1zvJyrzoYvvK2Fl0W5JxZitqDCweANHIm6k1wrWBLXg0SYde+SqcMN4lQ4er3Jd8FXH+5kYqYTvX2wRUNeUGmaLbOLoNW/rRWxvLrDbKP2aFB1LLRSRSLHcQX7Ccmvm5zMlJPgZiDqbtCylhwmDEH6MZ3CEag6C+aXiDdgo4OTYFRQ4R5h2pBBTjxYz0qY/JPYAkfDiJhf9UNNbExbPZkhDVli6xrfdDTaN4dpx9tnirlW92vds9PiB4ciPfUQMH8GMr0LvVWzr20qYQdtWQSO57iTMfguTQYx59iL8EIDYed1TVxHvXsl9OvCQuKmP30kEMbdLShjoTB7ivk645K3GbNSKRGKhZ4SIc7JNjM/hTFsBe29VXyZQchQnms9J3+UG1TN6HROEr1/Q82forLgePuhJXL9oriMkeqC4J/wBojxx8sYXA3YFkwqylndpv9GcfwR/L8vWqV8geMrJ4f+DtfgP3DNnSkPcmq9r4eYEMftNb2/q9P6gbpdLPUYqAUqUklPgayCHF4ZMQfD5wLfMhBp/hMxTMtPpWWY/nQ88oIniIZMjrS8bTmshg2h7a3RIHTwLccIKVV/lk5Ejd1r2bCzE31dO2QPcZt40W3dAWDJRagcZ6C2GOyoADpZ/zYdUFEQQ5WpDSNvE2Z0SdHifWV4Hp2Y/Osy2G9457kHVxuK4k38zbZN4kdDeD/3QeGIMAh/5xfXNNFMYh4elj+QtDiJw9buo/Z/LINhXVaSWT47Tl/VQrjDsWjImHcsSfhgRqSt06GG7ltcO01BeM4+Ti8Addhn6LxQ0S2u63BShRxgDwQ58J5ImPVY3gXUHHS9irSMmenbIPvV9jeAfHfzEYeCF+zv5mMd0XEHyAtNporMk7FkDcg9i1iFEf96cvsdLkMcK+Nmv9B9XXH2YXPeho2/h94R4RDVsHmaocsOCl/GG/kGMuUsysiYqKIvFwa1Zq9GdI6AtgW9iHb7N7LLwgK26fM24Mvt4Xsw3DOX2CrzV2cU524OiNtKwgIGW+7tpUIc/V7G2ihifPGvpQRY216Dy3z6gF+cMnmloppvU5KDyn2d4a3Hg5bTj7BBfGQU7nixR7EkTzeI4O6LpaiVt/zMSKjZGgbnyiuCSnAAuOzGQ/0smAIFlkm1JGbuL7N0sdqiq7mfUCbGQ1O1z2oghTF+Suf/KZjXTs+7TlQfqlgnVzJTY4KhyYDzAStFqE/SfaRo6WsWCuDUVyPDwf/u4VQOVYWq4c2eM8s9KaZL+tDYE3H4x7rQ4SgvcVEtugp168a6nxZNynSKycz+rxOrhILt8NJvYn1v5cZwML4b+66f4hNKDgFpEn4dUkcZ+PL7wTdWJhVV3iuzXeirPI5KhysGdeRkYGFCB8gmXhd30pO9fosaeoYJhhMujm34oCpLsoPLk2WhtbRr7HBPClsZcaYzWFxbMiBsPDVI06V8deM4xnUVIL1GjinInOZJ377hTfb5tFEHFqr6HIubxazAVfqIOqZuoyNAAFTNuyw23foO3+DfAWhD1jnB1DERU0AvPSQX8ERclLztHDw+rqFx8EbJ284G+veCbGPSkyIMutSvbcHTZP0flBrGPjMeX+i8ggn8LtrbHQiVr9nQKrjWk8LQDvVTicdlgDNpuK1Rj/WNfDXy2a7bfa7/Ht6m1YZN8cOSI4nWE8iVdWExNYKn5MVDUtlNggoMludmsmOJICSuU0dALGDn1Otm9VYUSJJ2QFcnUD1/bI4PCWRuFpPDlXlTOIBeiW+Bvgscw4DBa96GBfLEdlL9p2+LszZPkamP2I/Q3exc9NcPMndbRcphtTLeZlIz1NAwXeClWuMWvaFrKbf6rgoJ9w7mCllQ/N9Kt45Khh0CUzCJDXYq25jks9FQE1tAH0DT8nX4bHhOFAW1xgDXc8Fd9PwZKjGT1/twW1s7SixrV502noL7AL2/jWbbOWRqZqI3wiDcnF99OPVI0as7nvh/wd+xUqr1FWRbpR38XRuqc5rzUtXxFtzJQenQ2qfK0Rs585AY1linpE4w505djnYTVxkHLmwPOFFRKMMBN/WCY4br2vPxJhtYj7iykl2A+CC8gH2CzzFM+x1As6gymgjswhSIzPbilCJWKFTYo3It85YpH6npmMVGEr5gAxQ+14bAJTHQFu9TLrxfVSd+1YFGAs+lD7KH3qQxf7dfeqZUSFv6u093O/ZT0f40Bog2ms3LiZGiu82MqJWW9TRzlqKARzW54T+9zeyj84vb5o66LTt6yACfUeltZKHSSX/fnQLQGSFEgpFgPIzOwU35Ca1UCSVZ6CRPm8iSSzBNqlt/p6DXrHdSkt3JgSUN4uO98UIjEgwjlwNUY9MgPJZIen0f1zmvpaHuVGwDGEKriPsH8EVOfAj84RigbGrqtkqT0QZejl4B2CWjSb1A2t4aLljwkJyZBsKH/qvpQExOqMhdZbmia6xHMLNI8/B55cZY96jwtFtLsTyDSrTGg3qC+cAkcL7KfBdFTrJUiajohC0u1zkjdnEtzqfOYngCNBmMCQTSXG7aIaN5rbqnjgsSC03TGUjgHT+nq2s2AmNZxD7JtNM510Bvhrlw/ALmB7I2W2yKxr+z6WotbarDy2OaSWLrTn93nungo4LadjOrk+s9aXMdOojgkZ94g548OB2YrSAIkgwXNEhG3mV/gRktT1T4BQLjsicwL/z1EKEU7eTOgBCc0NN9CgDDEpeZpxusgUXmh3YNR4vppgMJ9NmPz0tlIWkPpi7YoqMLOGEQPXzHUPWrShafE6JJL5gfki5d+updFYg14qxpY5v6v78anLf6gtRQCLCvqtCsPvQ6m+6Nyubx0RxSLPHxjgi5+qH91tfWqu09S+zJI5FItlizMSG9tCcKrqOkjUDDiTf0vEv1o2vEC+7C0v5ScKLmMuAMBUrDI72izoxmS8msrWEYZrmWWtxzSCeWI4gnaY/TtsjfCVj6ecMRiK6iDYKhbhcWfsMvu+M1QiLkVLjA4uvJkYZ8BMFljaHCukeQTGFMREIbEm20USO26VJ2BrODwvsxlp2RTDDgJboummRa1Xj8w/c7O9KMhUvV5KlrWlqsGRpl/QBLqXbdy+CmQS5z+wnPPWEFvudUJn7uZRQO+upGk3/gXBzcBZufmMOJl5qazaKfpZAlimddRd9zj7B5CpS+VXWHUI+MWVaOYujI4D51Fa9wbLzHlol+6cmaGzo3U23guLn5lDiiiJr4m2B6jWdtCr19aQd4Ud8DRgWyYZQLgvTgtUZVggR7gqjzUeii3FpjAh1dUJ3HTsz9Eli0bSgxFZopGZJImXhio3uTGnHhCvrprERkeGz/QecNLx5SvNppXQ61JhwQlu0hbqDk+l40Dki6Sb6wBvXluPxi8nKjH6NFru9c2Btl1QQKfNpAhoC/ONNfyULODJfFJNYndliXGeRNHJtPTPrfHE6R6uWtVETACURbtkpE9fVYpUTOCvk7+ybe2fgkI0yWwA/dBDtm2+EBczLm6DLGLJYBcB5loOoKENhgLKOgKZ3/oBmaaUSb22jWiC6ov60iUHlgQbSe4+GKDHWtSk7luHJLPEpAyvrqYfZe4gGIXRqv1ao32+cc4NMXmd91kZ919CsMCgstjK6E7QNnoHEugMJbRO4M+zKCUuO42TtFyL2CzJR9wne7sXj8/nNJ/2PmeeFQ8QLBACdfgCQq/ItJPJuLh4YIGf6ASxLwBwZGhF4fNd/GhjQEOhtuNvJlD8HETIfUsuXZHBZ0zSn74BbkPjVQapugJ78eL3dTBxKx0/7PoqhnlZxB9ymv2fC+Cvnk6hhnR4EVkPN1+t5HPSaQmv0D4+JKX5XLHZfGDQM1z/h7dqBy/AvHhPcxFmJ93fVP96LZRWVnQYDnHKTLR+uHz9DCsdbvAP4mm/g9l+derjho+HGUseR3wlPRhOlyjzh346FNs+YHBNkp8GIckpu+8XKZrReXCh0ZkaknG1dA3n9GpdPvL+gT9SuHppyo4mwCdO5aDIPL3I73EfM4pl19puaC7JTfk1a3EGIVSPxboBpoH1Mng8fWlx3y0rCunvVarYqGTMBMZLtNXKI4xLWILGdxKWAo9kWOaPX/c7gQNzAsZ8NYTqJ+Dp/rGHqVTKqKAkjSK1HCVsMl17y27stjwtqFWQgFn0IALHWrGMj6qSpFRtbtnVu+TKbPlumCf40atfJPWGXU4K6UqJHpLkHe2ooN6K8T1ndWLxNCjfmc+ApI1rGbxPwBoZG8R7rJ0rcgcxCEqNAMhs4BHval3WDoJ0pqUrNCu76WwAs1rMhebXBvmKEZ/9QCaVy5lwRFXv9z2QCMmV6Wf295lDUKJOSwB4ItvpHfaJrHvqeVbXaGZr07QP5S2mIZ1sXAubUvTTygL5v3rmViyHzssIgpMFRzyYsU6dnNM/g3axWTb2X6BUOqFMHMCQ1xmxziSLubBsAVOgQeUKzOS9vgufTqdeNXJyvvUziHlSsvHYBiN+Dz9r/7WGBKTesnX8zLdKsI7yxC6p3nzFBZQUtmZGTSq68po1EyVGL1wDLN9yMN4Ye6n5zT8h4wQQCXWzHPvsRnDHLLDGfkGQ9Ki8VnqZKSMCMpOFCrOivxGU96nNeCs+OTHlGfFdBlMJre/yH31di+uMrI6nH0D8EKjSJlxpoyRzDEaIt0AtVZFmV6sRZoGAU8OyvlBtzfRCSwdBqbBav6miQISaFTsmsJhXJwbDlNVPlpPq/4NyguY85FKbwAW8k0H35CCn93Rl0kNV6muVxDWATXn/WwjUqxHHJ2C20sP++5ZxEdvAuwyv0BR2vGQC8VEqmR/MdAEvKNcdU3U5fUZaLpRJqBpm/gHlhio0Gp1MTWE4GwM9NEJz1hySlNiNTqaLBuVC+YD2hhutzHc1oZ3fWvP+4V2d+V2xpWdmsY04N9o/N6KvGbHh9+1RfdR8mu7LxAmvaLLlPSS+xCJUWE8420RMcKry0jD1zdosPg2RkZzG5RfUwCO+rs53XndphnLsXJTR8lz0gfpAprHL8WOYMUKKfihi18VMp0p3TdKrMNgFUJPTKgYzxbxbv3UD2qWrdjbyfwBVW5BxnLuV55pYP1t2zdy1IUj48xQ6ElHb+z5R8aPVAeLKwuGBuOJh0KcqpFn5mWzAHQa4eW3inmkzKq8xeygAVzwBxXwHUJXBHTMTy7qgcyTgo1Uf47lj2BbUL+LK7LIvAAu5M1sYyWm/eTHcL/XzKTaHsvNqaZfWCsLsoO3DgxSeroiRtepMWfvFYRmtxyahd/XCIz/81ckbiz/UFMd+mLIopJ3ZB3lcs+yX4prjpsrj1/cUt9BDlcEjTnURiBu/QUXR5QUuOykLLJRvN2wVJM6yl0QhZnqf/bLqp/TmbpXtc9a9Xf8ALFHg41mow198cZEkAmvYUyNUy31zBcNSGtNuHdEmrDAcUXLhIRO9fORjN5f2fL6KU/bCivJ4+PLQRmArgkUP7RKWYt4sS1TrnYXwAXcgCGxwTclg19iiIQDvY+t9M1CVURc9hwj1VBhvDmdmoevcWDr6FbH+GZ3/UYPnX55dDGeGndKE1ZBSD5w7hNZcoqRgxHtux3TzNNuBcT+SowPCVqMf02YjDwKugYxk2hQM1RkZI6PMn8171PTgEgPEx47vysbSiSWrVmU8kqAPF0vM106ONaq4aCYH0tkNz4odduLQn4DYDvVuIKZrVtD1v/Vgb/DMGEO3l3rJLHUEXPbxdpVzH8XBpKy6VAx2QZQSwF1uT17R4qgC93a2aCc9gQMT35fSfuMQHhXji5mqI9lJBtIRCCi2qdGWTAGRqvwCbFmFvTzDTOu3OtpuLhI9yR0Qugmu093D49UynjRWOchUJ5mY2c3DFF7fU9nix6C2adqDjy6cNuX44Lichgx5y5PpMJnQM5L8wTMTkoEz4TJr7fZNcumJatOMlaGXw1us428MiH4nBHsC6nojh7EMEyIjv1h8v2XHBtxCS04cLZzPbGT2CNM3jtRrn9Pgb1QXuHgFPEh2J59fPbbaY4leGfijmVcZ6bxSIPUxncv/Z8CfxQGeoDnKRyj+EGvqmzF/cTleLo7t0NIvnj4yKI489BvJwXQI5vqNjmxnZb7ZzTdiUMgKxj7Njs2Nix7aRj27Zt27bdsZOObdu23dH867zCuZs19QB1WVXfTSm+SrjFsD3s7W9bHbp+4DvTdJh+Ohtvo7uy7V77dqydcWRICcOLLz1pbvquYECya2TJbNawpzsh1TmQiLIFphjpl5dSg3j+MaadIUabUkLWYitp1AU9q+CCFaEo5tWOVnTjjk5JN8nje2DMnzFMk5EM28yR+/wmiDVLS+r5VZWWtJURZXkMa/luhavnQgbmmDTbBZt52zbaW+yN8TDOvQNYBH7MkA7ZPw8IHpSRMZhHZohlLLt57K47JmcGd7e1Q0ZK7XK0SUP4tLdKF/shXc/gK3HsKEdZQ2lgH6J/9EmnkfOUztsAZGOrVLlhn34/UuEyVSfOT67xoXreNWRU+B/1IYSYbwOIfLSlsOp3YAcyxlznyACUCn26470wvjuvQV/AnXnVvD/JukjbExhvHtjwMIgoAlCoZUvlI5SWwUtKnYlnk5nrFOZmBYXtwgRxRqhQTv8oi44cjxiu0tJNkQreumFVgtCA2WU61blamQ+dLf9m4EahKLY+Lw9yIBOzuKBG4UsktAjDxjnF6tcrbmFpziqL0tfCgAqPQSh8e6KqTb78SC2+MbjEC61wBWXtaUsFl+Hxv6Ip/G8XZG89QkcLRt51bGeFuJV+lR6/vpkQvDg3JHOakcO+MwOecUwSzlWEEDEb6UeNGxrPbyhRqnPua/zY0716emwynGocgoopzska04YhjBWTMudgerP7oavOEKBtQbytBWuXLGacBmLaust63cgvrnRidkXGDZiWke4++AwMU8EGw88F32YIhsOMW/vqb64arKLFPBvJUVWoL4W2Y5OZK4FNLvVLG2sqbqIONK2dOBF6qsQD9Hc4bNjoPZP8aanrb3VR/Dxf3cEg45VNA3TRC5s7EZwpKRyTgnAR+/7CvRURz99PvaYfe+1Gx7jy0hTjdgIwOP8Rb17UfGy7i5JAsPX8Xn4F6HHP7XO/b9z1Qcy+JGgznjpo9JiJh0HzK3CX73zEJZz7oSZWtzn8ZADRahylM7gCMXL80enRJtcQbgUho1ywAbcnkzu8yTehOfBHKCKgD9WqLVk4BqMUxfa9ZbtGzYAZdRkWwFjNQ1J9UP8Azbtx5Lz6B0MPlpo86FRNRZIH2m8O3y/4rq/ZcMA9f/LcIeYc8v3oLNWS1U0AtdbyqbkzuWCZNMrATrZqEZ1pbxI7nshUnotMwzJDV+qi6UTAacnz1sCduIZzBNo8ISVPHqfhShiQmOzdpy1qPQqcweHRbLZMm8MBazeVPSAgA1FWp0QVSojJK3/jlwrrgNAidwk/TQuF9B962mjTapFY2XBjk9os5T3VtkOgEr+xbgN6AcihkhFQE7bgMF00BCODcM5V3wYGcOGlx45x+VJnYZW+657aNi72lgU8Ofkyp05ujf4t8OVTGgR7Gyleb60iAzEwa6oDeh1TH7ICTZnmjcr+GFAbqSKU/WawgfrT7I4wiM38vt4POZXLr1B/3dCrXR8g9WgzlSvebUGUW6dcSQc9q/H62WkCPjjmppQASGubyFIIVfKhv1Ts16cmTDKISSvaY3Ea3QZ58Na9ZyhG8tfM3WkYOGUl/KhXg75De1aebbv9RfP17SmLXcZNOv+tsplJYwpfMOziF+Krd1TZxIuUftGcuMDiBLsjM8mR15Yedh70ChhXq1pJ4K3ynaJ7wEblrghovUM3LOySCd8p42S/ls5HMUW/Q8qwWhtzIWkNFajtk1HGi+iEyu2BeeMyrH0ErHUQr1KSIcMcYv24Fa9mRCrt7GujI3fkWBPX/PIE0blY8uhylp+D0AZV9mnQYbKPzDiTUaItOJQnPiXHiqP0fbu2w6JxoJETCNPGHvI26kLQxK6GBT/+EpU2CarkCieMTsyswjNbeTw89ffdKeTIkC8voWGKvO6UfZeR3MFnnlfakcSorhWjfP5VGHYSxu42/du6CI7vv9pG5roscn7gE3XG0vnnOM4u+m99e0SNPlXSkYhpNISxoTJVrIU1ZFTPQtJYX8aF17fEaWug1kXBy+K1R79Y0yAtWoHrtxdvsPDHfga14fz8jb8Aa+RP6u/cA5lcfR4uQQ20D+bAymN0Zk7RroYA75eyoDkUEO1A2Ninhr2pwCrLJJ8k7+lqZSZGulaJtP0ODrm+D1dPSFuW97qeEsoikbwPiYfoGhN24vrrNI2yvHOlKzEoNaVm+GVzaMSH/czzvMWCeSQ71aPrZ34f0jCbAZxBm4uRLsebE5nyn8w65XTSPTGfogw39GA7MlW9+prtHkRNvTbQhjpDrQUIEMI/UMdHh+8nK5oE8lshlap9lOuy/XKmPbxWbeBw5Ht4H1hoU4cfyeT82BM0N1xwQ+0ymqkDJOFYyu3xTj0A/AxQ9nac3kKktdhAj7HtIHq94xBmhb2k4V9SP5kfOgZRzkcou6Zf1cmgilYYxlRIbEoX5sk4prSrUX0qnYfMLKlfkcZjtkJCoSNdn+IeKvBkr4wgNz+F2DsRkCtmEvIjknAF72GkPdFE+ziynUiQDOvq20mW9c94zHeQMjojaIlCTa+NDmwLTZnOM4WtVGoLVWGIeMB74XKEvELGrg0LC16F4LtF5nxW2KOW5T3oJjNrzSoSANG2SksCjbRinh1Wr6c6Xi0nFLy4EPTf4FQqQAXNASEXoC8FnAmwH4jDux4k1IwXxXk9p/3svY3NETp0ABVaVh2GZroBwZFbX8iJdaSBw7r7nExxf4WbTl6wTuk61T9y0Hz9VNV7RruIOPcj1COYZQ6Wn5vnTvQhsjemDcRe/36we6QkUX/vjZ9FWtUFOFlCZ4cKlUKH9V9LEDrfKaDt9obpsLmHBbctceaOKnXi3PCsKGRO2Ue9kAbhRmIyB4huaDzHNN6RGMxhTs6lHGngmcwnwnl83oUv3b4eQZRLb85tsiZPsxuqmJVsZ2zqGvFF8lVEx0IfMiParg7JGLs8EuHIk2B5k2uycR8CvDXChwNOKnY+XNYpo5eMVsfrofFteee/rjIPX3k8ss8n0jHXx3j+AVxoMw415+J3vvDpE4mAA59B5ELlwy8B6LRS7Cke3uavfqLerXfuKchv6DgHYXG1n8k8bPtR8x7YoP8eFYpKB5trg25fw3CFYT9jeMxOzPkTlLhCmYzxuQ1GLtm4yB4dlEzeVai0pHkdzed5o5T/hjeLGM7yte6Z3KlZC9QGwCy+IuO93FZg+8arayIrnHwiMC4y5NODOm323M8jH7juj1LwvgV8cPFBwwK+bkzwMd96p8HSXQfbPTUU29rFfaJnIIPQnu7wbX93pKDkcrj9guJnvxZSVnmF6dkTv3z5iSRghha20CuDk+gSB/n7923/lImTWw+2XBhVG/zE4ed7estYFMDS/BbRdUE9yKN0MDmszJmTUL2GO/YgF+Oidro+lUCbc9x2W7c3eAqDZi7gOKhYj9lcYdgOuH8zbGzufzunuOjcEdnfZVgDH8m4bC5+l/Wo+HzKeae2sWg/Y7oRy5ftFgQVoiV/Iu8fTV2gIl3rZN7G6L+F2hcltlIPMVDckMb096YNe8yKUAs14eGs2bYtUhtPPUrTIeCnypGSFrWxYaldeoivL/kRp4TnaUgewJW5KJ4l6mWZGr1NPIsLjjnw1b2ZqpEj1DKros4AVUvKw4lFzlqWr0SHcLgM91M5ZkTVBUEfEgulaEWWhIkDPsVTHUviVQXp4Jxsilxub1+Lip72Led6czBvP1qUMDMY5QbaSSrKjfwgIF9jVBXySop1D4mU6MbPqcC9phk1mJv6jeuhwFIRiMtzHVUbXjKzNYcP5o4MJ2LU5ma0mt4R6dp/tEZkHHq3hphF943wubIepD6FN/rDJ9PZ8QsuUPI0BxKyv6rOzAG1PEimTkBu2bDzHdeDwW3hUA0GyRMEibzyOxKS6ijkFbB7uQB5a9X/OPB4JCka+Kj8NLbwhEcys1ZvTgshj69wyho7hPJ6PjOW5uKLfztkZJ1T1lchhMt84+SznaLZYYwMddVW2kxzFG4SKwdtnEzyJab7+dQDr7CSsNyRDPqwHX9MbrH3nuUkUnjcl3YQqYNTgVal5+WWR/FdFcOcK9ku3XP6h0h5/qFBgXJj0F2Nlu2R0M54sd/o3R8paFjbARuNiZCjFsh9l86qu3TauaHdsbapy8Yi071HhXP7aOh0qYqCJ1oEXG5StxfClzJBVe8B34wyH1b3Rjph/NTOE9GVnDeq/sAn/BMwYrr707RlUKMpLzdxNwDwiupzTOrX09+mjrHljQ58v9R683eEJwtJUJp+/3s076leQ+TrA3Vqym0hwggd5yZDpTSMg787WPcvJHIMTEWb7QusG0DZ5vkmlsQXjq2Dh1bSsPlUisaru99aaWwIMeq8oFRJWRV7XlXWtukxjsbkAysnJH81cOZMKP9FbtI+P+NCMOsdZ1qsSjUEQ+3NTe1YPBWLNt0q/SqylC6FTG6LasbmoCCgkp6UOmrd6PTGBT2zrAriMQOxtWXqsUCtx09uoF0ve6PiV5dOww5ueaxBQsvqcOron7I0dWSg9WsgEBHqk+gZPo+WjQ3ma/Pxmu2vnRmjkK/yZjdtnlSijwy6XZkUkinScAnctXXDdfLZ+uXB8Zu3CBRGHbYzcTdppQVI6RrqN0JeMNsHIQmRfBB07nMByI4eUcfljwzOX21j28UnkMFPs/f/IP8E3T974E4BmYT1ApG+crVXV/ZwyED0OMmZxAnN/BTkoNxLc4E4aNrZ+IraqYJBnSSNIMwWNQCiza0FRCY5FW7gDFimyZvmiNJkUMEkYv4j0mQX/PUR80jkwlYyEw44W08euMOPMNJBmWJoVeFxfEmwdW4xIjHr1hNSbn6FC8i81AT5+0geORNYEK3ABwovX4LegneUY4FgMEH4wZX26p/kgDm0LeMkJzfiSoglxU36Fy1uxRKzN+f2pYyyqNpV4sEhC1/oZoZww2vWgUnhcOztzWqdDJGQWOOu36ZmeS3d7m7JGFL+K/D+uuhAdt6gye9qR57SmxlGtvgFWEq0F3htZCXFZHdQ/n71Wtj/B8RMONOWK/vXEtmTQwYOG2z4sdGzzbLW7GrBq65Ycquo3ZnSrTJ0g1O740qA5fL9bFnc5LKqJz77yBFk6xyP8ceKiPv0CLfy6NpW4Hz+JA134hIxl0/m5a+zFNiQVA0dMRDYmk8jMIYxE+QiCpbi9e3p1cYMcfXdL41ZMKHOgJAtNHTCLnj9YQiXxKXFlWxrVSmo4LJuksKFS3N/6v3ciJJIf7yB7jEGtjJFSV8sXAEs2DBI+5zl5QdXPrT3zbm6kFCmxVx9sMT6q7e84baGtXzumtUU7d8KbBdPRLjwHD64NjiRM6nIoCtDAzozJmV4V+EzAcxafOUfoa9q+aipdfTxs7G5hlzQTA3SSrCGQhP+auRhxi/q0iUQ0eCnPwcLI+KDf3PUvfB7Magfcj864IbvlyIdwhJyF59ihLCEJzn7qxWjiPkQ6RNR0HHNeU5SMVgBK6Jkc8Vra2N2dnSSIfmFdlROwTElOlaQtUIiat7uKsuu5PkSVYjoqv9g3Akikz9rT2/KQovrQpan83LhDN0oGC5KodpDycaApvzzQRDbPx9b7R03ZV2Cm0LLsF/sPjultJmtsCL7xaX2VOoSfwO6etu0RrThFU8Avne91oltHS26zHsSCFQaIqRZSfswxTC2UlGdXK3Wu4VU/G/J97cqlTi4+Vw8U5JYPha8Zi6b+k4wGH2kOuBT9vlxCWWxSUQUsmeSMH1P7rDG19zAcP2+FzQJxjGhpC8CaYYoRf5D8/XHFN1RmjqBCpqfF9dB9ucDTozCYnz0qfcxMTB5MMb9BpWACInuxek7x1WztAjmBCKjJz9aGIYe6ZZvyN3QDCzscQuwkjrfv9y1qarYtmd/Xqv1EMrYslru3bCl+icKv3klsnn2Mk3Z7uBkxSVfP6+uvkgyJ9RfZD83Ki3S5haHiibMrUvBD6iIycLHn9FfSSlKb0GGW/9gzVrskJxqc618zF6NPI2B91QtzuCz5o+1wBPyM6d5y82DLI50d3zDweR0ig7oey6bJolwLIRl1DTXZ0sm0/gJODH+VZIcsz6b0Wx0d/EW1n9evL7UNYUgTJHFwaE27zy/CoLIUxWAsLsasWtIosAzfCsUy5vLw19h83R/KrTH1d/dBg7aZKVDxoopfGLDpdgJs/27Fs0myCbWRq6spUxJf+mbLTAs2F/hG+dq1/Q885DVupB128ppXJR53lPSNxji45v0rwwRp9K1t5kQntLOH9Yyatz6B1Z/pQqYulu/6o2ORc7zRrU3Auuq5FqOk/yOqQf3dJzVI0nUvDSS7Y5L/RBOIWVQEUsDwLLQZHOAR8a1EZzCThfDDjCCQBuYzpHDBESJfymYOhwtVYdaQ5FlL2c0DhKyde+fgImjZ7hKX1DsLyC8ryo1C5aPHzrHxzYy0ZVsLPdUttRae4vTKcQ2z2J5TALIm2ZMKjap06U9JwfNli6a7KNPd/WweJULs7eZby+EHCXV1GlMCLvA4LH0ZCtRZC5IMD2J/C1MoKgE4uOXY4mT3MrIRGQGvkzwPwpUcY/HMOUawX98cLI4km8cNBU7EQI5CsczpNE7AkD9TSujoje/kowtFiCTX93JbN9cHjWJnm56TJu27NMFShb4RiIZxm6On4prfbr0VNI/9wULyp5wLFYIiupVMXpjtv6OxM/Ro1I1MxcdlVzFV49L2UhxW1+bulk9cDw+Tu5CWys7kNfXWHewpTjoJO+/rxl2rXJ6/dszlNKT5jyFjqQJGSZKoU13JrzeuyWB/zW9wJTPvdfgl+sdJhOzKHjXNlXbBXSCOWzq/Dfnyt5ef6jkj7tLVZQ6ExDGYbhCUFBEypgP8v2lgKocbTBrqHz9dFOQYA76qsH+pWwbLkKCQcfWFA3J28UvbL3aVulBCUHdSRmTHFm8eRRn+F5ozp1i3ztEiHj3pOdpUq59wd8J5msgF9bEf116ivoTWmMVOQI5geZtXuzPspBlHDd9XYJDYv6HqKJyz8OJtV7Dqn6Z6xuXa6YxS+QWtrdibeoecoxX74hdA1H73Kn8GIP2ipkZCxkaNjegNWI4XijST0/fbgtLWXmMJy5Nf4jbTYT7U8Ii1GftDjhhj4mAWbuRlKasoD1ED8fv5UHEfpO+CREqL/qjhB1PMk13NoLdhsg7MIxBE8f+74g/9hAO6zG5Nnlx65lDr06c5lwFQDHx/QVgUt56vt9DEjtSlU3/HZtc5gK4mG1HWtwlE2fc08sJCtLFU9uX8ZIYcvpaxp2DXJPOq05ow5erw+4fE9ifaEV43r/6A58M3x+E7JbJVHW0e4xI3Hk9mPQwlASgVRQLvneQiFGwtPyhKm50CF0a0t40nA/WJX/N9OX0tZ7SkqgCYTY196o9QvnpjgXA95Pq0S5OlgJEB0J2WAy9pIPkaqI7uzRJEaU/iKuJ7IMc1NNJEFfg4iReDl1PxcM2RCMsIDmCDT9jmlg/UEkeWPBHtk2Nyxo6kaVTlY0ifZSkQUm1FleTkD2pmszaEYZXeVXatcu90PEkT6HVbxuVX5iqQ1fK8ErKZa7FsKNES7pP52NGb3K0ZsKDdNbflv2jCM58Ye6P0M+YJGeDJ4VGI1MxzFt2RUY65YvEFNjVhD6aWWJtSScFKM3IrxuzwcI961tde4QU0DXmi2hc2u2k+ea0iB5zxpDtO8voaWVtLoUadG7FebRHma+vjGCQakVPw/RN71bso5swcF4WUEHxj5WxV4G2tovt5RTwyhOY0vwmB6+1YokAsXA/wxeIAYb+BXsIJtTLEt23cVyiBTwAGGmSW2GVMAiq0sBGHk7ru9pfkea1TC/r1hOK5od4udS2+hshiE6CvFGH7D+OaXJShBWO2VbB67MdvX0mmsAS3FezWnYDd1YZwMKc6ai+ln4L9b3LQ3UV0q3EDuuyXDfIezF63ZR/xaEYhptrPDBtmysCFiLTbPQaP9s089pclRxaecmvS9d9KGu2UbQ1lYn1xPJmnYO3H1SQmNNI77i9oHk1eeQRlA7m41LWIQo9R+uBj9RFGft3OVX4022POPZ8ree1/c3bcW7CSsz8QIVtUQSlWXOOhQbGnPx+WnRKruvxwG5YiHY88H3nlwi83Gsqep86I1VBNhnPYvMC0mo9DcPgcZI/k6ehIsTG3msKczlsqk+jM9lpmcDJNNhC+XQ/VIFEqAN2tt404Y8/2+IxCLeOXg9YHG3zoam9oTyrmyTU7UxybplcdfkCvGY6CmdIpdM8M12t34sRCDXwUhM2q7dEaimPHoB99WXjb/V4y3JCnBllUv2JIY8jytD/WFs0KDLLE6QELll84gp2ae1BsH5f4hDXnKlvIVE+ordukeyfrm8N4hlomKmTmCVI81ZvuFEF/1mpKyZ+XLFlUpm47iFIBLqOaup01i6ZEGd3qGsb2JSqHP7hp6ohLS9wSR5DLkl6UhpOMHRfXc70h9g4HeUNcB0NliNQZSGslKKC+mQElJGZnYdv0o/OQVYaV3lufk6triP3k3WnroTknO4w+gyPSiZuiFigR+iP4zUJtkoHF6aYYDZNe+47vL42kqwJ7cdLS84rjqSpg49NNbyfdsPxAV6E1brZ2BWNV+vcnhOn4DGOKVeZ+XHl+ifAZJPkFmzGJ/EzvWJyd05eVTrrNFUBEEEGU5p89XqsR0bov/CvVXV6r92KvggqIN/U7hJR+9iXUvr7jGIucHMDkkUhmDZKXeytxbT/ZGAdvZJpfkKBxWuIn58zxbBGMVHAjnkqhmxG87NpQjExdIGsRrvddfbEwavEzTahk6PyN+HLCOHn3TeHP4mYtfomeawq/n7WX3c5AEf5edNxtl5CelD3UqnOqAcxE0S2Bx0I+qbAhvo62AOYlqWAcI7ayuyZBY72QPZLEl6ano9+nBP40lYyiE1dPTdhUDTJo5MKWB/XELH+nYBoNTRCasoWYPFCeYloRRj4pNhLKUSGkIfuQi9H0QYHqhnFAuiIx26QjKeDZ/TxmsVQLq4unTtmQL7+vSWSgKBj6Z4DC+K03RN/CjTNu2viSeossJPEwpRraXkO8k/2OWNuQcZIwKMi2vqc3T5fMgN/exfG2Pa1/TlCcJy9ZA5k0BAatdc4xPyewGsIFJOZ9cjqqsbd7P8gqMDOrtyFnxXm8PfvjszKU9DcY4Q5QazCwaZXZRwgPPtTCXuF2+/hzVOdFVLfACoMQkzcgIer/TxN5O2K2uQY4IcCb0M6KzHf5etmWoYVGS51/K7zbVC9MKE+a9c9WrtZh23yq0OUGcTZAmoyUvrQ4sEW1ptmfdDPnYDGGvU8Tzw7ssUdLjSighHu656lcfnh2RAv151m7L7na7gbyxEitJSVm9MR6h+jOAnc38UnWXuiyvCjv2EAM5eAuW+DYgbmXZUAeHnFbSExQfFkWaUIOT+dL/em47sLCm7M65s5dxkbpzcIf2eXcfyJ/gDGibT7Sxotp4PcQQxvJVKchrjctRoL4UWfetLUioCykzFzgsMIwUUXts9s3ysu160Tg3lFcy2DPZ8cuydpPrfVQdBOLW08u1ExLarVVNJhoux/E9CWa5Fe2LvgEIzRC9sE2LghcCzxF9xjq/dSgsnr8xnz5T8kUT11/WH4gw/ptrFSc1aos/HHuwNQt8wL7SvbdBON5w/pwC7oyN9gTAmlSv7bJQ84o/ZqL7vV/pGRoo1V0wuQv09tROF0GCV9WT4g33mwI+j9nT2UyarM+/AxSNaIz6KzSv6j6rKDOBpQV/V0Wplpo8fbMDW+toBWH0iwl6kYE+5jKzn++GCXa1Ah4CTtHXdPCLLeGdiNpJm03NPqHD+PhG4pW7TiayHJ8Y8Lt8AfVqldNqVwHqKnBa4d++WdBEWf2FG+r4gAbmJpfi8RhaEDd2n+PFp3mf0xL8VdHq+XFUyZq1daX9Amzev1rrdX3vnv3MDcYMMnoyesLWC4Vv2csD8KcO9qGKzQVGAyL5H29V12/pc1EERYbJemq0R4euBTYGzwPDTngEQX4VXAlty4hc7fOaIPr1JbK0Nn2WdUtADM6cqx6+1g7ldJxdZ+eOSKG3JGK+3W0q23Ct/IAvW/lbcPXRYD7XbnApPPRZMGK50nqjTc6+8KZBQsl/HNlxCe/cc7nlSuXYWhJM+/uDWcBgubXKWQ5O0BGleORBWoGVxHX8kjfsJSAlQlwQzGlkETOGKo/+1T0zJcaVYDSCkccX7l73eYGiKaMKNW/Z1QGjpT/38SJvA3FMGQ8UO51E9IKj2Sgxa0PRRQiKG+NnNdIymH9gOG9UGwsDymtqjjXWeq1Eq2p4KizaO7vOmm1NK2nhwzouoclcs/K7zkuKfP7j2c2U5iAkxQxN59anAWH8ZbJdyLVzweuQpyfa1zpPFG1RkbJyGjYdQDDv9wmXdcVA1AOlt5VRVvLXF9qJv+wK7ogruXPDGiSC7mXT7ThCt3/9ZPO4Ru8qUvQsY9rMJW3b38Ch/F7O2EED1K/HIbSYu4RPnn8YQwwVcv0eCSSb9CjV0utQWKJpMEzxAZbFQ77v7E0PosZwDRuxu81ZDg42aWOJw3BfUmTIb2J3itvbaEoeCfFrbUTWaZ7D8mVaz2M0rEXqOkYp3t8T+4uFqkn2mLLWGk5/N3VnlO1NGgwBdoBIQAiqLeAtSX4cG9FRHHwpeBkzQRZgQ1wVPAZ4ILNDsP3TcVMr8er2dfNVBOpc1xXwchEJd7wn9bUD0CLpAkGJmAIphXsNoboGyjxFC6Ndn2Cn/0piNnt/+W5sYolgWsWTyxIhfE/wjrT+QhQiDtRBkW+ziFLR7Ca0XnRrKApoSmMjy932WRmACm4Ct4ocGfSZrWyBDaDIsANpnKTLiw1AmQwGg9xE+8aVFBE2Rpr71IRuErbLyP381vCfScvOb0laP/7INX+449nCL0IEvelrtJ8M+RftDGuMis95yL3Kj1+tk3WwiaxJZMiQpMk6DCq3Hu6JCA5+nGo8YJv6cKPNUkgEc/CJV8ZU9nNzSuLqexLDPMe2y5roufDskz3hmpRTKrHZUAzAfhvTfgkljHz7z4kspyrN8ExjyFCFS2KoCeSLfYi7zO2Sh8Mq0udVzF/UoM6xbjSukHU5RUVWvh7O8tM1kQf6cMmdyFlNCclhN3WX5v9S6bhapjL3dG5gsLqpRiDXY+OF/GXsENxfkPO/GPfcWsnp1hH5P0ZXDmBGZH/4ZMwrxPA57dDdZbmYquVLK8N5hvItQCk4cXkh1mmnRMqY8nmfS0cCyQEt3csvpvPuP28yXqSzUQlR4ekJtzq5M2+7I5NJxGSorw6QgK0ltBa8UbRzda+RzliQT60dPHIuVXm32s1oWWOglnymkikHnd3KnMI/K5jSoLQX5BLGsgVqNgcnmnIxwxgfLJuFvYPbiXKFAYkWozpbDSSqmx8e8lGsvjweiCR8nrFpbxv1SKNqda/ZiJCi3tZFa/nLU4+ZHvDwDuxgjhFPB2G7kKHVmZVj4JfnLxkykOI1LXKq4O2kZlY8vtNYFqUp+fVWYsXq0SYOofAdWIPqgEYhAVTxop16UQoaF06va64tgzkc9PxPipLpUkPtZGXctdZbQFWTapaiN78x9pVEa4H8vldTq2nvJqsLD/6PT4yFoVrHYUJjqxM6VSTdU81LvneIcxrf1jHR6sRm4DtqCa7Mi544bUUwi3yrBOfVR50Na2I92OrvGC4S6uFmb9S5/QF+gMOfpoT7Qs580c2zUVS7YtH2HpjMT9NiCF+6bLfLc4Ub5QUmrZFBtkmuOyrufTcKS5qwYDjZ8t981O6rDLnLRclmj1o0fxe23o4I2OjpOfS+GpTorqRSeOGk634xpVqwzoQtylORCpWfYCY6UBDtl0yeIvT0p4OOYOb2UpCbJNoW/OAIdCm7zzrmqakM8Xxwow1R2rxZqa9OSMB+l/TL7qqBZp7zBJMGa9p2wGM/zN0FDnC4KG0z/NrLK1tJjCSTz2J3ZrqkRL9YWOmlkaCmvfDDNp0zpXZdGrw1/ciNY7+t44v2Z0c6VdjCpkAkTQxhiRtx0y8S6Iz/Q7owc10UxGaHK4YnAjssCKnYbU7So3Z8DPGlKXKOrMOGKhg0Ixvbsq4M2nUghxXiDa9CmQqqv5fvtYvbM4NRwA/AeXWQdEFKd4215nYmaOnyUM4CqGPlGUzM0rB4kyrKIJMPwhTJ61+x/wBESAuj0FNQlWLwYFOnGGxsf1E13M5bHrjiAvQZAq2ClyoXcxvMIYwd56IM+j8WxOI9IfgwUKVH6DU0y+VvKb43FPMxZxVz0x0B1Jr54TJQqL8KSQEIMG3OvzEneFabnVDqgNrNEqkDvGpuNBxChWww98c5YOrk3DXlAjdytZ9GNgHOEV5KmAWpTRoyE6yRZ/jqy+eH8k785r14slw31UmfAQfMUGUFGgtNPPcueA/rWK3QXXnbutydvYis0mWi+7wNT3HWYFoyhMZyK0pkwb4Rqo8G9fjl4Lql9EgcspH2t7IDL1kJ9j7H9lPksxIUzSX8x+dzjEBGCyLtn3ObKekA7r1fXy6bFS+5kYecZNcG+heJzjdOZzwKvch01oGMgB2Sj8l9z9KknP7yxZIxtqsfyoq0AEx0+/PfNbHN87ZScN7r6JZDgVQZGtYFQNHTIQShphK1bqoy2i/kM+Pl+DjC37kwCtWZIld3JMMjwUG+V1/eB+Zo7g3XIU+rYx2g4o3/BWF+r1Fj/jkCzVkjxLwte6xW/9M/LWu1aHq6TTvndtDeUQ5uiNECpkbfRECMFNzBgdWQljAEudkgT1n2T6Z1tVmCPxUmVkWJ2zdfB+WebRs+fNL1UJ3mAf6fXv9BwvHfCM7cLuX6nH3TOfPVZ5Wnnrp60Kpn+p7fLccvrkVsuAgJ1k8x8zFc2Ixp685qWkTsou0ydhWt5IiXo+UX8ASHKPI5X8eCQyWV+9GSuh5gJeqZlcXbevmCQ68SMTZibWKbSGpdT0wzzgIkh0ZJTAe6++OrWwlI5c+CBc8jsacomMa1auRWN7HBvrtn/n2v7+p13ifItCRZ6Sb2XlRxwttDxBjn3sCMdiezc4y4EkaVeeUsPh2rfZTmR5o36XM6OQ8uQWgsZtK+XrjGqXWH3KshNKkR16S9PdKr7u3Fgjrzl6NMh8WFw5omEyOtgl+afIZAlDbsB/mUEYxCA98p4OogosQJjgJTyPmyZNRV1OhFkNQfV4WtteJ+I1PWwmkQsu3XzqFxrVMh2P8UhzNW+o9H2/6By4UKSWyiEtfGcexcmgGbOYMFpq31TPOyHlrTXYLCCP1YpSBT9DUhBavCeAPtpPCrT55dcS8QUm8suxozvppusA+5+Rq2bT49Kb+5Pzx5/Pz7oOcXN9RrSAQWtbIMCFJffxJV56ajbX2Nb5x+iaM2jhcjkbXYL3IeR3g9UJMwaILItsld2EBVfBtoLtGPfAP4xAVQ6GjlalOtyqI4SkK6Tq6asqtAoT5OUnzc154ZA5ZZnCNiikrfvWrokAdcr7QitMoQLpSids7S11DaRFKl9EePuQqpn4FcL1bzdxiVfUckzRyuyPoyTHQtcOsMDVuAwtSchWYtksdPiHWwP2jhqb1irHHW++xaKaFApyuavp3kp6GRTl63kbr7ZaXndKFtQ0ZZIiDtWMR38v8ualbT+btQRKpz8JzCe5+PcTwq3qoetSsBen5CK/zz9TePTti54qVDegVo0DoT0EzlL75Ga4VVx0L0TuQLwvkn/FE0feVrTpV4O/uUVnbJuaVLWkA6kPDG8xJ7C4zLgLrJl+cJgBOiT/nq8LWlvIPqnrvBURUtoisyKdmxaueYjMA1AqPlE6OzZjU/YFxkqOLly28S3TU40/BmxffNBy9RG9z15NffCw5CWz/bF2iPFCIauQWsRoB2em+PhG04X4jTzXO/epaP7YCiRedP9VDXwKurfaamqGpcnY618UOEYbf9ue3GYhHHdRPEr59Km6crazOn5nY3z1cUrxJxUKbFuL3HO0QEFLycLkHEoWyyd5qPkdGIVO4FK8OWFpkkcFZGxQL7NPDmlMtgJS1Qw1zwwGU4SUihEgQLSDksWsAEflE/YgSKD9Tx85L0jkJLvEsBY8oL3cgziQNYzGsZLnT2viNptMqtmqMNFKCQd7hImKt3bZThyqhK6D6SKdLzdXH7iklHSAEj7jHiPDwCR2JQ0YKfSIZhfvgDYyia4Ba6g/0SKEv3H7mOdzRxRFXaOeri7wxk/7+F1qm77qRmMkXaU50EOR0osjMJJ0Y+nyd7jCmMmBDz/Ge4m7IPhL397a5fWcuk8aE6a5JtnX0GTtnIsHuILZsmAVK729Nc9YMNMUnEgX+0fuUEHYN7Y/FjVv+y1I5/3FKoyVslVd/ehwW6fLJYnRCc+fxtNPyKcVURcg9zOLJntnDw32D4RynfIweH8aItPGO0Pg1ah91BYd2OBq+Gtm+L0f4nKV+mo7wQeDLLPjjIyyfso+5ViD4Pj7RFzdiazJ6PPMsz1PC8lImVYO/4absBGn/GH5qqgXvq96zzpVzyF8v0vDGrc9a/baWl32HecvWYG9teums88AUw8PSlddmeUJoICV8ApTqDsEQVKzRfdItijhE5GBNWILTE5XrzFVwbIW9ArsXRwSP58XIb05FK2doCD8BiP5be6+WlcjQYXmE3yx3WG4CKfRuILD8vqFN88XrxJsq4/qZl603S6F+vj7Mho9RB1SPElH7rb618AeeH/bO3R8G/ROr/2leChokfR6NqhGpgcZPMKH8WmTomhwqTsXw8f84vKWL3srTEnM971Vt8D5t+p/geo07XOWtTbgyKtSG3sC4p7i3OqQ0hUcTmsbL0/9ux0w+rk1noXW+TCQfX9OJNCRWoZ9oX7YYWGVb9MJ3DzQn0gLxg85OXBrbnOTflv3d7GhVjAh2kC3PlMkIOqYDzot4c9m/ZNvVJF8ApaK1V4T0Z49idBPAQXrlnyhEkCiOKAJeRqAKIPDuHeTduFTGjRdE8vaX+U70yBsYKGF/27SbFMsCiaumVS7KsLdI1rR1rAkjPWLqrTFG01BeRVazU8rkA5adqpo8xdF9zPmcfHSPuLKk+456CVNb68sLMj0hsa8zzGBrd6tbLcx4gnYnrUkUunnCuNK/5O+7y6nfZwCa5OCFanAVOQKUorr8v66dSfN7Ur1UWohyxZO5NBnkp8Rt4aip8wKnDWFjbAzSjhgXJBgMLv68tHEnCRV/e73H5PbcHqsjKFFJU7kd5hgNFj4RaE0zXAARYSNOkzdD0c5cSDcBIWvFqfXl0rVgQeiDA0yqBtETtbVows3Sg3WW+951b9qw4WAGvKNtWW++XKkK/uQ4AudwvYjNWYgx1qYqsXcNVLYLAss9IaIevYzLZXXXvAHVgY3Kcj9WXdjOpQQ93oduNKcVd9EvzFXEptDfP/VkzzYNWHC8/VFFKSK3n5xVz9p+KiA5Ywv//0BruptRnXTOqOubgAPvUFswQKsxl2V/cjMhR7FBulTWIw5rnk9mvzKvf4mT+Zp4C8ia9JSXyZN4SglwwJ61UQjqINEXUbjr7g/NzDUn8SEiVQcSZPZQ8YEvOMBosvRBXkiKMdoM0hMkuPsw6psqCJyYpl/0XfRvPU9jPVPGNtXEzwBszVgTiYQbXbycaY7Sp+OnkKaUEchIn8xARSyr/VztOfI5hn8Cx9K4k56305+KzKyUbsac3RVXSxsCHJbOnFQiK57Zcv1+CY7CFMQAgsW+rEaiy2vDT9Y1atbOyqqtG1Z2+W/qWZ6+ehGfoVoHCauEPqPAoP4GCv8ur//35unyduRCi8ZjVg2+xUWSOg4ncEFnHgoIhJDWGJgCjW2ZRL97EawzTxENvoQontx76rF4wHwO8qKddLw4i/0852cdVQtdFOBHI9jdIL9wR30p5hMzC7pnkYMg5iNirvRMqw4AhVPpzG3XLPQw5ziR7zy/aJN1oj0RTf4jdmyRlwW7Iro9bfr99nYNHDo/nVkDCBFP8QX+34ojvF226hgaSK69HBFUYOs0RYkxL1T4x9RMRH3V0qK19Q3rVQ3KJrLaA22KCp3GMKVZNNwtJfn12oy2y/ioHC+y9b889Yq75ykYapr9B+gkxCaW8b2LOVQCGEDoxojGurYVXsdNpTjClxkmx+xY2ux1Eom+d7Jka04HQpqEK4BhUztZYoHu5Mavpk0c4KqVoDcZuYznK6abCYBK/kclCBo+hiommWuJe8/KYZ1+n8EEDsTe41cJA8ro3+zT7hZv4/MK+ItY3BgHK+Rupmj1ml7hJjg0lg7Eqj4uRi+vCCxeg3kzpANoMk8cHNMyPx4V/XRAkaw9iEpkh6JUpqSFOnzFbrmuepkJH7qqRYNXBcwazHGvq60RiUeNaIioWJWKUxWe50IykXoEnOkh5B6k+y6T3yAOHotFFMuz3qRSzNE1Nv0V0UGPOj4dyiLzpD4iQwAxv9P/Z/B/w4DYxtTQycXe1tDJ2uAt5Ops4u9k6mvpRngfwA0vbZhCmVuZHN0cmVhbQplbmRvYmoKCjMzIDAgb2JqCjc4MjEzCmVuZG9iagoKMzQgMCBvYmoKPDwvVHlwZS9Gb250RGVzY3JpcHRvci9Gb250TmFtZS9OaW1idXNTYW5MLVJlZ3UKL0ZsYWdzIDQKL0ZvbnRCQm94Wy0xNzQgLTI4NSAxMDIxIDk1M10vSXRhbGljQW5nbGUgMAovQXNjZW50IDk1MwovRGVzY2VudCAtMjg1Ci9DYXBIZWlnaHQgOTUzCi9TdGVtViA4MAovRm9udEZpbGUgMzIgMCBSCj4+CmVuZG9iagoKMzUgMCBvYmoKPDwvTGVuZ3RoIDg3Mi9GaWx0ZXIvRmxhdGVEZWNvZGU+PgpzdHJlYW0KeJxd1s1u2zoQBeC9n0LLdlFYEmc4MWAEIGUJyOLeFk37AI7NpAYa2VCcRd6+OnPU30XiY1oafhzJlNfd3e5uPF3Xn6bz4b5cq8fTeJzKy/l1OpTqoTydxlXTVsfT4bq88/+H5/1ltZ7PvX97uZbnu/HxvN2u1p/nz16u01v1Lh3PD+X9av1xOpbpND5V77529/P7+9fL5Xt5LuO1qle3t9WxPM51/ttf/t8/l7Wf9eHuOH98ur59mE/5fcCXt0upWn/fkHI4H8vLZX8o0358KqttXd9W22G4XZXx+M9nTV3znIfHw7f9tNq2OLau55c5N8wNcsvcIgfmgCzMgqzMihyZI7LNua2bDfINx2+QN8w+npgTcmbOyB1zh7xj3iH3zD3ywDyvcBvoD/AH+gP8gf4Af6A/wB/oD/AH+gP8gf4AfzBmQ6Y/wB/oD/AH+gP8gf4Af6A/wB/oD/AH+gP8gf4Av9Av8Av9Ar/QL/AL/QK/0C/wC/0Cv9Av8Av9Ar/QL/AL/QK/0C/wC/0Cv9Av8Av9Ar/QL/AL/QK/0q/wK/0Kv9Kv8Cv9Cr/Sr/Ar/Qq/0q/wK/0Kv9Kv8Cv9Cr/Sr/Ar/Qq/0q/wK/0Kv9Kv8Cv9Cn+sea+ifqQ/wh/pj/BH+iP8kf4If6Q/wh/pj/BH+iP8kf7o9emP8Ef6I/yR/gh/pD/CH+mP8Ef6I/yR/gi/sf+G/hv9Br/Rb/Ab/Qa/0W/wG/0Gv9Fv8Bv9Br/Rb/Ab/Qa/0W/wG/0Gv9Fv8Bv9Br/Rb/AnOhOcic4EZ6IzwZnEr4vf54nO+QU72rJzyebvjSz5ApqNF+ICEhaQuIDkhZYNyMcTLzygiQtIWEDqfNy/5GnHjEUmLGDItaMHZsyVG9YBOreefTPNgRnHZzY9Y97MRmc0OnOj9E0237AO5sobZjQrL040MdOZ4cx0+oabF6fPy5sj4+bolhsa4x0bndGHzhvddji3c1u7Qx+6pdF+buQ4LnxnzOhJt/TTxxPHYe4Wm4/vOA5z1zPD3A2cF33YLV88eHo63dMvNwFq9j5X4xtiz2vnnt7nbXxz6Zd5cfzAOj3qDL6Wxh8Gw1IHxw+sM6DOsNTBtRtYZzf8eZPhAYon/M8Hc3V4nab5oew/A/xpjOfwaSzVr58Kl/MFp/nfD5Io2CIKZW5kc3RyZWFtCmVuZG9iagoKMzYgMCBvYmoKPDwvVHlwZS9Gb250L1N1YnR5cGUvVHlwZTEvQmFzZUZvbnQvTmltYnVzU2FuTC1SZWd1Ci9Ub1VuaWNvZGUgMzUgMCBSCi9GaXJzdENoYXIgMCAvTGFzdENoYXIgMjU1Ci9XaWR0aHNbMCAwIDAgMCAwIDAgMCAwIDAgMCAwIDAgMCAwIDAgMAowIDAgMCAwIDAgMCAwIDAgMCAwIDAgMCAwIDAgMCAwCjI3OCAyNzggMzU1IDU1NiA1NTYgODg5IDY2NyAyMjEgMzMzIDMzMyAzODkgNTg0IDI3OCAzMzMgMjc4IDI3OAo1NTYgNTU2IDU1NiA1NTYgNTU2IDU1NiA1NTYgNTU2IDU1NiA1NTYgMjc4IDI3OCA1ODQgNTg0IDU4NCA1NTYKMTAxNSA2NjcgNjY3IDcyMiA3MjIgNjY3IDYxMSA3NzggNzIyIDI3OCA1MDAgNjY3IDU1NiA4MzMgNzIyIDc3OAo2NjcgNzc4IDcyMiA2NjcgNjExIDcyMiA2NjcgOTQ0IDY2NyA2NjcgNjExIDI3OCAyNzggMjc4IDQ2OSA1NTYKMjIyIDU1NiA1NTYgNTAwIDU1NiA1NTYgMjc4IDU1NiA1NTYgMjIyIDIyMiA1MDAgMjIyIDgzMyA1NTYgNTU2CjU1NiA1NTYgMzMzIDUwMCAyNzggNTU2IDUwMCA3MjIgNTAwIDUwMCA1MDAgMzM0IDI2MCAzMzQgNTg0IDAKMCAwIDAgMCAwIDAgMCAwIDAgMCAwIDAgMCAwIDAgMAowIDAgMCAwIDAgMCAwIDAgMCAwIDAgMCAwIDAgMCAwCjAgMzMzIDU1NiA1NTYgMTY3IDU1NiA1NTYgNTU2IDU1NiAxOTEgMzMzIDU1NiAzMzMgMzMzIDUwMCA1MDAKMCA1NTYgNTU2IDU1NiAyNzggMCA1MzcgMzUwIDIyMiAzMzMgMzMzIDU1NiAxMDAwIDEwMDAgMCA2MTEKMCAzMzMgMzMzIDMzMyAzMzMgMzMzIDMzMyAzMzMgMzMzIDAgMzMzIDMzMyAwIDMzMyAzMzMgMzMzCjEwMDAgMCAwIDAgMCAwIDAgMCAwIDAgMCAwIDAgMCAwIDAKMCAxMDAwIDAgMzcwIDAgMCAwIDAgNTU2IDc3OCAxMDAwIDM2NSAwIDAgMCAwCjAgODg5IDAgMCAwIDI3OCAwIDAgMjIyIDYxMSA5NDQgNjExIDAgMCAwIDAKXQovRm9udERlc2NyaXB0b3IgMzQgMCBSPj4KZW5kb2JqCgozNyAwIG9iago8PC9GMSAzNiAwIFIvRjIgMjYgMCBSL0YzIDIxIDAgUi9GNCAzMSAwIFIvRjUgMTEgMCBSL0Y2IDE2IDAgUgo+PgplbmRvYmoKCjM4IDAgb2JqCjw8L0ZvbnQgMzcgMCBSCi9Qcm9jU2V0Wy9QREYvVGV4dF0KPj4KZW5kb2JqCgoxIDAgb2JqCjw8L1R5cGUvUGFnZS9QYXJlbnQgNiAwIFIvUmVzb3VyY2VzIDM4IDAgUi9NZWRpYUJveFswIDAgNTk1IDg0Ml0vR3JvdXA8PC9TL1RyYW5zcGFyZW5jeS9DUy9EZXZpY2VSR0IvSSB0cnVlPj4vQ29udGVudHMgMiAwIFI+PgplbmRvYmoKCjYgMCBvYmoKPDwvVHlwZS9QYWdlcwovUmVzb3VyY2VzIDM4IDAgUgovTWVkaWFCb3hbIDAgMCA1OTUgODQyIF0KL0tpZHNbIDEgMCBSIF0KL0NvdW50IDE+PgplbmRvYmoKCjM5IDAgb2JqCjw8L1R5cGUvQ2F0YWxvZy9QYWdlcyA2IDAgUgovUGFnZU1vZGUvVXNlT3V0bGluZXMKL09wZW5BY3Rpb25bMSAwIFIgL1hZWiBudWxsIG51bGwgMF0KL0xhbmcoaHUtSFUpCj4+CmVuZG9iagoKNDAgMCBvYmoKPDwvQXV0aG9yPEZFRkYwMDQ2MDA2MTAwNzQwMEU5MDA3MjAwMjAwMDVBMDA3MzAwNkYwMDZDMDA3ND4KL0NyZWF0b3I8RkVGRjAwNTcwMDcyMDA2OTAwNzQwMDY1MDA3Mj4KL1Byb2R1Y2VyPEZFRkYwMDRDMDA2OTAwNjIwMDcyMDA2NTAwNEYwMDY2MDA2NjAwNjkwMDYzMDA2NTAwMjAwMDM1MDAyRTAwMzI+Ci9DcmVhdGlvbkRhdGUoRDoyMDE3MDUyNTE0NTcxMyswMicwMCcpPj4KZW5kb2JqCgp4cmVmCjAgNDEKMDAwMDAwMDAwMCA2NTUzNSBmIAowMDAwMTM1MjE1IDAwMDAwIG4gCjAwMDAwMDAwMTkgMDAwMDAgbiAKMDAwMDAwMDU0OSAwMDAwMCBuIAowMDAwMDAwNTY5IDAwMDAwIG4gCjAwMDAwMTAzMTEgMDAwMDAgbiAKMDAwMDEzNTM1OCAwMDAwMCBuIAowMDAwMDEwMzMyIDAwMDAwIG4gCjAwMDAwMTgxODggMDAwMDAgbiAKMDAwMDAxODIwOSAwMDAwMCBuIAowMDAwMDE4NDA0IDAwMDAwIG4gCjAwMDAwMTg3ODkgMDAwMDAgbiAKMDAwMDAxOTAzMSAwMDAwMCBuIAowMDAwMDI4MDQyIDAwMDAwIG4gCjAwMDAwMjgwNjQgMDAwMDAgbiAKMDAwMDAyODI1NSAwMDAwMCBuIAowMDAwMDI4NjIxIDAwMDAwIG4gCjAwMDAwMjg4NDIgMDAwMDAgbiAKMDAwMDAzNDQyMCAwMDAwMCBuIAowMDAwMDM0NDQyIDAwMDAwIG4gCjAwMDAwMzQ2MzUgMDAwMDAgbiAKMDAwMDAzNTAwNyAwMDAwMCBuIAowMDAwMDM1MjMxIDAwMDAwIG4gCjAwMDAwNDQzNDEgMDAwMDAgbiAKMDAwMDA0NDM2MyAwMDAwMCBuIAowMDAwMDQ0NTU4IDAwMDAwIG4gCjAwMDAwNDQ5NDQgMDAwMDAgbiAKMDAwMDA0NTE4MiAwMDAwMCBuIAowMDAwMDUzNzg5IDAwMDAwIG4gCjAwMDAwNTM4MTEgMDAwMDAgbiAKMDAwMDA1NDAwNiAwMDAwMCBuIAowMDAwMDU0MzkxIDAwMDAwIG4gCjAwMDAwNTQ2MzEgMDAwMDAgbiAKMDAwMDEzMjk1OCAwMDAwMCBuIAowMDAwMTMyOTgxIDAwMDAwIG4gCjAwMDAxMzMxNzAgMDAwMDAgbiAKMDAwMDEzNDExMiAwMDAwMCBuIAowMDAwMTM1MDc3IDAwMDAwIG4gCjAwMDAxMzUxNjAgMDAwMDAgbiAKMDAwMDEzNTQ1NyAwMDAwMCBuIAowMDAwMTM1NTc2IDAwMDAwIG4gCnRyYWlsZXIKPDwvU2l6ZSA0MS9Sb290IDM5IDAgUgovSW5mbyA0MCAwIFIKL0lEIFsgPEM1NDcyMzRBQ0IyMTJCN0NENjVCQTk2MUY5RTlBQ0FFPgo8QzU0NzIzNEFDQjIxMkI3Q0Q2NUJBOTYxRjlFOUFDQUU+IF0KL0RvY0NoZWNrc3VtIC80NkY1M0U2RTZFNTBEREJFNDg5QjBGQkJBN0FGQTQ3NAovQWRkaXRpb25hbFN0cmVhbXMgWy9hcHBsaWNhdGlvbiMyRnZuZCMyRW9hc2lzIzJFb3BlbmRvY3VtZW50IzJFdGV4dCA0IDAgUgpdCj4+CnN0YXJ0eHJlZgoxMzU4MDkKJSVFT0YKDQozOSAwIG9iago8PAovVHlwZSAvQ2F0YWxvZwovUGFnZXMgNiAwIFIKL1BhZ2VNb2RlIC9Vc2VPdXRsaW5lcwovT3BlbkFjdGlvbiBbMSAwIFIgL1hZWiBudWxsIG51bGwgMF0KL0xhbmcgKGh1LUhVKQovQWNyb0Zvcm0gPDwKL0ZpZWxkcyBbNDEgMCBSXQovU2lnRmxhZ3MgMwo+Pgo+PgplbmRvYmoKNDEgMCBvYmoKPDwKL0ZUIC9TaWcKL1R5cGUgL0Fubm90Ci9TdWJ0eXBlIC9XaWRnZXQKL0YgMTMyCi9UIChTaWduYXR1cmUxKQovViA0MiAwIFIKL1AgMSAwIFIKL1JlY3QgWzAuMCAwLjAgMC4wIDAuMF0KL0FQIDQzIDAgUgo+PgplbmRvYmoKNDIgMCBvYmoKPDwKL1R5cGUgL0RvY1RpbWVTdGFtcAovRmlsdGVyIC9BZG9iZS5QUEtMaXRlCi9TdWJGaWx0ZXIgL0VUU0kuUkZDMzE2MQovQ29udGVudHMgPDMwODIwNjcwMDYwOTJBODY0ODg2RjcwRDAxMDcwMkEwODIwNjYxMzA4MjA2NUQwMjAxMDMzMTBGMzAwRDA2MDk2MDg2NDgwMTY1MDMwNDAyMDEwNTAwMzA3MjA2MEIyQTg2NDg4NkY3MEQwMTA5MTAwMTA0QTA2MzA0NjEzMDVGMDIwMTAxMDYwMzJBMDMwNDMwMzEzMDBEMDYwOTYwODY0ODAxNjUwMzA0MDIwMTA1MDAwNDIwRDczQTRBNjc4REM0RjIyODNCREE2ODU2RjBBRjM2Q0FEMTkwNjU3OEEyMzlGRDY0RDg1REY3RUZFQjUwNEZBNTAyMTEwMEYwMzNFQUEyNjkyODQwMTdDMUNBMDhCMjdCQkE1OTZFMTgwRjMyMzAzMjMwMzAzNjMyMzQzMTM0MzEzNDMxMzA1QUEwODIwMzcyMzA4MjAzNkUzMDgyMDI1NkEwMDMwMjAxMDIwMjAxNjQzMDBEMDYwOTJBODY0ODg2RjcwRDAxMDEwQjA1MDAzMDU1MzExODMwMTYwNjAzNTUwNDAzMEMwRjczNjU2QzY2MkQ3MzY5Njc2RTY1NjQyRDc0NzM2MTMxMTkzMDE3MDYwMzU1MDQwQTBDMTA0RTZGNzc2OTZFNjEyMDUzNkY2Qzc1NzQ2OTZGNkU3MzMxMTEzMDBGMDYwMzU1MDQwQjBDMDg1MDRCNDkyRDU0NDU1MzU0MzEwQjMwMDkwNjAzNTUwNDA2MTMwMjRDNTUzMDFFMTcwRDMxMzkzMDM3MzEzMTMwMzQzNTMyMzEzOTVBMTcwRDMyMzEzMDM1MzEzMTMwMzQzNTMyMzEzOTVBMzA1NTMxMTgzMDE2MDYwMzU1MDQwMzBDMEY3MzY1NkM2NjJENzM2OTY3NkU2NTY0MkQ3NDczNjEzMTE5MzAxNzA2MDM1NTA0MEEwQzEwNEU2Rjc3Njk2RTYxMjA1MzZGNkM3NTc0Njk2RjZFNzMzMTExMzAwRjA2MDM1NTA0MEIwQzA4NTA0QjQ5MkQ1NDQ1NTM1NDMxMEIzMDA5MDYwMzU1MDQwNjEzMDI0QzU1MzA4MjAxMjIzMDBEMDYwOTJBODY0ODg2RjcwRDAxMDEwMTA1MDAwMzgyMDEwRjAwMzA4MjAxMEEwMjgyMDEwMTAwQjBGNjVBODI4OEI4NkQwNzIxREM5NjcyM0YyMkNBNzQyRUFEMzg3MDcxOTA2QkQ0RDA4OTlERDg1MkYxQjQ4OTY4NTM5MTQ4MjYzMDdENENBMjNBRjUwNDc0NTc4MDUwRTE4NzA2OTI0QjFCQzNFNkI0MUU1NDAyNzlGOEEzRUIyMjcyMDFDMzNCRTA1QTAzREU4NUY0NDMwRjY5OTkzOTMyMzIzOEY1MUU1QTU2RDhCMTg1QTc0RDc3OEQ2NDVCMTdCMkIwMTdGRjI5OTFBRTRFMUFDRTVFMjU3RDU2NEVDRUVFNjgzRDMwNDFBM0RGQzI5MUUzQTFCNTlGMDY2QkZGRDAzRjA3OEVFMzRGMTJERUFDMTVEMkY3OTNGRTk5QjcyMkI5QzhGQjU5NjlEODNBQjNDQkUwNDcwOTVGN0FFMjg4RDZDOUNBOEM1ODE2MTk0QjAxRTJENDZFQTRBNDJFMkE4OTg3RjE2NDExOUVBOTgyRDNBQzNFRTYxRjc3NzQ3QUQxQTE2NkI4Qjc4QzBFOTE5MjUyODE5Qjk2MkE2QTZGQ0I3OEE4Njk0MzZDOEREMkFBMTIzNDBDMzU2ODg5MDYzOUZBOEFDOTYzRDZGNjkyMjE4NTgyM0RDQkFDOUUxNTFDQTFFMjBBNzk0QzZDOTNDRTZGMUNCQTJCRDEwMjAzMDEwMDAxQTM0OTMwNDczMDBFMDYwMzU1MUQwRjAxMDFGRjA0MDQwMzAyMDc4MDMwMTYwNjAzNTUxRDI1MDEwMUZGMDQwQzMwMEEwNjA4MkIwNjAxMDUwNTA3MDMwODMwMUQwNjAzNTUxRDBFMDQxNjA0MTQyMDE4RDMyMUJCMkYzMEFFRUVEMzBEODJCREZFRDg4QTdDNDRDOEY5MzAwRDA2MDkyQTg2NDg4NkY3MEQwMTAxMEIwNTAwMDM4MjAxMDEwMDk3NEM4OTRCMzJGM0RGOEM2OEFGMEFBMDdCODFEODFBOTY4NjVCNDQzMTlDNUYzQkM4RTEwMTAzNDY5N0YzRUY4NDM1MEI4MjBCOTM5NTMzMjFCMjJGQjVFNkNCNzJBMDgyMDJBNTdFQ0RCOTEzNUE1OEJFQkMzMUNGN0Q2MzRDQkJGRDMwRjc1NUM2NzZENkRGMDZFRjUwRDZCOEExMkQ5ODA0RjJBRDRCRkRGODNBQzUzMzJBNDEzNDI0MDVBMEU5MkRFNTg2NjkxNEEwQ0U3RDUxOTU0NjI4QzUwMzg2Q0M1ODZERDZGNUZERjE3RTEwRUFCOENFOUNBRUNGODYzMjIyQUVFRUI0NEUwQ0M0OEU5QzZEMjExMERBMkNBQzk2ODJCNDAwQzg0MDA5Q0JDODFGNDkyOTIyOThBNzlDQkM4NUVDOUIyRDM1MDEwMEQyQkI0NUMzMTREMUNEQkRDNEJGNjI1MUZDMDg2QTgxNEIyMDE1MzFDQTI0Njg5RDU3MkY0MTE5NkNBODMwRTM0ODAwM0RDQ0MwMDIzRjJGMzIxODc4NUNEOTQxMTMxMTE5RDE3RjU5QTEyMDFFQkMxQzk0QzkxQzUzN0M5QkQ0MTNCMzg5RkNFMDU3NzZCOEU5NkVCNjlGOTY4QjJCOUFDQzE5NTI2REU0NEUzQzNDMzE4MjAyNUIzMDgyMDI1NzAyMDEwMTMwNUEzMDU1MzExODMwMTYwNjAzNTUwNDAzMEMwRjczNjU2QzY2MkQ3MzY5Njc2RTY1NjQyRDc0NzM2MTMxMTkzMDE3MDYwMzU1MDQwQTBDMTA0RTZGNzc2OTZFNjEyMDUzNkY2Qzc1NzQ2OTZGNkU3MzMxMTEzMDBGMDYwMzU1MDQwQjBDMDg1MDRCNDkyRDU0NDU1MzU0MzEwQjMwMDkwNjAzNTUwNDA2MTMwMjRDNTUwMjAxNjQzMDBEMDYwOTYwODY0ODAxNjUwMzA0MDIwMTA1MDBBMDgxRDMzMDFBMDYwOTJBODY0ODg2RjcwRDAxMDkwMzMxMEQwNjBCMkE4NjQ4ODZGNzBEMDEwOTEwMDEwNDMwMUMwNjA5MkE4NjQ4ODZGNzBEMDEwOTA1MzEwRjE3MEQzMjMwMzAzNjMyMzQzMTM0MzEzNDMxMzA1QTMwMkQwNjA5MkE4NjQ4ODZGNzBEMDEwOTM0MzEyMDMwMUUzMDBEMDYwOTYwODY0ODAxNjUwMzA0MDIwMTA1MDBBMTBEMDYwOTJBODY0ODg2RjcwRDAxMDEwQjA1MDAzMDJGMDYwOTJBODY0ODg2RjcwRDAxMDkwNDMxMjIwNDIwOUE4NEFEQTFEN0E2NTk1NzAyRjhBMDNEODhENjE1RjIwMzBCNkEwNjBBMEEzNUM5QkExOERDQTM4QjE0REQ3NjMwMzcwNjBCMkE4NjQ4ODZGNzBEMDEwOTEwMDIyRjMxMjgzMDI2MzAyNDMwMjIwNDIwRTE3Qjg3ODgyRUFFRjZBRDQwODRBMTNCNzJFMjc2MUQ3NkIwMUQ3NTQ0Nzk2MUNBMEYzRkVBMUE5MjMyN0VEMzMwMEQwNjA5MkE4NjQ4ODZGNzBEMDEwMTBCMDUwMDA0ODIwMTAwOTE0QzQxMjVFNkI3OEM0NUYzM0ZGNzZBNUFCRTY3NjNCQUNDQkVCMTc4MTQ3M0RBMjI4NDUxQzU4QUQ4MjgyN0Q3NkM5OTQyNkExRThERDU2QjRDRTEzNDMyQ0Q4NTlEMjYyMkJFREMwMkREN0QxRTBEMEMxODMyRjM3Qzg0MjlCMDE0NkRBQjc4RkYzOUM2NjM4RTZDQjUxQTkwMjQ2N0I5RjhEQTA5NDJFREYxOThDRUY1RTA0QUYwMjY4MEJERDZEODhFRDU1NDFFRkJGM0FDMTk2OTM2QjNCRkQ4MjRERUU3QkQwOEY2OEM4OTc3RDA0REVBRjQ0RUJFREFGQ0JGOTg3NUNFQzZFMzM1NEE0QkY1NkJBOEZGNDQyMTMxMjAzODI1RkI3M0VCRTY0RDE4QzhDMzAzQzg2NEM3NUJCNzc2NzA2OTY5QjBDQzIzRDU2MkM4MjdEOTA0MUJDQkUzQjVFQzcyNzcyOUJEQkIyQjlFRjVGMzdGRjE1RDc2ODQzNEE2NjE0RjQ2QkI5QzNDMkI5NkQzNDg4QjI5MzIwQkY1NjUwQTYwRDk1NkJGMkUxN0EwQjVBRDBGRjlDQTlEQThCQzkzRTA5MTM2RjgxNUJBMTM3QUQyM0I2QkZDQTg4RkYxNTlGRjZFMDlGM0U0MjQ3NjlFNkJBNTQ2NjAwMDAwMDAwMDAwMDAwMDAwMDAwMDAwMDAwMDAwMDAwMDAwMDAwMDAwMDAwMDAwMDAwMDAwMDAwMDAwMDAwMDAwMDAwMDAwMDAwMDAwMDAwMDAwMDAwMDAwMDAwMDAwMDAwMDAwMDAwMDAwMDAwMDAwMDAwMDAwMDAwMDAwMDAwMDAwMDAwMDAwMDAwMDAwMDAwMDAwMDAwMDAwMDAwMDAwMDAwMDAwMDAwMDAwMDAwMDAwMDAwMDAwMDAwMDAwMDAwMDAwMDAwMDAwMDAwMDAwMDAwMDAwMDAwMDAwMDAwMDAwMDAwMDAwMDAwMDAwMDAwMDAwMDAwMDAwMDAwMDAwMDAwMDAwMDAwMDAwMDAwMDAwMDAwMDAwMDAwMDAwMDAwMDAwMDAwMDAwMDAwMDAwMDAwMDAwMDAwMDAwMDAwMDAwMDAwMDAwMDAwMDAwMDAwMDAwMDAwMDAwMDAwMDAwMDAwMDAwMDAwMDAwMDAwMDAwMDAwMDAwMDAwMDAwMDAwMDAwMDAwMDAwMDAwMDAwMDAwMDAwMDAwMDAwMDAwMDAwMDAwMDAwMDAwMDAwMDAwMDAwMDAwMDAwMDAwMDAwMDAwMDAwMDAwMDAwMDAwMDAwMDAwMDAwMDAwMDAwMDAwMDAwMDAwMDAwMDAwMDAwMDAwMDAwMDAwMDAwMDAwMDAwMDAwMDAwMDAwMDAwMDAwMDAwMDAwMDAwMDAwMDAwMDAwMDAwMDAwMDAwMDAwMDAwMDAwMDAwMDAwMDAwMDAwMDAwMDAwMDAwMDAwMDAwMDAwMDAwMDAwMDAwMDAwMDAwMDAwMDAwMDAwMDAwMDAwMDAwMDAwMDAwMDAwMDAwMDAwMDAwMDAwMDAwMDAwMDAwMDAwMDAwMDAwMDAwMDAwMDAwMDAwMDAwMDAwMDAwMDAwMDAwMDAwMDAwMDAwMDAwMDAwMDAwMDAwMDAwMDAwMDAwMDAwMDAwMDAwMDAwMDAwMDAwMDAwMDAwMDAwMDAwMDAwMDAwMDAwMDAwMDAwMDAwMDAwMDAwMDAwMDAwMDAwMDAwMDAwMDAwMDAwMDAwMDAwMDAwMDAwMDAwMDAwMDAwMDAwMDAwMDAwMDAwMDAwMDAwMDAwMDAwMDAwMDAwMDAwMDAwMDAwMDAwMDAwMDAwMDAwMDAwMDAwMDAwMDAwMDAwMDAwMDAwMDAwMDAwMDAwMDAwMDAwMDAwMDAwMDAwMDAwMDAwMDAwMDAwMDAwMDAwMDAwMDAwMDAwMDAwMDAwMDAwMDAwMDAwMDAwMDAwMDAwMDAwMDAwMDAwMDAwMDAwMDAwMDAwMDAwMDAwMDAwMDAwMDAwMDAwMDAwMDAwMDAwMDAwMDAwMDAwMDAwMDAwMDAwMDAwMDAwMDAwMDAwMDAwMDAwMDAwMDAwMDAwMDAwMDAwMDAwMDAwMDAwMDAwMDAwMDAwMDAwMDAwMDAwMDAwMDAwMDAwMDAwMDAwMDAwMDAwMDAwMDAwMDAwMDAwMDAwMDAwMDAwMDAwMDAwMDAwMDAwMDAwMDAwMDAwMDAwMDAwMDAwMDAwMDAwMDAwMDAwMDAwMDAwMDAwMDAwMDAwMDAwMDAwMDAwMDAwMDAwMDAwMDAwMDAwMDAwMDAwMDAwMDAwMDAwMDAwMDAwMDAwMDAwMDAwMDAwMDAwMDAwMDAwMDAwMDAwMDAwMDAwMDAwMDAwMDAwMDAwMDAwMDAwMDAwMDAwMDAwMDAwMDAwMDAwMDAwMDAwMDAwMDAwMDAwMDAwMDAwMDAwMDAwMDAwMDAwMDAwMDAwMDAwMDAwMDAwMDAwMDAwMDAwMDAwMDAwMDAwMDAwMDAwMDAwMDAwMDAwMDAwMDAwMDAwMDAwMDAwMDAwMDAwMDAwMDAwMDAwMDAwMDAwMDAwMDAwMDAwMDAwMDAwMDAwMDAwMDAwMDAwMDAwMDAwMDAwMDAwMDAwMDAwMDAwMDAwMDAwMDAwMDAwMDAwMDAwMDAwMDAwMDAwMDAwMDAwMDAwMDAwMDAwMDAwMDAwMDAwMDAwMDAwMDAwMDAwMDAwMDAwMDAwMDAwMDAwMDAwMDAwMDAwMDAwMDAwMDAwMDAwMDAwMDAwMDAwMDAwMDAwMDAwMDAwMDAwMDAwMDAwMDAwMDAwMDAwMDAwMDAwMDAwMDAwMDAwMDAwMDAwMDAwMDAwMDAwMDAwMDAwMDAwMDAwMDAwMDAwMDAwMDAwMDAwMDAwMDAwMDAwMDAwMDAwMDAwMDAwMDAwMDAwMDAwMDAwMDAwMDAwMDAwMDAwMDAwMDAwMDAwMDAwMDAwMDAwMDAwMDAwMDAwMDAwMDAwMDAwMDAwMDAwMDAwMDAwMDAwMDAwMDAwMDAwMDAwMDAwMDAwMDAwMDAwMDAwMDAwMDAwMDAwMDAwMDAwMDAwMDAwMDAwMDAwMDAwMDAwMDAwMDAwMDAwMDAwMDAwMDAwMDAwMDAwMDAwMDAwMDAwMDAwMDAwMDAwMDAwMDAwMDAwMDAwMDAwMDAwMDAwMDAwMDAwMDAwMDAwMDAwMDAwMDAwMDAwMDAwMDAwMDAwMDAwMDAwMDAwMDAwMDAwMDAwMDAwMDAwMDAwMDAwMDAwMDAwMDAwMDAwMDAwMDAwMDAwMDAwMDAwMDAwMDAwMDAwMDAwMDAwMDAwMDAwMDAwMDAwMDAwMDAwMDAwMDAwMDAwMDAwMDAwMDAwMDAwMDAwMDAwMDAwMDAwMDAwMDAwMDAwMDAwMDAwMDAwMDAwMDAwMDAwMDAwMDAwMDAwMDAwMDAwMDAwMDAwMDAwMDAwMDAwMDAwMDAwMDAwMDAwMDAwMDAwMDAwMDAwMDAwMDAwMDAwMDAwMDAwMDAwMDAwMDAwMDAwMDAwMDAwMDAwMDAwMDAwMDAwMDAwMDAwMDAwMDAwMDAwMDAwMDAwMDAwMDAwMDAwMDAwMDAwMDAwMDAwMDAwMDAwMDAwMDAwMDAwMDAwMDAwMDAwMDAwMDAwMDAwMDAwMDAwMDAwMDAwMDAwMDAwMDAwMDAwMDAwMDAwMDAwMDAwMDAwMDAwMDAwMDAwMDAwMDAwMDAwMDAwMDAwMDAwMDAwMDAwMDAwMDAwMDAwMDAwMDAwMDAwMDAwMDAwMDAwMDAwMDAwMDAwMDAwMDAwMDAwMDAwMDAwMDAwMDAwMDAwMDAwMDAwMDAwMDAwMDAwMDAwMDAwMDAwMDAwMDAwMDAwMDAwMDAwMDAwMDAwMDAwMDAwMDAwMDAwMDAwMDAwMDAwMDAwMDAwMDAwMDAwMDAwMDAwMDAwMDAwMDAwMDAwMDAwMDAwMDAwMDAwMDAwMDAwMDAwMDAwMDAwMDAwMDAwMDAwMDAwMDAwMDAwMDAwMDAwMDAwMDAwMDAwMDAwMDAwMDAwMDAwMDAwMDAwMDAwMDAwMDAwMDAwMDAwMDAwMDAwMDAwMDAwMDAwMDAwMDAwMDAwMDAwMDAwMDAwMDAwMDAwMDAwMDAwMDAwMDAwMDAwMDAwMDAwMDAwMDAwMDAwMDAwMDAwMDAwMDAwMDAwMDAwMDAwMDAwMDAwMDAwMDAwMDAwMDAwMDAwMDAwMDAwMDAwMDAwMDAwMDAwMDAwMDAwMDAwMDAwMDAwMDAwMDAwMDAwMDAwMDAwMDAwMDAwMDAwMDAwMDAwMDAwMDAwMDAwMDAwMDAwMDAwMDAwMDAwMDAwMDAwMDAwMDAwMDAwMDAwMDAwMDAwMDAwMDAwMDAwMDAwMDAwMDAwMDAwMDAwMDAwMDAwMDAwMDAwMDAwMDAwMDAwMDAwMDAwMDAwMDAwMDAwMDAwMDAwMDAwMDAwMDAwMDAwMDAwMDAwMDAwMDAwMDAwMDAwMDAwMDAwMDAwMDAwMDAwMDAwMDAwMDAwMDAwMDAwMDAwMDAwMDAwMDAwMDAwMDAwMDAwMDAwMDAwMDAwMDAwMDAwMDAwMDAwMDAwMDAwMDAwMDAwMDAwMDAwMDAwMDAwMDAwMDAwMDAwMDAwMDAwMDAwMDAwMDAwMDAwMDAwMDAwMDAwMDAwMDAwMDAwMDAwMDAwMDAwMDAwMDAwMDAwMDAwMDAwMDAwMDAwMDAwMDAwMDAwMDAwMDAwMDAwMDAwMDAwMDAwMDAwMDAwMDAwMDAwMDAwMDAwMDAwMDAwMDAwMDAwMDAwMDAwMDAwMDAwMDAwMDAwMDAwMDAwMDAwMDAwMDAwMDAwMDAwMDAwMDAwMDAwMDAwMDAwMDAwMDAwMDAwMDAwMDAwMDAwMDAwMDAwMDAwMDAwMDAwMDAwMDAwMDAwMDAwMDAwMDAwMDAwMDAwMDAwMDAwMDAwMDAwMDAwMDAwMDAwMDAwMDAwMDAwMDAwMDAwMDAwMDAwMDAwMDAwMDAwMDAwMDAwMDAwMDAwMDAwMDAwMDAwMDAwMDAwMDAwMDAwMDAwMDAwMDAwMDAwMDAwMDAwMDAwMDAwMDAwMDAwMDAwMDAwMDAwMDAwMDAwMDAwMDAwMDAwMDAwMDAwMDAwMDAwMDAwMDAwMDAwMDAwMDAwMDAwMDAwMDAwMDAwMDAwMDAwMDAwMDAwMDAwMDAwMDAwMDAwMDAwMDAwMDAwMDAwMDAwMDAwMDAwMDAwMDAwMDAwMDAwMDAwMDAwMDAwMDAwMDAwMDAwMDAwMDAwMDAwMDAwMDAwMDAwMDAwMDAwMDAwMDAwMDAwMDAwMDAwMDAwMDAwMDAwMDAwMDAwMDAwMDAwMDAwMDAwMDAwMDAwMDAwMDAwMDAwMDAwMDAwMDAwMDAwMDAwMDAwMDAwMDAwMDAwMDAwMDAwMDAwMDAwMDAwMDAwMDAwMDAwMDAwMDAwMDAwMDAwMDAwMDAwMDAwMDAwMDAwMDAwMDAwMDAwMDAwMDAwMDAwMDAwMDAwMDAwMDAwMDAwMDAwMDAwMDAwMDAwMDAwMDAwMDAwMDAwMDAwMDAwMDAwMDAwMDAwMDAwMDAwMDAwMDAwMDAwMDAwMDAwMDAwMDAwMDAwMDAwMDAwMDAwMDAwMDAwMDAwMDAwMDAwMDAwMDAwMDAwMDAwMDAwMDAwMDAwMDAwMDAwMDAwMDAwMDAwMDAwMDAwMDAwMDAwMDAwMDAwMDAwMDAwMDAwMDAwMDAwMDAwMDAwMDAwMDAwMDAwMDAwMDAwMDAwMDAwMDAwMDAwMDAwMDAwMDAwMDAwMDAwMDAwMDAwMDAwMDAwMDAwMDAwMDAwMDAwMDAwMDAwMDAwMDAwMDAwMDAwMDAwMDAwMDAwMDAwMDAwMDAwMDAwMDAwMDAwMDAwMDAwMDAwMDAwMDAwMDAwMDAwMDAwMDAwMDAwMDAwMDAwMDAwMDAwMDAwMDAwMDAwMDAwMDAwMDAwMDAwMDAwMDAwMDAwMDAwMDAwMDAwMDAwMDAwMDAwMDAwMDAwMDAwMDAwMDAwMDAwMDAwMDAwMDAwMDAwMDAwMDAwMDAwMDAwMDAwMDAwMDAwMDAwMDAwMDAwMDAwMDAwMDAwMDAwMDAwMDAwMDAwMDAwMDAwMDAwMDAwMDAwMDAwMDAwMDAwMDAwMDAwMDAwMDAwMDAwMDAwMDAwMDAwMDAwMDAwMDAwMDAwMDAwMDAwMDAwMDAwMDAwMDAwMDAwMDAwMDAwMDAwMDAwMDAwMDAwMDAwMDAwMDAwMDAwMDAwMDAwMDAwMDAwMDAwMDAwMDAwMDAwMDAwMDAwMDAwMDAwMDAwMDAwMDAwMDAwMDAwMDAwMDAwMDAwMDAwMDAwMDAwMDAwMDAwMDAwMDAwMDAwMDAwMDAwMDAwMDAwMDAwMDAwMDAwMDAwMDAwMDAwMDAwMDAwMDAwMDAwMDAwMDAwMDAwMDAwMDAwMDAwMDAwMDAwMDAwMDAwMDAwMDAwMDAwMDAwMDAwMDAwMDAwMDAwMDAwMDAwMDAwMDAwMDAwMDAwMDAwMDAwMDAwMDAwMDAwMDAwMDAwMDAwMDAwMDAwMDAwMDAwMDAwMDAwMDAwMDAwMDAwMDAwMDAwMDAwMDAwMDAwMDAwMDAwMDAwMDAwMDAwMDAwMDAwMDAwMDAwMDAwMDAwMDAwMDAwMDAwMDAwMDAwMDAwMDAwMDAwMDAwMDAwMDAwMDAwMDAwMDAwMDAwMDAwMDAwMDAwMDAwMDAwMDAwMDAwMDAwMDAwMDAwMDAwMDAwMDAwMDAwMDAwMDAwMDAwMDAwMDAwMDAwMDAwMDAwMDAwMDAwMDAwMDAwMDAwMDAwMDAwMDAwMDAwMDAwMDAwMDAwMDAwMDAwMDAwMDAwMDAwMDAwMDAwMDAwMDAwMDAwMDAwMDAwMDAwMDAwMDAwMDAwMDAwMDAwMDAwMDAwMDAwMDAwMDAwMDAwMDAwMDAwMDAwMDAwMDAwMDAwMDAwMDAwMDAwMDAwMDAwMDAwMDAwMDAwMDAwMDAwMDAwMDAwMDAwMDAwMDAwMDAwMDAwMDAwMDAwMDAwMDAwMDAwMDAwMDAwMDAwMDAwMDAwMDAwMDAwMDAwMDAwMDAwMDAwMDAwMDAwMDAwMDAwMDAwMDAwMDAwMDAwMDAwMDAwMDAwMDAwMDAwMDAwMDAwMDAwMDAwMDAwMDAwMDAwMDAwMDAwMDAwMDAwMDAwMDAwMDAwMDAwMDAwMDAwMDAwMDAwMDAwMDAwMDAwMDAwMDAwMDAwMDAwMDAwMDAwMDAwMDAwMDAwMDAwMDAwMDAwMDAwMDAwMDAwMDAwMDAwMDAwMDAwMDAwMDAwMDAwMDAwMDAwMDAwMDAwMDAwMDAwMDAwMDAwMDAwMDAwMDAwMDAwMDAwMDAwMDAwMDAwMDAwMDAwMDAwMDAwMDAwMDAwMDAwMDAwMDAwMDAwMDAwMDAwMDAwMDAwMDAwMDAwMDAwMDAwMDAwMDAwMDAwMDAwMDAwMDAwMDAwMDAwMDAwMDAwMDAwMDAwMDAwMDAwMDAwMDAwMDAwMDAwMDAwMDAwMDAwMDAwMDAwMDAwMDAwMDAwMDAwMDAwMDAwMDAwMDAwMDAwMDAwMDAwMDAwMDAwMDAwMDAwMDAwMDAwMDAwMDAwMDAwMDAwMDAwMDAwMDAwMDAwMDAwMDAwMDAwMDAwMDAwMDAwMDAwMDAwMDAwMDAwMDAwMDAwMDAwMDAwMDAwMDAwMDAwMDAwMDAwMDAwMDAwMDAwMDAwMDAwMDAwMDAwMDAwMDAwMDAwMDAwMDAwMDAwMDAwMDAwMDAwMDAwMDAwMDAwMDAwMDAwMDAwMDAwMDAwMDAwMDAwMDAwMDAwMDAwMDAwMDAwMDAwMDAwMDAwMDAwMDAwMDAwMDAwMDAwMDAwMDAwMDAwMDAwMDAwMDAwMDAwMDAwMDAwMDAwMDAwMDAwMDAwMDAwMDAwMDAwMDAwMDAwMDAwMDAwMDAwMDAwMDAwMDAwMDAwMDAwMDAwMDAwMDAwMDAwMDAwMDAwMDAwMDAwMDAwMDAwMDAwMDAwMDAwMDAwMDAwMDAwMDAwMDAwMDAwMDAwMDAwMDAwMDAwMDAwMDAwMDAwMDAwMDAwMDAwMDAwMDAwMDAwMDAwMDAwMDAwMDAwMDAwMDAwMDAwMDAwMDAwMDAwMDAwMDAwMDAwMDAwMDAwMDAwMDAwMDAwMDAwMDAwMDAwMDAwMDAwMDAwMDAwMDAwMDAwMDAwMDAwMDAwMDAwMDAwMDAwMDAwMDAwMDAwMDAwMDAwMDAwMDAwMDAwMDAwMDAwMDAwMDAwMDAwMDAwMDAwMDAwMDAwMDAwMDAwMDAwMDAwMDAwMDAwMDAwMDAwMDAwMDAwMDAwMDAwMDAwMDAwMDAwMDAwMDAwMDAwMDAwMDAwMDAwMDAwMDAwMDAwMDAwMDAwMDAwMDAwMDAwMDAwMDAwMDAwMDAwMDAwMDAwMDAwMDAwMDAwMDAwMDAwMDAwMDAwMDAwMDAwMDAwMDAwMDAwMDAwMDAwMDAwMDAwMDAwMDAwMDAwMDAwMDAwMDAwMDAwMDAwMDAwMDAwMDAwMDAwMDAwMDAwMDAwMDAwMDAwMDAwMDAwMDAwMDAwMDAwMDAwMDAwMDAwMDAwMDAwMDAwMDAwMDAwMDAwMDAwMDAwMDAwMDAwMDAwMDAwMDAwMDAwMDAwMDAwMDAwMDAwMDAwMDAwMDAwMDAwMDAwMDAwMDAwMDAwMDAwMDAwMDAwMDAwMDAwMDAwMDAwMDAwMDAwMDAwMDAwMDAwMDAwMDAwMDAwMDAwMDAwMDAwMDAwMDAwMDAwMDAwMDAwMDAwMDAwMDAwMDAwMDAwMDAwMDAwMDAwMDAwMDAwMDAwMDAwMDAwMDAwMDAwMDAwMDAwMDAwMDAwMDAwMDAwMDAwMDAwMDAwMDAwMDAwMDAwMDAwMDAwMDAwMDAwMDAwMDAwMDAwMDAwMDAwMDAwMDAwMDAwMDAwMDAwMDAwMDAwMDAwMDAwMDAwMDAwMDAwMDAwMDAwMDAwMDAwMDAwMDAwMDAwMDAwMDAwMDAwMDAwMDAwMDAwMDAwMDAwMDAwMDAwMDAwMDAwMDAwMDAwMDAwMDAwMDAwMDAwMDAwMDAwMDAwMDAwMDAwMDAwMDAwMDAwMDAwMDAwMDAwMDAwMDAwMDAwMDAwMDAwMDAwMDAwMDAwMDAwMDAwMDAwMDAwMDAwMDAwMDAwMDAwMDAwMDAwMDAwMDAwMDAwMDAwMDAwMDAwMDAwMDAwMDAwMDAwMDAwMDAwMDAwMDAwMDAwMDAwMDAwMDAwMDAwMDAwMDAwMDAwMDAwMDAwMDAwMDAwMDAwMDAwMDAwMDAwMDAwMDAwMDAwMDAwMDAwMDAwMDAwMDAwMDAwMDAwMDAwMDAwMDAwMDAwMDAwMDAwMDAwMDAwMDAwMDAwMDAwMDAwMDAwMDAwMDAwMDAwMDAwMDAwMDAwMDAwMDAwMDAwMDAwMDAwMDAwMDAwMDAwMDAwMDAwMDAwMDAwMDAwMDAwMDAwMDAwMDAwMDAwMDAwMDAwMDAwMDAwMDAwMDAwMDAwMDAwMDAwMDAwMDAwMDAwMDAwMDAwMDAwMDAwMDAwMDAwMDAwMDAwMDAwMDAwMDAwMDAwMDAwMDAwMDAwMDAwMDAwMDAwMDAwMDAwMDAwMDAwMDAwMDAwMDAwMDAwMDAwMDAwMDAwMDAwMDAwMDAwMDAwMDAwMDAwMDAwMDAwMDAwMDAwMDAwMDAwMDAwMDAwMDAwMDAwMDAwMDAwMDAwMDAwMDAwMDAwMDAwMDAwMDAwMDAwMDAwMDAwMDAwMDAwMDAwMDAwMDAwMDAwMDAwMDAwMDAwMDAwMDAwMDAwMDAwMDAwMDAwMDAwMDAwMDAwMDAwMDAwMDAwMDAwMDAwMDAwMDAwMDAwMDAwMDAwMDAwMDAwMDAwMDAwMDAwMDAwMDAwMDAwMDAwMDAwMDAwMDAwMDAwMDAwMDAwMDAwMDAwMDAwMDAwMDAwMDAwMDAwMDAwMDAwMDAwMDAwMDAwMDAwMDAwMDAwMDAwMDAwMDAwMDAwMDAwMDAwMDAwMDAwMDAwMDAwMDAwMDAwMDAwMDAwMDAwMDAwMDAwMDAwMDAwMDAwMDAwMDAwMDAwMDAwMDAwMDAwMDAwMDAwMDAwMDAwMDAwMDAwMDAwMDAwMDAwMDAwMDAwMDAwMDAwMDAwMDAwMDAwMDAwMDAwMDAwMDAwMDAwMDAwMDAwMDAwMDAwMDAwMDAwMDAwMDAwMDAwMDAwMDAwMDAwMDAwMDAwMDAwMDAwMDAwMDAwMDAwMDAwMDAwMDAwMDAwMDAwMDAwMDAwMDAwMDAwMDAwMDAwMDAwMDAwMDAwMDAwMDAwMDAwMDAwMDAwMDAwMDAwMDAwMDAwMDAwMDAwMDAwMDAwMDAwMDAwMDAwMDAwMDAwMDAwMDAwMDAwMDAwMDAwMDAwMDAwMDAwMDAwMDAwMDAwMDAwMDAwMDAwMDAwMDAwMDAwMDAwMDAwMDAwMDAwMDAwMDAwMDAwMDAwMDAwMDAwMDAwMDAwMDAwMDAwMDAwMDAwMDAwMDAwMDAwMDAwMDAwMDAwMDAwMDAwMDAwMDAwMDAwMDAwMDAwMDAwMDAwMDAwMDAwMDAwMDAwMDAwMDAwMDAwMDAwMDAwMDAwMDAwMDAwMDAwMDAwMDAwMDAwMDAwMDAwMDAwMDAwMDAwMDAwMDAwMDAwMDAwMDAwMDAwMDAwMDAwMDAwMDAwMDAwMDAwMDAwMDAwMDAwMDAwMDAwMDAwMDAwMDAwMDAwMDAwMDAwMDAwMDAwMDAwMDAwMDAwMDAwMDAwMDAwMDAwMDAwMDAwMDAwMDAwMDAwMDAwMDAwMDAwMDAwMDAwMDAwMDAwMDAwMDAwMDAwMDAwMDAwMDAwMDAwMDAwMDAwMDAwMDAwMDAwMDAwMDAwMDAwMDAwMDAwMDAwMDAwMDAwMDAwMDAwMDAwMDAwMDAwMDAwMDAwMDAwMDAwMDAwMDAwMDAwMDAwMDAwMDAwMDAwMDAwMDAwMDAwMDAwMDAwMDAwMDAwMDAwMDAwMDAwMDAwMDAwMDAwMDAwMDAwMDAwMDAwMDAwMDAwMDAwMDAwMDAwMDAwMDAwMDAwMDAwMDAwMDAwMDAwMDAwMDAwMDAwMDAwMDAwMDAwMDAwMDAwMDAwMDAwMDAwMDAwMDAwMDAwMDAwMDAwMDAwMDAwMDAwMDAwMDAwMDAwMDAwMDAwMDAwMDAwMDAwMDAwMDAwMDAwMDAwMDAwMDAwMDAwMDAwMDAwMDAwMDAwMDAwMDAwMDAwMDAwMDAwMDAwMDAwMDAwMDAwMDAwMDAwMDAwMDAwMDAwMDAwMDAwMDAwMDAwMDAwMDAwMDAwMDAwMDAwMDAwMDAwMDAwMDAwMDAwMDAwMDAwMDAwMDAwMDAwMDAwMDAwMDAwMDAwMDAwMDAwMDAwMDAwMDAwMDAwMDAwMDAwMDAwMDAwMDAwMDAwMDAwMDAwMDAwMDAwMDAwMDAwMDAwMDAwMDAwMDAwMDAwMDAwMDAwMDAwMDAwMDAwMDAwMDAwMDAwMDAwMDAwMDAwMDAwMDAwMDAwMDAwMDAwMDAwMDAwMDAwMDAwMDAwMDAwMDAwMDAwMDAwMDAwMDAwMDAwMDAwMDAwMDAwMDAwMDAwMDAwMDAwMDAwMDAwMDAwMDAwMDAwMDAwMDAwMDAwMDAwMDAwMDAwMDAwMDAwMDAwMDAwMDAwMDAwMDAwMDAwMDAwMDAwMDAwMDAwMDAwMDAwMDAwMDAwMDAwMDAwMDAwMDAwMDAwMDAwMDAwMDAwMDAwMDAwMDAwMDAwMDAwMDAwMDAwMDAwMDAwMDAwMDAwMDAwMDAwMDAwMDAwMDAwMDAwMDAwMDAwMDAwMDAwMDAwMDAwMDAwMDAwMDAwMDAwMDAwMDAwMDAwMDAwMDAwMDAwMDAwMDAwMDAwMDAwMDAwMDAwMDAwMDAwMDAwMDAwMDAwMDAwMDAwMDAwMDAwMDAwMDAwMDAwMDAwMDAwMDAwMDAwMDAwMDAwMDAwMDAwMDAwMDAwMDAwMDAwMDAwMDAwMDAwMDAwMDAwMDAwMDAwMDAwMDAwMDAwMDAwMDAwMDAwMDAwMDAwMDAwMDAwMDAwMDAwMDAwMDAwMDAwMDAwMDAwMDAwMDAwMDAwMDAwMDAwMDAwMDAwMDAwMDAwMDAwMDAwMDAwMDAwMDAwMDAwMDAwMDAwMDAwMDAwMDAwMDAwMDAwMDAwMDAwMDAwMDAwMDAwMDAwMDAwMDAwMDAwMDAwMDAwMDAwMDAwMDAwMDAwMDAwMDAwMDAwMDAwMDAwMDAwMDAwMDAwMDAwMDAwMDAwMDAwMDAwMDAwMDAwMDAwMDAwMDAwMDAwMDAwMDAwMDAwMDAwMDAwMDAwMDAwMDAwMDAwMDAwMDAwMDAwMDAwMDAwMDAwMDAwMDAwMDAwMDAwMDAwMDAwMDAwMDAwMDAwMDAwMDAwMDAwMDAwMDAwMDAwMDAwMDAwMDAwMDAwMDAwMDAwMDAwMDAwMDAwMDAwMDAwMDAwMDAwMDAwMDAwMDAwMDAwMDAwMDAwMDAwMDAwMDAwMDAwMDAwMDAwMDAwMDAwMDAwMDAwMDAwMDAwMDAwMDAwMDAwMDAwMDAwMDAwMDAwMDAwMDAwMDAwMDAwMDAwMDAwMDAwMDAwMDAwMDAwMDAwMDAwMDAwMDAwMDAwMDAwMDAwMDAwMDAwMDAwMDAwMDAwMDAwMDAwMDAwMDAwMDAwMDAwMDAwMDAwMDAwMDAwMDAwMDAwMDAwMDAwMDAwMDAwMDAwMDAwMDAwMDAwMDAwMDAwMDAwMDAwMDAwMDAwMDAwMDAwMDAwMDAwMDAwMDAwMDAwMDAwMDAwMDAwMDAwMDAwMDAwMDAwMDAwMDAwMDAwMDAwMDAwMDAwMDAwMDAwMDAwMDAwMDAwMDAwMDAwMDAwMDAwMDAwMDAwMDAwMDAwMDAwMDAwMDAwMDAwMDAwMDAwMDAwMDAwMDAwMDAwMDAwMDAwMDAwMDAwMDAwMDAwMDAwMDAwMDAwMDAwMDAwMDAwMDAwMDAwMDAwMDAwMDAwMDAwMDAwMDAwMDAwMDAwMDAwMDAwMDAwMDAwMDAwMDAwMDAwMDAwMDAwMDAwMDAwMDAwMDAwMDAwMDAwMDAwMDAwMDAwMDAwMDAwMDAwMDAwMDAwMDAwMDAwMDAwMDAwMDAwMDAwMDAwMDAwMDAwMDAwMDAwMDAwMDAwMDAwMDAwMDAwMDAwMDAwMDAwMDAwMDAwMDAwMDAwMDAwMDAwMDAwMDAwMDAwMDAwMDAwMDAwMDAwMDAwMDAwMDAwMDAwMDAwMDAwMDAwMDAwMDAwMDAwMDAwMDAwMDAwMDAwMDAwMDAwMDAwMDAwMDAwMDAwMDAwMDAwMDAwMDAwMDAwMDAwMDAwMDAwMDAwMDAwMDAwMDAwMDAwMDAwMDAwMDAwMDAwMDAwMDAwMDAwMDAwMDAwMDAwMDAwMDAwMDAwMDAwMDAwMDAwMDAwMDAwMDAwMDAwMDAwMDAwMDAwMDAwMDAwMDAwMDAwMDAwMDAwMDAwMDAwMDAwMDAwMDAwMDAwMDAwMDAwMDAwMDAwMDAwMDAwMDAwMDAwMDAwMDAwMDAwMDAwMDAwMDAwMDAwMDAwMDAwMDAwMDAwMDAwMDAwMDAwMDAwMDAwMDAwMDAwMDAwMDAwMDAwMDAwMDAwMDAwMDAwMDAwMDAwMDAwMDAwMDAwMDAwMDAwMDAwMDAwMDAwMDAwMDAwMDAwMDAwMDAwMDAwMDAwMDAwMDAwMDAwMDAwMDAwMDAwMDAwMDAwMDAwMDAwMDAwMDAwMDAwMDAwMDAwMDAwMDAwMDAwMDAwMDAwMDAwMDAwMDAwMDAwMDAwMDAwMDAwMDAwMDAwMDAwMDAwMDAwMDAwMDAwMDAwMDAwMDAwMDAwMDAwMDAwMDAwMDAwMDAwMDAwMDAwMDAwMDAwMDAwMDAwMDAwMDAwMDAwMDAwMDAwMDAwMDAwMDAwMDAwMDAwMDAwMDAwMDAwMDAwMDAwMDAwMDAwMDAwMDAwMDAwMDAwMDAwMDAwMDAwMDAwMDAwMDAwMDAwMDAwMDAwMDAwMDAwMDAwMDAwMDAwMDAwMDAwMDAwMDAwMDAwMDAwMDAwMDAwMDAwMDAwMDAwMDAwMDAwMDAwMDAwMDAwMDAwMDAwMDAwMDAwMDAwMDAwMDAwMDAwMDAwMDAwMDAwMDAwMDAwMDAwMDAwMDAwMDAwMDAwMDAwMDAwMDAwMDAwMDAwMDAwMDAwMDAwMDAwMDAwMDAwMDAwMDAwMDAwMDAwMDAwMDAwMDAwMDAwMDAwMDAwMDAwMDAwMDAwMDAwMDAwMDAwMDAwMDAwMDAwMDAwMDAwMDAwMDAwMDAwMDAwMDAwMDAwMDAwMDAwMDAwMDAwMDAwMDAwMDAwMDAwMDAwMDAwMDAwMDAwMDAwMDAwMDAwMDAwMDAwMDAwMDAwMDAwMDAwMDAwMDAwMDAwMDAwMDAwMDAwMDAwMDAwMDAwMDAwMDAwMDAwMDAwMDAwMDAwMDAwMDAwMDAwMDAwMDAwMDAwMDAwMDAwMDAwMDAwMDAwMDAwMDAwMDAwMDAwMDAwMDAwMDAwMDAwMDAwMDAwMDAwMDAwMDAwMDAwMDAwMDAwMDAwMDAwMDAwMDAwMDAwMDAwMDAwMDAwMDAwMDAwMDAwMDAwMDAwMDAwMDAwMDAwMDAwMDAwMDAwMDAwMDAwMDAwMDAwMDAwMDAwMDAwMDAwMDAwMDAwMDAwMDAwMDAwMDAwMDAwMDAwMDAwMDAwMDAwMDAwMDAwMDAwMDAwMDAwMDAwMDAwMDAwMDAwMDAwMDAwMDAwMDAwMDAwMDAwMDAwMDAwMDAwMDAwMDAwMDAwMDAwMDAwMDAwMDAwMDAwMDAwMDAwMDAwMDAwMDAwMDAwMDAwMDAwMDAwMDAwMDAwMDAwMDAwMDAwMDAwMDAwMDAwMDAwMDAwMDAwMDAwMDAwMDAwMDAwMDAwMDAwMDAwMDAwMDAwMDAwMDAwMDAwMDAwMDAwMDAwMDAwMDAwMDAwMDAwMDAwMDAwMDAwMDAwMDAwMDAwMDAwMDAwMDAwMDAwMDAwMDAwMDAwMDAwMDAwMDAwMDAwMDAwMDAwMDAwMDAwMDAwMDAwMDAwMDAwMDAwMDAwMDAwMDAwMDAwMDAwMDAwMDAwMDAwMDAwMDAwMDAwMDAwMDAwMDAwMDAwMDAwMDAwMDAwMDAwMDAwMDAwMDAwMDAwMDAwMDAwMDAwMDAwMDAwMDAwMDAwMDAwMDAwMDAwMDAwMDAwMDAwMDAwMDAwMDAwMDAwMDAwMDAwMDAwMDAwMDAwMDAwMDAwMDAwMDAwMDAwMDAwMDAwMDAwMDAwMDAwMDAwMDAwMDAwMDAwMDAwMDAwMDAwMDAwMDAwMDAwMDAwMDAwMDAwMDAwMDAwMDAwMDAwMDAwMDAwMDAwMDAwMDAwMDAwMDAwMDAwMDAwMDAwMDAwMDAwMDAwMDAwMDAwMDAwMDAwMDAwMDAwMDAwMDAwMDAwMDAwMDAwMDAwMDAwMDAwMDAwMDAwMDAwMDAwMDAwMDAwMDAwMDAwMDAwMDAwMDAwMDAwMDAwMDAwMDAwMDAwMDAwMDAwMDAwMDAwMDAwMDAwMDAwMDAwMDAwMDAwMDAwMDAwMDAwMDAwMDAwMDAwMDAwMDAwMDAwMDAwMDAwMDAwMDAwMDAwMDAwMDAwMDAwMDAwMDAwMDAwMDAwMDAwMDAwMDAwMDAwMDAwMDAwMDAwMDAwMDAwMDAwMDAwMDAwMDAwMDAwMDAwMDAwMDAwMDAwMDAwMDAwMDAwMDAwMDAwMDAwMDAwMDAwMDAwMDAwMDAwMDAwMDAwMDAwMDAwMDAwMDAwMDAwMDAwMDAwMDAwMDAwMDAwMDAwMDAwMDAwMDAwMDAwMDAwMDAwMDAwMDAwMDAwMDAwMDAwMDAwMDAwMDAwMDAwMDAwMDAwMDAwMDAwMDAwMDAwMDAwMDAwMDAwMDAwMDAwMDAwMDAwMDAwMDAwMDAwMDAwMDAwMDAwMDAwMDAwMDAwMDAwMDAwMDAwMDAwMDAwMDAwMDAwMDAwMDAwMDAwMDAwMDAwMDAwMDAwMDAwMDAwMDAwMDAwMDAwMDAwMDAwMDAwMDAwMDAwMDAwMDAwMDAwMDAwMDAwMDAwMDAwMDAwMDAwMDAwMDAwMDAwMDAwMDAwMDAwMDAwMDAwMDAwMDAwMDAwMDAwMDAwMDAwMDAwMDAwMDAwMDAwMDAwMDAwMDAwMDAwMDAwMDAwMDAwMDAwMDAwMDAwMDAwMDAwMDAwMDAwMDAwMDAwMDAwMDAwMDAwMDAwMDAwMDAwMDAwMDAwMDAwMDAwMDAwMDAwMDAwMDAwMDAwMDAwMDAwMDAwMDAwMDAwMDAwMDAwMDAwMDAwMDAwMDAwMDAwMDAwMDAwMDAwMDAwMDAwMDAwMDAwMDAwMDAwMDAwMDAwMDAwMDAwMDAwMDAwMDAwMDAwMDAwMDAwMDAwMDAwMDAwMDAwMDAwMDAwMDAwMDAwMDAwMDAwMDAwMDAwMDAwMDAwMDAwMDAwMDAwMDAwMDAwMDAwMDAwMDAwMDAwMDAwMDAwMDAwMDAwMDAwMDAwMDAwMDAwMDAwMDAwMDAwMDAwMDAwMDAwMDAwMDAwMDAwMDAwMDAwMDAwMDAwMDAwMDAwMDAwMDAwMDAwMDAwMDAwMDAwMDAwMDAwMDAwMDAwMDAwMDAwMDAwMDAwMDAwMDAwMDAwMDAwMDAwMDAwMDAwMDAwMDAwMDAwMDAwMDAwMDAwMDAwMDAwMDAwMDAwMDAwMDAwMDAwMDAwMDAwMDAwMDAwMDAwMDAwMDAwMDAwMDAwMDAwMDAwMDAwMDAwMDAwMDAwMDAwMDAwMDAwMDAwMDAwMDAwMDAwMDAwMDAwMDAwMDAwMDAwMDAwMDAwMDAwMDAwMDAwMDAwMDAwMDAwMDAwMDAwMDAwMDAwMDAwMDAwMDAwMDAwMDAwMDAwMDAwMDAwMDAwMDAwMDAwMDAwMDAwMDAwMDAwMDAwMDAwMDAwMDAwMDAwMDAwMDAwMDAwMDAwMDAwMDAwMDAwMDAwMDAwMDAwMDAwMDAwMDAwMDAwMDAwMDAwMDAwMDAwMDAwMDAwMDAwMDAwMDAwMDAwMDAwMDAwMDAwMDAwMDAwMDAwMDAwMDAwMDAwMDAwMDAwMDAwMDAwMDAwMDAwMDAwMDAwMDAwMDAwMDAwMDAwMDAwMDAwMDAwMDAwMDAwMDAwMDAwMDAwMDAwMDAwMDAwMDAwMDAwMDAwMDAwMDAwMDAwMDAwMDAwMDAwMDAwMDAwMDAwMDAwMDAwMDAwMDAwMDAwMDAwMDAwMDAwMDAwMDAwMDAwMDAwMDAwMDAwMDAwMDAwMDAwMDAwMDAwMDAwMDAwMDAwMDAwMDAwMDAwMDAwMDAwMDAwMDAwMDAwMDAwMDAwMDAwMDAwMDAwMDAwMDAwMDAwMDAwMDAwMDAwMDAwMDAwMDAwMDAwMDAwMDAwMDAwMDAwMDAwMDAwMDAwMDAwMDAwMDAwMDAwMDAwMDAwMDAwMDAwMDAwMDAwMDAwMDAwMDAwMDAwMDAwMDAwMDAwMDAwMDAwMDAwMDAwMDAwMDAwMDAwMDAwMDAwMDAwMDAwMDAwMDAwMDAwMDAwMDAwMDAwMDAwMDAwMDAwMDAwMDAwMDAwMDAwMDAwMDAwMDAwMDAwMDAwMDAwMDAwMDAwMDAwMDAwMDAwMDAwMDAwMDAwMDAwMDAwMDAwMDAwMDAwMDAwMDAwMDAwMDAwMDAwMDAwMDAwMDAwMDAwMDAwMDAwMDAwMDAwMDAwMDAwMDAwMDAwMDAwMDAwMDAwMDAwMDAwMDAwMDAwMDAwMDAwMDAwMDAwMDAwMDAwMDAwMDAwMDAwMDAwMDAwMDAwMDAwMDAwMDAwMDAwMDAwMDAwMDAwMDAwMDAwMDAwMDAwMDAwMDAwMDAwMDAwMDAwMDAwMDAwMDAwMDAwMDAwMDAwMDAwMDAwMDAwMDAwMDAwMDAwMDAwMDAwMDAwMDAwMDAwMDAwMDAwMDAwMDAwMDAwMDAwMDAwMDAwMDAwMDAwMDAwMDAwMDAwMDAwMDAwMDAwMDAwMDAwMDAwMDAwMDAwMDAwMDAwMDAwMDAwMDAwMDAwMDAwMDAwMDAwMDAwMDAwMDAwMDAwMDAwMDAwMDAwMDAwMDAwMDAwMDAwMDAwMDAwMDAwMDAwMDAwMDAwMDAwMDAwMDAwMDAwMDAwMDAwMDAwMDAwMDAwMDAwMDAwMDAwMDAwMDAwMDAwMDAwMDAwMDAwMDAwMDAwMDAwMDAwMDAwMDAwMDAwMDAwMDAwMDAwMDAwMDAwMDAwMDAwMDAwMDAwMDAwMDAwMDAwMDAwMDAwMDAwMDAwMDAwMDAwMDAwMDAwMDAwMDAwMDAwMDAwMDAwMDAwMDAwMDAwMDAwMDAwMDAwMDAwMDAwMDAwMDAwMDAwMDAwMDAwMDAwMDAwMDAwMDAwMDAwMDAwMDAwMDAwMDAwMDAwMDAwMDAwMDAwMDAwMDAwMDAwMDAwMDAwMDAwMDAwMDAwMDAwMDAwMDAwMDAwMDAwMDAwMDAwMDAwMDAwMDAwMDAwMDAwMDAwMDAwMDAwMDAwMDAwMDAwMDAwMDAwMDAwMDAwMDAwMDAwMDAwMDAwMDAwMDAwMDAwMDAwMDAwMDAwMDAwMDAwMDAwMDAwMDAwMDAwMDAwMDAwMDAwMDAwMDAwMDAwMDAwMDAwMDAwMDAwMDAwMDAwMDAwMDAwMDAwMDAwMDAwMDAwMDAwMDAwMDAwMDAwMDAwMDAwMDAwMDAwMDAwMDAwMDAwMDAwMDAwMDAwMDAwMDAwMDAwMDAwMDAwMDAwMDAwMDAwMDAwMDAwMDAwMDAwMDAwMDAwMDAwMDAwMDAwMDAwMDAwMDAwMDAwMDAwMDAwMDAwMDAwMDAwMDAwMDAwMDAwMDAwMDAwMDAwMDAwMDAwMDAwMDAwMDAwMDAwMDAwMDAwMDAwMDAwMDAwMDAwMDAwMDAwMDAwMDAwMDAwMDAwMDAwMDAwMDAwMDAwMDAwMDAwMDAwMDAwMDAwMDAwMDAwMDAwMDAwMDAwMDAwMDAwMDAwMDAwMDAwMDAwMDAwMDAwMDAwMDAwMDAwMDAwMDAwMDAwMDAwMDAwMDAwMDAwMDAwMDAwMDAwMDAwMDAwMDAwMDAwMDAwMDAwMDAwMDAwMDAwMDAwMDAwMDAwMDAwMDAwMDAwMDAwMDAwMDAwMDAwMDAwMDAwMDAwMDAwMDAwMDAwMDAwMDAwMDAwMDAwMDAwMDAwMDAwMDAwMDAwMDAwMDAwMDAwMDAwMDAwMDAwMDAwMDAwMDAwMDAwMDAwMDAwMDAwMDAwMDAwMDAwMDAwMDAwMDAwMDAwMDAwMDAwMDAwMDAwMDAwMDAwMDAwMDAwMDAwMDAwMDAwMDAwMDAwMDAwMDAwMDAwMDAwMDAwMDAwMDAwMDAwMDAwMDAwMDAwMDAwMDAwMDAwMDAwMDAwMDAwMDAwMDAwMDAwMDAwMDAwMDAwMDAwMDAwMDAwMDAwMDAwMDAwMDAwMDAwMDAwMDAwMDAwMDAwMDAwMDAwMDAwMDAwMDAwMDAwMDAwMDAwMDAwMDAwMDAwMDAwMDAwMDAwMDAwMDAwMDAwMDAwMDAwMDAwMDAwMDAwMDAwMDAwMDAwMDAwMDAwMDAwMDAwMDAwMDAwMDAwMDAwMDAwMDAwMDAwMDAwMDAwMDAwMDAwMDAwMDAwMDAwMDAwMDAwMDAwMDAwMDAwMDAwMDAwMDAwMDAwMDAwMDAwMDAwMDAwMDAwMDAwMDAwMDAwMDAwMDAwMDAwMDAwMDAwMDAwMDAwMDAwMDAwMDAwMDAwMDAwMDAwMDAwMDAwMDAwMDAwMDAwMDAwMDAwMDAwMDAwMDAwMDAwMDAwMDAwMDAwMDAwMDAwMDAwMDAwMDAwMDAwMDAwMDAwMDAwMDAwMDAwMDAwMDAwMDAwMDAwMDAwMDAwMDAwMDAwMDAwMDAwMDAwMDAwMDAwMDAwMDAwMDAwMDAwMDAwMDAwMDAwMDAwMDAwMDAwMDAwMDAwMDAwMDAwMDAwMDAwMDAwMDAwMDAwMDAwMDAwMDAwMDAwMDAwMDAwMDAwMDAwMDAwMDAwMDAwMDAwMDAwMDAwMDAwMDAwMDAwMDAwMDAwMDAwMDAwMDAwMDAwMDAwMDAwMDAwMDAwMDAwMDAwMDAwMDAwMDAwMDAwMDAwMDAwMDAwMDAwMDAwMDAwMDAwMDAwMDAwMDAwMDAwMDAwMDAwMDAwMDAwMDAwMDAwMDAwMDAwMDAwMDAwMDAwMDAwMDAwMDAwMDAwMDAwMDAwMDAwMDAwMDAwMDAwMDAwMDAwMDAwMDAwMDAwMDAwMDAwMDAwMDAwMDAwMDAwMDAwMDAwMDAwMDAwMDAwMDAwMDAwMDAwMDAwMDAwMDAwMDAwMDAwMDAwMDAwMDAwMDAwMDAwMDAwMDAwMDAwMDAwMDAwMDAwMDAwMDAwMDAwMDAwMDAwMDAwMDAwMDAwMDAwMDAwMDAwMDAwMDAwMDAwMDAwMDAwMDAwMDAwMDAwMDAwMDAwMDAwMDAwMDAwMDAwMDAwMDAwMDAwMDAwMDAwMDAwMDAwMDAwMDAwMDAwMDAwMDAwMDAwMDAwMDAwMDAwMDAwMDAwMDAwMDAwMDAwMDAwMDAwMDAwMDAwMDAwMDAwMDAwMDAwMDAwMDAwMDAwMDAwMDAwMDAwMDAwMDAwMDAwMDAwMDAwMDAwMDAwMDAwMDAwMDAwMDAwMDAwMDAwMDAwMDAwMDAwMDAwMDAwMDAwMDAwMDAwMDAwMDAwMDAwMDAwMDAwMDAwMDAwMDAwMDAwMDAwMDAwMDAwMDAwMDAwMDAwMDAwMDAwMDAwMDAwMDAwMDAwMDAwMDAwMDAwMDAwMDAwMDAwMDAwMDAwMDAwMDAwMDAwMDAwMDAwMDAwMDAwMDAwMDAwMDAwMDAwMDAwMDAwMDAwMDAwMDAwMDAwMDAwMDAwMDAwMDAwMDAwMDAwMDAwMDAwMDAwMDAwMDAwMDAwMDAwMDAwMDAwMDAwMDAwMDAwMDAwMDAwMDAwMDAwMDAwMDAwMDAwMDAwMDAwMDAwMDAwMDAwMDAwMDAwMDAwMDAwMDAwMDAwMDAwMDAwMDAwMDAwMDAwMDAwMDAwMDAwMDAwMDAwMDAwMDAwMDAwMDAwMDAwMDAwMDAwMDAwMDAwMDAwMDAwMDAwMDAwMDAwMDAwMDAwMDAwMDAwMDAwMDAwMDAwMDAwMDAwMDAwMDAwMDAwMDAwMDAwMDAwMDAwMDAwMDAwMDAwMDAwMDAwMDAwMDAwMDAwMDAwMDAwMDAwMDAwMDAwMDAwMDAwMDAwMDAwMDAwMDAwMDAwMDAwMDAwPgovQnl0ZVJhbmdlIFswIDEzNzMxMCAxNTYyNTYgNTY4XSAgICAgICAgICAgICAgIAo+PgplbmRvYmoKNDMgMCBvYmoKPDwKL04gNDQgMCBSCj4+CmVuZG9iago0NCAwIG9iago8PAovTGVuZ3RoIDAKL1R5cGUgL1hPYmplY3QKL1N1YnR5cGUgL0Zvcm0KL0JCb3ggWzAuMCAwLjAgMC4wIDAuMF0KPj4Kc3RyZWFtDQoNCmVuZHN0cmVhbQplbmRvYmoKeHJlZgowIDEKMDAwMDAwMDAwMCA2NTUzNSBmDQozOSAxCjAwMDAxMzY5MTMgMDAwMDAgbg0KNDEgNAowMDAwMTM3MDgyIDAwMDAwIG4NCjAwMDAxMzcyMjAgMDAwMDAgbg0KMDAwMDE1NjMxNSAwMDAwMCBuDQowMDAwMTU2MzQ3IDAwMDAwIG4NCnRyYWlsZXIKPDwKL1NpemUgNDUKL1Jvb3QgMzkgMCBSCi9JbmZvIDQwIDAgUgovSUQgWzxDNTQ3MjM0QUNCMjEyQjdDRDY1QkE5NjFGOUU5QUNBRT4gPEE1RTgzRDVBMjJFRjU4QzU1QzQ1MzJCRDkzNjg0RjY5Pl0KL0FkZGl0aW9uYWxTdHJlYW1zIFsvYXBwbGljYXRpb24jMkZ2bmQub2FzaXMub3BlbmRvY3VtZW50LnRleHQgNDUgMCBSXQovUHJldiAxMzU4MDkKPj4Kc3RhcnR4cmVmCjE1NjQ1MwolJUVPRgo=",
  "digestAlgorithm" : null,
  "name" : "sample-timestamped.pdf"
}

REST server signature service

This service also exposed 4 methods :

Rest server signing service
// Instantiate a RestSignatureTokenConnection
RestSignatureTokenConnection remoteToken = new RestSignatureTokenConnectionImpl();

// Retrieves available keys on server side
List<RemoteKeyEntry> keys = remoteToken.getKeys();

String alias = keys.get(0).getAlias();

// Retrieves a key on the server side by its alias
RemoteKeyEntry key = remoteToken.getKey(alias);

DSSDocument documentToSign = new InMemoryDocument("Hello world!".getBytes());

// Create a toBeSigned DTO
ToBeSignedDTO toBeSigned = new ToBeSignedDTO(DSSUtils.toByteArray(documentToSign));

// Signs the document with a given Digest Algorithm and alias for a key to use
// Signs the digest value with the given key
SignatureValueDTO signatureValue = remoteToken.sign(toBeSigned, DigestAlgorithm.SHA256, alias);

// Or alternatively we can sign the document by providing digest only

// Prepare digestDTO.
// NOTE: the used Digest algorithm must be the same!
DigestDTO digestDTO = new DigestDTO(DigestAlgorithm.SHA256, DSSUtils.digest(DigestAlgorithm.SHA256, documentToSign));

// Signs the digest
SignatureValueDTO signatureValueFromDigest = remoteToken.signDigest(digestDTO, alias);

Get keys

This method allows retrieving of all available keys on the server side (PKCS#11, PKCS#12, HSM,…​). All keys will have an alias, a signing certificate and its chain. The alias will be used in following steps.

Request
GET /services/rest/server-signing/keys HTTP/1.1
Accept: application/json, application/javascript, text/javascript, text/json
Host: localhost:8080
Response
HTTP/1.1 200 OK
Date: Wed, 24 Jun 2020 13:48:32 GMT
X-Content-Type-Options: nosniff
X-XSS-Protection: 1; mode=block
Cache-Control: no-cache, no-store, max-age=0, must-revalidate
Pragma: no-cache
Expires: 0
X-Frame-Options: DENY
Server: ESIG-DSS
Content-Type: application/json
Transfer-Encoding: chunked
Keep-Alive: timeout=20
Connection: keep-alive
Content-Length: 2189

[ {
  "alias" : "certificate",
  "encryptionAlgo" : "RSA",
  "certificate" : {
    "encodedCertificate" : "MIIC6jCCAdKgAwIBAgIGLtYU17tXMA0GCSqGSIb3DQEBCwUAMDAxGzAZBgNVBAMMElJvb3RTZWxmU2lnbmVkRmFrZTERMA8GA1UECgwIRFNTLXRlc3QwHhcNMTcwNjA4MTEyNjAxWhcNNDcwNzA0MDc1NzI0WjAoMRMwEQYDVQQDDApTaWduZXJGYWtlMREwDwYDVQQKDAhEU1MtdGVzdDCCASIwDQYJKoZIhvcNAQEBBQADggEPADCCAQoCggEBAMI3kZhtnipn+iiZHZ9ax8FlfE5Ow/cFwBTfAEb3R1ZQUp6/BQnBt7Oo0JWBtc9qkv7JUDdcBJXPV5QWS5AyMPHpqQ75Hitjsq/Fzu8eHtkKpFizcxGa9BZdkQjh4rSrtO1Kjs0Rd5DQtWSgkeVCCN09kN0ZsZ0ENY+Ip8QxSmyztsStkYXdULqpwz4JEXW9vz64eTbde4vQJ6pjHGarJf1gQNEc2XzhmI/prXLysWNqC7lZg7PUZUTrdegABTUzYCRJ1kWBRPm4qo0LN405c94QQd45a5kTgowHzEgLnAQI28x0M3A59TKC+ieNc6VF1PsTLpUw7PNI2VstX5jAuasCAwEAAaMSMBAwDgYDVR0PAQH/BAQDAgEGMA0GCSqGSIb3DQEBCwUAA4IBAQCK6LGA01TR+rmU8p6yhAi4OkDN2b1dbIL8l8iCMYopLCxx8xqq3ubZCOxqh1X2j6pgWzarb0b/MUix00IoUvNbFOxAW7PBZIKDLnm6LsckRxs1U32sC9d1LOHe3WKBNB6GZALT1ewjh7hSbWjftlmcovq+6eVGA5cvf2u/2+TkKkyHV/NR394nXrdsdpvygwypEtXjetzD7UT93Nuw3xcV8VIftIvHf9LjU7h+UjGmKXG9c15eYr3SzUmv6kyOI0Bvw14PWtsWGl0QdOSRvIBBrP4adCnGTgjgjk9LTcO8B8FKrr+8lHGuc0bp4lIUToiUkGILXsiEeEg9WAqm+XqO"
  },
  "certificateChain" : [ {
    "encodedCertificate" : "MIIC6jCCAdKgAwIBAgIGLtYU17tXMA0GCSqGSIb3DQEBCwUAMDAxGzAZBgNVBAMMElJvb3RTZWxmU2lnbmVkRmFrZTERMA8GA1UECgwIRFNTLXRlc3QwHhcNMTcwNjA4MTEyNjAxWhcNNDcwNzA0MDc1NzI0WjAoMRMwEQYDVQQDDApTaWduZXJGYWtlMREwDwYDVQQKDAhEU1MtdGVzdDCCASIwDQYJKoZIhvcNAQEBBQADggEPADCCAQoCggEBAMI3kZhtnipn+iiZHZ9ax8FlfE5Ow/cFwBTfAEb3R1ZQUp6/BQnBt7Oo0JWBtc9qkv7JUDdcBJXPV5QWS5AyMPHpqQ75Hitjsq/Fzu8eHtkKpFizcxGa9BZdkQjh4rSrtO1Kjs0Rd5DQtWSgkeVCCN09kN0ZsZ0ENY+Ip8QxSmyztsStkYXdULqpwz4JEXW9vz64eTbde4vQJ6pjHGarJf1gQNEc2XzhmI/prXLysWNqC7lZg7PUZUTrdegABTUzYCRJ1kWBRPm4qo0LN405c94QQd45a5kTgowHzEgLnAQI28x0M3A59TKC+ieNc6VF1PsTLpUw7PNI2VstX5jAuasCAwEAAaMSMBAwDgYDVR0PAQH/BAQDAgEGMA0GCSqGSIb3DQEBCwUAA4IBAQCK6LGA01TR+rmU8p6yhAi4OkDN2b1dbIL8l8iCMYopLCxx8xqq3ubZCOxqh1X2j6pgWzarb0b/MUix00IoUvNbFOxAW7PBZIKDLnm6LsckRxs1U32sC9d1LOHe3WKBNB6GZALT1ewjh7hSbWjftlmcovq+6eVGA5cvf2u/2+TkKkyHV/NR394nXrdsdpvygwypEtXjetzD7UT93Nuw3xcV8VIftIvHf9LjU7h+UjGmKXG9c15eYr3SzUmv6kyOI0Bvw14PWtsWGl0QdOSRvIBBrP4adCnGTgjgjk9LTcO8B8FKrr+8lHGuc0bp4lIUToiUkGILXsiEeEg9WAqm+XqO"
  } ]
} ]

Get key

This method allows retrieving of key informations for a given alias.

Request
GET /services/rest/server-signing/key/certificate HTTP/1.1
Accept: application/json, application/javascript, text/javascript, text/json
Host: localhost:8080
Response
HTTP/1.1 200 OK
Date: Wed, 24 Jun 2020 13:48:32 GMT
X-Content-Type-Options: nosniff
X-XSS-Protection: 1; mode=block
Cache-Control: no-cache, no-store, max-age=0, must-revalidate
Pragma: no-cache
Expires: 0
X-Frame-Options: DENY
Server: ESIG-DSS
Content-Type: application/json
Transfer-Encoding: chunked
Keep-Alive: timeout=20
Connection: keep-alive
Content-Length: 2185

{
  "alias" : "certificate",
  "encryptionAlgo" : "RSA",
  "certificate" : {
    "encodedCertificate" : "MIIC6jCCAdKgAwIBAgIGLtYU17tXMA0GCSqGSIb3DQEBCwUAMDAxGzAZBgNVBAMMElJvb3RTZWxmU2lnbmVkRmFrZTERMA8GA1UECgwIRFNTLXRlc3QwHhcNMTcwNjA4MTEyNjAxWhcNNDcwNzA0MDc1NzI0WjAoMRMwEQYDVQQDDApTaWduZXJGYWtlMREwDwYDVQQKDAhEU1MtdGVzdDCCASIwDQYJKoZIhvcNAQEBBQADggEPADCCAQoCggEBAMI3kZhtnipn+iiZHZ9ax8FlfE5Ow/cFwBTfAEb3R1ZQUp6/BQnBt7Oo0JWBtc9qkv7JUDdcBJXPV5QWS5AyMPHpqQ75Hitjsq/Fzu8eHtkKpFizcxGa9BZdkQjh4rSrtO1Kjs0Rd5DQtWSgkeVCCN09kN0ZsZ0ENY+Ip8QxSmyztsStkYXdULqpwz4JEXW9vz64eTbde4vQJ6pjHGarJf1gQNEc2XzhmI/prXLysWNqC7lZg7PUZUTrdegABTUzYCRJ1kWBRPm4qo0LN405c94QQd45a5kTgowHzEgLnAQI28x0M3A59TKC+ieNc6VF1PsTLpUw7PNI2VstX5jAuasCAwEAAaMSMBAwDgYDVR0PAQH/BAQDAgEGMA0GCSqGSIb3DQEBCwUAA4IBAQCK6LGA01TR+rmU8p6yhAi4OkDN2b1dbIL8l8iCMYopLCxx8xqq3ubZCOxqh1X2j6pgWzarb0b/MUix00IoUvNbFOxAW7PBZIKDLnm6LsckRxs1U32sC9d1LOHe3WKBNB6GZALT1ewjh7hSbWjftlmcovq+6eVGA5cvf2u/2+TkKkyHV/NR394nXrdsdpvygwypEtXjetzD7UT93Nuw3xcV8VIftIvHf9LjU7h+UjGmKXG9c15eYr3SzUmv6kyOI0Bvw14PWtsWGl0QdOSRvIBBrP4adCnGTgjgjk9LTcO8B8FKrr+8lHGuc0bp4lIUToiUkGILXsiEeEg9WAqm+XqO"
  },
  "certificateChain" : [ {
    "encodedCertificate" : "MIIC6jCCAdKgAwIBAgIGLtYU17tXMA0GCSqGSIb3DQEBCwUAMDAxGzAZBgNVBAMMElJvb3RTZWxmU2lnbmVkRmFrZTERMA8GA1UECgwIRFNTLXRlc3QwHhcNMTcwNjA4MTEyNjAxWhcNNDcwNzA0MDc1NzI0WjAoMRMwEQYDVQQDDApTaWduZXJGYWtlMREwDwYDVQQKDAhEU1MtdGVzdDCCASIwDQYJKoZIhvcNAQEBBQADggEPADCCAQoCggEBAMI3kZhtnipn+iiZHZ9ax8FlfE5Ow/cFwBTfAEb3R1ZQUp6/BQnBt7Oo0JWBtc9qkv7JUDdcBJXPV5QWS5AyMPHpqQ75Hitjsq/Fzu8eHtkKpFizcxGa9BZdkQjh4rSrtO1Kjs0Rd5DQtWSgkeVCCN09kN0ZsZ0ENY+Ip8QxSmyztsStkYXdULqpwz4JEXW9vz64eTbde4vQJ6pjHGarJf1gQNEc2XzhmI/prXLysWNqC7lZg7PUZUTrdegABTUzYCRJ1kWBRPm4qo0LN405c94QQd45a5kTgowHzEgLnAQI28x0M3A59TKC+ieNc6VF1PsTLpUw7PNI2VstX5jAuasCAwEAAaMSMBAwDgYDVR0PAQH/BAQDAgEGMA0GCSqGSIb3DQEBCwUAA4IBAQCK6LGA01TR+rmU8p6yhAi4OkDN2b1dbIL8l8iCMYopLCxx8xqq3ubZCOxqh1X2j6pgWzarb0b/MUix00IoUvNbFOxAW7PBZIKDLnm6LsckRxs1U32sC9d1LOHe3WKBNB6GZALT1ewjh7hSbWjftlmcovq+6eVGA5cvf2u/2+TkKkyHV/NR394nXrdsdpvygwypEtXjetzD7UT93Nuw3xcV8VIftIvHf9LjU7h+UjGmKXG9c15eYr3SzUmv6kyOI0Bvw14PWtsWGl0QdOSRvIBBrP4adCnGTgjgjk9LTcO8B8FKrr+8lHGuc0bp4lIUToiUkGILXsiEeEg9WAqm+XqO"
  } ]
}

Sign

This method allows signing of given digests with a server side certificate.

Request
POST /services/rest/server-signing/sign/certificate/SHA256 HTTP/1.1
Accept: application/json, application/javascript, text/javascript, text/json
Content-Type: application/json; charset=UTF-8
Host: localhost:8080
Content-Length: 416

{
  "bytes" : "MYIBJDARBgsqhkiG9w0BCRACDzECBQAwGAYJKoZIhvcNAQkDMQsGCSqGSIb3DQEHATAcBgkqhkiG9w0BCQUxDxcNMjAwNjI0MTM0ODMyWjAtBgkqhkiG9w0BCTQxIDAeMA0GCWCGSAFlAwQCAQUAoQ0GCSqGSIb3DQEBCwUAMC8GCSqGSIb3DQEJBDEiBCCRwMc5mPBmFV+4OG6EJ4IRFGZilMfgmPhGZ9VWLfVD2DB3BgsqhkiG9w0BCRACLzFoMGYwZDBiBCAC8+vKAWMnQlO8gJ0nSY3UG7AxbX5rBmlgEV3hVVidnDA+MDSkMjAwMRswGQYDVQQDDBJSb290U2VsZlNpZ25lZEZha2UxETAPBgNVBAoMCERTUy10ZXN0AgYu1hTXu1c="
}
Response
HTTP/1.1 200 OK
Date: Wed, 24 Jun 2020 13:48:32 GMT
X-Content-Type-Options: nosniff
X-XSS-Protection: 1; mode=block
Cache-Control: no-cache, no-store, max-age=0, must-revalidate
Pragma: no-cache
Expires: 0
X-Frame-Options: DENY
Server: ESIG-DSS
Content-Type: application/json
Transfer-Encoding: chunked
Keep-Alive: timeout=20
Connection: keep-alive
Content-Length: 395

{
  "algorithm" : "RSA_SHA256",
  "value" : "XykhVVHMLJawKDTGgy/2kZDD1+ax1sDczmrrsdAEE8yDNPb/l1M4BodZ1WbIuHHJQkJVP8VAohmBRDBuJf/Jnb7rxoWpbkZoncoFIoedCOx7b699xRqEDbFCCfumyRXP7QIiNPHcwfL2Hhkf/lBYWjzxjUlN6/QOgio0kVBysMT66J2uGhDn/AzibjpCSNBK04h9mh1rJhm2v55FnXgCgd6kHVa5DefYbHvlEwhO2JTOhoKfFNpLrssDoP6szjxD1PCg1SQGaTxksklkkWhS/e2R308mIxoiyiuX8s+kxKUc0NrMQjcfawYTndsQjjiINGD/MaOJa2bqgCo9aSkarA=="
}

REST validation service

DSS provides also a module for documents validation.

Validate a document

This service allows a signature validation (all formats/types) against a validation policy.

Request
POST /services/rest/validation/validateSignature HTTP/1.1
Accept: application/json, application/javascript, text/javascript, text/json
Content-Type: application/json; charset=UTF-8
Host: localhost:8080
Content-Length: 7403

{
  "signedDocument" : {
    "bytes" : "PD94bWwgdmVyc2lvbj0iMS4wIiBlbmNvZGluZz0iVVRGLTgiPz48ZHM6U2lnbmF0dXJlIHhtbG5zOmRzPSJodHRwOi8vd3d3LnczLm9yZy8yMDAwLzA5L3htbGRzaWcjIiBJZD0iaWQtYWZkZTc4MjQzNjQ2OGRkNzRlZWIxODFmN2NlMTEwZTEiPjxkczpTaWduZWRJbmZvPjxkczpDYW5vbmljYWxpemF0aW9uTWV0aG9kIEFsZ29yaXRobT0iaHR0cDovL3d3dy53My5vcmcvMjAwMS8xMC94bWwtZXhjLWMxNG4jIi8+PGRzOlNpZ25hdHVyZU1ldGhvZCBBbGdvcml0aG09Imh0dHA6Ly93d3cudzMub3JnLzIwMDEvMDQveG1sZHNpZy1tb3JlI3JzYS1zaGEyNTYiLz48ZHM6UmVmZXJlbmNlIElkPSJyLWlkLTEiIFR5cGU9IiIgVVJJPSJzYW1wbGUueG1sIj48ZHM6RGlnZXN0TWV0aG9kIEFsZ29yaXRobT0iaHR0cDovL3d3dy53My5vcmcvMjAwMS8wNC94bWxlbmMjc2hhMjU2Ii8+PGRzOkRpZ2VzdFZhbHVlPmtjREhPWmp3WmhWZnVEaHVoQ2VDRVJSbVlwVEg0Smo0Um1mVlZpMzFROWc9PC9kczpEaWdlc3RWYWx1ZT48L2RzOlJlZmVyZW5jZT48ZHM6UmVmZXJlbmNlIFR5cGU9Imh0dHA6Ly91cmkuZXRzaS5vcmcvMDE5MDMjU2lnbmVkUHJvcGVydGllcyIgVVJJPSIjeGFkZXMtaWQtYWZkZTc4MjQzNjQ2OGRkNzRlZWIxODFmN2NlMTEwZTEiPjxkczpUcmFuc2Zvcm1zPjxkczpUcmFuc2Zvcm0gQWxnb3JpdGhtPSJodHRwOi8vd3d3LnczLm9yZy8yMDAxLzEwL3htbC1leGMtYzE0biMiLz48L2RzOlRyYW5zZm9ybXM+PGRzOkRpZ2VzdE1ldGhvZCBBbGdvcml0aG09Imh0dHA6Ly93d3cudzMub3JnLzIwMDEvMDQveG1sZW5jI3NoYTI1NiIvPjxkczpEaWdlc3RWYWx1ZT5EenR3TlRtUm9PQW02L2xNSThSeW01eFpQekl2TFlEem4vZWJZWWtQc3I0PTwvZHM6RGlnZXN0VmFsdWU+PC9kczpSZWZlcmVuY2U+PC9kczpTaWduZWRJbmZvPjxkczpTaWduYXR1cmVWYWx1ZSBJZD0idmFsdWUtaWQtYWZkZTc4MjQzNjQ2OGRkNzRlZWIxODFmN2NlMTEwZTEiPllBN3NFTnQzTjh1ZkxGTW5LcjM2cjBQcXpNaVkzUTBzKytJR1RFVUMwc3BheFV2MGRIWk0wZC95bjNrcExKTG9Va0k0TTNmbGo1V0duODNrZjA1QnFNMWtoc1g2MUdKemFGVFBHcG03YWtSUUtodm9IMjV5eXFUWVhFU2xCY20wNGl6aUtoTE16WmpVZng0L0IxWkl5c3Y1cElCZ0oycjJvaTZqTG9wOXd3M2dlNGM0WUpvYUsrU1hrNmh5VE5PY044UGpHZTYzV1lPVE5WUFFGdmphOEJud2crYTBiQnV3RCs4TjZmd2lnQ2RXNWEvNERKVWUvSjhNYjcwWkk4UG9Pem5HRGZpK1RQYmlJZVZtQ2JsNW1Vb1VnMlEveFlsdUpmTGgzdUdRQVhLQnZGNDVvRElIUlZlZm5OL0QvV3l0QUNsVVZEb1FTeXdlbW5qUHBxRjhlZz09PC9kczpTaWduYXR1cmVWYWx1ZT48ZHM6S2V5SW5mbz48ZHM6WDUwOURhdGE+PGRzOlg1MDlDZXJ0aWZpY2F0ZT5NSUlEMURDQ0FyeWdBd0lCQWdJQkNqQU5CZ2txaGtpRzl3MEJBUXNGQURCTk1SQXdEZ1lEVlFRRERBZG5iMjlrTFdOaE1Sa3dGd1lEVlFRS0RCQk9iM2RwYm1FZ1UyOXNkWFJwYjI1ek1SRXdEd1lEVlFRTERBaFFTMGt0VkVWVFZERUxNQWtHQTFVRUJoTUNURlV3SGhjTk1UWXhNREkyTURjMU5ETXhXaGNOTVRnd09ESTJNRGMxTkRNeFdqQlBNUkl3RUFZRFZRUUREQWxuYjI5a0xYVnpaWEl4R1RBWEJnTlZCQW9NRUU1dmQybHVZU0JUYjJ4MWRHbHZibk14RVRBUEJnTlZCQXNNQ0ZCTFNTMVVSVk5VTVFzd0NRWURWUVFHRXdKTVZUQ0NBU0l3RFFZSktvWklodmNOQVFFQkJRQURnZ0VQQURDQ0FRb0NnZ0VCQUxSQ1VJUVpidzNuU2RMcCtCOWN6RUNncFpra1E1eFY0ZzlNLzd3bGc5N29DQ2Y3VUVoOUJBMWQrellqc3p2K0JKMWJKWlBnYW4yMTQ0QXZnc29HSmZiNlVJeVZXNGdrbFVnSWwxYXJVdm9uK1drS25zZUZ1UU9mSnlqU0ZVREl3bnV2cDBoemNKWEhYUm1MZG15aCtuKzZOTUgwb201dFZvU2ZRcnRCVmlDTGVTTVZ6dUQ1RVBqMG1JUmN4OTFwTDM4ZTNGTlRXN05hR1pMZWV6dUZ1Ui9xN3o5M2xMa3ZaNFZBTU5HR0x2SVhPWWVSQlpNeVBocEJaNEwzQThJM0VFbEtXSC8xTHdpaVhUVFNHMXNNNld2TVRWYmYydmJkNDduWlJRQTJtU3BOR2pRb3VPQUVyZmVWVlVxeklDZ2hRQ0hSR09OdVNMRy9IZnFGSGI0aldnMENBd0VBQWFPQnZEQ0J1VEFPQmdOVkhROEJBZjhFQkFNQ0JrQXdnWWNHQ0NzR0FRVUZCd0VCQkhzd2VUQTVCZ2dyQmdFRkJRY3dBWVl0YUhSMGNEb3ZMMlJ6Y3k1dWIzZHBibUV1YkhVdmNHdHBMV1poWTNSdmNua3ZiMk56Y0M5bmIyOWtMV05oTUR3R0NDc0dBUVVGQnpBQ2hqQm9kSFJ3T2k4dlpITnpMbTV2ZDJsdVlTNXNkUzl3YTJrdFptRmpkRzl5ZVM5amNuUXZaMjl2WkMxallTNWpjblF3SFFZRFZSME9CQllFRk4ycEhELzdQZWZtQlQ4b1gyOVpoV3kvT0hKMU1BMEdDU3FHU0liM0RRRUJDd1VBQTRJQkFRQkszVk9MaERJVldLb0ZycmhoV3phZGR0azZYUXRjd1JvTlBWU3NpL2dPcnpzZE03MEEzMXhJVHc3WWZMaHBvVkExeG83b3ZIbGRwTGxocXk5bzV3aDI4MnlDcHFCVUF0Z3JTa0RHb2crSzdDTDZnVXBybFlpWnVHWnJ0ZzJYM2ZIUzJVc3g0WkozdElqNndWZWNERVVxSVNGZkZUMkVzbTBRWFVuZ0lLRk1sOTVYZ210dzJ3eFhiT3pVZURkNERJUHJ2K21XNXBvQVdyNkl0c1YrSDJWUStaTC9rQm53V0hqU1RPYUdGaXNxWFkvYUgvMVB0QlhBKzE1K1lJV2VtSkJTdjNrRGFGek9YQUV0UjlaSThsWU9KYXJuWTdBeS9hTjZiOXVHZmZyYm8vaFZBY0w0V0RkaGtiQk4zbTh3K2c3NkxvQVhOZUVldTA0QS8weExaelVCPC9kczpYNTA5Q2VydGlmaWNhdGU+PGRzOlg1MDlDZXJ0aWZpY2F0ZT5NSUlENmpDQ0F0S2dBd0lCQWdJQkJEQU5CZ2txaGtpRzl3MEJBUXNGQURCTk1SQXdEZ1lEVlFRRERBZHliMjkwTFdOaE1Sa3dGd1lEVlFRS0RCQk9iM2RwYm1FZ1UyOXNkWFJwYjI1ek1SRXdEd1lEVlFRTERBaFFTMGt0VkVWVFZERUxNQWtHQTFVRUJoTUNURlV3SGhjTk1UWXhNREkyTURjMU5ETXdXaGNOTVRnd09ESTJNRGMxTkRNd1dqQk5NUkF3RGdZRFZRUUREQWRuYjI5a0xXTmhNUmt3RndZRFZRUUtEQkJPYjNkcGJtRWdVMjlzZFhScGIyNXpNUkV3RHdZRFZRUUxEQWhRUzBrdFZFVlRWREVMTUFrR0ExVUVCaE1DVEZVd2dnRWlNQTBHQ1NxR1NJYjNEUUVCQVFVQUE0SUJEd0F3Z2dFS0FvSUJBUUNiYmw1c0tCQ2pTQjhUTWRhY3lteC9XZk9qTVcxZ2lJalZKUlkyOEpiTldrQ1ZtdHpnbWl0Z2hmclBRUGx1ZXUwRFRhbGJEa3JTU3loQ3Z6elBTR1B3Q0ZPYWhGL243aFFhMUYzVWFIU3hUS3JGQzVuT3dkTHp4S1JPM1dqVnRJR1JTWDJrdjFGZlVwUXk1RXl5K3JzZlN6SjU5ZFU1WlpkV3BkYUR1RHhWVnlEZXIzRUl5Q2JHNy81SDlNRDRZdXpOcGVURldtTTZjVVNUMDc5NlhEbGJFeFNUVEdRWEZKQTIrQ0NzeTlEWG5KYThuejBGRThmbWN2UUhlVTZrOVFicHpHak1kM0RXbEU2bm83VWRDWUQxSDA0K3VzQnA1aGhDckFCNjcwTmRvVHJOVG1HTkFGdDRKVDB2aXRqS0hxOUtFSWQ2TGhkY20yVGc5M2REY1dGdEFnTUJBQUdqZ2RRd2dkRXdEZ1lEVlIwUEFRSC9CQVFEQWdlQU1FRUdBMVVkSHdRNk1EZ3dOcUEwb0RLR01HaDBkSEE2THk5a2MzTXVibTkzYVc1aExteDFMM0JyYVMxbVlXTjBiM0o1TDJOeWJDOXliMjkwTFdOaExtTnliREJNQmdnckJnRUZCUWNCQVFSQU1ENHdQQVlJS3dZQkJRVUhNQUtHTUdoMGRIQTZMeTlrYzNNdWJtOTNhVzVoTG14MUwzQnJhUzFtWVdOMGIzSjVMMk55ZEM5eWIyOTBMV05oTG1OeWREQWRCZ05WSFE0RUZnUVUrMnRGcXBOZTNHMjNZUjh5cUJaSWlWV1MzdlV3RHdZRFZSMFRBUUgvQkFVd0F3RUIvekFOQmdrcWhraUc5dzBCQVFzRkFBT0NBUUVBRStOdWQwNVhHT002RkVaSFdUYzgrYm16LzZCMFhRWE41NjRLV0JCaGNoOWk1R2FkanFwU3NldmtuK3RlTHE1bTZDTG8zZTRsWDJkSjdoc1BBdnlhTHFPSXB6ZzQ5VEdkaWIxbk9CMk83NCt5QWhUOHY5Rlp0SDFFQ0hYeFlzdXlTR0lLdmQrTDVJakpUaXMzbGw0dlU4Rkh6eVJsTTlJUW53WlI1MDZqRmNKZUdsT2d5WmgrVUxXblJORUV3cU44RFRGMkQwWG9nWUJzckN4Q0JqMFBwYUpGcnV2RVFxcFV1dVlnMTRSMURKRmFoTHdxVllTT0Q1Z1BobUEwSFI0ejNHRjNqSFN6MGk5alhTVE9zVWNka3ZVSnkwdElPbnVqc1VFa2czSDZXZzNsejhUdzNJYzdWMU5IYitNQzVLNFp2WCs1U1l5dTArZXI3YkZzY0lyWVp3PT08L2RzOlg1MDlDZXJ0aWZpY2F0ZT48L2RzOlg1MDlEYXRhPjwvZHM6S2V5SW5mbz48ZHM6T2JqZWN0Pjx4YWRlczpRdWFsaWZ5aW5nUHJvcGVydGllcyB4bWxuczp4YWRlcz0iaHR0cDovL3VyaS5ldHNpLm9yZy8wMTkwMy92MS4zLjIjIiBUYXJnZXQ9IiNpZC1hZmRlNzgyNDM2NDY4ZGQ3NGVlYjE4MWY3Y2UxMTBlMSI+PHhhZGVzOlNpZ25lZFByb3BlcnRpZXMgSWQ9InhhZGVzLWlkLWFmZGU3ODI0MzY0NjhkZDc0ZWViMTgxZjdjZTExMGUxIj48eGFkZXM6U2lnbmVkU2lnbmF0dXJlUHJvcGVydGllcz48eGFkZXM6U2lnbmluZ1RpbWU+MjAxNy0wOS0yOFQxMTowOTowNFo8L3hhZGVzOlNpZ25pbmdUaW1lPjx4YWRlczpTaWduaW5nQ2VydGlmaWNhdGVWMj48eGFkZXM6Q2VydD48eGFkZXM6Q2VydERpZ2VzdD48ZHM6RGlnZXN0TWV0aG9kIEFsZ29yaXRobT0iaHR0cDovL3d3dy53My5vcmcvMjAwMC8wOS94bWxkc2lnI3NoYTEiLz48ZHM6RGlnZXN0VmFsdWU+YytWb2hnMGpJY1o0VVFTV2VnbENnMG9HTldzPTwvZHM6RGlnZXN0VmFsdWU+PC94YWRlczpDZXJ0RGlnZXN0Pjx4YWRlczpJc3N1ZXJTZXJpYWxWMj5NRll3VWFSUE1FMHhFREFPQmdOVkJBTU1CMmR2YjJRdFkyRXhHVEFYQmdOVkJBb01FRTV2ZDJsdVlTQlRiMngxZEdsdmJuTXhFVEFQQmdOVkJBc01DRkJMU1MxVVJWTlVNUXN3Q1FZRFZRUUdFd0pNVlFJQkNnPT08L3hhZGVzOklzc3VlclNlcmlhbFYyPjwveGFkZXM6Q2VydD48L3hhZGVzOlNpZ25pbmdDZXJ0aWZpY2F0ZVYyPjwveGFkZXM6U2lnbmVkU2lnbmF0dXJlUHJvcGVydGllcz48eGFkZXM6U2lnbmVkRGF0YU9iamVjdFByb3BlcnRpZXM+PHhhZGVzOkRhdGFPYmplY3RGb3JtYXQgT2JqZWN0UmVmZXJlbmNlPSIjci1pZC0xIj48eGFkZXM6TWltZVR5cGU+dGV4dC94bWw8L3hhZGVzOk1pbWVUeXBlPjwveGFkZXM6RGF0YU9iamVjdEZvcm1hdD48L3hhZGVzOlNpZ25lZERhdGFPYmplY3RQcm9wZXJ0aWVzPjwveGFkZXM6U2lnbmVkUHJvcGVydGllcz48L3hhZGVzOlF1YWxpZnlpbmdQcm9wZXJ0aWVzPjwvZHM6T2JqZWN0PjwvZHM6U2lnbmF0dXJlPg==",
    "digestAlgorithm" : null,
    "name" : "xades-detached.xml"
  },
  "originalDocuments" : [ {
    "bytes" : "77u/PD94bWwgdmVyc2lvbj0iMS4wIiBlbmNvZGluZz0iVVRGLTgiPz4NCjxoOnRhYmxlIHhtbG5zOmg9Imh0dHA6Ly93d3cudzMub3JnL1RSL2h0bWw0LyI+DQoJPGg6dHI+DQoJCTxoOnRkPkhlbGxvPC9oOnRkPg0KCQk8aDp0ZD5Xb3JsZDwvaDp0ZD4NCgk8L2g6dHI+DQo8L2g6dGFibGU+",
    "digestAlgorithm" : null,
    "name" : "sample.xml"
  } ],
  "policy" : null,
  "tokenExtractionStategy" : "NONE",
  "signatureId" : null
}
Response
HTTP/1.1 200 OK
Date: Wed, 24 Jun 2020 13:48:31 GMT
X-Content-Type-Options: nosniff
X-XSS-Protection: 1; mode=block
Cache-Control: no-cache, no-store, max-age=0, must-revalidate
Pragma: no-cache
Expires: 0
X-Frame-Options: DENY
Server: ESIG-DSS
Content-Type: application/json
Transfer-Encoding: chunked
Keep-Alive: timeout=20
Connection: keep-alive
Content-Length: 43910

{
  "validationReportaDataHandler" : "PD94bWwgdmVyc2lvbj0iMS4wIiBlbmNvZGluZz0iVVRGLTgiIHN0YW5kYWxvbmU9InllcyI/Pgo8VmFsaWRhdGlvblJlcG9ydCB4bWxucz0iaHR0cDovL3VyaS5ldHNpLm9yZy8xOTEwMi92MS4yLjEjIiB4bWxuczpuczI9Imh0dHA6Ly91cmkuZXRzaS5vcmcvMDIyMzEvdjIjIiB4bWxuczpuczM9Imh0dHA6Ly93d3cudzMub3JnLzIwMDAvMDkveG1sZHNpZyMiIHhtbG5zOm5zND0iaHR0cDovL3VyaS5ldHNpLm9yZy8wMTkwMy92MS4zLjIjIj4KICAgIDxTaWduYXR1cmVWYWxpZGF0aW9uUmVwb3J0PgogICAgICAgIDxTaWduYXR1cmVJZGVudGlmaWVyIGlkPSJTLUExNzIwNzdEOEVFQkE4NDM0NDNCRTVENzgwRkNGODRBM0JGMkFENkM1N0Y3REY1OUY2QkFGM0IyQjAyOTIwRjUiPgogICAgICAgICAgICA8RGlnZXN0QWxnQW5kVmFsdWU+CiAgICAgICAgICAgICAgICA8bnMzOkRpZ2VzdE1ldGhvZCBBbGdvcml0aG09Imh0dHA6Ly93d3cudzMub3JnLzIwMDEvMDQveG1sZW5jI3NoYTI1NiIvPgogICAgICAgICAgICAgICAgPG5zMzpEaWdlc3RWYWx1ZT5EenR3TlRtUm9PQW02L2xNSThSeW01eFpQekl2TFlEem4vZWJZWWtQc3I0PTwvbnMzOkRpZ2VzdFZhbHVlPgogICAgICAgICAgICA8L0RpZ2VzdEFsZ0FuZFZhbHVlPgogICAgICAgICAgICA8bnMzOlNpZ25hdHVyZVZhbHVlPllBN3NFTnQzTjh1ZkxGTW5LcjM2cjBQcXpNaVkzUTBzKytJR1RFVUMwc3BheFV2MGRIWk0wZC95bjNrcExKTG9Va0k0TTNmbGo1V0duODNrZjA1QnFNMWtoc1g2MUdKemFGVFBHcG03YWtSUUtodm9IMjV5eXFUWVhFU2xCY20wNGl6aUtoTE16WmpVZng0L0IxWkl5c3Y1cElCZ0oycjJvaTZqTG9wOXd3M2dlNGM0WUpvYUsrU1hrNmh5VE5PY044UGpHZTYzV1lPVE5WUFFGdmphOEJud2crYTBiQnV3RCs4TjZmd2lnQ2RXNWEvNERKVWUvSjhNYjcwWkk4UG9Pem5HRGZpK1RQYmlJZVZtQ2JsNW1Vb1VnMlEveFlsdUpmTGgzdUdRQVhLQnZGNDVvRElIUlZlZm5OL0QvV3l0QUNsVVZEb1FTeXdlbW5qUHBxRjhlZz09PC9uczM6U2lnbmF0dXJlVmFsdWU+CiAgICAgICAgICAgIDxIYXNoT25seT5mYWxzZTwvSGFzaE9ubHk+CiAgICAgICAgICAgIDxEb2NIYXNoT25seT5mYWxzZTwvRG9jSGFzaE9ubHk+CiAgICAgICAgICAgIDxEQUlkZW50aWZpZXI+aWQtYWZkZTc4MjQzNjQ2OGRkNzRlZWIxODFmN2NlMTEwZTE8L0RBSWRlbnRpZmllcj4KICAgICAgICA8L1NpZ25hdHVyZUlkZW50aWZpZXI+CiAgICAgICAgPFZhbGlkYXRpb25Db25zdHJhaW50c0V2YWx1YXRpb25SZXBvcnQ+CiAgICAgICAgICAgIDxWYWxpZGF0aW9uQ29uc3RyYWludD4KICAgICAgICAgICAgICAgIDxWYWxpZGF0aW9uQ29uc3RyYWludElkZW50aWZpZXI+dXJuOmNlZjpkc3M6YmJiOmZvcm1hdENoZWNraW5nPC9WYWxpZGF0aW9uQ29uc3RyYWludElkZW50aWZpZXI+CiAgICAgICAgICAgICAgICA8Q29uc3RyYWludFN0YXR1cz4KICAgICAgICAgICAgICAgICAgICA8U3RhdHVzPnVybjpldHNpOjAxOTEwMjpjb25zdHJhaW50U3RhdHVzOmFwcGxpZWQ8L1N0YXR1cz4KICAgICAgICAgICAgICAgIDwvQ29uc3RyYWludFN0YXR1cz4KICAgICAgICAgICAgICAgIDxWYWxpZGF0aW9uU3RhdHVzPgogICAgICAgICAgICAgICAgICAgIDxNYWluSW5kaWNhdGlvbj51cm46ZXRzaTowMTkxMDI6bWFpbmluZGljYXRpb246cGFzc2VkPC9NYWluSW5kaWNhdGlvbj4KICAgICAgICAgICAgICAgIDwvVmFsaWRhdGlvblN0YXR1cz4KICAgICAgICAgICAgPC9WYWxpZGF0aW9uQ29uc3RyYWludD4KICAgICAgICAgICAgPFZhbGlkYXRpb25Db25zdHJhaW50PgogICAgICAgICAgICAgICAgPFZhbGlkYXRpb25Db25zdHJhaW50SWRlbnRpZmllcj51cm46Y2VmOmRzczpiYmI6aWRlbnRpZmljYXRpb25PZlRoZVNpZ25pbmdDZXJ0aWZpY2F0ZTwvVmFsaWRhdGlvbkNvbnN0cmFpbnRJZGVudGlmaWVyPgogICAgICAgICAgICAgICAgPENvbnN0cmFpbnRTdGF0dXM+CiAgICAgICAgICAgICAgICAgICAgPFN0YXR1cz51cm46ZXRzaTowMTkxMDI6Y29uc3RyYWludFN0YXR1czphcHBsaWVkPC9TdGF0dXM+CiAgICAgICAgICAgICAgICA8L0NvbnN0cmFpbnRTdGF0dXM+CiAgICAgICAgICAgICAgICA8VmFsaWRhdGlvblN0YXR1cz4KICAgICAgICAgICAgICAgICAgICA8TWFpbkluZGljYXRpb24+dXJuOmV0c2k6MDE5MTAyOm1haW5pbmRpY2F0aW9uOnBhc3NlZDwvTWFpbkluZGljYXRpb24+CiAgICAgICAgICAgICAgICA8L1ZhbGlkYXRpb25TdGF0dXM+CiAgICAgICAgICAgIDwvVmFsaWRhdGlvbkNvbnN0cmFpbnQ+CiAgICAgICAgICAgIDxWYWxpZGF0aW9uQ29uc3RyYWludD4KICAgICAgICAgICAgICAgIDxWYWxpZGF0aW9uQ29uc3RyYWludElkZW50aWZpZXI+dXJuOmNlZjpkc3M6YmJiOnZhbGlkYXRpb25Db250ZXh0SW5pdGlhbGl6YXRpb248L1ZhbGlkYXRpb25Db25zdHJhaW50SWRlbnRpZmllcj4KICAgICAgICAgICAgICAgIDxDb25zdHJhaW50U3RhdHVzPgogICAgICAgICAgICAgICAgICAgIDxTdGF0dXM+dXJuOmV0c2k6MDE5MTAyOmNvbnN0cmFpbnRTdGF0dXM6YXBwbGllZDwvU3RhdHVzPgogICAgICAgICAgICAgICAgPC9Db25zdHJhaW50U3RhdHVzPgogICAgICAgICAgICAgICAgPFZhbGlkYXRpb25TdGF0dXM+CiAgICAgICAgICAgICAgICAgICAgPE1haW5JbmRpY2F0aW9uPnVybjpldHNpOjAxOTEwMjptYWluaW5kaWNhdGlvbjpwYXNzZWQ8L01haW5JbmRpY2F0aW9uPgogICAgICAgICAgICAgICAgPC9WYWxpZGF0aW9uU3RhdHVzPgogICAgICAgICAgICA8L1ZhbGlkYXRpb25Db25zdHJhaW50PgogICAgICAgICAgICA8VmFsaWRhdGlvbkNvbnN0cmFpbnQ+CiAgICAgICAgICAgICAgICA8VmFsaWRhdGlvbkNvbnN0cmFpbnRJZGVudGlmaWVyPnVybjpjZWY6ZHNzOmJiYjpjcnlwdG9ncmFwaGljVmVyaWZpY2F0aW9uPC9WYWxpZGF0aW9uQ29uc3RyYWludElkZW50aWZpZXI+CiAgICAgICAgICAgICAgICA8Q29uc3RyYWludFN0YXR1cz4KICAgICAgICAgICAgICAgICAgICA8U3RhdHVzPnVybjpldHNpOjAxOTEwMjpjb25zdHJhaW50U3RhdHVzOmFwcGxpZWQ8L1N0YXR1cz4KICAgICAgICAgICAgICAgIDwvQ29uc3RyYWludFN0YXR1cz4KICAgICAgICAgICAgICAgIDxWYWxpZGF0aW9uU3RhdHVzPgogICAgICAgICAgICAgICAgICAgIDxNYWluSW5kaWNhdGlvbj51cm46ZXRzaTowMTkxMDI6bWFpbmluZGljYXRpb246cGFzc2VkPC9NYWluSW5kaWNhdGlvbj4KICAgICAgICAgICAgICAgIDwvVmFsaWRhdGlvblN0YXR1cz4KICAgICAgICAgICAgPC9WYWxpZGF0aW9uQ29uc3RyYWludD4KICAgICAgICAgICAgPFZhbGlkYXRpb25Db25zdHJhaW50PgogICAgICAgICAgICAgICAgPFZhbGlkYXRpb25Db25zdHJhaW50SWRlbnRpZmllcj51cm46Y2VmOmRzczpiYmI6c2lnbmF0dXJlQWNjZXB0YW5jZVZhbGlkYXRpb248L1ZhbGlkYXRpb25Db25zdHJhaW50SWRlbnRpZmllcj4KICAgICAgICAgICAgICAgIDxDb25zdHJhaW50U3RhdHVzPgogICAgICAgICAgICAgICAgICAgIDxTdGF0dXM+dXJuOmV0c2k6MDE5MTAyOmNvbnN0cmFpbnRTdGF0dXM6YXBwbGllZDwvU3RhdHVzPgogICAgICAgICAgICAgICAgPC9Db25zdHJhaW50U3RhdHVzPgogICAgICAgICAgICAgICAgPFZhbGlkYXRpb25TdGF0dXM+CiAgICAgICAgICAgICAgICAgICAgPE1haW5JbmRpY2F0aW9uPnVybjpldHNpOjAxOTEwMjptYWluaW5kaWNhdGlvbjpwYXNzZWQ8L01haW5JbmRpY2F0aW9uPgogICAgICAgICAgICAgICAgPC9WYWxpZGF0aW9uU3RhdHVzPgogICAgICAgICAgICA8L1ZhbGlkYXRpb25Db25zdHJhaW50PgogICAgICAgICAgICA8VmFsaWRhdGlvbkNvbnN0cmFpbnQ+CiAgICAgICAgICAgICAgICA8VmFsaWRhdGlvbkNvbnN0cmFpbnRJZGVudGlmaWVyPnVybjpjZWY6ZHNzOmJiYjp4NTA5Q2VydGlmaWNhdGVWYWxpZGF0aW9uPC9WYWxpZGF0aW9uQ29uc3RyYWludElkZW50aWZpZXI+CiAgICAgICAgICAgICAgICA8Q29uc3RyYWludFN0YXR1cz4KICAgICAgICAgICAgICAgICAgICA8U3RhdHVzPnVybjpldHNpOjAxOTEwMjpjb25zdHJhaW50U3RhdHVzOmFwcGxpZWQ8L1N0YXR1cz4KICAgICAgICAgICAgICAgIDwvQ29uc3RyYWludFN0YXR1cz4KICAgICAgICAgICAgICAgIDxWYWxpZGF0aW9uU3RhdHVzPgogICAgICAgICAgICAgICAgICAgIDxNYWluSW5kaWNhdGlvbj51cm46ZXRzaTowMTkxMDI6bWFpbmluZGljYXRpb246aW5kZXRlcm1pbmF0ZTwvTWFpbkluZGljYXRpb24+CiAgICAgICAgICAgICAgICAgICAgPFN1YkluZGljYXRpb24+dXJuOmV0c2k6MDE5MTAyOnN1YmluZGljYXRpb246Tk9fQ0VSVElGSUNBVEVfQ0hBSU5fRk9VTkQ8L1N1YkluZGljYXRpb24+CiAgICAgICAgICAgICAgICA8L1ZhbGlkYXRpb25TdGF0dXM+CiAgICAgICAgICAgIDwvVmFsaWRhdGlvbkNvbnN0cmFpbnQ+CiAgICAgICAgICAgIDxWYWxpZGF0aW9uQ29uc3RyYWludD4KICAgICAgICAgICAgICAgIDxWYWxpZGF0aW9uQ29uc3RyYWludElkZW50aWZpZXI+dXJuOmNlZjpkc3M6YmJiOnBhc3RTaWduYXR1cmVWYWxpZGF0aW9uPC9WYWxpZGF0aW9uQ29uc3RyYWludElkZW50aWZpZXI+CiAgICAgICAgICAgICAgICA8Q29uc3RyYWludFN0YXR1cz4KICAgICAgICAgICAgICAgICAgICA8U3RhdHVzPnVybjpldHNpOjAxOTEwMjpjb25zdHJhaW50U3RhdHVzOmRpc2FibGVkPC9TdGF0dXM+CiAgICAgICAgICAgICAgICA8L0NvbnN0cmFpbnRTdGF0dXM+CiAgICAgICAgICAgIDwvVmFsaWRhdGlvbkNvbnN0cmFpbnQ+CiAgICAgICAgICAgIDxWYWxpZGF0aW9uQ29uc3RyYWludD4KICAgICAgICAgICAgICAgIDxWYWxpZGF0aW9uQ29uc3RyYWludElkZW50aWZpZXI+dXJuOmNlZjpkc3M6YmJiOnBhc3RDZXJ0aWZpY2F0ZVZhbGlkYXRpb248L1ZhbGlkYXRpb25Db25zdHJhaW50SWRlbnRpZmllcj4KICAgICAgICAgICAgICAgIDxDb25zdHJhaW50U3RhdHVzPgogICAgICAgICAgICAgICAgICAgIDxTdGF0dXM+dXJuOmV0c2k6MDE5MTAyOmNvbnN0cmFpbnRTdGF0dXM6ZGlzYWJsZWQ8L1N0YXR1cz4KICAgICAgICAgICAgICAgIDwvQ29uc3RyYWludFN0YXR1cz4KICAgICAgICAgICAgPC9WYWxpZGF0aW9uQ29uc3RyYWludD4KICAgICAgICAgICAgPFZhbGlkYXRpb25Db25zdHJhaW50PgogICAgICAgICAgICAgICAgPFZhbGlkYXRpb25Db25zdHJhaW50SWRlbnRpZmllcj51cm46Y2VmOmRzczpiYmI6dmFsaWRhdGlvblRpbWVTbGlkaW5nPC9WYWxpZGF0aW9uQ29uc3RyYWludElkZW50aWZpZXI+CiAgICAgICAgICAgICAgICA8Q29uc3RyYWludFN0YXR1cz4KICAgICAgICAgICAgICAgICAgICA8U3RhdHVzPnVybjpldHNpOjAxOTEwMjpjb25zdHJhaW50U3RhdHVzOmRpc2FibGVkPC9TdGF0dXM+CiAgICAgICAgICAgICAgICA8L0NvbnN0cmFpbnRTdGF0dXM+CiAgICAgICAgICAgIDwvVmFsaWRhdGlvbkNvbnN0cmFpbnQ+CiAgICAgICAgPC9WYWxpZGF0aW9uQ29uc3RyYWludHNFdmFsdWF0aW9uUmVwb3J0PgogICAgICAgIDxWYWxpZGF0aW9uVGltZUluZm8+CiAgICAgICAgICAgIDxWYWxpZGF0aW9uVGltZT4yMDIwLTA2LTI0VDEzOjQ4OjMxWjwvVmFsaWRhdGlvblRpbWU+CiAgICAgICAgICAgIDxCZXN0U2lnbmF0dXJlVGltZT4KICAgICAgICAgICAgICAgIDxQT0VUaW1lPjIwMjAtMDYtMjRUMTM6NDg6MzFaPC9QT0VUaW1lPgogICAgICAgICAgICAgICAgPFR5cGVPZlByb29mPnVybjpldHNpOjAxOTEwMjpwb2V0eXBlOnZhbGlkYXRpb248L1R5cGVPZlByb29mPgogICAgICAgICAgICA8L0Jlc3RTaWduYXR1cmVUaW1lPgogICAgICAgIDwvVmFsaWRhdGlvblRpbWVJbmZvPgogICAgICAgIDxTaWduZXJzRG9jdW1lbnQ+CiAgICAgICAgICAgIDxEaWdlc3RBbGdBbmRWYWx1ZT4KICAgICAgICAgICAgICAgIDxuczM6RGlnZXN0TWV0aG9kIEFsZ29yaXRobT0iaHR0cDovL3d3dy53My5vcmcvMjAwMS8wNC94bWxlbmMjc2hhMjU2Ii8+CiAgICAgICAgICAgICAgICA8bnMzOkRpZ2VzdFZhbHVlPmtjREhPWmp3WmhWZnVEaHVoQ2VDRVJSbVlwVEg0Smo0Um1mVlZpMzFROWc9PC9uczM6RGlnZXN0VmFsdWU+CiAgICAgICAgICAgIDwvRGlnZXN0QWxnQW5kVmFsdWU+CiAgICAgICAgICAgIDxTaWduZXJzRG9jdW1lbnRSZWYgVk9SZWZlcmVuY2U9IkQtQzU4QzgwQTgwNTMwRTBGMzQ5QkMzMkRFRjUwMjgwRDc0QzRCN0VCRjI1MjgwNDQwMTgxMTY3QTJGMUEwQjMxRCIvPgogICAgICAgIDwvU2lnbmVyc0RvY3VtZW50PgogICAgICAgIDxTaWduYXR1cmVBdHRyaWJ1dGVzPgogICAgICAgICAgICA8U2lnbmluZ1RpbWUgU2lnbmVkPSJ0cnVlIj4KICAgICAgICAgICAgICAgIDxUaW1lPjIwMTctMDktMjhUMTE6MDk6MDRaPC9UaW1lPgogICAgICAgICAgICA8L1NpZ25pbmdUaW1lPgogICAgICAgICAgICA8U2lnbmluZ0NlcnRpZmljYXRlIFNpZ25lZD0idHJ1ZSI+CiAgICAgICAgICAgICAgICA8QXR0cmlidXRlT2JqZWN0IFZPUmVmZXJlbmNlPSJDLUYwRkYwQjQ1MTREMzE2MzA0RjI4MTdEQkEwQkZCMDVERURCOTg1MjdDMEU0N0M3M0U4RDhGREZFMTZERjI2N0UiLz4KICAgICAgICAgICAgPC9TaWduaW5nQ2VydGlmaWNhdGU+CiAgICAgICAgICAgIDxEYXRhT2JqZWN0Rm9ybWF0IFNpZ25lZD0idHJ1ZSI+CiAgICAgICAgICAgICAgICA8TWltZVR5cGU+dGV4dC94bWw8L01pbWVUeXBlPgogICAgICAgICAgICA8L0RhdGFPYmplY3RGb3JtYXQ+CiAgICAgICAgICAgIDxDb21wbGV0ZUNlcnRpZmljYXRlUmVmcy8+CiAgICAgICAgICAgIDxDb21wbGV0ZVJldm9jYXRpb25SZWZzLz4KICAgICAgICAgICAgPEF0dHJpYnV0ZUNlcnRpZmljYXRlUmVmcy8+CiAgICAgICAgICAgIDxBdHRyaWJ1dGVSZXZvY2F0aW9uUmVmcy8+CiAgICAgICAgPC9TaWduYXR1cmVBdHRyaWJ1dGVzPgogICAgICAgIDxTaWduZXJJbmZvcm1hdGlvbj4KICAgICAgICAgICAgPFNpZ25lckNlcnRpZmljYXRlIFZPUmVmZXJlbmNlPSJDLUYwRkYwQjQ1MTREMzE2MzA0RjI4MTdEQkEwQkZCMDVERURCOTg1MjdDMEU0N0M3M0U4RDhGREZFMTZERjI2N0UiLz4KICAgICAgICAgICAgPFNpZ25lcj5nb29kLXVzZXI8L1NpZ25lcj4KICAgICAgICA8L1NpZ25lckluZm9ybWF0aW9uPgogICAgICAgIDxTaWduYXR1cmVRdWFsaXR5PgogICAgICAgICAgICA8U2lnbmF0dXJlUXVhbGl0eUluZm9ybWF0aW9uPnVybjpjZWY6ZHNzOnNpZ25hdHVyZVF1YWxpZmljYXRpb246bm90QXBwbGljYWJsZTwvU2lnbmF0dXJlUXVhbGl0eUluZm9ybWF0aW9uPgogICAgICAgIDwvU2lnbmF0dXJlUXVhbGl0eT4KICAgICAgICA8U2lnbmF0dXJlVmFsaWRhdGlvblByb2Nlc3M+CiAgICAgICAgICAgIDxTaWduYXR1cmVWYWxpZGF0aW9uUHJvY2Vzc0lEPnVybjpldHNpOjAxOTEwMjp2YWxpZGF0aW9ucHJvY2VzczpMVEE8L1NpZ25hdHVyZVZhbGlkYXRpb25Qcm9jZXNzSUQ+CiAgICAgICAgPC9TaWduYXR1cmVWYWxpZGF0aW9uUHJvY2Vzcz4KICAgICAgICA8U2lnbmF0dXJlVmFsaWRhdGlvblN0YXR1cz4KICAgICAgICAgICAgPE1haW5JbmRpY2F0aW9uPnVybjpldHNpOjAxOTEwMjptYWluaW5kaWNhdGlvbjppbmRldGVybWluYXRlPC9NYWluSW5kaWNhdGlvbj4KICAgICAgICAgICAgPFN1YkluZGljYXRpb24+dXJuOmV0c2k6MDE5MTAyOnN1YmluZGljYXRpb246Tk9fQ0VSVElGSUNBVEVfQ0hBSU5fRk9VTkQ8L1N1YkluZGljYXRpb24+CiAgICAgICAgICAgIDxBc3NvY2lhdGVkVmFsaWRhdGlvblJlcG9ydERhdGE+CiAgICAgICAgICAgICAgICA8Q2VydGlmaWNhdGVDaGFpbj4KICAgICAgICAgICAgICAgICAgICA8U2lnbmluZ0NlcnRpZmljYXRlIFZPUmVmZXJlbmNlPSJDLUYwRkYwQjQ1MTREMzE2MzA0RjI4MTdEQkEwQkZCMDVERURCOTg1MjdDMEU0N0M3M0U4RDhGREZFMTZERjI2N0UiLz4KICAgICAgICAgICAgICAgICAgICA8SW50ZXJtZWRpYXRlQ2VydGlmaWNhdGUgVk9SZWZlcmVuY2U9IkMtNkYzNURFMzk2NUI5QTY5QkMzNjYxRDFBMzU1QjBBRTYwOTA3QURCNzQxQ0MxOTExRUZEMEYzQkU3MkQ2QTZFOSIvPgogICAgICAgICAgICAgICAgPC9DZXJ0aWZpY2F0ZUNoYWluPgogICAgICAgICAgICAgICAgPENyeXB0b0luZm9ybWF0aW9uPgogICAgICAgICAgICAgICAgICAgIDxWYWxpZGF0aW9uT2JqZWN0SWQgVk9SZWZlcmVuY2U9IlMtQTE3MjA3N0Q4RUVCQTg0MzQ0M0JFNUQ3ODBGQ0Y4NEEzQkYyQUQ2QzU3RjdERjU5RjZCQUYzQjJCMDI5MjBGNSIvPgogICAgICAgICAgICAgICAgICAgIDxBbGdvcml0aG0+aHR0cDovL3d3dy53My5vcmcvMjAwMS8wNC94bWxkc2lnLW1vcmUjcnNhLXNoYTI1NjwvQWxnb3JpdGhtPgogICAgICAgICAgICAgICAgICAgIDxTZWN1cmVBbGdvcml0aG0+dHJ1ZTwvU2VjdXJlQWxnb3JpdGhtPgogICAgICAgICAgICAgICAgICAgIDxOb3RBZnRlcj4yMDIyLTEyLTMxVDIzOjAwOjAwWjwvTm90QWZ0ZXI+CiAgICAgICAgICAgICAgICA8L0NyeXB0b0luZm9ybWF0aW9uPgogICAgICAgICAgICA8L0Fzc29jaWF0ZWRWYWxpZGF0aW9uUmVwb3J0RGF0YT4KICAgICAgICA8L1NpZ25hdHVyZVZhbGlkYXRpb25TdGF0dXM+CiAgICA8L1NpZ25hdHVyZVZhbGlkYXRpb25SZXBvcnQ+CiAgICA8U2lnbmF0dXJlVmFsaWRhdGlvbk9iamVjdHM+CiAgICAgICAgPFZhbGlkYXRpb25PYmplY3QgaWQ9IkMtNkYzNURFMzk2NUI5QTY5QkMzNjYxRDFBMzU1QjBBRTYwOTA3QURCNzQxQ0MxOTExRUZEMEYzQkU3MkQ2QTZFOSI+CiAgICAgICAgICAgIDxPYmplY3RUeXBlPnVybjpldHNpOjAxOTEwMjp2YWxpZGF0aW9uT2JqZWN0OmNlcnRpZmljYXRlPC9PYmplY3RUeXBlPgogICAgICAgICAgICA8VmFsaWRhdGlvbk9iamVjdFJlcHJlc2VudGF0aW9uPgogICAgICAgICAgICAgICAgPERpZ2VzdEFsZ0FuZFZhbHVlPgogICAgICAgICAgICAgICAgICAgIDxuczM6RGlnZXN0TWV0aG9kIEFsZ29yaXRobT0iaHR0cDovL3d3dy53My5vcmcvMjAwMS8wNC94bWxlbmMjc2hhMjU2Ii8+CiAgICAgICAgICAgICAgICAgICAgPG5zMzpEaWdlc3RWYWx1ZT5ielhlT1dXNXBwdkRaaDBhTlZzSzVna0hyYmRCekJrUjc5RHp2bkxXcHVrPTwvbnMzOkRpZ2VzdFZhbHVlPgogICAgICAgICAgICAgICAgPC9EaWdlc3RBbGdBbmRWYWx1ZT4KICAgICAgICAgICAgPC9WYWxpZGF0aW9uT2JqZWN0UmVwcmVzZW50YXRpb24+CiAgICAgICAgICAgIDxQT0U+CiAgICAgICAgICAgICAgICA8UE9FVGltZT4yMDIwLTA2LTI0VDEzOjQ4OjMxWjwvUE9FVGltZT4KICAgICAgICAgICAgICAgIDxUeXBlT2ZQcm9vZj51cm46ZXRzaTowMTkxMDI6cG9ldHlwZTp2YWxpZGF0aW9uPC9UeXBlT2ZQcm9vZj4KICAgICAgICAgICAgPC9QT0U+CiAgICAgICAgPC9WYWxpZGF0aW9uT2JqZWN0PgogICAgICAgIDxWYWxpZGF0aW9uT2JqZWN0IGlkPSJDLUYwRkYwQjQ1MTREMzE2MzA0RjI4MTdEQkEwQkZCMDVERURCOTg1MjdDMEU0N0M3M0U4RDhGREZFMTZERjI2N0UiPgogICAgICAgICAgICA8T2JqZWN0VHlwZT51cm46ZXRzaTowMTkxMDI6dmFsaWRhdGlvbk9iamVjdDpjZXJ0aWZpY2F0ZTwvT2JqZWN0VHlwZT4KICAgICAgICAgICAgPFZhbGlkYXRpb25PYmplY3RSZXByZXNlbnRhdGlvbj4KICAgICAgICAgICAgICAgIDxEaWdlc3RBbGdBbmRWYWx1ZT4KICAgICAgICAgICAgICAgICAgICA8bnMzOkRpZ2VzdE1ldGhvZCBBbGdvcml0aG09Imh0dHA6Ly93d3cudzMub3JnLzIwMDEvMDQveG1sZW5jI3NoYTI1NiIvPgogICAgICAgICAgICAgICAgICAgIDxuczM6RGlnZXN0VmFsdWU+OFA4TFJSVFRGakJQS0JmYm9MK3dYZTI1aFNmQTVIeHo2Tmo5L2hiZkpuND08L25zMzpEaWdlc3RWYWx1ZT4KICAgICAgICAgICAgICAgIDwvRGlnZXN0QWxnQW5kVmFsdWU+CiAgICAgICAgICAgIDwvVmFsaWRhdGlvbk9iamVjdFJlcHJlc2VudGF0aW9uPgogICAgICAgICAgICA8UE9FPgogICAgICAgICAgICAgICAgPFBPRVRpbWU+MjAyMC0wNi0yNFQxMzo0ODozMVo8L1BPRVRpbWU+CiAgICAgICAgICAgICAgICA8VHlwZU9mUHJvb2Y+dXJuOmV0c2k6MDE5MTAyOnBvZXR5cGU6dmFsaWRhdGlvbjwvVHlwZU9mUHJvb2Y+CiAgICAgICAgICAgIDwvUE9FPgogICAgICAgIDwvVmFsaWRhdGlvbk9iamVjdD4KICAgICAgICA8VmFsaWRhdGlvbk9iamVjdCBpZD0iRC1DNThDODBBODA1MzBFMEYzNDlCQzMyREVGNTAyODBENzRDNEI3RUJGMjUyODA0NDAxODExNjdBMkYxQTBCMzFEIj4KICAgICAgICAgICAgPE9iamVjdFR5cGU+dXJuOmV0c2k6MDE5MTAyOnZhbGlkYXRpb25PYmplY3Q6c2lnbmVkRGF0YTwvT2JqZWN0VHlwZT4KICAgICAgICAgICAgPFZhbGlkYXRpb25PYmplY3RSZXByZXNlbnRhdGlvbj4KICAgICAgICAgICAgICAgIDxEaWdlc3RBbGdBbmRWYWx1ZT4KICAgICAgICAgICAgICAgICAgICA8bnMzOkRpZ2VzdE1ldGhvZCBBbGdvcml0aG09Imh0dHA6Ly93d3cudzMub3JnLzIwMDEvMDQveG1sZW5jI3NoYTI1NiIvPgogICAgICAgICAgICAgICAgICAgIDxuczM6RGlnZXN0VmFsdWU+a2NESE9aandaaFZmdURodWhDZUNFUlJtWXBUSDRKajRSbWZWVmkzMVE5Zz08L25zMzpEaWdlc3RWYWx1ZT4KICAgICAgICAgICAgICAgIDwvRGlnZXN0QWxnQW5kVmFsdWU+CiAgICAgICAgICAgIDwvVmFsaWRhdGlvbk9iamVjdFJlcHJlc2VudGF0aW9uPgogICAgICAgICAgICA8UE9FPgogICAgICAgICAgICAgICAgPFBPRVRpbWU+MjAyMC0wNi0yNFQxMzo0ODozMVo8L1BPRVRpbWU+CiAgICAgICAgICAgICAgICA8VHlwZU9mUHJvb2Y+dXJuOmV0c2k6MDE5MTAyOnBvZXR5cGU6dmFsaWRhdGlvbjwvVHlwZU9mUHJvb2Y+CiAgICAgICAgICAgIDwvUE9FPgogICAgICAgIDwvVmFsaWRhdGlvbk9iamVjdD4KICAgIDwvU2lnbmF0dXJlVmFsaWRhdGlvbk9iamVjdHM+CjwvVmFsaWRhdGlvblJlcG9ydD4K",
  "DiagnosticData" : {
    "DocumentName" : "xades-detached.xml",
    "ValidationDate" : "2020-06-24T13:48:31",
    "ContainerInfo" : null,
    "Signature" : [ {
      "Id" : "S-A172077D8EEBA843443BE5D780FCF84A3BF2AD6C57F7DF59F6BAF3B2B02920F5",
      "DAIdentifier" : "id-afde782436468dd74eeb181f7ce110e1",
      "SignatureFilename" : "xades-detached.xml",
      "ErrorMessage" : null,
      "ClaimedSigningTime" : "2017-09-28T11:09:04",
      "SignatureFormat" : "XAdES-BASELINE-B",
      "StructuralValidation" : {
        "Valid" : true,
        "Message" : null
      },
      "DigestMatcher" : [ {
        "DataFound" : true,
        "DataIntact" : true,
        "DigestMethod" : "SHA256",
        "DigestValue" : "kcDHOZjwZhVfuDhuhCeCERRmYpTH4Jj4RmfVVi31Q9g=",
        "match" : null,
        "type" : "REFERENCE",
        "name" : "r-id-1"
      }, {
        "DataFound" : true,
        "DataIntact" : true,
        "DigestMethod" : "SHA256",
        "DigestValue" : "DztwNTmRoOAm6/lMI8Rym5xZPzIvLYDzn/ebYYkPsr4=",
        "match" : null,
        "type" : "SIGNED_PROPERTIES",
        "name" : "#xades-id-afde782436468dd74eeb181f7ce110e1"
      } ],
      "BasicSignature" : {
        "EncryptionAlgoUsedToSignThisToken" : "RSA",
        "KeyLengthUsedToSignThisToken" : "2048",
        "DigestAlgoUsedToSignThisToken" : "SHA256",
        "MaskGenerationFunctionUsedToSignThisToken" : null,
        "SignatureIntact" : true,
        "SignatureValid" : true
      },
      "SigningCertificate" : {
        "PublicKey" : null,
        "Certificate" : "C-F0FF0B4514D316304F2817DBA0BFB05DEDB98527C0E47C73E8D8FDFE16DF267E"
      },
      "ChainItem" : [ {
        "Certificate" : "C-F0FF0B4514D316304F2817DBA0BFB05DEDB98527C0E47C73E8D8FDFE16DF267E"
      }, {
        "Certificate" : "C-6F35DE3965B9A69BC3661D1A355B0AE60907ADB741CC1911EFD0F3BE72D6A6E9"
      } ],
      "ContentType" : null,
      "MimeType" : "text/xml",
      "ContentIdentifier" : null,
      "ContentHints" : null,
      "SignatureProductionPlace" : null,
      "CommitmentTypeIndication" : [ ],
      "SignerRole" : [ ],
      "Policy" : null,
      "SignerInfo" : null,
      "PDFRevision" : null,
      "SignerDocumentRepresentations" : {
        "HashOnly" : false,
        "DocHashOnly" : false
      },
      "FoundCertificates" : {
        "RelatedCertificate" : [ {
          "Origin" : [ "KEY_INFO" ],
          "CertificateRef" : [ {
            "Origin" : "SIGNING_CERTIFICATE",
            "IssuerSerial" : {
              "value" : "MFYwUaRPME0xEDAOBgNVBAMMB2dvb2QtY2ExGTAXBgNVBAoMEE5vd2luYSBTb2x1dGlvbnMxETAPBgNVBAsMCFBLSS1URVNUMQswCQYDVQQGEwJMVQIBCg==",
              "match" : true
            },
            "DigestAlgoAndValue" : {
              "DigestMethod" : "SHA1",
              "DigestValue" : "c+Vohg0jIcZ4UQSWeglCg0oGNWs=",
              "match" : true
            },
            "SerialInfo" : null
          } ],
          "Certificate" : "C-F0FF0B4514D316304F2817DBA0BFB05DEDB98527C0E47C73E8D8FDFE16DF267E"
        }, {
          "Origin" : [ "KEY_INFO" ],
          "CertificateRef" : [ ],
          "Certificate" : "C-6F35DE3965B9A69BC3661D1A355B0AE60907ADB741CC1911EFD0F3BE72D6A6E9"
        } ],
        "OrphanCertificate" : [ ]
      },
      "FoundRevocations" : {
        "RelatedRevocation" : [ ],
        "OrphanRevocation" : [ ]
      },
      "FoundTimestamp" : [ ],
      "SignatureScope" : [ {
        "Scope" : "FULL",
        "Name" : "sample.xml",
        "Description" : "Full document",
        "Transformation" : null,
        "SignerData" : "D-C58C80A80530E0F349BC32DEF50280D74C4B7EBF25280440181167A2F1A0B31D"
      } ],
      "SignatureDigestReference" : {
        "CanonicalizationMethod" : "http://www.w3.org/2001/10/xml-exc-c14n#",
        "DigestMethod" : "SHA256",
        "DigestValue" : "SXLcmUDMsYRI6Fz6pek8zrxrZbkyyZOIFVzmJJuWPm4="
      },
      "SignatureValue" : "YA7sENt3N8ufLFMnKr36r0PqzMiY3Q0s++IGTEUC0spaxUv0dHZM0d/yn3kpLJLoUkI4M3flj5WGn83kf05BqM1khsX61GJzaFTPGpm7akRQKhvoH25yyqTYXESlBcm04iziKhLMzZjUfx4/B1ZIysv5pIBgJ2r2oi6jLop9ww3ge4c4YJoaK+SXk6hyTNOcN8PjGe63WYOTNVPQFvja8Bnwg+a0bBuwD+8N6fwigCdW5a/4DJUe/J8Mb70ZI8PoOznGDfi+TPbiIeVmCbl5mUoUg2Q/xYluJfLh3uGQAXKBvF45oDIHRVefnN/D/WytAClUVDoQSywemnjPpqF8eg==",
      "CounterSignature" : null,
      "Parent" : null,
      "Duplicated" : null
    } ],
    "Certificate" : [ {
      "Id" : "C-6F35DE3965B9A69BC3661D1A355B0AE60907ADB741CC1911EFD0F3BE72D6A6E9",
      "SubjectDistinguishedName" : [ {
        "value" : "c=lu,ou=pki-test,o=nowina solutions,cn=good-ca",
        "Format" : "CANONICAL"
      }, {
        "value" : "C=LU,OU=PKI-TEST,O=Nowina Solutions,CN=good-ca",
        "Format" : "RFC2253"
      } ],
      "IssuerDistinguishedName" : [ {
        "value" : "c=lu,ou=pki-test,o=nowina solutions,cn=root-ca",
        "Format" : "CANONICAL"
      }, {
        "value" : "C=LU,OU=PKI-TEST,O=Nowina Solutions,CN=root-ca",
        "Format" : "RFC2253"
      } ],
      "SerialNumber" : 4,
      "SubjectSerialNumber" : null,
      "CommonName" : "good-ca",
      "Locality" : null,
      "State" : null,
      "CountryName" : "LU",
      "OrganizationIdentifier" : null,
      "OrganizationName" : "Nowina Solutions",
      "GivenName" : null,
      "OrganizationalUnit" : "PKI-TEST",
      "Surname" : null,
      "Pseudonym" : null,
      "Email" : null,
      "subjectAlternativeName" : null,
      "aiaUrl" : [ "http://dss.nowina.lu/pki-factory/crt/root-ca.crt" ],
      "crlUrl" : [ "http://dss.nowina.lu/pki-factory/crl/root-ca.crl" ],
      "ocspServerUrl" : [ ],
      "Source" : [ "SIGNATURE" ],
      "NotAfter" : "2018-08-26T07:54:30",
      "NotBefore" : "2016-10-26T07:54:30",
      "PublicKeySize" : 2048,
      "PublicKeyEncryptionAlgo" : "RSA",
      "EntityKey" : "PK-4B0F8D40371579A6397E2DE77E4F6E9F51E676B1B1C9A2C5FB043DAF56F42C50",
      "KeyUsage" : [ "digitalSignature" ],
      "extendedKeyUsagesOid" : [ ],
      "PSD2Info" : null,
      "IdPkixOcspNoCheck" : false,
      "BasicSignature" : {
        "EncryptionAlgoUsedToSignThisToken" : "RSA",
        "KeyLengthUsedToSignThisToken" : "?",
        "DigestAlgoUsedToSignThisToken" : "SHA256",
        "MaskGenerationFunctionUsedToSignThisToken" : null,
        "SignatureIntact" : false,
        "SignatureValid" : false
      },
      "SigningCertificate" : null,
      "ChainItem" : [ ],
      "Trusted" : false,
      "SelfSigned" : false,
      "certificatePolicy" : [ ],
      "qcStatementOid" : [ ],
      "qcTypeOid" : [ ],
      "SemanticsIdentifier" : null,
      "TrustedServiceProvider" : [ ],
      "CertificateRevocation" : [ ],
      "Base64Encoded" : null,
      "DigestAlgoAndValue" : {
        "DigestMethod" : "SHA256",
        "DigestValue" : "bzXeOWW5ppvDZh0aNVsK5gkHrbdBzBkR79DzvnLWpuk=",
        "match" : null
      }
    }, {
      "Id" : "C-F0FF0B4514D316304F2817DBA0BFB05DEDB98527C0E47C73E8D8FDFE16DF267E",
      "SubjectDistinguishedName" : [ {
        "value" : "c=lu,ou=pki-test,o=nowina solutions,cn=good-user",
        "Format" : "CANONICAL"
      }, {
        "value" : "C=LU,OU=PKI-TEST,O=Nowina Solutions,CN=good-user",
        "Format" : "RFC2253"
      } ],
      "IssuerDistinguishedName" : [ {
        "value" : "c=lu,ou=pki-test,o=nowina solutions,cn=good-ca",
        "Format" : "CANONICAL"
      }, {
        "value" : "C=LU,OU=PKI-TEST,O=Nowina Solutions,CN=good-ca",
        "Format" : "RFC2253"
      } ],
      "SerialNumber" : 10,
      "SubjectSerialNumber" : null,
      "CommonName" : "good-user",
      "Locality" : null,
      "State" : null,
      "CountryName" : "LU",
      "OrganizationIdentifier" : null,
      "OrganizationName" : "Nowina Solutions",
      "GivenName" : null,
      "OrganizationalUnit" : "PKI-TEST",
      "Surname" : null,
      "Pseudonym" : null,
      "Email" : null,
      "subjectAlternativeName" : null,
      "aiaUrl" : [ "http://dss.nowina.lu/pki-factory/crt/good-ca.crt" ],
      "crlUrl" : [ ],
      "ocspServerUrl" : [ "http://dss.nowina.lu/pki-factory/ocsp/good-ca" ],
      "Source" : [ "SIGNATURE" ],
      "NotAfter" : "2018-08-26T07:54:31",
      "NotBefore" : "2016-10-26T07:54:31",
      "PublicKeySize" : 2048,
      "PublicKeyEncryptionAlgo" : "RSA",
      "EntityKey" : "PK-DF0FFC7C7CFE69DA1465D07B837F6A241D76761DBE89FF53E5C8B8EF26FDB8D4",
      "KeyUsage" : [ "nonRepudiation" ],
      "extendedKeyUsagesOid" : [ ],
      "PSD2Info" : null,
      "IdPkixOcspNoCheck" : false,
      "BasicSignature" : {
        "EncryptionAlgoUsedToSignThisToken" : "RSA",
        "KeyLengthUsedToSignThisToken" : "2048",
        "DigestAlgoUsedToSignThisToken" : "SHA256",
        "MaskGenerationFunctionUsedToSignThisToken" : null,
        "SignatureIntact" : true,
        "SignatureValid" : true
      },
      "SigningCertificate" : {
        "PublicKey" : null,
        "Certificate" : "C-6F35DE3965B9A69BC3661D1A355B0AE60907ADB741CC1911EFD0F3BE72D6A6E9"
      },
      "ChainItem" : [ {
        "Certificate" : "C-6F35DE3965B9A69BC3661D1A355B0AE60907ADB741CC1911EFD0F3BE72D6A6E9"
      } ],
      "Trusted" : false,
      "SelfSigned" : false,
      "certificatePolicy" : [ ],
      "qcStatementOid" : [ ],
      "qcTypeOid" : [ ],
      "SemanticsIdentifier" : null,
      "TrustedServiceProvider" : [ ],
      "CertificateRevocation" : [ ],
      "Base64Encoded" : null,
      "DigestAlgoAndValue" : {
        "DigestMethod" : "SHA256",
        "DigestValue" : "8P8LRRTTFjBPKBfboL+wXe25hSfA5Hxz6Nj9/hbfJn4=",
        "match" : null
      }
    } ],
    "Revocation" : [ ],
    "Timestamp" : [ ],
    "OrphanTokens" : null,
    "SignerData" : [ {
      "Id" : "D-C58C80A80530E0F349BC32DEF50280D74C4B7EBF25280440181167A2F1A0B31D",
      "ReferencedName" : "sample.xml",
      "DigestAlgoAndValue" : {
        "DigestMethod" : "SHA256",
        "DigestValue" : "kcDHOZjwZhVfuDhuhCeCERRmYpTH4Jj4RmfVVi31Q9g=",
        "match" : null
      }
    } ],
    "TrustedList" : [ ]
  },
  "SimpleReport" : {
    "ValidationPolicy" : {
      "PolicyName" : "QES AdESQC TL based",
      "PolicyDescription" : "Validate electronic signatures and indicates whether they are Advanced electronic Signatures (AdES), AdES supported by a Qualified Certificate (AdES/QC) or a\n\t\tQualified electronic Signature (QES). All certificates and their related chains supporting the signatures are validated against the EU Member State Trusted Lists (this includes\n\t\tsigner's certificate and certificates used to validate certificate validity status services - CRLs, OCSP, and time-stamps).\n\t"
    },
    "DocumentName" : "xades-detached.xml",
    "ValidSignaturesCount" : 0,
    "SignaturesCount" : 1,
    "ContainerType" : null,
    "signatureOrTimestamp" : [ {
      "Signature" : {
        "SigningTime" : "2017-09-28T11:09:04",
        "BestSignatureTime" : "2020-06-24T13:48:31",
        "SignedBy" : "good-user",
        "SignatureLevel" : {
          "value" : "N/A",
          "description" : "Not applicable"
        },
        "SignatureScope" : [ {
          "value" : "Full document",
          "name" : "sample.xml",
          "scope" : "FULL"
        } ],
        "Filename" : null,
        "CertificateChain" : {
          "Certificate" : [ {
            "id" : "C-F0FF0B4514D316304F2817DBA0BFB05DEDB98527C0E47C73E8D8FDFE16DF267E",
            "qualifiedName" : "good-user"
          }, {
            "id" : "C-6F35DE3965B9A69BC3661D1A355B0AE60907ADB741CC1911EFD0F3BE72D6A6E9",
            "qualifiedName" : "good-ca"
          } ]
        },
        "Indication" : "INDETERMINATE",
        "SubIndication" : "NO_CERTIFICATE_CHAIN_FOUND",
        "Errors" : [ "Unable to build a certificate chain until a trusted list!", "The result of the LTV validation process is not acceptable to continue the process!", "The certificate chain for signature is not trusted, it does not contain a trust anchor." ],
        "Warnings" : [ "The signature/seal is an INDETERMINATE AdES digital signature!" ],
        "Infos" : [ ],
        "Id" : "S-A172077D8EEBA843443BE5D780FCF84A3BF2AD6C57F7DF59F6BAF3B2B02920F5",
        "CounterSignature" : null,
        "ParentId" : null,
        "SignatureFormat" : "XAdES-BASELINE-B"
      }
    } ],
    "Semantic" : null,
    "ValidationTime" : "2020-06-24T13:48:31"
  },
  "DetailedReport" : {
    "signatureOrTimestampOrCertificate" : [ {
      "Signature" : {
        "ValidationProcessBasicSignature" : {
          "Constraint" : [ {
            "Name" : {
              "value" : "Is the result of the Basic Validation Process conclusive?",
              "NameId" : "ADEST_ROBVPIIC"
            },
            "Status" : "NOT OK",
            "Error" : {
              "value" : "The result of the Basic validation process is not conclusive!",
              "NameId" : "ADEST_ROBVPIIC_ANS"
            },
            "Warning" : null,
            "Info" : null,
            "AdditionalInfo" : null,
            "Id" : "S-A172077D8EEBA843443BE5D780FCF84A3BF2AD6C57F7DF59F6BAF3B2B02920F5"
          } ],
          "Conclusion" : {
            "Indication" : "INDETERMINATE",
            "SubIndication" : "NO_CERTIFICATE_CHAIN_FOUND",
            "Errors" : [ {
              "value" : "The certificate chain for signature is not trusted, it does not contain a trust anchor.",
              "NameId" : "BBB_XCV_CCCBB_SIG_ANS"
            } ],
            "Warnings" : [ ],
            "Infos" : [ ]
          },
          "Title" : "Validation Process for Basic Signatures",
          "ProofOfExistence" : {
            "Time" : "2020-06-24T13:48:31",
            "TimestampId" : null
          }
        },
        "Timestamp" : [ ],
        "ValidationProcessLongTermData" : {
          "Constraint" : [ {
            "Name" : {
              "value" : "Is the result of the Basic Validation Process acceptable?",
              "NameId" : "LTV_ABSV"
            },
            "Status" : "NOT OK",
            "Error" : {
              "value" : "The result of the Basic validation process is not acceptable to continue the process!",
              "NameId" : "LTV_ABSV_ANS"
            },
            "Warning" : null,
            "Info" : null,
            "AdditionalInfo" : null,
            "Id" : null
          } ],
          "Conclusion" : {
            "Indication" : "INDETERMINATE",
            "SubIndication" : "NO_CERTIFICATE_CHAIN_FOUND",
            "Errors" : [ {
              "value" : "The certificate chain for signature is not trusted, it does not contain a trust anchor.",
              "NameId" : "BBB_XCV_CCCBB_SIG_ANS"
            } ],
            "Warnings" : [ ],
            "Infos" : [ ]
          },
          "Title" : "Validation Process for Signatures with Time and Signatures with Long-Term Validation Data",
          "ProofOfExistence" : {
            "Time" : "2020-06-24T13:48:31",
            "TimestampId" : null
          }
        },
        "ValidationProcessArchivalData" : {
          "Constraint" : [ {
            "Name" : {
              "value" : "Is the result of the LTV validation process acceptable?",
              "NameId" : "ARCH_LTVV"
            },
            "Status" : "NOT OK",
            "Error" : {
              "value" : "The result of the LTV validation process is not acceptable to continue the process!",
              "NameId" : "ARCH_LTVV_ANS"
            },
            "Warning" : null,
            "Info" : null,
            "AdditionalInfo" : null,
            "Id" : null
          } ],
          "Conclusion" : {
            "Indication" : "INDETERMINATE",
            "SubIndication" : "NO_CERTIFICATE_CHAIN_FOUND",
            "Errors" : [ {
              "value" : "The certificate chain for signature is not trusted, it does not contain a trust anchor.",
              "NameId" : "BBB_XCV_CCCBB_SIG_ANS"
            } ],
            "Warnings" : [ ],
            "Infos" : [ ]
          },
          "Title" : "Validation Process for Signatures with Archival Data",
          "ProofOfExistence" : {
            "Time" : "2020-06-24T13:48:31",
            "TimestampId" : null
          }
        },
        "ValidationSignatureQualification" : {
          "ValidationCertificateQualification" : [ ],
          "Constraint" : [ {
            "Name" : {
              "value" : "Is the signature/seal an acceptable AdES digital signature (ETSI EN 319 102-1)?",
              "NameId" : "QUAL_IS_ADES"
            },
            "Status" : "WARNING",
            "Error" : null,
            "Warning" : {
              "value" : "The signature/seal is an INDETERMINATE AdES digital signature!",
              "NameId" : "QUAL_IS_ADES_IND"
            },
            "Info" : null,
            "AdditionalInfo" : null,
            "Id" : null
          }, {
            "Name" : {
              "value" : "Has a trusted list been reached for the certificate chain?",
              "NameId" : "QUAL_CERT_TRUSTED_LIST_REACHED"
            },
            "Status" : "NOT OK",
            "Error" : {
              "value" : "Unable to build a certificate chain until a trusted list!",
              "NameId" : "QUAL_CERT_TRUSTED_LIST_REACHED_ANS"
            },
            "Warning" : null,
            "Info" : null,
            "AdditionalInfo" : null,
            "Id" : null
          } ],
          "Conclusion" : {
            "Indication" : "FAILED",
            "SubIndication" : null,
            "Errors" : [ {
              "value" : "Unable to build a certificate chain until a trusted list!",
              "NameId" : "QUAL_CERT_TRUSTED_LIST_REACHED_ANS"
            }, {
              "value" : "Unable to build a certificate chain until a trusted list!",
              "NameId" : "QUAL_CERT_TRUSTED_LIST_REACHED_ANS"
            } ],
            "Warnings" : [ {
              "value" : "The signature/seal is an INDETERMINATE AdES digital signature!",
              "NameId" : "QUAL_IS_ADES_IND"
            } ],
            "Infos" : [ ]
          },
          "Title" : "Signature Qualification",
          "Id" : "S-A172077D8EEBA843443BE5D780FCF84A3BF2AD6C57F7DF59F6BAF3B2B02920F5",
          "SignatureQualification" : "N/A"
        },
        "ValidationTimestampQualification" : null,
        "Id" : "S-A172077D8EEBA843443BE5D780FCF84A3BF2AD6C57F7DF59F6BAF3B2B02920F5",
        "CounterSignature" : null
      }
    } ],
    "BasicBuildingBlocks" : [ {
      "FC" : {
        "Constraint" : [ {
          "Name" : {
            "value" : "Does the signature format correspond to an expected format?",
            "NameId" : "BBB_FC_IEFF"
          },
          "Status" : "OK",
          "Error" : null,
          "Warning" : null,
          "Info" : null,
          "AdditionalInfo" : null,
          "Id" : null
        }, {
          "Name" : {
            "value" : "Is the signature identification not ambiguous?",
            "NameId" : "BBB_FC_ISD"
          },
          "Status" : "OK",
          "Error" : null,
          "Warning" : null,
          "Info" : null,
          "AdditionalInfo" : null,
          "Id" : null
        } ],
        "Conclusion" : {
          "Indication" : "PASSED",
          "SubIndication" : null,
          "Errors" : null,
          "Warnings" : [ ],
          "Infos" : [ ]
        },
        "Title" : "Format Checking"
      },
      "ISC" : {
        "CertificateChain" : {
          "ChainItem" : [ {
            "Source" : "SIGNATURE",
            "Id" : "C-F0FF0B4514D316304F2817DBA0BFB05DEDB98527C0E47C73E8D8FDFE16DF267E"
          }, {
            "Source" : "SIGNATURE",
            "Id" : "C-6F35DE3965B9A69BC3661D1A355B0AE60907ADB741CC1911EFD0F3BE72D6A6E9"
          } ]
        },
        "Constraint" : [ {
          "Name" : {
            "value" : "Is there an identified candidate for the signing certificate?",
            "NameId" : "BBB_ICS_ISCI"
          },
          "Status" : "OK",
          "Error" : null,
          "Warning" : null,
          "Info" : null,
          "AdditionalInfo" : null,
          "Id" : null
        }, {
          "Name" : {
            "value" : "Is the signed attribute: 'signing-certificate' present?",
            "NameId" : "BBB_ICS_ISASCP"
          },
          "Status" : "OK",
          "Error" : null,
          "Warning" : null,
          "Info" : null,
          "AdditionalInfo" : null,
          "Id" : null
        }, {
          "Name" : {
            "value" : "Is the signed attribute: 'signing-certificate' present only once?",
            "NameId" : "BBB_ICS_ISASCPU"
          },
          "Status" : "OK",
          "Error" : null,
          "Warning" : null,
          "Info" : null,
          "AdditionalInfo" : null,
          "Id" : null
        }, {
          "Name" : {
            "value" : "Is the signed attribute: 'cert-digest' of the certificate present?",
            "NameId" : "BBB_ICS_ISACDP"
          },
          "Status" : "OK",
          "Error" : null,
          "Warning" : null,
          "Info" : null,
          "AdditionalInfo" : null,
          "Id" : null
        }, {
          "Name" : {
            "value" : "Does the certificate digest value match a digest value found in the certificate reference(s)?",
            "NameId" : "BBB_ICS_ICDVV"
          },
          "Status" : "OK",
          "Error" : null,
          "Warning" : null,
          "Info" : null,
          "AdditionalInfo" : null,
          "Id" : null
        }, {
          "Name" : {
            "value" : "Are the issuer distinguished name and the serial number equal?",
            "NameId" : "BBB_ICS_AIDNASNE"
          },
          "Status" : "OK",
          "Error" : null,
          "Warning" : null,
          "Info" : null,
          "AdditionalInfo" : null,
          "Id" : null
        } ],
        "Conclusion" : {
          "Indication" : "PASSED",
          "SubIndication" : null,
          "Errors" : null,
          "Warnings" : [ ],
          "Infos" : [ ]
        },
        "Title" : "Identification of the Signing Certificate"
      },
      "VCI" : {
        "Constraint" : [ {
          "Name" : {
            "value" : "Is the signature policy known?",
            "NameId" : "BBB_VCI_ISPK"
          },
          "Status" : "OK",
          "Error" : null,
          "Warning" : null,
          "Info" : null,
          "AdditionalInfo" : null,
          "Id" : null
        } ],
        "Conclusion" : {
          "Indication" : "PASSED",
          "SubIndication" : null,
          "Errors" : null,
          "Warnings" : [ ],
          "Infos" : [ ]
        },
        "Title" : "Validation Context Initialization"
      },
      "XCV" : {
        "SubXCV" : [ ],
        "Constraint" : [ {
          "Name" : {
            "value" : "Can the certificate chain be built till a trust anchor?",
            "NameId" : "BBB_XCV_CCCBB"
          },
          "Status" : "NOT OK",
          "Error" : {
            "value" : "The certificate chain for signature is not trusted, it does not contain a trust anchor.",
            "NameId" : "BBB_XCV_CCCBB_SIG_ANS"
          },
          "Warning" : null,
          "Info" : null,
          "AdditionalInfo" : null,
          "Id" : null
        } ],
        "Conclusion" : {
          "Indication" : "INDETERMINATE",
          "SubIndication" : "NO_CERTIFICATE_CHAIN_FOUND",
          "Errors" : [ {
            "value" : "The certificate chain for signature is not trusted, it does not contain a trust anchor.",
            "NameId" : "BBB_XCV_CCCBB_SIG_ANS"
          } ],
          "Warnings" : [ ],
          "Infos" : [ ]
        },
        "Title" : "X509 Certificate Validation"
      },
      "CV" : {
        "Constraint" : [ {
          "Name" : {
            "value" : "Has the reference data object been found?",
            "NameId" : "BBB_CV_IRDOF"
          },
          "Status" : "OK",
          "Error" : null,
          "Warning" : null,
          "Info" : null,
          "AdditionalInfo" : "Reference : r-id-1",
          "Id" : null
        }, {
          "Name" : {
            "value" : "Is the reference data object intact?",
            "NameId" : "BBB_CV_IRDOI"
          },
          "Status" : "OK",
          "Error" : null,
          "Warning" : null,
          "Info" : null,
          "AdditionalInfo" : "Reference : r-id-1",
          "Id" : null
        }, {
          "Name" : {
            "value" : "Has the reference data object been found?",
            "NameId" : "BBB_CV_IRDOF"
          },
          "Status" : "OK",
          "Error" : null,
          "Warning" : null,
          "Info" : null,
          "AdditionalInfo" : "Reference : #xades-id-afde782436468dd74eeb181f7ce110e1",
          "Id" : null
        }, {
          "Name" : {
            "value" : "Is the reference data object intact?",
            "NameId" : "BBB_CV_IRDOI"
          },
          "Status" : "OK",
          "Error" : null,
          "Warning" : null,
          "Info" : null,
          "AdditionalInfo" : "Reference : #xades-id-afde782436468dd74eeb181f7ce110e1",
          "Id" : null
        }, {
          "Name" : {
            "value" : "Is the signature intact?",
            "NameId" : "BBB_CV_ISI"
          },
          "Status" : "OK",
          "Error" : null,
          "Warning" : null,
          "Info" : null,
          "AdditionalInfo" : "Id = S-A172077D8EEBA843443BE5D780FCF84A3BF2AD6C57F7DF59F6BAF3B2B02920F5",
          "Id" : null
        } ],
        "Conclusion" : {
          "Indication" : "PASSED",
          "SubIndication" : null,
          "Errors" : null,
          "Warnings" : [ ],
          "Infos" : [ ]
        },
        "Title" : "Cryptographic Verification"
      },
      "SAV" : {
        "CryptographicInfo" : {
          "Algorithm" : "http://www.w3.org/2001/04/xmldsig-more#rsa-sha256",
          "KeyLength" : "2048",
          "Secure" : true,
          "NotAfter" : "2022-12-31T23:00:00"
        },
        "Constraint" : [ {
          "Name" : {
            "value" : "Is the structure of the signature valid?",
            "NameId" : "BBB_SAV_ISSV"
          },
          "Status" : "OK",
          "Error" : null,
          "Warning" : null,
          "Info" : null,
          "AdditionalInfo" : null,
          "Id" : null
        }, {
          "Name" : {
            "value" : "Is the signed qualifying property: 'signing-time' present?",
            "NameId" : "BBB_SAV_ISQPSTP"
          },
          "Status" : "OK",
          "Error" : null,
          "Warning" : null,
          "Info" : null,
          "AdditionalInfo" : null,
          "Id" : null
        }, {
          "Name" : {
            "value" : "Is the signed qualifying property: 'message-digest' or 'SignedProperties' present?",
            "NameId" : "BBB_SAV_ISQPMDOSPP"
          },
          "Status" : "OK",
          "Error" : null,
          "Warning" : null,
          "Info" : null,
          "AdditionalInfo" : null,
          "Id" : null
        }, {
          "Name" : {
            "value" : "Are signature cryptographic constraints met?",
            "NameId" : "ASCCM"
          },
          "Status" : "OK",
          "Error" : null,
          "Warning" : null,
          "Info" : null,
          "AdditionalInfo" : "Validation time : 2020-06-24 13:48 for token with ID : [S-A172077D8EEBA843443BE5D780FCF84A3BF2AD6C57F7DF59F6BAF3B2B02920F5]",
          "Id" : null
        } ],
        "Conclusion" : {
          "Indication" : "PASSED",
          "SubIndication" : null,
          "Errors" : null,
          "Warnings" : [ ],
          "Infos" : [ ]
        },
        "Title" : "Signature Acceptance Validation",
        "ValidationTime" : "2020-06-24T13:48:31"
      },
      "PSV" : null,
      "PCV" : null,
      "VTS" : null,
      "CertificateChain" : {
        "ChainItem" : [ {
          "Source" : "SIGNATURE",
          "Id" : "C-F0FF0B4514D316304F2817DBA0BFB05DEDB98527C0E47C73E8D8FDFE16DF267E"
        }, {
          "Source" : "SIGNATURE",
          "Id" : "C-6F35DE3965B9A69BC3661D1A355B0AE60907ADB741CC1911EFD0F3BE72D6A6E9"
        } ]
      },
      "Conclusion" : {
        "Indication" : "INDETERMINATE",
        "SubIndication" : "NO_CERTIFICATE_CHAIN_FOUND",
        "Errors" : [ {
          "value" : "The certificate chain for signature is not trusted, it does not contain a trust anchor.",
          "NameId" : "BBB_XCV_CCCBB_SIG_ANS"
        } ],
        "Warnings" : null,
        "Infos" : null
      },
      "Id" : "S-A172077D8EEBA843443BE5D780FCF84A3BF2AD6C57F7DF59F6BAF3B2B02920F5",
      "Type" : "SIGNATURE"
    } ],
    "TLAnalysis" : [ ],
    "ValidationTime" : "2020-06-24T13:48:31"
  }
}

Retrieve original document(s)

This service returns the signed data for a given signature.

Request
POST /services/rest/validation/getOriginalDocuments HTTP/1.1
Accept: application/json, application/javascript, text/javascript, text/json
Content-Type: application/json; charset=UTF-8
Host: localhost:8080
Content-Length: 8952

{
  "signedDocument" : {
    "bytes" : "PD94bWwgdmVyc2lvbj0iMS4wIiBlbmNvZGluZz0iVVRGLTgiPz48ZHM6U2lnbmF0dXJlIHhtbG5zOmRzPSJodHRwOi8vd3d3LnczLm9yZy8yMDAwLzA5L3htbGRzaWcjIiBJZD0iaWQtZWExMGEwNTE3Y2JjN2Y1NDllYTNlNjg1ODY3YWM5NWUiPjxkczpTaWduZWRJbmZvPjxkczpDYW5vbmljYWxpemF0aW9uTWV0aG9kIEFsZ29yaXRobT0iaHR0cDovL3d3dy53My5vcmcvVFIvMjAwMS9SRUMteG1sLWMxNG4tMjAwMTAzMTUiLz48ZHM6U2lnbmF0dXJlTWV0aG9kIEFsZ29yaXRobT0iaHR0cDovL3d3dy53My5vcmcvMjAwMS8wNC94bWxkc2lnLW1vcmUjcnNhLXNoYTI1NiIvPjxkczpSZWZlcmVuY2UgSWQ9InItaWQtMSIgVHlwZT0iaHR0cDovL3d3dy53My5vcmcvMjAwMC8wOS94bWxkc2lnI09iamVjdCIgVVJJPSIjby1pZC0xIj48ZHM6VHJhbnNmb3Jtcz48ZHM6VHJhbnNmb3JtIEFsZ29yaXRobT0iaHR0cDovL3d3dy53My5vcmcvMjAwMC8wOS94bWxkc2lnI2Jhc2U2NCIvPjwvZHM6VHJhbnNmb3Jtcz48ZHM6RGlnZXN0TWV0aG9kIEFsZ29yaXRobT0iaHR0cDovL3d3dy53My5vcmcvMjAwMS8wNC94bWxlbmMjc2hhMjU2Ii8+PGRzOkRpZ2VzdFZhbHVlPkxQSk51bCt3b3c0bTZEc3F4Ym5pbmhzV0hsd2ZwMEplY3dRellwT0xtQ1E9PC9kczpEaWdlc3RWYWx1ZT48L2RzOlJlZmVyZW5jZT48ZHM6UmVmZXJlbmNlIFR5cGU9Imh0dHA6Ly91cmkuZXRzaS5vcmcvMDE5MDMjU2lnbmVkUHJvcGVydGllcyIgVVJJPSIjeGFkZXMtaWQtZWExMGEwNTE3Y2JjN2Y1NDllYTNlNjg1ODY3YWM5NWUiPjxkczpUcmFuc2Zvcm1zPjxkczpUcmFuc2Zvcm0gQWxnb3JpdGhtPSJodHRwOi8vd3d3LnczLm9yZy9UUi8yMDAxL1JFQy14bWwtYzE0bi0yMDAxMDMxNSIvPjwvZHM6VHJhbnNmb3Jtcz48ZHM6RGlnZXN0TWV0aG9kIEFsZ29yaXRobT0iaHR0cDovL3d3dy53My5vcmcvMjAwMS8wNC94bWxlbmMjc2hhMjU2Ii8+PGRzOkRpZ2VzdFZhbHVlPnpUZlc5bjFUOWwwTHg2TlhGNUFUM1Btb3FLOWFHbUpIZlBDaXl0Z1JNeVU9PC9kczpEaWdlc3RWYWx1ZT48L2RzOlJlZmVyZW5jZT48L2RzOlNpZ25lZEluZm8+PGRzOlNpZ25hdHVyZVZhbHVlIElkPSJ2YWx1ZS1pZC1lYTEwYTA1MTdjYmM3ZjU0OWVhM2U2ODU4NjdhYzk1ZSI+Qy9FZnJvWmdGTkJvak40ZnpJd2UzVTRibDQ5S2xBbmhKSmI3elc0T2MxNWsweWpPSkZDcm9jY2JGV0U1eU52R3cyVHpxYVo0SVFYRjBKRllGM2IrNW5saG1EcTJacHBJYnNlOWY5M005cGU4cTVHaFBjWkRDV1FmNnp2TnNvUHRPYktzL04vWjlzODVVcmY3UGd1SWtVZlI3eUJUaW5waGhJNVpuRHZuSnZsQ1RNRE5tYm4yMlBYSlYyc1IxWFpsa1BLWUsvVGhyOFdnSlcrUU9VREdTeGVSTmgyUWJPTllhR1FsUVJ6Vkhqb0c3emppVHM3UkdrR1ZVNGh3Q0pieW9TZThkd20zbkUxenVuQmp2TkRWenVqZVFyZkhTSjNrQUsxbS9odkt4TnhlNXR4bkNmd0ZkNldDanpDWXBBaE9sSmI3MDJvV3RYam56azBHbkFZQndnPT08L2RzOlNpZ25hdHVyZVZhbHVlPjxkczpLZXlJbmZvPjxkczpYNTA5RGF0YT48ZHM6WDUwOUNlcnRpZmljYXRlPk1JSUQxRENDQXJ5Z0F3SUJBZ0lCQ2pBTkJna3Foa2lHOXcwQkFRc0ZBREJOTVJBd0RnWURWUVFEREFkbmIyOWtMV05oTVJrd0Z3WURWUVFLREJCT2IzZHBibUVnVTI5c2RYUnBiMjV6TVJFd0R3WURWUVFMREFoUVMwa3RWRVZUVkRFTE1Ba0dBMVVFQmhNQ1RGVXdIaGNOTVRjeE1ERTVNRGN5TXpFd1doY05NVGt3T0RFNU1EY3lNekV3V2pCUE1SSXdFQVlEVlFRRERBbG5iMjlrTFhWelpYSXhHVEFYQmdOVkJBb01FRTV2ZDJsdVlTQlRiMngxZEdsdmJuTXhFVEFQQmdOVkJBc01DRkJMU1MxVVJWTlVNUXN3Q1FZRFZRUUdFd0pNVlRDQ0FTSXdEUVlKS29aSWh2Y05BUUVCQlFBRGdnRVBBRENDQVFvQ2dnRUJBSi9SVHV5WVRvR0RpbUZGR21STDhsN3lyRDZ1WDh1bkYzZkFmMGVTclpSRGZpS1R3RjlPT3RVclc1OU5EMnNyQyt5aXBWSllHRlNBcTJxS0NuRlBMcXZOV0ZTbCtnZnJtWnNuN2tjUUJWdlFqQjljS1pHMmc0VW55VUxCa3JQMFIvcW1pTmRuM0kzNHE2a0lBV3hXUnprUC9CaFAxdWVVNjBnUnhlV01HUGEyeVZabnhKbDFUOEplSGkvSmpoN2tQSTgwR3V4UXJDQkg0eGJRWngvU1FpV2pJdDdwcm1WZ0crR0hoNHFpb0JGWWp2OGdQM2ZMdExrM3ZGRHptRWFPeHRMMWRHQXdwcG83R0x1VXRVNkp4QXYwZm52eTZVT055QW4rK3V0OHFrOFU4WlM0Sk9nRnpKdlZLT2N0UXBUVGptbitMbG9uMWlncmtiSEptN2lxYWJrQ0F3RUFBYU9CdkRDQnVUQU9CZ05WSFE4QkFmOEVCQU1DQmtBd2dZY0dDQ3NHQVFVRkJ3RUJCSHN3ZVRBNUJnZ3JCZ0VGQlFjd0FZWXRhSFIwY0RvdkwyUnpjeTV1YjNkcGJtRXViSFV2Y0d0cExXWmhZM1J2Y25rdmIyTnpjQzluYjI5a0xXTmhNRHdHQ0NzR0FRVUZCekFDaGpCb2RIUndPaTh2WkhOekxtNXZkMmx1WVM1c2RTOXdhMmt0Wm1GamRHOXllUzlqY25RdloyOXZaQzFqWVM1amNuUXdIUVlEVlIwT0JCWUVGTy9QL2lxRW92UW4zYXByN1VTT0tTUzdSTUU5TUEwR0NTcUdTSWIzRFFFQkN3VUFBNElCQVFBRTJMSjdKa1RlQ2lRT1plSTBTalcySnAwTFA2S1lpNWNOYzR6SW4wTlkwQ05UUkZzejdrRlc2QW9FVGhoSjkzMmd5NmxSK0ZMR3BwS1NRNVZtUDBLd2JZV3g2MGFUSFJTbmtramRvZnlrYStoNitSbk1mRnl3NG9pZGVxdTBFWHBMNFhtVFNQN3hPNi9PN2EzZk9kM01DUy9Udm4wQllmNVlTOFJuZXd4MHFBZk5hb3czYUhDMTEyQkFTMUFNZVVTc2x5QVBYMUNGZ2dtK25aUEgwcnVUL0NQVko5WlR6VFcyMlhLa1liaytHTVFEOGxRR1RwYTBzVnU1K2Z3Zm1JZ28xZ1NqY20raXhKN04raDVtVXFZcE1Ydkp1TnJLUWwvSjA3RURWWmlrRWVnL2NQTkV2TE1XOXU5ckxqdU1rZWphQytETFUxRkpCZEpvd3FJS2NBakE8L2RzOlg1MDlDZXJ0aWZpY2F0ZT48ZHM6WDUwOUNlcnRpZmljYXRlPk1JSUQ2akNDQXRLZ0F3SUJBZ0lCQkRBTkJna3Foa2lHOXcwQkFRc0ZBREJOTVJBd0RnWURWUVFEREFkeWIyOTBMV05oTVJrd0Z3WURWUVFLREJCT2IzZHBibUVnVTI5c2RYUnBiMjV6TVJFd0R3WURWUVFMREFoUVMwa3RWRVZUVkRFTE1Ba0dBMVVFQmhNQ1RGVXdIaGNOTVRjeE1ERTVNRGN5TWpVeFdoY05NVGt3T0RFNU1EY3lNalV4V2pCTk1SQXdEZ1lEVlFRRERBZG5iMjlrTFdOaE1Sa3dGd1lEVlFRS0RCQk9iM2RwYm1FZ1UyOXNkWFJwYjI1ek1SRXdEd1lEVlFRTERBaFFTMGt0VkVWVFZERUxNQWtHQTFVRUJoTUNURlV3Z2dFaU1BMEdDU3FHU0liM0RRRUJBUVVBQTRJQkR3QXdnZ0VLQW9JQkFRQ2U4bjJoTDJrKzRRcklXUDJ6UmxMQkhBK1RGRDVtZlFrNWlna3plRzI4UDZSSXAxZlQwMHdDQzk3MVRndktlZ0xyTmx5REducEFzQ2k1UDZndXd3dDk3NFhKSGJoTitZc0xJa2g3djRYbVVQSFpDcEpLS1hScCs1bThpS002cGJGSS8rOE9KQ0JYaDMxY3pHTFlnRUFnQ0ZkVTg5WXY5YTl2Z1FJVkQ3bko3aUFRV0xoSHJ6S1lwSkQ0OEt2WklHMVJDNDhZNjhtNjFDZEdzenRVTHVHV1I1OGo5Zm5qanVRSTRITWNmY1ljK1pWRWR1dUp0bWp1M3h4UkE1aGhIYkczaHN1NHpjSVJLd1pBT0hGcGJNVnZWVDVSZk9GTE9rNkt6WlR0NzFUSzVMbk5WN1lvSHc3OXJXU29yRkxrRzRMVUxTR2d5bHllTVVUdHd5R25GeVpuQWdNQkFBR2pnZFF3Z2RFd0RnWURWUjBQQVFIL0JBUURBZ2VBTUVFR0ExVWRId1E2TURnd05xQTBvREtHTUdoMGRIQTZMeTlrYzNNdWJtOTNhVzVoTG14MUwzQnJhUzFtWVdOMGIzSjVMMk55YkM5eWIyOTBMV05oTG1OeWJEQk1CZ2dyQmdFRkJRY0JBUVJBTUQ0d1BBWUlLd1lCQlFVSE1BS0dNR2gwZEhBNkx5OWtjM011Ym05M2FXNWhMbXgxTDNCcmFTMW1ZV04wYjNKNUwyTnlkQzl5YjI5MExXTmhMbU55ZERBZEJnTlZIUTRFRmdRVUhGUXMweWRjUDFSUHlvWXJ2bExHUjFaYksxZ3dEd1lEVlIwVEFRSC9CQVV3QXdFQi96QU5CZ2txaGtpRzl3MEJBUXNGQUFPQ0FRRUFIM0hkZkpQYkhPQ3BjRXBteHZaRi9VMjcreTB3VFd6aUo0a3Z1Rnp5YmNMcjJyRWt3UkpldDBPaEZBMlBTSXFZZXc5S1lpb3BEd0VsOGQxSXA4L3k5Tk1kYU9VWUVpK2RTZzkwMWNnVnhxRlFFRHJadUpWdEljQnh3MzBiNWFPMUE1V0FRRzhCMVhaNjI1K0NielRNQllOK0xoRHFZRWJhK1FXWmdBR3BzWDFOS281TmxtK0wySmlVdng5QjlXcU95YkxZSWxWbmxuSGk3bFRJNDBjMjNTM2hTYVp6Z3lBdUFWR2NTKzZFSldSc0dYNXJtaUE1MUNlTUhoMEtCdXRlL0FkczVOb0RteW93bHlhYU5vZHBTc2NiVWxIK0hneGlMVWRYN0tJNDlabWRGSWtzUDB2Q1VvWFliWFlTekdmYmt2VGZ5SjQ5NXJzcktkaTcreWg0NlE9PTwvZHM6WDUwOUNlcnRpZmljYXRlPjxkczpYNTA5Q2VydGlmaWNhdGU+TUlJRFZ6Q0NBaitnQXdJQkFnSUJBVEFOQmdrcWhraUc5dzBCQVEwRkFEQk5NUkF3RGdZRFZRUUREQWR5YjI5MExXTmhNUmt3RndZRFZRUUtEQkJPYjNkcGJtRWdVMjlzZFhScGIyNXpNUkV3RHdZRFZRUUxEQWhRUzBrdFZFVlRWREVMTUFrR0ExVUVCaE1DVEZVd0hoY05NVGN3T1RFNU1EY3lNalF4V2hjTk1Ua3dPVEU1TURjeU1qUXhXakJOTVJBd0RnWURWUVFEREFkeWIyOTBMV05oTVJrd0Z3WURWUVFLREJCT2IzZHBibUVnVTI5c2RYUnBiMjV6TVJFd0R3WURWUVFMREFoUVMwa3RWRVZUVkRFTE1Ba0dBMVVFQmhNQ1RGVXdnZ0VpTUEwR0NTcUdTSWIzRFFFQkFRVUFBNElCRHdBd2dnRUtBb0lCQVFEUmc0SDRvbEhveDFlNzljVUprSTV1SitETGtYVnl2ZkExNWlWZGVJY3ZhS0xrUmdoYWlheTRsbmRJWTVGRjR0TVkwRWI2aW45Z1B2VzlnZytPMy9BMHFUcHc0OXA5Z0FSdXE0SzJmNGFUZC8zUmdVem8wNHRXblJkbUg3Tm5Nc3ZKcmhHcGRvclpnejd5SmlHUVVWRjQ4bFkzT0VLd3dCWUQzOGJER01UZG9jdGdrY2F6bThFVGF6M0hwQm9yRi9GM09nZ3JPNUc0SldtNGFuTlBvYUdZMWZaR3ZJQ0RTNCtlejNlaElkNytobS80Sjkyc2hwUkRuMjl4djdra3g5VVBCQWVSYjZ3YzVhTkxmdGx2aEF4S0U2bk5Dbk0wYXBvQmRCRGVuY3IzZk9SWlU0cmxxd1NsNkg2T3pseHFDdW9QQkp5R2tra3hvRzRabHVmWGhQV2JBZ01CQUFHalFqQkFNQTRHQTFVZER3RUIvd1FFQXdJQkJqQWRCZ05WSFE0RUZnUVVZVVB6YmV6NXNiY0pIcys5OE1HU2haaEw3UEF3RHdZRFZSMFRBUUgvQkFVd0F3RUIvekFOQmdrcWhraUc5dzBCQVEwRkFBT0NBUUVBVG1QYVpTb0dMNFg5UTFmOXhOa0NCYjZUQjlTUmEwZVVCKy9wUUVReXR5Rys5c3lFRkY4aGVmVjB6bGdGOUZqM1VwbWwyM0h1dnZRQXk1YmE4dGxxWStMdE52THBRb1pHcXZEUDN0NkFlRDNONTQwNFNzd2FpT2tPL1gySmVZZzl3RDN4RU9nakNSTVdyTU1FSWhxb1pOZXFIN2dLS1pKL3RHT01vSExjSHFXYVZmbGpqVmNUNnA0enI4bzB0MXl5T3AzNlNqVS9LOHBNdFg0YU1PU05uUlpTdnl2a3F5Ly9pNHlFbmFRNnMvVks1eUgzYStXcENiTnpLQ0xmbTEzMS8rVUdZV1FOVGIzWURYUUtGWmkwcnZoOGtodFFDeVEzYXVzQUZMdWsyc0FmSUszVGtIZml1ZnFZSXZsbEMzclZZQUo2TU9lWWlXWGpTd1RrK25pVWFBPT08L2RzOlg1MDlDZXJ0aWZpY2F0ZT48L2RzOlg1MDlEYXRhPjwvZHM6S2V5SW5mbz48ZHM6T2JqZWN0Pjx4YWRlczpRdWFsaWZ5aW5nUHJvcGVydGllcyB4bWxuczp4YWRlcz0iaHR0cDovL3VyaS5ldHNpLm9yZy8wMTkwMy92MS4zLjIjIiBUYXJnZXQ9IiNpZC1lYTEwYTA1MTdjYmM3ZjU0OWVhM2U2ODU4NjdhYzk1ZSI+PHhhZGVzOlNpZ25lZFByb3BlcnRpZXMgSWQ9InhhZGVzLWlkLWVhMTBhMDUxN2NiYzdmNTQ5ZWEzZTY4NTg2N2FjOTVlIj48eGFkZXM6U2lnbmVkU2lnbmF0dXJlUHJvcGVydGllcz48eGFkZXM6U2lnbmluZ1RpbWU+MjAxOC0wOS0yN1QxMTo1ODo0M1o8L3hhZGVzOlNpZ25pbmdUaW1lPjx4YWRlczpTaWduaW5nQ2VydGlmaWNhdGVWMj48eGFkZXM6Q2VydD48eGFkZXM6Q2VydERpZ2VzdD48ZHM6RGlnZXN0TWV0aG9kIEFsZ29yaXRobT0iaHR0cDovL3d3dy53My5vcmcvMjAwMC8wOS94bWxkc2lnI3NoYTEiLz48ZHM6RGlnZXN0VmFsdWU+aE5yb1k4cjFDQjU5NmpHQlBnUmdaRnZSRGJjPTwvZHM6RGlnZXN0VmFsdWU+PC94YWRlczpDZXJ0RGlnZXN0Pjx4YWRlczpJc3N1ZXJTZXJpYWxWMj5NRll3VWFSUE1FMHhFREFPQmdOVkJBTU1CMmR2YjJRdFkyRXhHVEFYQmdOVkJBb01FRTV2ZDJsdVlTQlRiMngxZEdsdmJuTXhFVEFQQmdOVkJBc01DRkJMU1MxVVJWTlVNUXN3Q1FZRFZRUUdFd0pNVlFJQkNnPT08L3hhZGVzOklzc3VlclNlcmlhbFYyPjwveGFkZXM6Q2VydD48L3hhZGVzOlNpZ25pbmdDZXJ0aWZpY2F0ZVYyPjwveGFkZXM6U2lnbmVkU2lnbmF0dXJlUHJvcGVydGllcz48eGFkZXM6U2lnbmVkRGF0YU9iamVjdFByb3BlcnRpZXM+PHhhZGVzOkRhdGFPYmplY3RGb3JtYXQgT2JqZWN0UmVmZXJlbmNlPSIjci1pZC0xIj48eGFkZXM6TWltZVR5cGU+dGV4dC9wbGFpbjwveGFkZXM6TWltZVR5cGU+PC94YWRlczpEYXRhT2JqZWN0Rm9ybWF0PjwveGFkZXM6U2lnbmVkRGF0YU9iamVjdFByb3BlcnRpZXM+PC94YWRlczpTaWduZWRQcm9wZXJ0aWVzPjwveGFkZXM6UXVhbGlmeWluZ1Byb3BlcnRpZXM+PC9kczpPYmplY3Q+PGRzOk9iamVjdCBJZD0iby1pZC0xIj5hR1ZzYkc4PTwvZHM6T2JqZWN0PjwvZHM6U2lnbmF0dXJlPg==",
    "digestAlgorithm" : null,
    "name" : "hello-signed-xades.xml"
  },
  "originalDocuments" : null,
  "policy" : null,
  "tokenExtractionStategy" : "NONE",
  "signatureId" : null
}
Response
HTTP/1.1 200 OK
Date: Wed, 24 Jun 2020 13:48:32 GMT
X-Content-Type-Options: nosniff
X-XSS-Protection: 1; mode=block
Cache-Control: no-cache, no-store, max-age=0, must-revalidate
Pragma: no-cache
Expires: 0
X-Frame-Options: DENY
Server: ESIG-DSS
Content-Type: application/json
Transfer-Encoding: chunked
Keep-Alive: timeout=20
Connection: keep-alive
Content-Length: 83

[ {
  "bytes" : "aGVsbG8=",
  "digestAlgorithm" : null,
  "name" : "o-id-1"
} ]

REST certificate validation service

Validate a certificate

This service allows a certificate validation (provided in a binary format).

Request
POST /services/rest/certificate-validation/validateCertificate HTTP/1.1
Accept: application/json, application/javascript, text/javascript, text/json
Content-Type: application/json; charset=UTF-8
Host: localhost:8080
Content-Length: 2194

{
  "certificate" : {
    "encodedCertificate" : "MIIC6jCCAdKgAwIBAgIGLtYU17tXMA0GCSqGSIb3DQEBCwUAMDAxGzAZBgNVBAMMElJvb3RTZWxmU2lnbmVkRmFrZTERMA8GA1UECgwIRFNTLXRlc3QwHhcNMTcwNjA4MTEyNjAxWhcNNDcwNzA0MDc1NzI0WjAoMRMwEQYDVQQDDApTaWduZXJGYWtlMREwDwYDVQQKDAhEU1MtdGVzdDCCASIwDQYJKoZIhvcNAQEBBQADggEPADCCAQoCggEBAMI3kZhtnipn+iiZHZ9ax8FlfE5Ow/cFwBTfAEb3R1ZQUp6/BQnBt7Oo0JWBtc9qkv7JUDdcBJXPV5QWS5AyMPHpqQ75Hitjsq/Fzu8eHtkKpFizcxGa9BZdkQjh4rSrtO1Kjs0Rd5DQtWSgkeVCCN09kN0ZsZ0ENY+Ip8QxSmyztsStkYXdULqpwz4JEXW9vz64eTbde4vQJ6pjHGarJf1gQNEc2XzhmI/prXLysWNqC7lZg7PUZUTrdegABTUzYCRJ1kWBRPm4qo0LN405c94QQd45a5kTgowHzEgLnAQI28x0M3A59TKC+ieNc6VF1PsTLpUw7PNI2VstX5jAuasCAwEAAaMSMBAwDgYDVR0PAQH/BAQDAgEGMA0GCSqGSIb3DQEBCwUAA4IBAQCK6LGA01TR+rmU8p6yhAi4OkDN2b1dbIL8l8iCMYopLCxx8xqq3ubZCOxqh1X2j6pgWzarb0b/MUix00IoUvNbFOxAW7PBZIKDLnm6LsckRxs1U32sC9d1LOHe3WKBNB6GZALT1ewjh7hSbWjftlmcovq+6eVGA5cvf2u/2+TkKkyHV/NR394nXrdsdpvygwypEtXjetzD7UT93Nuw3xcV8VIftIvHf9LjU7h+UjGmKXG9c15eYr3SzUmv6kyOI0Bvw14PWtsWGl0QdOSRvIBBrP4adCnGTgjgjk9LTcO8B8FKrr+8lHGuc0bp4lIUToiUkGILXsiEeEg9WAqm+XqO"
  },
  "certificateChain" : [ {
    "encodedCertificate" : "MIIC6jCCAdKgAwIBAgIGLtYU17tXMA0GCSqGSIb3DQEBCwUAMDAxGzAZBgNVBAMMElJvb3RTZWxmU2lnbmVkRmFrZTERMA8GA1UECgwIRFNTLXRlc3QwHhcNMTcwNjA4MTEyNjAxWhcNNDcwNzA0MDc1NzI0WjAoMRMwEQYDVQQDDApTaWduZXJGYWtlMREwDwYDVQQKDAhEU1MtdGVzdDCCASIwDQYJKoZIhvcNAQEBBQADggEPADCCAQoCggEBAMI3kZhtnipn+iiZHZ9ax8FlfE5Ow/cFwBTfAEb3R1ZQUp6/BQnBt7Oo0JWBtc9qkv7JUDdcBJXPV5QWS5AyMPHpqQ75Hitjsq/Fzu8eHtkKpFizcxGa9BZdkQjh4rSrtO1Kjs0Rd5DQtWSgkeVCCN09kN0ZsZ0ENY+Ip8QxSmyztsStkYXdULqpwz4JEXW9vz64eTbde4vQJ6pjHGarJf1gQNEc2XzhmI/prXLysWNqC7lZg7PUZUTrdegABTUzYCRJ1kWBRPm4qo0LN405c94QQd45a5kTgowHzEgLnAQI28x0M3A59TKC+ieNc6VF1PsTLpUw7PNI2VstX5jAuasCAwEAAaMSMBAwDgYDVR0PAQH/BAQDAgEGMA0GCSqGSIb3DQEBCwUAA4IBAQCK6LGA01TR+rmU8p6yhAi4OkDN2b1dbIL8l8iCMYopLCxx8xqq3ubZCOxqh1X2j6pgWzarb0b/MUix00IoUvNbFOxAW7PBZIKDLnm6LsckRxs1U32sC9d1LOHe3WKBNB6GZALT1ewjh7hSbWjftlmcovq+6eVGA5cvf2u/2+TkKkyHV/NR394nXrdsdpvygwypEtXjetzD7UT93Nuw3xcV8VIftIvHf9LjU7h+UjGmKXG9c15eYr3SzUmv6kyOI0Bvw14PWtsWGl0QdOSRvIBBrP4adCnGTgjgjk9LTcO8B8FKrr+8lHGuc0bp4lIUToiUkGILXsiEeEg9WAqm+XqO"
  } ],
  "validationTime" : null,
  "tokenExtractionStategy" : "NONE"
}
Response
HTTP/1.1 200 OK
Date: Wed, 24 Jun 2020 13:48:32 GMT
X-Content-Type-Options: nosniff
X-XSS-Protection: 1; mode=block
Cache-Control: no-cache, no-store, max-age=0, must-revalidate
Pragma: no-cache
Expires: 0
X-Frame-Options: DENY
Server: ESIG-DSS
Content-Type: application/json
Transfer-Encoding: chunked
Keep-Alive: timeout=20
Connection: keep-alive
Content-Length: 6716

{
  "diagnosticData" : {
    "DocumentName" : null,
    "ValidationDate" : "2020-06-24T13:48:32",
    "ContainerInfo" : null,
    "Signature" : null,
    "Certificate" : [ {
      "Id" : "C-02F3EBCA0163274253BC809D27498DD41BB0316D7E6B066960115DE155589D9C",
      "SubjectDistinguishedName" : [ {
        "value" : "o=dss-test,cn=signerfake",
        "Format" : "CANONICAL"
      }, {
        "value" : "O=DSS-test,CN=SignerFake",
        "Format" : "RFC2253"
      } ],
      "IssuerDistinguishedName" : [ {
        "value" : "o=dss-test,cn=rootselfsignedfake",
        "Format" : "CANONICAL"
      }, {
        "value" : "O=DSS-test,CN=RootSelfSignedFake",
        "Format" : "RFC2253"
      } ],
      "SerialNumber" : 51497007561559,
      "SubjectSerialNumber" : null,
      "CommonName" : "SignerFake",
      "Locality" : null,
      "State" : null,
      "CountryName" : null,
      "OrganizationIdentifier" : null,
      "OrganizationName" : "DSS-test",
      "GivenName" : null,
      "OrganizationalUnit" : null,
      "Surname" : null,
      "Pseudonym" : null,
      "Email" : null,
      "subjectAlternativeName" : null,
      "aiaUrl" : [ ],
      "crlUrl" : [ ],
      "ocspServerUrl" : [ ],
      "Source" : [ "OTHER" ],
      "NotAfter" : "2047-07-04T07:57:24",
      "NotBefore" : "2017-06-08T11:26:01",
      "PublicKeySize" : 2048,
      "PublicKeyEncryptionAlgo" : "RSA",
      "EntityKey" : "PK-3CFCA257859E202BCC83864D02B267B08A997C357AB98D923BBC63F00607C7B6",
      "KeyUsage" : [ "keyCertSign", "crlSign" ],
      "extendedKeyUsagesOid" : [ ],
      "PSD2Info" : null,
      "IdPkixOcspNoCheck" : false,
      "BasicSignature" : {
        "EncryptionAlgoUsedToSignThisToken" : "RSA",
        "KeyLengthUsedToSignThisToken" : "?",
        "DigestAlgoUsedToSignThisToken" : "SHA256",
        "MaskGenerationFunctionUsedToSignThisToken" : null,
        "SignatureIntact" : null,
        "SignatureValid" : null
      },
      "SigningCertificate" : null,
      "ChainItem" : [ ],
      "Trusted" : false,
      "SelfSigned" : false,
      "certificatePolicy" : [ ],
      "qcStatementOid" : [ ],
      "qcTypeOid" : [ ],
      "SemanticsIdentifier" : null,
      "TrustedServiceProvider" : [ ],
      "CertificateRevocation" : [ ],
      "Base64Encoded" : null,
      "DigestAlgoAndValue" : {
        "DigestMethod" : "SHA256",
        "DigestValue" : "AvPrygFjJ0JTvICdJ0mN1BuwMW1+awZpYBFd4VVYnZw=",
        "match" : null
      }
    } ],
    "Revocation" : [ ],
    "Timestamp" : null,
    "OrphanTokens" : null,
    "SignerData" : [ ],
    "TrustedList" : [ ]
  },
  "simpleCertificateReport" : {
    "ChainItem" : [ {
      "id" : "C-02F3EBCA0163274253BC809D27498DD41BB0316D7E6B066960115DE155589D9C",
      "subject" : {
        "commonName" : "SignerFake",
        "surname" : null,
        "givenName" : null,
        "pseudonym" : null,
        "organizationName" : "DSS-test",
        "organizationUnit" : null,
        "email" : null,
        "locality" : null,
        "state" : null,
        "country" : null
      },
      "issuerId" : null,
      "notBefore" : "2017-06-08T11:26:01",
      "notAfter" : "2047-07-04T07:57:24",
      "keyUsage" : [ "keyCertSign", "crlSign" ],
      "extendedKeyUsage" : null,
      "ocspUrl" : null,
      "crlUrl" : null,
      "aiaUrl" : null,
      "cpsUrl" : null,
      "pdsUrl" : null,
      "qualificationAtIssuance" : "N/A",
      "qualificationAtValidation" : "N/A",
      "revocation" : {
        "productionDate" : null,
        "revocationDate" : null,
        "revocationReason" : null
      },
      "trustAnchor" : null,
      "Indication" : "INDETERMINATE",
      "SubIndication" : "NO_CERTIFICATE_CHAIN_FOUND"
    } ],
    "ValidationTime" : "2020-06-24T13:48:32"
  },
  "detailedReport" : {
    "signatureOrTimestampOrCertificate" : [ {
      "Certificate" : {
        "ValidationCertificateQualification" : [ ],
        "Constraint" : [ {
          "Name" : {
            "value" : "Is the result of the Basic Building Block conclusive?",
            "NameId" : "BBB_ACCEPT"
          },
          "Status" : "WARNING",
          "Error" : null,
          "Warning" : {
            "value" : "The result of the Basic Building Block is not conclusive!",
            "NameId" : "BBB_ACCEPT_ANS"
          },
          "Info" : null,
          "AdditionalInfo" : null,
          "Id" : null
        } ],
        "Conclusion" : {
          "Indication" : "INDETERMINATE",
          "SubIndication" : null,
          "Errors" : [ ],
          "Warnings" : [ {
            "value" : "The result of the Basic Building Block is not conclusive!",
            "NameId" : "BBB_ACCEPT_ANS"
          } ],
          "Infos" : null
        },
        "Title" : "Certificate Qualification"
      }
    } ],
    "BasicBuildingBlocks" : [ {
      "FC" : null,
      "ISC" : null,
      "VCI" : null,
      "XCV" : {
        "SubXCV" : [ ],
        "Constraint" : [ {
          "Name" : {
            "value" : "Can the certificate chain be built till a trust anchor?",
            "NameId" : "BBB_XCV_CCCBB"
          },
          "Status" : "NOT OK",
          "Error" : {
            "value" : "The certificate chain is not trusted, it does not contain a trust anchor.",
            "NameId" : "BBB_XCV_CCCBB_ANS"
          },
          "Warning" : null,
          "Info" : null,
          "AdditionalInfo" : null,
          "Id" : null
        } ],
        "Conclusion" : {
          "Indication" : "INDETERMINATE",
          "SubIndication" : "NO_CERTIFICATE_CHAIN_FOUND",
          "Errors" : [ {
            "value" : "The certificate chain is not trusted, it does not contain a trust anchor.",
            "NameId" : "BBB_XCV_CCCBB_ANS"
          } ],
          "Warnings" : null,
          "Infos" : null
        },
        "Title" : "X509 Certificate Validation"
      },
      "CV" : null,
      "SAV" : null,
      "PSV" : null,
      "PCV" : null,
      "VTS" : null,
      "CertificateChain" : null,
      "Conclusion" : {
        "Indication" : "INDETERMINATE",
        "SubIndication" : "NO_CERTIFICATE_CHAIN_FOUND",
        "Errors" : [ {
          "value" : "The certificate chain is not trusted, it does not contain a trust anchor.",
          "NameId" : "BBB_XCV_CCCBB_ANS"
        } ],
        "Warnings" : null,
        "Infos" : null
      },
      "Id" : "C-02F3EBCA0163274253BC809D27498DD41BB0316D7E6B066960115DE155589D9C",
      "Type" : "CERTIFICATE"
    } ],
    "TLAnalysis" : [ ],
    "ValidationTime" : null
  }
}

REST remote timestamp service

Get Timestamp Response

This service allows a remote timestamp creation. The method takes as an input the digest to be timestamped and digest algorithm that has been used for the digest value computation. The output of the method is the generated timestamp’s binaries.

Request
POST /services/rest/timestamp-service/getTimestampResponse HTTP/1.1
Accept: application/json, application/javascript, text/javascript, text/json
Content-Type: application/json; charset=UTF-8
Host: localhost:8080
Content-Length: 91

{
  "algorithm" : "SHA256",
  "value" : "ZOyIygCyaOW6GjVnihtTFtIS9PNmskdyMlNKiuyjfzw="
}
Response
HTTP/1.1 200 OK
Date: Wed, 24 Jun 2020 14:03:12 GMT
X-Content-Type-Options: nosniff
X-XSS-Protection: 1; mode=block
Cache-Control: no-cache, no-store, max-age=0, must-revalidate
Pragma: no-cache
Expires: 0
X-Frame-Options: DENY
Server: ESIG-DSS
Content-Type: application/json
Transfer-Encoding: chunked
Keep-Alive: timeout=20
Connection: keep-alive
Content-Length: 2227

{
  "binaries" : "MIIGcAYJKoZIhvcNAQcCoIIGYTCCBl0CAQMxDzANBglghkgBZQMEAgEFADByBgsqhkiG9w0BCRABBKBjBGEwXwIBAQYDKgMEMDEwDQYJYIZIAWUDBAIBBQAEIGTsiMoAsmjluho1Z4obUxbSEvTzZrJHcjJTSorso388AhEAmG4L3XYUGSVahuIF8Ry0hRgPMjAyMDA2MjQxNDAzMTJaoIIDcjCCA24wggJWoAMCAQICAWQwDQYJKoZIhvcNAQELBQAwVTEYMBYGA1UEAwwPc2VsZi1zaWduZWQtdHNhMRkwFwYDVQQKDBBOb3dpbmEgU29sdXRpb25zMREwDwYDVQQLDAhQS0ktVEVTVDELMAkGA1UEBhMCTFUwHhcNMTkwNzExMDQ1MjE5WhcNMjEwNTExMDQ1MjE5WjBVMRgwFgYDVQQDDA9zZWxmLXNpZ25lZC10c2ExGTAXBgNVBAoMEE5vd2luYSBTb2x1dGlvbnMxETAPBgNVBAsMCFBLSS1URVNUMQswCQYDVQQGEwJMVTCCASIwDQYJKoZIhvcNAQEBBQADggEPADCCAQoCggEBALD2WoKIuG0HIdyWcj8iynQurThwcZBr1NCJndhS8bSJaFORSCYwfUyiOvUEdFeAUOGHBpJLG8PmtB5UAnn4o+sicgHDO+BaA96F9EMPaZk5MjI49R5aVtixhadNd41kWxeysBf/KZGuThrOXiV9Vk7O7mg9MEGj38KR46G1nwZr/9A/B47jTxLerBXS95P+mbciucj7WWnYOrPL4EcJX3riiNbJyoxYFhlLAeLUbqSkLiqJh/FkEZ6pgtOsPuYfd3R60aFmuLeMDpGSUoGblipqb8t4qGlDbI3SqhI0DDVoiQY5+orJY9b2kiGFgj3LrJ4VHKHiCnlMbJPObxy6K9ECAwEAAaNJMEcwDgYDVR0PAQH/BAQDAgeAMBYGA1UdJQEB/wQMMAoGCCsGAQUFBwMIMB0GA1UdDgQWBBQgGNMhuy8wru7TDYK9/tiKfETI+TANBgkqhkiG9w0BAQsFAAOCAQEAl0yJSzLz34xorwqge4HYGpaGW0QxnF87yOEBA0aX8++ENQuCC5OVMyGyL7Xmy3KgggKlfs25E1pYvrwxz31jTLv9MPdVxnbW3wbvUNa4oS2YBPKtS/34OsUzKkE0JAWg6S3lhmkUoM59UZVGKMUDhsxYbdb1/fF+EOq4zpyuz4YyIq7utE4MxI6cbSEQ2iysloK0AMhACcvIH0kpIpinnLyF7JstNQEA0rtFwxTRzb3Ev2JR/AhqgUsgFTHKJGidVy9BGWyoMONIAD3MwAI/LzIYeFzZQRMRGdF/WaEgHrwclMkcU3yb1BOzifzgV3a46W62n5aLK5rMGVJt5E48PDGCAlswggJXAgEBMFowVTEYMBYGA1UEAwwPc2VsZi1zaWduZWQtdHNhMRkwFwYDVQQKDBBOb3dpbmEgU29sdXRpb25zMREwDwYDVQQLDAhQS0ktVEVTVDELMAkGA1UEBhMCTFUCAWQwDQYJYIZIAWUDBAIBBQCggdMwGgYJKoZIhvcNAQkDMQ0GCyqGSIb3DQEJEAEEMBwGCSqGSIb3DQEJBTEPFw0yMDA2MjQxNDAzMTJaMC0GCSqGSIb3DQEJNDEgMB4wDQYJYIZIAWUDBAIBBQChDQYJKoZIhvcNAQELBQAwLwYJKoZIhvcNAQkEMSIEILnN6wUtFMCJWLy8//vGn2m5VBHNLpb/knDsQ3oANbDuMDcGCyqGSIb3DQEJEAIvMSgwJjAkMCIEIOF7h4gurvatQIShO3Lidh12sB11RHlhyg8/6hqSMn7TMA0GCSqGSIb3DQEBCwUABIIBAF/j7XKzIxybzXadp8n1TVy9piqdfBirwRYuOuppDZ0EM4Wy27IGLZr6lyInIusfV9kpajUSsCZJl/NrBbWkWETHnmAxxb8amMP31kF/ECH8zfmcFn2G7HvEFBtdJVX5MTOhcaBciU5XSJmiZFvDSbfT+sQjUNosP/3CNrQJU/kCU+afuzo/RJnvfXSGMYjLTE5W3FV0yvcEs9c486K55MccWNO3SQ4CaY3LWluMeMbA4vEBR5WcS4P7r0Lipg7e1FMhhIPzHYLJrFmSEL0gtXxi4xncwwj4JsPtyR2Ic/QyKjyQcNP/yw3XbBl+4c0z4tplWJLtnTh5nWgLNLE1JU4="
}